Takeover Safety Analysis with Driver Monitoring Systems and Driver–Vehicle Interfaces in Highly Automated Vehicles
Abstract
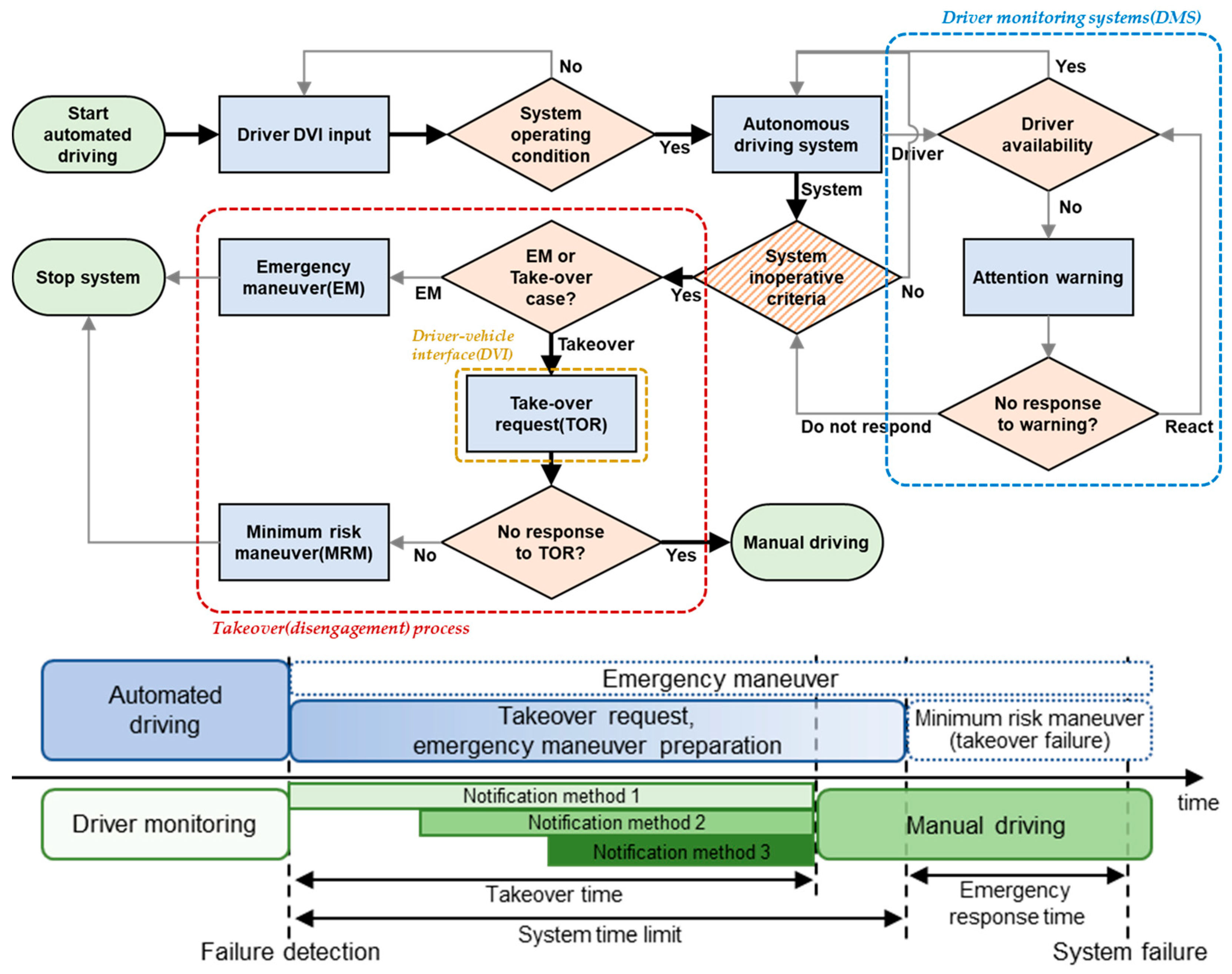
:1. Introduction
- Automated lane-keeping system (ALKS) definition and activation criteria
- System stability, including failsafe reaction
- Driver availability recognition system and human–machine interface (HMI)
- Autonomous driving system event recording and cyber security
2. Autonomous Vehicle Take over Simulation
2.1. Human-in-the-Loop Vehicle Simulator
2.2. Driver Monitoring System (DMS)
2.3. Driver–Vehicle Interface (DVI)
- Vehicle speed, gear status, gaze recognition status LED (green = open eyes, red = closed eyes).
- Autonomous driving system status (text message, image), emergency stoplight, driving map.
- Steering control/forward lookup request (red = request, off = do not request), autonomous driving mode LED (green = autonomous, off = manual). The current vehicle speed and steering control request icon were displayed through the HUD.
2.4. Autonomous Driving Disengagement Simulations
- A:
- A small dynamic obstacle suddenly enters the driving lane from the side.
- B:
- Vehicles with abnormal behavior poses a risk of collision from the front or side.
- C:
- Driving lanes are reduced because of long construction areas or objects falling in front of the vehicle.
3. Takeover Experiment Results and Discussion
3.1. Single Modality Takeover Request
3.2. Multimodality Takeover Request
3.3. Accident Rate of Scenario
3.4. Driver Availability
3.5. Driver Biosignals
3.6. Takeover Strategy
- The effect of takeover request notification type is clearly distinguished for single/dual/triple modalities (in Section 3.2, tTOR, tEyeIn, Bp, Steer: p < 0.0001, tEyeMv: p < 0.05 with ANOVA for single/dual/triple modality analysis).
- Notification modalities preferred by drivers are better at inducing driver concentration (in Section 3.2, driver preference and gaze road fixation time, 31% for r > 0.7, and 61.5% for r > 0.3 with Pearson’s r).
- Depending on the type of system failure cause, the timing of the transition to emergency behavior (MRM, EM) must be different (in Section 3.3, cases with high driver recognition difficulty).
- The safety of the transition process is improved if the DMS causes the driver to check the driving scenario periodically (in Section 3.4, improvement of reaction time and takeover failure with DMS).
4. Conclusions
- Delivering notifications through a complex configuration of the driver–vehicle interface is effective. At this time, the effectiveness of the notification delivery may vary according to driver preferences.
- In situations where it is difficult for the driver to immediately understand the cause of the disengagement, it is better to enter the emergency behavior right away.
- The risk of accidents can be reduced using a driver monitoring system to ensure that the driver is not completely distant from the driving task.
Author Contributions
Funding
Institutional Review Board Statement
Informed Consent Statement
Acknowledgments
Conflicts of Interest
References
- Skilton, M.; Hovsepian, F. The 4th Industrial Revolution: Responding to the Impact of Artificial Intelligence on Business; Springer: Berlin/Heidelberg, Germany, 2017. [Google Scholar]
- Ghahari, S.; Assi, L.; Carter, K.; Ghotbi, S. The Future of Hydrogen Fueling Systems for Fully Automated Vehicles. In Proceedings of the International Conference on Transportation and Development 2019: Innovation and Sustainability in Smart Mobility and Smart Cities, Alexandria, VA, USA, 9–12 June 2019; pp. 66–76. [Google Scholar]
- SAE International (J3016_201609). Taxonomy and Definitions for Terms Related to Driving Automation Systems for On-Road Motor Vehicles. 2018. Available online: https://saemobilus.sae.org/content/j3016_201609 (accessed on 16 July 2021).
- Jenssen, G.D.; Moen, T.; Johnsen, S.O. Accidents with Automated Vehicles-Do Self-Driving Cars Need a Better Sense of Self? In Proceedings of the 26th ITS World Congress, Singapore, 21–25 October 2019; pp. 21–25. [Google Scholar]
- United Nations Economic Commission for Europe (UNECE). Proposal for a New UN Regulation on Uniform Provisions Concerning the Approval of Vehicles with Regards to Automated Lane Keeping System. 2020. Available online: https://unece.org/fileadmin/DAM/trans/doc/2020/wp29grva/GRVA-06-02r4e.pdf (accessed on 16 July 2021).
- California DMV. Testing of Autonomous Vehicles. Available online: https://www.dmv.ca.gov/portal/vehicle-industry-services/autonomous-vehicles/ (accessed on 16 July 2021).
- California DMV. Disengagement Report 2018. 2018. Available online: https://www.dmv.ca.gov/portal/vehicle-industry-services/autonomous-vehicles/disengagement-reports/ (accessed on 16 July 2021).
- California DMV. Disengagement Report 2020. 2020. Available online: https://www.dmv.ca.gov/portal/vehicle-industry-services/autonomous-vehicles/disengagement-reports/ (accessed on 16 July 2021).
- Favarò, F.; Eurich, S.; Nader, N. Autonomous vehicles’ disengagements: Trends, triggers, and regulatory limitations. Accid. Anal. Prev. 2018, 110, 136–148. [Google Scholar] [CrossRef]
- Braunagel, C.; Rosenstiel, W.; Kasneci, E. Ready for take-over? A new driver assistance system for an automated classification of driver take-over readiness. IEEE Intell. Transp. Syst. Mag. 2017, 9, 10–22. [Google Scholar] [CrossRef]
- Euro NCAP. Euro NCAP 2025 Roadmap. 2020. Available online: https://cdn.euroncap.com/media/30700/euroncap-roadmap-2025-v4.pdf (accessed on 16 July 2021).
- Biondi, F.; Coleman, J.; Cooper, J.; Strayer, D. Average heart rate for driver monitoring systems. Int. J. Hum. Factors Ergon. 2016, 4, 282–291. [Google Scholar] [CrossRef]
- Kiashari, S.E.H.; Nahvi, A.; Homayounfard, A.; Bakhoda, H. Monitoring the variation in driver respiration rate from wakefulness to drowsiness: A non-intrusive method for drowsiness detection using thermal imaging. J. Sleep Sci. 2018, 3, 1–9. [Google Scholar]
- Wang, Y.; Reimer, B.; Dobres, J.; Mehler, B. The sensitivity of different methodologies for characterizing drivers’ gaze concentration under increased cognitive demand. Transp. Res. Part F Traffic Psychol. Behav. 2014, 26, 227–237. [Google Scholar] [CrossRef]
- Niezgoda, M.; Tarnowski, A.; Kruszewski, M.; Kamiński, T. Towards testing auditory–vocal interfaces and detecting distraction while driving: A comparison of eye-movement measures in the assessment of cognitive workload. Transp. Res. Part F Traffic Psychol. Behav. 2015, 32, 23–34. [Google Scholar] [CrossRef]
- Yang, F.; He, Z.; Guo, S.; Fu, Y.; Li, L.; Lu, J.; Jiang, K. Non-contact driver respiration rate detection technology based on suppression of multipath interference with directional antenna. Information 2020, 11, 192. [Google Scholar] [CrossRef] [Green Version]
- Morales-Alvarez, W.; Sipele, O.; Léberon, R.; Tadjine, H.H.; Olaverri-Monreal, C. Automated driving: A literature review of the take over request in conditional automation. Electronics 2020, 9, 2087. [Google Scholar] [CrossRef]
- Christian Müller-Tomfelde, V. Takeover at Level 3 Automated Driving. 2019. Available online: https://www.visteon.com/wp-content/uploads/2019/01/takeover-at-level-3-automated-driving.pdf (accessed on 16 July 2021).
- Wu, C.; Wu, H.; Lyu, N.; Zheng, M. Take-over performance and safety analysis under different scenarios and secondary tasks in conditionally automated driving. IEEE Access 2019, 7, 136924–136933. [Google Scholar] [CrossRef]
- Favaro, F.; Eurich, S.; Rizvi, S.; Mahmood, S.; Nader, N. Analysis of Disengagements in Semi-Autonomous Vehicles: Drivers’ Takeover Performance and Operational Implications; Mineta Transportation Institute: San Jose, CA, USA, 2019. [Google Scholar]
- Park, M.; Son, J. Reference test scenarios for assessing the safety of take-over in a conditionally autonomous vehicle. Trans KSAE 2017, 27, 309–317. [Google Scholar] [CrossRef]
- Lee, J.; Yun, H.; Kim, J.; Baek, S.; Han, H.; Maryam FakhrHosseini, S.; Vasey, E.; Lee, O.; Jeon, M.; Yang, J.H.; et al. Design of single-modal take-over request in SAE level 2 & 3 automated vehicle. Trans. Korean Soc. Automot. Eng. 2019, 27, 171–183. [Google Scholar]
- Richardson, N.T.; Flohr, L.; Michel, B. Takeover Requests in Highly Automated Truck Driving: How Do the Amount and Type of Additional Information Influence the Driver–Automation Interaction? Multimodal Technol. Interact. 2018, 2, 68. [Google Scholar] [CrossRef] [Green Version]
- Lorenz, L.; Kerschbaum, P.; Schumann, J. Designing take over scenarios for automated driving: How does augmented reality support the driver to get back into the loop? In Proceedings of the Human Factors and Ergonomics Society Annual Meeting, Chicago, IL, USA, 27–31 October 2014; pp. 1681–1685. [Google Scholar]
- Radlmayr, J.; Gold, C.; Lorenz, L.; Farid, M.; Bengler, K. How Traffic Situations and Non-Driving Related Tasks Affect the Take-Over Quality in Highly Automated Driving. In Proceedings of the Human Factors and Ergonomics Society Annual Meeting, Chicago, IL, USA, 27–31 October 2014; pp. 1681–1685. [Google Scholar]
- Gold, C.; Körber, M.; Lechner, D.; Bengler, K. Taking over control from highly automated vehicles in complex traffic situations: The role of traffic density. Hum. Factors 2016, 58, 642–652. [Google Scholar] [CrossRef]
- Zeeb, K.; Buchner, A.; Schrauf, M. Is take-over time all that matters? The impact of visual-cognitive load on driver take-over quality after conditionally automated driving. Accid. Anal. Prev. 2016, 92, 230–239. [Google Scholar] [CrossRef] [PubMed]
- Zeeb, K.; Buchner, A.; Schrauf, M. What determines the take-over time? An integrated model approach of driver take-over after automated driving. Accid. Anal. Prev. 2015, 78, 212–221. [Google Scholar] [CrossRef]
- Eriksson, A.; Stanton, N.A. Takeover time in highly automated vehicles: Noncritical transitions to and from manual control. Hum. Factors 2017, 59, 689–705. [Google Scholar] [CrossRef]
- Yun, S.; Teshima, T.; Nishimura, H. Human–Machine Interface Design and Verification for an Automated Driving System Using System Model and Driving Simulator. IEEE Consum. Electron. Mag. 2019, 8, 92–98. [Google Scholar] [CrossRef]
- Bianchi Piccinini, G.; Lehtonen, E.; Forcolin, F.; Engström, J.; Albers, D.; Markkula, G.; Lodin, J.; Sandin, J. How do drivers respond to silent automation failures? Driving simulator study and comparison of computational driver braking models. Hum. Factors 2020, 62, 1212–1229. [Google Scholar] [CrossRef] [PubMed] [Green Version]
- Blommer, M.; Curry, R.; Swaminathan, R.; Tijerina, L.; Talamonti, W.; Kochhar, D. Driver brake vs. steer response to sudden forward collision scenario in manual and automated driving modes. Transp. Res. Part F Traffic Psychol. Behav. 2017, 45, 93–101. [Google Scholar] [CrossRef]
- Petermeijer, S.; Doubek, F.; de Winter, J. Driver Response Times to Auditory, Visual, and Tactile Take-Over Requests: A Simulator Study with 101 Participants. In Proceedings of the 2017 IEEE International Conference on Systems, Man, and Cybernetics (SMC), Banff, AB, Canada, 5–8 October 2017; pp. 1505–1510. [Google Scholar]
- Lotz, A.; Russwinkel, N.; Wohlfarth, E. Response times and gaze behavior of truck drivers in time critical conditional automated driving take-overs. Transp. Res. Part F Traffic Psychol. Behav. 2019, 64, 532–551. [Google Scholar] [CrossRef]
- Bruck, L.; Haycock, B.; Emadi, A. A review of driving simulation technology and applications. IEEE Open J. Veh. Technol. 2021, 2, 1–16. [Google Scholar] [CrossRef]
- Irwin, C.; Iudakhina, E.; Desbrow, B.; McCartney, D. Effects of acute alcohol consumption on measures of simulated driving: A systematic review and meta-analysis. Accid. Anal. Prev. 2017, 102, 248–266. [Google Scholar] [CrossRef]
- Iwata, M.; Iwamoto, K.; Kitajima, I.; Nogi, T.; Onishi, K.; Kajiyama, Y.; Nishino, I.; Ando, M.; Ozaki, N. Validity and reliability of a driving simulator for evaluating the influence of medicinal drugs on driving performance. Psychopharmacology 2021, 238, 775–786. [Google Scholar] [CrossRef]
- Wang, Y.; Mehler, B.; Reimer, B.; Lammers, V.; D’Ambrosio, L.A.; Coughlin, J.F. The validity of driving simulation for assessing differences between in-vehicle informational interfaces: A comparison with field testing. Ergonomics 2010, 53, 404–420. [Google Scholar] [CrossRef]
- Zhang, Y.; Guo, Z.; Sun, Z. Driving simulator validity of driving behavior in work zones. J. Adv. Transp. 2020, 2020, 1–10. [Google Scholar] [CrossRef]
- Blana, E. Driving Simulator Validation Studies: A Literature Review; Institute of Transport Studies, University of Leeds: Leeds, UK, 1996. [Google Scholar]
- Tomasevic, N.; Horberry, T.; Young, K.; Fildes, B. Validation of a driving simulator for research into human factors issues of automated vehicles. J. Australas. Coll. Road Saf. 2019, 30, 37–44. [Google Scholar] [CrossRef]
- Kaptein, N.A.; Theeuwes, J.; Van Der Horst, R. Driving simulator validity: Some considerations. Transp. Res. Rec. 1996, 1550, 30–36. [Google Scholar] [CrossRef]
- Samiee, S.; Nahvi, A.; Azadi, S.; Kazemi, R.; Hatamian Haghighi, A.; Ashouri, M.R. The effect of torque feedback exerted to driver’s hands on vehicle handling—A hardware-in-the-loop approach. Syst. Sci. Control. Eng. 2015, 3, 129–141. [Google Scholar] [CrossRef] [Green Version]
- Liu, A.; Chang, S. Force Feedback in a Stationary Driving Simulator. In Proceedings of the 1995 IEEE International Conference on Systems, Man and Cybernetics. Intelligent Systems for the 21st Century, Vancouver, BC, Canada, 22–25 October 1995; pp. 1711–1716. [Google Scholar]
- Schwarz, C.; Gaspar, J.; Miller, T.; Yousefian, R. The detection of drowsiness using a driver monitoring system. Traffic Inj. Prev. 2019, 20, S157–S161. [Google Scholar] [CrossRef] [PubMed] [Green Version]
- Kim, W.; Jung, W.-S.; Choi, H.K. Lightweight driver monitoring system based on multi-task mobilenets. Sensors 2019, 19, 3200. [Google Scholar] [CrossRef] [Green Version]
- Friedrichs, F.; Yang, B. Drowsiness Monitoring by Steering and Lane Data Based Features under Real Driving Conditions. In Proceedings of the 2010 18th European Signal Processing Conference, Aalborg, Denmark, 23–27 August 2010; pp. 209–213. [Google Scholar]
- Li, Z.; Li, S.E.; Li, R.; Cheng, B.; Shi, J. Online detection of driver fatigue using steering wheel angles for real driving conditions. Sensors 2017, 17, 495. [Google Scholar] [CrossRef] [Green Version]
- Khan, M.Q.; Lee, S. A comprehensive survey of driving monitoring and assistance systems. Sensors 2019, 19, 2574. [Google Scholar] [CrossRef] [Green Version]
- Vicente, J.; Laguna, P.; Bartra, A.; Bailón, R. Drowsiness detection using heart rate variability. Med Biol. Eng. Comput. 2016, 54, 927–937. [Google Scholar] [CrossRef] [PubMed]
- Furman, G.D.; Baharav, A.; Cahan, C.; Akselrod, S. Early Detection of Falling Asleep at the Wheel: A Heart Rate Variability Approach. In Proceedings of the 2008 Computers in Cardiology, Bologna, Italy, 14–17 September 2008; pp. 1109–1112. [Google Scholar]
- Karavidas, M.K.; Lehrer, P.M.; Lu, S.-E.; Vaschillo, E.; Vaschillo, B.; Cheng, A. The effects of workload on respiratory variables in simulated flight: A preliminary study. Biol. Psychol. 2010, 84, 157–160. [Google Scholar] [CrossRef]
- Hidalgo-Muñoz, A.R.; Béquet, A.J.; Astier-Juvenon, M.; Pépin, G.; Fort, A.; Jallais, C.; Tattegrain, H.; Gabaude, C. Respiration and heart rate modulation due to competing cognitive tasks while driving. Front. Hum. Neurosci. 2019, 12, 525. [Google Scholar] [CrossRef]
- Shinar, Z.; Akselrod, S.; Dagan, Y.; Baharav, A. Autonomic changes during wake-sleep transition: A heart rate variability based approach. Auton. Neurosci. 2006, 130, 17–27. [Google Scholar] [CrossRef] [PubMed]
- Kiashari, S.E.H.; Nahvi, A.; Bakhoda, H.; Homayounfard, A.; Tashakori, M. Evaluation of driver drowsiness using respiration analysis by thermal imaging on a driving simulator. Multimed. Tools Appl. 2020, 79, 17793–17815. [Google Scholar] [CrossRef]
- Husen, M.N.; Lee, S.; Khan, M.Q. Syntactic Pattern Recognition of Car Driving Behavior Detection. In Proceedings of the 11th International Conference on Ubiquitous Information Management and Communication, Beppu, Japan, 5–7 January 2017; pp. 1–6. [Google Scholar]
- Hogsett, J.; Kiger, S. Driver Workload Metrics Project: Task 2 Final Report; National Highway Traffic Safety Administration: Washington, DC, USA, 2006.
- Liao, Y.; Li, S.E.; Wang, W.; Wang, Y.; Li, G.; Cheng, B. Detection of driver cognitive distraction: A comparison study of stop-controlled intersection and speed-limited highway. IEEE Trans. Intell. Transp. Syst. 2016, 17, 1628–1637. [Google Scholar] [CrossRef]
- Liao, Y.; Li, G.; Li, S.E.; Cheng, B.; Green, P. Understanding driver response patterns to mental workload increase in typical driving scenarios. IEEE Access 2018, 6, 35890–35900. [Google Scholar] [CrossRef]
- Gibaldi, A.; Vanegas, M.; Bex, P.J.; Maiello, G. Evaluation of the Tobii EyeX Eye tracking controller and Matlab toolkit for research. Behav. Res. Methods 2017, 49, 923–946. [Google Scholar] [CrossRef] [PubMed] [Green Version]
- Campbell, J.; Brown, J.; Graving, J.; Richard, C.; Lichty, M.; Sanquist, T.; Morgan, J. Human Factors Design Guidance for Driver–Vehicle Interfaces; National Highway Traffic Safety Administration: Washington, DC, USA, 2016; Volume 812, p. 360.
- Campbell, J.L.; Brown, J.L.; Graving, J.S.; Richard, C.M.; Lichty, M.G.; Bacon, L.P.; Morgan, J.F.; Li, H.; Williams, D.N.; Sanquist, T. Human Factors Design Guidance for Level 2 and Level 3 Automated Driving Concepts; National Highway Traffic Safety Administration: Washington, DC, USA, 2018.
- Baldwin, C.L.; Eisert, J.L.; Garcia, A.; Lewis, B.; Pratt, S.M.; Gonzalez, C. Multimodal urgency coding: Auditory, visual, and tactile parameters and their impact on perceived urgency. Work 2012, 41, 3586–3591. [Google Scholar] [CrossRef] [PubMed] [Green Version]
- Walch, M.; Lange, K.; Baumann, M.; Weber, M. Autonomous Driving: Investigating the Feasibility of Car-Driver Handover Assistance. In Proceedings of the 7th International Conference on Automotive User Interfaces and Interactive Vehicular Applications, Nottingham, UK, 1–3 September 2015; pp. 11–18. [Google Scholar]
- Eriksson, A.; Petermeijer, S.M.; Zimmermann, M.; De Winter, J.C.; Bengler, K.J.; Stanton, N.A. Rolling out the red (and green) carpet: Supporting driver decision making in automation-to-manual transitions. IEEE Trans. Hum. Mach. Syst. 2018, 49, 20–31. [Google Scholar] [CrossRef] [Green Version]
- Gold, C.; Damböck, D.; Lorenz, L.; Bengler, K. “Take Over!” How Long Does it Take to Get the Driver back into the Loop? In Proceedings of the 57th Human Factors and Ergonomics Society Annual Meeting, San Diego, CA, USA, 30 September–4 October 2013; pp. 1938–1942. [Google Scholar]
- Petermeijer, S.M.; Cieler, S.; De Winter, J.C. Comparing spatially static and dynamic vibrotactile take-over requests in the driver seat. Accid. Anal. Prev. 2017, 99, 218–227. [Google Scholar] [CrossRef] [PubMed]
- Company, T.N. The Nielsen Total Audience Report April 2020. 2020. Available online: https://www.nielsen.com/us/en/insights/report/2020/the-nielsen-total-audience-report-august-2020/ (accessed on 16 July 2021).


















| Dependent Variable | Variable Name | Explanation |
|---|---|---|
| Takeover time | tTOR | Time between TOR (takeover request) and start of manual driving |
| Gaze road fixation | tEyeIn | Time until the gaze reaches front driving area |
| Gaze departure | tEyeMv | Time until the gaze leaves NDRT monitor |
| Accel pedal input | AP time | Time until the driver presses accelerator pedal |
| Brake pedal input | Bp time | Time until the driver presses brake pedal |
| Steering input | Str time | Time until the driver controls steering wheel |
| Visual | Auditory | Haptic | |
|---|---|---|---|
| Takeover time (tTOR) | 2.74 (1.51) | 2.86 (1.50) | 2.86 (1.09) |
| Gaze road fixation (tEyeIn) | 1.97 (1.27) | 2.06 (1.28) | 1.95 (1.32) |
| Gaze departure (tEyeMv) | 1.24 (0.88) | 1.29 (1.53) | 1.26 (1.34) |
| Accel pedal input (Ap time) | 4.63 (2.32) | 5.21 (2.36) | 5.11 (2.53) |
| Brake pedal input (Bp time) | 2.98 (1.83) | 3.17 (2.31) | 3.09 (2.52) |
| Steering input (Str time) | 3.15 (1.81) | 3.56 (2.12) | 3.30 (1.29) |
| Auditory and Visual | Haptic and Visual | Haptics and Auditory | All | |
|---|---|---|---|---|
| Takeover time (tTOR) | 2.03 (1.38) | 2.04 (1.31) | 2.12 (0.85) | 1.81 (0.87) |
| Gaze road fixation (tEyeIn) | 1.50 (1.44) | 1.45 (1.25) | 1.47 (1.10) | 1.23 (0.91) |
| Gaze departure (tEyeMv) | 0.91 (0.83) | 0.94 (0.98) | 0.93 (0.83) | 0.81 (0.77) |
| Accel pedal input (Ap time) | 4.90 (2.11) | 4.73 (1.71) | 5.21 (2.46) | 4.42 (2.44) |
| Brake pedal input (Bp time) | 2.19 (1.50) | 2.06 (1.34) | 2.34 (0.95) | 1.88 (1.32) |
| Steering input (Str time) | 2.55 (1.78) | 2.34 (1.41) | 2.83 (1.63) | 2.04 (1.03) |
| w/ DMS | w/o DMS | ||
|---|---|---|---|
| Takeover failure | 14% | 37.2% | |
| Reaction time | Mean | 1.18 s | 2.09 s |
| SD | 0.88 s | 1.59 s | |
| NDRT percentage | 29.8% | 79.1% | |
Publisher’s Note: MDPI stays neutral with regard to jurisdictional claims in published maps and institutional affiliations. |
© 2021 by the authors. Licensee MDPI, Basel, Switzerland. This article is an open access article distributed under the terms and conditions of the Creative Commons Attribution (CC BY) license (https://creativecommons.org/licenses/by/4.0/).
Share and Cite
Yu, D.; Park, C.; Choi, H.; Kim, D.; Hwang, S.-H. Takeover Safety Analysis with Driver Monitoring Systems and Driver–Vehicle Interfaces in Highly Automated Vehicles. Appl. Sci. 2021, 11, 6685. https://doi.org/10.3390/app11156685
Yu D, Park C, Choi H, Kim D, Hwang S-H. Takeover Safety Analysis with Driver Monitoring Systems and Driver–Vehicle Interfaces in Highly Automated Vehicles. Applied Sciences. 2021; 11(15):6685. https://doi.org/10.3390/app11156685
Chicago/Turabian StyleYu, Dongyeon, Chanho Park, Hoseung Choi, Donggyu Kim, and Sung-Ho Hwang. 2021. "Takeover Safety Analysis with Driver Monitoring Systems and Driver–Vehicle Interfaces in Highly Automated Vehicles" Applied Sciences 11, no. 15: 6685. https://doi.org/10.3390/app11156685
APA StyleYu, D., Park, C., Choi, H., Kim, D., & Hwang, S.-H. (2021). Takeover Safety Analysis with Driver Monitoring Systems and Driver–Vehicle Interfaces in Highly Automated Vehicles. Applied Sciences, 11(15), 6685. https://doi.org/10.3390/app11156685

