Fuzzy Risk Evaluation and Collision Avoidance Control of Unmanned Surface Vessels
Abstract
:1. Introduction
2. Actions for Collision Avoidance
2.1. International Regulations Preventing Collisions at Sea
2.2. Methods of Collision Avoidance
- Alteration of course;
- Reduction of speed.
2.2.1. Alteration of Course
2.2.2. Reduction of Speed
2.3. Stage of Collision for Vessels
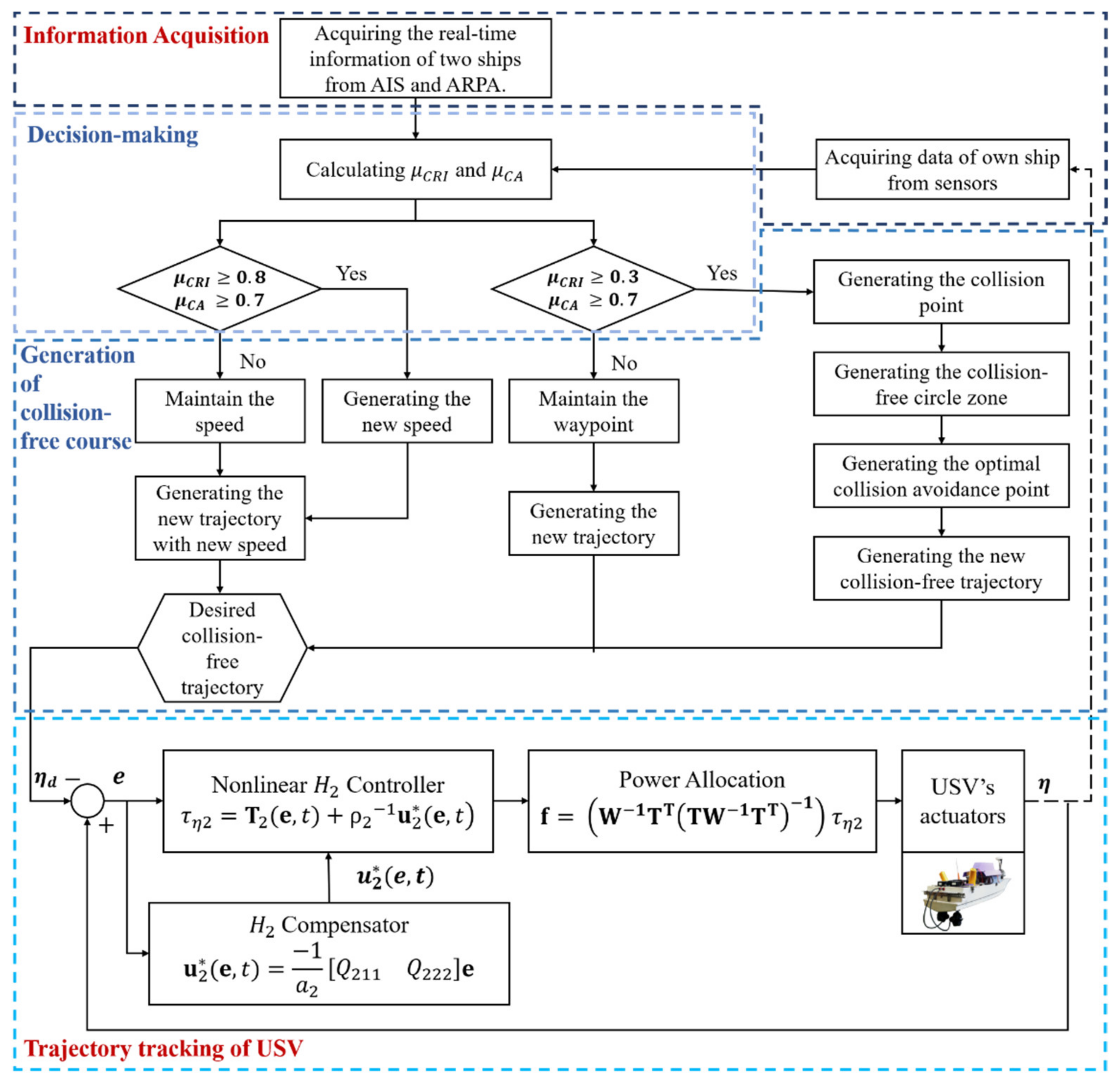
3. Design of Smart Collision Avoidance Control System for USVs
3.1. Information Acquisition of the Controlled Vessels and Surrounding Ships
3.2. Decision-Making Procedure
3.2.1. Fuzzy Collision Risk Indicator
3.2.2. Fuzzy Collision Avoidance Acting Timing Indicator
3.3. Generation of Collision Advoidance Course
3.3.1. Collision Point and Collision-Free Circle Zone
3.3.2. Optimal Collision Avoidance Waypoint
- The number of iterations equals the maximum number of iterations;
- M = 0, which means that the collision avoidance waypoint is outside the collision circle zone.
3.3.3. Optimal Collision Free Trajectory
3.3.4. Fuzzy Reduction Speed Generator
3.4. Trajectory Tracking Procedure of the Controlled USV
3.4.1. USV Model and Nonlinear H2 Controller
3.4.2. Power Allocation Design for Actuators
4. Simulation Results
4.1. Scenario 1: Crossing Situations
4.2. Scenario 2: Multiple Fixed Obstacles
5. Conclusions
Author Contributions
Funding
Institutional Review Board Statement
Informed Consent Statement
Data Availability Statement
Conflicts of Interest
References
- United Nations Conference on Trade and Development. Review of Maritime Transport 2020; UNCTAD/RMT/2020; United Nations: New York, NY, USA, 2020. [Google Scholar]
- Bowler, T. Seafarers in Limbo as Coronavirus Hits Shipping. Available online: https://www.bbc.com/news/business-52289303 (accessed on 16 April 2020).
- Safety and Shipping 1912–2012; Allianz Global Corporate & Specialty AG: Munich, Germany, 2012.
- Kongsberg. Autonomous Ship Project, Key Facts about Yara Birkeland. Available online: https://www.kongsberg.com/maritime/support/themes/autonomous-ship-project-key-facts-about-yara-birkeland/ (accessed on 5 March 2021).
- Kongsberg. Wilhelmsen and Kongsberg Establish World’s First Autonomous Shipping Company. Available online: https://www.kongsberg.com/newsandmedia/news-archive/2018/wilhelmsen-and-kongsberg-establish-worlds-first-autonomous-shipping-company/ (accessed on 5 March 2021).
- Massterly. What We Do. Available online: https://www.massterly.com/what-we-do (accessed on 5 March 2021).
- Konyshev, V.; Sergunin, A. The Changing Role of Military Power in the Arctic; Springer International Publishing: Berlin/Heidelberg, Germany, 2019; pp. 171–195. [Google Scholar] [CrossRef]
- Chiang, H.-T.L.; Tapia, L. COLREG-RRT: An RRT-Based COLREGS-Compliant Motion Planner for Surface Vehicle Navigation. IEEE Robot. Autom. Lett. 2018, 3, 2024–2031. [Google Scholar] [CrossRef]
- Hu, L.; Naeem, W.; Rajabally, E.; Watson, G.; Mills, T.; Bhuiyan, Z.; Raeburn, C.; Salter, I.; Pekcan, C. A Multiobjective Optimization Approach for COLREGs-Compliant Path Planning of Autonomous Surface Vehicles Verified on Networked Bridge Simulators. IEEE Trans. Intell. Transp. Syst. 2020, 21, 1167–1179. [Google Scholar] [CrossRef] [Green Version]
- Hu, Y.; Meng, X.; Zhang, Q.; Park, G.-K. A Real-Time Collision Avoidance System for Autonomous Surface Vessel Using Fuzzy Logic. IEEE Access 2020, 8, 108835–108846. [Google Scholar] [CrossRef]
- Convention on the International Regulations for Preventing Collisions at Sea, 1972 (COLREGs); International Maritime Organization (IMO): London, UK, 1972.
- Kuchar, J.K.; Yang, L.C. A Review of Conflict Detection and Resolution Modeling Methods. IEEE Trans. Intell. Transp. Syst. 2000, 1, 179–189. [Google Scholar] [CrossRef] [Green Version]
- Goerlandt, F.; Montewka, J.; Kuzmin, V.; Kujala, P. A Risk-Informed Ship Collision Alert System: Framework and Application. Saf. Sci. 2015, 77, 182–204. [Google Scholar] [CrossRef] [Green Version]
- Pietrzykowski, Z. Ship’s Fuzzy Domain—A Criterion for Navigational Safety in Narrow Fairways. J. Navig. 2008, 61, 499–514. [Google Scholar] [CrossRef]
- McKinley, S.; Levine, M. Cubic Spline Interpolation; College of the Redwoods: Eureka, CA, USA, 1998. [Google Scholar]
- Chen, Y.-Y.; Lee, C.-Y.; Tseng, S.-H.; Hu, W.-M. Nonlinear Optimal Control Law of Autonomous Unmanned Surface Vessels. Appl. Sci. 2020, 10, 1686. [Google Scholar] [CrossRef] [Green Version]
- Zhao, L.; Roh, M.-I. COLREGs-Compliant Multiship Collision Avoidance based on Deep Reinforcement Learning. Ocean Eng. 2019, 191, 106436. [Google Scholar] [CrossRef]
- Perera, L.P.; Carvalho, J.P.; Guedes Soares, C. Intelligent Ocean Navigation and Fuzzy-Bayesian Decision/Action Formulation. IEEE J. Ocean. Eng. 2012, 37, 204–219. [Google Scholar] [CrossRef]
- Shi, H.; Liu, S.; Wu, H.; Li, R.; Liu, S.; Kwok, N.; Peng, Y. Oscillatory Particle Swarm Optimizer. Appl. Soft Comput. 2018, 73, 316–327. [Google Scholar] [CrossRef]
- Kang, Y.T.; Chen, W.J.; Zhu, D.Q.; Wang, J.H.; Xie, Q.M. Collision Avoidance Path Planning for Ships by Particle Swarm Optimization. J. Mar. Sci. Technol. 2018, 26, 777–786. [Google Scholar] [CrossRef]
- Fossen, T.I.; Johansen, T.A. A Survey of Control Allocation Methods for Ships and Underwater Vehicles. In Proceedings of the 2006 14th Mediterranean Conference on Control and Automation, Ancona, Italy, 28–30 June 2006; pp. 1–6. [Google Scholar]






























| Meeting Situation | Region | Action by Own Ship | Action by Target Ship |
|---|---|---|---|
| Head-On | A | Alter own course to starboard so that each shall pass on the port side of the other | |
| Crossing | B | Give-way | Stand-on |
| D | Stand-on | Give-way | |
| Overtaking | C | Stand-on | Keep out of the way of the vessel being overtaken |
| Stage | Distance | Actions of Stand-On Vessel | Actions of Give-Way Vessel | |
|---|---|---|---|---|
| 1 | No risk of collision | Above 6–8 Nm | Keep a proper look out | Keep a proper look out |
| 2 | Risk of collision exists | 4–6 Nm | Keep on own course and speed | Take action immediately |
| 3 | 2–4 Nm | Alert other ship by sound signal, and take necessary action | Take action immediately | |
| 4 | Below 2 Nm | Take the most effective action immediately | Take the most effective action immediately | |
| Parameters | Value | SI Unit |
|---|---|---|
| Length (L) | 1.72 | m |
| Width (B) | 0.4 | m |
| Draft (T) | 0.3 | m |
| Mass (m) | 41 | kg |
| xg | 0 | m |
| USV | Target Ship | |
|---|---|---|
| Start point (m) | (3, −6) | (−9.6, 275.7) |
| End point (m) | (70.3, 253.5) | (−79.9, 22.1) |
| Heading angle (deg) | 92 | 210 |
| Initial velocity (m/s) | 0 | 0 |
| Final velocity (m/s) | 2.565 | 2.565 |
| Length (m) | 1.72 | 1.5 |
| USV | |
|---|---|
| Start point (m) | (3, −6) |
| End point (m) | (0, 74.5) |
| Heading angle (deg) | 49 |
| Initial velocity (m/s) | 0 |
| Final velocity (m/s) | 2.565 |
| Center | Radius | |
|---|---|---|
| Circle | (−4.1, 7) | 4.1 |
| (2.5, 22.2) | 6.4 | |
| (11.68, 50.43) | 7.35 | |
| (−4.37, 58.36) | 7.35 | |
| Vertex | ||
| Hexagon | (−12.74, 37.25) | |
| (−9, 45.80) | ||
| (−1.35, 47.14) | ||
| (5.1, 40.4) | ||
| (0.9, 34.40) | ||
| (−6.75, 33.05) | ||
Publisher’s Note: MDPI stays neutral with regard to jurisdictional claims in published maps and institutional affiliations. |
© 2021 by the authors. Licensee MDPI, Basel, Switzerland. This article is an open access article distributed under the terms and conditions of the Creative Commons Attribution (CC BY) license (https://creativecommons.org/licenses/by/4.0/).
Share and Cite
Chen, Y.-Y.; Ellis-Tiew, M.-Z.; Chen, W.-C.; Wang, C.-Z. Fuzzy Risk Evaluation and Collision Avoidance Control of Unmanned Surface Vessels. Appl. Sci. 2021, 11, 6338. https://doi.org/10.3390/app11146338
Chen Y-Y, Ellis-Tiew M-Z, Chen W-C, Wang C-Z. Fuzzy Risk Evaluation and Collision Avoidance Control of Unmanned Surface Vessels. Applied Sciences. 2021; 11(14):6338. https://doi.org/10.3390/app11146338
Chicago/Turabian StyleChen, Yung-Yue, Ming-Zhen Ellis-Tiew, Wei-Chun Chen, and Chong-Ze Wang. 2021. "Fuzzy Risk Evaluation and Collision Avoidance Control of Unmanned Surface Vessels" Applied Sciences 11, no. 14: 6338. https://doi.org/10.3390/app11146338
APA StyleChen, Y.-Y., Ellis-Tiew, M.-Z., Chen, W.-C., & Wang, C.-Z. (2021). Fuzzy Risk Evaluation and Collision Avoidance Control of Unmanned Surface Vessels. Applied Sciences, 11(14), 6338. https://doi.org/10.3390/app11146338
