A Context-Aware Middleware for Context Modeling and Reasoning: A Case-Study in Smart Cultural Spaces
Abstract
1. Introduction
1.1. Background
1.2. Contribution
1.3. Paper Overview
2. Related Work
2.1. Context Categorization Schemata
2.2. Context Models
2.3. Context Reasoning Techniques
2.4. CA Middleware Systems
3. Context Modeling
3.1. Adjustment of Categorization Schemata
3.2. Context Model
- Thing: User or device.
- Location: Any entity that describes a location of varying range, such as point, area, room, building, district, etc.
- Time: Any period of time that has a meaningful representation, e.g., lunchtime or commute time. Specific timestamps are not objects of the class.
- Activity: Any potential activity or status of a thing.
- Asserted context: The set of contextual parameters that infer the identification or triggering of an activity.
3.2.1. Thing Class
3.2.2. Location Class
3.2.3. Time Class
3.2.4. Activity Class
3.2.5. Asserted Context Class
3.2.6. Class Properties
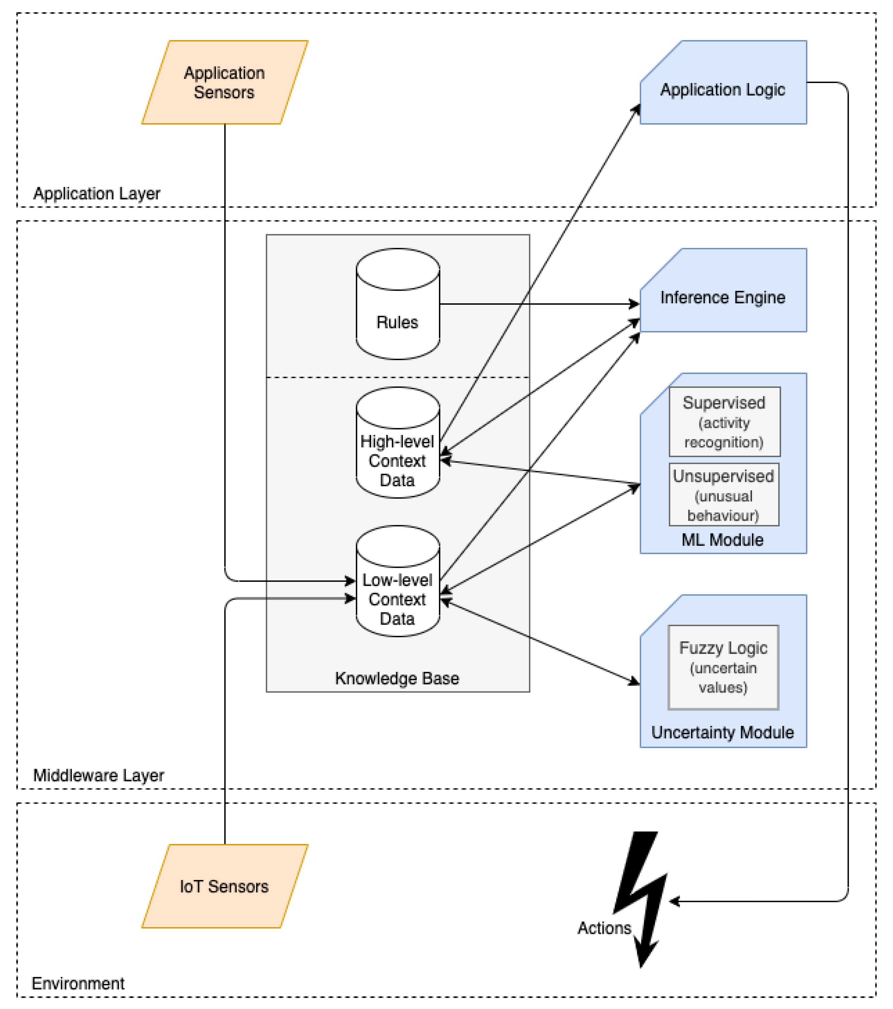
4. Context Reasoning
4.1. Reasoning Challenges
4.2. Proposed Hybrid Reasoning Process
4.2.1. Middleware Layer
4.2.2. Application Layer
5. Case Study: Smart Conservation of Cultural Heritage
5.1. Modeling a Smart Cultural Heritage Space
- Thing (user): Includes the three types of users, i.e., the curators and the conservators who are recipients of proactive notifications about conservation issues and the visitors of the cultural space.
- Thing (device): Includes (a) the IoT infrastructure, i.e., sensors for environmental monitoring, beacons for location and proximity measurements and smart devices for environmental regulation and (b) devices of visitors and staff that are recipients of notifications, but also allow user localization.
- Location: Includes the building layout (rooms and corridors) and the points of interest (POIs), which are tagged locations of artifacts.
- Time: Includes the different timeframes that affect the environment, i.e., closer hours (minimal effect), visit hours (normal effect) and rush hour (maximum effect).
- Activity: Includes IoT activity (sensor measurement and manipulation of environmental devices), visitor activity (their movement and behaviour in the cultural space) and notification activity (for visitors and staff).
5.2. Reasoning in a Smart Cultural Heritage Space
5.2.1. Uncertainty Module
5.2.2. Machine Learning Module
5.2.3. Rules Module
5.2.4. Application Module
5.3. Evaluation and Results
5.3.1. Representation
5.3.2. Reasoning Veracity
5.3.3. Scalability and Performance
6. Conclusions
Author Contributions
Funding
Institutional Review Board Statement
Informed Consent Statement
Data Availability Statement
Conflicts of Interest
References
- Rahman, M.A.; Asyhari, A.T. The emergence of Internet of Things (IoT): Connecting anything, anywhere. Computers 2019, 8, 40. [Google Scholar] [CrossRef]
- Sundmaeker, H.; Guillemin, P.; Friess, P.; Woelfflé, S. Vision and challenges for realising the Internet of Things. Clust. Eur. Res. Proj. Internet Things Eur. Commision 2010, 3, 34–36. [Google Scholar]
- Atzori, L.; Iera, A.; Morabito, G. The internet of things: A survey. Comput. Netw. 2010, 54, 2787–2805. [Google Scholar] [CrossRef]
- Dey, A.K.; Abowd, G.D.; Salber, D. A conceptual framework and a toolkit for supporting the rapid prototyping of context-aware applications. Hum. Comput. Interact. 2001, 16, 97–166. [Google Scholar] [CrossRef]
- Abowd, G.D.; Dey, A.K.; Brown, P.J.; Davies, N.; Smith, M.; Steggles, P. Towards a better understanding of context and context-awareness. In Proceedings of the International Symposium on Handheld and Ubiquitous Computing, Karlsruhe, Germany, 27–29 September 1999; pp. 304–307. [Google Scholar]
- Perera, C.; Zaslavsky, A.; Christen, P.; Georgakopoulos, D. Context aware computing for the internet of things: A survey. IEEE Commun. Surv. Tutor. 2013, 16, 414–454. [Google Scholar] [CrossRef]
- Razzaque, M.A.; Milojevic-Jevric, M.; Palade, A.; Clarke, S. Middleware for internet of things: A survey. IEEE Internet Things J. 2015, 3, 70–95. [Google Scholar] [CrossRef]
- Henricksen, K.; Indulska, J.; Rakotonirainy, A. Modeling context information in pervasive computing systems. In Proceedings of the International Conference on Pervasive Computing, Zurich, Switzerland, 26–28 August 2002; pp. 167–180. [Google Scholar]
- Bettini, C.; Brdiczka, O.; Henricksen, K.; Indulska, J.; Nicklas, D.; Ranganathan, A.; Riboni, D. A survey of context modelling and reasoning techniques. Pervasive Mob. Comput. 2010, 6, 161–180. [Google Scholar] [CrossRef]
- Jara, A.J.; Olivieri, A.C.; Bocchi, Y.; Jung, M.; Kastner, W.; Skarmeta, A.F. Semantic web of things: An analysis of the application semantics for the iot moving towards the iot convergence. Int. J. Web Grid Serv. 2014, 10, 244–272. [Google Scholar] [CrossRef]
- Henricksen, K.; Indulska, J. Modelling and using imperfect context information. In Proceedings of the Second IEEE Annual Conference on Pervasive Computing and Communications Workshops, Orlando, FL, USA, 14–17 March 2004; pp. 33–37. [Google Scholar]
- Pradeep, P.; Krishnamoorthy, S. The MOM of context-aware systems: A survey. Comput. Commun. 2019, 137, 44–69. [Google Scholar] [CrossRef]
- Li, X.; Eckert, M.; Martinez, J.F.; Rubio, G. Context aware middleware architectures: Survey and challenges. Sensors 2015, 15, 20570–20607. [Google Scholar] [CrossRef] [PubMed]
- Machado, R.S.; Almeida, R.B.; Pernas, A.M.; Yamin, A.C. State of the art in hybrid strategies for context reasoning: A systematic literature review. Inf. Softw. Technol. 2019, 111, 122–130. [Google Scholar] [CrossRef]
- Park, H.S.; Oh, K.; Cho, S.B. Bayesian network-based high-level context recognition for mobile context sharing in cyber-physical system. Int. J. Distrib. Sens. Netw. 2011, 7, 650387. [Google Scholar] [CrossRef]
- Li, X.; Martínez, J.F.; Rubio, G. Towards a hybrid approach to context reasoning for underwater robots. Appl. Sci. 2017, 7, 183. [Google Scholar] [CrossRef]
- Paridel, K.; Bainomugisha, E.; Vanrompay, Y.; Berbers, Y.; De Meuter, W. Middleware for the internet of things, design goals and challenges. Electron. Commun. EASST 2010, 28. [Google Scholar] [CrossRef]
- Chianese, A.; Piccialli, F.; Valente, I. Smart environments and cultural heritage: A novel approach to create intelligent cultural spaces. J. Locat. Based Serv. 2015, 9, 209–234. [Google Scholar] [CrossRef]
- Petronela, T. The importance of the intangible cultural heritage in the economy. Procedia Econ. Financ. 2016, 39, 731–736. [Google Scholar] [CrossRef]
- Ardissono, L.; Kuflik, T.; Petrelli, D. Personalization in cultural heritage: The road travelled and the one ahead. User Model. User Adapt. Interact. 2012, 22, 73–99. [Google Scholar] [CrossRef]
- Fidas, C.A.; Avouris, N.M. Personalization of mobile applications in cultural heritage environments. In Proceedings of the 2015 6th International Conference on Information, Intelligence, Systems and Applications (IISA), Corfu, Greece, 6–8 July 2015; pp. 1–6. [Google Scholar]
- Amato, F.; Moscato, V.; Picariello, A.; Colace, F.; Santo, M.D.; Schreiber, F.A.; Tanca, L. Big data meets digital cultural heritage: Design and implementation of scrabs, a smart context-aware browsing assistant for cultural environments. J. Comput. Cult. Herit. 2017, 10, 1–23. [Google Scholar] [CrossRef]
- Konstantakis, M.; Aliprantis, J.; Michalakis, K.; Caridakis, G. Recommending user experiences based on extracted cultural personas for mobile applications-REPEAT methodology. In Proceedings of the MobileCH@ Mobile HCI, Barcelona, Spain, 3–6 September 2018. [Google Scholar]
- Shah, N.F.M.N.; Ghazali, M. A systematic review on digital technology for enhancing user experience in museums. In Proceedings of the International Conference on User Science and Engineering, Puchong, Malaysia, 28–30 August 2018; pp. 35–46. [Google Scholar]
- Piccialli, F.; Chianese, A. A location-based IoT platform supporting the cultural heritage domain. Concurr. Comput. Pract. Exp. 2017, 29, e4091. [Google Scholar] [CrossRef]
- Pavlidis, G. Recommender systems, cultural heritage applications, and the way forward. J. Cult. Herit. 2019, 35, 183–196. [Google Scholar] [CrossRef]
- Not, E.; Petrelli, D. Blending customisation, context-awareness and adaptivity for personalised tangible interaction in cultural heritage. Int. J. Hum. Comput. Stud. 2018, 114, 3–19. [Google Scholar] [CrossRef]
- Michalakis, K.; Moraitou, E.; Aliprantis, J.; Caridakis, G. Semantic Representation and Internet of Things in Cultural Heritage Preventive Conservation. In Proceedings of the International Conference on Cultural Informatics, Communication & Media Studies, Mytilene, Greece, 13–15 June 2019; Volume 1. [Google Scholar]
- Schilit, B.; Adams, N.; Want, R. Context-aware computing applications. In Proceedings of the 1994 First Workshop on Mobile Computing Systems and Applications, Santa Cruz, CA, USA, 8–9 December 1994; pp. 85–90. [Google Scholar]
- Abowd, G.D.; Mynatt, E.D. Charting past, present, and future research in ubiquitous computing. ACM Trans. Comput. Hum. Interact. 2000, 7, 29–58. [Google Scholar] [CrossRef]
- Benerecetti, M.; Bouquet, P.; Bonifacio, M. Distributed context-aware systems. Hum. Comput. Interact. 2001, 16, 213–228. [Google Scholar] [CrossRef]
- Hofer, T.; Schwinger, W.; Pichler, M.; Leonhartsberger, G.; Altmann, J.; Retschitzegger, W. Context-awareness on mobile devices-the hydrogen approach. In Proceedings of the 36th annual Hawaii International Conference on System Sciences, Big Island, HI, USA, 6–9 January 2003; p. 10. [Google Scholar]
- Henricksen, K. A Framework for Context-Aware Pervasive Computing Applications. Ph.D. Thesis, School of Information Technology and Electrical Engineering, The University of Queensland, Brisbane, Australia, 2003. [Google Scholar]
- Gu, T.; Pung, H.K.; Zhang, D.Q. A service-oriented middleware for building context-aware services. J. Netw. Comput. Appl. 2005, 28, 1–18. [Google Scholar] [CrossRef]
- Mei, L.; Easterbrook, S. Capturing and modeling human cognition for context-aware software. In Proceedings of the International Conference for Research on Computational Models and Computation-Based Theories of Human Behavior, Manchester, UK, 24–26 July 2009. [Google Scholar]
- Rizou, S.; Häussermann, K.; Dürr, F.; Cipriani, N.; Rothermel, K. A system for distributed context reasoning. In Proceedings of the 2010 Sixth International Conference on Autonomic and Autonomous Systems, Cancun, Mexico, 7–13 March 2010; pp. 84–89. [Google Scholar]
- Krishnamoorthy, S.; Bhargava, P.; Mah, M.; Agrawala, A. Representing and managing the context of a situation. Comput. J. 2012, 55, 1005–1019. [Google Scholar] [CrossRef]
- Zhang, D.; Huang, H.; Lai, C.F.; Liang, X.; Zou, Q.; Guo, M. Survey on context-awareness in ubiquitous media. Multimed. Tools Appl. 2013, 67, 179–211. [Google Scholar] [CrossRef]
- Sezer, O.B.; Dogdu, E.; Ozbayoglu, A.M. Context-aware computing, learning, and big data in internet of things: A survey. IEEE Internet Things J. 2017, 5, 1–27. [Google Scholar] [CrossRef]
- Samulowitz, M.; Michahelles, F.; Linnhoff-Popien, C. Capeus: An architecture for context-aware selection and execution of services. In Proceedings of the IFIP International Conference on Distributed Applications and Interoperable Systems, Kraków, Poland, 17–19 September 2001; pp. 23–39. [Google Scholar]
- Wang, X.H.; Zhang, D.Q.; Gu, T.; Pung, H.K. Ontology based context modeling and reasoning using OWL. In Proceedings of the IEEE Annual Conference on Pervasive Computing and Communications Workshops, Orlando, FL, USA, 14–17 March 2004; pp. 18–22. [Google Scholar]
- Sheng, Q.Z.; Benatallah, B. ContextUML: A UML-based modeling language for model-driven development of context-aware web services. In Proceedings of the International Conference on Mobile Business (ICMB’05), Sydney, Australia, 11–13 July 2005; pp. 206–212. [Google Scholar]
- Agostini, A.; Bettini, C.; Riboni, D. Hybrid reasoning in the CARE middleware for context awareness. Int. J. Web Eng. Technol. 2009, 5, 3–23. [Google Scholar] [CrossRef]
- Celdrán, A.H.; Clemente, F.J.G.; Pérez, M.G.; Pérez, G.M. SeCoMan: A semantic-aware policy framework for developing privacy-preserving and context-aware smart applications. IEEE Syst. J. 2014, 10, 1111–1124. [Google Scholar] [CrossRef]
- Mcheick, H. Modeling context aware features for pervasive computing. Procedia Comput. Sci. 2014, 37, 135–142. [Google Scholar] [CrossRef][Green Version]
- Hoda, M.; Montaghami, V.; Al Osman, H.; El Saddik, A. ECOPPA: Extensible Context Ontology for Persuasive Physical-Activity Applications. In Proceedings of the International Conference on Information Technology & Systems, Libertad City, Ecuador, 10–12 January 2018; pp. 309–318. [Google Scholar]
- Aguilar, J.; Jerez, M.; Rodríguez, T. CAMeOnto: Context awareness meta ontology modeling. Appl. Comput. Inform. 2018, 14, 202–213. [Google Scholar] [CrossRef]
- Lu, Z.-J.; Li, G.-Y.; Pan, Y. A method of meta-context ontology modeling and uncertainty reasoning in swot. In Proceedings of the 2016 International Conference on Cyber-Enabled Distributed Computing and Knowledge Discovery (CyberC), Chengdu, China, 13–15 October 2016; pp. 128–135. [Google Scholar]
- Angsuchotmetee, C.; Chbeir, R.; Cardinale, Y. MSSN-Onto: An ontology-based approach for flexible event processing in Multimedia Sensor Networks. Future Gener. Comput. Syst. 2020, 108, 1140–1158. [Google Scholar] [CrossRef]
- Mansour, E.; Chbeir, R.; Arnould, P. HSSN: An ontology for hybrid semantic sensor networks. In Proceedings of the 23rd International Database Applications & Engineering Symposium, Athens Greece, 10–12 June 2019; pp. 1–10. [Google Scholar]
- Wongpatikaseree, K.; Ikeda, M.; Buranarach, M.; Supnithi, T.; Lim, A.O.; Tan, Y. Activity recognition using context-aware infrastructure ontology in smart home domain. In Proceedings of the 2012 Seventh International Conference on Knowledge, Information and Creativity Support Systems, Melbourne, Australia, 8–10 November 2012; pp. 50–57. [Google Scholar]
- Hoque, M.R.; Kabir, M.H.; Thapa, K.; Yang, S.H. Ontology-based context modeling to facilitate reasoning in a context-aware system: A case study for the smart home. Int. J. Smart Home 2015, 9, 151–156. [Google Scholar] [CrossRef]
- Meditskos, G.; Kompatsiaris, I. iKnow: Ontology-driven situational awareness for the recognition of activities of daily living. Pervasive Mob. Comput. 2017, 40, 17–41. [Google Scholar] [CrossRef]
- Maarala, A.I.; Su, X.; Riekki, J. Semantic reasoning for context-aware Internet of Things applications. IEEE Internet Things J. 2016, 4, 461–473. [Google Scholar] [CrossRef]
- Riboni, D.; Sztyler, T.; Civitarese, G.; Stuckenschmidt, H. Unsupervised recognition of interleaved activities of daily living through ontological and probabilistic reasoning. In Proceedings of the 2016 ACM International Joint Conference on Pervasive and Ubiquitous Computing, Heidelberg, Germany, 12–16 September 2016; pp. 1–12. [Google Scholar]
- Zhang, D.; Cao, J.; Zhou, J.; Guo, M. Extended dempster-shafer theory in context reasoning for ubiquitous computing environments. In Proceedings of the 2009 International Conference on Computational Science and Engineering, Vancouver, BC, Canada, 29–31 August 2009; Volume 2, pp. 205–212. [Google Scholar]
- Sanchez, D.; Tentori, M.; Favela, J. Hidden markov models for activity recognition in ambient intelligence environments. In Proceedings of the Eighth Mexican International Conference on Current Trends in Computer Science (ENC 2007), Morelia, Mexico, 24–28 September 2007; pp. 33–40. [Google Scholar]
- Skillen, K.L.; Chen, L.; Nugent, C.D.; Donnelly, M.P.; Burns, W.; Solheim, I. Ontological user modelling and semantic rule-based reasoning for personalisation of Help-On-Demand services in pervasive environments. Future Gener. Comput. Syst. 2014, 34, 97–109. [Google Scholar] [CrossRef]
- Nalepa, G.J.; Bobek, S. Rule-based solution for context-aware reasoning on mobile devices. Comput. Sci. Inf. Syst. 2014, 11, 171–193. [Google Scholar] [CrossRef]
- Bahramian, Z.; Ali Abbaspour, R.; Claramunt, C. A cold start context-aware recommender system for tour planning using artificial neural network and case based reasoning. Mob. Inf. Syst. 2017, 2017, 9364903. [Google Scholar] [CrossRef]
- Lin, T.N.; Lin, P.C. Performance comparison of indoor positioning techniques based on location fingerprinting in wireless networks. In Proceedings of the 2005 International Conference on Wireless Networks, Communications and Mobile Computing, Maui, HI, USA, 13–16 June 2005; Volume 2, pp. 1569–1574. [Google Scholar]
- Strobbe, M.; Van Laere, O.; Dhoedt, B.; De Turck, F.; Demeester, P. Hybrid reasoning technique for improving context-aware applications. Knowl. Inf. Syst. 2012, 31, 581–616. [Google Scholar] [CrossRef]
- Román, M.; Hess, C.; Cerqueira, R.; Ranganathan, A.; Campbell, R.H.; Nahrstedt, K. A middleware infrastructure for active spaces. IEEE Pervasive Comput. 2002, 1, 74–83. [Google Scholar] [CrossRef]
- Capra, L. Context-aware reflective middleware system for mobile applications/Licia Capra, Wolfgang Emmerich, Cecilia Mascolo. IEEE Trans. Softw. Eng. 2003, 29, 929–945. [Google Scholar] [CrossRef]
- Chen, H. An Intelligent Broker Architecture for Pervasive Context-Aware Systems. Ph.D. Thesis, University of Maryland, College Park, MD, USA, 2004. [Google Scholar]
- Eisenhauer, M.; Rosengren, P.; Antolin, P. A development platform for integrating wireless devices and sensors into ambient intelligence systems. In Proceedings of the 2009 6th IEEE Annual Communications Society Conference on Sensor, Mesh and Ad Hoc Communications and Networks Workshops, Rome, Italy, 22–26 June 2009; pp. 1–3. [Google Scholar]
- Perera, C.; Zaslavsky, A.; Christen, P.; Georgakopoulos, D. Ca4iot: Context awareness for internet of things. In Proceedings of the 2012 IEEE International Conference on Green Computing and Communications, Besancon, France, 20–23 November 2012; pp. 775–782. [Google Scholar]
- Zhang, H.; Huang, T.; Liu, Y.; Zhu, S.; Gui, G.; Chi, Y. Senz: A Context Awareness Middleware System Used in Mobile Devices. In Proceedings of the 2017 IEEE 85th Vehicular Technology Conference (VTC Spring), Sydney, Australia, 4–7 June 2017; pp. 1–7. [Google Scholar]
- Machado, R.; Rosa, F.; Almeida, R.; Primo, T.; Pilla, M.; Pernas, A.; Yamin, A. A hybrid architecture to enrich context awareness through data correlation. In Proceedings of the 33rd Annual ACM Symposium on Applied Computing, Pau, France, 9–13 April 2018; pp. 1451–1453. [Google Scholar]
- Kim, S.; Yoon, Y.I. Ambient intelligence middleware architecture based on awareness-cognition framework. J. Ambient. Intell. Humaniz. Comput. 2018, 9, 1131–1139. [Google Scholar] [CrossRef]
- Belcastro, L.; Marozzo, F.; Trunfio, P. A scalable middleware for context-aware mobile applications. Int. J. Hoc Ubiquitous Comput. 2019, 31, 112–122. [Google Scholar] [CrossRef]
- Alti, A.; Lakehal, A.; Laborie, S.; Roose, P. Autonomic semantic-based context-aware platform for mobile applications in pervasive environments. Future Internet 2016, 8, 48. [Google Scholar] [CrossRef]
- Chianese, A.; Marulli, F.; Moscato, V.; Piccialli, F. SmARTweet: A location-based smart application for exhibits and museums. In Proceedings of the 2013 International Conference on Signal-Image Technology & Internet-Based Systems, Kyoto, Japan, 2–5 December 2013; pp. 408–415. [Google Scholar]
- Dossis, M.; Kazanidis, I.; Valsamidis, S.; Kokkonis, G.; Kontogiannis, S. Proposed open source framework for interactive IoT smart museums. In Proceedings of the 22nd Pan-Hellenic Conference on Informatics, Athens, Greece, 29 November–1 December 2018; pp. 294–299. [Google Scholar]
- Alletto, S.; Cucchiara, R.; Del Fiore, G.; Mainetti, L.; Mighali, V.; Patrono, L.; Serra, G. An indoor location-aware system for an IoT-based smart museum. IEEE Internet Things J. 2015, 3, 244–253. [Google Scholar] [CrossRef]
- Bartolini, I.; Moscato, V.; Pensa, R.G.; Penta, A.; Picariello, A.; Sansone, C.; Sapino, M.L. Recommending multimedia visiting paths in cultural heritage applications. Multimed. Tools Appl. 2016, 75, 3813–3842. [Google Scholar] [CrossRef]
- Henricksen, K.; Livingstone, S.; Indulska, J. Towards a hybrid approach to context modelling, reasoning and interoperation. In Proceedings of the First International Workshop on Advanced Context Modelling, Reasoning and Management, in Conjunction with Ubicomp, Nottingham, UK, 7 September 2004; Volume 2004. [Google Scholar]
- Hariri, R.H.; Fredericks, E.M.; Bowers, K.M. Uncertainty in big data analytics: Survey, opportunities, and challenges. J. Big Data 2019, 6, 1–16. [Google Scholar] [CrossRef]
- Haghighi, P.D.; Krishnaswamy, S.; Zaslavsky, A.; Gaber, M.M. Reasoning about context in uncertain pervasive computing environments. In Proceedings of the European Conference on Smart Sensing and Context, Zurich, Switzerland, 29–31 October 2008; pp. 112–125. [Google Scholar]
- Soufi, M.D.; Samad-Soltani, T.; Vahdati, S.S.; Rezaei-Hachesu, P. Decision support system for triage management: A hybrid approach using rule-based reasoning and fuzzy logic. Int. J. Med. Inform. 2018, 114, 35–44. [Google Scholar] [CrossRef]
- Horrocks, I.; Li, L.; Turi, D.; Bechhofer, S. The instance store: DL reasoning with large numbers of individuals. In Proceedings of the 2004 Description Logic Workshop (DL 2004), Whistler, BC, Canada, 6–8 June 2004; pp. 31–40. [Google Scholar]
- Abidin, N.Z.; Ismail, A.R.; Emran, N.A. Performance analysis of machine learning algorithms for missing value imputation. Int. J. Adv. Comput. Sci. Appl. 2018, 9, 442–447. [Google Scholar] [CrossRef]
- Ayadi, A.; Ghorbel, O.; Obeid, A.M.; Abid, M. Outlier detection approaches for wireless sensor networks: A survey. Comput. Netw. 2017, 129, 319–333. [Google Scholar] [CrossRef]












| Name | Modeling | Reasoning | Heterogeneity | Scalability |
|---|---|---|---|---|
| SmartTweet [73] | Key-value | Rules | No | No |
| Location [25] | Key-value | Binary Tree | No | No |
| IRME [74] | Graphical | Rules | Yes | Limited |
| SCRABS [22] | Ontology/key-value | Rules | Yes | Yes |
| MUST [75] | Key-value | Rules/ML | Yes | Yes |
| Paths [76] | Graphical | Rules | Yes | No |
| name | Short text to name the location |
| description | Long text to describe the location |
| shape | Point, circle, polygon |
| latitude, longitude | An array of points that define the area |
| radius (optional) | Used in circle shapes |
| address (optional) | Possible address of the location |
| name | Short text to name the location |
| description | Long text to describe the location |
| type | building, floor, room, corridor, etc |
| order | Numerical order of floors, rooms etc |
| adjacent_ids [Array] | An array of location IDs that are adjacent to the location |
| part_of (optional) | ID of location that the current location is part of |
| address (optional) | Possible address of the location |
| Main Class | Subclasses |
|---|---|
| User | Visitor, curator, conservator |
| Device | Sensor, beacon, visitor device, environmental device, staff device |
| Location | Room, corridor, POI |
| Time | Visit hours, rush hour, closed hours |
| Activity | Sensor measurement, environmental device manipulation, visitor activity, visitor device notification, staff device notification |
| ID | Activity | Thing | Location | Time | Asserted Context |
|---|---|---|---|---|---|
| 2F1 | Temperature measurement | Sensor: 456FA | Room 6 | Visit hour Monday | - |
| 2F2 | Turn on A/C | A/C: 6B | Room 6 | (exact timestamp) | Observation: 2F1 Rule: 17AF |
| ... | |||||
| 2FC | Visitor Proximity | Visitor Device: 0122 | Room 4 | Rush hour Monday | - |
| 2FD | Staff Notification | Staff Device: 0023 | Room 3 | (exact timestamp) | Observation: 2FC Profiled data on staff Sensed data on staff location Rule: 15ED |
| Week | # Things | # Rules | Inference Cycle Time (s) | Response Time (s) |
|---|---|---|---|---|
| 1 | 50 | 25 | 0.15 | 0.10 |
| 2 | 50 | 25 | 0.15 | 0.09 |
| 3 | 100 | 40 | 0.24 | 0.13 |
| 4 | 500 | 150 | 0.94 | 0.51 |
| 5 | 1000 | 200 | 1.29 | 0.66 |
| 6 | 5000 | 700 | 4.55 | 2.18 |
| 7 | 10,000 | 1000 | 6.71 | 3.54 |
| 8 | 50,000 | 4000 | 27.12 | 15.12 |
Publisher’s Note: MDPI stays neutral with regard to jurisdictional claims in published maps and institutional affiliations. |
© 2021 by the authors. Licensee MDPI, Basel, Switzerland. This article is an open access article distributed under the terms and conditions of the Creative Commons Attribution (CC BY) license (https://creativecommons.org/licenses/by/4.0/).
Share and Cite
Michalakis, K.; Christodoulou, Y.; Caridakis, G.; Voutos, Y.; Mylonas, P. A Context-Aware Middleware for Context Modeling and Reasoning: A Case-Study in Smart Cultural Spaces. Appl. Sci. 2021, 11, 5770. https://doi.org/10.3390/app11135770
Michalakis K, Christodoulou Y, Caridakis G, Voutos Y, Mylonas P. A Context-Aware Middleware for Context Modeling and Reasoning: A Case-Study in Smart Cultural Spaces. Applied Sciences. 2021; 11(13):5770. https://doi.org/10.3390/app11135770
Chicago/Turabian StyleMichalakis, Konstantinos, Yannis Christodoulou, George Caridakis, Yorghos Voutos, and Phivos Mylonas. 2021. "A Context-Aware Middleware for Context Modeling and Reasoning: A Case-Study in Smart Cultural Spaces" Applied Sciences 11, no. 13: 5770. https://doi.org/10.3390/app11135770
APA StyleMichalakis, K., Christodoulou, Y., Caridakis, G., Voutos, Y., & Mylonas, P. (2021). A Context-Aware Middleware for Context Modeling and Reasoning: A Case-Study in Smart Cultural Spaces. Applied Sciences, 11(13), 5770. https://doi.org/10.3390/app11135770

