Characterising Modal Behaviour of a Cantilever Beam at Different Heating Rates for Isothermal Conditions
Abstract
1. Introduction
2. Analytical Modelling
2.1. Modal Response for a Cantilever Beam
2.2. Heat Conduction Equation
2.3. Equation of Dynamic Response of the Beam under the Crack Condition
3. Experimentation
3.1. Specimen Properties and Preparation
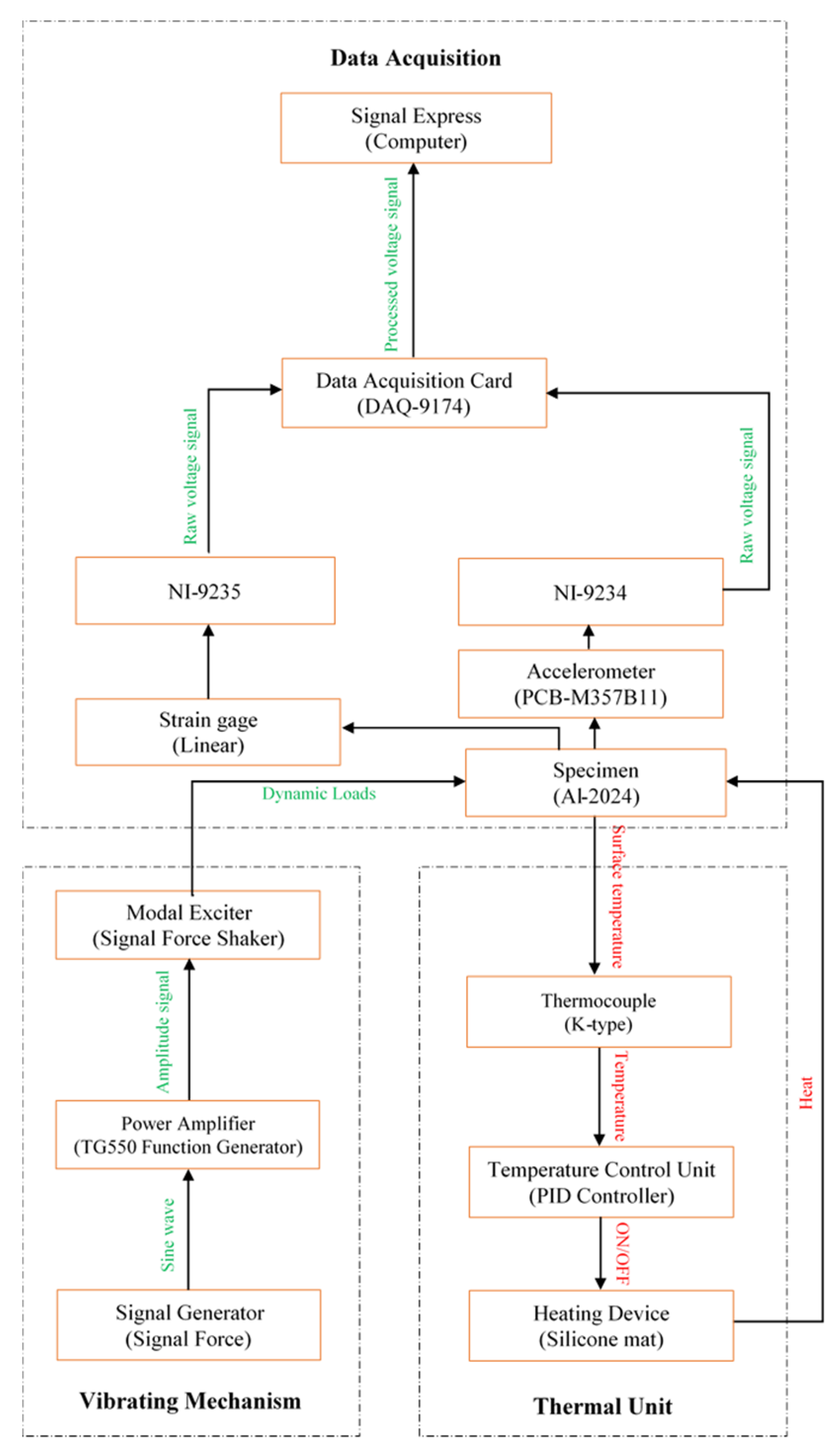
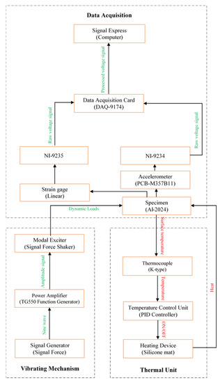
3.2. Experimental Setup
4. Numerical Simulation
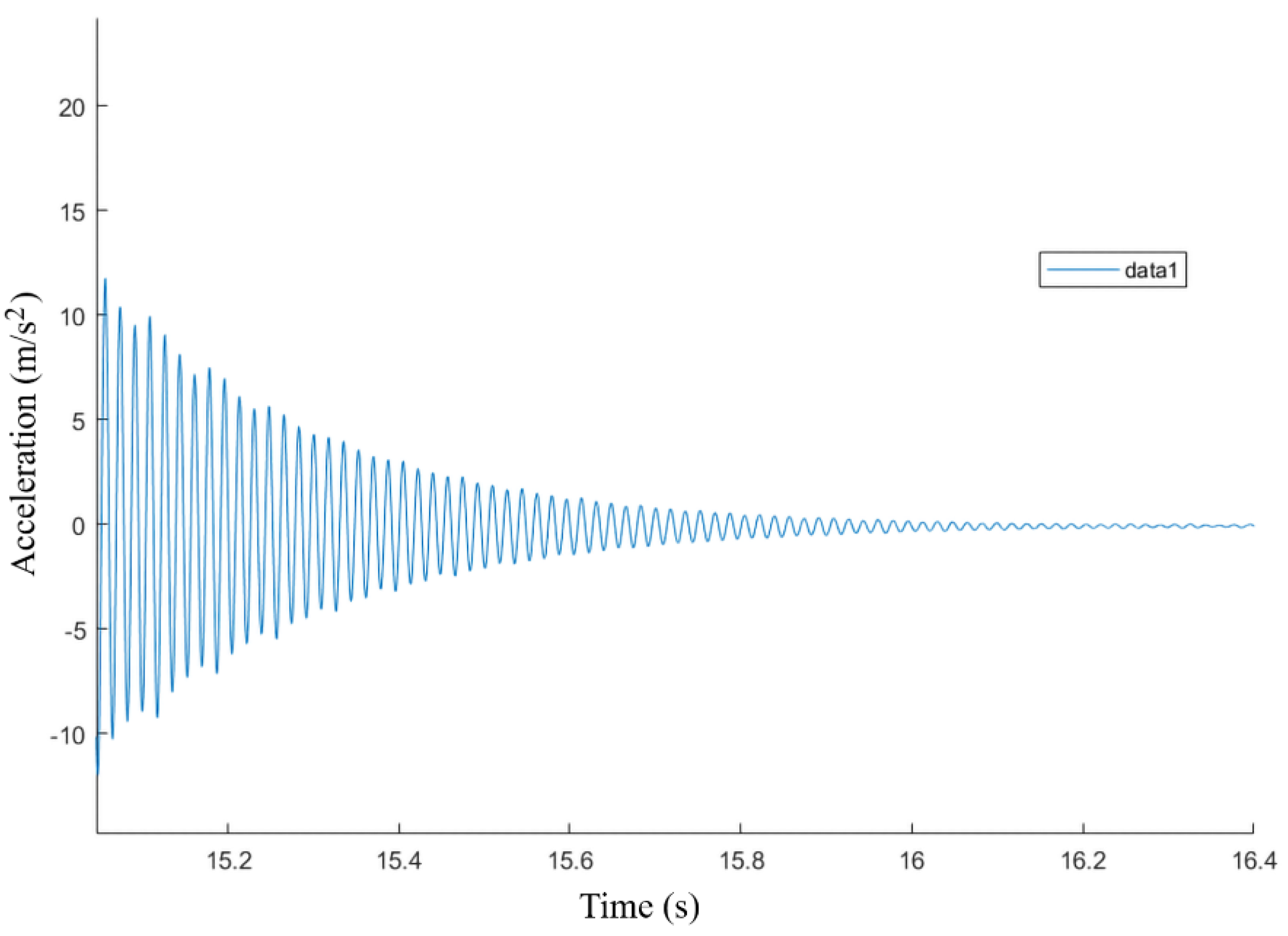
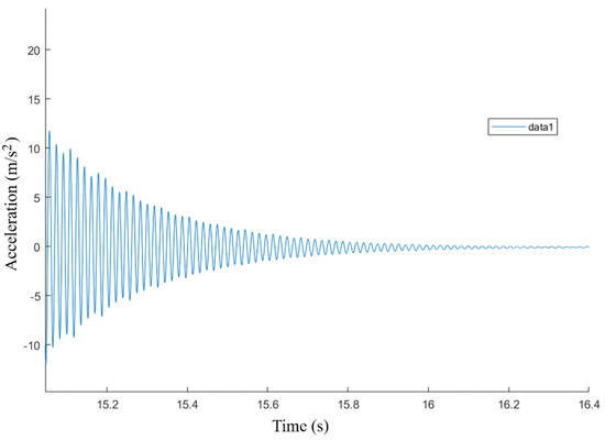
5. Result and Discussion
5.1. Heat Rate and Exposure Time
5.2. Impact of Temperature on Modal Parameters without Seeded Crack
5.3. Impact of Temperature on Modal Parameters in Seeded Crack Specimens
6. Conclusions
Author Contributions
Funding
Institutional Review Board Statement
Informed Consent Statement
Data Availability Statement
Conflicts of Interest
References
- Kamei, K.; Khan, M.A. Current challenges in modelling vibrational fatigue and fracture of structures: A review. J. Braz. Soc. Mech. Sci. Eng. 2021, 43. [Google Scholar] [CrossRef]
- Zai, B.A.; Khan, M.A.; Mansoor, A.; Khan, S.Z.; Khan, K.A. Instant dynamic response measurements for crack monitoring in metallic beams. Insight Non-Destr. Test. Cond. Monit. 2019, 61, 222–229. [Google Scholar] [CrossRef]
- Zai, B.A.; Khan, M.A.; Khan, K.A.; Mansoor, A.; Shah, A.; Shahzad, M. The role of dynamic response parameters in damage prediction. Proc. Inst. Mech. Eng. Part C J. Mech. Eng. Sci. 2019, 233, 4620–4636. [Google Scholar] [CrossRef]
- Warminska, A.; Manoach, E.; Warminski, J.; Samborski, S. Regular and chaotic oscillations of a Timoshenko beam subjected to mechanical and thermal loadings. Contin. Mech. Thermodyn. 2015, 27, 719–737. [Google Scholar] [CrossRef]
- Yang, J.; Shen, H.-S. Vibration characteristics and transient response of shear-deformable functionally graded plates in thermal environments. J. Sound Vib. 2002, 255, 579–602. [Google Scholar] [CrossRef]
- Tornabene, F. Free vibration analysis of functionally graded conical, cylindrical shell and annular plate structures with a four-parameter power-law distribution. Comput. Methods Appl. Mech. Eng. 2009, 198, 2911–2935. [Google Scholar] [CrossRef]
- Ghayesh, M.H.; Kazemirad, S.; Darabi, M.A.; Woo, P. Thermo-mechanical nonlinear vibration analysis of a spring-mass-beam system. Arch. Appl. Mech. 2012, 82, 317–331. [Google Scholar] [CrossRef]
- Julien, B.; Bertrand, F.; Thierry, Y. Probabilistic Random Vibration Fatigue. Procedia Eng. 2013, 66, 522–529. [Google Scholar] [CrossRef]
- Khan, K.A.; Muliana, A.H.; Rajagopal, K.R.; Wineman, A. On viscoelastic beams undergoing cyclic loading: Determining the onset of structural instabilities. Int. J. Non. Linear. Mech. 2018, 99, 40–50. [Google Scholar] [CrossRef]
- Cao, G.; Chen, X.; Kysar, J.W. Thermal vibration and apparent thermal contraction of single-walled carbon nanotubes. J. Mech. Phys. Solids 2006, 54, 1206–1236. [Google Scholar] [CrossRef]
- Khan, M.A.; Khan, S.Z.; Sohail, W.; Khan, H.; Sohaib, M.; Nisar, S. Mechanical fatigue in aluminium at elevated temperature and remaining life prediction based on natural frequency evolution. Fatigue Fract. Eng. Mater. Struct. 2015, 38, 897–903. [Google Scholar] [CrossRef]
- Ebrahimi, F.; Jafari, A. Thermo-mechanical vibration analysis of temperature-dependent porous FG beams based on Timoshenko beam theory. Struct. Eng. Mech. 2016, 59, 343–371. [Google Scholar] [CrossRef]
- Ebrahimi, F.; Farazmandnia, N. Thermo-mechanical vibration analysis of sandwich beams with functionally graded carbon nanotube-reinforced composite face sheets based on a higher-order shear deformation beam theory. Mech. Adv. Mater. Struct. 2017, 24, 820–829. [Google Scholar] [CrossRef]
- Ebrahimi, F.; Ghasemi, F.; Salari, E. Investigating thermal effects on vibration behavior of temperature-dependent compositionally graded Euler beams with porosities. Meccanica 2016, 51, 223–249. [Google Scholar] [CrossRef]
- Ebrahimi, F.; Salari, E.; Hosseini, S.A.H. In-plane thermal loading effects on vibrational characteristics of functionally graded nanobeams. Meccanica 2016, 51, 951–977. [Google Scholar] [CrossRef]
- Zhang, W.; Chen, H.; Zhu, D.; Kong, X. The thermal effects on high-frequency vibration of beams using energy flow analysis. J. Sound Vib. 2014, 333, 2588–2600. [Google Scholar] [CrossRef]
- Cui, D.F.; Hu, H.Y. Thermal buckling and natural vibration of the beam with an axial stick–slip–stop boundary. J. Sound Vib. 2014, 333, 2271–2282. [Google Scholar] [CrossRef]
- Santos Silva, A.C.; Sebastian, C.M.; Lambros, J.; Patterson, E.A. High temperature modal analysis of a non-uniformly heated rectangular plate: Experiments and simulations. J. Sound Vib. 2019, 443, 397–410. [Google Scholar] [CrossRef]
- Ghadiri, M.; Shafiei, N.; Alavi, H. Thermo-mechanical vibration of orthotropic cantilever and propped cantilever nanoplate using generalized differential quadrature method. Mech. Adv. Mater. Struct. 2017, 24, 636–646. [Google Scholar] [CrossRef]
- Fazzolari, F.A. Modal characteristics of P- and S-FGM plates with temperature-dependent materials in thermal environment. J. Therm. Stress. 2016, 39, 854–873. [Google Scholar] [CrossRef]
- Kawamura, R.; Tanigawa, Y.; Kusuki, S.; Hamamura, H. Fundamental thermo-elasticity equations for thermally induced flexural vibration problems for inhomogeneous plates and thermo-elastic dynamical responses to a sinusoidally varying surface temperature. J. Eng. Math. 2008, 61, 143–160. [Google Scholar] [CrossRef]
- Attar, M. A transfer matrix method for free vibration analysis and crack identification of stepped beams with multiple edge cracks and different boundary conditions. Int. J. Mech. Sci. 2012, 57, 19–33. [Google Scholar] [CrossRef]
- Baqasah, H.; He, F.; Zai, B.A.; Asif, M.; Khan, K.A.; Thakur, V.K.; Khan, M.A. In-situ dynamic response measurement for damage quantification of 3D printed ABS cantilever beam under thermomechanical load. Polymers 2019, 11, 2079. [Google Scholar] [CrossRef]
- He, F.; Thakur, V.K.; Khan, M. Evolution and new horizons in modeling crack mechanics of 3D printing polymeric structures. Mater. Today Chem. 2021, 20. [Google Scholar] [CrossRef]
- Fleet, T.; Kamei, K.; He, F.; Khan, M.A.; Khan, K.A.; Starr, A. A machine learning approach to model interdependencies between dynamic response and crack propagation. Sensors 2020, 20, 6847. [Google Scholar] [CrossRef] [PubMed]
- Khan, M.A.; Khan, K.A.; Khan, S.Z.; Nisar, S.; Starr, A. Fracture life estimation of Al-1050 thin beams using empirical data and a numerical approach. Insight Non-Destr. Test. Cond. Monit. 2018, 60, 363–368. [Google Scholar] [CrossRef]
- Zai, B.A.; Khan, M.A.; Khan, S.Z.; Asif, M.; Khan, K.A.; Saquib, A.N.; Mansoor, A.; Shahzad, M.; Mujtaba, A. Prediction of crack depth and fatigue life of an acrylonitrile butadiene styrene cantilever beam using dynamic response. J. Test. Eval. 2020, 48. [Google Scholar] [CrossRef]
- Fernández-Sáez, J.; Rubio, L.; Navarro, C. Approximate calculation of the fundamental frequency for bending vibrations of cracked beams. J. Sound Vib. 1999, 225, 345–352. [Google Scholar] [CrossRef]
- Narkis, Y.; Elmalah, E. Crack identification in a cantilever beam under uncertain end conditions. Int. J. Mech. Sci. 1996, 38, 499–507. [Google Scholar] [CrossRef]
- Lin, H.P. Direct and inverse methods on free vibration analysis of simply supported beams with a crack. Eng. Struct. 2004, 26, 427–436. [Google Scholar] [CrossRef]
- Rizos, P.F.; Aspragathos, N.; Dimarogonas, A.D. Identification of crack location and magnitude in a cantilever beam from the vibration modes. J. Sound Vib. 1990, 138, 381–388. [Google Scholar] [CrossRef]
- Li, S.C.; Liang, L.; Yu, Q. Natural frequency of bending vibration for stepped beam of different geometrical characters and materials. Noise Vib. Worldw. 2019, 50, 3–12. [Google Scholar] [CrossRef]
- Elshamy, M.; Crosby, W.A.; Elhadary, M. Crack detection of cantilever beam by natural frequency tracking using experimental and finite element analysis. Alex. Eng. J. 2018, 57, 3755–3766. [Google Scholar] [CrossRef]
- Altunışık, A.C.; Okur, F.Y.; Kahya, V. Modal parameter identification and vibration based damage detection of a multiple cracked cantilever beam. Eng. Fail. Anal. 2017, 79, 154–170. [Google Scholar] [CrossRef]
- Zai, B.A.; Khan, M.A.; Khan, K.A.; Mansoor, A. A novel approach for damage quantification using the dynamic response of a metallic beam under thermo-mechanical loads. J. Sound Vib. 2020, 469. [Google Scholar] [CrossRef]
- Courtney, T.H. Mechanical Behavior of Materiasl; Waveland Press, Inc.: Long Grove, IL, USA, 2000; ISBN 9781577664253. [Google Scholar]
- Akbarzadeh Khorshidi, M.; Soltani, D. Diagnosis of Type, Location and Size of Cracks by Using Generalized Differential Quadrature and Rayleigh Quotient Methods. J. Theor. Appl. Mech. 2013, 43, 61–70. [Google Scholar] [CrossRef]
- Barron, R.F.; Barron, B.R. Design for Thermal Stresses; John Wiley & Sons, Inc.: Hoboken, NJ, USA, 2012; ISBN 9780470627693. [Google Scholar]

















| Temperature (°C) | Elastic Modulus (E) GPa | ||
|---|---|---|---|
| 25 | 73.4 | 0.1066 | 0.1136 |
| 50 | 72.7 | 0.1078 | 0.1180 |
| 100 | 69.3 | 0.1091 | 0.1260 |
| 150 | 68.5 | 0.1266 | 0.1287 |
| 200 | 65.2 | 0.1359 | 0.1309 |
| Chemical | Si | Fe | Mn | Mg | Cr | Zn | Ti | V | Other |
|---|---|---|---|---|---|---|---|---|---|
| Actual (wt %) | 0.07 | 0.18 | 4.4 | 0.58 | 1.3 | 0.01 | 0.13 | 0.02 | 0.02 |
Publisher’s Note: MDPI stays neutral with regard to jurisdictional claims in published maps and institutional affiliations. |
© 2021 by the authors. Licensee MDPI, Basel, Switzerland. This article is an open access article distributed under the terms and conditions of the Creative Commons Attribution (CC BY) license (https://creativecommons.org/licenses/by/4.0/).
Share and Cite
Kamei, K.; Khan, M.A.; Khan, K.A. Characterising Modal Behaviour of a Cantilever Beam at Different Heating Rates for Isothermal Conditions. Appl. Sci. 2021, 11, 4375. https://doi.org/10.3390/app11104375
Kamei K, Khan MA, Khan KA. Characterising Modal Behaviour of a Cantilever Beam at Different Heating Rates for Isothermal Conditions. Applied Sciences. 2021; 11(10):4375. https://doi.org/10.3390/app11104375
Chicago/Turabian StyleKamei, Khangamlung, Muhammad A. Khan, and Kamran A. Khan. 2021. "Characterising Modal Behaviour of a Cantilever Beam at Different Heating Rates for Isothermal Conditions" Applied Sciences 11, no. 10: 4375. https://doi.org/10.3390/app11104375
APA StyleKamei, K., Khan, M. A., & Khan, K. A. (2021). Characterising Modal Behaviour of a Cantilever Beam at Different Heating Rates for Isothermal Conditions. Applied Sciences, 11(10), 4375. https://doi.org/10.3390/app11104375

