BIM-Based Educational and Facility Management of Large University Venues
Abstract
1. Introduction
2. Literature Review
2.1. BIM and IoT Management
2.2. 3-D Scanning
2.3. BIM and Facility Management
2.4. Educational Management in Universities
3. Methodology
- -
- Total accessibility to BIM infrastructure model. The BIM methodology allows for the possibility of accessing the information through internet by all the entities involved. This allows the user to access the facilities and environment properties of the infrastructure in one single platform.
- -
- Real data information. The information is accessible and updated. Locker occupation, sports and teaching installation reservations, public transports scheduling, room enumeration, and location or current space occupation are provided. Graphical visualization of teaching schedules and exam room management is provided by the BIM model hosted on the accessible webpage.
- -
- COVID management. As a new management developed, new availability of all spaces for the academic course 2020/2021 has been carried out. Real space distribution taking into account all geometric room characteristics is detailed with the highest level thanks to the BIM model.
- -
- Sensors synchronization. Real time information collected by sensors are linked with SQL databases which, at the same time, are synchronized with the BIM model, providing the user with all the information assigned to specific location in the infrastructure and in a graphical way.
- -
- University assets location and registration. The methodology developed provides the UPM with the possibility of registering all University equipment and its real location.
3.1. BIM-EDU Project
3.2. Modeling and Management
- (a)
- Modeling stage: was the longest phase because of the size of the infrastructure. This phase was sub-divided to improve efficiency depending on the degree of detail to be incorporated into the final result. The following parts of the single file of the BIM model were distinguished:
- (b)
- Base Model: in charge of modeling the infrastructure skeleton. In this phase, the recorded detail quality was low. The single BIM model file for this phase houses modeling based on common architectural elements, such as walls, floors, windows, or roofs.
- (c)
- Detailed model: it considered specific elements that allowed the differentiation and identification of the infrastructure. In this phase, the BIM model file starts to house unique components, such as lockers, desks, projectors, pictures, or textures that were modeled in detail separately, and inserted to the file with the complete infrastructure model afterwards.
- (d)
- Stage for data assignments to the model: was given 40-day duration and will take place simultaneously with the previous stage. A database is compiled using spreadsheets in which all the time-schedules of the 2019–2020 academic year are filled in for each of the two degrees and four masters. The database is compiled for each of the cited degrees and for each of the student groups and covers all the teaching offer in this School.
- (e)
- Synchronization stage: this stage required the completion of the previous stages. Some possible occasional modifications or improvements could be made in the database, though continuous modifications in this stage would not be acceptable.
- (f)
- Drafting stage: as in the previous stage, the wording and documentation of the Project is to be made after all preceding activities are finished, so that the results in terms of benefits and inconveniences of the modeling and methodology are incorporated.
3.3. Starting Documentation
3.4. CAD-BIM Linking
4. Case Study
4.1. Main Characteristics of the ETSICCP
4.2. The Information Model of the ETSICCP
4.2.1. Internal and External Modeling
4.2.2. Generation of Spaces
- (a)
- Department: to which the space belongs.
- (b)
- UPM Code: alphanumeric character string that the UPM uses to register all the spaces owned by the University.
- (c)
- Available connections: with this parameter the connections available to the classroom are assigned for teaching purposes. Some of the properties of this parameter are the existence of Computer USB ports, the type of computerized system, and version which are installed, computer available and its properties, type of video projector, etc.
- (d)
- Classroom occupation: this parameter is used to control the actual occupancy of the space and can be modified according to the nature of the activity occurring in the space. It provides information on the available seat number for a conventional class or for examination purposes. The parameter can be assigned due to the introduction of the typical seat bench units of the School, shown in Figure 7. By making an independent object for this case it is possible to increase the control capacity of these elements and also assign properties to the seat benches, such as functional state or the above mentioned UPM code.
4.2.3. Modeling of Special Elements
4.3. BIM-Based Educational Management
4.3.1. Synchronization of BIM Model and Teaching Schedules
- Bachelor’s Degree in Materials Engineering,
- Bachelor’s Degree in Civil Engineering,
- Master’s Degree in Materials Engineering,
- Master’s Degree in Civil Engineering (for professional capacity of Ingeniero de Caminos, Canales y Puertos in Spain),
- Master’s Degree in Engineering Structures, Foundations and Materials, and
- Master’s Degree in Civil Engineering Systems.
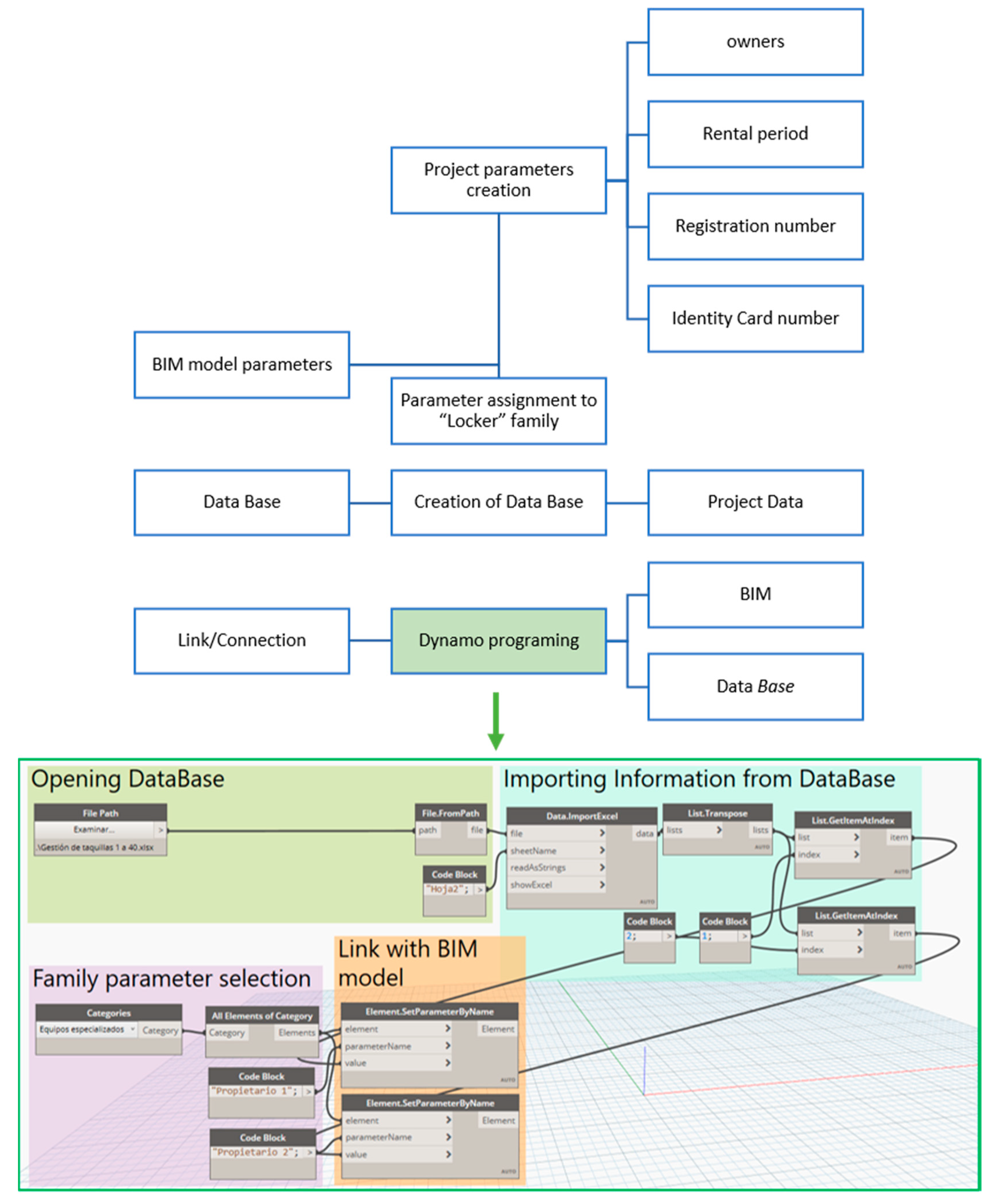
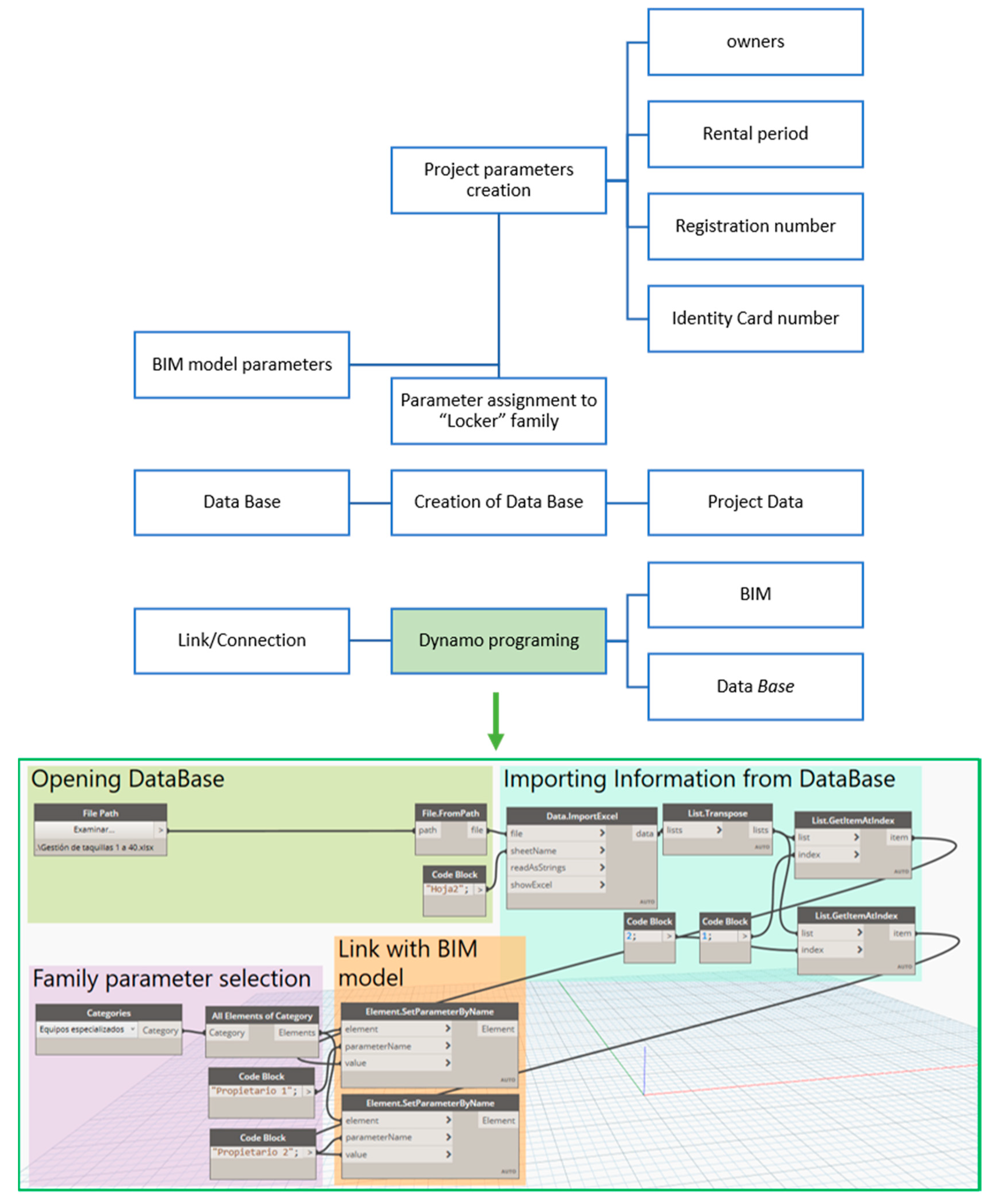
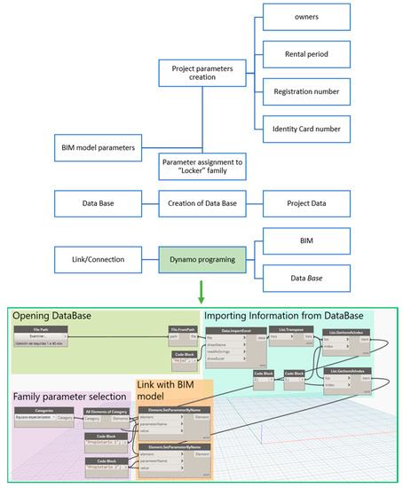
4.3.2. Synchronization of the Lockers
4.3.3. 3-D Scanning
5. Discussion
6. Conclusions
Author Contributions
Funding
Acknowledgments
Conflicts of Interest
References
- Liu, X.; Eybpoosh, M.; Akinci, B. Developing as-built building information model using construction process history captured by a laser scanner and a camera. In Proceedings of the Construction Research Congress 2012: Construction Challenges in a Flat World, West Lafayette, IN, USA, 21–23 May 2012; pp. 1232–1241. [Google Scholar]
- Akbarnezhad, A.; Ong, K.C.G.; Chandra, L.R. Economic and environmental assessment of deconstruction strategies using building information modeling. Autom. Constr. 2014, 37, 131–144. [Google Scholar] [CrossRef]
- Wang, X. BIM Handbook: A guide to Building Information Modeling for owners, managers, designers, engineers and contractors. Constr. Econ. Build. 2012, 12, 101–102. [Google Scholar] [CrossRef]
- Tang, P.; Huber, D.; Akinci, B.; Lipman, R.; Lytle, A. Automatic reconstruction of as-built building information models from laser-scanned point clouds: A review of related techniques. Autom. Constr. 2010, 19, 829–843. [Google Scholar] [CrossRef]
- Watson, A. Digital buildings—Challenges and opportunities. Adv. Eng. Inform. 2011, 25, 573–581. [Google Scholar] [CrossRef]
- Redmond, A.; Hore, A.; Alshawi, M.; West, R. Exploring how information exchanges can be enhanced through Cloud BIM. Autom. Constr. 2012, 24, 175–183. [Google Scholar] [CrossRef]
- Donath, D. Bauaufnahme und Planung im Bestand; Vieweg+Teubner: Wiesbaden, Germany, 2009. [Google Scholar]
- Costin, A.; Adibfar, A.; Hu, H.; Chen, S.S. Building Information Modeling (BIM) for transportation infrastructure—Literature review, applications, challenges, and recommendations. Autom. Constr. 2018, 94, 257–281. [Google Scholar] [CrossRef]
- MacLeamy, P. MacLeamy Curve Time/Schedule. In Collaboration, Integrated Information, and the Project Lifecycle in Building Design, Construction and Operation; Construction Users Roundtable (CURT): Cincinnati, OH, USA, 2004. [Google Scholar]
- Dave, B.; Buda, A.; Nurminen, A.; Främling, K. A framework for integrating BIM and IoT through open standards. Autom. Constr. 2018, 95, 35–45. [Google Scholar] [CrossRef]
- Dave, B.; Kubler, S.; Främling, K.; Koskela, L. Opportunities for enhanced lean construction management using Internet of Things standards. Autom. Constr. 2016, 61, 86–97. [Google Scholar] [CrossRef]
- Teizer, J.; Wolf, M.; Golovina, O.; Perschewski, M.; Propach, M.; Neges, M.; König, M. Internet of Things (IoT) for integrating environmental and localization data in Building Information Modeling (BIM). In Proceedings of the 34th International Symposium on Automation and Robotics in Construction (ISARC 2017), Taipei, Taiwan, 28 June–1 July 2017; pp. 603–609. [Google Scholar]
- Adamkó, A.; Kádek, T.; Kósa, M. Intelligent and adaptive services for a smart campus. In Proceedings of the 5th IEEE International Conference on Cognitive Infocommunications, Vietri sul Mare, Italy, 5–7 November 2014; pp. 505–509. [Google Scholar]
- Gray, M.; Gray, J.; Teo, M.; Chi, S.; Cheung, F. Building Information Modelling: An international survey. In Proceedings of the 19th International CIB World Building Congress, Brisbane, Australia, 5–9 May 2013; pp. 5–9. [Google Scholar]
- Gu, N.; London, K. Understanding and facilitating BIM adoption in the AEC industry. Autom. Constr. 2010, 19, 988–999. [Google Scholar] [CrossRef]
- Cerovsek, T. A review and outlook for a “Building Information Model” (BIM): A multi-standpoint framework for technological development. Adv. Eng. Inform. 2011, 25, 224–244. [Google Scholar] [CrossRef]
- Wong, J.; Yang, J. Research and application of Building Information Modelling (BIM) in the Architecture, Engineering and Construction (AEC) industry: A review and direction for future research. In Proceedings of the 6th International Conference on Innovation in Architecture, Engineering and Construction (AEC), Loughborough, UK, 9–11 June 2010; pp. 356–365. [Google Scholar]
- Rezgui, Y.; Beach, T.; Rana, O. A governance approach for BIM management across lifecycle and supply chains using mixed-modes of information delivery. J. Civ. Eng. Manag. 2013, 19, 239–258. [Google Scholar] [CrossRef]
- Becerik-Gerber, B.; Jazizadeh, F.; Li, N.; Calis, G. Application areas and data requirements for BIM-enabled facilities management. J. Constr. Eng. Manag. 2012, 138, 431–442. [Google Scholar] [CrossRef]
- Arayici, Y. Towards building information modelling for existing structures. Struct. Surv. 2008, 26, 210–222. [Google Scholar] [CrossRef]
- Akcamete, A.; Akinci, B.; Garrett, J.H. Potential utilization of building information models for planning maintenance activities. In Proceedings of the 13th International Conference on Computing in Civil and Building Engineering (ICCCBE 2010), Nottingham, UK, 30 June–2 July 2010. [Google Scholar]
- Bae, A.; Lee, D.; Park, B. Building information modeling utilization for optimizing milling quantity and hot mix asphalt pavement overlay quality. Can. J. Civ. Eng. 2016, 43, 886–896. [Google Scholar] [CrossRef]
- Chong, H.Y.; Lopez, R.; Wang, J.; Wang, X.; Zhao, Z. Comparative analysis on the adoption and use of BIM in road infrastructure projects. J. Manag. Eng. 2016, 32, 05016021. [Google Scholar] [CrossRef]
- Kim, J.U.; Kim, Y.J.; Ok, H.; Yang, S.H. A study on the status of infrastructure BIM and BIM library development. In Proceedings of the 2015 International Conference on Computational Science and Computational Intelligence, Las Vegas, NV, USA, 7–9 December 2015; pp. 857–858. [Google Scholar]
- Organization and Digitization of Information about Buildings and Civil Engineering Works, Including Building Information Modelling (bim)—Information Management Using Building Information Modelling. Part I: Concepts and Principles; UNE ISO 19650-1; International Organization for Standardization (ISO): Geneva, Switzerland, 2020.
- Organization and Digitization of Information about Buildings and Civil Engineering Works, Including Building Information Modelling (BIM)—Information Management Using Building Information Modelling. Part II: Asset Development Phase; UNE ISO 19650-2; International Organization for Standardization (ISO): Geneva, Switzerland, 2019.
- Boukamp, F.; Akinci, B. Automated processing of construction specifications to support inspection and quality control. Autom. Constr. 2007, 17, 90–106. [Google Scholar] [CrossRef]
- Akinci, B.; Boukamp, F.; Gordon, C.; Huber, D.; Lyons, C.; Park, K. A formalism for utilization of sensor systems and integrated project models for active construction quality control. Autom. Constr. 2006, 15, 124–138. [Google Scholar] [CrossRef]
- Cho, Y.K.; Alaskar, S.; Bode, T.A. BIM-integrated sustainable material and renewable energy simulation. In Proceedings of the Construction Research Congress 2010: Innovation for Reshaping Construction Practice, Banff, AB, Canada, 8–10 May 2010; pp. 288–297. [Google Scholar]
- Anjomshoaa, A. Blending building information with smart city data. In S4SC’14: Proceedings of the Fifth International Conference on Semantics for Smarter Cities; CEUR-WS.org: Aachen, Germany, 2014. [Google Scholar]
- Döllner, J.; Hagedorn, B. Integrating urban GIS, CAD, and BIM data by service-based virtual 3D city models. In Urban and Regional Data Management—UDMS Annual 2007; Taylor & Francis: Milton Park, UK, 2008; pp. 157–170. [Google Scholar]
- Aziz, Z.; Riaz, Z.; Arslan, M. Leveraging BIM and Big Data to deliver well maintained highways. Facilities 2017, 35, 818–832. [Google Scholar] [CrossRef]
- Nguyen, H.T. Integration of BIM and IoT to improve the building performance for occupants’ perspective. J. 3D Inf. Model. 2016, 1, 100. [Google Scholar] [CrossRef]
- McGibney, A.; Rea, S.; Ploennigs, J. Open BMS—IoT driven architecture for the internet of buildings. In Proceedings of the IECON Proceedings (Industrial Electronics Conference), Florence, Italy, 24–27 October 2016; pp. 7071–7076. [Google Scholar]
- Carrillo, E.; Benitez, V.; Mendoza, C.; Pacheco, J. IoT framework for smart buildings with cloud computing. In Proceedings of the 2015 IEEE 1st International Smart Cities Conference (ISC2 2015), Guadalajara, JA, Mexico, 25–28 October 2015. [Google Scholar]
- Blackstock, M.; Lea, R. Toward interoperability in a web of things. In Proceedings of the UbiComp 2013 Adjunct—Adjunct Publication of the 2013 ACM Conference on Ubiquitous Computing, Zurich, Switzerland, 8–12 September 2013; pp. 1565–1574. [Google Scholar]
- Framling, K.; Kubler, S.; Buda, A. Universal messaging standards for the IoT from a lifecycle management perspective. IEEE Internet Things J. 2014, 1, 319–327. [Google Scholar] [CrossRef]
- Manning, R.; Messner, J.I. Case studies in BIM implementation for programming of healthcare facilities. Electron. J. Inf. Technol. Constr. 2008, 13, 446–457. [Google Scholar]
- Davies, R.; Harty, C. Implementing “site BIM”: A case study of ICT innovation on a large hospital project. Autom. Constr. 2013, 30, 15–24. [Google Scholar] [CrossRef]
- Nicolle, C.; Cruz, C. Semantic Building Information Model and multimedia for facility management. In International Conference on Web Information Systems and Technologies; Lecture Notes in Business Information Processing; Springer: Berlin, Germany, 2011; Volume 75, pp. 14–29. [Google Scholar]
- Sabol, L. Building Information modeling & facility management. In Proceedings of the 29th IFMA’s World Workplace Conference, Dallas, TX, USA, 15–17 October 2008. [Google Scholar]
- Lucas, J.; Bulbul, T.; Thabet, W. An object-oriented model to support healthcare facility information management. Autom. Constr. 2013, 31, 281–291. [Google Scholar] [CrossRef]
- Wang, Y.; Wang, X.; Wang, J.; Yung, P.; Jun, G. Engagement of facilities management in design stage through BIM: Framework and a case study. Adv. Civ. Eng. 2013, 2013. [Google Scholar] [CrossRef]
- Valero, E.; Adan, A.; Huber, D.; Cerrada, C. Detection, modeling and classification of moldings for automated reverse engineering of buildings from 3D data. In Proceedings of the 28th International Symposium on Automation and Robotics in Construction (ISARC 2011), Seoul, Korea, 29 June–2 July 2011; pp. 546–551. [Google Scholar]
- Huber, D.; Akinci, B.; Adan, A.; Anil, E.B.; Okorn, B.; Xiong, X. Methods for automatically modeling and representing as-built building information models. In Proceedings of the NSF Engineering Research and Innovation Conference, Atlanta, GA, USA, 1 January 2011. [Google Scholar]
- Xiong, X.; Huber, D. Using context to create semantic 3D models of indoor environments. In Proceedings of the British Machine Vision Conference (BMVC 2010), Aberystwyth, UK, 30 August–2 September 2010. [Google Scholar]
- Xiong, X.; Adan, A.; Akinci, B.; Huber, D. Automatic creation of semantically rich 3D building models from laser scanner data. Autom. Constr. 2013, 31, 325–337. [Google Scholar] [CrossRef]
- Hajian, H.; Becerik-Gerber, B. Scan to BIM: Factors affecting operational and computational errors and productivity loss. In Proceedings of the 27th International Symposium on Automation and Robotics in Construction (ISARC 2010), Bratislava, Slovakia, 25–27 June 2010; pp. 265–272. [Google Scholar]
- Bhatla, A.; Choe, S.Y.; Fierro, O.; Leite, F. Evaluation of accuracy of as-built 3D modeling from photos taken by handheld digital cameras. Autom. Constr. 2012, 28, 116–127. [Google Scholar] [CrossRef]
- Bernardini, F.; Rushmeier, H.; Martin, I.M.; Mittleman, J.; Taubin, G. Building a digital model of Michelangelo’s Florentine Pieta. IEEE Comput. Graph. Appl. 2002, 22, 59–67. [Google Scholar] [CrossRef]
- Reig, I.; Boquera, J.; Expresión, P.E.-E. Basílica de Nuestra Señora de los Desamparados. Reconstrucción gráfica: Levantamiento planimétrico. EGA Rev. Expresión Gráfica Arquit. 1999, 5, 168–173. [Google Scholar]
- Fontana, R.; Greco, M.; Materazzi, M.; Pampaloni, E.; Pezzati, L.; Rocchini, C.; Scopigno, R. Three-dimensional modelling of statues: The Minerva of Arezzo. J. Cult. Herit. 2002, 3, 325–331. [Google Scholar] [CrossRef]
- Lorenzo, A.P. Obtención del Modelo Tridimensional de Una Pieza de Terracota Mediante Tecnología Láser Escáner 3D; Universidad Politécnica de Madrid: Madrid, Spain, 2014. [Google Scholar]
- Gaiani, M.; Balzani, M.; Uccelli, F. Reshaping the Coliseum in Rome: An integrated data capture and modeling method at heritage sites. Comput. Graph. Forum 2000, 19, 369–378. [Google Scholar] [CrossRef]
- Pavlidis, G.; Koutsoudis, A.; Arnaoutoglou, F.; Tsioukas, V.; Chamzas, C. Methods for 3D digitization of Cultural Heritage. J. Cult. Herit. 2007, 8, 93–98. [Google Scholar] [CrossRef]
- Buill, F.; Andrés, M.N. Aplicación del láser escáner terrestre para levantamientos arquitectónicos, arqueológicos y geotécnicos. Mapping 2008, 124, 46–49. [Google Scholar]
- Cano, R.A. Técnicas y Herramientas de Procesamiento de Nubes de Puntos Tridimensionales. Bachelor’s Thesis, University Carlos III de Madrid, Getafe, Spain, 19 February 2016. [Google Scholar]
- Curless, B.; Levoy, M. Better optical triangulation through spacetime analysis. In Proceedings of the IEEE International Conference on Computer Vision, Cambridge, MA, USA, 20–23 June 1995; pp. 987–994. [Google Scholar]
- Tsai, R.Y. Efficient and accurate camera calibration technique for 3D machine vision. In Proceedings of the CVPR ’86: IEEE Computer Society Conference on Computer Vision and Pattern Recognition, Miami Beach, FL, USA, 22–26 June 1986; pp. 364–374. [Google Scholar]
- Bernardini, F.; Rushmeier, H.E. Strategies for registering range images from unknown camera positions. In Proceedings of the Three-Dimensional Image Capture and Applications III, San Jose, CA, USA, 24–25 January 2000; pp. 200–206. [Google Scholar]
- Garland, M.; Heckbert, P.S. Surface simplification using quadric error metrics. In Proceedings of the 24th Annual Conference on Computer Graphics and Interactive Techniques, Los Angeles, CA, USA, 3–8 August 1997; pp. 209–216. [Google Scholar]
- Tzedaki, V.; Kamara, J.M. Capturing as-built information for a BIM environment using 3D laser scanner: A process model. In Proceedings of the Architectural Engineering Conference 2013, State College, PA, USA, 3–5 April 2013; pp. 485–494. [Google Scholar]
- Reeder, G.D.; Nelson, G.A. Implementation Manual 3D Engineered Models for Highway Construction: The Iowa Experience; Iowa State University: Ames, IA, USA, 2015; ISBN 8004574416. [Google Scholar]
- Vick, S.M.; Brilakis, I. A Review of linear transportation construction progress monitoring techniques. In Proceedings of the 16th International Conference on Computing in Civil and Building Engineering, Osaka, Japan, 6–8 July 2016; pp. 1106–1113. [Google Scholar]
- Gursel, I.; Sariyildiz, S.; Akin, Ö.; Stouffs, R. Modeling and visualization of lifecycle building performance assessment. Adv. Eng. Inform. 2009, 23, 396–417. [Google Scholar] [CrossRef]
- Breunig, M.; Borrmann, A.; Rank, E.; Hinz, S.; Kolbe, T.; Schilcher, M.; Mundani, R.P.; Jubierre, J.R.; Flurl, M.; Thomsen, A.; et al. Collaborative multi-scale 3D city and infrastructure modeling and simulation. In Proceedings of the Tehran’s Joint ISPRS Conferences of GI Research, SMPR and EOEC 2017, Tehran, Iran, 7–10 October 2017; pp. 341–352. [Google Scholar]
- Abdelwahab, H. Intelligent design (4D,5D and beyond) for road design and construction projects: Two case studies. IRF Exam. 2017, 12, 21–25. [Google Scholar]
- Young, N.W., Jr.; Jones, S.A.; Bernstein, H.M. Interoperability in the Construction Industry; McGraw Hill Construction: Bedford, MA, USA, 2007. [Google Scholar]
- Sadrinooshabadi, S.; Taheri, A. Requirement Management in a Life-Cycle Perspective Using Asset Information Modeling Based on ISO 19650-1 and CoClass. Master’s Thesis, Jönköping University, Jönköping, Sweden, 2019. [Google Scholar]
- Alashwal, A.; Hamzah, A.R. Developing a Conceptual Framework of Fragmentation in Construction. 2014. Available online: https://www.library.auckland.ac.nz/external/finalproceeding/Files/Papers/46530final00176.pdf (accessed on 1 November 2020).
- Naghshbandi, S.N. BIM for facility management: Challenges and research gaps. Civ. Eng. J. 2016, 2, 679–684. [Google Scholar] [CrossRef]
- Shen, W.; Hao, Q.; Mak, H.; Neelamkavil, J.; Xie, H.; Dickinson, J.; Thomas, R.; Pardasani, A.; Xue, H. Systems integration and collaboration in architecture, engineering, construction, and facilities management: A review. Adv. Eng. Inform. 2010, 24, 196–207. [Google Scholar] [CrossRef]
- Talamo, C.; Bonanomi, M. Knowledge Management and Information Tools for Building Maintenance and Facility Management; Springer: Berlin, Germany, 2015; ISBN 9783319239590. [Google Scholar]
- Volk, R.; Stengel, J.; Schultmann, F. Building Information Modeling (BIM) for existing buildings—Literature review and future needs. Autom. Constr. 2014, 38, 109–127. [Google Scholar] [CrossRef]
- Xu, J. Research on application of BIM 5D technology in Central Grand Project. Procedia Eng. 2017, 174, 600–610. [Google Scholar] [CrossRef]
- Amaro, G.G.; Raimondo, A.; Erba, D. Il BIM per il Fire Engineering e per il Safety Management. Ingenio 2017, 51. [Google Scholar]
- Bottaccioli, L.; Aliberti, A.; Ugliotti, F.; Patti, E.; Osello, A.; Macii, E.; Acquaviva, A. Building Energy Modelling and Monitoring by Integration of IoT Devices and Building Information Models. In Proceedings of the 2017 IEEE 41st Annual Computer Software and Applications Conference (COMPSAC), Turin, Italy, 4–8 July 2017; pp. 914–922. [Google Scholar]
- Milgram, P.; Takemura, H.; Utsumi, A.; Fumio, K. A class of displays on the reality-virtuality continuum. In Proceedings of the Telemanipulator and Telepresence Technologies, Boston, MA, USA, 21 December 1995; Witmer & Singer: Orlando, FL, USA, 1994; Volume 2351, pp. 282–292. [Google Scholar]
- Jensen, P.A. Organisation of facilities management in relation to core business. J. Facil. Manag. 2011, 9, 78–95. [Google Scholar] [CrossRef]
- Dewulf, G.; Krumm, P.; Jonge, H. Successful Corporate Real Estate Strategies; Arko Publishers: London, UK, 2000; pp. 1–13. [Google Scholar]
- Den Heijer, A.; Tzovlas, G. The European Campus. Heritage and Challenges; Delft University of Technology: Delft, The Netherlands, 2014; ISBN 9789081728324. [Google Scholar]
- Organisation for Economic Co-operation and Development (OECD). How are Countries around the World Supporting Students in Higher Education? Organisation for Economic Co-operation and Development (OECD): Paris, France, 2012. [Google Scholar]
- University Herald. Study in Georgia System Shows Vast Underutilization of Classrooms. 2013. Available online: http://www.universityherald.com/articles/3327/20130525/study-georgia-system-shows-vast-underutilization-classrooms.htm (accessed on 1 October 2013).
- Neary, M.; Harrison, A.; Crellin, G.; Parekh, N.; Saunders, G.; Duggan, F.; Williams, S.; Austin, S. Learning Landscapes in Higher Education: Clearing Pathways, Making Spaces, Involving Academics in the Leadership, Governance and Management of Academic Spaces in Higher Education; University of Lincoln, Centre for Educational Research and Development: Lincoln, UK, 2010. [Google Scholar]
- Harrison, A.; Hutton, L. Design for the Changing Educational Landscape: Space, Place and the Future of Learning; Routledge: Abingdon, UK, 2013; Volume 9780203762, ISBN 9780203762653. [Google Scholar]
- Nie, X. Research on smart campus based on cloud computing and internet of things. Appl. Mech. Mater. 2013, 380–384, 1951–1954. [Google Scholar] [CrossRef]
- Liu, Y.L.; Zhang, W.H.; Dong, P. Research on the construction of smart campus based on the internet of things and cloud computing. Appl. Mech. Mater. 2014, 543–547, 3213–3217. [Google Scholar] [CrossRef]
- Alghamdi, A.; Shetty, S. Survey toward a smart campus using the internet of things. In Proceedings of the 2016 IEEE 4th International Conference on Future Internet of Things and Cloud (FiCloud), Vienna, Austria, 22–24 August 2016; pp. 235–239. [Google Scholar]
- CaţǍ, M. Smart university, a new concept in the Internet of Things. In Proceedings of the 2015 14th RoEduNet International Conference—Networking in Education and Research (RoEduNet NER), Craiova, Romania, 24–26 September 2015; pp. 195–197. [Google Scholar]
- Rehman, A.U.; Abbasi, A.Z.; Shaikh, Z.A. Building a smart university using RFID technology. In Proceedings of the 2008 International Conference on Computer Science and Software Engineering, Wuhan, China, 12–14 December 2008; Volume 5, pp. 641–644. [Google Scholar]
- Du, S.; Meng, F.; Gao, B. Research on the application system of smart campus in the context of smart city. In Proceedings of the 2016 8th International Conference on Information Technology in Medicine and Education (ITME), Fuzhou, China, 23–25 December 2016; pp. 714–718. [Google Scholar]
- Malatji, E.M. The development of a smart campus—African universities point of view. In Proceedings of the 2017 8th International Renewable Energy Congress (IREC), Amman, Jordan, 21–23 March 2017. [Google Scholar]
- Coccoli, M.; Guercio, A.; Maresca, P.; Stanganelli, L. Smarter universities: A vision for the fast changing digital era. J. Vis. Lang. Comput. 2014, 25, 1003–1011. [Google Scholar] [CrossRef]
- Atif, Y.; Mathew, S.S.; Lakas, A. Building a smart campus to support ubiquitous learning. J. Ambient Intell. Humaniz. Comput. 2015, 6, 223–238. [Google Scholar] [CrossRef]
- Al Shimmary, M.K.; Al Nayar, M.M.; Kubba, A.R. Designing Smart University using RFID and WSN. Int. J. Comput. Appl. 2015, 112, 975–8887. [Google Scholar]
- Manqele, L.; Dlodlo, M.; Manqle, L.; Coetzee, L.; Williams, Q.; Sibiya, G. Preference-based Internet of Things dynamic service selection for smart campus. In Proceedings of the IEEE AFRICON Conference, Addis Ababa, Ethiopia, 14–17 September 2015; Volume 2015. [Google Scholar]
- Zhang, Y.; Guo, M. The research of smart campus based on internet of things & cloud computing. In Proceedings of the 11th International Conference on Wireless Communications, Networking and Mobile Computing (WiCOM 2015), Shanghai, China, 21–23 September 2015; p. 6. [Google Scholar]
- Torres-Sospedra, J.; Avariento, J.; Rambla, D.; Montoliu, R.; Casteleyn, S.; Benedito-Bordonau, M.; Gould, M.; Huerta, J. Enhancing integrated indoor/outdoor mobility in a smart campus. Int. J. Geogr. Inf. Sci. 2015, 29, 1955–1968. [Google Scholar] [CrossRef]
- Sastra, N.P.; Wiharta, D.M. Environmental monitoring as an IoT application in building smart campus of Universitas Udayana. In Proceedings of the 2016 International Conference on Smart Green Technology in Electrical and Information Systems (ICSGTEIS), Bali, Indonesia, 6–8 October 2016; pp. 85–88. [Google Scholar]
- Academic Ranking of World Universities. Available online: http://www.shanghairanking.com/Shanghairanking-Subject-Rankings/civil-engineering.html (accessed on 19 August 2020).
- Brown, T. Desing Thinking. Harv. Bus. Rev. 2009, 86, 9. [Google Scholar]
- Al-Shalabi, F.A.; Turkan, Y.; Laflamme, S. BrIM Implementation for Documentation of Bridge Element Condition for Inspection. In Proceedings of the 5th International Construction Specialty Conference of the Canadian Society for Civil Engineering (ICSC), Vancouver, BC, Canada, 8–10 June 2015. [Google Scholar]
- Kitsakis, D.; Dimopoulou, E. Addressing public law restrictions within a 3D cadastral context. ISPRS Int. J. Geo-Inf. 2017, 6, 182. [Google Scholar] [CrossRef]















| Name | Surface | Name | Surface |
|---|---|---|---|
| José Echegaray Room | 69.61 m2 | Room 24 | 101.16 m2 |
| Room 1 | 238.88 m2 | Room 26 | 329.94 m2 |
| Room 2 | 115.08 m2 | Room 27 | 330.64 m2 |
| Room 3 | 117.68 m2 | Room 28 | 57.82 m2 |
| Room 4 | 238.87 m2 | Room 29 | 59.52 m2 |
| Room 5 | 57.82 m2 | Room 30 | 58.78 m2 |
| Room 6 | 59.52 m2 | Room 31 | 58.78 m2 |
| Room 7 | 58.78 m2 | Room 32 | 57.22 m2 |
| Room 8 | 58.78 m2 | Room 38 | 100.10 m2 |
| Room 9 | 57.22 m2 | Room 39 | 100.02 m2 |
| Room 11 | 54.90 m2 | Room 40 | 58.67 m2 |
| Room 12 | 56.39 m2 | Languages Room | 57.26 m2 |
| Room 13 | 56.39 m2 | Room 45 | 103.25 m2 |
| Room 14 | 56.39 m2 | Room 46 | 101.16 m2 |
| Room 15 | 56.39 m2 | Ag. Betancourt Room | 56.70 m2 |
| Room 16 | 56.39 m2 | CAD Room | 55.67 m2 |
| Room 17 | 56.39 m2 | Exam room | 1652.12 m2 |
| Room 18 | 56.39 m2 | Computers room | 90.56 m2 |
| Room 22 | 113.49 m2 | Turing Room | 121.18 m2 |
| Room 23 | 103.25 m2 | Total | 5289.32 m2 |
| COMPONENTS | |
|---|---|
| NAME OF THE COMPONENT | NAME OF THE VIEW |
| WALL | A_Wall Thickness and Units |
| CURTAIN WALL | A_Courtain and location |
| CURTAIN WALL PANEL | A_Panel material |
| PILLARS | A_Pillar dimension A × dimension B |
| DOORS | A_Door and location |
| FALSE CEILINGS | A_FT and location |
| WINDOWS | Dimension A × Dimension B and units |
| REST OF THE OBJECTS | BIM software name by default |
| Object | Area (m2) | Volume (m3) | Length (m) | Rehabilitation Cost (€/m2) | Total Cost (€) |
|---|---|---|---|---|---|
| Basic Wall | 35.05 | 14.02 | 23.8 | 45.81 | 1605.46 |
| Basic Wall | 22.00 | 22.00 | 5.0 | 45.81 | 1007.82 |
| Basic Wall | 20.42 | 4.08 | 4.5 | 45.81 | 935.26 |
| Basic Wall | 29.20 | 5.84 | 7.7 | 45.81 | 1337.65 |
| Object | Area (m2) | Volume (m3) | Length (m) | Rehabilitation Cost (€/m2) | Total Cost (€) |
|---|---|---|---|---|---|
| Basic Wall | 35.05 | 14.02 | 23.8 | 45.81 | 1605.46 |
| Basic Wall | 22.00 | 22.00 | 5.0 | 45.81 | 1007.82 |
| Basic Wall | 20.42 | 4.08 | 4.5 | 45.81 | 935.26 |
| Basic Wall | 335.60 | 335.60 | 79.8 | 45.81 | 15,373.74 |
| Basic Wall | 29.20 | 5.84 | 7.7 | 45.81 | 1337.65 |
Publisher’s Note: MDPI stays neutral with regard to jurisdictional claims in published maps and institutional affiliations. |
© 2020 by the authors. Licensee MDPI, Basel, Switzerland. This article is an open access article distributed under the terms and conditions of the Creative Commons Attribution (CC BY) license (http://creativecommons.org/licenses/by/4.0/).
Share and Cite
Pavón, R.M.; Arcos Alvarez, A.A.; Alberti, M.G. BIM-Based Educational and Facility Management of Large University Venues. Appl. Sci. 2020, 10, 7976. https://doi.org/10.3390/app10227976
Pavón RM, Arcos Alvarez AA, Alberti MG. BIM-Based Educational and Facility Management of Large University Venues. Applied Sciences. 2020; 10(22):7976. https://doi.org/10.3390/app10227976
Chicago/Turabian StylePavón, Rubén Muñoz, Antonio A. Arcos Alvarez, and Marcos G. Alberti. 2020. "BIM-Based Educational and Facility Management of Large University Venues" Applied Sciences 10, no. 22: 7976. https://doi.org/10.3390/app10227976
APA StylePavón, R. M., Arcos Alvarez, A. A., & Alberti, M. G. (2020). BIM-Based Educational and Facility Management of Large University Venues. Applied Sciences, 10(22), 7976. https://doi.org/10.3390/app10227976

