A Two-Way Parallel Slime Mold Algorithm by Flow and Distance for the Travelling Salesman Problem
Abstract
Featured Application
Abstract
1. Introduction
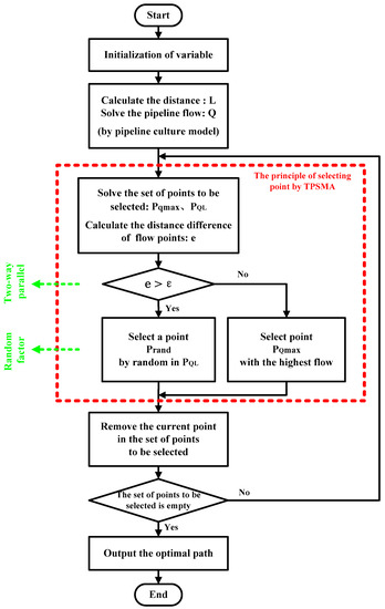
- Due to the high similarity of some flow values, SMA cannot make a suitable choice. If points are selected only by flow, the ability will have a great limitation of global optimization.
- SMA has no randomness and the selected points and the points to be selected have strong correlations. Therefore, SMA has low flexibility and weak robustness.
- The selection rule combines two indicators of flow and distance, which makes SMA not only rely on the flow. It can better improve global optimization ability and prevent the algorithm from falling into local optimum.
- The proposed TPSMA adds random factors to increase the diversity of path choices and improve the robustness of the algorithm.
2. Slime Mold Algorithm
3. Two-Way Parallel Slime Mold Algorithm by Flow and Distance
4. Simulation and Analysis of Results
4.1. Result of Simulation
4.2. Analysis of Selection Processing
4.3. Analysis of Diversity
4.4. Analysis of Optimization Ability in Different Numbers of Points
4.5. Comparision with Other Algorithms
5. Summary
Author Contributions
Funding
Conflicts of Interest
References
- Lu, Y.; Liu, Y.; Gao, C.; Tao, L.; Zhang, Z. A Novel Physarum-Based Ant Colony System for Solving the Real-World Traveling Salesman Problem. In Proceedings of the International Conference in Swarm Intelligence, Hefei, China, 17–20 October 2014; Volume 8794, pp. 173–180. [Google Scholar]
- Ouaarab, A.; Ahiod, B.; Yang, X.S. Random-key cuckoo search for the travelling salesman problem. Soft Comput. 2015, 19, 1099–1106. [Google Scholar] [CrossRef]
- Ahmadi, E.; Goldengorin, B.; Gürsel, S.; Mosadegh, H. A hybrid method of 2-TSP and novel learning-based GA for job sequencing and tool switching problem. Appl. Soft Comput. 2018, 65, 214–229. [Google Scholar] [CrossRef]
- Khan, I.; Pal, S.; Maiti, M.K. A Hybrid PSO-GA Algorithm for Traveling Salesman Problems in Different Environments. Int. J. Uncertain. Fuzziness Knowl. Based Syst. 2019, 27, 93–717. [Google Scholar] [CrossRef]
- Sengupta, S.; Basak, S.; Peters, R. Particle Swarm Optimization: A survey of historical and recent developments with hybridization perspectives. Mach. Learn. 2018, 1, 157–191. [Google Scholar] [CrossRef]
- Zhang, C.; Li, Q.; Chen, P.; Feng, Q.; Cui, J. An improved multi-objective particle swarm optimization and its application in raw ore dispatching. Adv. Mech. Eng. 2018, 10, 168781401875737. [Google Scholar] [CrossRef]
- Yu, M. A solution of TSP based on the ant colony algorithm improved by particle swarm optimization. Discret. Contin. Dyn. Syst. 2019, 12, 979–987. [Google Scholar] [CrossRef]
- Nechita, E.; Crisan, G.C.; Lantovics, L.B.; Huang, Y. On the Resilience of Ant Algorithms. Experiment with Adapted MMAS on TSP. Mathematics 2020, 8, 752. [Google Scholar] [CrossRef]
- Karapetyan, D.; Gutin, G. Lin-Kernighan Heuristic Adaptations for the Generalized Traveling Salesman Problem. Eur. J. Oper. Res. 2011, 208, 221–232. [Google Scholar] [CrossRef][Green Version]
- Kernighan local search for a real-life Two-Echelon Heterogeneous Vehicle Routing Problem based on Brazilian wholesale companies. Appl. Soft Comput. 2019, 76, 697–711. [CrossRef]
- Helsgaun, K. General k-opt submoves for the Lin–Kernighan TSP heuristic. Math. Program. Comput. 2009, 1, 119–163. [Google Scholar] [CrossRef]
- Helsgaun, K. Solving Arc Routing Problems Using the Lin-Kernighan-Helsgaun Algorithm. ICE Trans. Inf. Syst. 2015, 95, 1031–1043. [Google Scholar]
- Stephenson, S.L.; Stempen, H. Myxomycetes: A Handbook of Slime Molds by Steven, L. Stephenson. New Phytol. 1996, 132, 201. [Google Scholar]
- Yamada, H.; Tóth, G.; Nakagaki, T. Intelligence: Maze-Solving by an Amoeboid Organism. Nature 2000, 407, 470. [Google Scholar]
- Tero, A.; Takagi, S.; Saigusa, T.; Ito, K.; Bebber, D.P.; Fricker, M.D.; Yumiki, K.; Kobayashi, R.; Nakagaki, T. Rules for Biologically Inspired Adaptive Network Design. Science 2010, 327, 439–442. [Google Scholar] [CrossRef] [PubMed]
- Strano, E.; Adamatzky, A.; Jones, J. Physarum Itinerae: Evolution of Roman Roads with Slime Mould. Int. J. Nanotechnol. Mol. Comput. 2011, 3, 31–55. [Google Scholar] [CrossRef]
- Adamatzky, A.; Yang, X.S.; Zhao, Y.X. Slime mould imitates transport networks in China. Int. J. Intell. Comput. Cybern. 2013, 6, 232–251. [Google Scholar] [CrossRef]
- Evangelidis, V.; Tsompanas, M.; Sirakoulis, G.C.; Adamatzky, A. Slime mould imitates development of Roman roads in the Balkans. J. Archaeol. Sci. 2015, 2, 264–281. [Google Scholar] [CrossRef]
- Becker, M. On the quality of graphs generated by swarm algorithms. In Proceedings of the IEEE Congress on Evolutionary Computation, Vancouver, BC, Canada, 24–29 July 2016; pp. 3734–3739. [Google Scholar]
- Meyer-Nieberg, S. Coordinating a team of searchers: Of ants, swarms, and slime molds. In Proceedings of the Genetic & Evolutionary Computation Conference, Berlin, Germany, 15–19 July 2017; pp. 27–34. [Google Scholar]
- Zhang, X.; Mahadevan, S. A Bio-Inspired Approach to Traffic Network Equilibrium Assignment Problem. IEEE Trans. Cybern. 2018, 48, 1304–1315. [Google Scholar] [CrossRef]
- Takaoka, T.; Sato, M.; Otake, T. Novel Routing Method Using Slime Mold Algorithm Corresponding to Movement of Content Source in Content-Oriented Networks. J. Signal Process. 2019, 23, 173–176. [Google Scholar] [CrossRef][Green Version]
- Li, S.; Chen, H.; Wang, M.; Heidari, A.A.; Mirjalili, S. Slime mould algorithm: A new method for stochastic optimization. Future Gener. Comput. Syst. 2020, 111, 300–323. [Google Scholar] [CrossRef]
- Nakagaki, T.; Yamada, H.; Hara, M. Smart network solutions in an amoeboid organism. Biophys. Chem. 2004, 107, 1–5. [Google Scholar] [CrossRef]
- Tero, A.; Kobayashi, R.; Nakagaki, T. Physarum solver: A biologically inspired method of road-network navigation. Phys. A Stat. Mech. Appl. 2006, 363, 115–119. [Google Scholar] [CrossRef]
- Kobayashi, R.; Tero, A.; Nakagaki, T. Mathematical Model for Rhythmic Protoplasmic Movement in the True Slime Mold. J. Math. Biol. 2006, 53, 273–286. [Google Scholar] [CrossRef] [PubMed]
- Tero, A.; Kobayashi, R.; Nakagaki, T. A mathematical model for adaptive transport network in path finding by true slime mold. J. Theor. Biol. 2007, 244, 553–564. [Google Scholar] [CrossRef]
- Nakagaki, T.; Iima, M.; Ueda, T. Minimum-risk path finding by an adaptive amoebal network. Phys. Rev. Lett. 2007, 99, 068104. [Google Scholar] [CrossRef] [PubMed]
- Gunji, Y.P.; Shirakawa, T.; Niizato, T. Minimal model of a cell connecting amoebic motion and adaptive transport networks. J. Theor. Biol. 2008, 253, 659–667. [Google Scholar] [CrossRef] [PubMed]
- Gunji, Y.P.; Shirakawa, T.; Niizato, T. An adaptive and robust biological network based on the vacant-particle transportation model. J. Theor. Biol. 2011, 272, 187–200. [Google Scholar] [CrossRef]
- Liu, Y.; Lu, Y.; Gao, C.; Zhang, Z.; Tao, L. A multi-objective ant colony optimization algorithm based on the Physarum-inspired mathematical model. In Proceedings of the 10th International Conference on Natural Computation, Xiamen, China, 19–21 August 2014; pp. 303–308. [Google Scholar]
- Zhang, Z.; Gao, C.; Liu, Y.; Qian, T. A universal optimization strategy for ant colony optimization algorithms based on the Physarum-inspired mathematical model. Bioinspiration Biomim. 2014, 9, 036006. [Google Scholar] [CrossRef]
- Zhang, Z.; Gao, C.; Lu, Y.; Liu, Y.; Liang, M. Multi-Objective Ant Colony Optimization Based on the Physarum-Inspired Mathematical Model for Bi-Objective Traveling Salesman Problems. PLoS ONE 2016, 11, e0146709. [Google Scholar] [CrossRef]
- Liu, Y.; Gao, C.; Zhang, Z. A new multi-agent system to simulate the foraging behaviors of Physarum. Nat. Comput. 2017, 16, 15–19. [Google Scholar] [CrossRef]
- Adamatzky, A. Route 20, Autobahn 7, and Slime Mold: Approximating the Longest Roads in USA and Germany with Slime Mold on 3-D Terrains. IEEE Trans. Cybern. 2014, 44, 126–136. [Google Scholar] [CrossRef] [PubMed]
- Uemura, M.; Matsushita, H.; Kraetzschmar, G.K. Path Planning with Slime Molds: A Biology-Inspired Approach. In Proceedings of the International Conference on Neural Information Processing, Istanbul, Turkey, 9–12 November 2015; Volume 9492, pp. 308–315. [Google Scholar]
- Adamatzky, A. Physical maze solvers. All twelve prototypes implement 1961 Lee algorithm. Emergent Comput. 2016, 24, 489–504. [Google Scholar]















| A Two-Way Parallel Slime Mold Algorithm by Distance and Flow |
|---|
| input: TSP path points output: TSP shortest path (a) Initialization process Step 1 Initialize variables and parameters (b) Calculate the distance and flow |
| Step 2 Get the distance according to Formula (1) Step 3 Get the flow by the Formulas (2) and (3) of Kirchhoff’s Laws |
| Step 4 Update the conductivity by Formula (5) Step 5 Return to Step 3 to cycle until iterative condition is terminated and obtain the stable flow value (c) The point selection by a two-way parallel method Step 6 Select the points , , and , and gain two sets of points according to the Formula (9) and (10) Step 7 Obtain the value by subtracting from . Then, complete the selection of point in turn by using the two-way parallel Formula (11) and (12) |
| Step 8 Return to Step 6 to finish the iterations until the iterative condition is satisfied, then get all the paths (d) Obtain the result Step 9 Obtain and output the optimal path by the Formula (13) |
| No. | Path Optimization Results (Points Order) | Path Length |
|---|---|---|
| 1 | 13 14 4 6 9 12 11 8 5 2 7 10 15 16 3 1 | 77.8372 |
| 2 | 13 14 4 9 6 12 8 11 5 2 10 15 7 1 16 3 | 88.8287 |
| 3 | 13 14 4 9 6 12 15 16 1 2 7 10 11 8 5 3 | 94.3883 |
| 4 | 13 14 4 6 9 12 16 15 7 10 11 8 5 2 3 1 | 88.2858 |
| 5 | 14 9 10 6 7 3 11 1 2 12 15 8 5 6 4 13 | 103.174 |
| No. | Path Optimization Results (Points Order) | Path Length |
|---|---|---|
| 1 | 16 3 1 13 14 4 6 9 12 11 8 5 2 7 10 15 | 77.8372 |
| 2 | 16 3 1 2 14 13 4 9 6 12 11 8 15 10 5 7 | 80.9361 |
| 3 | 16 3 1 2 4 1 6 9 14 12 15 5 8 11 10 7 | 86.9835 |
| 4 | 16 3 2 1 4 13 6 9 14 12 15 11 5 7 8 10 | 98.9656 |
| 5 | 16 3 7 1 11 5 8 10 2 12 15 4 9 6 14 13 | 103.619 |
| TSP Data | Results of SMA | Results of TPSMA | Improved Percentages |
|---|---|---|---|
| ulysses16 | 103.1746 | 77.8372 | 24.56% |
| city31 | 27,073 | 17,300 | 36.10% |
| eil51 | 798.9 | 464.3 | 41.88% |
| gr96 | 1178 | 591 | 49.83% |
| bier127 | 274,870 | 129,390 | 52.93% |
| Name | PSO | GA | ACO | LKH | TPSMA | |
|---|---|---|---|---|---|---|
| Results of path length | eil51 | 1257 | 519 | 453 | 426 | 464 |
| eil76 | 2040 | 727 | 583 | 538 | 620 | |
| lin105 | 96,429 | 30,167 | 15,303 | 14,379 | 16,424 | |
| bier127 | 542,558 | 196,276 | 128,147 | 118,282 | 129,390 | |
| kroA200 | 290,368 | 87,786 | 33,471 | 29,368 | 34,972 | |
| gil262 | 23,780 | 7769 | 2779 | 2378 | 2881 | |
| Algorithm Time Complexity | N3 | |||||
| Theoretical difficulty | Complexity | Simple | Complexity | Complexity | Simple | |
© 2020 by the authors. Licensee MDPI, Basel, Switzerland. This article is an open access article distributed under the terms and conditions of the Creative Commons Attribution (CC BY) license (http://creativecommons.org/licenses/by/4.0/).
Share and Cite
Liu, M.; Li, Y.; Huo, Q.; Li, A.; Zhu, M.; Qu, N.; Chen, L.; Xia, M. A Two-Way Parallel Slime Mold Algorithm by Flow and Distance for the Travelling Salesman Problem. Appl. Sci. 2020, 10, 6180. https://doi.org/10.3390/app10186180
Liu M, Li Y, Huo Q, Li A, Zhu M, Qu N, Chen L, Xia M. A Two-Way Parallel Slime Mold Algorithm by Flow and Distance for the Travelling Salesman Problem. Applied Sciences. 2020; 10(18):6180. https://doi.org/10.3390/app10186180
Chicago/Turabian StyleLiu, Meijiao, Yanhui Li, Qi Huo, Ang Li, Mingchao Zhu, Nan Qu, Liheng Chen, and Mingyi Xia. 2020. "A Two-Way Parallel Slime Mold Algorithm by Flow and Distance for the Travelling Salesman Problem" Applied Sciences 10, no. 18: 6180. https://doi.org/10.3390/app10186180
APA StyleLiu, M., Li, Y., Huo, Q., Li, A., Zhu, M., Qu, N., Chen, L., & Xia, M. (2020). A Two-Way Parallel Slime Mold Algorithm by Flow and Distance for the Travelling Salesman Problem. Applied Sciences, 10(18), 6180. https://doi.org/10.3390/app10186180
