Modeling Photovoltaic Potential for Bus Shelters on a City-Scale: A Case Study in Lisbon
Abstract
1. Introduction
1.1. Photovoltaic-Based Urban Applications: Solar Bus Shelters
1.2. State of the Art
2. Materials and Methods
2.1. Study Area and Dataset
2.2. Bus Shelter Photovoltaic Potential
2.2.1. Assessing the City’s Solar Potential
2.2.2. Modeling the Solar Bus Shelters’ Photovoltaic Potential
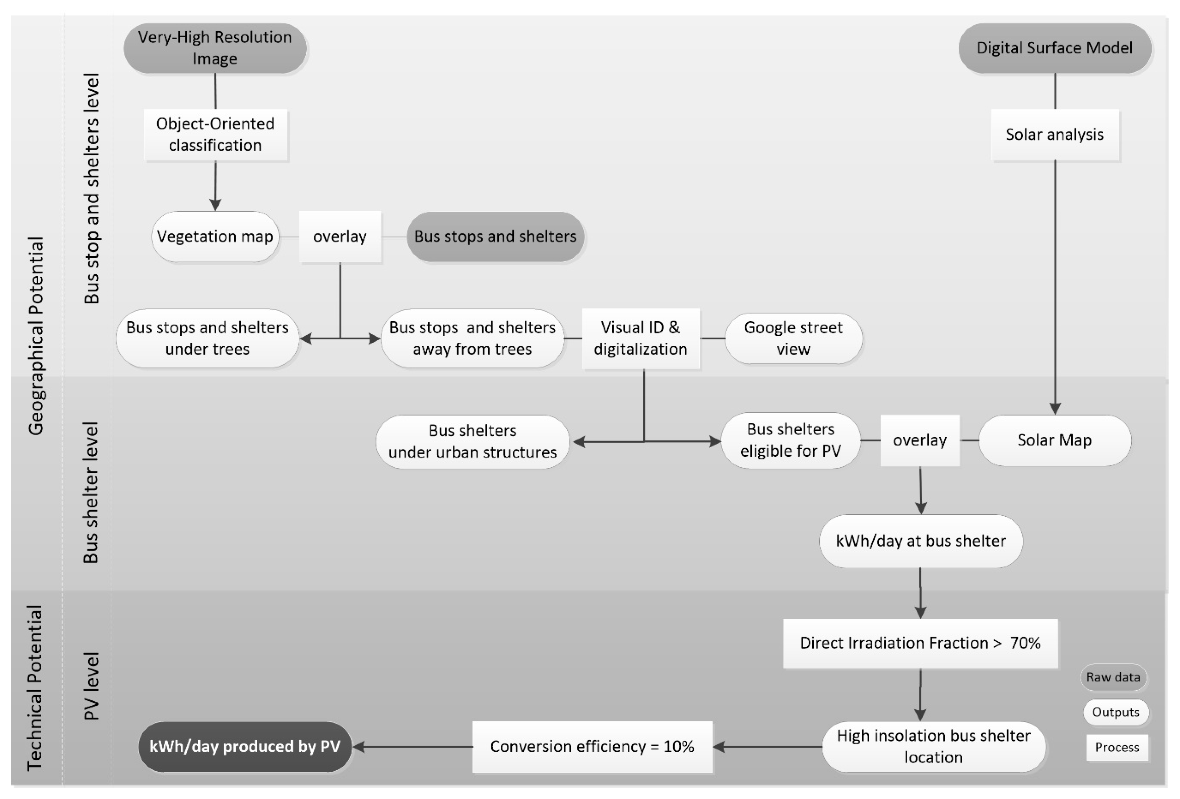
- The first assumption made is that to be considered for PV potential analysis, a bus shelter must not be under any type of vegetation (e.g., trees) [25] or urban structures, such as bridges or balconies. The analysis begins with the examination of the point shapefile with all the bus stops available in the city (raw data). The goal is to eliminate all locations under trees. For this task, a Very-High-Resolution (VHR) image is used. Through an object-oriented classification, a map with the tree coverage of the city is produced and used to determine each shelter’s suitability, following the methodology proposed by [26]. The locations that are away from trees are then subject to visual identification based on Google Street View information. The aim is to produce a polygon layer with the eligible bus shelters (i.e., locations away from trees and with shelters). This layer already has the dimensions of each shelter, a key element when performing PV system design and sizing.
- After modeling the solar resource and mapping the suitable bus shelters, the amount of energy that reaches each bus shelter is quantified through an overlay analysis.
- The methodology continues with the assessment of the technical potential of the shelters with the best geographic conditions. To select the shelters with higher irradiation, and consequently less shadowing, the Direct Irradiance Fraction (DIF) is proposed. This quality factor is used to describe the amount of insolation that an array will capture (as a percentage), relative to what an optimally oriented, unshaded array would capture in the same location. Therefore, the DIF is calculated for each bus shelter, and only those having a value higher than 70% are found to meet the geographic criteria making them suitable for a PV panel. Note that this threshold is adjustable upon financial analysis. In fact, according to the PV installation cost, the value can be more or less restrictive. The result is a layer with the location of shelters with higher solar radiation in the city. Applying the PV efficiency, the energy produced at each bus shelter is calculated. The final output is the map with the best production sites according to geographical and technical criteria, i.e., the city’s solar bus shelters.
- Level 1 applications require less energy and include remote small-scale sensors. Based on the concept of the Internet of Things (IoT), such sensors can deliver public information or gather data about the frequency of commuters in a shelter at a certain time, increasing the quality of the bus service.
- Level 2 includes non-refrigerated vending machines or LCDs up to 20′. These amenities can provide personal hygiene items or real-time information on a digital screen.
- Level 3 applications include larger digital displays and ticket machines.
- Level 4 includes the most energy-demanding applications like refrigerated vending machines that offer commuters hot or cold drinks, snacks or food.
- Additionally, the illumination capacity of each shelter is investigated.
2.2.3. Spatial Planning Scenarios
3. Results and Discussion
3.1. The City’s Solar Bus Shelters
3.2. Spatial Planning Scenarios
4. Concluding Remarks
Author Contributions
Funding
Acknowledgments
Conflicts of Interest
References
- EUROSTAT. Sustainable Development in the European Union: 2019 Monitoring Report on Progress towards the SDGS in an EU Context; Publications office of the European Union: Luxembourg, 2019; ISBN 978-92-76-00778-4. [Google Scholar]
- SDGs: Sustainable Development Knowledge Platform. Available online: https://sustainabledevelopment.un.org/sdgs (accessed on 13 June 2020).
- Kooi, B. Security Concerns at Hot-Spot Bus Stop Locations. J. Appl. Secur. Res. 2015, 10, 277–307. [Google Scholar] [CrossRef]
- Vancouver Bus Shelters Use Solar Powered LED Lighting. Available online: https://carmanah.com/industry-news/industry-vancouver-bus-shelters-use-solar-powered-led-lighting/ (accessed on 12 June 2020).
- Solaripedia | Green Architecture & Building | Projects in Green Architecture & Building Bus Stops Go Solar for Lighting, Safety. Available online: http://www.solaripedia.com/13/199/bus_stops_go_solar_for_lighting,_safety.html (accessed on 12 June 2020).
- London Transparent about Its New Solar Bus Shelters. Available online: https://newatlas.com/london-polysolar-transparent-solar-bus-shelter/42735/ (accessed on 12 June 2020).
- JCDecaux. The Multi-Faceted Bus Shelters of Paris. Available online: https://www.jcdecaux.com/blog/multi-faceted-bus-shelters-paris (accessed on 12 June 2020).
- Radius Displays San Francisco Bus Shelters. Available online: http://www.radiusdisplays.asia/products/san-francisco-bus-shelters/ (accessed on 12 June 2020).
- Kirk, M. Singapore May Have Designed the World’s Best Bus Stop. Available online: https://www.citylab.com/commute/2017/03/singapore-may-have-designed-the-worlds-best-bus-stop/518226/ (accessed on 12 June 2020).
- Santos, T.; Gomes, N.; Freire, S.; Brito, M.C.; Santos, L.; Tenedório, J.A. Applications of solar mapping in the urban environment. Appl. Geogr. 2014, 51, 48–57. [Google Scholar] [CrossRef]
- Karoline, F. Technical and Economic Potential for Photovoltaic Systems on Buildings; KIT Scientific Publishing: Karlsruhe, Deutschland, 2018; ISBN 978-3-7315-0787-1. [Google Scholar]
- Rodrigo, C.M. Potencial Solar em Espaço Livre Urbano. Master’s Thesis, Universidade de Lisboa, Lisboa, Portugal, 2016. [Google Scholar]
- Santos, T.; Rocha, J.; Lobato, K. Method for solar potential mapping of the intra-building over the street unoccupied urban volume. In Proceedings of the 37th European PV Solar Energy Conference and Exhibition, Lisbon, Portugal, 7–11 September 2020. [Google Scholar]
- Mordomo, C.F. Potencial PV no Espaço Público Urbano. Master’s Thesis, Universidade de Lisboa, Lisboa, Portugal, 2018. [Google Scholar]
- Mutani, G.; Vodano, A.; Pastorelli, M. Photovoltaic solar systems for smart bus shelters in the urban environment of Turin (Italy). In Proceedings of the 2017 IEEE International Telecommunications Energy Conference (INTELEC), Osaka, Japan, 22–26 October 2017; pp. 20–25. [Google Scholar]
- Zhou, J.; Wu, Y.; Wu, C.; He, F.; Zhang, B.; Liu, F. A geographical information system based multi-criteria decision-making approach for location analysis and evaluation of urban photovoltaic charging station: A case study in Beijing. Energy Convers. Manag. 2020, 205, 112340. [Google Scholar] [CrossRef]
- CARRIS Indicadores de Atividade. Available online: http://www.carris.pt/pt/indicadores-de-atividade/ (accessed on 30 October 2017).
- Freitas, S.; Catita, C.; Redweik, P.; Brito, M.C. Modelling solar potential in the urban environment: State-of-the-art review. Renew. Sustain. Energy Rev. 2015, 41, 915–931. [Google Scholar] [CrossRef]
- Kanters, J.; Wall, M.; Kjellsson, E. The solar map as a knowledge base for solar energy use. Energy Procedia 2014, 48, 1597–1606. [Google Scholar] [CrossRef]
- Fu, P.; Rich, P.M. Design and implementation of the Solar Analyst: An ArcView extension for modeling solar radiation at landscape scales. In Proceedings of the Nineteenth Annual ESRI User Conference, San Diego, CA, USA, 26–30 July 1999; Volume 1, pp. 1–31. [Google Scholar]
- Hofierka, J.; Suri, M. The solar radiation model for Open source GIS: Implementation and applications. In Proceedings of the Open source GIS-GRASS Users Conference, Trento, Italy, 11–12 September 2002; Volume 2002, pp. 51–70. [Google Scholar]
- Brito, M.C.; Gomes, N.; Santos, T.; Tenedório, J.A. Photovoltaic potential in a Lisbon suburb using LiDAR data. Sol. Energy 2012, 86, 283–288. [Google Scholar] [CrossRef]
- Santos, T. Producing Geographical Information for Land Planning Using VHR Data: Local Scale Applications; LAP LAMBERT Academic Publishing GmbH & Co. KG: Saarbrücken, Germany, 2011; ISBN 978-3-8473-0460-9. [Google Scholar]
- Gomes, N.M.P. Integração de Dados LIDAR com Imagens de Muito Alta Resolução Espacial Para Determinação de Áreas Urbanas com Potencial Solar. Master’s Thesis, Universidade Nova de Lisboa, Lisboa, Portugal, 2011. [Google Scholar]
- Fogl, M.; Moudrý, V. Influence of vegetation canopies on solar potential in urban environments. Appl. Geogr. 2016, 66, 73–80. [Google Scholar] [CrossRef]
- Santos, T.; Freire, S. Testing the contribution of worldview-2 improved spectral resolution for extracting vegetation cover in urban environments. Can. J. Remote Sens. 2015, 41, 505–514. [Google Scholar] [CrossRef]
- Santos, T.; Tenedório, J.A.; Gonçalves, J.A. Quantifying the city’s green area potential gain using remote sensing data. Sustainability 2016, 8, 1247. [Google Scholar] [CrossRef]
- Benavente, F.; Lundblad, A.; Campana, P.E.; Zhang, Y.; Cabrera, S.; Lindbergh, G. Photovoltaic/battery system sizing for rural electrification in Bolivia: Considering the suppressed demand effect. Appl. Energy 2019, 235, 519–528. [Google Scholar] [CrossRef]
- Philipps, D.S.; Ise, F.; Warmuth, W.; Conferences, P.; GmbH, C. Photovoltaics Report; Fraunhofer Institute for Solar Energy Systems; ISE: Lausanne, Switzerland, 2020; p. 48. [Google Scholar]
- El-Geneidy, A.; Grimsrud, M.; Wasfi, R.; Tétreault, P.; Surprenant-Legault, J. New evidence on walking distances to transit stops: Identifying redundancies and gaps using variable service areas. Transportation 2014, 41, 193–210. [Google Scholar] [CrossRef]
- Roggema, R.; Roggema, A. (Eds.) Smart and Sustainable Cities and Buildings; Springer International Publishing: Cham, Switzerland, 2020; ISBN 978-3-030-37634-5. [Google Scholar]
- Gómez-Carmona, O.; Casado-Mansilla, D.; López-de-Ipiña, D. Multifunctional interactive furniture for smart cities. Proceedings 2018, 2, 1212. [Google Scholar] [CrossRef]












| City, Country | PV-Based Solutions | Reference |
|---|---|---|
| Vancouver, Canada | Lighting | [4] |
| Tucson, USA | Lighting | [5] |
| Seattle, USA | Lighting | [5] |
| London, England | Lighting and informative displays | [6] |
| Paris, France | Informative displays | [7] |
| San Francisco, USA | Lighting and informative displays | [8] |
| Singapore, China | Mobile charge | [9] |
| Application Example | Power (kW) | Daily Energy Required (kWh/day) | Bus Shelters | |
|---|---|---|---|---|
| L1: Remote small-scale sensors | <0.01 | <0.24 | 612 | 100% |
| L2: Non-refrigerated vending machine L2: Small-scale info display up to 20″ | 0.01 < P < 0.05 | 0.24 < E < 1.2 | 430 | 70% |
| L3: Small-scale info display up to 20 to 40″ L3: Ticket machine | 0.05 < P < 0.1 | 1.2 < E < 2.4 | 159 | 26% |
| L4: Refrigerated vending machine | 0.1 < P < 0.5 | 2.4 < E < 12 | 23 | 4% |
| Bus Stop/Rail Station Distances | Bus Shelters | Users of Solar Bus Shelters | ||
|---|---|---|---|---|
| Tourists | Commuters | Tourists and Commuters | ||
| 400–800 m | 551 | 374 | 510 | 333 |
| >800 m | 61 | 0 | 0 | 0 |
| Users of Solar Bus Shelters | ||||
|---|---|---|---|---|
| Tourists | Commuters | Tourists and Commuters | ||
| PV applications | L1 + L2: Remote small-scale sensors/small scale info display up to 20′ | 261 | 359 | 231 |
| L1 + L3: Remote small-scale sensors/ticket machine | 92 | 128 | 81 | |
| L1 + L4: Remote small-scale sensors/refrigerated vending machine | 21 | 23 | 14 | |
| PV illumination | 10 W/m2 LED lamps | 144 | 197 | 128 |
© 2020 by the authors. Licensee MDPI, Basel, Switzerland. This article is an open access article distributed under the terms and conditions of the Creative Commons Attribution (CC BY) license (http://creativecommons.org/licenses/by/4.0/).
Share and Cite
Santos, T.; Lobato, K.; Rocha, J.; Tenedório, J.A. Modeling Photovoltaic Potential for Bus Shelters on a City-Scale: A Case Study in Lisbon. Appl. Sci. 2020, 10, 4801. https://doi.org/10.3390/app10144801
Santos T, Lobato K, Rocha J, Tenedório JA. Modeling Photovoltaic Potential for Bus Shelters on a City-Scale: A Case Study in Lisbon. Applied Sciences. 2020; 10(14):4801. https://doi.org/10.3390/app10144801
Chicago/Turabian StyleSantos, Teresa, Killian Lobato, Jorge Rocha, and José António Tenedório. 2020. "Modeling Photovoltaic Potential for Bus Shelters on a City-Scale: A Case Study in Lisbon" Applied Sciences 10, no. 14: 4801. https://doi.org/10.3390/app10144801
APA StyleSantos, T., Lobato, K., Rocha, J., & Tenedório, J. A. (2020). Modeling Photovoltaic Potential for Bus Shelters on a City-Scale: A Case Study in Lisbon. Applied Sciences, 10(14), 4801. https://doi.org/10.3390/app10144801
