Extraction, Processing and Visualization of Peer Assessment Data in Moodle †
Abstract
Featured Application
Abstract
1. Introduction
1.1. Learning Analytics and Data Preparation
1.2. Peer Assessment
1.2.1. Peer Assessment Software Tools
1.2.2. Peer Assessment in Moodle
1.3. Closing the Learning Cycle in Moodle Workshops
2. MWDEX: Moodle Workshop Data EXtractor
2.1. Objectives and Design Approaches
2.2. Architecture Design
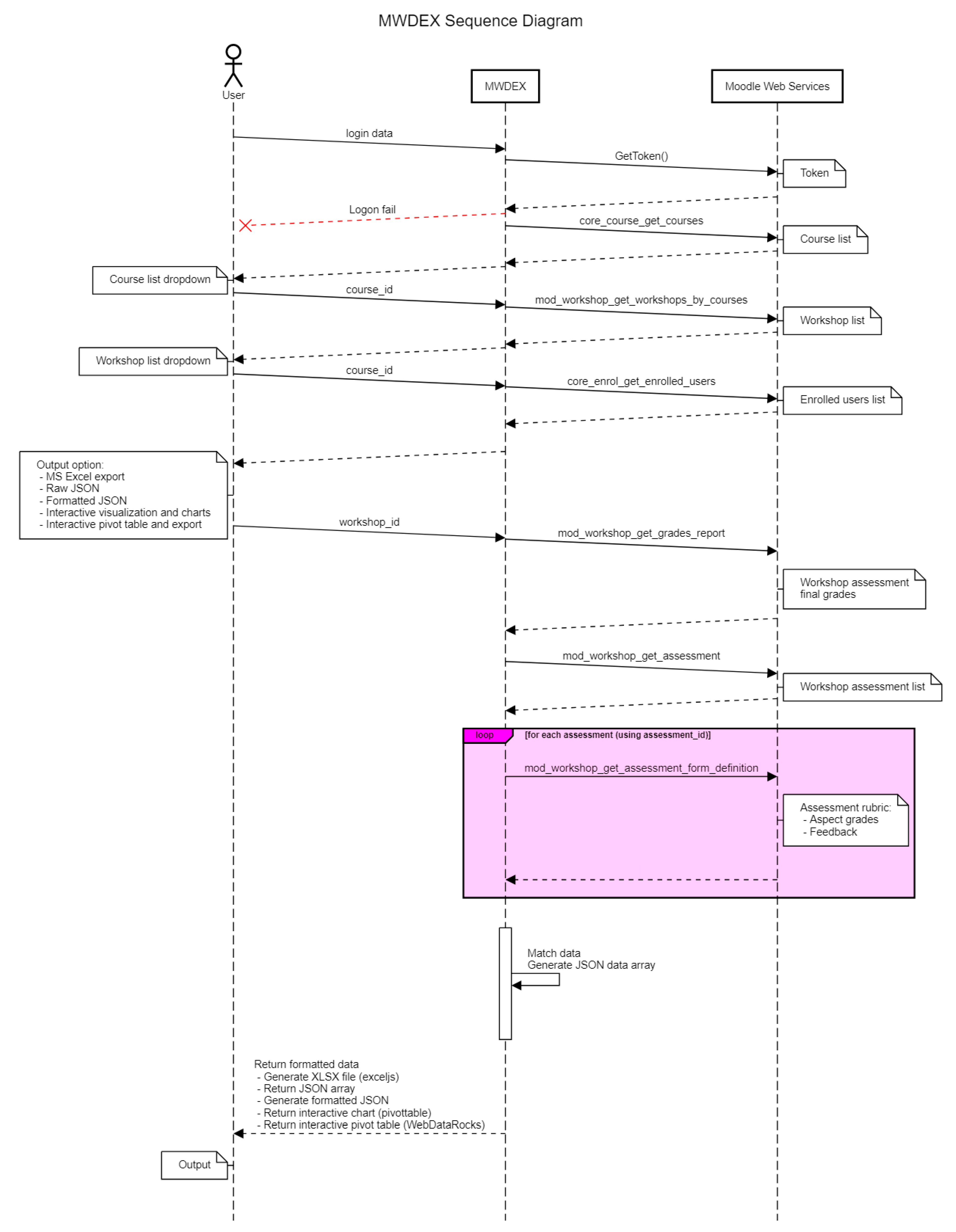
- The user (most likely, a teacher or course administrator) accesses the web application using a web browser (leftmost part of Figure 3), and enters his or her authentication details in Moodle, including the URL of the Moodle instance and the name of the web service. The web service needs to be activated in Moodle. The different functions of the web service are explained in further detail in Section 2.3.
- The HTTP request is passed from the browser to the web application.
- The web application requests the user’s token.
- If authentication credentials are correct, Moodle returns the token that the system uses for the following requests; otherwise, MWDEX shows a logon error message.
- Using the token, the web application requests the list of courses available for that user in Moodle.
- Moodle returns the list of courses in JSON format. The list could be empty if the user cannot access any course or no course exists in the Moodle LMS.
- The web application retrieves the list of courses and displays it in the web browser.
- The user selects a course and sends a request for the workshops available in that course, which is passed to Moodle via the web application.
- If the user is not enrolled in the course, an error is returned. Otherwise, Moodle returns the list of workshops for that course in JSON format. The list can be empty if no workshops are defined in the course in the Moodle LMS.
- The web application requests the list of users enrolled in the course and the list of course workshops.
- The user selects what type of output he or she wants to receive. Upon user confirmation, the web application requests all the information of assessments for the selected workshop.
- Moodle returns workshop peer assessment information in JSON format.
- For each user, the web application populates a variable listing all the information about each submission assessed. This process is explained in more detail later on in this document.
- After collection of all data, the web application generates the output file (in MS Excel format or JSON).
- Depending on the type of output requested, the browser prompts the user for file download (MS Excel), displays a JSON file for download, or creates an interactive pivot table or graphs for data presentation and analysis using the JSON output.
2.3. Implementation of the Web Service
- core_course_get_courses: Return course details. Required capabilities: moodle/course:view, moodle/course:update, moodle/course:viewhiddencourses.
- core_enrol_get_enrolled_users: Get enrolled users by course id. Required capabilities: moodle/user:viewdetails, moodle/user:viewhiddendetails, moodle/course:useremail, moodle/user:update, moodle/site:accessallgroups.
- mod_workshop_get_assessment: Retrieves the given assessment. Required capabilities: none.
- mod_workshop_get_assessment_form_definition: Retrieves the assessment form definition. Required capabilities: none.
- mod_workshop_get_grades_report: Retrieves the assessment grades report. Required capabilities: none.
- mod_workshop_get_workshops_by_courses: Returns a list of workshops in a provided list of courses; if no list is provided all workshops that the user can view will be returned. Required capabilities: mod/workshop:view.
2.4. Security and Access Configuration
2.5. User Interface
2.5.1. Data Export
- [reviewer, submitter, final calculated grade, average grade of rubric aspects, global feedback, grade of each aspect, feedback of each aspect, self-/peer assessment].
2.5.2. Data Visualization
2.6. Initial Validation of the Tool
3. Conclusions
Author Contributions
Funding
Acknowledgments
Conflicts of Interest
References
- Uskov, V.L.; Bakken, J.P.; Heinemann, C.; Rachakonda, R.; Guduru, V.S.; Thomas, A.B.; Bodduluri, D.P. Building Smart Learning Analytics System for Smart University. In Smart Education and e-Learning 2017. SEEL 2017. Smart Innovation, Systems and Technologies; Uskov, V., Howlett, R., Jain, L., Eds.; Springer International Publishing AG: Cham, Switzerland, 2018; Volume 75, pp. 191–204. [Google Scholar]
- Giannakos, M.N.; Chorianopoulos, K.; Chrisochoides, N. Making Sense of Video Analytics: Lessons Learned from Clickstream Interactions, Attitudes, and Learning Outcome in a Video-Assisted Course. Int. Rev. Res. Open Dis. 2015, 16, 260–283. [Google Scholar] [CrossRef]
- Kotsiantis, S.; Tselios, N.; Filippidi, A.; Komis, V. Using learning analytics to identify successful learners in a blended learning course. Int. J. Technol. Enhanc. Learn. 2013, 5, 133–150. [Google Scholar] [CrossRef]
- Tempelaar, D.T.; Rienties, B.; Giesbers, B. In search for the most in-formative data for feedback generation: Learning analytics in a data-rich context. Comput. Hum. Behav. 2015, 47, 157–167. [Google Scholar] [CrossRef]
- Agudo-Peregrina, Á.F.; Iglesias-Pradas, S.; Conde-González, M.Á.; Hernández-García, Á. Can we predict success from log data in VLEs? Classification of interactions for learning analytics and their relation with performance in VLE-supported F2F and online learning. Comput. Hum. Behav. 2014, 31, 542–550. [Google Scholar] [CrossRef]
- Ma, J.; Han, X.; Yang, J.; Cheng, J. Examining the necessary condition for engagement in an online learning environment based on learning analytics approach: The role of the instructor. Internet High. Educ. 2015, 24, 26–34. [Google Scholar] [CrossRef]
- Hernández-García, Á.; González-González, I.; Jiménez-Zarco, A.I.; Chaparro-Peláez, J. Applying social learning analytics to message boards in online distance learning: A case study. Comput. Hum. Behav. 2015, 47, 68–80. [Google Scholar] [CrossRef]
- Fulantelli, G.; Taibi, D.; Arrigo, M. A framework to support educational decision making in mobile learning. Comput. Hum. Behav. 2015, 47, 50–59. [Google Scholar] [CrossRef]
- Khalil, M.; Ebner, M. Clustering patterns of engagement in Massive Open Online Courses (MOOCs): The use of learning analytics to reveal student categories. J. Comput. High. Educ. 2017, 29, 114–132. [Google Scholar] [CrossRef]
- Alonso-Fernández, C.; Cano, A.R.; Calvo-Morata, A.; Freire, M.; Martínez-Ortiz, I.; Fernández-Manjón, B. Lessons learned applying learning analytics to assess serious games. Comput. Hum. Behav. 2019, 99, 301–309. [Google Scholar] [CrossRef]
- Hernández-Lara, A.B.; Perera-Lluna, A.; Serradell-López, E. Applying learning analytics to students’ interaction in business simulation games. The usefulness of learning analytics to know what students really learn. Comput. Hum. Behav. 2019, 92, 600–612. [Google Scholar] [CrossRef]
- Ochoa, X. Multimodal Learning Analytics. In Handbook of Learning Analytics, 1st ed.; Lang, C., Siemens, G., Wise, A., Gašević, D., Eds.; Society for Learning Analytics Research, 2017; pp. 129–141. [Google Scholar]
- Clow, D. The Learning Analytics Cycle: Closing the loop effectively. In Proceedings of the 2nd International Conference on Learning Analytics & Knowledge (LAK’12), Vancouver, BC, Canada, 29 April–2 May 2012; Shum, S.B., Gasevic, D., Ferguson, R., Eds.; ACM: New York, NY, USA, 2012; pp. 134–138. [Google Scholar]
- Gómez-Aguilar, D.A.; García-Peñalvo, F.J.; Therón, R. Analítica visual en e-learning. Prof. Inf. 2014, 23, 236–245. [Google Scholar] [CrossRef]
- Khalil, M.; Ebner, M. Learning Analytics: Principles and Constraints. In Proceedings of the World Conference on Educational Media and Technology 2015 (EdMedia 2015), Montréal, QC, Canada, 22–24 June 2015; Carliner, S., Ostashewski, N., Eds.; Association for the Advancement of Computing in Education (AACE): Waynesville, NC, USA, 2015; pp. 1789–1799. [Google Scholar]
- Elias, T. Learning Analytics: Definitions, Processes and Potential; 2011. [Google Scholar]
- Nistor, N.; Hernández-García, Á. What types of data are used in learning analytics? An overview of six cases. Comput. Hum. Behav. 2018, 89, 335–338. [Google Scholar] [CrossRef]
- Dutt, A.; Ismail, M.A.; Herawan, T. A Systematic Review on Educational Data Mining. IEEE Access 2017, 5, 15991–16005. [Google Scholar] [CrossRef]
- Buenaño-Fernandez, D.; Villegas-CH, W.; Luján-Mora, S. The use of tools of data mining to decision making in engineering education—A systematic mapping study. Comput. Appl. Eng. Educ. 2019, 27, 744–758. [Google Scholar] [CrossRef]
- Crone, S.F.; Lessmann, S.; Stahlbock, R. The impact of preprocessing on data mining: An evaluation of classifier sensitivity in direct marketing. Eur. J. Oper. Res. 2006, 173, 781–800. [Google Scholar] [CrossRef]
- Chatti, M.A.; Muslim, A.; Schroeder, U. Toward an Open Learning Analytics Ecosystem. In Big Data and Learning Analytics in Higher Education. Current Theory and Practice; Daniel, B.K., Ed.; Springer: Cham, Switzerland, 2017; pp. 195–219. [Google Scholar]
- Costa, E.B.; Fonseca, B.; Almeida Santana, M.; Ferreira de Araújo, F.; Rego, J. Evaluating the effectiveness of educational data mining techniques for early prediction of students′ academic failure in introductory programming courses. Comput. Hum. Behav. 2017, 73, 247–256. [Google Scholar] [CrossRef]
- Altujjar, Y.; Altamimi, W.; Al-Turaiki, I.; Al-Razgan, M. Predicting Critical Courses Affecting Students Performance: A Case Study. Procedia Comput. Sci. 2016, 82, 65–71. [Google Scholar] [CrossRef]
- Marquez-Vera, C.; Romero Morales, C.; Ventura Soto, S. Predicting School Failure and Dropout by Using Data Mining Techniques. IEEE Rev. Iberoam. Tecnol. Aprendiz. 2013, 18, 7–14. [Google Scholar] [CrossRef]
- Shorfuzzaman, M.; Hossain, M.S.; Nazir, A.; Muhammad, G.; Alamri, A. Harnessing the power of big data analytics in the cloud to support learning analytics in mobile learning environment. Comput. Hum. Behav. 2019, 92, 578–588. [Google Scholar] [CrossRef]
- Popham, W.J. What’s Wrong—and What’s Right—with Rubrics. Educ. Leadersh. 1997, 55, 72–75. [Google Scholar]
- Goodrich, H. Understanding rubrics. Educ. Leadersh. 1996, 54, 14–17. [Google Scholar]
- Bologna Declaration. Joint Declaration of the European Ministers of Education; The European Higher Education Area: Bologna, Italy, 1999. [Google Scholar]
- Pereira, D.; Flores, M.A.; Niklasson, L. Assessment revisited: A review of research in Assessment and Evaluation in Higher Education. Assess. Eval. High. Educ. 2016, 41, 1008–1032. [Google Scholar] [CrossRef]
- Suen, H.K. Peer assessment for massive open online courses (MOOCs). Int. Rev. Res. Open Dis. 2014, 15, 312–327. [Google Scholar] [CrossRef]
- Sánchez-Vera, M.M.; Prendes-Espinosa, M.P. Beyond objective testing and peer assessment: Alternative ways of assessment in MOOCs. Int. J. Educ. Technol. High. Educ. 2015, 12, 119–130. [Google Scholar] [CrossRef]
- Ashton, S.; Davies, R.S. Using scaffolded rubrics to improve peer assessment in a MOOC writing course. Distance Educ. 2015, 36, 312–334. [Google Scholar] [CrossRef]
- Chin, P. Peer assessment. New Dir. Teach. Phys. Sci. 2016, 3, 13–18. [Google Scholar] [CrossRef]
- Casal, S. Cooperative Assessment for Learning in CLIL Contexts. Estudios Sobre Educ. 2016, 31, 139–157. [Google Scholar] [CrossRef]
- Ibarra-Sáiz, M.S.; Rodríguez-Gómez, G.; Gómez Ruiz, M.A. Benefits of Peer Assessment and Strategies for Its Practice at University. Rev. Educ. 2012, 359, 206–231. [Google Scholar]
- Van Gennip, N.A.E.; Segers, M.S.R.; Tillema, H.H. Peer assessment for learning from a social perspective: The influence of interpersonal variables and structural features. Educ. Res. Rev. 2009, 4, 41–54. [Google Scholar] [CrossRef]
- Adachi, C.; Hong-Meng Tai, J.; Dawson, P. Academics’ perceptions of the benefits and challenges of self and peer assessment in higher education. Assess. Eval. High. Educ. 2018, 43, 294–306. [Google Scholar] [CrossRef]
- Wilson, M.J.; Diao, M.M.; Huang, L. I’m not here to learn how to mark someone else’s stuff’: An investigation of an online peer-to-peer review workshop tool. Assess. Eval. High. Educ. 2015, 40, 15–32. [Google Scholar] [CrossRef]
- Sridharan, B.; Tai, J.; Boud, D. Does the use of summative peer assessment in collaborative group work inhibit good judgement? High. Educ. 2019, 77, 853–870. [Google Scholar] [CrossRef]
- Blackboard Help. Self and Peer Assessment. Available online: https://help.blackboard.com/Learn/Instructor/Assignments/Self_and_Peer_Assessment (accessed on 10 December 2019).
- Canvas LMS Community. How Do I Create a Peer Review Assignment? Available online: https://community.canvaslms.com/docs/DOC-10094 (accessed on 10 December 2019).
- Canvas LMS Community. How Do I Use Peer Review Assignments in a Course? Available online: https://community.canvaslms.com/docs/DOC-10256-4152719640 (accessed on 10 December 2019).
- Canvas LMS Community. How Do I Use Peer Review Discussions in a Course? Available online: https://community.canvaslms.com/docs/DOC-12946-4152719642 (accessed on 10 December 2019).
- Open Response Assessments. Available online: https://edx.readthedocs.io/projects/edx-partner-course-staff/en/latest/exercises_tools/open_response_assessments/ (accessed on 10 December 2019).
- PeerScholar. Available online: https://www.peerscholar.com (accessed on 10 December 2019).
- PeerStudio. Available online: https://www.peerstudio.org (accessed on 10 December 2019).
- Teammates. Available online: http://teammatesv4.appspot.com (accessed on 10 December 2019).
- PeerWise. Available online: https://peerwise.cs.auckland.ac.nz (accessed on 10 December 2019).
- Peer Assess Pro. Available online: https://www.peerassesspro.com (accessed on 10 December 2019).
- ComPAIR. Available online: https://isit.arts.ubc.ca/compair/ (accessed on 10 December 2019).
- ComPAIR. Available online: http://ubc.github.io/compair/ (accessed on 10 December 2019).
- Peerceptiv. Available online: https://www.peerceptiv.com (accessed on 10 December 2019).
- Moodle.net. Moodle Statistics. Available online: https://moodle.net/stats (accessed on 26 November 2019).
- EdTech Team. Peer Assessment Guide. Available online: https://sleguidance.atlassian.net/wiki/spaces/Moodle/pages/65307026/Peer+Assessment+Guide (accessed on 26 November 2019).
- Badea, G.; Popescu, E.; Sterbini, A.; Temperini, M. A Service-Oriented Architecture for Student Modeling in Peer Assessment Environments. In Emerging Technologies for Education. SETE 2018. Lecture Notes in Computer Science; Hao, T., Chen, W., Xie, H., Nadee, W., Lau, R., Eds.; Springer: Cham, Switzerland, 2018; Volume 11284, pp. 32–37. [Google Scholar]
- Badea, G.; Popescu, E.; Sterbini, A.; Temperini, M. Integrating Enhanced Peer Assessment Features in Moodle Learning Management System. In Foundations and Trends in Smart Learning. Lecture Notes in Educational Technology; Chang, M., Kinshuk, E.P., Chen, N.-S., Jemni, M., Huang, R., Spector, J.M., Sampson, D.G., Eds.; Springer: Singapore, 2019; pp. 135–144. [Google Scholar]
- Azevedo, J.; Oliveira, E.; Beites, P. Using Learning Analytics to evaluate the quality of multiple-choice questions: A perspective with Classical Test Theory and Item Response Theory. Int. J. Inf. Educ. Technol. 2019, 36, 322–341. [Google Scholar] [CrossRef]
- Chaparro-Peláez, J.; Acquila-Natale, E.; Iglesias-Pradas, S.; Suárez-Navas, I. A web services-based application for LMS data extraction and processing for social network analysis. In New Information and Communication Technologies for Knowledge Management in Organizations; Palacios-Marqués, D., Soriano, D.R., Huarng, K.H., Eds.; Springer: Cham, Switzerland, 2015; pp. 110–121. [Google Scholar]
- Hernández-García, Á.; Suárez-Navas, I. GraphFES: A Web Service and Application for Moodle Message Board Social Graph Extraction. In Big Data and Learning Analytics in Higher Education. Current Theory and Practice; Daniel, B.K., Ed.; Springer: Cham, Switzerland, 2017; pp. 167–194. [Google Scholar]
- Lei, K.; Ma, Y.; Tan, Z. Performance comparison and evaluation of web development technologies in php, python, and node. js. In Proceedings of the IEEE 17th International Conference on Computational Science and Engineering, Chengdu, China, 19–21 December 2014; Liu, X., Baz, D.E., Hsu, C.-H., Kang, K., Chen, W., Eds.; The Institute of Electrical and Electronics Engineers: Danvers, MA, USA, 2014; pp. 661–668. [Google Scholar]
- Chaniotis, I.K.; Kyriakou, K.I.D.; Tselikas, N.D. Is Node.js a viable option for building modern web applications? A performance evaluation study. Computing 2015, 97, 1023–1044. [Google Scholar] [CrossRef]
- Zheng, J.G. Data visualization in business intelligence. In Global Business Intelligence; Munoz, J.M., Ed.; Routledge: New York, NY, USA, 2017; pp. 67–81. [Google Scholar]
- Alpar, P.; Schulz, M. Self-Service Business Intelligence. Bus. Inf. Syst. Eng. 2016, 58, 151–155. [Google Scholar] [CrossRef]
- Moodle Tracker. Export Workshop Responses to a Spreadsheet. Available online: https://tracker.moodle.org/browse/MDL-20149 (accessed on 16 December 2019).
- Moodle Tracker. Need to be Able Export Entire Contents of Workshop Activity. Available online: https://tracker.moodle.org/browse/MDL-43542 (accessed on 16 December 2019).
- Villamañe, M.; Álvarez, A.; Larrañaga, M. EvalVis: Enriching Formative Assessment with Visual Learning Analytics. Int. J. Eng. Educ. 2018, 34, 1001–1012. [Google Scholar]
- García-Peñalvo, F.J.; Hernández-García, Á.; Conde, M.Á.; Fidalgo-Blanco, Á.; Sein-Echaluce, M.L.; Alier-Forment, M.; Llorens-Largo, F.; Iglesias-Pradas, S. Enhancing Education for the Knowledge Society Era with Learning Ecosystems. In Open Source Solutions for Knowledge Management and Technological Ecosystems; Garcia-Peñalvo, F.J., García-Holgado, A., Eds.; IGI Global: Hershey, PA, USA, 2017; pp. 1–24. [Google Scholar]












| Phases | Grades | Scheduling | Self-Assessment | Anonymous | Rubrics | Feedback | Presentation of Results | Export | Example Models | Automated Assignation | Groupings | |
|---|---|---|---|---|---|---|---|---|---|---|---|---|
| Self and Peer Assessment (Blackboard) | Yes | Yes | Yes | Yes | Yes | Yes | Yes | Yes | Yes | Yes | Yes | Yes |
| Peer review (Canvas) | No | Yes | Yes | - | Yes | Yes | Yes | - | No | - | Yes | Yes |
| peerScholar | Yes | Yes | Yes | Yes | Yes | Yes | Yes | Yes | Yes | - | - | - |
| ComPAIR | Yes | Yes | Yes | Yes | Yes | Yes | Yes | - | - | Yes | Yes | |
| Open Response Assessment | Yes | Yes | Yes | Yes | - | Yes | Yes | Yes | Yes | Yes | Yes | |
| Peerceptiv | Yes | Yes | - | Yes | Yes | Yes | Yes | Yes | Yes | - | - | Yes |
| Peerstudio | ||||||||||||
| TEAMMATES | Yes | Yes | Yes | Yes | Yes | Yes | Yes | Yes | Yes | Yes | Yes | |
| PeerWise | Yes | Yes | Yes | Yes | Yes | Yes | Yes | |||||
| Access Peer Assess Pro (Xorro) | Yes | Yes | Yes | Yes | Yes | Yes | Yes | Yes | Yes | - | - | Yes |
| Custom Plug-Ins Required | Context Dependence | Version Dependence | Maintenance | Vulnerability to Database Changes | Security | |
|---|---|---|---|---|---|---|
| Tailored SQL | Yes | Very high | Low | Very low | Very high | Granular access. Created by admins |
| Moodle local plug-in | Yes | Moderate | High | Very high | High | Dependent on plug-in. Requires heavy security auditing |
| Moodle module modification | No | High | Extreme | Extreme | Very high | Requires very heavy auditing. Only admins can modify the source code and it is not recommended |
| Web services | No | Very low | Very low | Very low | Very low | Very granular access |
© 2019 by the authors. Licensee MDPI, Basel, Switzerland. This article is an open access article distributed under the terms and conditions of the Creative Commons Attribution (CC BY) license (http://creativecommons.org/licenses/by/4.0/).
Share and Cite
Chaparro-Peláez, J.; Iglesias-Pradas, S.; Rodríguez-Sedano, F.J.; Acquila-Natale, E. Extraction, Processing and Visualization of Peer Assessment Data in Moodle. Appl. Sci. 2020, 10, 163. https://doi.org/10.3390/app10010163
Chaparro-Peláez J, Iglesias-Pradas S, Rodríguez-Sedano FJ, Acquila-Natale E. Extraction, Processing and Visualization of Peer Assessment Data in Moodle. Applied Sciences. 2020; 10(1):163. https://doi.org/10.3390/app10010163
Chicago/Turabian StyleChaparro-Peláez, Julián, Santiago Iglesias-Pradas, Francisco J. Rodríguez-Sedano, and Emiliano Acquila-Natale. 2020. "Extraction, Processing and Visualization of Peer Assessment Data in Moodle" Applied Sciences 10, no. 1: 163. https://doi.org/10.3390/app10010163
APA StyleChaparro-Peláez, J., Iglesias-Pradas, S., Rodríguez-Sedano, F. J., & Acquila-Natale, E. (2020). Extraction, Processing and Visualization of Peer Assessment Data in Moodle. Applied Sciences, 10(1), 163. https://doi.org/10.3390/app10010163

