Digital Access to Judicial Services in the Brazilian Amazon: Barriers and Potential
Abstract
1. Introduction
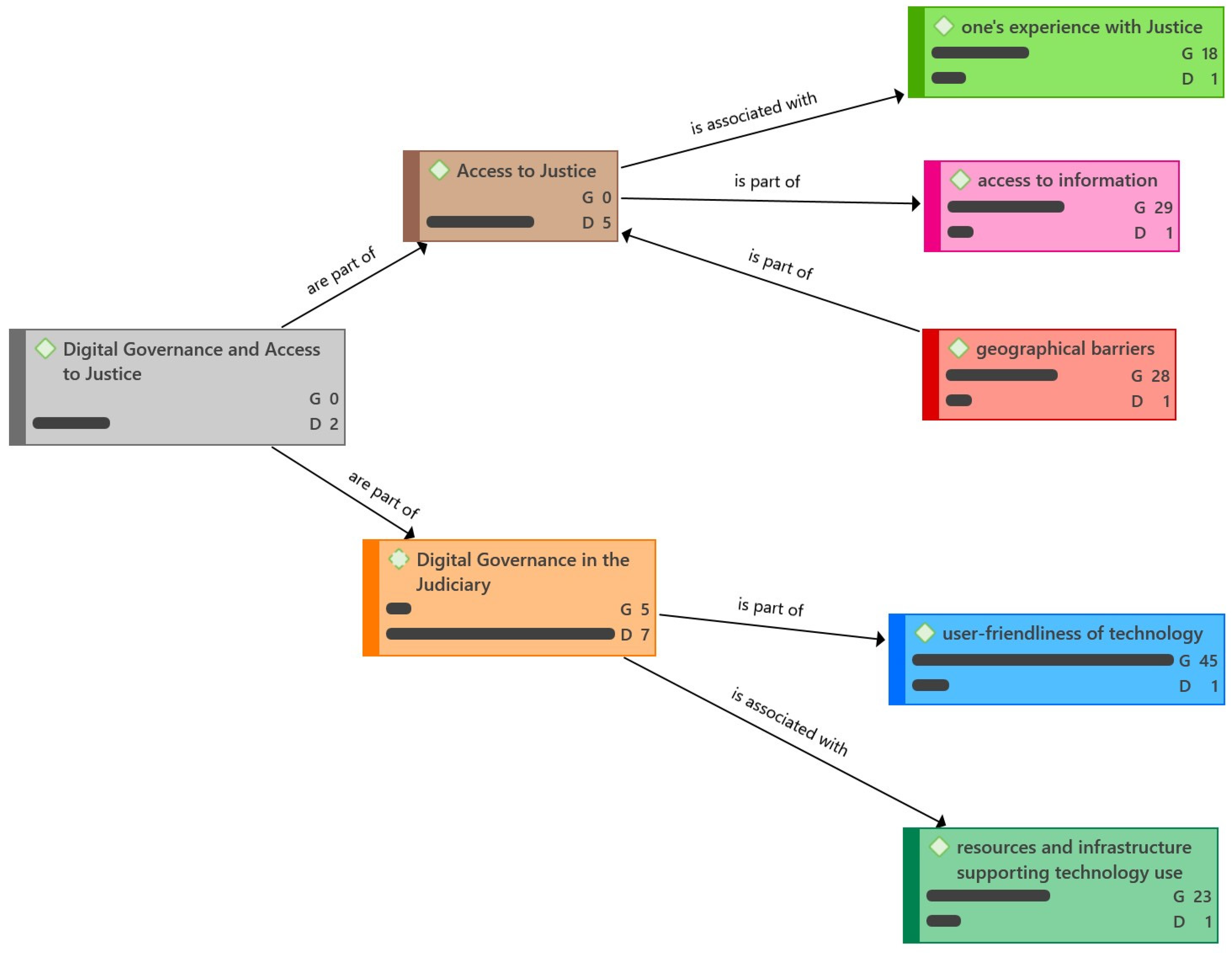
2. Digital Governance in the Judiciary and Access to Justice: A Theoretical Framework
2.1. Digital Governance in the Judiciary
2.2. Access to Justice for People and Groups in Situations of Geographic Vulnerability
2.3. Digital Governance and Access to Justice in the Brazilian Amazon Region: Barriers and Potential
3. The Context of the Riverside Population of the Brazilian Amazon and the City of Porto de Moz, Pará, Brazil: Data Collection and Participant Observation
4. The Local Population’s Perception of Access to Digital Justice in Porto De Moz
4.1. Methodology Employed in the Interviews
4.2. Analysis and Discussion of Results
“[…] […] We live along the Jaurucu River, specifically in the Itapéua community. Although the straight-line distance is 97 miles, the river’s numerous bends extend the journey to a full day, sometimes even longer. Unfortunately, we lack […]. The boat trip typically spans 12 h, depending on the type of boat we use […]”.
“[…] […] It’s a pretty big distance for us to cover […]. Usually, we only make the trip to Porto de Moz if it’s a really important case […]. Besides the time it takes, there’s also the cost since we have to stay overnight […]”.
“[…] […] It’s about 86 miles to get to the city. Taking a boat means a whole day of travel. We rent a boat, and if it’s just one passenger, the round trip can set you back around 800 reais. Trying to pull off a day trip isn’t practical; we must stay overnight. We end up spending the night on the boat. Sometimes, I crash at a friend’s place or grab a studio […]”.
“[…] […] Imagine clocking in a 12-h boat ride just to get to the city. If we needed to do that today, we’d be looking at a late-night arrival and then dedicating the whole next day to sorting things out. These are the hurdles we have to deal with […]”.
[…] […] When an opportunity like this comes along, we have to be able to go there. If we can’t afford it, we’re going to miss the date. And things get more complicated for us. So, I think this way of doing it online would be more […]. Sometimes, they can set a date for a hearing, and you can’t get there. Yeah, you miss the date […].
[…] “[…] People who live nearby, who can’t access the internet, always come to us […]. So, when they need something, guidance, someone always helps them […]. Also, because many of them have a low level of education. So, access for them is difficult. Then, we ask the people in Porto de Moz for guidance or someone else. A secretary, coordinator, or supervisor. These people are better informed […]”.
5. Conclusions
Author Contributions
Funding
Data Availability Statement
Conflicts of Interest
References
- Akutsu, Luiz, and Tomás de Aquino Guimarães. 2015. Governança judicial: Proposta de modelo teórico-metodológico. Revista de Administração Pública 49: 937–58. [Google Scholar] [CrossRef]
- Barbosa, Luís Soares. 2017. Digital Governance for Sustainable Development. International Federation for Information Processing. Berlin/Heidelberg: Springer International Publishing, vol. 3, pp. 85–93. [Google Scholar]
- Bardin, Laurence. 2020. Análise de Conteúdo. Lisboa: Lisboa Edições. [Google Scholar]
- Borba, Livia, Fabrício Castagna Lunardi, and Tomás de Aquino Guimarães. 2023. Avaliação de Desempenho de Juízes: Críticas e Propostas. Lex Humana 15: 415–35. [Google Scholar]
- Calegare, Marcelo Gustavo Aguilar, Maria Inês Gasparetto Higuchi, and Sylvia Souza Forsberg. 2013. Desafios metodológicos ao estudo de comunidades ribeirinhas amazônicas. Psicologia & Sociedade 25: 571–80. [Google Scholar]
- Cappelletti, Mauro, and Bryant Garth. 1988. Acesso à justiça. Porto Alegre: Sérgio Antonio Fabris Editor. [Google Scholar]
- Cepik, Marco, Diego Rafael Canabarro, and Ana Julia Possamai. 2010. Do novo gerencialismo público à era da governança digital. In Governança de TI: Transformando a administração pública no Brasil. Edited by Marco Cepik, Diego Rafael Canabarro and Ana Julia Possamai. Porto Alegre: WS. Available online: https://professor.ufrgs.br/marcocepik/files/cepik_-_2014_-_novo_gerencialismo_governanca_digital.pdf (accessed on 27 November 2023).
- Conselho Nacional de Justiça. 2022. Justiça em números 2022: Ano-base 2021. Brasília: CNJ. Available online: https://www.cnj.jus.br/pesquisas-judiciarias/justica-em-numeros (accessed on 24 September 2023).
- Conselho Nacional de Justiça. 2023. Tecnologia da Informação e Comunicação. Available online: https://www.cnj.jus.br/tecnologia-da-informacao-e-comunicacao/ (accessed on 23 September 2023).
- Dickinson, Helen. 2016. From New Public Management to New Public Governance: The Implications for a New Public Service. In The Three Sector Solution: Delivering Public Policy in Collaboration with Not-for-Profits and Business. Edited by John R. Butcher and David J. Gilcrist. Camberra: ANU Press. [Google Scholar]
- Erkut, Burak. 2020. From Digital Government to Digital Governance: Are We There Yet? Sustainability 12: 860. [Google Scholar] [CrossRef]
- Freitas, Luiz Otávio Rezende de, Fabrício Castagna Lunardi, and Pedro Miguel Alves Ribeiro Correia. 2023. O Homo Digitalis na Dadosfera: Arquitetura das Redes, Máquinas de Mentiras e Violência Desinformativa. Synesis 15: 1–24. [Google Scholar]
- Gama, Abel Santiago Muri, Tiótrefis Gomes Fernandes, Rosana Cristina Pereira Parente, and Silvia Regina Secoli. 2018. Inquérito de saúde em comunidades ribeirinhas do Amazonas, Brasil. Cadernos de Saúde Pública 34: 1–16. [Google Scholar] [CrossRef] [PubMed]
- Gustin, Miracy Barbosa de Sousa, Maria Teresa Fonseca Dias, and Camila Silva Nicácio. 2020. (Re)pensando a Pesquisa Jurídica, 5th ed. São Paulo: Editora Almedina. [Google Scholar]
- Henning, Florian, and Gar Yein Ng. 2009. Steering Collaborative E-Justice. An Exploratory Case Study of Legitimization Processes in Judicial Videoconferencing in the Netherlands. Available online: http://collections.unu.edu/view/UNU:924 (accessed on 23 September 2023).
- Horobeț, Alexandra Lavinia, Irina Mnohoghitnei, Emanuela Marinela Luminița Zlatea, and Alexandra Smedoiu-Popoviciu. 2023. Determinants of E-Government Use in the European Union: An Empirical Analysis. Societies 13: 150. [Google Scholar] [CrossRef]
- Instituto Brasileiro de Geografia e Estatística. 2022. Agência de Notícias. Internet já é Acessível em 90.0% dos Domicílios do País em 2021. Available online: https://agenciadenoticias.ibge.gov.br/agencia-noticias/2012-agencia-de-noticias/noticias/34954-internet-ja-e-acessivel-em-90-0-dos-domicilios-do-pais-em-2021 (accessed on 24 September 2023).
- Instituto Brasileiro de Geografia e Estatística. 2023. Censo 2022. Available online: https://cidades.ibge.gov.br/brasil/pa/porto-de-moz/panorama (accessed on 24 September 2023).
- Kondori, Narges Farzaneh, and Rouhani Saeed. 2021. Presenting a conceptual framework for digital judicial transformation for digital Governance. Journal of Public Administration 4: 695–722. [Google Scholar]
- Lira, Talita de Melo, and Maria do Perpétuo Socorro Rodrigues Chaves. 2016. Comunidades Ribeirinhas na Amazônia: Organização sociocultural e política. Interações (Campo Grande) 17: 66–76. [Google Scholar] [CrossRef]
- Maciel, Francis dos Santos, and Caroline Stéphanie. 2020. Governança digital e transparência pública: Avanços, desafios e oportunidades. Liinc em Revista 16: 1–18. [Google Scholar]
- Maia, Tania Sofia Vieira, and Pedro Miguel Alves Ribeiro Correia. 2022a. Desafios da Implementação da Nova Gestão Pública. Lex Humana 14: 121–38. [Google Scholar]
- Maia, Tania Sofia Vieira, and Pedro Miguel Alves Ribeiro Correia. 2022b. E-Government e Sociedade Digital. Synesis 14: 184–206. [Google Scholar]
- Ministério do Meio Ambiente. 2023. Amazônia. Available online: https://antigo.mma.gov.br/biomas/amaz%C3%B4nia.html (accessed on 15 September 2023).
- Moraes, Beatriz Fruet de, Fabrício Castagna Lunardi, and Pedro Miguel Alves Ribeiro Correia. 2023. Os Centros de Inteligência do Poder Judiciário e a Nova Governança Pública: Um Estudo de Caso. Synesis 15: 258–82. [Google Scholar]
- Moreira, Eidorfe. 1960. Amazônia: O conceito e a paisagem, 8th ed. Rio de Janeiro: Agência da SPVEA. [Google Scholar]
- Ng, Gar Yein. 2011. A discipline of judicial governance? Utrecht Law Review 7: 102–16. [Google Scholar] [CrossRef]
- Oliveira, António Mendes, Ricardo Lopes Dinis Pedro, Pedro Miguel Alves Ribeiro Correia, and Fabrício Castagna Lunardi. 2023. An Overview of the Portuguese Electronic Jurisdictional Administrative Procedure. Laws 12: 84. [Google Scholar] [CrossRef]
- Omari, Jeffrey. 2018. Digital Access amongst the Marginalized: Democracy and Internet Governance. Political and Legal Anthropology Review 41: 277–89. [Google Scholar] [CrossRef]
- Pereira, Sandra Patrícia Marques, Pedro Miguel Alves Ribeiro Correia, and Fabrício Castagna Lunardi. 2022. Administração e governança pós-burocrática em Portugal: O caso do Plano Justiça Mais Próxima 2023. Humanidades & Inovação 9: 135–43. [Google Scholar]
- Pessoa, Olívia Alves Gomes. 2016. Audiências no Juizado Especial Cível do Distrito Federal: Quem fala com quem? Master’s thesis, Universidade de Brasília, Brasília, Brazil. [Google Scholar]
- Ravšelj, Dejan, Lan Umek, Ljupčo Todorovski, and Aleksander Aristovnik. 2022. A Review of Digital Era Governance Research in the First Two Decades: A Bibliometric Study. Future Internet 14: 126. [Google Scholar] [CrossRef]
- Reiling, Dory, and Francesco Contini. 2022. E-Justice Platforms: Challenges for Judicial Governance. International Journal for Court Administration 13: 1–18. [Google Scholar] [CrossRef]
- Resende, Sérgio André Lopes, Pedro Miguel Alves Ribeiro Correia, and Fabrício Castagna Lunardi. 2022. A Modernização da Administração pela Lente do Google Scholar. European Journal of Applied Business and Management 8: 126–40. [Google Scholar]
- Sadek, Maria Teresa Aina. 2009. Acesso à justiça: Porta de entrada para a inclusão social. In Justiça, cidadania e democracia. Edited by Roberto Livianu. Rio de Janeiro: Centro Edelstein de Pesquisa Social. [Google Scholar]
- Torlig, Eloisa, Adalmir Gomes, and Fabrício Castagna Lunardi. 2023. Access to Justice: An Epistemological Guide for Future Research. Lex Humana 15: 205–44. [Google Scholar]
- UN-United Nations. 1948. Universal Declaration of Human Rights 1948. Available online: https://www.un.org/en/about-us/universal-declaration-of-human-rights (accessed on 30 September 2023).
- UN-United Nations. 2015. Sustainable Development Goals (SDGs)-Adopted by the United Nations in 2015. Available online: https://www.undp.org/sustainable-development-goals?gad_source=1&gclid=CjwKCAiAt5euBhB9EiwAdkXWO0ds5VFJHa4cy6Gp8RdI3w7jymRm_rfcc4yV57IJ7HI0kt756ZH0vBoCeL4QAvD_BwE (accessed on 27 September 2023).
- Voert, Marijke ter, Anna Pivaty, and Enguerrand Marique. 2022. Access to justice in the digital era. Recht der Werkelijkheid 43: 3–12. [Google Scholar] [CrossRef]
- Yavuz, Nilay, Naci Karkin, and Mete Yildiz. 2022. E-Justice: A Review and Agenda for Future Research. Public Administration and Information Technology 15: 385–414. [Google Scholar]
- Ye, Xin, Xiaoyan Su, Zhijun Yao, Lu-an Dong, Qiang Lin, and Shuo Yu. 2023. How Do Citizens View Digital Government Services? Study on Digital Government Service Quality Based on Citizen Feedback. Mathematics 11: 3122. [Google Scholar] [CrossRef]




| Paper Title | Author(s) | Country | Theme | Approach | Year |
|---|---|---|---|---|---|
| “Amazônia e acesso à justiça em tempos de pandemia” (“Amazon and Access to Justice in pandemic times”) | Melo, Sandro Nahmias and Corrêa, Igo Zany Nunes | Brazil | Access to justice, labor justice, itinerant ustice, pandemic. | Theoretical | 2022 |
| “Access to justice, Labor Justice and the implementation of a 100% digital court in the Pará Amazon” | Andrey, José da Silva Gouveia and Andreza, do Socorro Pantoja de Oliveira | Brazil | Access to justice, 100% digital court, labor justice, the Amazon. | Theoretical | 2023 |
| “Indigenous lands in the Western Amazon: rights violations and narrow access to justice” | Padilha, Lindomar Dias and Salles, Denise Lopes | Brazil | Access to justice, demarcation of indigenous lands, the Amazon. | Theoretical | 2019 |
Disclaimer/Publisher’s Note: The statements, opinions and data contained in all publications are solely those of the individual author(s) and contributor(s) and not of MDPI and/or the editor(s). MDPI and/or the editor(s) disclaim responsibility for any injury to people or property resulting from any ideas, methods, instructions or products referred to in the content. |
© 2024 by the authors. Licensee MDPI, Basel, Switzerland. This article is an open access article distributed under the terms and conditions of the Creative Commons Attribution (CC BY) license (https://creativecommons.org/licenses/by/4.0/).
Share and Cite
de Moraes, B.F.; Lunardi, F.C.; Correia, P.M.A.R. Digital Access to Judicial Services in the Brazilian Amazon: Barriers and Potential. Soc. Sci. 2024, 13, 113. https://doi.org/10.3390/socsci13020113
de Moraes BF, Lunardi FC, Correia PMAR. Digital Access to Judicial Services in the Brazilian Amazon: Barriers and Potential. Social Sciences. 2024; 13(2):113. https://doi.org/10.3390/socsci13020113
Chicago/Turabian Stylede Moraes, Beatriz Fruet, Fabrício Castagna Lunardi, and Pedro Miguel Alves Ribeiro Correia. 2024. "Digital Access to Judicial Services in the Brazilian Amazon: Barriers and Potential" Social Sciences 13, no. 2: 113. https://doi.org/10.3390/socsci13020113
APA Stylede Moraes, B. F., Lunardi, F. C., & Correia, P. M. A. R. (2024). Digital Access to Judicial Services in the Brazilian Amazon: Barriers and Potential. Social Sciences, 13(2), 113. https://doi.org/10.3390/socsci13020113

