AI-Driven Prediction of Building Energy Performance and Thermal Resilience During Power Outages: A BIM-Simulation Machine Learning Workflow
Abstract
1. Introduction
2. Literature Review
3. Methodology
3.1. Dataset Structure
3.2. Data Preparation
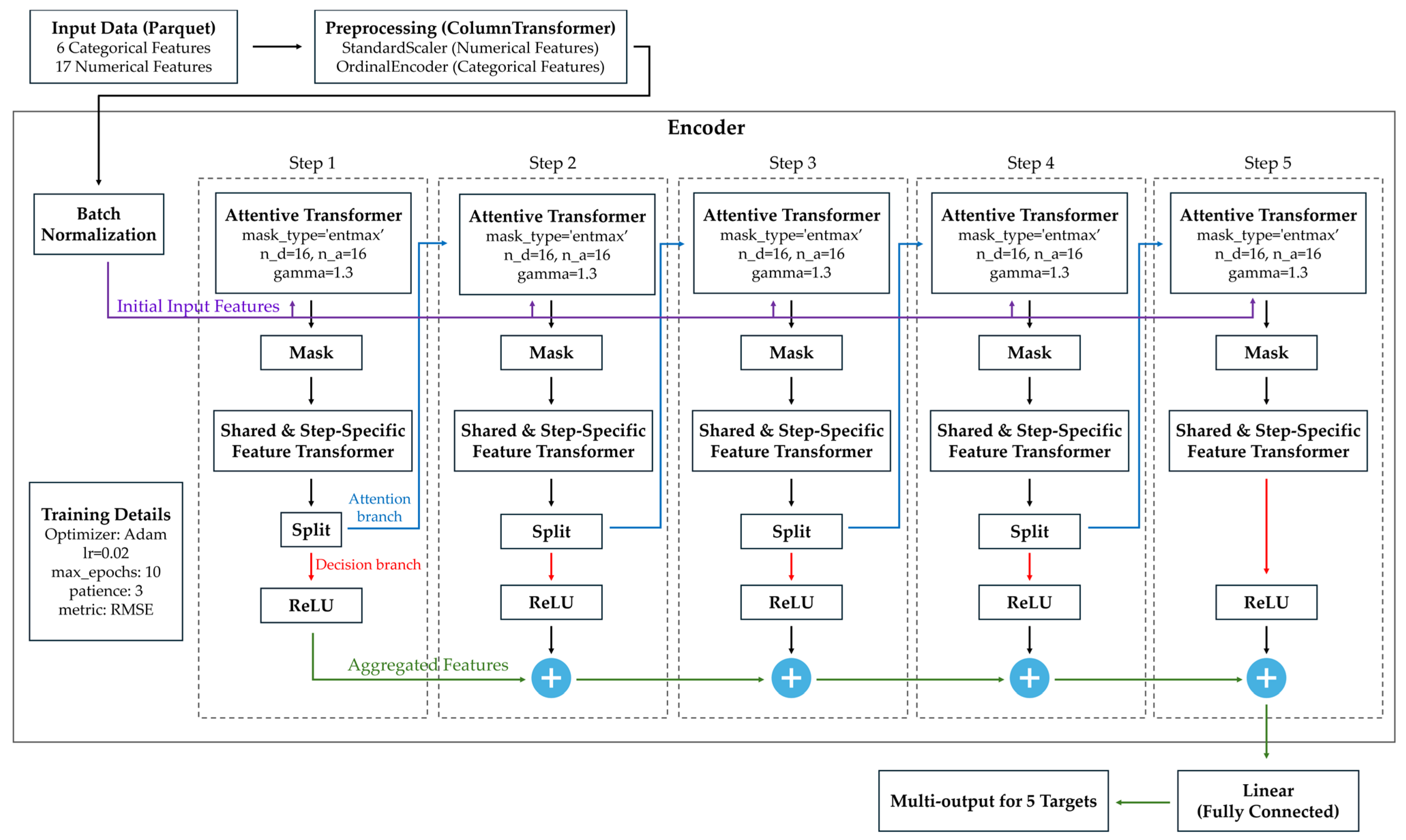
3.3. Model Selection
3.4. Model Training
3.5. Model Evaluation
4. Results
4.1. Baseline Evaluation Using Default Hyperparameters
4.2. Enhanced Prediction Accuracy Through Hyperparameter Optimization
4.3. Feature Relationship and Importance Analysis
5. Discussion
6. Conclusions
Author Contributions
Funding
Data Availability Statement
Acknowledgments
Conflicts of Interest
Abbreviations
| AC | Air Conditioning |
| ASHRAE | American Society of Heating, Refrigerating and Air-Conditioning Engineers |
| AI | Artificial Intelligence |
| ALF | Assisted Living Facility |
| BIM | Building Information Modeling |
| CatBoost | Categorical Boosting |
| CNN | Convolutional Neural Networks |
| DER | Distributed Energy Resource |
| DL | Deep Learning |
| EC | Electrochromic Glazing |
| EUI | Energy Use Intensity |
| GBM | Gradient Boosting Machine |
| GRU | Gated Recurrent Units |
| HER | Humidity Exposure Risk |
| HI | Heat Index |
| HoS | Hours of Safety |
| HVAC | Heating, Ventilation, and Air Conditioning |
| IECC | International Energy Conservation Code |
| LSTM | Long Short-Term Memory |
| MPMV | Metabolic-based Predicted Mean Vote |
| ML | Machine Learning |
| MLP | Multilayer Perceptron |
| nMAE | normalized Mean Absolute Error |
| nRMSE | normalized Root Mean Squared Error |
| OTR | Office Thermal Resilience |
| PCM | Phase Change Material |
| PORL | Post-Outage Recovery Load |
| PS | Passive Survivability |
| PSI | Passive Survivability Index |
| PV | Photovoltaic |
| R2 | coefficient of determination |
| RF | Random Forest Regressor |
| SET | Standard Effective Temperature |
| SHGC | Solar Heat Gain Coefficient |
| SVR | Support Vector Regression |
| TA | Thermal Autonomy |
| TD | Temperature Deviation |
| TMY | Typical Meteorological Year |
| TTF | Time to Thermal Failure |
| WBGT | Wet Bulb Globe Temperature |
| WE | Exposure Time Penalty |
| WH | Hazard Penalty |
| WP | Phase Penalty |
| WUMTP | Weighted Unmet Thermal Performance |
| WWR | Window-to-Wall Ratio |
| XGBoost | Extreme Gradient Boosting |
References
- Schulz, N. Lessons from the London Climate Change Strategy: Focusing on Combined Heat and Power and Distributed Generation. J. Urban Technol. 2010, 17, 3–23. [Google Scholar] [CrossRef]
- Keirstead, J.; Jennings, M.; Sivakumar, A. A review of urban energy system models: Approaches, challenges and opportunities. Renew. Sustain. Energy Rev. 2012, 16, 3847–3866. [Google Scholar] [CrossRef]
- Rehman, H.u.; Nik, V.M.; Ramesh, R.; Ala-Juusela, M. Quantifying and Rating the Energy Resilience Performance of Buildings Integrated with Renewables in the Nordics under Typical and Extreme Climatic Conditions. Buildings 2024, 14, 2821. [Google Scholar] [CrossRef]
- Chen, Y.; Moufouma-Okia, W.; Masson-Delmotte, V.; Zhai, P.; Pirani, A. Recent Progress and Emerging Topics on Weather and Climate Extremes Since the Fifth Assessment Report of the Intergovernmental Panel on Climate Change. Annu. Rev. Environ. Resour. 2018, 43, 35–59. [Google Scholar] [CrossRef]
- Steinhaeuser, K.; Ganguly, A.R.; Chawla, N.V. Multivariate and multiscale dependence in the global climate system revealed through complex networks. Clim. Dyn. 2012, 39, 889–895. [Google Scholar] [CrossRef]
- Ciscar, J.-C.; Dowling, P. Integrated assessment of climate impacts and adaptation in the energy sector. Energy Econ. 2014, 46, 531–538. [Google Scholar] [CrossRef]
- Auffhammer, M.; Mansur, E.T. Measuring climatic impacts on energy consumption: A review of the empirical literature. Energy Econ. 2014, 46, 522–530. [Google Scholar] [CrossRef]
- Hatvani-Kovacs, G.; Belusko, M.; Skinner, N.; Pockett, J.; Boland, J. Heat stress risk and resilience in the urban environment. Sustain. Cities Soc. 2016, 26, 278–288. [Google Scholar] [CrossRef]
- Hatvani-Kovacs, G.; Belusko, M.; Skinner, N.; Pockett, J.; Boland, J. Drivers and barriers to heat stress resilience. Sci. Total Environ. 2016, 571, 603–614. [Google Scholar] [CrossRef]
- Keramitsoglou, I.; Sismanidis, P.; Analitis, A.; Butler, T.; Founda, D.; Giannakopoulos, C.; Giannatou, E.; Karali, A.; Katsouyanni, K.; Kendrovski, V.; et al. Urban thermal risk reduction: Developing and implementing spatially explicit services for resilient cities. Sustain. Cities Soc. 2017, 34, 56–68. [Google Scholar] [CrossRef]
- Rafael, S.; Martins, H.; Sá, E.; Carvalho, D.; Borrego, C.; Lopes, M. Influence of urban resilience measures in the magnitude and behaviour of energy fluxes in the city of Porto (Portugal) under a climate change scenario. Sci. Total Environ. 2016, 566–567, 1500–1510. [Google Scholar] [CrossRef]
- Mola, M.; Feofilovs, M.; Romagnoli, F. Energy resilience: Research trends at urban, municipal and country levels. Energy Procedia 2018, 147, 104–113. [Google Scholar] [CrossRef]
- U.S. Green Building Council. Resilient by Design: USGBC Offers Sustainability Tools for Enhanced Resilience; U.S. Green Building Council: Washington, DC, USA, 2018. [Google Scholar]
- Sun, K.; Zhang, W.; Zeng, Z.; Levinson, R.; Wei, M.; Hong, T. Passive cooling designs to improve heat resilience of homes in underserved and vulnerable communities. Energy Build. 2021, 252, 111383. [Google Scholar] [CrossRef]
- Hong, T.; Malik, J.; Krelling, A.; O’Brien, W.; Sun, K.; Lamberts, R.; Wei, M. Ten questions concerning thermal resilience of buildings and occupants for climate adaptation. Build. Environ. 2023, 244, 110806. [Google Scholar] [CrossRef]
- Ozarisoy, B. Energy effectiveness of passive cooling design strategies to reduce the impact of long-term heatwaves on occupants’ thermal comfort in Europe: Climate change and mitigation. J. Clean. Prod. 2022, 330, 129675. [Google Scholar] [CrossRef]
- Attia, S.; Levinson, R.; Ndongo, E.; Holzer, P.; Berk Kazanci, O.; Homaei, S.; Zhang, C.; Olesen, B.W.; Qi, D.; Hamdy, M.; et al. Resilient cooling of buildings to protect against heat waves and power outages: Key concepts and definition. Energy Build. 2021, 239, 110869. [Google Scholar] [CrossRef]
- Sailor, D.J.; Baniassadi, A.; O’Lenick, C.R.; Wilhelmi, O.V. The growing threat of heat disasters. Environ. Res. Lett. 2019, 14, 054006. [Google Scholar] [CrossRef]
- Rahmani, S.; Kaoula, D.; Hamdy, M. Exploring the thermal behaviour of building materials: Terracotta, concrete hollow block and hollow brick, under the arid climate, case study of Biskra-Algeria. Mater. Today Proc. 2022, 58, 1380–1388. [Google Scholar] [CrossRef]
- Mirzabeigi, S.; Razkenari, M. Multiple benefits through residential building energy retrofit and thermal resilient design. In Proceedings of the 6th Residential Building Design & Construction Conference, University Park, PA, USA, 11–12 May 2022. [Google Scholar]
- Sepasgozar, S.; Karimi, R.; Farahzadi, L.; Moezzi, F.; Shirowzhan, S.M.; Ebrahimzadeh, S.; Hui, F.; Aye, L. A Systematic Content Review of Artificial Intelligence and the Internet of Things Applications in Smart Home. Appl. Sci. 2020, 10, 3074. [Google Scholar] [CrossRef]
- Saleem, R.; Yuan, B.; Kurugollu, F.; Anjum, A.; Liu, L. Explaining deep neural networks: A survey on the global interpretation methods. Neurocomputing 2022, 513, 165–180. [Google Scholar] [CrossRef]
- Kondath, N.; Myat, A.; Soh, Y.L.; Tung, W.L.; Eugene, K.A.M.; An, H. Enhancing Day-Ahead Cooling Load Prediction in Tropical Commercial Buildings Using Advanced Deep Learning Models: A Case Study in Singapore. Buildings 2024, 14, 397. [Google Scholar] [CrossRef]
- Abdel-Jaber, F.; Dirks, K.N. A Review of Cooling and Heating Loads Predictions of Residential Buildings Using Data-Driven Techniques. Buildings 2024, 14, 752. [Google Scholar] [CrossRef]
- Gong, Y.; Zoltán, E.S.; Gyergyák, J. A Neural Network Trained by Multi-Tracker Optimization Algorithm Applied to Energy Performance Estimation of Residential Buildings. Buildings 2023, 13, 1167. [Google Scholar] [CrossRef]
- Mehraban, M.H.; Alnaser, A.A.; Sepasgozar, S.M.E. Building Information Modeling and AI Algorithms for Optimizing Energy Performance in Hot Climates: A Comparative Study of Riyadh and Dubai. Buildings 2024, 14, 2748. [Google Scholar] [CrossRef]
- Muslimsyah, M.; Safwan, S.; Novandri, A. Comprehensive Assessment of Indoor Thermal in Vernacular Building Using Machine Learning Model with GAN-Based Data Imputation: A Case of Aceh Region, Indonesia. Buildings 2025, 15, 2448. [Google Scholar] [CrossRef]
- Tahmasebinia, F.; Jiang, R.; Sepasgozar, S.; Wei, J.; Ding, Y.; Ma, H. Implementation of BIM Energy Analysis and Monte Carlo Simulation for Estimating Building Energy Performance Based on Regression Approach: A Case Study. Buildings 2022, 12, 449. [Google Scholar] [CrossRef]
- Qin, H.; Yu, Z.; Li, Z.; Li, H.; Zhang, Y. Nearly Zero-Energy Building Load Forecasts through the Competition of Four Machine Learning Techniques. Buildings 2024, 14, 147. [Google Scholar] [CrossRef]
- Abdel-Jaber, F.; Dirks, K.N. Thermal Load Prediction in Residential Buildings Using Interpretable Classification. Buildings 2024, 14, 1989. [Google Scholar] [CrossRef]
- Aparicio-Ruiz, P.; Barbadilla-Martín, E.; Guadix, J.; Nevado, J. Analysis of Variables Affecting Indoor Thermal Comfort in Mediterranean Climates Using Machine Learning. Buildings 2023, 13, 2215. [Google Scholar] [CrossRef]
- Liu, H.; Ma, E. An Explainable Evaluation Model for Building Thermal Comfort in China. Buildings 2023, 13, 3107. [Google Scholar] [CrossRef]
- Mehraban, M.H.; Sepasgozar, S.M.E.; Ghomimoghadam, A.; Zafari, B. AI-enhanced automation of building energy optimization using a hybrid stacked model and genetic algorithms: Experiments with seven machine learning techniques and a deep neural network. Results Eng. 2025, 26, 104994. [Google Scholar] [CrossRef]
- Norouzi, P.; Maalej, S.; Mora, R. Applicability of Deep Learning Algorithms for Predicting Indoor Temperatures: Towards the Development of Digital Twin HVAC Systems. Buildings 2023, 13, 1542. [Google Scholar] [CrossRef]
- Iqbal, F.; Mirzabeigi, S. Digital Twin-Enabled Building Information Modeling–Internet of Things (BIM-IoT) Framework for Optimizing Indoor Thermal Comfort Using Machine Learning. Buildings 2025, 15, 1584. [Google Scholar] [CrossRef]
- Akander, J.; Bakhtiari, H.; Ghadirzadeh, A.; Mattsson, M.; Hayati, A. Development of an AI Model Utilizing Buildings’ Thermal Mass to Optimize Heating Energy and Indoor Temperature in a Historical Building Located in a Cold Climate. Buildings 2024, 14, 1985. [Google Scholar] [CrossRef]
- Telicko, J.; Krumins, A.; Nikitenko, A. Development and Evaluation of Neural Network Architectures for Model Predictive Control of Building Thermal Systems. Buildings 2025, 15, 2702. [Google Scholar] [CrossRef]
- Krelling, A.F.; Lamberts, R.; Malik, J.; Hong, T. A simulation framework for assessing thermally resilient buildings and communities. Build. Environ. 2023, 245, 110887. [Google Scholar] [CrossRef]
- Wang, Y.; Yue, Q.; Lu, X.; Gu, D.; Xu, Z.; Tian, Y.; Zhang, S. Digital twin approach for enhancing urban resilience: A cycle between virtual space and the real world. Resilient Cities Struct. 2024, 3, 34–45. [Google Scholar] [CrossRef]
- Zhang, L.; Wen, J.; Li, Y.; Chen, J.; Ye, Y.; Fu, Y.; Livingood, W. A review of machine learning in building load prediction. Appl. Energy 2021, 285, 116452. [Google Scholar] [CrossRef]
- Li, H.; Hong, T. A digital twin platform for building performance monitoring and optimization: Performance simulation and case studies. Build. Simul. 2025, 18, 1561–1579. [Google Scholar] [CrossRef]
- Tao, M.; Gou, Z.; Ma, N. Assessment of thermal comfort and thermal resilience in dwellings during heat waves: A case study of a near-zero energy house. J. Build. Eng. 2025, 109, 113052. [Google Scholar] [CrossRef]
- Ismail, N.; Ouahrani, D.; Al Touma, A. Quantifying thermal resilience of office buildings during power outages: Development of a simplified model metric and validation through experimentation. J. Build. Eng. 2023, 72, 106564. [Google Scholar] [CrossRef]
- Sheng, M.; Reiner, M.; Sun, K.; Hong, T. Assessing thermal resilience of an assisted living facility during heat waves and cold snaps with power outages. Build. Environ. 2023, 230, 110001. [Google Scholar] [CrossRef]
- Homaei, S.; Hamdy, M. Thermal resilient buildings: How to be quantified? A novel benchmarking framework and labelling metric. Build. Environ. 2021, 201, 108022. [Google Scholar] [CrossRef]
- Mirzabeigi, S.; Homaei, S.; Razkenari, M.; Hamdy, M. The Impact of Building Retrofitting on Thermal Resilience Against Power Failure: A Case of Air-Conditioned House. In Proceedings of the 5th International Conference on Building Energy and Environment; Springer: Singapore, 2023; pp. 2609–2619. [Google Scholar]
- Izenman, A.J. Modern Multivariate Statistical Techniques; Springer: Berlin/Heidelberg, Germany, 2008; Volume 1, Available online: https://link.springer.com/book/10.1007/978-0-387-78189-1 (accessed on 30 October 2025).
- Pedregosa, F.; Varoquaux, G.; Gramfort, A.; Michel, V.; Thirion, B.; Grisel, O.; Blondel, M.; Prettenhofer, P.; Weiss, R.; Dubourg, V. Scikit-learn: Machine learning in Python. J. Mach. Learn. Res. 2011, 12, 2825–2830. [Google Scholar]
- Kohavi, R. A study of cross-validation and bootstrap for accuracy estimation and model selection. In Proceedings of the International Joint Conference on Artificial Intelligence (IJCAI), Montreal, QC, Canada, 20–25 August 1995; pp. 1137–1145. [Google Scholar]
- Shwartz-Ziv, R.; Armon, A. Tabular data: Deep learning is not all you need. Inf. Fusion 2022, 81, 84–90. [Google Scholar] [CrossRef]
- Goodfellow, I.; Bengio, Y.; Courville, A.; Bengio, Y. Deep Learning; MIT Press Cambridge: Cambridge, MA, USA, 2016; Volume 1. [Google Scholar]
- Shavitt, I.; Segal, E. Regularization learning networks: Deep learning for tabular datasets. Adv. Neural Inf. Process. Syst. 2018, 31. Available online: https://proceedings.neurips.cc/paper_files/paper/2018/hash/500e75a036dc2d7d2fec5da1b71d36cc-Abstract.html (accessed on 30 October 2025).
- Xu, L.; Skoularidou, M.; Cuesta-Infante, A.; Veeramachaneni, K. Modeling tabular data using conditional gan. Adv. Neural Inf. Process. Syst. 2019, 32. [Google Scholar]
- Lundberg, S.M.; Erion, G.G.; Lee, S.-I. Consistent individualized feature attribution for tree ensembles. arXiv 2018, arXiv:1802.03888. [Google Scholar]
- Arik, S.Ö.; Pfister, T. TabNet: Attentive Interpretable Tabular Learning. Proc. AAAI Conf. Artif. Intell. 2021, 35, 6679–6687. [Google Scholar] [CrossRef]
- Breiman, L.; Friedman, J.; Olshen, R.A.; Stone, C.J. Classification and Regression Trees; Chapman and Hall/CRC: Boca Raton, FL, USA, 2017. [Google Scholar] [CrossRef]
- Breiman, L. Random forests. Mach. Learn. 2001, 45, 5–32. [Google Scholar] [CrossRef]
- Friedman, J.H. Greedy function approximation: A gradient boosting machine. Ann. Stat. 2001, 29, 1189–1232. [Google Scholar] [CrossRef]
- Prokhorenkova, L.; Gusev, G.; Vorobev, A.; Dorogush, A.V.; Gulin, A. CatBoost: Unbiased boosting with categorical features. Adv. Neural Inf. Process. Syst. 2018, 31. [Google Scholar]
- Ke, G.; Meng, Q.; Finley, T.; Wang, T.; Chen, W.; Ma, W.; Ye, Q.; Liu, T.-Y. Lightgbm: A highly efficient gradient boosting decision tree. Adv. Neural Inf. Process. Syst. 2017, 30. [Google Scholar]
- Chen, T.; Guestrin, C. Xgboost: A scalable tree boosting system. In Proceedings of the 22nd ACM Sigkdd International Conference on Knowledge Discovery and Data Mining, San Francisco, CA, USA, 13–17 August 2016; pp. 785–794. [Google Scholar]
- Bischl, B.; Binder, M.; Lang, M.; Pielok, T.; Richter, J.; Coors, S.; Thomas, J.; Ullmann, T.; Becker, M.; Boulesteix, A.L. Hyperparameter optimization: Foundations, algorithms, best practices, and open challenges. Wiley Interdiscip. Rev. Data Min. Knowl. Discov. 2023, 13, e1484. [Google Scholar] [CrossRef]
- Snoek, J.; Larochelle, H.; Adams, R.P. Practical bayesian optimization of machine learning algorithms. Adv. Neural Inf. Process. Syst. 2012, 25. [Google Scholar]
- Akiba, T.; Sano, S.; Yanase, T.; Ohta, T.; Koyama, M. Optuna: A next-generation hyperparameter optimization framework. In Proceedings of the 25th ACM SIGKDD International Conference on Knowledge Discovery & Data Mining, Anchorage, AK, USA, 4–8 August 2019; pp. 2623–2631. [Google Scholar]
- Figueiredo Filho, D.B.; Júnior, J.A.S.; Rocha, E.C. What is R2 all about? Leviathan 2011, 60–68. [Google Scholar] [CrossRef]
- Roider, J.; Nguyen, A.; Zanca, D.; Eskofier, B.M. Assessing the Performance of Remaining Time Prediction Methods for Business Processes. IEEE Access 2024, 12, 130583–130601. [Google Scholar] [CrossRef]








| Aim or Scope | Method | Key Findings |
|---|---|---|
| To develop a Digital Twin integrating real-time data and simulations for energy optimization, and resilience [41]. | Implemented Digital Twin platform and EnergyPlus models and tested under baseline, Distributed Energy Resource (DER) integration, and outage scenarios. | DER reduced energy consumption and peak demand by up to 75%, while outage caused rapid thermal deterioration with Heat Index (HI) reaching “Danger” level. |
| To evaluate thermal resilience of a near-zero single-family dwelling in California, during heatwaves, under scenarios with and without HVAC [42]. | Three scenarios were simulated with EnergyPlus: a baseline, an uninterrupted HVAC, and a power failure. Resilience was quantified using Indoor Overheating Degree, Hours Exceeded, Wet Bulb Globe Temperature (WBGT), and HI. | Passive designs were insufficient for safe indoor conditions during heatwaves. In the outage, overheating rose quickly and elderly occupants were exposed to health risks. Active cooling was essential to sustain thermal comfort. |
| To quantify office building resilience during outages using Office Thermal Resilience (OTR) metric based on PS and thermal habitability [43]. | Conducted EnergyPlus simulations for Doha, Qatar, with extreme summer, varying window and wall U-value, SHGC, thermal mass, Window-to-Wall Ratio (WWR), infiltration, occupancy, area. | The lowest OTR occurred with high WWR and SHGC, and low wall thermal capacity. SHGC had the strongest impact on OTR, outweighing glazing U-value. |
| To evaluate the thermal resilience of an Assisted Living Facility (ALF) in Houston during a six-day heat wave (2015) and a three-day cold (2021) outage [44]. | Developed EnergyPlus model and applied Standard Effective Temperature (SET) degree-hours, HI, and HoS. Simulated baseline and old ALF and tested passive strategies (insulation, window film, ventilation, infiltration reduce). | Baseline reached unsafe rapidly: during heat wave outage, 53% of residents required evacuation; during the cold, survivability was higher. Ventilation improved heat resilience, and infiltration reduction improved cold resilience. |
| To introduce WUMTP, for quantifying and labeling building thermal resilience during and after disruptive events such as power failures [45]. | Proposed WUMTP and conducted a case study of a Norwegian single-family house with cost-effective battery storage and direct-use Photovoltaic (PV) generation. Simulations modeled a four-day winter outage with recovery period. | Adding battery storage reduced WUMTP. Adding PV reduced WUMTP by 44% for the standard case and 60% for the passive case. Passive design maintained habitable indoor temperatures, whereas the standard design did not. |
| To assess envelope retrofits on resilience of a single-family house in Texas, during a summer outage, and to extend the WUMTP to hot climates [46]. | Compared three design packages: Existing (1980–89), International Energy Conservation Code (IECC 2021) update, and Passive House update. Tested automated shading, Electrochromic Glazing (EC), and Phase Change Material (PCM). | PCM delivered the largest reduction in WUMTPoverall. PCM produced the greatest indoor peak temperature reductions. Resilience improvements ranged from 10% to 62%. Passive packages consistently outperformed Existing. |
| To quantify energy efficiency and resilience of residential retrofits during an outage heatwave in New York City [20]. | Considered single-family house, mid-rise, high-rise, and all-glass high-rise for 2013 heatwave. Retrofits varying insulation, infiltration, windows, ventilation, and a full retrofit. | Natural ventilation improved resilience but had no energy benefits. Infiltration reduction saved energy but worsened resilience. Full retrofit package achieved the largest gains. |
| Category | Variable Type | Variables |
|---|---|---|
| Static Features | Scenario-specific | Climate zone, Building type, Wall type, Roof type, Floor type, Window type, Baseline WUMTP |
| Time-series Features | Temporal and weather-related | Time index, Simulation day, Simulation hour, Power outage status, Outdoor dry-bulb temperature, Outdoor dewpoint temperature, Outdoor wet-bulb temperature, Humidity ratio, Relative humidity, Barometric pressure, Wind speed, Diffuse solar radiation, Direct solar radiation |
| Time-series Targets | Indoor Environmental outputs | Indoor air temperature, Relative humidity, Humidity ratio, Heating energy, Cooling energy |
| Static Targets | Thermal resilience metrics | PSI, TTF, TD, HER, Recovery Time, PORL, WUMTP |
| Model | Hyperparameter | Optimized Value |
|---|---|---|
| XGBoost | Number of estimators | 369 |
| Maximum depth | 8 | |
| Learning rate | 0.2561 | |
| LightGBM | Number of estimators | 495 |
| Maximum depth | 8 | |
| Learning rate | 0.2032 | |
| Decision Tree | Maximum depth | 19 |
| Minimum samples split | 24 | |
| Minimum samples per leaf | 20 | |
| Maximum features | 0.6490 |
| Model | Indoor Temperature (°C) | Relative Humidity (%) | Humidity Ratio | Cooling Energy (KJ/m2) | ||||||||
|---|---|---|---|---|---|---|---|---|---|---|---|---|
| R2 | nMAE | nRMSE | R2 | nMAE | nRMSE | R2 | nMAE | nRMSE | R2 | nMAE | nRMSE | |
| XGBoost | 0.992 | 1.02% | 1.67% | 0.998 | 1.07% | 1.67% | 0.995 | 2.92% | 4.71% | 0.994 | 9.39% | 36.85% |
| LightGBM | 0.994 | 0.87% | 1.40% | 0.998 | 1.14% | 1.76% | 0.996 | 2.81% | 4.22% | 0.896 | 12.75% | 148.18% |
| Decision Tree | 0.979 | 1.57% | 2.68% | 0.997 | 1.34% | 2.15% | 0.987 | 4.37% | 7.43% | 0.990 | 14.32% | 46.79% |
| CatBoost | 0.973 | 1.87% | 3.04% | 0.994 | 1.91% | 2.95% | 0.984 | 5.28% | 8.21% | 0.868 | 21.77% | 167.25% |
| TabNet | 0.945 | 2.99% | 4.33% | 0.986 | 2.82% | 4.36% | −0.07 | 51.23% | 67.15% | 0.283 | 43.36% | 390.60% |
| Model | Overall R2 | Overall nMAE | Overall nRMSE | Training Time (s) |
|---|---|---|---|---|
| XGBoost | 99.48% | 3.60% | 11.23% | 1148 |
| Decision Tree | 98.83% | 5.40% | 14.76% | 2960 |
| LightGBM | 97.10% | 4.39% | 38.89% | 638 |
| CatBoost | 95.48% | 7.71% | 45.36% | 4480 |
| TabNet | 53.60% | 25.10% | 116.61% | 12,491 |
| Time Series Metrics | XGBoost | Decision Tree | LightGBM | ||||||
|---|---|---|---|---|---|---|---|---|---|
| R2 | nMAE | nRMSE | R2 | nMAE | nRMSE | R2 | nMAE | nRMSE | |
| Indoor Temperature C | 0.9992 | 0.33% | 0.53% | 0.9931 | 0.82% | 1.49% | 0.9987 | 0.43% | 0.66% |
| Relative Humidity % | 0.9998 | 0.39% | 0.59% | 0.9989 | 0.62% | 1.17% | 0.9993 | 0.60% | 0.95% |
| Humidity Ratio | 0.9995 | 0.90% | 1.45% | 0.9954 | 2.28% | 4.29% | 0.9990 | 1.37% | 2.09% |
| Cooling Energy KJ/m2 | 0.9993 | 2.79% | 12.50% | 0.9936 | 5.73% | 38.71% | 0.9007 | 6.91% | 144.98% |
| Overall Performance | 0.9994 | 1.10% | 3.77% | 0.9953 | 2.36% | 11.42% | 0.9744 | 2.33% | 37.17% |
| Static Resiliency Metrics | R2 | nMAE |
|---|---|---|
| Passive Survivability Index | 0.9375 | 8.00% |
| Time to Thermal Failure | 0.8990 | 7.35% |
| Temperature Deviation | 0.7054 | 5.33% |
| Humidity Exposure Risk | 0.7054 | 2.83% |
| Recovery Time | 0.6618 | 17.80% |
| Post-Outage Recovery Load | 0.7780 | 10.24% |
| WUMTP | 0.9521 | 5.98% |
Disclaimer/Publisher’s Note: The statements, opinions and data contained in all publications are solely those of the individual author(s) and contributor(s) and not of MDPI and/or the editor(s). MDPI and/or the editor(s) disclaim responsibility for any injury to people or property resulting from any ideas, methods, instructions or products referred to in the content. |
© 2025 by the authors. Licensee MDPI, Basel, Switzerland. This article is an open access article distributed under the terms and conditions of the Creative Commons Attribution (CC BY) license (https://creativecommons.org/licenses/by/4.0/).
Share and Cite
Mehraban, M.H.; Mirzabeigi, S.; Faraji, S.; Soltanian-Zadeh, S.; Sepasgozar, S.M.E. AI-Driven Prediction of Building Energy Performance and Thermal Resilience During Power Outages: A BIM-Simulation Machine Learning Workflow. Buildings 2025, 15, 3950. https://doi.org/10.3390/buildings15213950
Mehraban MH, Mirzabeigi S, Faraji S, Soltanian-Zadeh S, Sepasgozar SME. AI-Driven Prediction of Building Energy Performance and Thermal Resilience During Power Outages: A BIM-Simulation Machine Learning Workflow. Buildings. 2025; 15(21):3950. https://doi.org/10.3390/buildings15213950
Chicago/Turabian StyleMehraban, Mohammad H., Shayan Mirzabeigi, Setare Faraji, Sameeraa Soltanian-Zadeh, and Samad M. E. Sepasgozar. 2025. "AI-Driven Prediction of Building Energy Performance and Thermal Resilience During Power Outages: A BIM-Simulation Machine Learning Workflow" Buildings 15, no. 21: 3950. https://doi.org/10.3390/buildings15213950
APA StyleMehraban, M. H., Mirzabeigi, S., Faraji, S., Soltanian-Zadeh, S., & Sepasgozar, S. M. E. (2025). AI-Driven Prediction of Building Energy Performance and Thermal Resilience During Power Outages: A BIM-Simulation Machine Learning Workflow. Buildings, 15(21), 3950. https://doi.org/10.3390/buildings15213950

