Development of Safety Domain Ontology Knowledge Base for Fall Accidents
Abstract
1. Introduction
2. Review
2.1. Related Works
2.2. Current Status Quo
2.3. Challenges for Building Ontologies in the Construction Domain
3. Methodology
3.1. Selecting Domain
3.2. Defining Work Scope
3.3. Domain Ontology Development and Validation
- i.
- Identification of Core Classes: Fundamental building components and their respective functions and purposes were first delineated.
- ii.
- Taxonomy Creation: Hierarchical structures for classes, their functions, and their use cases were defined.
- iii.
- New Concept Integration: Definitions for newly identified building elements were incorporated into the ontology.
- iv.
- Axiom Design: Logical expressions and rules were created to explain the relationships and constraints among the subclasses.
- v.
- Competency Questioning: A series of competency questions were formulated to validate the ontology’s reasoning capabilities.
- vi.
- SWRL Rule Integration: Semantic Web Rule Language (SWRL) rules were developed and embedded into the ontology to represent OSHA safety regulations in a machine-readable format, enabling rule-based reasoning within the Protégé environment.
- vii.
- Validation: The ontology model was verified using the Pellet reasoner to ensure logical consistency across classes, axioms, and object properties.
3.4. Semantic Web Rule Development
4. Result
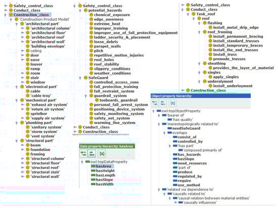
4.1. Three Core Superclasses and Semantic Web Rule Language
- Construction Class: This superclass encompasses building components commonly modeled in Building Information Modeling (BIM) environments, including columns, slabs, walls, foundations, beams, frames, and roofs. These subclasses establish the structural basis required to connect the ontology with BIM systems, enabling the integration of ontology-based safety reasoning into digital models.
- Conduct Class: This class represents construction activities and processes, including labor, equipment, and material usage. It contextualizes tasks and their associated risks within various phases of the construction project.
- Safety Control Class: This superclass comprises hazard classifications, safety regulations, mitigation strategies, and safety equipment requirements. It represents domain-specific safety knowledge, facilitating the analysis of compliance and risk mitigation strategies.
4.2. Discussion
5. Conclusions
Author Contributions
Funding
Data Availability Statement
Conflicts of Interest
References
- U.S. Bureau of Labor Statistics. Census of Fatal Occupational Injuries; U.S. Department of Labor: Washington, DC, USA, 2023.
- GP Radar. OSHA Launches’ Trenching Death Investigation. 2023. Available online: https://gp-radar.com (accessed on 1 June 2022).
- Rafindadi, A.D.U.; Napiah, M.; Othman, I.; Mikić, M.; Haruna, A.; Alarifi, H.; Al-Ashmori, Y.Y. Analysis of the causes and preventive measures of fatal fall-related accidents in the construction industry. Ain Shams Eng. J. 2022, 13, 101712. [Google Scholar] [CrossRef]
- Gruber, T.R. Toward principles for the design of ontologies used for knowledge sharing? Int. J. Hum. Comput. Stud. 1995, 43, 907–928. [Google Scholar] [CrossRef]
- Zhou, P.; El-Gohary, N. Ontology-Based Multilabel Text Classification of Construction Regulatory Documents. J. Comput. Civ. Eng. 2016, 30, 04015058. [Google Scholar] [CrossRef]
- Elghamrawy, T.; Boukamp, F. A Vision for a Framework to Support Management of and Learning from Construction Problems. In Proceedings of the 25th International Conference on Formation Technology in Construction: Improving the Management of Construction Projects Through IT Adoption, Santiago, Chile, 15–17 July 2008; Volume 1517. [Google Scholar]
- El-Diraby, T.; Osman, H. A domain ontology for construction concepts in urban infrastructure products. Autom. Constr. 2011, 20, 1120–1132. [Google Scholar] [CrossRef]
- Musen, M.A. Dimensions of knowledge sharing and reuse. Comput. Biomed. Res. 1992, 25, 435–467. [Google Scholar] [CrossRef]
- Dhakal, S.; Zhang, L.; Lv, X. Ontology-based semantic modelling to support knowledge-based document classification on disaster-resilient construction practices. Int. J. Constr. Manag. 2022, 22, 2059–2078. [Google Scholar] [CrossRef]
- Pryor, T.A. Medical Knowledge Representation: A Standard for Sharing Amongst Institutions; ASTM Standardization News; ASTM international: West Conshohocken, PA, USA, 1991; Volume 19, pp. 36–39. [Google Scholar]
- Zhang, J.; El-Gohary, N. Semantic NLP-based information extraction from construction regulatory documents for automated compliance checking. J. Comput. Civ. Eng. 2013, 30, 04015014. [Google Scholar] [CrossRef]
- Niu, J.; Issa, R.R. Framework for production of ontology-based construction claim documents. J. Comput. Civ. Eng. 2012, 2012, 9–16. [Google Scholar] [CrossRef]
- Chen, W.T.; Bria, T.A. A review of ontology-based safety management in construction. Sustainability 2022, 15, 413. [Google Scholar] [CrossRef]
- Zhou, Y.; Bao, T.; Shu, X.; Li, Y.; Li, Y. BIM and ontology-based knowledge management for dam safety monitoring. Autom. Constr. 2023, 145, 104649. [Google Scholar] [CrossRef]
- Pedro, A.; Pham-Hang, A.T.; Nguyen, P.T.; Pham, H.C. Data-driven construction safety information sharing system based on linked data, ontologies, and knowledge graph technologies. Int. J. Environ. Res. Public Health 2022, 19, 794. [Google Scholar] [CrossRef]
- Voordijk, H.; ter Huurne, R.; Olde Scholtenhuis, L. Adoption and use of ontologies in the utility sector: A technological mediation perspective. J. Manag. Eng. 2022, 38, 05021016. [Google Scholar] [CrossRef]
- Dhakal, S.; Zhang, L. Ontology-Based Semantic Modeling of Disaster Resilient Construction Operations: Towards a Knowledge-Based Decision Support System. In Proceedings of the 35th CIB W78 2018 Conference: IT in Design, Construction, and Management, Chicago, IL, USA, 1–3 October 2018; Springer International Publishing: Berlin/Heidelberg, Germany; pp. 789–796. [Google Scholar]
- Weng, S.S.; Tsai, H.J.; Liu, S.C.; Hsu, C.H. Ontology construction for information classification. Expert Syst. Appl. 2006, 31, 1–12. [Google Scholar] [CrossRef]
- Huang, X.; Hinze, J. Analysis of construction worker fall accidents. J. Constr. Eng. Manag. 2003, 129, 262–271. [Google Scholar] [CrossRef]
- Lin, H.; Hsieh, S.; Chou, K.; Lin, K. Construction of Engineering Domain Ontology through Extraction of Knowledge from Domain Handbooks. In Proceedings of the 2009 ASCE International Workshop on Computing in Civil Engineering, Austin, TX, USA, 24–27 June 2009. [Google Scholar]
- Zhang, J.; El-Diraby, T.E. Social Semantic Approach to Support Communication in AEC. J. Comput. Civ. Eng. 2012, 26, 90–104. [Google Scholar] [CrossRef]
- Aziz, Z.; Anumba, C.J.; Ruikar, D.; Carrillo, P.M.; Bouchlaghem, D.N. Context aware information delivery for on-site construction operations. In Proceedings of the 22nd CIB-W78 Conference on Information Technology in Construction, Institute for Construction Informatics, Dresden, Germany, 19–21 July 2005; CBI Publication: Lakewood, CO, USA, 2005; Volume 304, pp. 321–332. [Google Scholar]
- Wang, H.; Boukamp, F. Ontology-Based Representation and Reasoning Framework for Supporting Job Hazard Analysis. J. Comput. Civ. Eng. 2011, 25, 442–456. [Google Scholar] [CrossRef]
- Rezgui, Y. Ontology-Centered Knowledge Management Using Information Retrieval Techniques. J. Comput. Civ. Eng. 2006, 20, 261–270. [Google Scholar] [CrossRef]
- Elghamrawy, T.; Boukamp, F.; Kim, H. Ontology-Based, Semi-Automatic Framework for Storing and Retrieving On-Site Construction Problem Information—An RFID-Based Case Study. In Proceedings of the Construction Research Congress, Seattle, WA, USA, 5–7 April 2009. [Google Scholar]
- El-Diraby, T.; Zhang, J. A semantic framework to support corporate memory management in building construction. Autom. Constr. 2006, 15, 504–521. [Google Scholar] [CrossRef]
- Niu, J.; Issa, R.R. Developing a taxonomy for the domain ontology of construction contractual semantics: A case study of the AIA A201 document. Adv. Eng. Inform. 2015, 29, 472–482. [Google Scholar] [CrossRef]
- Yurchyshyna, A.; Faron-Zucker, C.; Le Thanh, N.; Zarli, A. Ontological Approach for the Conformity-Checking Modeling in Construction. In Proceedings of the 10th International Conference on Enterprise Formation Systems (ICEIS2008), Barcelona, Spain, 12–16 June 2008; Volume 1216. [Google Scholar]
- Benevolenskiy, A.; Roos, K.; Katranuschkov, P.; Scherer, R. Construction processes configuration using process patterns. Adv. Eng. Inform. 2012, 26, 727–736. [Google Scholar] [CrossRef]
- El-Diraby, T.E. An Ontological Model for Construction Concepts. In eWork and eBusiness in Architecture, Engineering and Construction, ECPPM; CRC Press: New York, NY, USA, 2012; p. 371. [Google Scholar]
- Zhou, P.; El-Gohary, N. Ontology-based automated information extraction from building energy conservation codes. Autom. Constr. 2017, 74, 103–117. [Google Scholar] [CrossRef]
- Nepal, M.P.; Zhang, J.; Webster, A.; Staub-French, S.; Pottinger, R.; Lawrence, M. Querying IFC- Based Building Information Models to Support Construction Management Functions. In Proceedings of the Construction Research Congress, Seattle, WA, USA, 5–7 April 2009. [Google Scholar]
- Kim, H.; Grobler, F. Design coordination in building information modeling (BIM) using ontological consistency checking. In Computing in Civil Engineering; American Society of Civil Engineers: Reston, VA, USA, 2009; pp. 410–420. [Google Scholar]
- Zhang, L.; Issa, R.R. Ontology-Based Partial Building Information Model Extraction. J. Comput. Civ. Eng. 2013, 27, 576–584. [Google Scholar]
- Venugopal, M.; Eastman, C.M.; Teizer, J. An ontology-based analysis of the industry foundation class schema for building information model exchanges. Adv. Eng. Inform. 2015, 29, 940–957. [Google Scholar] [CrossRef]
- Niknam, M.; Karshenas, S. Sustainable design of buildings using semantic BIM and semantic web services. Procedia Eng. 2015, 118, 909–917. [Google Scholar] [CrossRef][Green Version]
- Zhang, S.; Boukamp, F.; Teizer, J. Ontology-based semantic modeling of construction safety knowledge: Towards automated safety planning for job hazard analysis (JHA). Autom. Constr. 2015, 52, 29–41. [Google Scholar] [CrossRef]
- Le, Q.T.; Lee, D.Y.; Park, C.S. A social network system for sharing construction safety and health knowledge. Autom. Constr. 2014, 46, 30–37. [Google Scholar] [CrossRef]
- Wang, H.H.; Boukamp, F. A Context Ontology Development Process for Construction Safety. In Proceeding of the Joint CIB Conf.: W102 Information and Knowledge Management in Building and W096 Architectural Management, Helsinki, Finland, 6 March–6 April 2008. [Google Scholar]
- Wang, H.H.; Boukamp, F. Ontology-based job hazard analysis support. J. Comput. Civ. Eng. 2009, 2009, 676–685. [Google Scholar]
- Lu, Y.; Li, Q.; Zhou, Z.; Deng, Y. Ontology-based knowledge modeling for automated construction safety checking. Saf. Sci. 2014, 79, 11–18. [Google Scholar] [CrossRef]
- Li, N.; Zhang, L.; Xu, X. Ontology-Based Air Traffic Management (ATM) Systems. In Proceedings of the Tenth International Conference of Chinese Transportation Professionals (ICCTP), Beijing, China, 4–8 August 2010. [Google Scholar]
- Park, H.; Shin, S. A Proposal for Basic Formal Ontology for Knowledge Management in Building Information Modeling Domain. Appl. Sci. 2023, 13, 4859. [Google Scholar] [CrossRef]
- Noy, N.F.; McGuinness, D.L. Ontology Development 101: A Guide to Creating Your First Ontology; Stanford Knowledge Systems Laboratory, Stanford University: Stanford, CA, USA, 2001. [Google Scholar]









| Fatal Four | Types of Causes | Deaths | % |
|---|---|---|---|
| 1 | Falls | 338 | 33.5 |
| 2 | Struck by object | 112 | 11.1 |
| 3 | Electrocutions | 86 | 8.5 |
| 4 | Caught in/between | 55 | 5.5 |
| Total deaths in construction in 2018 | 1008 | 58.6 |
| Task | Activity | Job Step |
|---|---|---|
| Roof | Framing | Premade trusses |
| Mount trusses | ||
| Install temporary braces | ||
| Install end trusses | ||
| Install standard trusses | ||
| Install permanent bracing | ||
| Sheathing | Provide layer of material | |
| Underlayment | Install underlayment | |
| Flashing | Install metal drip edge | |
| Singles | Apply singles |
| Task | Roof | ||||||
|---|---|---|---|---|---|---|---|
| Activity | Framing | Sheathing | Underlayment | Flashing | Singles | ||
| Hazards | 1 | Roof Stability | x | ||||
| 2 | Ladder Security and Placement | x | |||||
| 3 | Weather Conditions | x | x | x | x | ||
| 4 | Roof Holes | x | x | x | x | ||
| 5 | Edge Awareness | x | x | x | x | ||
| 6 | Improper Training | x | x | x | x | x | |
| 7 | Improper Use of Fall Protection Equipment | x | x | x | x | x | |
| 8 | Pitch | x | x | x | x | ||
| 9 | Parapet Walls | ||||||
| 10 | Loose Debris | x | x | x | x | ||
| 11 | Extreme Heat | x | x | x | x | ||
| 12 | Slippery Conditions | x | x | x | x | ||
| 13 | Chemical Exposure | x | x | x | x | ||
| 14 | Repetitive Motion Injuries | x | x | x | x | ||
| Scope | Standards | Contents |
|---|---|---|
| Roof | 1926.500(b) | Low-slope roof means a roof having a slope less than or equal to 4 in 12 (vertical to horizontal). |
| SWRL1 | roof(?r)^has_Slope(?r,?s)^swrlb:lessThanOrEqual(?s, “18.43”^^xsd:float)-> low_slope_roof(?r) | |
| 1926.500(b)(2) | Steep roof means a roof having a slope greater than 4 in 12 (vertical to horizontal). | |
| SWRL2 | roof(?r)^hasSlope(?r,?s)^swrlb:greaterThan(?s, “18.43”^^xsd:float)-> steep_slope_roof(?r) | |
| 1926.501(b)(10) | “Roofing work on Low-slope roofs.” Except as otherwise provided in paragraph (b) of this section, each employee engaged in roofing activities on low-slope roofs, with unprotected sides and edges 6 feet (1.8 m) or more above lower levels shall be protected from falling by guardrail systems, safety net systems, personal fall arrest systems, or a combination of warning line system and guardrail system, warning line system and safety net system, or warning line system and personal fall arrest system, or warning line system and safety monitoring system. Or, on roofs 50-feet (15.25 m) or less in width, the use of a safety monitoring system alone [i.e., without the warning line system] is permitted. | |
| SWRL3 | low_sloped_roof(?r)^hasHeight(?r,?h)^swrlb:greaterThanOrEqual(?h, “6.0”^^xsd:float)->requires(?r, guardrail)^ requires(?r, safety_net_system)^ requires(?r,personel_fall_arrest_system)^requires(?r,warning_line_system)^ requires(?r, safety_monitoring_system) | |
| 1926.501(b)(11) | “Steep roofs.” Each employee on a steep roof with unprotected sides and edges 6 feet (1.8 m) or more above lower levels shall be protected from falling by guardrail systems with toe boards, safety net systems, or personal fall arrest systems. Where the slope of the roof exceeds 35 degrees. The roof is an inappropriate surface to stand on. Perimeter guardrails and catch platforms are inappropriate measures to protect workers on a steeply sloping roof. | |
| SWRL4 | steep_sloped_roof(?r)^hasHeight(?r,?h)^swrlb:greaterThanOrEqual(?h, “6.0”^^xsd:float)->requires (?r, guardrail)^ requires(?r, toeboard) requires(?r, safety_net_system)^ requires(?r, personel_fall_arrest_system) |
Disclaimer/Publisher’s Note: The statements, opinions and data contained in all publications are solely those of the individual author(s) and contributor(s) and not of MDPI and/or the editor(s). MDPI and/or the editor(s) disclaim responsibility for any injury to people or property resulting from any ideas, methods, instructions or products referred to in the content. |
© 2025 by the authors. Licensee MDPI, Basel, Switzerland. This article is an open access article distributed under the terms and conditions of the Creative Commons Attribution (CC BY) license (https://creativecommons.org/licenses/by/4.0/).
Share and Cite
Park, H.; Shin, S. Development of Safety Domain Ontology Knowledge Base for Fall Accidents. Buildings 2025, 15, 2299. https://doi.org/10.3390/buildings15132299
Park H, Shin S. Development of Safety Domain Ontology Knowledge Base for Fall Accidents. Buildings. 2025; 15(13):2299. https://doi.org/10.3390/buildings15132299
Chicago/Turabian StylePark, Hyunsoung, and Sangyun Shin. 2025. "Development of Safety Domain Ontology Knowledge Base for Fall Accidents" Buildings 15, no. 13: 2299. https://doi.org/10.3390/buildings15132299
APA StylePark, H., & Shin, S. (2025). Development of Safety Domain Ontology Knowledge Base for Fall Accidents. Buildings, 15(13), 2299. https://doi.org/10.3390/buildings15132299
