A Fast-Calibrated Computational Fluid Dynamic Model for Timber–Concrete Composite Ventilated Façades
Abstract
1. Introduction
1.1. Ventilated Facades CFD Modelling
1.2. Objectives
2. Materials and Methods
2.1. Geometry of the Model
2.2. Physical Properties of the Model
2.3. Boundary Conditions
2.4. Mesh Refinement Study
- m0012_baseMesh
- m0013_baseMeshx1.5
- m0014_baseMeshx1.5x1.5
2.5. Solver
2.5.1. A New “Frozen–Unfrozen Flow” Solver
- “Initial period”: the fluid flow evolves with a time step calculated based on predefined Courant and solid diffusion numbers, to make the simulation stable at the beginning. It should be noted that the initial period not necessarily starts at time 0, since the algorithm is designed to work also in the case the simulation is re-started;
- “Normal period”: the flow is sequentially set to the frozen and unfrozen modes.

2.5.2. Solver Performance Evaluation
2.6. Model Calibration
2.7. Model Validation
3. Results
- TR: average temperature on the internal surface of the internal OSB panel;
- TO: average temperature on the surface towards the cavity of the external OSB panel;
- TC: average temperature on the concrete slab surface towards the ventilated cavity;
- TC_ext: average temperature on the external surface of the concrete slab.
3.1. Sensitivity Analysis
3.2. Calibration Process
3.3. Validation Study
3.4. Discussion of the Temperature Underprediction Inside the Cavity
3.4.1. Under-Resolved Flow and the Importance of Radiative Heat Transfer
3.4.2. Effect of the Heat Conductivity of the Rockwool Insulation
4. Conclusions
Author Contributions
Funding
Data Availability Statement
Acknowledgments
Conflicts of Interest
Disclaimer
Appendix A. Settings of the CFD Solver and Boundary Conditions
| Region | Variable | Boundary Conditions Applied |
|---|---|---|
| wall.1.1 | Temperature | externalWallHeatFluxTemperatureIPPT (user defined) Ti: indoor air temperature, .csv file with values from experimental monitoring TiRad: off (i.e., indoor mean radiant temperature is switched off and only Ti is considered for the heat exchange between the wall and the indoor ambient) hInclRad: true (i.e., the radiation to indoor ambient lumped into the heat transfer coefficient hCoeffs taken from UNI EN ISO 6946) hCoeffs: heat transfer coefficient, .csv file with hCoeffs = 7.7 [W/m2K] (value for indoor ambient taken from UNI EN ISO 6946) |
| wall.2.* (wall.2.1 wall.2.2) | Temperature | externalWallHeatFluxTemperatureIPPT Ta: outdoor air temperature, .csv file with monitored values TaRad: off (i.e., outdoor mean radiant temperature is switched off and only Ta is considered for the heat exchange between the wall and the outdoor environemnt) hInclRad: true (i.e., the radiation to outdoor ambient lumped into the heat transfer coefficient hCoeffs taken from UNI EN ISO 6946) hCoeffs: heat transfer coefficient, .csv file with h = 1/Rse (Rse values taken from UNI EN ISO 6946, table A.2 according to the wind speed registered during the experimental monitoring) qr: incident solar irradiation on the wall, .csv file with values from experimental monitoring qrRelaxation: 1 |
| solid.1.*_to_solid.1.* (solid.1.1_to_solid.1.2 solid.1.2_to_solid.1.3) | Temperature | compressible::turbulentTemperatureRadCoupledMixed kappaMethod: solidThermo (for values of thermophysical properties see Table 1 of main document) no radiative radiation model because of direct contact |
| solid.*_to_fluid.1 fluid.1_to_solid.* (solid.1.3_to_fluid.1 solid.2.1_to_fluid.1 solid.2.2_to_fluid.1 fluid.1_to_solid.1.3 fluid.1_to_solid.2.1 fluid.1_to_solid.2.2) | Temperature | compressible::turbulentTemperatureRadCoupledMixed kappaMethod: solidThermo or fluidThermo (for values of thermophysical properties see Table 1 of main document) |
| Pressure | fixedFluxPressure p0: 105 [Pa] | |
| Radiation | greyDiffusiveRadiationViewFactor qro: uniform 0 for emissivity values see Table 1 of main document | |
| Velocity | noSlip | |
| inlet.1 | Temperature | uniformFixedValue uniformValue: .csv file with Ta values |
| Pressure | zeroGradient | |
| Radiation | greyDiffusiveRadiationViewFactor qro: uniform 0 emissivity: 0.9 | |
| Velocity | uniformFixedValue uniformValue: .csv file with values from experimental monitoring | |
| outlet.1 | Temperature | inletOutlet inletValue: 297 [K] |
| Pressure | fixedValue value: 105 [Pa] | |
| Radiation | greyDiffusiveRadiationViewFactor qro: uniform 0 emissivity: 0.9 | |
| Velocity | inletOutlet inletValue: (0 0 0) [m/s] | |
| wall.t wall.b | Temperature | zeroGradient |


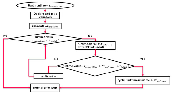
Appendix B. Algorithmic Details of the “Frozen–Unfrozen Flow” Solver
- Declaration of the variables;
- Calculation of the time-step based on courant and solid diffusion numbers;
- Setting the unfrozen mode for the fluid flow;
- Setting the “cycleStartTime” at the end of this period.

- It calculates the current time in a cycle (“currentTimeInCycle”), which is the difference between the current flow time and “cycleStartTime”.
- ○
- If “bufferCounter” is equal to −1 and the runtime is in unfrozen mode, the phase is 0, otherwise, the phase is 2.
- ○
- If “bufferCounter” is not equal to −1, then set the phase to 1.
- If the phase is “0”, then set the time step to and the mode of the flow “unfrozen”. If the new flow time falls in a new phase, set “bufferCounter” to 0 and store the latest flow solution mode as “frozenFlowFluidOld”.
- If the phase is 1, then set the time step to , then decide based on the previous phase flow mode:
- ○
- If “frozenFlowFluidOld” is unfrozen and “bufferCounter” reaches the use input value (i.e., “bufferCounterSteps”), set the time step to and “bufferCounter” to −2.
- ○
- If “frozenFlowFluidOld” is frozen and “bufferCounter” reaches the use input value (i.e., “bufferCounterSteps”), then “bufferCounter”. to −2 and set “cycleStartTime” =current flow time + .
- If the phase is 2 then, freeze the flow and set the time step to . Once the solution falls out of the cycle, set “bufferCounter” to 0 and store the latest flow solution mode as “frozenFlowFluidOld”.
- Repeat the above steps till the flow time reaches the end time of the simulation (defined in “controlDict”).


Appendix C. Effect of a Turbulence Model and a 3D Domain

- (a)
- Near the top right outlet of the cavity, the 2D model features a locally higher temperature in the OSB panel facing the cavity. This is not present in the 3D model due to slight differences in the handling of view factors in the radiation model (i.e., in the 3D model view factors were considered in larger regions for performance reasons). This results in a more homogeneous temperature distribution in the y-direction in the 3D simulation compared to the data from the 2D model.
- (b)
- The fluid temperature field in the 3D simulation shows a small variation in the depth in the (z-)direction in the region near the fluid outlet (see rightmost panel of Figure A7). This is caused by a somewhat chaotic flow in this region (data available via our gitlab repository, see the “Data Availability Statement”). However, this 3D flow feature has no consequences on the heat transfer inside the cavity.

Appendix D. Effect of the Thickness of the TCC Layers

References
- Asdrubali, F.; Ferracuti, B.; Lombardi, L.; Guattari, C.; Evangelisti, L.; Grazieschi, G. A Review of Structural, Thermo-Physical, Acoustical, and Environmental Properties of Wooden Materials for Building Applications. Build. Environ. 2017, 114, 307–332. [Google Scholar] [CrossRef]
- Janssen, H. Characterization of Hygrothermal Properties of Wood-Based Products—Impact of Moisture Content and Temperature. Constr. Build. Mater. 2018, 185, 39–43. [Google Scholar] [CrossRef]
- Fortuna, S.; Mora, T.D.; Peron, F.; Romagnoni, P. Environmental Performances of a Timber-Concrete Prefabricated Composite Wall System. Energy Procedia 2017, 113, 90–97. [Google Scholar] [CrossRef]
- Pastori, S.; Mereu, R.; Mazzucchelli, E.S.; Passoni, S.; Dotelli, G. Energy Performance Evaluation of a Ventilated Façade System through Cfd Modeling and Comparison with International Standards. Energies 2021, 14, 193. [Google Scholar] [CrossRef]
- Destro, R.; Boscato, G.; Mazzali, U.; Russo, S.; Peron, F.; Romagnoni, P. Structural and Thermal Behaviour of a Timber-Concrete Prefabricated Composite Wall System. Energy Procedia 2015, 78, 2730–2735. [Google Scholar] [CrossRef]
- Patania, F.; Gagliano, A.; Nocera, F.; Ferlito, A.; Galesi, A. Thermofluid-Dynamic Analysis of Ventilated Facades. Energy Build. 2010, 42, 1148–1155. [Google Scholar] [CrossRef]
- Giancola, E.; Sanjuan, C.; Blanco, E.; Heras, M.R. Experimental Assessment and Modelling of the Performance of an Open Joint Ventilated Façade during Actual Operating Conditions in Mediterranean Climate. Energy Build. 2012, 54, 363–375. [Google Scholar] [CrossRef]
- Ciampi, M.; Leccese, F.; Tuoni, G. Ventilated Facades Energy Performance in Summer Cooling of Buildings. Sol. Energy 2003, 75, 491–502. [Google Scholar] [CrossRef]
- Giancola, E.; Sánchez, M.N.; Friedrich, M.; Larsen, O.K.; Nocente, A.; Avesani, S.; Babich, F.; Goia, F. Possibilities and Challenges of Different Experimental Techniques for Airflow Characterisation in the Air Cavities of Façades. J. Facade Des. Eng. 2018, 6, 34–48. [Google Scholar] [CrossRef]
- Gagliano, A.; Nocera, F.; Aneli, S. Thermodynamic Analysis of Ventilated Façades under Different Wind Conditions in Summer Period. Energy Build. 2016, 122, 131–139. [Google Scholar] [CrossRef]
- Stazi, F.; Ulpiani, G.; Pergolini, M.; Magni, D.; Di Perna, C. Experimental Comparison Between Three Types of Opaque Ventilated Facades. Open Constr. Build. Technol. J. 2018, 12, 296–308. [Google Scholar] [CrossRef]
- Incropera, F.P.; Dewitt, D.P.; Bergman, T.L.; Lavine, A.S. Fundamentals of Heat and Mass Transfer, 6th ed.; John Wiley & Sons: Hoboken, NJ, USA, 2007; ISBN 978-0-471-45728-2. [Google Scholar]
- Jensen, J.; Bartak, M.; Drkal, F. Modeling and Simulation of a Double-Skin Facade System. ASHRAE Trans. 2007, 108, 1251–1259. [Google Scholar]
- Manz, H. Numerical Simulation of Heat Transfer by Natural Convection in Cavities of Facade Elements. Energy Build. 2003, 35, 305–311. [Google Scholar] [CrossRef]
- Xamán, J.; Álvarez, G.; Lira, L.; Estrada, C. Numerical Study of Heat Transfer by Laminar and Turbulent Natural Convection in Tall Cavities of Façade Elements. Energy Build. 2005, 37, 787–794. [Google Scholar] [CrossRef]
- Pappas, A.; Zhai, Z. Numerical Investigation on Thermal Performance and Correlations of Double Skin Façade with Buoyancy-Driven Airflow. Energy Build. 2008, 40, 466–475. [Google Scholar] [CrossRef]
- Pasut, W.; De Carli, M. Evaluation of Various CFD Modelling Strategies in Predicting Airflow and Temperature in a Naturally Ventilated Double Skin Faade. Appl. Therm. Eng. 2012, 37, 267–274. [Google Scholar] [CrossRef]
- Safer, N.; Woloszyn, M.; Roux, J.J. Three-Dimensional Simulation with a CFD Tool of the Airflow Phenomena in Single Floor Double-Skin Facade Equipped with a Venetian Blind. Sol. Energy 2005, 79, 193–203. [Google Scholar] [CrossRef]
- Sanjuan, C.; Suárez, M.J.; González, M.; Pistono, J.; Blanco, E. Energy Performance of an Open-Joint Ventilated Façade Compared with a Conventional Sealed Cavity Façade. Sol. Energy 2011, 85, 1851–1863. [Google Scholar] [CrossRef]
- Baldinelli, G. Double Skin Façades for Warm Climate Regions: Analysis of a Solution with an Integrated Movable Shading System. Build. Environ. 2009, 44, 1107–1118. [Google Scholar] [CrossRef]
- Srebric, J.; Chen, Q.; Glicksman, L.R. A Coupled Airflow-and-Energy Simulation Program for Indoor Thermal Environment Studies (RP-927). ASHRAE Trans. 2000, 106, 465–476. [Google Scholar]
- Zhai, Z.J.; Chen, Q.Y. Performance of Coupled Building Energy and CFD Simulations. Energy Build. 2005, 37, 333–344. [Google Scholar] [CrossRef]
- Brandl, D.; Mach, T.; Grobbauer, M.; Hochenauer, C. Analysis of Ventilation Effects and the Thermal Behaviour of Multifunctional Façade Elements with 3D CFD Models. Energy Build. 2014, 85, 305–320. [Google Scholar] [CrossRef]
- Horikiri, K.; Yao, Y.; Yao, J. Modelling Conjugate Flow and Heat Transfer in a Ventilated Room for Indoor Thermal Comfort Assessment. Build. Environ. 2014, 77, 135–147. [Google Scholar] [CrossRef]
- Fantucci, S.; Marinosci, C.; Serra, V.; Carbonaro, C. Thermal Performance Assessment of an Opaque Ventilated Façade in the Summer Period: Calibration of a Simulation Model through in-Field Measurements. Energy Procedia 2017, 111, 619–628. [Google Scholar] [CrossRef]
- Hajdukiewicz, M. Formal Calibration Methodology Relating to Cfd Models of Naturally Ventilated Internal Environments. Ph.D. Thesis, NUI Galway, Galway, Ireland, 2013. [Google Scholar]
- Laitinen, A.; Saari, K.; Kukko, K.; Peltonen, P.; Laurila, E.; Partanen, J.; Vuorinen, V. A Computational Fluid Dynamics Study by Conjugate Heat Transfer in OpenFOAM: A Liquid Cooling Concept for High Power Electronics. Int. J. Heat Fluid Flow 2020, 85, 108654. [Google Scholar] [CrossRef]
- Chourdakis, G.; Schneider, D.; Uekermann, B. OpenFOAM preCICE: Coupling OpenFOAM with External Solvers for Multi-Physics Simulations. OpenFOAM J. 2023, 3, 1–25. [Google Scholar] [CrossRef]
- Pastori, S. Timber-Concrete Composite Ventilated Envelope Systems. Experimental and Numerical Investigations for Thermal Performance Control and Optimization. Ph.D. Thesis, Politecnico di Milano, Milan, Italy, 2024. [Google Scholar]
- EN ISO 10456:2007; Materials and Products—Hygrothermal Properties—Tabulated Design Values and Procedures for Determining Declared and Design Thermal Values. ISO Central Secretariat: Geneva, Switzerland, 2007.
- EN ISO 6946:2017; Components and Building Elements—Thermal Resistance and Thermal Transmittance—Calculation Methods. ISO Central Secretariat: Geneva, Switzerland, 2017.
- Kays, W.M.; Crawford, M.E. Convective Heat and Mass Transfer; Cambridge University Press: Cambridge, UK, 1980. [Google Scholar]
- Antepara, I.; Fiala, L.; Pavlik, Z.; Cerny, R. Moisture Dependent Thermal Properties of Hydrophilic Mineral Wool: Application of the Effective Media Theory. Mat. Sci. 2015, 21, 449–454. [Google Scholar] [CrossRef]
- Lu, F.; Kaviany, M.; Williams, J.; Addison-Smith, T. Heat, mass and momentum transport in wet mineral-wool insulation: Experiment and simulation. Int. J. Heat Mass Trans. 2024, 228, 125644. [Google Scholar] [CrossRef]
- Tahmasebinia, F.; Lin, L.; Wu, S.; Kang, Y.; Sepasgozar, S. Exploring the Benefits and Limitations of Digital Twin Technology in Building Energy. Appl. Sci. 2023, 13, 8814. [Google Scholar] [CrossRef]









| Solid Regions | ||||||
|---|---|---|---|---|---|---|
| Region | Density (kg/m3) | Thermal Conductivity (W/mK) | Specific Heat at Constant Pressure * (J/kgK) | Emissivity | Absorptivity | |
| Solid.1.1 = Internal OSB panel | 550 | 0.100 | 1600 | 0.8 | 0.8 | |
| Solid.1.2 = Timber-frame insulated wall | 100 | 0.035 | 1030 | 0.8 | 0.8 | |
| Solid.1.3 = External OSB panel | 600 | 0.100 | 1600 | 0.8 | 0.8 | |
| Solid.2.1/.2.2 = Concrete slab | 2400 | 2.00 | 1000 | 0.5 | 0.5 | |
| Fluid Region | ||||||
| Region | Density (kg/m3) | Thermal Conductivity (W/mK) | Specific Heat at Constant Pressure (J/kgK) | Dynamic Viscosity (Pa s) | Molar Mass (kg/kmol) | Prandtl Number |
| Air (properties at 30 °C) | Variable, function of temperature (incompressible ideal gas) | 0.02588 | 1007 | 1.872 × 10−5 | 28.966 | 0.728 |
| Mesh Refinement Study | |||||
|---|---|---|---|---|---|
| Simulation | Mesh | Solver | Time Simulated | Time Needed for Running Simulation | Temperatures That Differ More than 0.2 K from Base Case (t0001) |
| t0001 | m0012_baseMesh (7152 cells) | chtMultiRegionFoam | 96 h (345,000 s) | 67.5 h | - |
| t0002 | m0013_baseMeshx1.5 (14,850 cells) | chtMultiRegionFoam | 48 h (172,800 s) | 100 h (+196% than t0001) | 1.4% |
| t0003 | m0014_baseMeshx1.5x1.5 (33,075 cells) | chtMultiRegionFoam | 24 h (86,400 s) | 314 h (+1761% than t0001) | 5.7% |
| Comparison Between “Frozen-Unfrozen Flow” Solver and Conventional Solver | |||||||
|---|---|---|---|---|---|---|---|
| Case | tauFrozen/tauUnfrozen | Simulation Speedup (24 h in Real-Time Compared to Base Case t0001) | Relative Performance | Max Temperature Difference (K) from t0001 | % of Values That Differ More than 0.2 K from t0001 | % of Values That Differ More than 0.5 K from t0001 | % of Values That Differ More than 1 K from t0001 |
| t0011 | 5 s/5 s = 1 | x1.8 | 90% | −2.61 (at outlet.1) | 12.9% | 7.6% | 3.9% |
| t0012 | 10 s/5 s = 2 | x2.7 | 90% | 3.61 (at outlet.1) | 15.5% | 8.0% | 4.1% |
| t0013 | 15 s/5 s = 3 | x3.5 | 88% | −2.87 (at outlet.1) | 16.6% | 7.7% | 4.3% |
| t0014 | 50 s/5 s = 10 | x9.4 | 85% | 3.20 (at outlet.1) | 12.4% | 2.8% | 1.0% |
| t0015 | 100 s/5 s = 20 | x16.5 | 79% | 2.66 (at outlet.1) | 12.6% | 2.9% | 1.3% |
| t0016 | 500 s/5 s = 100 | x45 | 45% | 3.43 (at outlet.1) | 20.8% | 9.9% | 4.5% |
| Sensitivity Analysis | |||
|---|---|---|---|
| Case | Goal | Physical Parameters | Boundary Conditions |
| t0101 | Base case | Parameters reported in Section 3.2 | hToAmb = 1/Rse * hToAmbInt = 7.7 W/m2K qrIncident: summer sunny days, south Ta: summer sunny days TaRad: off (=Ta) Ti: summer sunny days U: summer sunny days |
| t0102 | Change in specific heat capacity for solid regions | 2xCp of solid regions | hToAmb = 1/Rse * hToAmbInt = 7.7 W/m2K qrIncident: summer sunny days, south Ta: summer sunny days TaRad: off (=Ta) Ti: summer sunny days U: summer sunny days |
| t0103 | Change in solar irradiation values | 20% reduction in incident solar irradiation values | hToAmb = 1/Rse * hToAmbInt = 7.7 W/m2K qrIncident: 0.8xqr,summer sunny days, south Ta: summer sunny days TaRad: off (=Ta) Ti: summer sunny days U: summer sunny days |
| t0104 | Change in emissivity values for solid regions | 0.8x emissivity of solid regions | hToAmb = 1/Rse * hToAmbInt = 7.7 W/m2K qrIncident: summer sunny days, south Ta: summer sunny days TaRad: off (=Ta) Ti: summer sunny days U: summer sunny days |
| t0105 | Test how the model works with absence of solar irradiation | Incident solar irradiation switched off | hToAmb = 1/Rse * hToAmbInt = 7.7 W/m2K qrIncident = 0 W/m2 Ta: summer sunny days TaRad: off (=Ta) Ti: summer sunny days U: summer sunny days |
| t0106 | Change the type of heat exchange between the external surface of the wall and the outdoor environment, considering convective and radiative heat exchange separately. | Outdoor convective and radiative heat transfers are considered separately: qcv = hcv (Ta − TC_ext) qrd = ε σ Fw-sky (TC_ext4 − Tsky4) Tsky = 0.037536 Ta1.5 + 0.32 Ta | hToAmb = 1/Rse * hToAmbInt = 7.7 W/m2K qrIncident: summer sunny days, south Ta: summer sunny days TaRad: Tsky. Csv Ti: summer sunny days U: summer sunny days |
| t0107 | Change the type of heat exchange between the external surface of the wall and the outdoor environment, considering convective and radiative heat exchange separately. | Outdoor convective and radiative heat transfers are considered separately: qcv = hcv (Ta − TC_ext) qrd = ε σ Fw-sky (TC_ext4 − Tsky4) Tsky = 0.037536 Ta1.5 + 0.32 Ta | hcvToAmb =4 + 4v * hToAmbInt = 7.7 W/m2K qrIncident: summer sunny days, south Ta: summer sunny days TaRad: Tsky. Csv Ti: summer sunny days U: summer sunny days |
| t0108 | Change the type of heat exchange between the external surface of the wall and the outdoor environment, considering convective and radiative heat exchange separately. | Option “hInclRad: false” | hToAmb = 1/Rse * hToAmbInt = 7.7 W/m2K qrIncident: summer sunny days, south Ta: Ta,reduced.csv TaRad: off (=Ta) Ti: summer sunny days U: summer sunny days |
| t0109 | Change specific heat capacity of solid regions | 1.5xCp for solid regions | hToAmb = 1/Rse * hToAmbInt = 7.7 W/m2K qrIncident: summer sunny days, south Ta: summer sunny days TaRad: off (=Ta) Ti: summer sunny days U: summer sunny days |
| t0110 | Change in specific heat capacity of solid regions | 2xCp for solid region 2 1xCp for solid region 1 | hToAmb = 1/Rse * hToAmbInt = 7.7 W/m2K qrIncident: summer sunny days, south Ta: summer sunny days TaRad: off (=Ta) Ti: summer sunny days U: summer sunny days |
| t0111 | Change in thermal conductivity of solid regions | 2xCp for solid region 2 1xCp for solid region 1 0.5xλ for solid regions | hToAmb = 1/Rse * hToAmbInt = 7.7 W/m2K qrIncident: summer sunny days, south Ta: summer sunny days TaRad: off (=Ta) Ti: summer sunny days U: summer sunny days |
| t0112 | Change in temperature values of outdoor air (Ta in °C) and specific heat capacity of solid regions | Ta,reduced = 0.6xTa 2xCp for solid region 2 1xCp for solid region 1 | hToAmb = 1/Rse * hToAmbInt = 7.7 W/m2K qrIncident: summer sunny days, south Ta: Ta,reduced TaRad: off (=Ta) Ti: summer sunny days, wall S3 U: summer sunny days, wall S3 |
| t0113 | Change in temperature values of outdoor air (Ta in °C) | TaReduced = 0.6xTa | hToAmb = 1/Rse * hToAmbInt = 7.7 W/m2K qrIncident: summer sunny days, south Ta: Ta,reduced TaRad: off (=Ta) Ti: summer sunny days, wall S3 U: summer sunny days, wall S3 |
| t0114 | Change in temperature values of outdoor air (Ta in °C) | From 9 a.m. to 9 p.m.: TaReduced,version2 = 0.6xTa From 9 p.m. to 9 a.m.: TaReduced,version2 = 0.8xTa | hToAmb = 1/Rse * hToAmbInt = 7.7 W/m2K qrIncident: summer sunny days, south Ta: Ta,reduced,version2 TaRad: off (=Ta) Ti: summer sunny days, wall S3 U: summer sunny days, wall S3 |
| t0115 | Change in temperature values of outdoor air (Ta in °C), specific heat capacity and thermal conductivity of solid region 2 | TaReduced = 0.6xTa 1.5xCp for solid region 2 0.5xλ for solid region 2 | hToAmb = 1/Rse * hToAmbInt = 7.7 W/m2K qrIncident: summer sunny days, south Ta: Ta,reduced,version2 TaRad: off (=Ta) Ti: summer sunny days, wall S3 U: summer sunny days, wall S3 |
| t0116 | Change in temperature values of outdoor air (Ta in °C), specific heat capacity and thermal conductivity of solid region 2 | From 9 a.m. to 9 p.m.: TaReduced,version2 = 0.6xTa From 9 p.m. to 9 a.m.: TaReduced, version2 = 0.8xTa 1.5xCp for solid region 2 0.5xλ for solid region 2 | hToAmb = 1/Rse * hToAmbInt = 7.7 W/m2K qrIncident: summer sunny days, south Ta: Ta,reduced,version2 TaRad: off (=Ta) Ti: summer sunny days, wall S3 U: summer sunny days, wall S3 |
| Results of the Sensitivity Analysis | |||||
|---|---|---|---|---|---|
| Case | Time Needed for Running Simulation with Old Solver (h) | TO: Error % Between Experiment and CFD | TC: Error % Between Experiment and CFD | TC_ext: Error % Between Experiment and CFD | Average Error % |
| t0101 | 37 | 12 | 10 | 9 | 10.33 |
| t0102 | 32.5 | 8.75 | 4.96 | 10.97 | 8.23 |
| t0103 | 36 | 13 | 10 | 7 | 10.00 |
| t0104 | 36 | 12 | 10 | 8 | 10.00 |
| t0105 | 41 | 19 | 18 | 13 | 16.67 |
| t0106 | 39 | 18 | 18 | 16 | 17.33 |
| t0107 | 39 | 18 | 18 | 18 | 18.00 |
| t0108 | 33.5 | 14 | 14 | 13 | 13.67 |
| t0109 | 32 | 10 | 7 | 9 | 8.67 |
| t0110 | 31.5 | 8.85 | 5.19 | 11.00 | 8.35 |
| t0111 | 30.5 | 9.41 | 5.49 | 12.57 | 9.16 |
| t0112 | 28.5 | 10 | 6 | 9 | 8.33 |
| t0113 | 30.5 | 12 | 8 | 5 | 8.33 |
| t0114 | 30.75 | 11 | 8 | 6 | 8.33 |
| t0115 | 27.25 | 12 | 7 | 9 | 9.33 |
| t0116 | 29 | 11 | 6 | 9 | 8.67 |
| Results of Calibration Process | ||||
|---|---|---|---|---|
| Case | Description | cp_concrete (J/kgK) | Error of TO Prediction | Note |
| t1000 (=t0101) | 1xCp_concrete_base | 1000 | 11.59% | Cp value from EN ISO 10456:2007 |
| t1500 | 1.5xCp_concrete_base | 1500 | 9.97% | |
| t1750 | 1.75xCp_concrete_base | 1750 | 9.38% | |
| t2000 (=t0104) | 2xCp_concrete_base | 2000 | 8.85% | starting case |
| t2250 | 2.25xCp_concrete_base | 2250 | 8.40% | |
| t2500 | 2.5xCp_concrete_base | 2500 | 8.00% | |
| t3000 | 3xCp_concrete_base | 3000 | 7.36% | |
| t3500 | 3.5xCp_concrete_base | 3500 | 6.93% | |
| t4000 | 4xCp_concrete_base | 4000 | 6.66% | |
| t4500 | 4.5xCp_concrete_base | 4500 | 6.52% | best prediction |
| t5000 | 5xCp_concrete_base | 5000 | 6.55% | |
| t6000 | 6xCp_concrete_base | 6000 | 7.02% | |
| Results of Validation Process | |||||
|---|---|---|---|---|---|
| Case | Error in TR Prediction | Error in TO Prediction | Error in TC Prediction | Error in TC_ext Prediction | Average Error |
| t2000 (=t0104) | 0.73% | 13.99% | 10.06% | 8.14% | 8.23% |
| t4500 | 0.73% | 15.45% | 11.91% | 6.86% | 8.74% |
| Time (s) | (°C) | (°C) | (°C) | Solid.1.3 to Fluid.1 (W/m2) | Solid.2.1 to Fluid.1 (W/m2) | Solid.1.3 (W/m2) | Solid.2.1 (W/m2) |
|---|---|---|---|---|---|---|---|
| case t0104 | |||||||
| 6:00 p.m. | 34.28 | 35.05 | 37.05 | 2.50 | 9.00 | −9.73 | |
| 8:00 a.m. | 19.93 | 20.25 | 19.75 | 1.04 | −0.59 | −0.87 | 1.27 |
| case t4500 | |||||||
| 6:00 p.m. | 31.68 | 31.80 | 33.01 | 0.39 | 4.32 | 5.67 | −6.09 |
| 8:00 a.m. | 20.88 | 21.29 | 21.09 | 1.33 | 0.68 | 0.31 | 0.01 |
Disclaimer/Publisher’s Note: The statements, opinions and data contained in all publications are solely those of the individual author(s) and contributor(s) and not of MDPI and/or the editor(s). MDPI and/or the editor(s) disclaim responsibility for any injury to people or property resulting from any ideas, methods, instructions or products referred to in the content. |
© 2024 by the authors. Licensee MDPI, Basel, Switzerland. This article is an open access article distributed under the terms and conditions of the Creative Commons Attribution (CC BY) license (https://creativecommons.org/licenses/by/4.0/).
Share and Cite
Pastori, S.; Salehi, M.-S.; Radl, S.; Mazzucchelli, E.S. A Fast-Calibrated Computational Fluid Dynamic Model for Timber–Concrete Composite Ventilated Façades. Buildings 2024, 14, 3567. https://doi.org/10.3390/buildings14113567
Pastori S, Salehi M-S, Radl S, Mazzucchelli ES. A Fast-Calibrated Computational Fluid Dynamic Model for Timber–Concrete Composite Ventilated Façades. Buildings. 2024; 14(11):3567. https://doi.org/10.3390/buildings14113567
Chicago/Turabian StylePastori, Sofia, Mohammed-Sadegh Salehi, Stefan Radl, and Enrico Sergio Mazzucchelli. 2024. "A Fast-Calibrated Computational Fluid Dynamic Model for Timber–Concrete Composite Ventilated Façades" Buildings 14, no. 11: 3567. https://doi.org/10.3390/buildings14113567
APA StylePastori, S., Salehi, M.-S., Radl, S., & Mazzucchelli, E. S. (2024). A Fast-Calibrated Computational Fluid Dynamic Model for Timber–Concrete Composite Ventilated Façades. Buildings, 14(11), 3567. https://doi.org/10.3390/buildings14113567

