Simplified Model of Heat Load Prediction and Its Application in Estimation of Building Envelope Thermal Performance
Abstract
1. Introduction
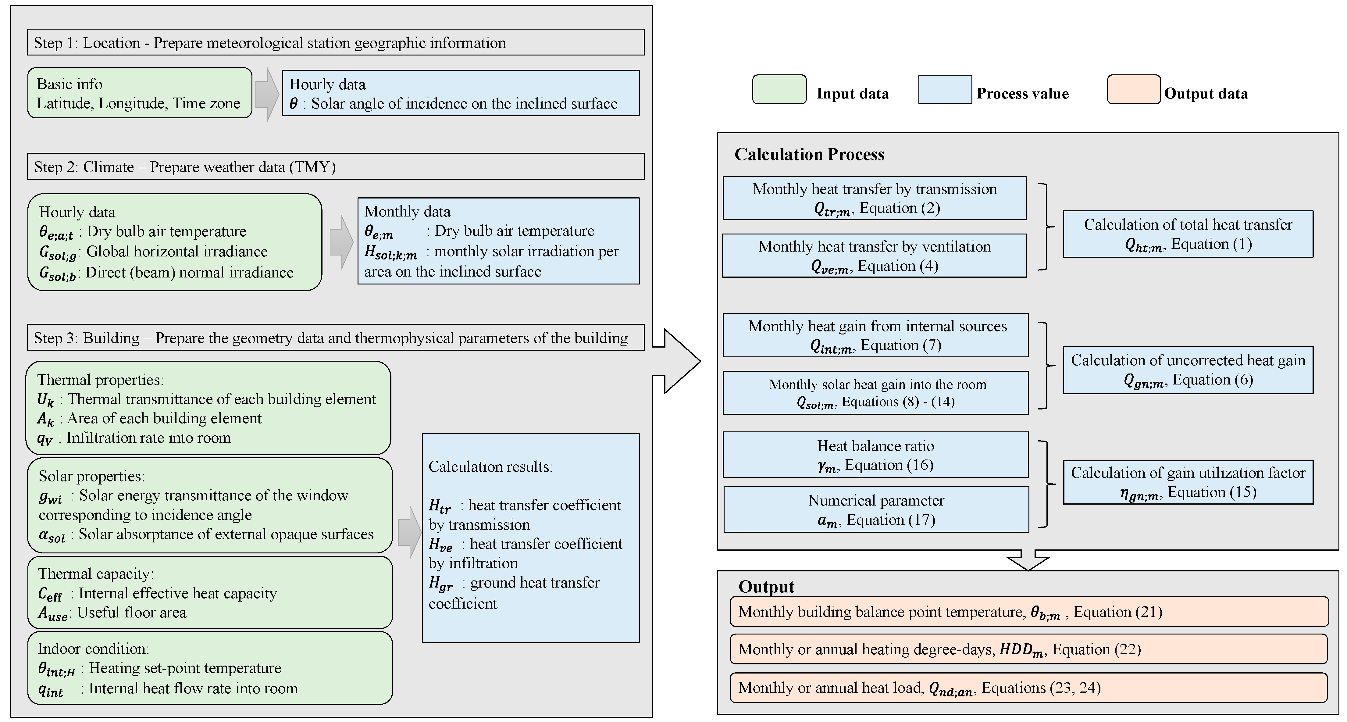
2. Development of a Simplified Heat Load Model and Software
2.1. Calculation of Total Heat Transfer
2.2. Calculation of Uncorrected Heat Gains
2.3. Calculation of Gain Utilization Factor
2.4. Calculation of Heating Energy Demand
3. Model Validation Based on BESTEST
3.1. Base Building
3.2. Basic Cases and In-Depth Cases
3.3. Comparative Tests and Sensitive Analysis
4. Feasibility Analysis of the Developed Tool
4.1. Weather Stations in Different Climate Zones
4.2. Building Models with Different Thermal Performance
4.3. Validation of BPT V1.0 by Means of EnergyPlus
4.4. Performance Evaluation of Building Envelopes for Different Standards and Different Climate Zones
5. Conclusions
- The algorithm of the BPT V1.0 program can well reflect the influence of particular heat transfer processes and different physical phenomena on the results of building heating energy demand, such as thermal mass, internal gains, infiltration, setback thermostat control, exterior solar absorptance, south solar gains, and window orientation. By analyzing the cases of residential and office buildings in different climate zones, and comparing the calculation results with the energy simulation software EnergyPlus, the adaptability of BPT V1.0 under different climatic conditions is further proved.
- The simplified model established in this study can accurately calculate the heating energy demand of buildings based on the thermophysical parameters of the building envelope and the TMY data of the investigated cities. It can provide a reference for energy managers and a basis for estimating the building energy efficiency performance with different envelope thermal properties in the region. Taking the current building energy-efficiency code as an example, the average annual heating loads per unit area of residential buildings from climate zones 1A to 3B were 98, 81, 68, 48, 42, 38, and 25 kWh/m2, and the corresponding values for office buildings were 162, 130, 102, 70, 63, 41, and 23 kWh/m2, respectively. From energy-saving buildings to NZEBs, the energy efficiency of residential buildings in different climate zones improved by 29, 32, 38, 39, 40, 51, and 58%, respectively. The energy efficiency of office buildings increased by 39, 41, 44, 49, 52, 44, and 46%, respectively.
- We analyzed the balance point temperature of residential and office buildings under different thermal performance requirements and found that the balance point temperature decreased with the improvement in building thermal performance. This means that under the same climatic conditions, the period that the nearly-zero energy buildings need auxiliary mechanical heating throughout the year is shortened. From the severe cold zone to the hot summer and cold winter of China, the balance point temperature of residential buildings built according to the current standard GB 55015-2021 ranges from 11 to 16 °C and 8 to 14 °C for office buildings.
- It is advisable to recalculate the HDDs using the monthly building balance point temperature as the variable base temperature, particularly in severe cold regions. As the currently commonly used HDD18 explains less than 50% of the heating energy demand of current energy-saving buildings and nearly zero-energy buildings, evidently, with the implementation of more stringent building thermal regulations, the HDD values given in current standards should be updated regularly in the future.
Author Contributions
Funding
Data Availability Statement
Conflicts of Interest
References
- Méndez Echenagucia, T.; Capozzoli, A.; Cascone, Y.; Sassone, M. The early design stage of a building envelope: Multi-objective search through heating, cooling and lighting energy performance analysis. Appl. Energy 2015, 154, 577–591. [Google Scholar] [CrossRef]
- Luo, Y.; Zhang, L.; Liu, Z.; Yu, J.; Xu, X.; Su, X. Towards net zero energy building: The application potential and adaptability of photovoltaic-thermoelectric-battery wall system. Appl. Energy 2020, 258, 114066. [Google Scholar] [CrossRef]
- Cornaro, C.; Basciano, G.; Puggioni, V.A.; Pierro, M. Energy Saving Assessment of Semi-Transparent Photovoltaic Modules Integrated into NZEB. Buildings 2017, 7, 9. [Google Scholar] [CrossRef]
- Liu, Z.; Liu, Y.; He, B.-J.; Xu, W.; Jin, G.; Zhang, X. Application and suitability analysis of the key technologies in nearly zero energy buildings in China. Renew. Sustain. Energy Rev. 2019, 101, 329–345. [Google Scholar] [CrossRef]
- MoHURD. Building Energy Conservation and Green Building Development 14th Five-Year Plan; Ministry of Housing and Urban-Rural Development Website: Beijing, China, 2022.
- Xing, R.; Hanaoka, T.; Kanamori, Y.; Masui, T. Achieving zero emission in China’s urban building sector: Opportunities and barriers. Curr. Opin. Environ. Sustain. 2018, 30, 115–122. [Google Scholar] [CrossRef]
- Passive House Institute. Criteria for the Passive House, EnerPHit and PHI Low Energy Building Standard. 2015. Available online: https://passiv.de/downloads/03_building_criteria_en.pdf (accessed on 15 April 2023).
- Sharma, S.K. Zero Energy Building Envelope Components: A Review. Int. J. Eng. Res. Appl. 2013, 3, 662–675. [Google Scholar]
- Lin, Y.; Zhong, S.; Yang, W.; Hao, X.; Li, C.-Q. Towards zero-energy buildings in China: A systematic literature review. J. Clean. Prod. 2020, 276, 123297. [Google Scholar] [CrossRef]
- IEA. Building Envelopes; IEA: Paris, France, 2022; License: CC BY 4.0. [Google Scholar]
- Bhardwaj, M.; Arora, A. Designs of Building Envelopes with Improved Energy Efficiency. In Emerging Trends in Energy Conversion and Thermo-Fluid Systems: Select Proceedings of iCONECTS 2021; Springer Nature: Singapore, 2022; pp. 191–203. [Google Scholar]
- Deb, C.; Gelder, L.V.; Spiekman, M.; Pandraud, G.; Jack, R.; Fitton, R. Measuring the heat transfer coefficient (HTC) in buildings: A stakeholder’s survey. Renew. Sustain. Energy Rev. 2021, 144, 111008. [Google Scholar] [CrossRef]
- Sassine, E.; Kinab, E.; Cherif, Y.; Antczak, E.; Nasrallah, M. Thermal performance of lightweight concrete applications in building envelopes in Lebanon. Build. Simul. 2021, 14, 1359–1375. [Google Scholar] [CrossRef]
- MoHURD. Design Standard for Energy Efficiency of Residential Buildings in Severe Cold and Cold Zones; China Architecture Publishing and Media Co., Ltd.: Beijing, China, 2018.
- MoHURD. General Code for Energy Efficiency and Renewable Energy Application in Buildings; China Architecture Publishing and Media Co., Ltd.: Beijing, China, 2021; Volume GB 55015-2021, p. 115. [Google Scholar]
- GB/T 51350-2019; CABR; HABR. Technical Standard for Nearly Zero Energy Buildings. China Architecture Publishing and Media Co., Ltd.: Beijing, China, 2019; p. 126.
- Abu Bakar, N.N.; Hassan, M.Y.; Abdullah, H.; Rahman, H.A.; Abdullah, M.P.; Hussin, F.; Bandi, M. Energy efficiency index as an indicator for measuring building energy performance: A review. Renew. Sustain. Energy Rev. 2015, 44, 1–11. [Google Scholar] [CrossRef]
- Boemi, S.-N.; Tziogas, C. Indicators for Buildings’ Energy Performance. In Energy Performance of Buildings: Energy Efficiency and Built Environment in Temperate Climates; Boemi, S.-N., Irulegi, O., Santamouris, M., Eds.; Springer International Publishing: Cham, Switzerland, 2016; pp. 79–93. [Google Scholar] [CrossRef]
- Martínez-de-Alegría, I.; Río, R.-M.; Zarrabeitia, E.; Álvarez, I. Heating demand as an energy performance indicator: A case study of buildings built under the passive house standard in Spain. Energy Policy 2021, 159, 112604. [Google Scholar] [CrossRef]
- Shanqin, Y. Estimation of Heating Heat Consumption and Building Energy Saving Design Using Effective Heat Transfer Coefficient Method. Build. Sci. 1986, 2, 55–65. [Google Scholar]
- Shuai, Z.; Yan, L.; Liqiang, H.; Jiang, L.; Liu, Y. Comparative study on energy efficiency calculation methods of residential buildings in central heating areas of Northern China. J. Harbin Inst. Technol. 2019, 51, 178–185. [Google Scholar]
- Michalak, P. A thermal network model for the dynamic simulation of the energy performance of buildings with the time varying ventilation flow. Energy Build. 2019, 202, 109337. [Google Scholar] [CrossRef]
- Javanroodi, K.; Nik, V.M. Impacts of Microclimate Conditions on the Energy Performance of Buildings in Urban Areas. Buildings 2019, 9, 189. [Google Scholar] [CrossRef]
- Kotarela, F.; Kyritsis, A.; Agathokleous, R.; Papanikolaou, N. On the exploitation of dynamic simulations for the design of buildings energy systems. Energy 2023, 271, 127002. [Google Scholar] [CrossRef]
- Hong, T.; Langevin, J.; Sun, K. Building simulation: Ten challenges. Build. Simul. 2018, 11, 871–898. [Google Scholar] [CrossRef]
- ISO 52016-1:2017; Energy Performance of Buildings—Energy Needs for Heating and Cooling, Internal Temperatures and Sensible and Latent Heat Loads—Part 1: Calculation Procedures. ISO: Geneva, Switzerland, 2022; p. 204.
- Zhenyu, Y.; Xu, W.; Zou, Y.; Deyu, S. Comparison between quasi-steady energy calculation software IBE and dynamic simulation software TRNSYS applied to cold zone. Heat. Vent. Air Cond. 2018, 48, 107–113. [Google Scholar]
- Committees, A.T. 2021 ASHRAE Handbook—Fundamentals, Chapter: Energy Estimating and Modeling Methods. In 2005 ASHRAE Handbook: Fundamentals; American Society of Heating, Refrigeration, and Air-Conditioning Engineers (ASHRAE): Peachtree Corners, GA, USA, 2021. [Google Scholar]
- Harvey, L.D.D. Using modified multiple heating-degree-day (HDD) and cooling-degree-day (CDD) indices to estimate building heating and cooling loads. Energy Build. 2020, 229, 110475. [Google Scholar] [CrossRef]
- Meng, Q.; Xi, Y.; Zhang, X.; Mourshed, M.; Hui, Y. Evaluating multiple parameters dependency of base temperature for heating degree-days in building energy prediction. Build. Simul. 2021, 14, 969–985. [Google Scholar] [CrossRef]
- Utzinger, M.; Wasley, J.H. Vital Signs: Building Balance Point; Vital Signs Curriculum Materials Project; University of California–Berkeley: Berkeley, CA, USA; University of Wisconsin: Milwaukee, WI, USA, 1997. [Google Scholar]
- Cheng, X.; Li, S. Interval Estimations of Building Heating Energy Consumption using the Degree-Day Method and Fuzzy Numbers. Buildings 2018, 8, 21. [Google Scholar] [CrossRef]
- Hao, Z.; Zhang, X.; Xie, J.; Yin, K.; Liu, J. Balance point temperature and heating degree-days in different climate conditions for building energy efficiency applications. Build. Environ. 2022, 216, 109013. [Google Scholar] [CrossRef]
- Park, S.; Shim, J.; Song, D. Issues in calculation of balance-point temperatures for heating degree-days for the development of building-energy policy. Renew. Sustain. Energy Rev. 2021, 135, 110211. [Google Scholar] [CrossRef]
- Ren, J.; Wu, J. Calculating Residential Heat Consumption Using Variable-Base Degree Days. Heat. Vent. Air Cond. 1992, 4, 9–11+21. Available online: http://qikan.cqvip.com/Qikan/Article/Detail?id=1005159695 (accessed on 15 April 2023).
- ISO 13789:2017; Thermal Performance of Buildings—Transmission and Ventilation Heat Transfer Coefficients—Calculation Method. ISO: Geneva, Switzerland, 2017.
- Nielsen, T.R.; Duer, K.; Svendsen, S. Energy performance of glazings and windows. Sol. Energy 2001, 69, 137–143. [Google Scholar] [CrossRef]
- Karlsson, J.; Roos, A. Modelling the angular behaviour of the total solar energy transmittance of windows. Sol. Energy 2000, 69, 321–329. [Google Scholar] [CrossRef]
- Urbikain, M.K.; Sala, J.M. Analysis of different models to estimate energy savings related to windows in residential buildings. Energy Build. 2009, 41, 687–695. [Google Scholar] [CrossRef]
- Büyükalaca, O.; Bulut, H.; Yılmaz, T. Analysis of variable-base heating and cooling degree-days for Turkey. Appl. Energy 2001, 69, 269–283. [Google Scholar] [CrossRef]
- Wortman, D.; Christensen, C. Variable-base degree-day correction factors for energy savings calculations. ASHRAE Trans. 1985, 91, 934–944. [Google Scholar]
- Hitchin, E.R. Estimating monthly degree-days. Build. Serv. Eng. Res. Technol. 1983, 4, 159–162. [Google Scholar] [CrossRef]
- Schito, E.; Testi, D.; Conti, P.; Grassi, W. Validation of Seas, a Quasi-Steady-State Tool for Building Energy Audits. Energy Procedia 2015, 78, 3192–3197. [Google Scholar] [CrossRef]
- ANSI/ASHRAE. Standard Method Of Test For The Evaluation Of Building Energy Analysis Computer Programs. In ANSI/ASHRAE Standard 140-2017; American Society of Heating, Refrigerating and Air-Conditioning Engineers, Inc.: Peachtree Corners, GA, USA, 2017. [Google Scholar]
- Neymark, J.; Judkoff, R.; Knabe, G.; Le, H.T.; Dürig, M.; Glass, A.; Zweifel, G. Applying the building energy simulation test (BESTEST) diagnostic method to verification of space conditioning equipment models used in whole-building energy simulation programs. Energy Build. 2002, 34, 917–931. [Google Scholar] [CrossRef]
- Melo, A.P.; Cóstola, D.; Lamberts, R.; Hensen, J.L.M. Assessing the accuracy of a simplified building energy simulation model using BESTEST: The case study of Brazilian regulation. Energy Build. 2012, 45, 219–228. [Google Scholar] [CrossRef]
- Buonomano, A.; Palombo, A. Building energy performance analysis by an in-house developed dynamic simulation code: An investigation for different case studies. Appl. Energy 2014, 113, 788–807. [Google Scholar] [CrossRef]
- Judkoff, R.; Neymark, J. The BESTEST Method for Evaluating and Diagnosing Building Energy Software; American Council for an Energy-Efficient Economy: Washington, DC, USA, 1998. [Google Scholar]
- Zhang, X.; Qu, Y.; Li, H. Study on the Model Parameters of Monthly Energy Balance Method for Ultra-low Energy Buildings. Build. Energy Environ. 2021, 40, 1–6. [Google Scholar]
- Delghust, M.; De Weerdt, Y.; Janssens, A. Zoning and Intermittency Simplifications in Quasi-steady State Models. Energy Procedia 2015, 78, 2995–3000. [Google Scholar] [CrossRef]
- Wauman, B.; Breesch, H.; Saelens, D. Evaluation of the accuracy of the implementation of dynamic effects in the quasi steady-state calculation method for school buildings. Energy Build. 2013, 65, 173–184. [Google Scholar] [CrossRef]
- Chen, Y.; Guo, M.; Chen, Z.; Chen, Z.; Ji, Y. Physical energy and data-driven models in building energy prediction: A review. Energy Rep. 2022, 8, 2656–2671. [Google Scholar] [CrossRef]
- Al-janabi, A.; Kavgic, M.; Mohammadzadeh, A.; Azzouz, A. Comparison of EnergyPlus and IES to model a complex university building using three scenarios: Free-floating, ideal air load system, and detailed. J. Build. Eng. 2019, 22, 262–280. [Google Scholar] [CrossRef]
- D’Amico, A.; Ciulla, G.; Panno, D.; Ferrari, S. Building energy demand assessment through heating degree days: The importance of a climatic dataset. Appl. Energy 2019, 242, 1285–1306. [Google Scholar] [CrossRef]
- JGJ/T346-2014; CABR; XAUAT. Standard for Weather Data of Building Energy Efficiency. China Architecture Publishing & Media Co., Ltd.: Beijing, China, 2015.
- Daouas, N. A study on optimum insulation thickness in walls and energy savings in Tunisian buildings based on analytical calculation of cooling and heating transmission loads. Appl. Energy 2011, 88, 156–164. [Google Scholar] [CrossRef]
- Bolattürk, A. Optimum insulation thicknesses for building walls with respect to cooling and heating degree-hours in the warmest zone of Turkey. Build. Environ. 2008, 43, 1055–1064. [Google Scholar] [CrossRef]
- Johari, F.; Munkhammar, J.; Shadram, F.; Widén, J. Evaluation of simplified building energy models for urban-scale energy analysis of buildings. Build. Environ. 2022, 211, 108684. [Google Scholar] [CrossRef]














| JGJ 26-86 | JGJ 26-95 | JGJ 26-2010 | JGJ 26-2018 | GB 55015-2021 | GB/T 51350-2019 | |
|---|---|---|---|---|---|---|
| Uwall | 1.61 | 0.9 | 0.60 | 0.45 | 0.45 | 0.1~0.3 |
| Uroof | 0.91 | 0.8 | 0.45 | 0.30 | 0.30 | 0.1~0.3 |
| Uwindow | 6.4 | 4.7 | 3.1 | 2.2 | 2.2 | 1.5 |
| Energy performance indicator | Heat loss of building (W/m2) | Annual heating loads (kW•h/(m2•a)) | ||||
| 25.3 | 20.6 | 15.0 | ≦23 | ≦18.61 | ≦15 | |
| Class | (J/K) |
|---|---|
| Very light | 80,000 × |
| Light | 110,000 × |
| Medium | 165,000 × |
| Heavy | 260,000 × |
| Very heavy | 370,000 × |
| Case | Heating Setpoint, °C | Mass | Internal Gain, W | Infiltration, ach | External Shortwave Radiation Absorption | Glass m2 | Orientation |
|---|---|---|---|---|---|---|---|
| 600 | 20 | L | 200 | 0.5 | 0.6 | 12 | S |
| 620 | 20 | L | 200 | 0.5 | 0.6 | 6,6 | E, W |
| 640 | SETBACK | L | 200 | 0.5 | 0.6 | 12 | S |
| 900 | 20 | H | 200 | 0.5 | 0.6 | 12 | S |
| 920 | 20 | H | 200 | 0.5 | 0.6 | 6,6 | E, W |
| 940 | SETBACK | H | 200 | 0.5 | 0.6 | 12 | S |
| 220 | 20 | L | 0 | 0 | 0.1 | 0 | S |
| 230 | 20 | L | 0 | 1 | 0.1 | 0 | S |
| 240 | 20 | L | 200 | 0 | 0.1 | 0 | S |
| 250 | 20 | L | 0 | 0 | 0.9 | 0 | S |
| 270 | 20 | L | 0 | 0 | 0.1 | 12 | S |
| 300 | 20 | L | 0 | 0 | 0.1 | 6,6 | E, W |
| Structure | Thickness (m) | R (m2·K/W) | Density (kg/m3) | cp J/(kg·K) | Structure | Thickness (m) | R (m2·K/W) | Density (kg/m3) | cp J/(kg·K) |
|---|---|---|---|---|---|---|---|---|---|
| Low-mass case (Case 600): External wall | High-mass case (Case 900): External wall | ||||||||
| Interior surface coefficient ho = 8.290 W/(m2·K) | Interior surface coefficient ho = 8.290 W/(m2·K) | ||||||||
| Plasterboard | 0.012 | 0.075 | 950 | 840 | Concrete block | 0.100 | 0.196 | 1400 | 1000 |
| Fiberglass quilt | 0.066 | 1.650 | 12 | 840 | Foam insulation | 0.0615 | 1.537 | 10 | 1400 |
| Wood siding | 0.009 | 0.064 | 530 | 900 | Wood siding | 0.009 | 0.064 | 530 | 900 |
| Exterior surface coefficient ho = 29.30 W/(m2·K) | Exterior surface coefficient ho = 29.30 W/(m2·K) | ||||||||
| U value: 0.514 W/(m2·K) | U value: 0.512 W/(m2·K) | ||||||||
| Low-mass case: Floor (inside to outside) | High-mass case: Floor (inside to outside) | ||||||||
| Interior surface coefficient hi = 8.290 | Interior surface coefficient hi = 8.290 | ||||||||
| Timber flooring | 0.025 | 0.179 | 6500 | 1200 | Concrete slab | 0.080 | 0.071 | 1400 | 1000 |
| Insulation | 1.003 | 25.075 | 0 | 0 | Insulation | 1.007 | 25.175 | 0 | 0 |
| U value: 0.039 W/(m2·K) | U value: 0.039 W/(m2·K) | ||||||||
| Low-mass case: Roof (inside to outside) | High-mass case: Roof (inside to outside) | ||||||||
| Interior surface coefficient hi = 8.290 | Interior surface coefficient hi = 8.290 | ||||||||
| Plasterboard | 0.010 | 0.063 | 950 | 840 | Plasterboard | 0.010 | 0.063 | 950 | 840 |
| Fiberglass quilt | 0.1118 | 2.794 | 12 | 840 | Fiberglass quilt | 0.1118 | 2.794 | 12 | 840 |
| Roof deck | 0.019 | 0.136 | 530 | 900 | Roof deck | 0.019 | 0.136 | 530 | 900 |
| Exterior surface coefficient ho = 29.300 | Exterior surface coefficient ho = 29.300 | ||||||||
| U value: 0.318 W/(m2·K) | U value: 0.318 W/(m2·K) | ||||||||
| Window properties (double-pane uncoated glass) | |||||||||
| U-value | 3.0 W/(m2·K) | ||||||||
| Double-pane shading coefficient (at normal incidence) | 0.907 | ||||||||
| Double-pane solar heat gain coefficient (at normal incidence) | 0.789 | ||||||||
| Annual Incident Solar Radiation (kWh/m2) | Annual Transmitted Solar Radiation (kWh/m2) | Annual Transmissivity Coefficient of Windows | ||||||
|---|---|---|---|---|---|---|---|---|
| Confidence Interval | BPT V1.0 | Confidence Interval | BPT V1.0 | Confidence Interval | BPT V1.0 | |||
| North | 367~457 | 430 | ||||||
| East | 959~1217 | 1150 | ||||||
| West | 857~1090 | 1047 | 563~735 | 693 | 0.641~0.687 | 0.662 | ||
| South | 1456~1566 | 1547 | 914~1051 | 993 | 0.623~0.671 | 0.642 | ||
| Horizontal | 1797~1832 | 1849 | ||||||
| Cases | Diagnostic Tests | Heat Load Differences (MWh/y) | ||
|---|---|---|---|---|
| Min | Max | BPT V1.0 | ||
| 600 | Base building | |||
| 620 | 620-600 test east and west solar transmittance/incidence | 0.138 | 0.682 | 0.562 |
| 640 | 640-600 test night setback | −2.166 | −1.545 | −1.577 |
| 900 | 900-600 test thermal mass and solar interaction | −3.837 | −3.126 | −3.246 |
| 920 | 920-900 test east and west transmittance/mass interaction | 2.070 | 2.505 | 2.278 |
| 940 | 940-900 test setback/mass interaction | −0.718 | −0.377 | −0.380 |
| 220 | In-Depth Base Case | |||
| 230 | 230-220 test infiltration | 3.432 | 3.615 | 3.597 |
| 240 | 240-220 test internal gains | −1.341 | −1.203 | −1.211 |
| 250 | 250-220 test exterior Shortwave Absorptance | −2.193 | −1.448 | −2.079 |
| 270 | 270-220 test south solar transmittance/incident solar | −2.761 | −1.948 | −2.755 |
| 300 | 300-270 test east and west solar transmittance and incidence | 0.044 | 0.297 | 0.172 |
| Stations | Climate Zones | Longitude (°E) | Latitude (°N) | Tmin,m (°C) | Tmax,m (°C) | HDD18 (K·d) | ISR (kWh/m2·y) |
|---|---|---|---|---|---|---|---|
| Mohe | 1A | 122.52 | 52.13 | −28.4 | 18.6 | 7994 | 1136 |
| Harbin | 1B | 126.77 | 45.75 | −16.9 | 23.8 | 5032 | 1327 |
| Hohhot | 1C | 111.68 | 40.82 | −10.8 | 23.4 | 4186 | 1640 |
| Dalian | 2A | 121.63 | 38.90 | −3.4 | 24.1 | 2924 | 1402 |
| Beijing | 2B | 116.28 | 39.93 | −2.9 | 27.1 | 2699 | 1457 |
| Shanghai | 3A | 121.43 | 31.17 | 4.9 | 28.5 | 1540 | 1380 |
| Guilin | 3B | 110.30 | 25.32 | 8.7 | 28.0 | 989 | 1234 |
| Descriptions | Residential Building | Office Building | |
|---|---|---|---|
| Absorptance of an opaque exterior surface | 0.6 | 0.6 | |
| Solar Heat Gain Coefficient | 0.65 | 0.65 | |
| Shape coefficient | 0.23 | 0.30 | |
| Infiltration rate—Air changes (h−1) | 0.5 | 0.831 1 | |
| Window-to-wall ratio (%): S/N/E/W | 0.3/0.25/0.05/0.05 | 0.40/0.35/0.08/0.08 | |
| Internal sensible heat gains | Average floor area per capita (m2) | 25 | 10 |
| Average occupancy rate | 0.44 | 0.39 | |
| Equipment power density (W/m2) | 3.8 | 13 | |
| Average equipment usage rate | 0.17 | 0.37 | |
| Lighting power density (W/m2) | 5 | 9 | |
| Average lighting usage rate | 0.15 | 0.39 | |
| Equivalent value input into BPT V1.0 (W/m2) | 2.36 | 10.40 | |
| Building Elements | Heat Transfer Coefficient W/(m2·K) | Envelope Stratification (from Inside to Outside) |
|---|---|---|
| Wall | 0.87 | Plasterboard (20 mm) + Aerated Concrete (200 mm) + Plaster (20 mm) |
| Roof | 0.90 | Plasterboard (20 mm) + Aerated Concrete (200 mm) + Roof deck (20 mm) |
| Floor | 0.47 | Terrazzo block (50 mm) + XPS Floor Insulation (80 mm) + Reinforced Concrete (100 mm) + Plasterboard (20 mm) |
| Window | 3.23 |
| Climatic Zones | Residential Building | |||||||||||
|---|---|---|---|---|---|---|---|---|---|---|---|---|
| 1A | 1B | 1C | 2A | 2B | 3A | 3B | 4A | 4B | 5A | 5B | ||
| Energy-saving building | Uwall | 0.35 | 0.35 | 0.40 | 0.45 | 0.45 | 1.00 | 1.20 | 1.5 | 1.5 | 1.0 | 1.0 |
| Uroof | 0.15 | 0.20 | 0.20 | 0.25 | 0.30 | 0.40 | 0.40 | 0.4 | 0.4 | 0.4 | 1.8 | |
| Uwindow | 1.60 | 1.80 | 2.00 | 2.20 | 2.20 | 2.80 | 2.80 | 3.00 | 3.50 | 2.50 | 4.0 | |
| NZEB | Uwall | 0.10~0.15 | 0.15~0.20 | 0.15~0.40 | 0.30~0.80 | 0.20~0.80 | ||||||
| Uroof | 0.10~0.15 | 0.10~0.20 | 0.15~0.35 | 0.25~0.40 | 0.20~0.40 | |||||||
| Uwindow | 1.0 | 1.2 | 2.0 | 2.5 | 2.0 | |||||||
| Climatic Zones | Office Building | |||||||||||
| 1A/1B | 1C | 2A/2B | 3A/3B | 4A/4B | 5A | |||||||
| Energy-saving building | Uwall | 0.35 | 0.38 | 0.5 | 0.8 | 1.5 | 1.5 | |||||
| Uroof | 0.25 | 0.3 | 0.4 | 0.4 | 0.4 | 0.8 | ||||||
| Uwindow | 2.3 | 2.4 | 2.5 | 2.6 | 3.0 | 4.0 | ||||||
| NZEB | Uwall | 0.1~0.25 | 0.1~0.3 | 0.15~0.4 | 0.3~0.8 | 0.2~0.8 | ||||||
| Uroof | 0.1~0.2 | 0.1~0.3 | 0.15~0.35 | 0.3~0.6 | 0.2~0.6 | |||||||
| Uwindow | 1.2 | 1.5 | 2.2 | 2.8 | 2.2 | |||||||
Disclaimer/Publisher’s Note: The statements, opinions and data contained in all publications are solely those of the individual author(s) and contributor(s) and not of MDPI and/or the editor(s). MDPI and/or the editor(s) disclaim responsibility for any injury to people or property resulting from any ideas, methods, instructions or products referred to in the content. |
© 2023 by the authors. Licensee MDPI, Basel, Switzerland. This article is an open access article distributed under the terms and conditions of the Creative Commons Attribution (CC BY) license (https://creativecommons.org/licenses/by/4.0/).
Share and Cite
Hao, Z.; Xie, J.; Zhang, X.; Liu, J. Simplified Model of Heat Load Prediction and Its Application in Estimation of Building Envelope Thermal Performance. Buildings 2023, 13, 1076. https://doi.org/10.3390/buildings13041076
Hao Z, Xie J, Zhang X, Liu J. Simplified Model of Heat Load Prediction and Its Application in Estimation of Building Envelope Thermal Performance. Buildings. 2023; 13(4):1076. https://doi.org/10.3390/buildings13041076
Chicago/Turabian StyleHao, Ziyang, Jingchao Xie, Xiaojing Zhang, and Jiaping Liu. 2023. "Simplified Model of Heat Load Prediction and Its Application in Estimation of Building Envelope Thermal Performance" Buildings 13, no. 4: 1076. https://doi.org/10.3390/buildings13041076
APA StyleHao, Z., Xie, J., Zhang, X., & Liu, J. (2023). Simplified Model of Heat Load Prediction and Its Application in Estimation of Building Envelope Thermal Performance. Buildings, 13(4), 1076. https://doi.org/10.3390/buildings13041076
