Analysis of Energy and Environmental Indicators for Sustainable Operation of Mexican Hotels in Tropical Climate Aided by Artificial Intelligence
Abstract
:1. Introduction
2. Mexican Hospitality Industry
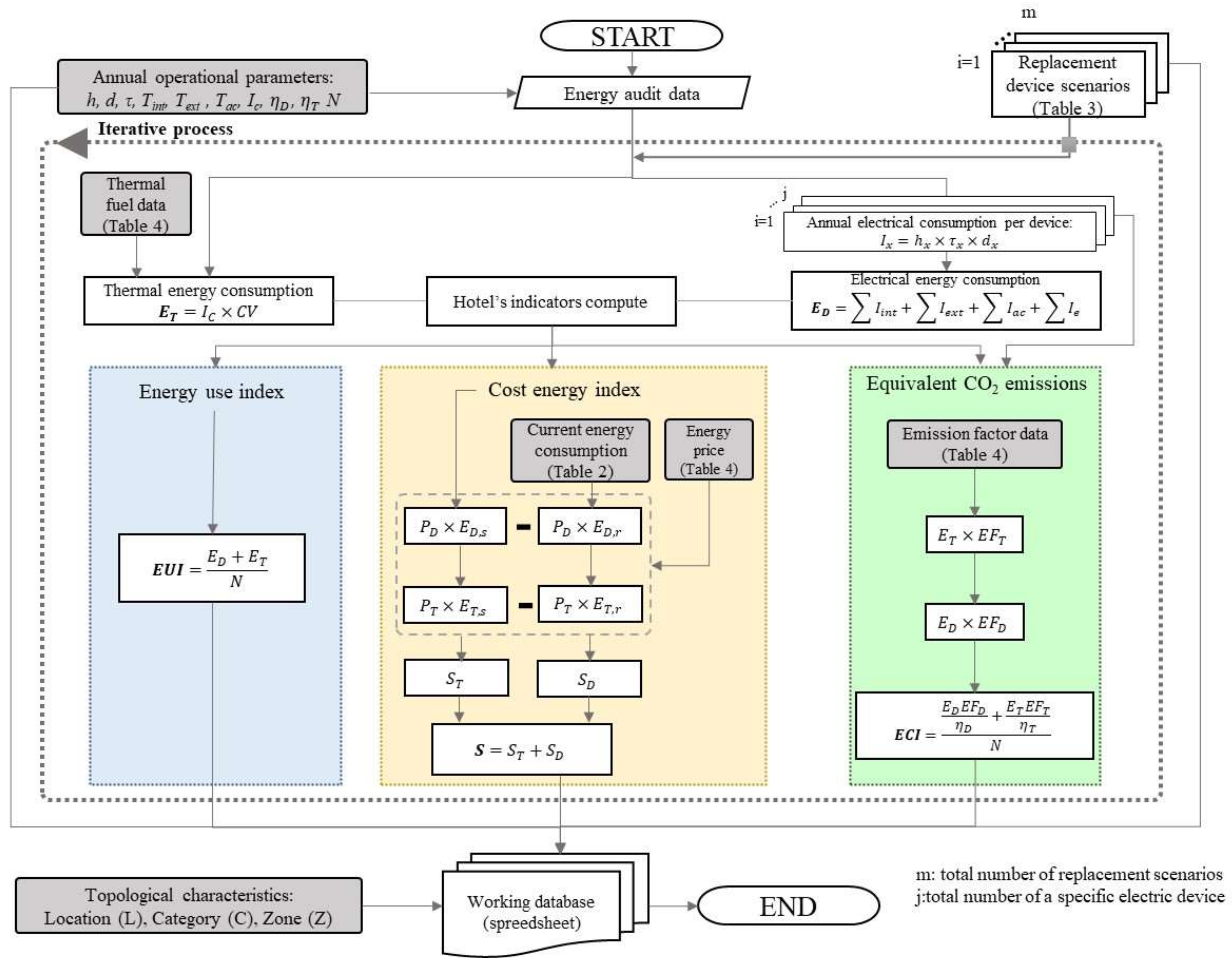
3. Methodology
3.1. Hotel Energy Audits
3.2. Scenarios for Replacing Energy-Intensive Devices
3.2.1. Use-of-Energy Index
3.2.2. Environmental Emission Index
3.2.3. Energy-Cost Index
3.2.4. Working-Database Formation
3.3. Artificial Neural Network Modeling
4. Analysis of Results
4.1. Digital-Twin Model
4.2. Sensitivity Analysis
4.3. Evaluation of Indicators
5. Conclusions
Author Contributions
Funding
Institutional Review Board Statement
Informed Consent Statement
Data Availability Statement
Acknowledgments
Conflicts of Interest
Appendix A

References
- UNWTO. Panorama Del Turismo Mundial; World Tourism Organization: Madrid, Spain, 2019. [Google Scholar]
- SETUR. Compendio Estadístico del Turismo en México 2020; SETUR: Mexico City, Mexico, 2020. [Google Scholar]
- CONUEE. Consumo de Electricidad de Edificios no Residenciales en México: La Importancia Sel Sector Servicios; CONUEE: Mexico City, Mexico, 2019. [Google Scholar]
- Wang, Q.-C.; Xie, K.-X.; Liu, X.; Shen, G.Q.P.; Wei, H.-H.; Liu, T.-Y. Psychological Drivers of Hotel Guests’ Energy-Saving Behaviours—Empirical Research Based on the Extended Theory of Planned Behaviour. Buildings 2021, 11, 401. [Google Scholar] [CrossRef]
- Secretaría de Medio Ambiente y Recursos Naturales. Guía de Eficiencia Energética En El Diseño, Construcción y Operación de Hoteles En Climas Cálidos; Secretaría de Medio Ambiente y Recursos Naturales: Mexico City, Mexico, 2020; 53p. [Google Scholar]
- Bianco, V.; Righi, D.; Scarpa, F.; Tagliafico, L.A. Modeling Energy Consumption and Efficiency Measures in the Italian Hotel Sector. Energy Build. 2017, 149, 329–338. [Google Scholar] [CrossRef]
- Salehi, M.; Filimonau, V.; Asadzadeh, M.; Ghaderi, E. Strategies to Improve Energy and Carbon Efficiency of Luxury Hotels in Iran. Sustain. Prod. Consum. 2021, 26, 1–15. [Google Scholar] [CrossRef]
- Salem, R.; Bahadori-Jahromi, A.; Mylona, A.; Godfrey, P.; Cook, D. Energy Performance and Cost Analysis for the NZEB Retrofit of a Typical UK Hotel. J. Build. Eng. 2020, 31, 101403. [Google Scholar] [CrossRef]
- Prasad, K.; Singh, A. Towards Low Carbon Hotels in the Pacific Region: A Study of Energy Consumption and Efficiency in Hotels Using Models Based on Energy Performance Indicators. In Climate Change in the Asia-Pacific Region; Leal Filho, W., Ed.; Springer International Publishing: Cham, Switzerland, 2015; pp. 357–374. ISBN 978-3-319-14938-7. [Google Scholar]
- Idahosa, L.O.; Marwa, N.N.; Akotey, J.O. Energy (Electricity) Consumption in South African Hotels: A Panel Data Analysis. Energy Build. 2017, 156, 207–217. [Google Scholar] [CrossRef]
- Sheng, Y.; Miao, Z.; Zhang, J.; Lin, X.; Ma, H. Energy Consumption Model and Energy Benchmarks of Five-Star Hotels in China. Energy Build. 2018, 165, 286–292. [Google Scholar] [CrossRef]
- López-Bernabé, E.; Foudi, S.; Linares, P.; Galarraga, I. Factors Affecting Energy-Efficiency Investment in the Hotel Industry: Survey Results from Spain. Energy Effic. 2021, 14, 41. [Google Scholar] [CrossRef] [PubMed]
- Michopoulos, A.; Ziogou, I.; Kerimis, M.; Zachariadis, T. A Study on Hot-Water Production of Hotels in Cyprus: Energy and Environmental Considerations. Energy Build. 2017, 150, 1–12. [Google Scholar] [CrossRef]
- Dibene-Arriola, L.M.; Carrillo-González, F.M.; Quijas, S.; Rodríguez-Uribe, M.C. Energy Efficiency Indicators for Hotel Buildings. Sustainability 2021, 13, 1754. [Google Scholar] [CrossRef]
- Lai, J.H.K. Energy Use and Maintenance Costs of Upmarket Hotels. Int. J. Hosp. Manag. 2016, 56, 33–43. [Google Scholar] [CrossRef]
- Goldstein, D.B.; Eley, C. A Classification of Building Energy Performance Indices. Energy Effic. 2014, 7, 353–375. [Google Scholar] [CrossRef] [Green Version]
- Da Silva Jota, P.R.; de Souza, A.P.A.; da Silva, V.R.B. Energy Performance Indexes: Analysis in Public Schools in Brazil. Energy Effic. 2017, 10, 1433–1451. [Google Scholar] [CrossRef]
- Ascione, F.; Bianco, N.; De Stasio, C.; Mauro, G.M.; Vanoli, G.P. Artificial Neural Networks to Predict Energy Performance and Retrofit Scenarios for Any Member of a Building Category: A Novel Approach. Energy 2017, 118, 999–1017. [Google Scholar] [CrossRef]
- Zeng, A.; Ho, H.; Yu, Y. Prediction of Building Electricity Usage Using Gaussian Process Regression. J. Build. Eng. 2020, 28, 101054. [Google Scholar] [CrossRef]
- SECTUR. Sistema de Clasificación Hotelera Mexicano: Análisis de Mejores Prácticas y Generación de Una Metodología Para La Clasificación Hotelera En México; SECTUR: Mexico City, Mexico, 2016. [Google Scholar]
- SEGOB. Norma Oficial Mexicana NOM-003-ENER-2021, Eficiencia Térmica de Calentadores de Agua Para Uso Doméstico; SEGOB: Mexico City, Mexico, 2021. [Google Scholar]
- SEGOB. Norma Oficial Mexicana NOM-011-ENER-2006, Eficiencia Energética En Acondicionadores de Aire Tipo Central, Paquete o Dividido. Límites, Métodos de Prueba y Etiquetado; SEGOB: Mexico City, Mexico, 2006. [Google Scholar]
- SEGOB. Norma Oficial Mexicana NOM-007-ENER-2014, Eficiencia Energética Para Sistemas de Alumbrado En Edificios No Residenciales; SEGOB: Mexico City, Mexico, 2014. [Google Scholar]
- Secretaría de Medio Ambiente y Recursos Naturales. Norma Mexicana NMX-AA-171-SCFI-2014. Requisitos y Especificaciones de Desempeño Ambiental; Secretaría de Medio Ambiente y Recursos Naturales: Mexico City, Mexico, 2014. [Google Scholar]
- INECC. Acuerdo Que Establece Las Particularidades Técnicas y Las Fórmulas Para La Aplicación de Metodologías Para El Cálculo de Emisiones; INECC: Mexico City, Mexico, 2015. [Google Scholar]
- SEMARNAT. Factor de Emisión Del Sistema Eléctrico Nacional 2020; SEMARNAT: Mexico City, Mexico, 2020. [Google Scholar]
- CFE Negocios: Esquema Tarifario Vigente. Available online: https://app.cfe.mx/Aplicaciones/CCFE/Tarifas/TarifasCRENegocio/Negocio.aspx (accessed on 1 June 2022).
- May Tzuc, O.; Chan-González, J.J.; Castañeda-Robles, I.E.; Lezama-Zárraga, F.; Moheno-Barrueta, M.; Jiménez Torres, M.; Best, R. Multivariate Inverse Artificial Neural Network to Analyze and Improve the Mass Transfer of Ammonia in a Plate Heat Exchanger-Type Absorber with NH3/H2O for Solar Cooling Applications. Energy Explor. Exploit. 2022; preprint. [Google Scholar] [CrossRef]
- Tariq, R.; Torres-Aguilar, C.E.; Xamán, J.; Zavala-Guillén, I.; Bassam, A.; Ricalde, L.J.; Carvente, O. Digital Twin Models for Optimization and Global Projection of Building-Integrated Solar Chimney. Build. Environ. 2022, 213, 108807. [Google Scholar] [CrossRef]
- Wu, X.; Hou, J.; Hui, J.; Tang, Z.; Wang, W. Revealing Microclimate around Buildings with Long-Term Monitoring through the Neural Network Algorithms. Buildings 2022, 12, 395. [Google Scholar] [CrossRef]
- Beale, M.H.; Hagan, M.T.; Demuth, H.B. Neural Network ToolboxTM User’s Guide R2017a; The MathWorks, Inc.: Natick, MA, USA, 2017; ISBN 9781597181709. [Google Scholar]
- Wayahdi, M.R.; Zarlis, M.; Putra, P.H. Initialization of the Nguyen-Widrow and Kohonen Algorithm on the Backpropagation Method in the Classifying Process of Temperature Data in Medan. J. Phys. Conf. Ser. 2019, 1235, 012031. [Google Scholar] [CrossRef]
- Montano, J.J.; Palmer, A. Numeric Sensitivity Analysis Applied to Feedforward Neural Networks. Neural Comput. Appl. 2003, 12, 119–125. [Google Scholar] [CrossRef]







| Category | Hotels | Rooms | Rooms per Hotel | Occupancy |
|---|---|---|---|---|
| 5 Stars | 1579 | 210,016 | 133 | 25.50% |
| 4 Stars | 2628 | 174,746 | 66 | 22.38% |
| 3 Stars | 4397 | 150,545 | 34 | 19.75% |
| 2 Stars | 3093 | 78,325 | 25 | 17.17% |
| 1 Star | 2885 | 57,480 | 20 | 15.20% |
| Others | 9117 | 165,188 | 18 | Undefined |
| Total | 23,699 | 836,300 | 35 | 100.00% |
| Hotel | Category (Stars) | Rooms | Total Energy Consumption (kWh/Year) | Energy Cost (MXN/Year) | Equivalent CO2 Emissions (kgCO2/Year) | Devices | ||
|---|---|---|---|---|---|---|---|---|
| Indoor Lighting | Outdoor Lighting | Air Conditioning | ||||||
| CA1 | 4 | 95 | 994,847 | 1,791,256.48 | 470,682.23 | 815 | 52 | 103 |
| CA2 | 2 | 82 | 800,070 | 1,341,219.072 | 352,426.71 | 498 | 10 | 82 |
| CA3 | 4 | 87 | 1,033,178 | 1,942,375.354 | 510,695.62 | 1366 | 53 | 105 |
| CA4 | 4 | 78 | 1,562,003 | 2,457,035.168 | 645,625.20 | 1132 | 27 | 146 |
| CA5 | 3 | 40 | 401,482 | 741,535.168 | 194,850.20 | 317 | 13 | 45 |
| CH1 | 4 | 40 | 788,257 | 1,229,670.4 | 323,115.52 | 245 | 21 | 77 |
| CH2 | 4 | 46 | 645,868 | 691,579.808 | 181,723.63 | 409 | 90 | 53 |
| YU1 | 3 | 48 | 395,837 | 1,053,893.408 | 276,927.31 | 97 | 12 | 45 |
| QR1 | 3 | 95 | 767,730 | 723,968.5608 | 190,234.26 | 102 | 13 | 47 |
| Current Devices | Replacement Devices | |||||
|---|---|---|---|---|---|---|
| Lighting | Lumens | Power | Price (MXN) | Technology | Power | Price (MXN) |
| Fluorescent | 3325 | 50 W | 72.80 | LED | 20 W | 153.00 |
| Incandescent | 1000 | 60 W | 75.00 | LED | 20 W | 113.75 |
| Outdoor Fluorescent | 800 | 20 W | 36.00 | LED | 9 W | 35.58 |
| Halogen | 9000 | 300 W | 700.00 | LED | 100 W | 250.00 |
| Air conditioning | Capacity | Power | Price (MXN) | Technology | Power | Price (MXN) |
| Minisplit | 12,000 BTU | 1650 W | 5599.00 | Inverter | 1250 | 13,599.00 |
| Boiler | Efficiency | Capacity | Price (MXN) | Efficiency | Capacity | Price (MXN) |
| 80% | 300,000 BTU/HR | 95% | 400,000 BTU/HR | 346,679.32 | ||
| Mexican State | Energy Source | Calorific Value (kWh/Liter) | Emission Factor (kg CO2/kWh) | Fuel Price (MXN/kWh) | Ref. |
|---|---|---|---|---|---|
| Campeche | LP Gas | 6.732 | 0.227 | 1.44 | |
| Yucatán | 1.33 | [25] | |||
| Quintana Roo | 1.50 | ||||
| Chiapas | 1.61 | ||||
| National | Electricity | 0.582 | 0.582 | 1.88 | [26] |
| Variable | Minimum | Maximum | Units | |
|---|---|---|---|---|
| Inputs: | ||||
| Location | L | 1 | 4 | - |
| Category | C | 2 | 4 | - |
| Hotel zone | Z | 1 | 2 | - |
| Rooms | N | 40 | 95 | Number of rooms |
| Indoor lighting | Tint | 97 | 1366 | Number of devices |
| Outdoor lighting | Text | 2 | 553 | Number of devices |
| Air conditioning | Tac | 45 | 146 | Number of devices |
| Indoor-luminary substitution | Pint | 20 | 80 | % |
| Outdoor-luminary substitution | Pext | 20 | 80 | % |
| Air-conditioning substitution | Pac | 20 | 80 | % |
| Boiler | Cs | 0 | 1 | - |
| Outputs: | ||||
| Use-of-energy index | EUI | 6748.43 | 19,988.24 | (kWh/room-year) |
| CO2-emission index | CEI | 45.61 | 2279.63 | (kgCO2/room-year) |
| Energy-cost index | S | 1097.92 | 336,615.86 | (MXN/year) |
| Hyperparameter | Description |
|---|---|
| Number of epochs | 500 |
| Batch size | Full batch |
| Performance goal | 1 × 10−20 |
| Validation faulers | 10 |
| Performance gradient | 1 × 10−7 |
| Time out | ∞ |
| Initial µ | 0.001 |
| Maximum µ | 1 × 1010 |
| Cross-validation | 10 |
| Performance function | Mse |
| Weights and bias initializer | Nguyen-Widrow |
| Hotel | Energy-Use Index (kWh/Room-Year) | Equivalent-CO2-Emission Index (kgCO2/Room-Year) | Energy-Cost Index (MXN/Year) | ||||||
|---|---|---|---|---|---|---|---|---|---|
| Actual | Procurable | (%) | Actual | Procurable | (%) | Actual | Procurable | (%) | |
| CA1 | 10,472.07 | 9200 | 12.15 | 5055 | 4255 | 15.83 | 1,851,810.59 | 1,601,810.59 | 13.50 |
| CA2 | 8700.17 | 7300 | 16.09 | 4537.77 | 3788 | 16.53 | 787,346.81 | 627,346.81 | 20.32 |
| CA3 | 15,162.42 | 13,500 | 10.96 | 6645.60 | 5732 | 13.74 | 1,388,121.27 | 1,188,121.27 | 14.41 |
| CA4 | 20,025.67 | 17,800 | 11.11 | 9019.56 | 7320 | 18.85 | 2,824,334.90 | 2,524,334.90 | 10.62 |
| CA5 | 10,037.04 | 9000 | 10.33 | 4911.25 | 4311 | 12.22 | 751,684.65 | 661,684.65 | 11.97 |
| CH1 | 19,706.42 | 17,800 | 9.67 | 8839.34 | 7239 | 18.10 | 1,445,695.70 | 1,305,695.70 | 9.68 |
| CH2 | 12,664.08 | 10,200 | 19.46 | 5809.55 | 4810 | 17.21 | 1,191,204.50 | 831,204.50 | 30.22 |
| YU1 | 82,46.59 | 7500 | 9.05 | 3918.2 | 3468 | 11.48 | 728,786.59 | 668,786.59 | 8.23 |
| QR1 | 16,689.77 | 14,600 | 12.52 | 6023.77 | 4924 | 18.26 | 1,297,928.75 | 1,157,928.75 | 10.79 |
Publisher’s Note: MDPI stays neutral with regard to jurisdictional claims in published maps and institutional affiliations. |
© 2022 by the authors. Licensee MDPI, Basel, Switzerland. This article is an open access article distributed under the terms and conditions of the Creative Commons Attribution (CC BY) license (https://creativecommons.org/licenses/by/4.0/).
Share and Cite
Mengual Torres, S.G.; May Tzuc, O.; Aguilar-Castro, K.M.; Castillo Téllez, M.; Ovando Sierra, J.; Cruz-y Cruz, A.d.R.; Barrera-Lao, F.J. Analysis of Energy and Environmental Indicators for Sustainable Operation of Mexican Hotels in Tropical Climate Aided by Artificial Intelligence. Buildings 2022, 12, 1155. https://doi.org/10.3390/buildings12081155
Mengual Torres SG, May Tzuc O, Aguilar-Castro KM, Castillo Téllez M, Ovando Sierra J, Cruz-y Cruz AdR, Barrera-Lao FJ. Analysis of Energy and Environmental Indicators for Sustainable Operation of Mexican Hotels in Tropical Climate Aided by Artificial Intelligence. Buildings. 2022; 12(8):1155. https://doi.org/10.3390/buildings12081155
Chicago/Turabian StyleMengual Torres, S. G., O. May Tzuc, K. M. Aguilar-Castro, Margarita Castillo Téllez, J. Ovando Sierra, Andrea del Rosario Cruz-y Cruz, and Francisco Javier Barrera-Lao. 2022. "Analysis of Energy and Environmental Indicators for Sustainable Operation of Mexican Hotels in Tropical Climate Aided by Artificial Intelligence" Buildings 12, no. 8: 1155. https://doi.org/10.3390/buildings12081155
APA StyleMengual Torres, S. G., May Tzuc, O., Aguilar-Castro, K. M., Castillo Téllez, M., Ovando Sierra, J., Cruz-y Cruz, A. d. R., & Barrera-Lao, F. J. (2022). Analysis of Energy and Environmental Indicators for Sustainable Operation of Mexican Hotels in Tropical Climate Aided by Artificial Intelligence. Buildings, 12(8), 1155. https://doi.org/10.3390/buildings12081155

