Cellular Automaton Simulation Model for Predicting the Microstructure Evolution of an Additively Manufactured X30Mn21 Austenitic Advanced High-Strength Steel
Abstract
1. Introduction
2. The Accelerated Cellular Automaton Model
| Algorithm 1: Set Minimum Nucleation Time | |||
| input cells in, respectively, the directions with , temperature profile of size , where is the last entry of the discretized profile stored incrementally with time; the first entry, corresponding to list nucleation sites of size , where each site in is a cell of containing its position , melting temperature .
output cells | |||
| /*Iterate list of nucleation sites*/ | |||
| for to do | |||
| ; | |||
| ; /* for cell */ | |||
| /*Iterate backwards temperature profile of cell */ | |||
| for to do | |||
| ; | |||
| if then | |||
| ; | |||
| break; | |||
| end | |||
| end | |||
| end | |||
2.1. Nucleation
2.2. Crystal Growth and Crystallographic Orientation
2.2.1. Crystallographic Orientations of the Nuclei
| Algorithm 2: Generate Uniform Random Quaternion |
| input: None Data: Pseudo-random generator function: auxiliary variables:. |
| ; |
| ; |
| ; |
| ; |
| ; |
| return |
2.2.2. Kinetic Growth Model
2.3. Coupling of Finite Element Method and Cellular Automaton
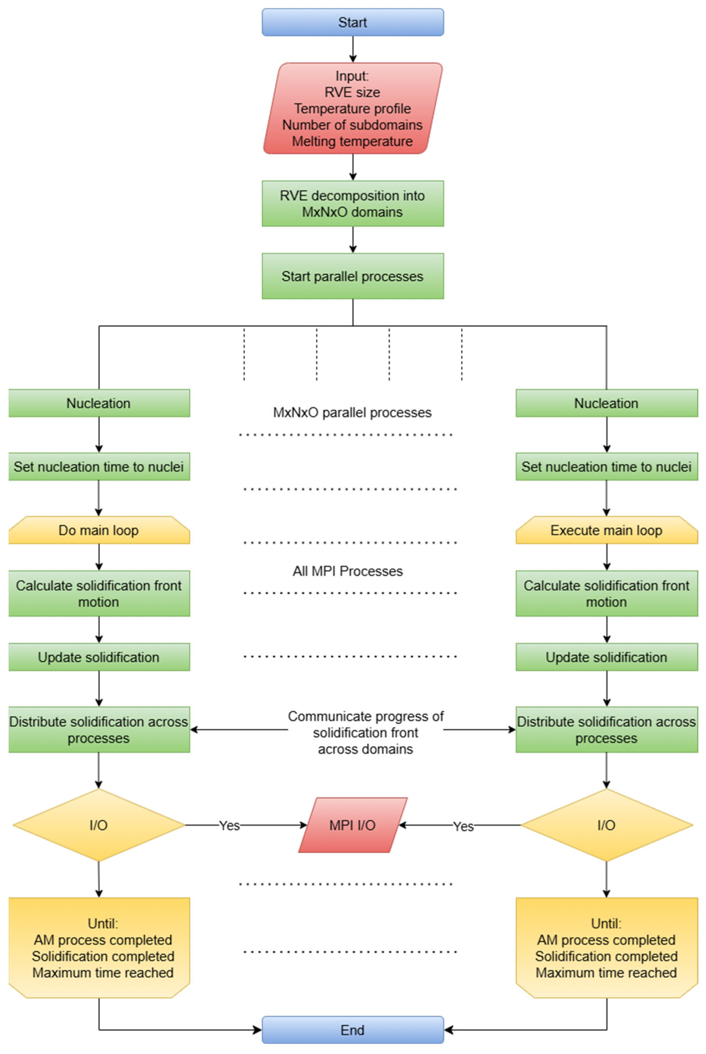
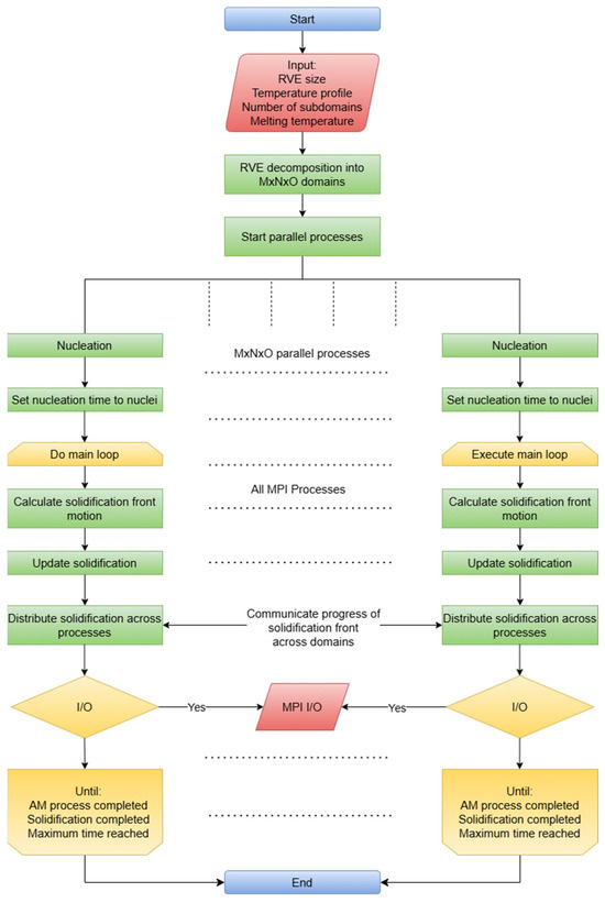
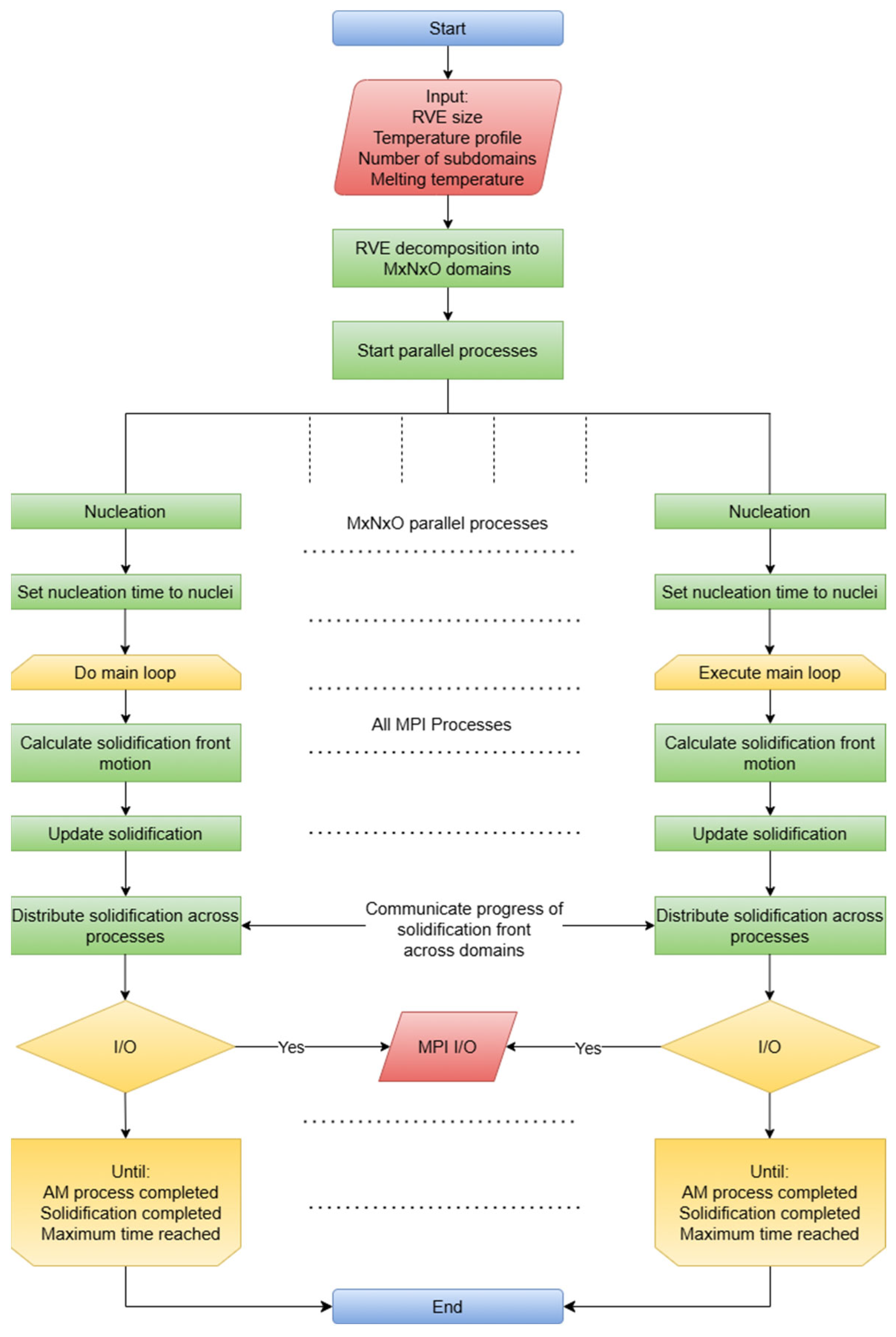
2.4. Parallelization Technique
3. Results and Discussions
3.1. Experimental Analysis
3.2. CA Simulation Analysis
3.3. Efficiency of the Cellular Automaton Model and Simulation Setup
4. Conclusions
Author Contributions
Funding
Data Availability Statement
Acknowledgments
Conflicts of Interest
References
- Yakout, M.; Elbestawi, M.; Veldhuis, S.C. A Review of Metal Additive Manufacturing Technologies. Solid State Phenom. 2018, 278, 1–14. [Google Scholar] [CrossRef]
- Singh, A.; Singh, H. Metal Additive Manufacturing: From History to Applications. In Innovations in Additive Manufacturing; Khan, M.A., Jappes, J.T.W., Eds.; Springer International Publishing: Cham, Switzerland, 2022; pp. 3–32. [Google Scholar] [CrossRef]
- Frazier, W.E. Metal additive manufacturing: A review. J. Mater. Eng. Perform. 2014, 23, 1917–1928. [Google Scholar] [CrossRef]
- Bajaj, P.; Hariharan, A.; Kini, A.; Kürnsteiner, P.; Raabe, D.; Jägle, E.A. Steels in additive manufacturing: A review of their microstructure and properties. Mater. Sci. Eng. A 2020, 772, 138633. [Google Scholar] [CrossRef]
- Schwab, H.; Prashanth, K.G.; Löber, L.; Kühn, U.; Eckert, J. Selective Laser Melting of Ti-45Nb Alloy. Metals 2015, 5, 686–694. [Google Scholar] [CrossRef]
- Vafadar, A.; Guzzomi, F.; Rassau, A.; Hayward, K. Advances in metal additive manufacturing: A review of common processes, industrial applications, and current challenges. Appl. Sci. 2021, 11, 1213. [Google Scholar] [CrossRef]
- Sames, W.J.; List, F.A.; Pannala, S.; Dehoff, R.R.; Babu, S.S. The metallurgy and processing science of metal additive manufacturing. Int. Mater. Rev. 2016, 61, 315–360. [Google Scholar] [CrossRef]
- Singh, A.; Caprio, L.; Previtali, B.; Demir, A.G. Processability of pure Cu by LPBF using a ns-pulsed green fiber laser. Opt. Laser Technol. 2022, 154, 108310. [Google Scholar] [CrossRef]
- Trevisan, F.; Calignano, F.; Lorusso, M.; Pakkanen, J.; Aversa, A.; Ambrosio, E.P.; Lombardi, M.; Fino, P.; Manfredi, D. On the Selective Laser Melting (SLM) of the AlSi10Mg Alloy: Process, Microstructure, and Mechanical Properties. Materials 2017, 10, 76. [Google Scholar] [CrossRef]
- Song, B.; Zhao, X.; Li, S.; Han, C.; Wei, Q.; Wen, S.; Liu, J.; Shi, Y. Differences in microstructure and properties between selective laser melting and traditional manufacturing for fabrication of metal parts: A review. Front. Mech. Eng. 2015, 10, 111–125. [Google Scholar] [CrossRef]
- Yap, C.Y.; Chua, C.K.; Dong, Z.L.; Liu, Z.H.; Zhang, D.Q.; Loh, L.E.; Sing, S.L. Review of selective laser melting: Materials and applications. Appl. Phys. Rev. 2015, 2, 041101. [Google Scholar] [CrossRef]
- Körner, C.; Markl, M.; Koepf, J.A. Modeling and Simulation of Microstructure Evolution for Additive Manufacturing of Metals: A Critical Review. Metall. Mater. Trans. A Phys. Metall. Mater. Sci. 2020, 51, 4970–4983. [Google Scholar] [CrossRef]
- Zhang, Y.; Xiao, X.; Zhang, J. Kinetic Monte Carlo simulation of sintering behavior of additively manufactured stainless steel powder particles using reconstructed microstructures from synchrotron X-ray microtomography. Results Phys. 2019, 13, 102336. [Google Scholar] [CrossRef]
- Rodgers, T.M.; Madison, J.D.; Tikare, V. Simulation of metal additive manufacturing microstructures using kinetic Monte Carlo. Comput. Mater. Sci. 2017, 135, 78–89. [Google Scholar] [CrossRef]
- Lee, K.-H.; Yun, G.J. Prediction of melt pool dimension and residual stress evolution with thermodynamically-consistent phase field and consolidation models during re-melting process of SLM. Comput. Mater. Contin. 2021, 66, 87–112. [Google Scholar] [CrossRef]
- Ao, X.; Xia, H.; Liu, J.; He, Q. Simulations of microstructure coupling with moving molten pool by selective laser melting using a cellular automaton. Mater. Des. 2020, 185, 108230. [Google Scholar] [CrossRef]
- Yang, J.; Yu, H.; Yang, H.; Li, F.; Wang, Z.; Zeng, X. Prediction of microstructure in selective laser melted Ti–6Al–4V alloy by cellular automaton. J. Alloys Compd. 2018, 748, 281–290. [Google Scholar] [CrossRef]
- Koepf, J.A.; Gotterbarm, M.R.; Markl, M.; Körner, C. 3D multi-layer grain structure simulation of powder bed fusion additive manufacturing. Acta Mater. 2018, 152, 119–126. [Google Scholar] [CrossRef]
- Eiken, J.; Böttger, B.; Steinbach, I. Multiphase-field approach for multicomponent alloys with extrapolation scheme for numerical application. Phys. Rev. E-Stat. Nonlinear Soft Matter Phys. 2006, 73, 066122. [Google Scholar] [CrossRef]
- Samy, V.P.N.; Schäfle, M.; Brasche, F.; Krupp, U.; Haase, C. Understanding the mechanism of columnar–to-equiaxed transition and grain refinement in additively manufactured steel during laser powder bed fusion. Addit. Manuf. 2023, 73, 103702. [Google Scholar] [CrossRef]
- Koepf, J.A.; Soldner, D.; Ramsperger, M.; Mergheim, J.; Markl, M.; Körner, C. Numerical microstructure prediction by a coupled finite element cellular automaton model for selective electron beam melting. Comput. Mater. Sci. 2019, 162, 148–155. [Google Scholar] [CrossRef]
- Lian, Y.; Gan, Z.; Yu, C.; Kats, D.; Liu, W.K.; Wagner, G.J. A cellular automaton finite volume method for microstructure evolution during additive manufacturing. Mater. Des. 2019, 169, 107672. [Google Scholar] [CrossRef]
- Kühbach, M.; Gottstein, G.; Barrales-Mora, L. A statistical ensemble cellular automaton microstructure model for primary recrystallization. Acta Mater. 2016, 107, 366–376. [Google Scholar] [CrossRef]
- Kühbach, M.; A Barrales-Mora, L.; Gottstein, G. A massively parallel cellular automaton for the simulation of recrystallization. Model. Simul. Mater. Sci. Eng. 2014, 22, 075016. [Google Scholar] [CrossRef]
- Hesselbarth, H.; Göbel, I. Simulation of recrystallization by cellular automata. Acta Metall. Mater. 1991, 39, 2135–2143. [Google Scholar] [CrossRef]
- Shankar, G.; Raguraman, S.; Barrales-Mora, L.A.; Suwas, S. Development of Recrystallization Texture in Commercially Pure Titanium: Experiments and Simulation. JOM 2020, 72, 4559–4573. [Google Scholar] [CrossRef]
- Schäfer, C.; Pomana, G.; Mohles, V.; Gottstein, G.; Engler, O.; Hirsch, J. Recrystallization modeling of AA8XXX alloys with cellular automata considering recovering kinetics. Adv. Eng. Mater. 2010, 12, 131–140. [Google Scholar] [CrossRef]
- Haase, C.; Kühbach, M.; Barrales-Mora, L.A.; Wong, S.L.; Roters, F.; Molodov, D.A.; Gottstein, G. Recrystallization behavior of a high-manganese steel: Experiments and simulations. Acta Mater. 2015, 100, 155–168. [Google Scholar] [CrossRef]
- Haase, C.; Barrales-Mora, L.A. Influence of deformation and annealing twinning on the microstructure and texture evolution of face-centered cubic high-entropy alloys. Acta Mater. 2018, 150, 88–103. [Google Scholar] [CrossRef]
- Shankar, G.; Gayatri, V.; Barrales-Mora, L.A.; Suwas, S. Evolution of recrystallization texture in medium to low stacking fault energy alloys: Experiments and simulations. Int. J. Plast. 2024, 172, 103827. [Google Scholar] [CrossRef]
- Shankar, G.; Sanandiya, S.; Barrales-Mora, L.A.; Suwas, S. Evolution of recrystallization texture in nickel-iron alloys: Experiments and simulations. Philos. Mag. 2023, 103, 1787–1827. [Google Scholar] [CrossRef]
- Rappaz, M.; Gandin, C.-A. Probabilistic modelling of microstructure formation in solidification processes. Acta Metall. Mater. 1993, 41, 345–360. [Google Scholar] [CrossRef]
- Gandin, C.-A.; Rappaz, M. A coupled finite element-cellular automaton model for the prediction of dendritic grain structures in solidification processes. Acta Metall. Mater. 1994, 42, 2233–2246. [Google Scholar] [CrossRef]
- Gandin, C.-A.-A.; Desbiolles, J.L.; Rappaz, M.; Thevoz, P. A three-dimensional cellular automation-finite element model for the prediction of solidification grain structures. Metall. Mater. Trans. A 1999, 30, 3153–3165. [Google Scholar] [CrossRef]
- Gandin, C.-A.; Schaefer, R.; Rappax, M. Analytical and numerical predictions of dendritic grain envelopes. Acta Mater. 1996, 44, 3339–3347. [Google Scholar] [CrossRef]
- Shi, R.; Khairallah, S.A.; Roehling, T.T.; Heo, T.W.; McKeown, J.T.; Matthews, M.J. Microstructural control in metal laser powder bed fusion additive manufacturing using laser beam shaping strategy. Acta Mater. 2020, 184, 284–305. [Google Scholar] [CrossRef]
- Zinovieva, O.; Zinoviev, A.; Patel, M.; Molotnikov, A.; Easton, M. Modelling grain refinement under additive manufacturing solidification conditions using high performance cellular automata. Mater. Des. 2024, 245, 113248. [Google Scholar] [CrossRef]
- Mohebbi, M.S.; Ploshikhin, V. Simulation of primary particle development and their impact on microstructural evolution of sc-modified aluminum alloys during additive manufacturing. Metals 2021, 11, 1056. [Google Scholar] [CrossRef]
- Mohebbi, M.S.; Ploshikhin, V. Implementation of nucleation in cellular automaton simulation of microstructural evolution during additive manufacturing of Al alloys. Addit. Manuf. 2020, 36, 101726. [Google Scholar] [CrossRef]
- Staroselsky, A.; Voytovych, D.; Acharya, R. Prediction of Ni-based alloy microstructure in wire arc additive manufacturing from cellular automata model. Comput. Mater. Sci. 2024, 233, 112721. [Google Scholar] [CrossRef]
- Zinoviev, A.; Zinovieva, O.; Ploshikhin, V.; Romanova, V.; Balokhonov, R. Evolution of grain structure during laser additive manufacturing. Simulation by a cellular automata method. Mater. Des. 2016, 106, 321–329. [Google Scholar] [CrossRef]
- Lian, Y.; Lin, S.; Yan, W.; Liu, W.K.; Wagner, G.J. A parallelized three-dimensional cellular automaton model for grain growth during additive manufacturing. Comput. Mech. 2018, 61, 543–558. [Google Scholar] [CrossRef]
- Wang, J.; Wu, W.J.; Jing, W.; Tan, X.; Bi, G.J.; Tor, S.B.; Leong, K.F.; Chua, C.K.; Liu, E. Improvement of densification and microstructure of ASTM A131 EH36 steel samples additively manufactured via selective laser melting with varying laser scanning speed and hatch spacing. Mater. Sci. Eng. A 2019, 746, 300–313. [Google Scholar] [CrossRef]
- Fu, C.H.; Guo, Y.B. Three-Dimensional Temperature Gradient Mechanism in Selective Laser Melting of Ti-6Al-4V. J. Manuf. Sci. Eng. Trans. ASME 2014, 136, 061004. [Google Scholar] [CrossRef]
- Teferra, K.; Rowenhorst, D.J. Optimizing the cellular automata finite element model for additive manufacturing to simulate large microstructures. Acta Mater. 2021, 213, 116930. [Google Scholar] [CrossRef]
- Ding, R.; Guo, Z.X. Microstructural modelling of dynamic recrystallisation using an extended cellular automaton approach. Comput. Mater. Sci. 2002, 23, 209–218. [Google Scholar] [CrossRef]
- Ghosh, M.; Kumar, R.; Saha, M.; Sikdar, B.K. Cellular automata and its applications. In Proceedings of the 2018 IEEE International Conference on Automatic Control and Intelligent Systems (I2CACIS), Shah Alam, Malaysia, 20 October 2018; pp. 52–56. [Google Scholar] [CrossRef]
- Duc, P.; Bournaud, F.; Masset, F. Astrophysics A top-down scenario for the formation. Astron. Astrophys. 2004, 814, 803–814. [Google Scholar] [CrossRef][Green Version]
- Villa, E.; Rios, P.R. On modelling recrystallization processes with random growth velocities of the grains in materials science. Image Anal. Stereol. 2012, 31, 149–162. [Google Scholar] [CrossRef]
- Li, J.; Zhou, X.; Brochu, M.; Provatas, N.; Zhao, Y.F. Solidification Microstruc-ture Simulation of Ti-6Al-4V in Metal Additive Manufacturing: A Review. Addit. Manuf. 2020, 31, 100989. [Google Scholar] [CrossRef]
- Murata, K.; Fukui, C.; Sun, F.; Chen, T.-T.; Adachi, Y. Simulation of Abnormal Grain Growth Using the Cellular Automaton Method. Materials 2024, 17, 138. [Google Scholar] [CrossRef]
- Reiter, C.A. Cyclic cellular automata in 3D. Chaos Solitons Fractals 2011, 44, 764–768. [Google Scholar] [CrossRef]
- Li, Y.; Pandis, I.; Mueller, R.; Raman, V.; Lohman, G. NUMA-aware algorithms: The case of data shuffling. In Proceedings of the CIDR 2013—6th Biennial Conference on Innovative Data Systems Research, Asilomar, CA, USA, 6–9 January 2013. [Google Scholar]
- Li, X.; Tan, W. Numerical investigation of effects of nucleation mechanisms on grain structure in metal additive manufacturing. Comput. Mater. Sci. 2018, 153, 159–169. [Google Scholar] [CrossRef]
- Kou, S. Welding Metallurgy; Wiley: Hoboken, NJ, USA, 2002. [Google Scholar] [CrossRef]
- SYao, S.-W.; Liu, T.; Li, C.-J.; Yang, G.-J.; Li, C.-X. Epitaxial growth during the rapid solidification of plasma-sprayed molten TiO2 splat. Acta Mater. 2017, 134, 66–80. [Google Scholar] [CrossRef]
- Kenty, J.L.; Hirth, J.P. Epitaxy and heterogeneous nucleation theory. Surf. Sci. 1969, 15, 403–424. [Google Scholar] [CrossRef]
- SSuwas, S.; Ray, R.K. Crystallographic Texture of Material; Springer: London, UK, 2014. [Google Scholar] [CrossRef]
- Hagihara, K.; Nakano, T. Control of Anisotropic Crystallographic Texture in Powder Bed Fusion Additive Manufacturing of Metals and Ceramics—A Review. JOM 2021, 74, 1760–1773. [Google Scholar] [CrossRef]
- DebRoy, T.; Wei, H.L.; Zuback, J.S.; Mukherjee, T.; Elmer, J.W.; Milewski, J.O.; Beese, A.M.; Wilson-Heid, A.; De, A.; Zhang, W. Additive manufacturing of metallic components—Process, structure and properties. Prog. Mater. Sci. 2018, 92, 112–224. [Google Scholar] [CrossRef]
- Turnali, A.; Motaman, S.A.H.; Chang, Y.; Böttger, B.; Serafeim, A.; Sayk, L.; Peter, N.J.; Richter, S.; Schwedt, A.; Höges, S.; et al. Evolution of microstructural heterogeneities in additively manufactured low-alloy steel. Addit. Manuf. 2023, 78, 103859. [Google Scholar] [CrossRef]
- de Morais, W.A.; Landgraf, F.J.G. Crystallographic texture configured by laser powder bed fusion additive manufacturing process: A review and its potential application to adjust mechanical properties of metallic products. Tecnol. Em Metal. Mater. Mineração 2023, 20, e2802. [Google Scholar] [CrossRef]
- Haase, C.; Tang, F.; Wilms, M.B.; Weisheit, A.; Hallstedt, B. Combining thermodynamic modeling and 3D printing of elemental powder blends for high-throughput investigation of high-entropy alloys—Towards rapid alloy screening and design. Mater. Sci. Eng. A 2017, 688, 180–189. [Google Scholar] [CrossRef]
- Kuffner, J.J. Effective sampling and distance metrics for 3D rigid body path planning. In Proceedings of the IEEE International Conference on Robotics and Automation, New Orleans, LA, USA, 26 April–1 May 2004; pp. 3993–3998. [Google Scholar] [CrossRef]
- Yang, M.; Wang, L.; Yan, W. Phase-field modeling of grain evolutions in additive manufacturing from nucleation, growth, to coarsening. npj Comput. Mater. 2021, 7, 56. [Google Scholar] [CrossRef]
- Zinoviev, A.; Zinovieva, O.; Ploshikhin, V.; Romanova, V.; Balokhonov, R. On the numerical simulation of the microstructural evolution induced by laser additive manufacturing of steel products. AIP Conf. Proc. 2016, 1785, 040097. [Google Scholar] [CrossRef]
- Gandin, C.-A.; Rappaz, M. A 3D Cellular Automaton algorithm for the prediction of dendritic grain growth. Acta Mater. 1997, 45, 2187–2195. [Google Scholar] [CrossRef]
- Dezfoli, A.R.A.; Hwang, W.-S.; Huang, W.-C.; Tsai, T.-W. Determination and controlling of grain structure of metals after laser incidence: Theoretical approach. Sci. Rep. 2017, 7, 41527. [Google Scholar] [CrossRef] [PubMed]
- Lipton, J.; Glicksman, M.E.; Kurz, W. Dendritic growth into undercooled alloy metals. Mater. Sci. Eng. 1984, 65, 57–63. [Google Scholar] [CrossRef]
- Huang, Z.; Jia, W.; Wang, H.; Yang, Z.; Li, C.; Liang, J.; Zhong, Y. A new heat source model for selective laser melting simulations based on energy distribution on the powder layer and the surface of substrate. arXiv 2021, arXiv:2106.03482. [Google Scholar] [CrossRef]
- Ivantsov, G. Temperature field around a spherical, cylindrical, and needle-shaped crystal, growing in a pre-cooled melt. Proc. USSR Acad. Sci. 1985, 58, 567–569. Available online: https://ui.adsabs.harvard.edu/abs/1985tfas.rept..567I (accessed on 29 May 2025).
- Trivedi, R. Theory of dendritic growth during the directional solidification of binary alloys. J. Cryst. Growth. 1980, 49, 219–232. [Google Scholar] [CrossRef]
- Kurz, W.; Fisher, D. Dendrite growth at the limit of stability: Tip radius and spacing. Acta Metall. 1981, 29, 11–20. [Google Scholar] [CrossRef]
- Köhnen, P.; Létang, M.; Voshage, M.; Schleifenbaum, J.H.; Haase, C. Understanding the process-microstructure correlations for tailoring the mechanical properties of L-PBF produced austenitic advanced high strength steel. Addit. Manuf. 2019, 30, 100914. [Google Scholar] [CrossRef]
- Suryanarayana, C. Non-Equilizbrium Processing of Materials; Elsevier: Amsterdam, The Netherlands, 1999. [Google Scholar]
- Kang, H.R. Three-Dimensional Lookup Table with Interpolation. In Computational Color Technology; SPIE: Bellingham, WA, USA, 2010; pp. 151–159. [Google Scholar] [CrossRef]
- Mießen, C.; Velinov, N.; Gottstein, G.; Barrales-Mora, L.A. A highly efficient 3D level-set grain growth algorithm tailored for ccNUMA architecture. Model. Simul. Mater. Sci. Eng. 2017, 25, 084002. [Google Scholar] [CrossRef]
- Pauza, J.; Rollett, A. Simulation Study of Hatch Spacing and Layer Thickness Effects on Microstructure in Laser Powder Bed Fusion Additive Manufacturing using a Texture-Aware Solidification Potts Model. J. Mater. Eng. Perform. 2021, 30, 7007–7018. [Google Scholar] [CrossRef]
- Tan, W.; Shin, Y.C. Multi-scale modeling of solidification and microstructure development in laser keyhole welding process for austenitic stainless steel. Comput. Mater. Sci. 2015, 98, 446–458. [Google Scholar] [CrossRef]
- Ansari, P.; Rehman, A.U.; Pitir, F.; Veziroglu, S.; Mishra, Y.K.; Aktas, O.C.; Salamci, M.U. Selective laser melting of 316l austenitic stainless steel: Detailed process understanding using multiphysics simulation and experimentation. Metals 2021, 11, 1076. [Google Scholar] [CrossRef]
- Jonšta, P.; Vlčková, I.; Krišták, L.; Špička, I.; Jonšta, Z. Contribution to the thermal properties of selected steels. Metalurgija 2015, 54, 187–190. [Google Scholar]
- Bachmann, F.; Hielscher, R.; Schaeben, H. Texture analysis with MTEX- Free and open source software toolbox. Solid State Phenom. 2010, 160, 63–68. [Google Scholar] [CrossRef]
- Ahrens, J.; Geveci, B.; Law, C. ParaView: An End-User Tool for Large Data Visualization, Visualization Handbook; Elsevier: Amsterdam, The Netherlands, 2005; ISBN -13 9780123875822. [Google Scholar]
- Sun, S.-H.; Ishimoto, T.; Hagihara, K.; Tsutsumi, Y.; Hanawa, T.; Nakano, T. Excellent mechanical and corrosion properties of austenitic stainless steel with a unique crystallographic lamellar microstructure via selective laser melting. Scr. Mater. 2019, 159, 89–93. [Google Scholar] [CrossRef]
- Yan, F.; Xiong, W.; Faierson, E.J. Grain Structure Control of Additively Manufactured Metallic Materials. Materials 2017, 10, 1260. [Google Scholar] [CrossRef]
- PLiu, P.; Wang, Z.; Xiao, Y.; Horstemeyer, M.F.; Cui, X.; Chen, L. Insight into the mechanisms of columnar to equiaxed grain transition during metallic additive manufacturing. Addit. Manuf. 2019, 26, 22–29. [Google Scholar] [CrossRef]
- Pyrz, R. Correlation of microstructure variability and local stress field in two-phase materials. Mater. Sci. Eng. A 1994, 177, 253–259. [Google Scholar] [CrossRef]
- Gavagnin, E.; Owen, J.P.; Yates, C.A. Pair correlation functions for identifying spatial correlation in discrete domains. Phys. Rev. E 2018, 97, 062104. [Google Scholar] [CrossRef]
- Andreau, O.; Koutiri, I.; Peyre, P.; Penot, J.-D.; Saintier, N.; Pessard, E.; De Terris, T.; Dupuy, C.; Baudin, T. Texture control of 316L parts by modulation of the melt pool morphology in selective laser melting. J. Mater. Process. Technol. 2019, 264, 21–31. [Google Scholar] [CrossRef]

















| Parameters | Value |
|---|---|
| (mm−3) | 3.9 × 104 |
| (mm−2) | 1.25 × 104 |
| mean nucleation undercooling for bulk nucleation distribution (°C) | 5 |
| mean nucleation undercooling for surface nucleation distribution (°C) | 1 |
| standard deviation for bulk nucleation distribution (°C) | 0.2 |
| standard deviation for surface nucleation distribution (°C) | 0.2 |
| Parameter | Value | Unit |
|---|---|---|
| Laser Power | 120 | W |
| Spot diameter | 80 | µm |
| Hatch spacing | 70 | µm |
| Layer thickness | 30 | µm |
| Scan speed | 750 | mm/s |
Disclaimer/Publisher’s Note: The statements, opinions and data contained in all publications are solely those of the individual author(s) and contributor(s) and not of MDPI and/or the editor(s). MDPI and/or the editor(s) disclaim responsibility for any injury to people or property resulting from any ideas, methods, instructions or products referred to in the content. |
© 2025 by the authors. Licensee MDPI, Basel, Switzerland. This article is an open access article distributed under the terms and conditions of the Creative Commons Attribution (CC BY) license (https://creativecommons.org/licenses/by/4.0/).
Share and Cite
Singh, A.; Haase, C.; Barrales-Mora, L.A. Cellular Automaton Simulation Model for Predicting the Microstructure Evolution of an Additively Manufactured X30Mn21 Austenitic Advanced High-Strength Steel. Metals 2025, 15, 770. https://doi.org/10.3390/met15070770
Singh A, Haase C, Barrales-Mora LA. Cellular Automaton Simulation Model for Predicting the Microstructure Evolution of an Additively Manufactured X30Mn21 Austenitic Advanced High-Strength Steel. Metals. 2025; 15(7):770. https://doi.org/10.3390/met15070770
Chicago/Turabian StyleSingh, Ashutosh, Christian Haase, and Luis A. Barrales-Mora. 2025. "Cellular Automaton Simulation Model for Predicting the Microstructure Evolution of an Additively Manufactured X30Mn21 Austenitic Advanced High-Strength Steel" Metals 15, no. 7: 770. https://doi.org/10.3390/met15070770
APA StyleSingh, A., Haase, C., & Barrales-Mora, L. A. (2025). Cellular Automaton Simulation Model for Predicting the Microstructure Evolution of an Additively Manufactured X30Mn21 Austenitic Advanced High-Strength Steel. Metals, 15(7), 770. https://doi.org/10.3390/met15070770

