Next Article in Journal
Self-Mobilization Exercise Program Improved Postural Stability in the Anterior-Posterior Direction with Eyes Closed
Next Article in Special Issue
A Fuzzy Parameterized Multiattribute Decision-Making Framework for Supplier Chain Management Based on Picture Fuzzy Soft Information
Previous Article in Journal
Magnetic Dipole Effects on Radiative Flow of Hybrid Nanofluid Past a Shrinking Sheet
Previous Article in Special Issue
Geometric Aggregation Operators for Solving Multicriteria Group Decision-Making Problems Based on Complex Pythagorean Fuzzy Sets
 
 
Font Type:
Arial Georgia Verdana
Font Size:
Aa Aa Aa
Line Spacing:
Column Width:
Background:
Article

New Variants of the Multi-Verse Optimizer Algorithm Adapting Chaos Theory in Benchmark Optimization

Tijuana Institute of Technology, TecNM, Calzada Tecnologico S/N, 22414 Tijuana, Mexico
*
Author to whom correspondence should be addressed.
Symmetry 2023, 15(7), 1319; https://doi.org/10.3390/sym15071319
Submission received: 13 May 2023 / Revised: 18 June 2023 / Accepted: 19 June 2023 / Published: 27 June 2023
(This article belongs to the Special Issue Recent Developments on Fuzzy Sets Extensions)

Abstract

In this work, we present multiple variations of the Multi-verse Optimizer Algorithm (MVO) using chaotic maps, using it in the formation of new solutions. In these new variations of the MVO algorithm, which we call the Fuzzy-Chaotic Multi-verse Optimizer (FCMVO), we use multiple chaotic maps used in the literature to substitute some of the parameters for which the original algorithm used a random value in the formation of new universes or solutions. To implement chaos theory on these new variants, we also use Fuzzy Logic for dynamic parameter adaptation; the first tests are performed only using chaotic maps, and then we merge the use of Fuzzy Logic in each of these cases to analyze the improvement over the Fuzzy MVO. Subsequently, we use only the best-performing chaos maps in a new set of variants for the same cases; after these results, we observe the behavior of the algorithm in different cases. The objective of this study is to compare whether there is a significant improvement over the MVO algorithm using some of the best-performing chaotic maps in conjunction with Fuzzy Logic in benchmark mathematical functions prior to moving on to other case studies.

1. Introduction

As humankind evolves, the problems that we can confront are becoming more complex and specific [1], leading to different solutions or variations, which we have to fine-tune to achieve the solutions that we require, but the solutions are not always that easy to find.
In searching for new ways to solve problems more efficiently, there has been serious development in different areas, such as Computational Intelligence [2], which aids in the search for solutions to numerous problems that can be challenging from relying on only people’s decisions. As the complexity of problems escalates, the types of solutions must also be more precise [3] and unique but with fast responses due to the existence of changing problems in actual society.
Computer-oriented solutions [4] are very commonly used for multiple objectives, and since the last century, computational techniques have gained popularity such that they are more of a necessity in the search for competing solutions. Among these techniques are Fuzzy Logic [5,6,7] and metaheuristics [8,9], which in combination can obtain some of the best solutions that an expert could find with less time and effort.
With metaheuristics, we can observe they are inspired by behaviors present in nature, such as how insects [10] have a hierarchy of workers and elites, as well as some plant-based behaviors, such as in fungi [11] and how they can connect by the roots to share nutrients with other plant species.
In addition to improving some of these metaheuristics, there has been some fine-tuning undertaken with mathematical randomization techniques, such as Levy flights [12], to obtain other solutions that could be better than the original inspiration for metaheuristics, improving the overall performance of bio-inspired algorithms. As one of these metaheuristics, the MVO [13] algorithm (Multi-verse Optimizer Algorithm) has been used in other works in the literature, in which some authors have adapted and fine-tuned the algorithm using some randomization techniques.
We have used the MVO algorithm in previous works [14,15,16], in which we improved the overall performance of the algorithm by fine-tuning some of its most significant parameters using Fuzzy Logic, and then we used the algorithm in benchmark mathematical functions and some cases of fuzzy controller design. This work can be viewed as an extension of [16], in which we originally only presented one of the variants in this work, and we now present a more complete analysis, including our improvements. This algorithm uses some concepts of cosmology to represent its behavior, such as wormholes, black holes, and white holes [17,18], seeking to behave like most of the bio-inspired algorithms, adapting its own way to crossover and mutate its solutions.
The motivation for this work comes from using other techniques to improve the MVO algorithm, such as chaos theory [19], and observing its behavior, mainly because we are interested in testing fuzzy controller design in cases involving noise in their behavior. The main contribution consists of analyzing multiple variants of the MVO algorithm by implementing Fuzzy Logic and chaotic maps, seeking the best set of variants in mathematical benchmarking functions before we move to other case studies. This paper has the following sections: Section 2 presents the state-of-the-art of MVO algorithm and its representation, Section 3 presents our implementations of the MVO algorithm with fuzzy logic and chaotic maps, Section 4 presents the results and comparisons with the variants that we used, and Section 5 provides the conclusions of our work.

2. Preliminary Concepts

As time passes, society moves forward, the problems that it faces in our modern lifestyles increase, and the previous solutions to our problems become less efficient; moreover, we have the need for fast solutions with fewer resources. In the search for better and more efficient solutions to these evolving problems, computational intelligence techniques [20] have gained popularity over the past few years, making them part of these new solutions.
Among computational intelligence techniques, we can observe optimization algorithms [21], which have gained such popularity that newer and more efficient algorithms appear every year, and they have found inspiration in several natural behaviors to solve simple problems, such as how bee colonies are organized to live and expand and how multiple flocks of birds search for food in their respective areas. The inspirations have also evolved and have used other artificial [22] or physical behaviors, such as the coordination of a crowd of drones or the energy and forces that occur on a planet in a galaxy; from here, optimization algorithms have used these principles to solve problems related to their inspiration or even to test and find better solutions to problems that are not related to their behaviors.
The MVO algorithm, as one of many multiple metaheuristics, has behaviors based on cosmology, using wormholes, white holes, and black holes as its main components in searching for solutions to the problems being applied, as illustrated in Figure 1. Other researchers [23,24,25] have used MVO in some specific cases applied to manufacturing processes or in benchmark tests, as in our previous works; however, other authors have implemented some methods to improve the algorithm, such as neural networks and Levy flights, which aid in the search for optimal solutions for the MVO algorithm.
In previous works, we have used Fuzzy Logic [14,15] and some tuning of the main parameters, as we tried them in benchmark mathematical functions and fuzzy controller design, proving the algorithm to be competitive against other popular metaheuristics. The algorithm uses the term universe to represent a solution to the problem, which is mathematically a matrix (1), where U are the universes, extending the population over d and n.
U = [ x 1 1 x 1 2 x 1 d x 2 1 x 2 2 x 2 d x n 1 x n 2 x n d ]
Another of the concepts mentioned for its inspiration is the normalized inflation rate or fitness of the algorithm, which is represented by N I ( U i ) , and it is used in (2) with x i j being the j th parameter of the i th universe, U i is a universe, x k j will be a parameter of the universe selected by using a roulette wheel method and r 1 is a random number from 0 to 1.
x i j = { x k j r 1 < N I ( U i ) x i j r 1 NI ( U i )
One of the main inspirations reside in the wormhole, white hole, and black hole, used in WEP and TDR, being Wormhole Existence Probability and Travel Distance Rate, respectively; they are used mainly in (3), where x i j is the j th parameter from a selected i th universe, x b e s t j is the j th parameter from the global best at the moment, l b j and u b j are the lower and upper limits of the search criteria, and r 2 , r 3 , r 4 represent random numbers from 0 to 1.
x i j = { { x best j + TDR ( r 4 ( ub j lb j ) + lb j ) r 3 < 0.5 x best j TDR ( r 4 ( ub j lb j ) + lb j ) r 3 0.5 } r 2 < W E P x i j r 2 WEP
The last equations reside over WEP and TDR represented in (4) and (5), where a min and a max are the minimum and maximum values for WEP, l goes for the actual iteration, and L is the maximum number of iterations; in the case of TDR, they are the same parameters, including   p as the precision of exploitation. In Figure 2, we illustrate a complete flowchart of the MVO algorithm.
WEP = a min + l ( a max a min L )
TDR = 1 l 1 / p L 1 / p

3. MVO Algorithm and Chaotic Maps

The MVO algorithm has proven to be a good alternative as many of the most used metaheuristics, like Particle Swarm Optimization [26,27] (PSO), Grey–Wolf Optimizer [28] (GWO), and Bee Colony Optimization [29] (BCO). Multiple researchers have used it for specific applications in engineering and research by not only using it in core mode. Instead, they have adapted other mathematical functions to improve its searchability, to avoid local optima stagnation and early convergence, using levy flights, quantum theory, neural networks, or other optimization algorithms.
As we mentioned previously, we have used Fuzzy Logic to adapt some of the main parameters for the MVO algorithm, being WEP and TDR from (4) and (5). In this work, we used two variations of the fuzzy inference system, one Mamdani and the other Sugeno, both type-1 fuzzy inference systems. In Figure 3 and Figure 4, we illustrate the Mamdani fuzzy inference systems, and in Figure 5 and Figure 6, we can observe the Sugeno fuzzy inference systems; the particular way in which the membership functions were distributed have a role in the symmetry between them [30], obtaining a smoother output in each fuzzy logic system output.
In the case of the Mamdani Fuzzy Inference System, we use triangular membership functions for the inputs and outputs of the WEP and TDR systems; this membership function is represented in (6). As for the Sugeno Fuzzy Inference System, we use another membership function, the generalized bell, represented by (7); we use another type of membership function to generate a crisper output.
In Table 1 and Table 2, we can find the parameters of the membership functions (mf) corresponding to WEP and TDR Mamdani fuzzy inference systems illustrated in Figure 3 and Figure 4, using the centroid defuzzification method; additionally, we can find in Table 3 and Table 4, the parameters for the mf of the Sugeno fuzzy inference systems illustrated in Figure 5 and Figure 6, using a weighted average of all rule outputs as defuzzification method. The fuzzy rules of each fuzzy inference system can be observed in Table 5.
t r i a n g l e M F ( x ; a , b , c ) = { 0 , x a . x a b a , a x b . c x c b , b x c . 0 , c x .
G b e l l M F ( x ; a , b , c ) = 1 1 + | x c a | 2 b
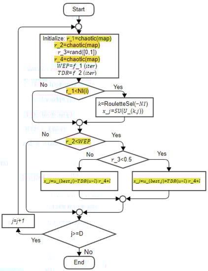
Additionally, in this work, we are using chaos theory to improve the algorithm further alongside Fuzzy Logic by adapting chaotic maps in some of the parameters of MVO, particularly in some random numbers, and here we made several variants of the algorithm. We used 10 of the most used chaotic maps in the literature over several algorithms, and then we made several variants to test which ones work better with the MVO algorithm; in Figure 7, we illustrate a flowchart of the places that we adapted the chaotic maps in the process for selection of universes, and also, we can observe in (2) and (3) the parameters that we replace in r 1 , r 2 , r 4 , the highlighted text represents the sections of the algorithm that have adaptations of chaotic maps.
In Table 6, we can find the equations of the 10 chaotic maps used for the variants, and most of them resemble symmetry for the output obtained, illustrated in Figure 8, as well as the bifurcation maps illustrated in Figure 9. Because we made multiple variants, we present first the R1, R2, R4, and RT variants of MVO. In Table 7, we can find a distribution of the parameters where we use chaotic maps.
As we can observe from Table 7, some of the variants of the algorithm use chaotic maps in specific parameters in (2) and (3), resulting in the adaptation of Chaos Theory to the MVO algorithm. In the next section, we analyze the results obtained from the first variants of the algorithm, comparing them with the fuzzy variants and the improved versions using chaotic maps. Our simulations used MATLAB 2019 in a Windows 10 operating system, with an Intel i5 8th generation processor and 8 GB of RAM.

4. Test and Results

For our tests, we use 13 traditional benchmark mathematical functions used in other works, performing 30 tests in 5 dimensions, 50 dimensions, and 100 dimensions, with 50 solutions or universes and 500 iterations; the statistical test is done with a 95% of confidence, comparing that our variants are better than the original algorithm using Z-test.
The main results presented in this paper are an extension of our previous work in [16], and we are focusing on 50 dimensions; in Table 8, Table 9, Table 10 and Table 11, we can observe the results comparing the CMVO (Chaotic Multi-verse Optimizer) variants mentioned in Table 7; in the case of R1 we are only presenting the Circle, Sinusoidal and Gauss Chaotic Maps, that they were the best-performing maps in this category; for the R2 variant we can observe the Iterative, Sinusoidal, and Gauss maps as the best performers in this variant; the case of R4 which had a better impact on the algorithm, we focused on Circle, Sinusoidal and Piecewise maps; and in the last variant, called RT, we used Circle, Gauss, and Tent maps.
These first results pointed out that one of the most significant variants are R1 and R4 at the moment. In Table 12, Table 13, Table 14 and Table 15, we can find some of the results for the FCMVO (Fuzzy-Chaotic Multi-verse Optimizer) in comparison with the original MVO and FMVO (Fuzzy Multi-verse Optimizer) for the R1 variant using the Circle and Gauss maps, the results are very similar, but one of the fuzzy inference systems use the Mamdani variant and the other one the Sugeno variant. Comparing Mamdani and Sugeno, they are very similar in results for the initial tests in the R1 variant.
For the next variant, we are presenting some of the results of the R2 FCMVO variant; we can find these results in Table 16, Table 17, Table 18 and Table 19; we reduced the information presented in the tables, focusing only on the Z values in comparison with each case, and delimiting to the Singer and Iterative chaotic maps, that present the most notorious results for the variant.
In Table 20, Table 21, Table 22 and Table 23, we can find the results based on the R4 variants of the FCMVO algorithm, concentrating the results only in Singer and Piecewise chaotic maps; in this variant of the FCMVO algorithm, the impact of the chaotic maps is more evident than R2, reflecting this in the comparison between the original MVO algorithm and the FMVO.
Our last case is found in Table 24, Table 25, Table 26 and Table 27, where the results focus on the FCMVO variant using the Gauss and Sine chaotic maps; in this case, the maps are used in the three different positions of the algorithm with the same map, only changing the seed of the chaotic map to avoid using the same value obtained in each place of the algorithm.
In the results that we found in each variant of the FCMVO algorithm, in most of the cases, the FMVO variant was improved by the chaotic maps, but this could be observed in some of the maps that we presented the test results, such as the case of FCMVO R1 variant with the Gauss map, and since the original algorithm surpassed in most of the cases compared with other metaheuristics in Table 28, such as GSA and GA, and our variants surpass the original algorithm, then it can be proven to be competitive against other algorithms in the literature.
Additionally, we have included some tests done with the FCMVO R1 variant in the CEC 2017 [42] Single Objective Real-Parameter Numerical Optimization using the Wilcoxon non-parametric test with two samples of 25 experiments presented in Table 29. In Table 30, a real-world case of a Welded-beam design [24] compares the variants against the original algorithm.

5. Conclusions

As we observed in the results found in the Tables, this new set of variants of the MVO algorithm using chaos theory and Fuzzy Logic contain significant results, surpassing in cases like Table 27, where the variant surpasses 13 cases of the comparison, by the fact that several results are improved by the chaotic version of the algorithm comparing with the non-fuzzy version surpassed in 7 cases, and also in comparison with the fuzzy version, there is some improvement with some of the chaotic maps such as illustrated in Table 24 and Table 25.
We analyzed how the parameters affected by the chaotic maps improved the results in some cases; in the R1 variant, the Gauss/mouse map was the best of all cases, surpassing in seven cases the original algorithm without fuzzy logic and improving even more with the aid of fuzzy logic, in the R2 variant the best maps where Iterative and Singer, and for R4 the best maps where Circle, Sinusoidal, and Tent. In the case of the RT variant, we only used it as a reference to analyze the behavior in the algorithm in the same chaotic map for all the parameters.
Some of the observations, by implementing chaotic maps, where the generation of chaotic maps and their implementation on the variants, where the symmetric relation of some of the maps had an impact on the results, and was more evident on higher dimensions. This work, as mentioned, is an extension of [16] by presenting the other variants of the algorithm and comparing them against the original MVO algorithm.
One of the main things we observed in the results is that in some of the most difficult mathematical functions, the variants could achieve better results in most cases, such as the ones observed in Table 24, Table 25, Table 26 and Table 27, but most of the variants had nearly the same results. Even though in our results we did not have a definitive best variant of the FCMVO algorithm, we could analyze how in different mathematical functions, these new variants can overcome the original MVO and the FMVO variant used in previous works [14,15], giving us a start point to test in other cases that could have a chaotic or erratic behavior, such as controllers in high noise environments, and a sample of this is the application of the welded-beam case. For future work, we are considering some of the variants obtained as the best ones to test them in a more complete comparison with the CEC 2017 benchmark suite, and also, we are looking forward to considering real-world applications, such as the ones in CEC 2020 [43,44] real-world application suite.

Author Contributions

Conceptualization, O.C. and L.A.; methodology, P.C.-A.; software, L.A.; validation, L.A.; formal analysis, J.S.; investigation, O.C. and L.A.; writing—review and editing, O.C. and P.C.-A. All authors have read and agreed to the published version of the manuscript.

Funding

This research received no external funding.

Data Availability Statement

Not Applicable

Conflicts of Interest

The authors declare no conflict of interest.

References

  1. Osaba, E.; Villar-Rodriguez, E.; Del Ser, J.; Nebro, A.J.; Molina, D.; LaTorre, A.; Suganthan, P.N.; Coello, C.A.C.; Herrera, F. A Tutorial On the Design, Experimentation and Application of Metaheuristic Algorithms to Real-World Optimization Problems. Swarm Evol. Comput. 2021, 64, 100888. [Google Scholar] [CrossRef]
  2. Ahmad, M.W.; Mourshed, M.; Yuce, B.; Rezgui, Y. Computational Intelligence Techniques for HVAC Systems: A Review. Build. Simul. 2016, 9, 359–398. [Google Scholar] [CrossRef]
  3. Dokeroglu, T.; Sevinc, E.; Kucukyilmaz, T.; Cosar, A. A Survey on New Generation Metaheuristic Algorithms. Comput. Ind. Eng. 2019, 137, 106040. [Google Scholar] [CrossRef]
  4. Panagant, N.; Pholdee, N.; Bureerat, S.; Yildiz, A.R.; Mirjalili, S. A Comparative Study of Recent Multi-Objective Metaheuristics for Solving Constrained Truss Optimisation Problems. Arch. Comput. Methods Eng. 2021, 28, 4031–4047. [Google Scholar] [CrossRef]
  5. Zadeh, L.A. Fuzzy Logic. Comput. 1988, 21, 83–93. [Google Scholar] [CrossRef]
  6. Zadeh, L.A. Fuzzy Sets. Inf. Control 1965, 8, 338–353. [Google Scholar] [CrossRef]
  7. Zadeh, L.A. Fuzzy Logic Computing with Words. IEEE Trans. Fuzzy Syst. 1996, 4, 103–111. [Google Scholar] [CrossRef]
  8. Nadimi-Shahraki, M.H.; Taghian, S.; Mirjalili, S.; Ewees, A.A.; Abualigah, L.; Elaziz, M.A. MTV-MFO: Multi-Trial Vector-Based Moth-Flame Optimization Algorithm. Symmetry 2021, 13, 2388. [Google Scholar] [CrossRef]
  9. Azizi, M.; Shishehgarkhaneh, M.B.; Basiri, M.; Moehler, R.C. Squid Game Optimizer (SGO): A Novel Metaheuristic Algorithm. Sci. Rep. 2023, 13, 5373. [Google Scholar] [CrossRef]
  10. Karaboga, D.; Akay, B. A Comparative Study of Artificial Bee Colony Algorithm. Appl. Math. Comput. 2009, 214, 108–132. [Google Scholar] [CrossRef]
  11. da Costa Bento, C.R.; Wille, E.C.G. Bio-Inspired Routing Algorithm for MANETs Based on Fungi Networks. Ad Hoc Netw. 2020, 107, 102248. [Google Scholar] [CrossRef]
  12. Hakli, H.; Uǧuz, H. A Novel Particle Swarm Optimization Algorithm with Levy Flight. Appl. Soft Comput. 2014, 23, 333–345. [Google Scholar] [CrossRef]
  13. Mirjalili, S.; Mirjalili, S.M.; Hatamlou, A. Multi-Verse Optimizer: A Nature-Inspired Algorithm for Global Optimization. Neural Comput. Appl. 2016, 27, 495–513. [Google Scholar] [CrossRef]
  14. Amézquita, L.; Castillo, O.; Cortés-Antonio, P.; Soria, J. Fuzzy Logic Augmentation of the Multiverse Optimizer Applied to Fuzzy Controllers Design. J. Mult. Valued Log. Soft Comput. 2022, 39, 591–613. [Google Scholar]
  15. Amézquita, L.; Castillo, O.; Soria, J.; Cortes-Antonio, P. A Fuzzy Variant of the Multi-Verse Optimizer for Optimal Design of Fuzzy Controllers. In Proceedings of the Intelligent and Fuzzy Techniques for Emerging Conditions and Digital Transformation; Springer: Cham, Switzerland, 2021; pp. 537–545. [Google Scholar]
  16. Amézquita, L.; Castillo, O.; Cortes-Antonio, P. Fuzzy-chaotic variant of the multiverse optimizer algorithm in benchmark function optimization. In Intelligent and Fuzzy Systems; Springer: Cham, Switzerland, 2022; Volume 504 LNNS, pp. 53–63. [Google Scholar] [CrossRef]
  17. Hawking, S.W.; Page, D.N. Spectrum of Wormholes. Phys. Rev. D 1990, 42, 2655. [Google Scholar] [CrossRef]
  18. Uzan, J.P. The big-bang theory: Construction, evolution and status. In The Universe. Progress in Mathematical Physics; Springer: Cham, Switzerland, 2021; Volume 76, pp. 1–72. [Google Scholar] [CrossRef]
  19. Saremi, S.; Mirjalili, S.; Lewis, A. Biogeography-Based Optimisation with Chaos. Neural Comput. Appl. 2014, 25, 1077–1097. [Google Scholar] [CrossRef]
  20. Fernandez, A.; Herrera, F.; Cordon, O.; Del Jesus, M.J.; Marcelloni, F. Evolutionary Fuzzy Systems for Explainable Artificial Intelligence: Why, When, What for, and Where To? IEEE Comput. Intell. Mag. 2019, 14, 69–81. [Google Scholar] [CrossRef]
  21. Amador-Angulo, L.; Castillo, O. A New Fuzzy Bee Colony Optimization with Dynamic Adaptation of Parameters Using Interval Type-2 Fuzzy Logic for Tuning Fuzzy Controllers. Soft Comput. 2018, 22, 571–594. [Google Scholar] [CrossRef]
  22. Merma, A.G.; Olivera, C.A.C.; Hacha, R.R.; Torem, M.L.; Santos, B.F. Dos Optimization of Hematite and Quartz BIOFLOTATION by AN Artificial Neural Network (ANN). J. Mater. Res. Technol. 2019, 8, 3076–3087. [Google Scholar] [CrossRef]
  23. Sayed, G.I.; Darwish, A.; Hassanien, A.E. A New Chaotic Multi-Verse Optimization Algorithm for Solving Engineering Optimization Problems. J. Exp. Theor. Artif. Intell. 2018, 30, 293–317. [Google Scholar] [CrossRef]
  24. Mirjalili, S.; Jangir, P.; Mirjalili, S.Z.; Saremi, S.; Trivedi, I.N. Optimization of Problems with Multiple Objectives Using the Multi-Verse Optimization Algorithm. Knowl. Based Syst. 2017, 134, 50–71. [Google Scholar] [CrossRef]
  25. Ewees, A.A.; El Aziz, M.A.; Hassanien, A.E. Chaotic Multi-Verse Optimizer-Based Feature Selection. Neural Comput. Appl. 2017, 31, 991–1006. [Google Scholar] [CrossRef]
  26. Valdez, F.; Vazquez, J.C.; Gaxiola, F. Fuzzy Dynamic Parameter Adaptation in ACO and PSO for Designing Fuzzy Controllers: The Cases of Water Level and Temperature Control. Adv. Fuzzy Syst. 2018, 2018, 1274969. [Google Scholar] [CrossRef]
  27. Kiranyaz, S. Particle swarm optimization. In Proceedings of the Adaptation, Learning, and Optimization; IEEE: Piscataway, NJ, USA, 2014; Volume 15, pp. 45–82. [Google Scholar]
  28. Mirjalili, S.; Mirjalili, S.M.; Lewis, A. Grey Wolf Optimizer. Adv. Eng. Softw. 2014, 69, 46–61. [Google Scholar] [CrossRef]
  29. Teodorović, D. Bee Colony Optimization (BCO). Stud. Comput. Intell. 2009, 248, 39–60. [Google Scholar] [CrossRef]
  30. Tolga, A.C.; Parlak, I.B.; Castillo, O. Finite-Interval-Valued Type-2 Gaussian Fuzzy Numbers Applied to Fuzzy TODIM in a Healthcare Problem. Eng. Appl. Artif. Intell. 2020, 87, 103352. [Google Scholar] [CrossRef]
  31. Wang, N.; Liu, L.; Liu, L. Genetic Algorithm in Chaos. Or. Trans. 2001, 5, 1–10. [Google Scholar]
  32. Guo, Z.; Cheng, B.; Ye, M.; Cao, B. Self-adaptive chaos differential evolution. In Lecture Notes in Computer Science (including Subseries Lecture Notes in Artificial Intelligence and Lecture Notes in Bioinformatics); Springer: Berlin/Heidelberg, Germany, 2006; Volume 4221 LNCS-I, pp. 972–975. [Google Scholar] [CrossRef]
  33. Du, D.; Simon, D.; Ergezer, M. Biogeography-Based Optimization Combined with Evolutionary Strategy and Immigration Refusal. In Proceedings of the 2009 IEEE International Conference on Systems, Man and Cybernetics, San Antonio, TX, USA, 11–14 October 2009; pp. 997–1002. [Google Scholar] [CrossRef]
  34. Li-Jiang, Y.; Tian-Lun, C. Application of Chaos in Genetic Algorithms. Commun. Phys. 2002, 38, 168–172. [Google Scholar] [CrossRef]
  35. Jothiprakash, V.; Arunkumar, R. Optimization of Hydropower Reservoir Using Evolutionary Algorithms Coupled with Chaos. Water Resour. Manag. 2013, 27, 1963–1979. [Google Scholar] [CrossRef]
  36. Saremi, S.; Mirjalili, S.M.; Mirjalili, S. Chaotic Krill Herd Optimization Algorithm. Procedia Technol. 2014, 12, 180–185. [Google Scholar] [CrossRef]
  37. Wang, G.G.; Guo, L.; Gandomi, A.H.; Hao, G.S.; Wang, H. Chaotic Krill Herd Algorithm. Inf. Sci. 2014, 274, 17–34. [Google Scholar] [CrossRef]
  38. Simon, D. Biogeography-Based Optimization. IEEE Trans. Evol. Comput. 2008, 12, 702–713. [Google Scholar] [CrossRef]
  39. Bhattacharya, A.; Chattopadhyay, P.K. Hybrid Differential Evolution with Biogeography-Based Optimization for Solution of Economic Load Dispatch. IEEE Trans. Power Syst. 2010, 25, 1955–1964. [Google Scholar] [CrossRef]
  40. Rashedi, E.; Nezamabadi-pour, H.; Saryazdi, S. GSA: A Gravitational Search Algorithm. Inf. Sci. 2009, 179, 2232–2248. [Google Scholar] [CrossRef]
  41. Digalakis, J.G.; Margaritis, K.G. On Benchmarking Functions for Genetic Algorithms. Int. J. Comput. Math. 2001, 77, 481–506. [Google Scholar] [CrossRef]
  42. Wu, G.; Mallipeddi, R.; Suganthan, P.N. Problem Definitions and Evaluation Criteria for the CEC 2017 Competition on Constrained Real-Parameter Optimization; Technical Report; National University of Defense Technology: Changsha, China; Kyungpook National University: Daegu, Republic of Korea; Nanyang Technological University: Singapore, 2017. [Google Scholar]
  43. Sun, X.; Wang, D.; Kang, H.; Shen, Y.; Chen, Q. A Two-Stage Differential Evolution Algorithm with Mutation Strategy Combination. Symmetry 2021, 13, 2163. [Google Scholar] [CrossRef]
  44. Shen, Y.; Liang, Z.; Kang, H.; Sun, X.; Chen, Q. A Modified JSO Algorithm for Solving Constrained Engineering Problems. Symmetry 2020, 13, 63. [Google Scholar] [CrossRef]
Figure 1. Concepts of cosmology implemented in MVO algorithm.
Figure 1. Concepts of cosmology implemented in MVO algorithm.
Symmetry 15 01319 g001
Figure 2. MVO algorithm flowchart representation.
Figure 2. MVO algorithm flowchart representation.
Symmetry 15 01319 g002
Figure 3. Mamdani model for WEP. (a) Input light-years of fuzzy inference system; (b) output obtained for WEP of fuzzy inference system using centroid defuzzification method.
Figure 3. Mamdani model for WEP. (a) Input light-years of fuzzy inference system; (b) output obtained for WEP of fuzzy inference system using centroid defuzzification method.
Symmetry 15 01319 g003
Figure 4. Mamdani model for TDR. (a) Input light-years of fuzzy inference system; (b) output obtained for TDR of fuzzy inference system using centroid defuzzification method.
Figure 4. Mamdani model for TDR. (a) Input light-years of fuzzy inference system; (b) output obtained for TDR of fuzzy inference system using centroid defuzzification method.
Symmetry 15 01319 g004
Figure 5. Sugeno model for WEP. (a) Input light-years of fuzzy inference system; (b) output obtained for WEP of fuzzy inference system using weighted average defuzzification method.
Figure 5. Sugeno model for WEP. (a) Input light-years of fuzzy inference system; (b) output obtained for WEP of fuzzy inference system using weighted average defuzzification method.
Symmetry 15 01319 g005
Figure 6. Sugeno model for TDR. (a) Input light-years of fuzzy inference system; (b) output obtained for TDR of fuzzy inference system using weighted average defuzzification method.
Figure 6. Sugeno model for TDR. (a) Input light-years of fuzzy inference system; (b) output obtained for TDR of fuzzy inference system using weighted average defuzzification method.
Symmetry 15 01319 g006
Figure 7. MVO flowchart for the process of selection of universes with chaotic maps adaptation.
Figure 7. MVO flowchart for the process of selection of universes with chaotic maps adaptation.
Symmetry 15 01319 g007
Figure 8. Representation of chaotic maps in Table 1 with 100 iterations.
Figure 8. Representation of chaotic maps in Table 1 with 100 iterations.
Symmetry 15 01319 g008
Figure 9. Bifurcation map of chaotic maps in Table 6.
Figure 9. Bifurcation map of chaotic maps in Table 6.
Symmetry 15 01319 g009
Table 1. Membership function parameters for WEP Mamdani fuzzy inference system.
Table 1. Membership function parameters for WEP Mamdani fuzzy inference system.
Linguistic VariableLinguistic Valueabc
Light-yearsLow−0.50.10.45
Medium0.080.50.92
High0.550.91.5
WEPLow−0.1500.16
Medium0.330.50.66
High0.8211.17
Table 2. Membership function parameters for TDR Mamdani fuzzy inference system.
Table 2. Membership function parameters for TDR Mamdani fuzzy inference system.
Linguistic VariableLinguistic Valueabc
Light-yearsLow−0.369−0.03120.0619
Medium−0.01430.2650.9466
High0.1590.98041.32
TDRLow−0.22680.0026330.2262
Medium−0.031220.09150.337
High0.8321.0521.34
Table 3. Membership function parameters for WEP Sugeno fuzzy inference system.
Table 3. Membership function parameters for WEP Sugeno fuzzy inference system.
Linguistic VariableLinguistic Valueabc
Light-yearsin1mf10.2520
in1mf20.2520.5
in1mf30.2521
Table 4. Membership function parameters for the TDR Sugeno fuzzy inference system.
Table 4. Membership function parameters for the TDR Sugeno fuzzy inference system.
Linguistic VariableLinguistic Valueabc
Light-yearsin1mf10.0053712.001−0.006169
in1mf20.0351220.03649
in1mf30.0451220.1143
in1mf40.035220.1845
in1mf50.0321420.2493
in1mf60.0314720.3124
in1mf70.0313120.375
in1mf80.0312720.4375
in1mf90.0312620.5
in1mf100.0312520.5625
in1mf110.0312520.625
in1mf120.0312520.6875
in1mf130.0312520.75
in1mf140.0312520.8125
in1mf150.0312520.875
in1mf160.0312520.9375
in1mf170.0312521
Table 5. Fuzzy rules set for the fuzzy inference systems.
Table 5. Fuzzy rules set for the fuzzy inference systems.
SystemFuzzy Rules
Mamdani WEP1. If Light-years is Low, then WEP is Low
2. If Light-years is Medium, then WEP is Medium
3. If Light-years is High, then WEP is High
Mamdani TDR1. If Lightyears is Low, then TDR is High
2. If Lightyears is Medium then, TDR is Medium
3. If Lightyears is High then, TDR is Low
Sugeno WEP1. If input1 is in1mf1, then output is out1mf1
2. If input1 is in1mf2, then output is out1mf2
3. If input1 is in1mf3, then output is out1mf3
Sugeno TDR1. If input1 is in1mf1, then output is out1mf1
2. If input1 is in1mf2, then output is out1mf2
3. If input1 is in1mf3, then output is out1mf3
4. If input1 is in1mf4, then output is out1mf4
5. If input1 is in1mf5, then output is out1mf5
6. If input1 is in1mf6, then output is out1mf6
7. If input1 is in1mf7, then output is out1mf7
8. If input1 is in1mf8, then output is out1mf8
9. If input1 is in1mf9, then output is out1mf9
10. If input1 is in1mf10, then output is out1mf10
11. If input1 is in1mf11, then output is out1mf11
12. If input1 is in1mf12, then output is out1mf12
13. If input1 is in1mf13, then output is out1mf13
14. If input1 is in1mf14, then output is out1mf14
15. If input1 is in1mf15, then output is out1mf15
16. If input1 is in1mf16, then output is out1mf16
17. If input1 is in1mf17, then output is out1mf17
Table 6. Chaotic maps of the literature [19], using seed p = 0.7.
Table 6. Chaotic maps of the literature [19], using seed p = 0.7.
NameEquationParameters
Chebyshev [31] x i + 1 = cos ( icos 1 ( x i ) ) 2 + 1 + p
Logistic [32] x i + 1 = ax i ( 1 x i ) + p a = 4
Sinusoidal [33] x i + 1 = ax i 2 sin ( π x i ) + p a = 2.3
Circle [34] x i + 1 = mod ( x i + b ( a 2 π ) sin ( 2 π x i ) ,   1 ) + p a = 0.5  
b = 0.2
Gauss/mouse [35] x i + 1 = { 1 x i = 0 1 mod ( x i ,   1 ) + p otherwise
Iterative [32] x i + 1 = sin ( a π x i ) + p a = 0.7
Piecewise [36] x i + 1 = { x i P + p 0 x i < P x i P 0.5 P + p P x i < 0.5 1 P x i 0.5 P + p 0.5 x i < 1 P 1 x i P + p 1 P x i < 1 P = 0.4
Sine [37] x i + 1 = a 4 sin ( π x i ) + p a = 4
Singer [38] x i + 1 = μ ( 7.86 x i 23.31 x i 2 + 28.75 x i 3 13.302875 x i 4 ) + p μ = 1.07
Tent [39] x i + 1 = { x i 0.7 + p x i < 0.7 10 3 ( 1 x i ) + p x i 0.7
Table 7. Chaotic variants of MVO algorithm.
Table 7. Chaotic variants of MVO algorithm.
Variant Name r 1 r 2 r 4
R1Chaotic map [0,1]Random [0,1]Random [0,1]
R2Random [0,1]Chaotic map [0,1]Random [0,1]
R4Random [0,1]Random [0,1]Chaotic map [0,1]
RTChaotic map [0,1]Chaotic map [0,1]Chaotic map [0,1]
Table 8. Results comparing MVO with R1 CMVO in 50 dimensions.
Table 8. Results comparing MVO with R1 CMVO in 50 dimensions.
VariantMVOCMVO CircleCMVO SinusoidalCMVO Gauss
FunctionAverageSDAverageSDZAverageSDZAverageSDZ
F11.04 × 1012.12 × 1006.05 × 1001.32 × 100−9.556.18 × 1001.16 × 100−9.578.80 × 1002.23 × 100−2.85
F24.29 × 1021.40 × 1031.43 × 1029.27 × 101−1.118.24 × 1017.40 × 101−1.353.41 × 1001.20 × 100−1.66
F35.87 × 1031.42 × 1036.62 × 1022.02 × 1031.686.50 × 1031.70 × 1031.575.01 × 1031.66 × 103−2.15
F41.66 × 1016.53 × 1003.14 × 1017.54 × 1008.132.14 × 1015.14 × 1003.129.23 × 1002.06 × 100−5.93
F56.64 × 1026.96 × 1021.14 × 1039.97 × 1022.141.08 × 1038.07 × 1022.121.01 × 1031.05 × 1031.49
F61.06 × 1012.71 × 1005.86 × 1001.57 × 100−8.236.39 × 1001.37 × 100−7.549.76 × 1003.06 × 100−1.09
F71.19 × 10−14.03 × 10−21.08 × 10−13.39 × 10−2−1.201.12 × 10−13.64 × 10−2−0.679.64 × 10−22.91 × 10−2−2.51
F81.25 × 1048.00 × 1021.22 × 1048.37 × 102−1.371.22 × 1049.58 × 102−1.11 1.28 × 1041.01 × 1031.43
F92.54 × 1024.94 × 1012.34 × 1024.61 × 101−1.582.04 × 1023.70 × 101−4.422.33 × 1024.87 × 101−1.68
F103.49 × 1003.08 × 1003.04 × 1004.60 × 10−1−0.802.43 × 1004.22 × 10−1−1.863.15 × 1005.99 × 10−1−0.59
F111.09 × 1001.82 × 10−21.05 × 1001.38 × 10−2−8.701.05 × 1001.39 × 10−2−9.121.09 × 1002.07 × 10−2−0.05
F126.57 × 1002.64 × 1007.90 × 1002.78 × 1001.894.91 × 1002.50 × 100−2.494.93 × 1002.34 × 100−2.54
F139.08 × 1001.34 × 1016.56 × 1007.21 × 100−0.914.61 × 1006.30 × 100−1.662.90 × 1002.61 × 100−2.48
Note: Bold and Underline denotes that the variant has passed the statistical test in that function.
Table 9. Results comparing MVO with R2 CMVO in 50 dimensions.
Table 9. Results comparing MVO with R2 CMVO in 50 dimensions.
VariantMVOCMVO IterativeCMVO SinusoidalCMVO Gauss
FunctionAverageSDAverageSDZAverageSDZAverageSDZ
F11.04 × 1012.12 × 1009.44 × 1002.31 × 100−1.671.03 × 1012.00 × 100−0.281.13 × 1012.85 × 1001.42
F24.29 × 1021.40 × 1032.16 × 1041.18 × 1050.991.87 × 1077.84 × 1071.315.52 × 10103.01 × 10111
F35.87 × 1031.42 × 1036.98 × 1031.85 × 1032.628.23 × 1031.76 × 1035.725.94 × 1031.39 × 1030.21
F41.66 × 1016.53 × 1001.99 × 1016.39 × 1001.963.24 × 1016.94 × 1009.041.67 × 1015.15 × 1000.02
F56.64 × 1026.96 × 1021.32 × 1031.18 × 1032.649.31 × 1021.32 × 1030.981.13 × 1031.72 × 1031.37
F61.06 × 1012.71 × 1001.04 × 1011.89 × 100−0.31.01 × 1012.34 × 100−0.689.66 × 1002.33 × 100−1.4
F71.19 × 10−14.03 × 10−21.09 × 10−12.96 × 10−2−1.161.24 × 10−14.16 × 10−20.441.17 × 10−12.82 × 10−2−0.25
F81.25 × 1048.00 × 1021.21 × 1048.04 × 102−1.861.27 × 1041.08 × 1031.131.24 × 1046.57 × 102−0.32
F92.54 × 1024.94 × 1012.62 × 1023.96 × 1010.672.16 × 1023.26 × 101−3.472.74 × 1024.99 × 1011.59
F103.49 × 1003.08 × 1003.54 × 1003.01 × 1000.067.02 × 1006.82 × 1002.583.50 × 1003.17 × 1000.02
F111.09 × 1001.82 × 10−21.10 × 1002.05 × 10−21.241.09 × 1001.79 × 10−20.111.09 × 1001.63 × 10−20.03
F126.57 × 1002.64 × 1007.45 × 1003.16 × 1001.168.47 × 1002.33 × 1002.955.99 × 1001.67 × 100−1.02
F139.08 × 1001.34 × 1011.58 × 1011.68 × 1011.721.19 × 1011.23 × 1010.848.22 × 1001.09 × 101−0.27
Note: Bold and Underline denotes that the variant has passed the statistical test in that function.
Table 10. Results comparing MVO with R4 CMVO in 50 dimensions.
Table 10. Results comparing MVO with R4 CMVO in 50 dimensions.
VariantMVOCMVO CircleCMVO SinusoidalCMVO Piecewise
FunctionAverageSDAverageSDZAverageSDZAverageSDZ
F11.04 × 1012.12 × 1006.05 × 1001.32 × 100−9.558.43 × 1002.33 × 100−3.446.18 × 1001.16 × 100−9.57
F24.29 × 1021.40 × 1031.43 × 1029.27 × 101−1.112.08 × 1024.29 × 102−0.838.24 × 1017.40 × 101−1.35
F35.87 × 1031.42 × 1036.62 × 1032.02 × 1031.686.84 × 1032.01 × 1032.176.50 × 1031.70 × 1031.57
F41.66 × 1016.53 × 1003.14 × 1017.54 × 1008.133.16 × 1017.33 × 1008.362.14 × 1015.14 × 1003.12
F56.64 × 1026.96 × 1021.14 × 1039.97 × 1022.148.82 × 1026.63 × 1021.241.08 × 1038.07 × 1022.12
F61.06 × 1012.71 × 1005.86 × 1001.57 × 100−8.238.62 × 1001.71 × 100−3.356.39 × 1001.37 × 100−7.54
F71.19 × 10−14.03 × 10−21.08 × 10−13.39 × 10−2−1.21.19 × 10−13.35 × 10−2−0.051.12 × 10−13.64 × 10−2−0.67
F81.25 × 1048.00 × 1021.22 × 1048.37 × 102−1.371.19 × 1048.61 × 102−2.681.22 × 1049.58 × 102−1.11
F92.54 × 1024.94 × 1012.34 × 1024.61 × 101−1.582.51 × 1024.43 × 101−0.262.04 × 1023.70 × 101−4.42
F103.49 × 1003.08 × 1003.04 × 1004.60 × 10−1−0.83.86 × 1003.04 × 1000.472.43 × 1004.22 × 10−1−1.86
F111.09 × 1001.82 × 10−21.05 × 1001.38 × 10−2−8.71.08 × 1001.35 × 10−2−2.581.05 × 1001.39 × 10−2−9.12
F126.57 × 1002.64 × 1007.90 × 1002.78 × 1001.898.71 × 1003.25 × 1002.84.91 × 1002.50 × 100−2.49
F139.08 × 1001.34 × 1016.56 × 1007.21 × 100−0.911.13 × 1011.09 × 1010.694.61 × 1006.30 × 100−1.66
Note: Bold and Underline denotes that the variant has passed the statistical test in that function.
Table 11. Results comparing MVO with RT CMVO in 50 dimensions.
Table 11. Results comparing MVO with RT CMVO in 50 dimensions.
VariantMVOCMVO CircleCMVO GaussCMVO Tent
FunctionAverageSDAverageSDZAverageSDZAverageSDZ
F11.04 × 1012.12 × 1008.31 × 1002.01 × 100−3.926.47 × 1001.72 × 100−7.99.44 × 1001.71 × 100−1.93
F24.29 × 1021.40 × 1036.61 × 10113.62 × 101211.23 × 10116.32 × 10111.072.11 × 10128.93 × 10121.29
F35.87 × 1031.42 × 1031.05 × 1041.98 × 10310.358.46 × 1032.12 × 1035.571.17 × 1042.18 × 10312.31
F41.66 × 1016.53 × 1005.54 × 1018.87 × 10019.296.47 × 1017.69 × 10026.086.14 × 1016.85 × 10025.9
F56.64 × 1026.96 × 1023.31 × 1035.28 × 1032.721.04 × 1031.17 × 1031.52.60 × 1034.29 × 1032.44
F61.06 × 1012.71 × 1008.57 × 1002.18 × 100−3.166.93 × 1001.31 × 100−6.639.37 × 1001.64 × 100−2.08
F71.19 × 10−14.03 × 10−22.09 × 10−15.78 × 10−26.991.71 × 10−16.97 × 10−23.532.22 × 10−16.97 × 10−27
F81.25 × 1048.00 × 1021.17 × 1047.49 × 102−3.591.17 × 1048.21 × 102−3.631.19 × 1049.46 × 102−2.42
F92.54 × 1024.94 × 1011.89 × 1023.19 × 101−6.051.73 × 1022.17 × 101−8.212.23 × 1022.92 × 101−2.96
F103.49 × 1003.08 × 1004.88 × 1004.78 × 10−12.444.67 × 1005.58 × 10−12.055.68 × 1002.65 × 1002.95
F111.09 × 1001.82 × 10−21.08 × 1001.61 × 10−2−2.31.06 × 1001.82 × 10−2−6.421.08 × 1001.46 × 10−2−1.94
F126.57 × 1002.64 × 1001.89 × 1016.33 × 1009.812.48 × 1011.15 × 1018.472.56 × 1019.02 × 10011.11
F139.08 × 1001.34 × 1017.07 × 1013.39 × 1019.267.30 × 1013.52 × 1019.38.32 × 1013.73 × 10110.25
Note: Bold and Underline denotes that the variant has passed the statistical test in that function.
Table 12. Results comparing MVO with R1 FCMVO Mamdani using a Circle map in 50 dimensions.
Table 12. Results comparing MVO with R1 FCMVO Mamdani using a Circle map in 50 dimensions.
VariantFCMVO MamdaniMVOMVO CircleFMVO Mamdani
FunctionAverageSDAverageSDZAverageSDZAverageSDZ
F14.18 × 1001.50 × 1001.04 × 1012.12 × 100−13.121.06 × 1012.37 × 100−12.464.22 × 1001.54 × 100−0.1
F22.13 × 1031.09 × 1044.29 × 1021.40 × 1030.854.65 × 1021.28 × 1030.831.84 × 1023.50 × 1020.98
F34.69 × 1031.27 × 1035.87 × 1031.42 × 103−3.386.29 × 1031.89 × 103−3.854.46 × 1031.32 × 1030.68
F42.43 × 1016.58 × 1001.66 × 1016.53 × 1004.521.86 × 1015.21 × 1003.711.69 × 1017.05 × 1004.21
F56.58 × 1027.15 × 1026.64 × 1026.96 × 102−0.036.41 × 1025.19 × 1020.115.02 × 1025.32 × 1020.96
F63.94 × 1001.65 × 1001.06 × 1012.71 × 100−11.451.03 × 1012.52 × 100−11.54.05 × 1001.38 × 100−0.3
F78.77 × 10−22.57 × 10−21.19 × 10−14.03 × 10−2−3.611.24 × 10−14.27 × 10−2−4.057.71 × 10−22.46 × 10−21.62
F81.19 × 1049.07 × 1021.25 × 1048.00 × 102−2.381.24 × 1041.20 × 103−1.881.26 × 1049.34 × 102−3.01
F92.96 × 1024.31 × 1012.54 × 1024.94 × 1013.562.67 × 1024.90 × 1012.492.91 × 1024.74 × 1010.45
F101.14 × 1018.52 × 1003.49 × 1003.08 × 1004.814.16 × 1004.19 × 1004.28.15 × 1008.24 × 1001.52
F119.73 × 10−17.78 × 10−21.09 × 1001.82 × 10−2−8.021.09 × 1002.29 × 10−2−8.151.00 × 1006.84 × 10−2−1.59
F124.60 × 1002.04 × 1006.57 × 1002.64 × 100−3.235.91 × 1002.24 × 100−2.374.77 × 1001.64 × 100−0.37
F133.10 × 1004.89 × 1009.08 × 1001.34 × 101−2.39.02 × 1001.47 × 101−2.11.95 × 1002.01 × 1001.19
Note: Bold and Underline denotes that the variant has passed the statistical test in that function.
Table 13. Results comparing MVO with R1 FCMVO Sugeno using a Circle map in 50 dimensions.
Table 13. Results comparing MVO with R1 FCMVO Sugeno using a Circle map in 50 dimensions.
VariantFCMVO SugenoMVOMVO CircleFMVO Sugeno
FunctionAverageSDAverageSDZAverageSDZAverageSDZ
F11.33 × 1002.89 × 10−11.04 × 1012.12 × 100−23.251.06 × 1012.37 × 100−21.191.41 × 1002.26 × 10−1−1.13
F22.55 × 1028.45 × 1024.29 × 1021.40 × 103−0.584.65 × 1021.28 × 103−0.755.23 × 1031.91 × 104−1.43
F32.54 × 1037.53 × 1025.87 × 1031.42 × 103−11.346.29 × 1031.89 × 103−10.092.26 × 1034.86 × 1021.77
F42.40 × 1017.02 × 1001.66 × 1016.53 × 1004.221.86 × 1015.21 × 1003.41.94 × 1016.19 × 1002.74
F51.64 × 1021.63 × 1026.64 × 1026.96 × 102−3.836.41 × 1025.19 × 102−4.85.20 × 1027.26 × 102−2.62
F61.44 × 1003.01 × 10−11.06 × 1012.71 × 100−18.351.03 × 1012.52 × 100−19.061.44 × 1002.77 × 10−10.04
F76.95 × 10−22.57 × 10−21.19 × 10−14.03 × 10−2−5.691.24 × 10−14.27 × 10−2−6.046.70 × 10−22.47 × 10−20.39
F81.21 × 1048.70 × 1021.25 × 1048.00 × 102−1.681.24 × 1041.20 × 103−1.31.24 × 1049.12 × 102−1.13
F93.07 × 1024.64 × 1012.54 × 1024.94 × 1014.32.67 × 1024.90 × 1013.272.83 × 1025.49 × 1011.87
F101.02 × 1018.31 × 1003.49 × 1003.08 × 1004.174.16 × 1004.19 × 1003.574.83 × 1006.50 × 1002.8
F118.24 × 10−15.41 × 10−21.09 × 1001.82 × 10−2−25.561.09 × 1002.29 × 10−2−25.188.01 × 10−15.89 × 10−21.57
F125.46 × 1001.41 × 1006.57 × 1002.64 × 100−2.035.91 × 1002.24 × 100−0.935.21 × 1001.73 × 1000.6
F134.29 × 10−14.84 × 10−19.08 × 1001.34 × 101−3.539.02 × 1001.47 × 101−3.213.67 × 10−11.65 × 10−10.66
Note: Bold and Underline denotes that the variant has passed the statistical test in that function.
Table 14. Results comparing MVO with R1 FCMVO Mamdani using Gauss map in 50 dimensions.
Table 14. Results comparing MVO with R1 FCMVO Mamdani using Gauss map in 50 dimensions.
VariantFCMVO MamdaniMVOMVO GaussFMVO Mamdani
FunctionAverageSDAverageSDZAverageSDZAverageSDZ
F14.04 × 1001.57 × 1001.04 × 1012.12 × 100−13.128.80 × 1002.23 × 100−12.464.22 × 1001.54 × 100−0.1
F23.16 × 1001.77 × 1004.29 × 1021.40 × 1030.853.41 × 1001.20 × 1000.831.84 × 1023.50 × 1020.98
F33.09 × 1036.82 × 1025.87 × 1031.42 × 103−3.385.01 × 1031.66 × 103−3.854.46 × 1031.32 × 1030.68
F41.21 × 1014.13 × 1001.66 × 1016.53 × 1004.529.23 × 1002.06 × 1003.711.69 × 1017.05 × 1004.21
F54.93 × 1025.30 × 1026.64 × 1026.96 × 102−0.031.01 × 1031.05 × 1030.115.02 × 1025.32 × 1020.96
F63.81 × 1001.74 × 1001.06 × 1012.71 × 100−11.459.76 × 1003.06 × 100−11.54.05 × 1001.38 × 100−0.3
F77.51 × 10−21.93 × 10−21.19 × 10−14.03 × 10−2−3.619.64 × 10−22.91 × 10−2−4.057.71 × 10−22.46 × 10−21.62
F81.25 × 1049.38 × 1021.25 × 1048.00 × 102−2.381.28 × 1041.01 × 103−1.881.26 × 1049.34 × 102−3.01
F92.44 × 1023.64 × 1012.54 × 1024.94 × 1013.562.33 × 1024.87 × 1012.492.91 × 1024.74 × 1010.45
F105.79 × 1006.95 × 1003.49 × 1003.08 × 1004.813.15 × 1005.99 × 10−14.28.15 × 1008.24 × 1001.52
F119.75 × 10−11.00 × 10−11.09 × 1001.82 × 10−2−8.021.09 × 1002.07 × 10−2−8.151.00 × 1006.84 × 10−2−1.59
F123.80 × 1001.48 × 1006.57 × 1002.64 × 100−3.234.93 × 1002.34 × 100−2.374.77 × 1001.64 × 100−0.37
F131.13 × 1005.09 × 10−19.08 × 1001.34 × 101−2.32.90 × 1002.61 × 100−2.11.95 × 1002.01 × 1001.19
Note: Bold and Underline denotes that the variant has passed the statistical test in that function.
Table 15. Results comparing MVO with R1 FCMVO Sugeno using Gauss map in 50 dimensions.
Table 15. Results comparing MVO with R1 FCMVO Sugeno using Gauss map in 50 dimensions.
VariantFCMVO SugenoMVOMVO GaussFMVO Sugeno
FunctionAverageSDAverageSDZAverageSDZAverageSDZ
F11.39 × 1002.73 × 10−11.04 × 1012.12 × 100−23.258.80 × 1002.23 × 100−21.191.41 × 1002.26 × 10−1−1.13
F22.32 × 1002.21 × 1004.29 × 1021.40 × 103−0.583.41 × 1001.20 × 100−0.755.23 × 1031.91 × 104−1.43
F31.80 × 1034.57 × 1025.87 × 1031.42 × 103−11.345.01 × 1031.66 × 103−10.092.26 × 1034.86 × 1021.77
F41.44 × 1016.35 × 1001.66 × 1016.53 × 1004.229.23 × 1002.06 × 1003.41.94 × 1016.19 × 1002.74
F53.62 × 1024.34 × 1026.64 × 1026.96 × 102−3.831.01 × 1031.05 × 103−4.85.20 × 1027.26 × 102−2.62
F61.45 × 1003.36 × 10−11.06 × 1012.71 × 100−18.359.76 × 1003.06 × 100−19.061.44 × 1002.77 × 10−10.04
F76.17 × 10−21.81 × 10−21.19 × 10−14.03 × 10−2−5.699.64 × 10−22.91 × 10−2−6.046.70 × 10−22.47 × 10−20.39
F81.22 × 1048.51 × 1021.25 × 1048.00 × 102−1.681.28 × 1041.01 × 103−1.31.24 × 1049.12 × 102−1.13
F92.95 × 1024.50 × 1012.54 × 1024.94 × 1014.32.33 × 1024.87 × 1013.272.83 × 1025.49 × 1011.87
F101.04 × 1018.61 × 1003.49 × 1003.08 × 1004.173.15 × 1005.99 × 10−13.574.83 × 1006.50 × 1002.8
F117.94 × 10−16.88 × 10−21.09 × 1001.82 × 10−2−25.561.09 × 1002.07 × 10−2−25.188.01 × 10−15.89 × 10−21.57
F123.72 × 1001.16 × 1006.57 × 1002.64 × 100−2.034.93 × 1002.34 × 100−0.935.21 × 1001.73 × 1000.6
F134.34 × 10−13.40 × 10−19.08 × 1001.34 × 101−3.532.90 × 1002.61 × 100−3.213.67 × 10−11.65 × 10−10.66
Note: Bold and Underline denotes that the variant has passed the statistical test in that function.
Table 16. Results comparing MVO with R2 FCMVO Mamdani using Iterative map in 50 dimensions.
Table 16. Results comparing MVO with R2 FCMVO Mamdani using Iterative map in 50 dimensions.
VariantFCMVO Mamdani IterativeMVOMVO IterativeFMVO Mamdani
FunctionAverageSDZZZ
F14.33 × 1001.72 × 100−12.17−9.730.26
F21.21 × 1046.21 × 1041.03−0.391.05
F34.70 × 1031.24 × 103−3.38−5.60.73
F42.16 × 1016.73 × 1002.9112.65
F56.21 × 1026.74 × 102−0.25−2.840.76
F63.70 × 1001.54 × 100−12.09−15.07−0.94
F78.94 × 10−22.97 × 10−2−3.26−2.511.74
F81.25 × 1049.82 × 1020.281.94−0.51
F92.73 × 1025.55 × 1011.420.92−1.36
F105.93 × 1006.47 × 1001.871.84−1.16
F111.01 × 1006.11 × 10−2−7.15−7.60.21
F125.93 × 1001.84 × 100−1.08−2.262.58
F133.33 × 1004.44 × 100−2.23−3.941.55
Note: Bold and Underline denotes that the variant has passed the statistical test in that function.
Table 17. Results comparing MVO with R2 FCMVO Sugeno using Iterative map in 50 dimensions.
Table 17. Results comparing MVO with R2 FCMVO Sugeno using Iterative map in 50 dimensions.
VariantFCMVO Sugeno IterativeMVOMVO IterativeFMVO Sugeno
FunctionAverageSDZZZ
F11.52 × 1003.88 × 10−1−22.59−18.541.41
F21.06 × 1034.98 × 1030.67−0.96−1.16
F33.18 × 1031.02 × 103−8.4−9.824.48
F42.52 × 1016.19 × 1005.213.253.66
F55.15 × 1027.55 × 102−0.8−3.17−0.03
F61.50 × 1004.07 × 10−1−18.12−25.230.76
F78.02 × 10−22.72 × 10−2−4.4−3.871.97
F81.25 × 1047.96 × 1020.22.060.64
F92.81 × 1023.50 × 1012.452.01−0.13
F108.13 × 1008.22 × 1002.892.871.72
F118.20 × 10−15.95 × 10−2−23.77−24.041.25
F126.47 × 1002.88 × 100−0.14−1.252.05
F133.60 × 10−11.99 × 10−1−3.56−5.05−0.15
Note: Bold and Underline denotes that the variant has passed the statistical test in that function.
Table 18. Results comparing MVO with R2 FCMVO Mamdani using Singer map in 50 dimensions.
Table 18. Results comparing MVO with R2 FCMVO Mamdani using Singer map in 50 dimensions.
VariantFCMVO Mamdani SingerMVOMVO SingerFMVO Mamdani
FunctionAverageSDZZZ
F14.14 × 1001.54 × 100−13.11−11.61−0.21
F21.30 × 1047.05 × 1040.9811
F34.98 × 1031.23 × 103−2.6−5.481.56
F42.34 × 1016.69 × 1003.941.683.65
F55.99 × 1026.28 × 102−0.38−2.40.64
F63.67 × 1001.03 × 100−13.03−15.41−1.21
F78.51 × 10−23.23 × 10−2−3.61−3.491.08
F81.23 × 1047.78 × 102−0.69−0.84−1.49
F92.46 × 1023.16 × 101−0.772.21−4.38
F103.68 × 1003.91 × 1000.20.84−2.69
F111.01 × 1004.24 × 10−2−9.08−9.40.7
F126.60 × 1002.51 × 1000.04−1.333.33
F133.67 × 1007.74 × 100−1.92−2.691.18
Note: Bold and Underline denotes that the variant has passed the statistical test in that function.
Table 19. Results comparing MVO with R2 FCMVO Sugeno using Singer map in 50 dimensions.
Table 19. Results comparing MVO with R2 FCMVO Sugeno using Singer map in 50 dimensions.
VariantFCMVO Sugeno SingerMVOMVO SingerFMVO Sugeno
FunctionAverageSDZZZ
F11.49 × 1003.68 × 10−1−22.72−18.860.99
F22.03 × 1021.83 × 102−0.872.89−1.44
F33.75 × 1031.01 × 103−6.68−9.627.3
F42.78 × 1017.30 × 1006.224.054.82
F57.58 × 1029.18 × 1020.45−1.341.11
F61.53 × 1003.31 × 10−1−18.15−21.311.14
F77.59 × 10−22.25 × 10−2−5.13−5.331.47
F81.28 × 1049.32 × 1021.361.121.7
F92.47 × 1023.97 × 101−0.562.15−2.84
F106.03 × 1007.08 × 1001.82.290.68
F118.14 × 10−18.15 × 10−2−18.11−18.260.72
F127.22 × 1001.78 × 1001.12−0.44.43
F139.81 × 10−12.65 × 100−3.25−4.841.26
Note: Bold and Underline denotes that the variant has passed the statistical test in that function.
Table 20. Results comparing MVO with R4 FCMVO Mamdani using a Piecewise map in 50 dimensions.
Table 20. Results comparing MVO with R4 FCMVO Mamdani using a Piecewise map in 50 dimensions.
VariantFCMVO Mamdani PiecewiseMVOMVO PiecewiseFMVO Mamdani
FunctionAverageSDZZZ
F16.85 × 1002.47 × 100−5.97−2.544.95
F21.34 × 1036.54 × 1030.750.950.97
F35.36 × 1031.17 × 103−1.51−3.492.79
F43.42 × 1017.49 × 1009.691.359.23
F57.34 × 1026.61 × 1020.4−0.871.5
F66.01 × 1001.71 × 100−7.8−5.914.87
F78.42 × 10−22.86 × 10−2−3.88−4.31.02
F81.21 × 1048.40 × 102−1.671.01−2.38
F92.98 × 1024.63 × 1013.5440.53
F106.94 × 1007.39 × 1002.362.11−0.6
F111.05 × 1001.27 × 10−2−9.72−8.493.73
F129.15 × 1002.88 × 1003.620.567.25
F131.97 × 1001.15 × 100−2.9−4.650.06
Note: Bold and Underline denotes that the variant has passed the statistical test in that function.
Table 21. Results comparing MVO with R4 FCMVO Sugeno using a Piecewise map in 50 dimensions.
Table 21. Results comparing MVO with R4 FCMVO Sugeno using a Piecewise map in 50 dimensions.
VariantFCMVO Sugeno PiecewiseMVOMVO PiecewiseFMVO Sugeno
FunctionAverageSDZZZ
F11.24 × 1003.11 × 10−1−23.46−16.79−2.47
F21.27 × 1027.18 × 101−1.18−1.02−1.46
F33.44 × 1039.08 × 102−7.91−8.466.28
F43.54 × 1017.17 × 10010.592.019.28
F55.54 × 1027.26 × 102−0.6−1.830.18
F61.32 × 1002.81 × 10−1−18.6−23.09−1.61
F77.90 × 10−22.76 × 10−2−4.5−5.011.79
F81.23 × 1047.34 × 102−0.762.06−0.23
F92.81 × 1024.15 × 1012.342.76−0.09
F104.69 × 1005.72 × 1001.010.7−0.09
F117.92 × 10−15.89 × 10−2−26.53−26.1−0.6
F127.83 × 1002.37 × 1001.94−1.194.88
F136.51 × 10−13.55 × 10−1−3.45−5.343.96
Note: Bold and Underline denotes that the variant has passed the statistical test in that function.
Table 22. Results comparing MVO with R4 FCMVO Mamdani using Singer map in 50 dimensions.
Table 22. Results comparing MVO with R4 FCMVO Mamdani using Singer map in 50 dimensions.
VariantFCMVO Mamdani SingerMVOMVO SingerFMVO Mamdani
FunctionAverageSDZZZ
F12.99 × 1001.02 × 100−17.27−12.66−3.64
F21.62 × 1048.72 × 1040.990.971.01
F35.53 × 1031.34 × 103−0.93−3.913.13
F43.04 × 1016.81 × 1007.971.867.54
F58.51 × 1021.47 × 1030.63−1.991.22
F63.16 × 1001.24 × 100−13.62−13.45−2.63
F71.01 × 10−13.04 × 10−2−1.97−2.23.35
F81.22 × 1049.02 × 102−0.97−0.23−1.71
F93.00 × 1024.99 × 1013.628.220.72
F105.10 × 1005.85 × 1001.331.7−1.65
F119.75 × 10−16.07 × 10−2−9.97−9.18−1.72
F127.55 × 1003.42 × 1001.24−0.264.01
F138.59 × 1001.39 × 101−0.14−3.132.59
Note: Bold and Underline denotes that the variant has passed the statistical test in that function.
Table 23. Results comparing MVO with R4 FCMVO Sugeno using Singer map in 50 dimensions.
Table 23. Results comparing MVO with R4 FCMVO Sugeno using Singer map in 50 dimensions.
VariantFCMVO Sugeno SingerMVOMVO SingerFMVO Sugeno
FunctionAverageSDZZZ
F11.26 × 1003.20 × 10−1−23.39−18.66−2.1
F22.51 × 1041.37 × 1050.990.980.79
F33.37 × 1037.19 × 102−8.61−11.267.01
F42.91 × 1015.74 × 1007.851.26.33
F55.25 × 1027.61 × 102−0.74−3.830.02
F61.30 × 1003.84 × 10−1−18.55−21.04−1.57
F77.56 × 10−22.24 × 10−2−5.18−5.81.42
F81.21 × 1048.71 × 102−1.88−1.11−1.33
F92.64 × 1024.95 × 1010.765.07−1.41
F103.46 × 1004.15 × 100−0.030.25−0.97
F117.65 × 10−17.36 × 10−2−23.51−22.63−2.09
F126.39 × 1002.61 × 100−0.26−1.92.06
F138.41 × 10−16.06 × 10−1−3.37−6.094.14
Note: Bold and Underline denotes that the variant has passed the statistical test in that function.
Table 24. Results comparing MVO with RT FCMVO Mamdani using Gauss map in 50 dimensions.
Table 24. Results comparing MVO with RT FCMVO Mamdani using Gauss map in 50 dimensions.
VariantFCMVO Mamdani GaussMVOMVO GaussFMVO Mamdani
FunctionAverageSDZZZ
F11.80 × 1007.24 × 10−1−21.06−13.73−7.81
F25.15 × 10122.82 × 101310.981
F35.69 × 1031.57 × 103−0.45−5.743.29
F46.25 × 1017.34 × 10025.59−1.0924.58
F59.39 × 1021.07 × 1031.18−0.342.01
F62.04 × 1007.85 × 10−1−16.57−17.53−6.97
F71.27 × 10−14.80 × 10−20.7−2.845.07
F81.19 × 1048.55 × 102−2.60.94−3.23
F92.88 × 1023.79 × 1012.9814.4−0.31
F101.10 × 1016.67 × 1005.585.171.46
F118.32 × 10−11.22 × 10−1−11.42−10.08−6.69
F122.50 × 1018.44 × 10011.40.0712.87
F135.63 × 1012.72 × 1018.53−2.0510.91
Note: Bold and Underline denotes that the variant has passed the statistical test in that function.
Table 25. Results comparing MVO with R4 FCMVO Sugeno using Gauss map in 50 dimensions.
Table 25. Results comparing MVO with R4 FCMVO Sugeno using Gauss map in 50 dimensions.
VariantFCMVO Sugeno GaussMVOMVO GaussFMVO Sugeno
FunctionAverageSDZZZ
F19.55 × 10−12.00 × 10−1−24.33−17.46−8.22
F21.87 × 10139.87 × 10131.041.031.04
F33.59 × 1031.09 × 103−6.97−11.26.1
F46.36 × 1016.62 × 10027.65−0.5826.74
F58.08 × 1028.76 × 1020.7−0.861.38
F61.02 × 1002.79 × 10−1−19.21−24.17−5.86
F71.00 × 10−13.92 × 10−2−1.82−4.833.96
F81.15 × 1046.91 × 102−5.21−1.26−4.33
F92.26 × 1022.65 × 101−2.748.45−5.09
F104.00 × 1006.22 × 10−10.88−4.37−0.7
F117.52 × 10−15.91 × 10−2−29.91−27.23−3.18
F122.27 × 1018.04 × 10010.47−0.811.67
F133.61 × 1013.15 × 1014.33−4.276.23
Note: Bold and Underline denotes that the variant has passed the statistical test in that function.
Table 26. Results comparing MVO with RT FCMVO Mamdani using Sine map in 50 dimensions.
Table 26. Results comparing MVO with RT FCMVO Mamdani using Sine map in 50 dimensions.
VariantFCMVO Mamdani SineMVOMVO SineFMVO Mamdani
FunctionAverageSDZZZ
F11.67 × 1012.75 × 1009.98−10.5521.75
F23.29 × 10111.29 × 10121.39−11.39
F39.83 × 1032.11 × 1038.54−5.4911.82
F46.14 × 1019.05 × 10021.96−1.4821.25
F52.72 × 1033.74 × 1032.96−1.363.21
F61.58 × 1014.50 × 1005.43−16.2713.65
F71.67 × 10−15.18 × 10−24.03−4.048.62
F81.20 × 1049.48 × 102−2.151.45−2.79
F93.37 × 1024.62 × 1016.7215.023.78
F104.59 × 1007.73 × 10−11.9−2.81−2.35
F111.13 × 1004.07 × 10−25.46−11.69.03
F122.25 × 1018.97 × 1009.31−2.3510.63
F136.34 × 1012.42 × 10110.75−3.1613.85
Note: Bold and Underline denotes that the variant has passed the statistical test in that function.
Table 27. Results comparing MVO with RT FCMVO Sugeno using Sine map in 50 dimensions.
Table 27. Results comparing MVO with RT FCMVO Sugeno using Sine map in 50 dimensions.
VariantFCMVO Sugeno SineMVOMVO SineFMVO Sugeno
FunctionAverageSDZZZ
F15.20 × 1008.70 × 10−1−12.45−18.5323.1
F25.45 × 10172.98 × 101810.991
F38.53 × 1031.53 × 1036.99−8.7421.38
F46.23 × 1019.10 × 10022.32−1.1121.37
F51.08 × 1031.09 × 1031.76−2.782.34
F65.29 × 1001.30 × 100−9.63−31.0815.89
F71.26 × 10−13.27 × 10−20.77−7.457.95
F81.18 × 1049.91 × 102−2.670.88−2.12
F93.63 × 1024.43 × 101918.246.24
F107.63 × 1005.30 × 1003.692.441.82
F111.04 × 1002.02 × 10−2−10.02−19.1321.09
F121.60 × 1014.70 × 1009.57−5.211.78
F134.51 × 1012.99 × 1016.01−5.438.18
Note: Bold and Underline denotes that the variant has passed the statistical test in that function.
Table 28. Results comparing MVO other metaheuristics in 50 dimensions.
Table 28. Results comparing MVO other metaheuristics in 50 dimensions.
VariantMVO [13]GSA [40]GWO [28]GA [41]
FunctionAverageSDAverageSDZAverageSDZAverageSDZ
F11.38 × 1002.92 × 10−11.81 × 1021.48 × 102−6.647.93 × 10−208.66 × 10−2025.943.47 × 1044.41 × 103−43.05
F22.20 × 1041.19 × 1051.51 × 1001.54 × 1001.012.66 × 10−121.43 × 10−121.019.53 × 1018.20 × 1001.01
F32.52 × 1038.38 × 1023.31 × 1037.07 × 102−3.953.92 × 10−17.57 × 10−116.479.12 × 1041.11 × 104−43.73
F41.87 × 1016.61 × 1001.25 × 1012.00 × 1004.963.98 × 10−42.77 × 10−415.506.44 × 1012.37 × 100−35.65
F55.79 × 1028.95 × 1022.19 × 1033.05 × 103−2.784.74 × 1018.65 × 10−13.255.83 × 1071.08 × 107−29.45
F61.41 × 1002.90 × 10−12.42 × 1021.63 × 102−8.062.68 × 1005.39 × 10−1−11.403.55 × 1044.67 × 103−41.69
F77.19 × 10−22.99 × 10−23.48 × 10−11.47 × 10−1−10.063.20 × 10−31.50 × 10−312.564.26 × 1018.13 × 100−28.66
F81.24 × 1047.77 × 1023.34 × 1036.70 × 10248.408.98 × 1031.88 × 1039.241.10 × 1046.05 × 1027.56
F92.88 × 1024.55 × 1015.97 × 1011.13 × 10126.714.11 × 1005.25 × 10033.993.86 × 1021.96 × 101−10.83
F102.65 × 1003.19 × 1001.48 × 1005.40 × 10−11.993.77 × 10−111.45 × 10−114.561.80 × 1013.77 × 10−1−26.21
F118.08 × 10−17.45 × 10−21.33 × 1021.50 × 101−48.044.58 × 10−37.96 × 10−358.723.29 × 1023.52 × 101−50.92
F124.71 × 1001.66 × 1004.15 × 1001.68 × 1001.299.63 × 10−22.99 × 10−215.245.19 × 1071.63 × 107−17.42
F135.54 × 10−17.06 × 10−15.17 × 1011.46 × 101−19.222.14 × 1002.88 × 10−1−11.381.77 × 1085.19 × 107−18.73
Note: Bold and Underline denotes that the variant has passed the statistical test in that function.
Table 29. Wilcoxon test for FCMVO R1 Gauss in 50 dimensions for CEC 2017.
Table 29. Wilcoxon test for FCMVO R1 Gauss in 50 dimensions for CEC 2017.
VariantFCMVO R1 GaussMVO
FunctionAverageSDAverageSDW+W-p-ValueResult
F11.28 × 1041.10 × 1043.67 × 1041.30 × 1047.00318.000.000014Pass
F22.36 × 1089.01 × 1084.76 × 10121.72 × 10135.00320.000.000011Pass
F33.00 × 1021.02 × 10−13.03 × 1028.17 × 10−10.00325.000.000006Pass
F44.81 × 1023.01 × 1015.31 × 1023.61 × 1019.00316.000.000018Pass
F57.12 × 1023.90 × 1016.85 × 1023.60 × 101248.0077.000.010709Fail
F66.15 × 1024.79 × 1006.19 × 1021.18 × 101126.00199.000.163025Fail
F79.30 × 1022.36 × 1019.79 × 1027.04 × 10150.00275.000.001235Pass
F81.06 × 1032.61 × 1011.01 × 1033.12 × 101278.0047.000.000943Fail
F91.37 × 1042.10 × 1031.22 × 1044.35 × 103215.00110.000.078885Fail
F105.97 × 1034.90 × 1027.22 × 1035.26 × 1025.00320.000.000011Pass
F111.35 × 1036.78 × 1011.40 × 1038.01 × 10173.00252.000.008016Pass
F121.61 × 1077.82 × 1063.12 × 1072.00 × 10736.00289.000.000332Pass
F138.77 × 1034.75 × 1031.83 × 1051.08 × 1050.00325.000.000006Pass
F142.31 × 1047.88 × 1035.29 × 1043.48 × 10448.00277.000.001032Pass
F155.47 × 1032.98 × 1036.94 × 1043.36 × 1040.00325.000.000006Pass
F163.23 × 1032.53 × 1023.17 × 1032.15 × 102209.00116.000.105436Fail
F172.84 × 1032.09 × 1023.18 × 1031.88 × 10233.00292.000.000247Pass
F181.77 × 1054.01 × 1044.12 × 1052.25 × 10513.00312.000.000029Pass
F194.86 × 1031.67 × 1031.25 × 1067.94 × 1050.00325.000.000006Pass
F203.02 × 1031.56 × 1023.11 × 1032.41 × 102149.00176.000.358212Fail
F212.53 × 1032.92 × 1012.47 × 1032.91 × 101316.009.000.000018Fail
F227.83 × 1034.95 × 1028.83 × 1034.51 × 10214.00311.000.000032Pass
F232.98 × 1033.41 × 1012.91 × 1033.99 × 101320.005.000.000011Fail
F243.19 × 1034.22 × 1013.06 × 1033.69 × 101324.001.000.000007Fail
F252.99 × 1031.91 × 1013.03 × 1031.86 × 10110.00315.000.000020Pass
F266.13 × 1033.17 × 1025.70 × 1034.46 × 102274.0051.000.001349Fail
F273.35 × 1034.46 × 1013.30 × 1035.49 × 101262.0063.000.003712Fail
F283.26 × 1033.44 × 1003.31 × 1031.05 × 1010.00325.000.000006Pass
F294.21 × 1031.88 × 1024.68 × 1033.41 × 10218.00307.000.000051Pass
F302.27 × 1067.21 × 1052.80 × 1077.69 × 1060.00325.000.000006Pass
Note: Bold and Underline denotes that the variant has passed the statistical test for 0.05 in that function.
Table 30. Wilcoxon Test for FCMVO R1 Gauss for welded-beam problem.
Table 30. Wilcoxon Test for FCMVO R1 Gauss for welded-beam problem.
VariantFCMVO R1 GaussMVO
ProblemAverageSDAverageSDW+W-p-ValueResult
Welded-beam1.98 × 10−32.11 × 10−34.07 × 10−33.89 × 10−373.00252.000.009015Pass
Note: Bold and Underline denotes that the variant has passed the statistical test for 0.05 in that function.
Disclaimer/Publisher’s Note: The statements, opinions and data contained in all publications are solely those of the individual author(s) and contributor(s) and not of MDPI and/or the editor(s). MDPI and/or the editor(s) disclaim responsibility for any injury to people or property resulting from any ideas, methods, instructions or products referred to in the content.

Share and Cite

MDPI and ACS Style

Amezquita, L.; Castillo, O.; Soria, J.; Cortes-Antonio, P. New Variants of the Multi-Verse Optimizer Algorithm Adapting Chaos Theory in Benchmark Optimization. Symmetry 2023, 15, 1319. https://doi.org/10.3390/sym15071319

AMA Style

Amezquita L, Castillo O, Soria J, Cortes-Antonio P. New Variants of the Multi-Verse Optimizer Algorithm Adapting Chaos Theory in Benchmark Optimization. Symmetry. 2023; 15(7):1319. https://doi.org/10.3390/sym15071319

Chicago/Turabian Style

Amezquita, Lucio, Oscar Castillo, Jose Soria, and Prometeo Cortes-Antonio. 2023. "New Variants of the Multi-Verse Optimizer Algorithm Adapting Chaos Theory in Benchmark Optimization" Symmetry 15, no. 7: 1319. https://doi.org/10.3390/sym15071319

APA Style

Amezquita, L., Castillo, O., Soria, J., & Cortes-Antonio, P. (2023). New Variants of the Multi-Verse Optimizer Algorithm Adapting Chaos Theory in Benchmark Optimization. Symmetry, 15(7), 1319. https://doi.org/10.3390/sym15071319

Note that from the first issue of 2016, this journal uses article numbers instead of page numbers. See further details here.

Article Metrics

Back to TopTop