A Novel Row Index Mathematical Procedure for the Mitigation of PV Output Power Losses during Partial Shading Conditions
Abstract
1. Introduction
- They are only applicable to symmetrical PV arrays, and require distant column relocations;
- They need initial estimations that fundamentally influence shade dispersion;
- Reconfiguration requires sub-arrays.
- EAR strategies are uneconomical, and faults are lenient;
- PAR methods are effective for symmetrical PV arrays and require far off segment migrations;
- Far off column movement irritates wiring intricacy and limits the practical utilization of PAR strategies;
- Smooth I–V and P–V curves are very much necessary for maximum power extraction, and in most cases are not found.
- The proposed method requires a short time for the module removal procedure, without adjusting the underlying section areas;
- The proposed reconfiguration technique reconfigures PV array once, so it requires nxn switches. In our case, the number of switches was 81. Other techniques require more switches;
- The innate similarity to both balanced and unsymmetrical PV systems has been conceptualized;
- It is scalable and descendible;
- As it requires less computation and a smaller number of switches, it is cost effective.
| Sr. No | Techniques | Contributions | Limitations | Ref. |
| 1 | Sudoku Puzzle | Suitable for large dimensions | Not suitable for small size PV arrays Mathematical formulation is complex | [1] |
| 2 | Genetic Algorithm | Computationally effective | Large computational steps Poor convergence | [3] |
| 3 | Matrix Switching | Provides dynamic switching matrices | Implemented on small PV array sizes. Finding the final relocation matrix is a difficult task | [9] |
| 4 | Particle Swarm Optimization | Computationally effective Improves output power | Low convergence rate in iterative process | [12] |
| 5 | Futoshiki Puzzle | Improves output power | Complexity in connections | [14] |
| 6 | Magic Square | Difference between max value of sum of irradiances (SIR) and min value of SIR is low | Suitable for small size PV arrays only Only performs column scattering | [15] |
| 7 | Competence Square and Dominance Square | Applicable to large dimensions | Complex connections | [20,21] |
| 8 | Zig Zag Scheme | Electrical connections remain intact | Suitable for small size PV arrays Costly Complex connections | [22] |
| 9 | Improved Sudoku | Reduces mismatch compared to simple and optimized Sudoku | Effectiveness of technique is applicable to defined shading patterns | [25] |
| 10 | Optimal Sudoku | Reduced wiring | A lot of mathematical formulation | [26] |
| 11 | Fuzzy Logic | Suitable for different sizes | Determining radiation is a complex task | [27] |
| 12 | Shading Analysis using Image Processing | Reduces effect of partial shading Improves output power | Complexity in obtaining voltage and current at output | [28] |
2. PV System Modeling
3. Effects of Partial Shading on the PV System’s Performance
4. Array Reconfiguration with Total Cross Tied (TCT) Interconnection
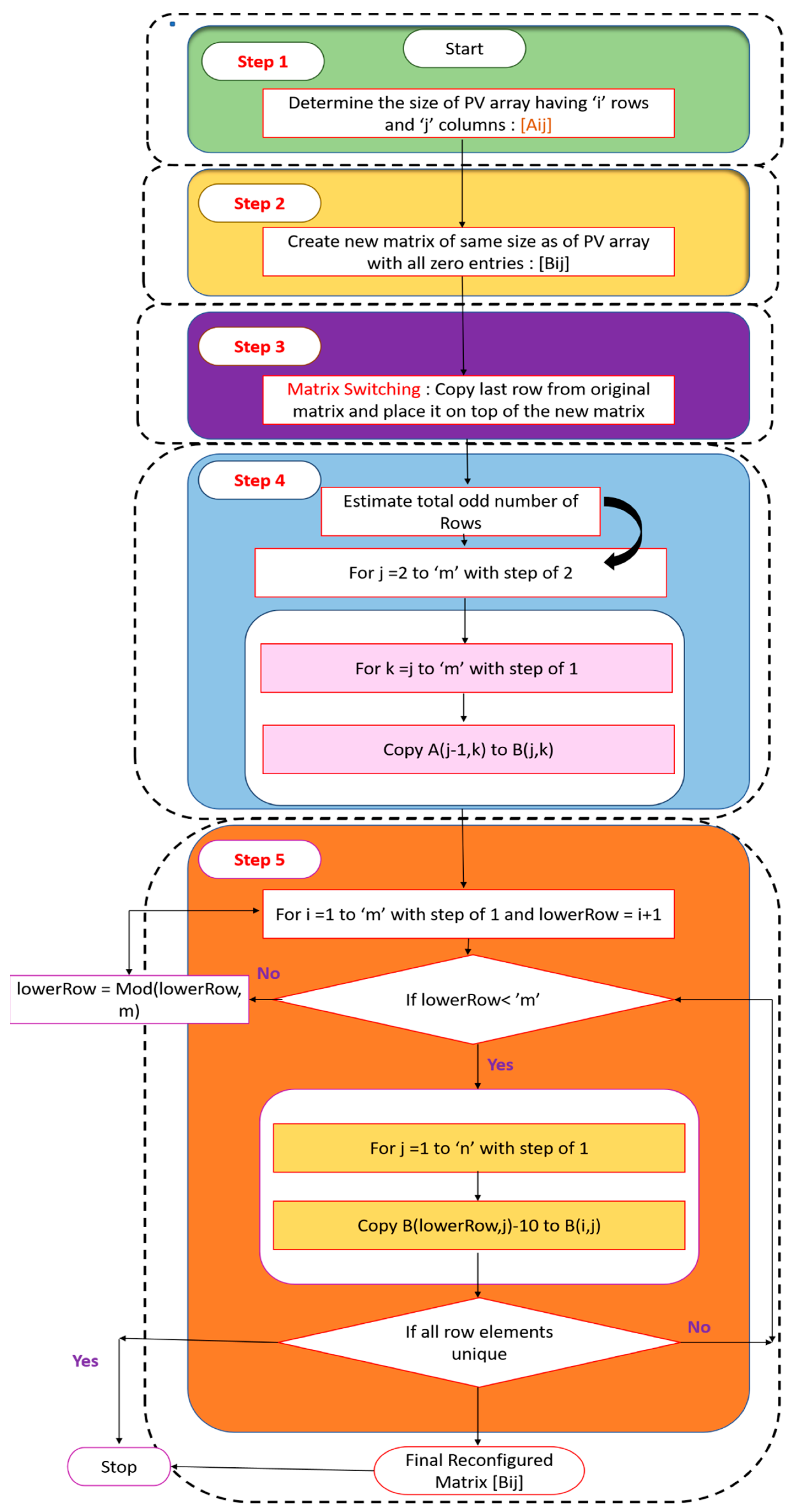
5. Proposed Methodology
6. Proposed Arithmetic Sequence
7. Generalized Proposed Concept
8. Simulation Results and Discussion
- The row index based reconfiguration technique is easy to build and has a high degree of reliability for dispersing the shadow in any of the scenarios;
- This approach is the most appropriate method for the shade dispersion process when compared to recently published techniques such as PSO, the Chess-Knight method and typical reconfiguration techniques such as Sudoku and TCT. PSO and Chess-Knight have better results than others, and therefore these two latest techniques are shortlisted and implemented against shadowing scenarios;
- Regardless of the location of the global power point, the physical relocation’s circuit complexity is a key consideration when choosing a technique.
9. Conclusions
Author Contributions
Funding
Data Availability Statement
Conflicts of Interest
References
- Ullah, K.I.; Azhar, U.-H.; Yousef, M.; Marium, J.; Muhammad, A.; Ullah, A.M.; Khalid, M. Comparative Analysis of Photovoltaic Faults and Performance Evaluation of its Detection Techniques. IEEE Access 2020, 8, 26676–26700. [Google Scholar] [CrossRef]
- Kaleem, A.; Khalil, I.U.; Aslam, S.; Ullah, N.; Al Otaibi, S.; Algethami, M. Feedback PID Controller-Based Closed-Loop Fast Charging of Lithium-Ion Batteries Using Constant-Temperature–Constant-Voltage Method. Electronics 2021, 10, 2872. [Google Scholar] [CrossRef]
- Deshkar, S.N.; Dhale, S.B.; Mukherjee, J.S.; Babu, T.S.; Rajasekar, N. Solar PV array reconfiguration under partial SHading conditions for maximum power extraction using genetic algorithm. Renew. Sustain. Energy Rev. 2015, 43, 102–110. [Google Scholar] [CrossRef]
- Osmani, K.; Haddad, A.; Jaber, H.; Lemenand, T.; Castanier, B.; Ramadan, M.R. Mitigating the effects of partial shading on PV system’s performance through PV array reconfiguration: A review. Therm. Sci. Eng. Prog. 2022, 31, 101280. [Google Scholar] [CrossRef]
- An Efficient SD-PAR Technique for Maximum Power Generation from Modules of Partially Shaded PV Arrays—ScienceDirect. Available online: https://www.sciencedirect.com/science/article/pii/S0360544219304827 (accessed on 26 June 2022).
- Rezazadeh, S.; Moradzadeh, A.; Pourhossein, K.; Akrami, M.; Mohammadi-ivatloo, B.; Anvari-Moghaddam, A. Photovoltaic array reconfiguration under partial shading conditions for maximum power extraction: A state-of-the-art review and new solution method. Energy Convers. Manag. 2022, 258, 115468. [Google Scholar] [CrossRef]
- Design and Testing of Two Phase Array Reconfiguration Procedure for Maximizing Power in Solar PV Systems under Partial Shade Conditions (PSC)—ScienceDirect. Available online: https://www.sciencedirect.com/science/article/pii/S0196890418311208 (accessed on 26 June 2020).
- Al-Dousari, A.M.; Al-Nassar, W.; Al-Hemoud, A.; Alsaleh, A.; Ramadan, A.; Al-Dousari, N.; Ahmed, M. Solar and wind energy: Challenges and solutions in desert regions. Energy 2019, 176, 184–194. [Google Scholar] [CrossRef]
- Optimization of Photovoltaic Energy Production through an Efficient Switching Matrix. Available online: https://www.researchgate.net/publication/261296842_Optimization_of_Photovoltaic_Energy_Production_through_an_Efficient_Switching_Matrix (accessed on 26 June 2022).
- An Adaptive Utility Interactive Photovoltaic System Based on a Flexible Switch Matrix to Optimize Performance in Real-Time—ScienceDirect. Available online: https://www.sciencedirect.com/science/article/pii/S0038092X12000175 (accessed on 26 June 2022).
- The Optimized-String Dynamic Photovoltaic Array. Available online: https://www.researchgate.net/publication/260496754_The_Optimized-String_Dynamic_Photovoltaic_Array (accessed on 26 June 2022).
- Babu, T.S.; Ram, J.P.; Dragičević, T.; Miyatake, M.; Blaabjerg, F.; Rajasekar, N. Particle Swarm Optimization Based Solar PV Array Reconfiguration of the Maximum Power Extraction Under Partial Shading Conditions. IEEE Trans. Sustain. Energy 2018, 9, 74–85. [Google Scholar] [CrossRef]
- Extended Analysis on Line-Line and Line-Ground Faults in PV Arrays and a Compatibility Study on Latest NEC Protection Standards—ScienceDirect. Available online: https://www.sciencedirect.com/science/article/pii/S0196890419307137 (accessed on 26 June 2022).
- Maximizing the Power Generation of a Partially Shaded PV Array|IEEE Journals & Magazine|IEEE Xplore. Available online: https://ieeexplore.ieee.org/document/7320967 (accessed on 26 June 2022).
- Performance Enhancement of Partially Shaded PV Array Using Novel Shade Dispersion Effect on Magic-Square Puzzle Configuration—ScienceDirect. Available online: https://www.sciencedirect.com/science/article/pii/S0038092X17300208 (accessed on 26 June 2022).
- Comprehensive Investigation of PV Arrays with Puzzle Shade Dispersion for Improved Performance—ScienceDirect. Available online: https://www.sciencedirect.com/science/article/pii/S0038092X16000803 (accessed on 26 June 2022).
- Power Enhancement of PV System via Physical Array Reconfiguration Based Lo Shu Technique—ScienceDirect. Available online: https://www.sciencedirect.com/science/article/pii/S0196890420304234 (accessed on 26 June 2022).
- Meerimatha, G.; Rao, B.L. Novel reconfiguration approach to reduce line losses of the photovoltaic array under various shading conditions. Energy 2020, 196, 117120. [Google Scholar] [CrossRef]
- Krishna, G.S.; Moger, T. Enhancement of maximum power output through reconfiguration techniques under non-uniform irradiance conditions. Energy 2019, 187, 115917. [Google Scholar] [CrossRef]
- Dhanalakshmi, B.; Rajasekar, N. Dominance square based array reconfiguration scheme for power loss reduction in solar PhotoVoltaic (PV) systems. Energy Convers. Manag. 2018, 156, 84–102. [Google Scholar] [CrossRef]
- A novel Competence Square Based PV Array Reconfiguration Technique for Solar PV Maximum Power Extraction|Request PDF. Available online: https://www.researchgate.net/publication/327514830_A_novel_Competence_Square_based_PV_array_reconfiguration_technique_for_solar_PV_maximum_power_extraction (accessed on 26 June 2022).
- A Novel Zig-Zag Scheme for Power Enhancement of Partially Shaded Solar Arrays—ScienceDirect. Available online: https://www.sciencedirect.com/science/article/pii/S0038092X16301529 (accessed on 26 June 2022).
- A Simple, Sensorless and Fixed Reconfiguration Scheme for Maximum Power Enhancement in PV Systems—ScienceDirect. Available online: https://www.sciencedirect.com/science/article/pii/S0196890418307416 (accessed on 26 June 2022).
- A New Shade Dispersion Technique Compatible for Symmetrical and Unsymmetrical Photovoltaic (PV) Arrays—ScienceDirect. Available online: https://www.sciencedirect.com/science/article/pii/S0360544221004904 (accessed on 26 June 2022).
- Sai Krishna, G.; Moger, T. Improved SuDoKu reconfiguration technique for total cross-tied PV array to enhance maximum power under partial shading condition. Renew Sustain. Energy Rev. 2019, 109, 333–348. [Google Scholar] [CrossRef]
- Posture, S.R.; Pattabiraman, D.; Ganesan, S.I.; Chilakapati, N. Positioning of PV panels for reduction in line losses and mismatch losses in PV array. Renew. Energy 2015, 78, 264–275. [Google Scholar] [CrossRef]
- Tabanjat, A.; Becherif, M.; Hissel, D. Reconfiguration solution for shaded PV panels using switching control. Renew. Energy 2015, 82, 4–13. [Google Scholar] [CrossRef]
- Karakose, M.; Baygin, M.; Parlak, K.S.; Baygin, N.; Akin, E. A novel reconfiguration method using image processing based moving shadow detection, optimization, and analysis for PV Arrays. J. Inf. Sci. Eng. 2018, 34, 1307–1328. [Google Scholar] [CrossRef]
- Reconfiguration Strategies to Extract Maximum Power from Photovoltaic Array under Partially Shaded Conditions—ScienceDirect. Available online: https://www.sciencedirect.com/science/article/pii/S136403211731033X (accessed on 26 June 2022).
- Computation of Power Extraction from Photovoltaic Arrays under Various Fault Conditions|IEEE Journals & Magazine|IEEE Xplore. Available online: https://ieeexplore.ieee.org/document/9040695 (accessed on 26 June 2022).
- A Novel Chaotic Flower Pollination Algorithm for Global Maximum Power Point Tracking for Photovoltaic System under Partial Shading Conditions|IEEE Journals & Magazine|IEEE Xplore. Available online: https://ieeexplore.ieee.org/document/8813051 (accessed on 26 June 2022).
- Maximum Power Extraction in Solar Renewable Power System—A Bypass Diode Scanning Approach—ScienceDirect. Available online: https://www.sciencedirect.com/science/article/pii/S0045790617308066 (accessed on 26 June 2022).
- Ndiaye, A.; Kébé, C.; Charki, A.; Sambou, V.; Ndiaye, P. Photovoltaic Platform for Investigating PV Module Degradation. Energy Procedia 2015, 74, 1370–1380. [Google Scholar] [CrossRef]
- Variations of the Bacterial Foraging Algorithm for the Extraction of PV Module Parameters from Nameplate Data—ScienceDirect. Available online: https://www.sciencedirect.com/science/article/pii/S019689041630019X (accessed on 26 June 2022).
- Discrete I–V Model for Partially Shaded PV-Arrays—ScienceDirect. Available online: https://www.sciencedirect.com/science/article/pii/S0038092X14000668 (accessed on 26 June 2022).
- Application of Bio-Inspired Algorithms in Maximum Power Point Tracking for PV Systems under Partial Shading Conditions—A Review—ScienceDirect. Available online: https://www.sciencedirect.com/science/article/pii/S1364032117311760 (accessed on 26 June 2022).
- A Review on Factors Influencing the Mismatch Losses in Solar Photovoltaic System. Available online: https://www.hindawi.com/journals/ijp/2022/2986004/ (accessed on 26 June 2022).
- Ram, J.P.; Rajasekar, N. A Novel Flower Pollination Based Global Maximum Power Point Method for Solar Maximum Power Point Tracking. IEEE Trans. Power Electron. 2017, 32, 8486–8499. [Google Scholar] [CrossRef]





























| TCT Arrangement | Chess-Knight Arrangement | ||||||
|---|---|---|---|---|---|---|---|
| (A) | (V) | (A) | (V) | ||||
| Row | Maximum Current | Row | Maximum Current | ||||
| 9 | 3.6 | 9 | 32.4 | 5 | 6.1 | 9 | 54.9 |
| 8 | 3.6 | - | - | 6 | 6.2 | 8 | 49.6 |
| 7 | 3.6 | - | - | 1 | 6.3 | 7 | 44.1 |
| 6 | 6.6 | 6 | 39.6 | 4 | - | - | - |
| 5 | 8.1 | 5 | 40.5 | 8 | 6.4 | 5 | 32 |
| 4 | 8.1 | - | - | 3 | 6.5 | 4 | 26 |
| 3 | 8.1 | - | - | 7 | 6.6 | 3 | 19.8 |
| 2 | 8.1 | - | - | 2 | 6.7 | 2 | 13.4 |
| 1 | 8.1 | - | - | 9 | 6.8 | 1 | 6.8 |
| Sudoku Arrangement | PSO Arrangement | ||||||
| (A) | (V) | ) | (A) | (V) | ) | ||
| Row | Maximum Current | Row | Maximum Current | ||||
| 1 | 6.3 | 9 | 56.7 | 8 | 6.1 | 9 | 54.9 |
| 2 | - | - | - | 2 | 6.3 | 8 | 50.4 |
| 6 | - | - | - | 3 | - | - | - |
| 7 | - | - | - | 5 | - | - | - |
| 8 | - | - | - | 1 | 6.4 | 5 | 32 |
| 3 | 6.6 | 4 | 26.4 | 6 | - | - | - |
| 4 | - | - | - | 4 | 6.5 | 3 | 19.5 |
| 5 | - | - | - | 7 | 6.8 | 2 | 13.6 |
| 9 | - | - | - | 9 | - | - | - |
| Proposed Arrangement | |||||||
| (A) | (V) | ) | |||||
| Row | Maximum Current | ||||||
| 5 | 6.2 | 9 | 55.8 | ||||
| 2 | 6.3 | 8 | 50.4 | ||||
| 6 | - | - | - | ||||
| 9 | - | - | - | ||||
| 8 | 6.4 | 5 | 32 | ||||
| 7 | 6.5 | 4 | 26 | ||||
| 4 | 6.7 | 3 | 20.1 | ||||
| 1 | 6.8 | 2 | 13.6 | ||||
| 3 | 7 | 1 | 7 | ||||
| TCT Arrangement | Chess-Knight Arrangement | ||||||
|---|---|---|---|---|---|---|---|
| (A) | (V) | (A) | (V) | ||||
| Row | Maximum Current | Row | Maximum Current | ||||
| 9 | 3.6 | 9 | 32.4 | 2 | 5.4 | 9 | 48.6 |
| 8 | 3.6 | - | - | 6 | 5.5 | 8 | 44 |
| 7 | 3.6 | - | - | 9 | - | - | - |
| 6 | 6.6 | 6 | 39.6 | 1 | 5.6 | 6 | 33.6 |
| 5 | 6.6 | - | - | 4 | - | - | - |
| 4 | 6.6 | - | - | 7 | - | - | - |
| 3 | 6.6 | - | - | 8 | - | - | - |
| 2 | 6.6 | - | - | 5 | 5.8 | 2 | 11.6 |
| 1 | 6.6 | - | - | 8 | - | - | - |
| Sudoku Arrangement | PSO Arrangement | ||||||
| (A) | (V) | ) | (A) | (V) | ) | ||
| Row | Maximum Current | Row | Maximum Current | ||||
| 2 | 5.5 | 9 | 49.5 | 5 | 5.4 | 9 | 48.6 |
| 4 | - | - | - | 8 | 5.5 | 8 | 44 |
| 3 | 5.6 | 7 | 39.2 | 6 | - | - | - |
| 5 | - | - | - | 2 | - | - | - |
| 6 | - | - | - | 4 | 5.6 | 5 | 28 |
| 8 | - | - | - | 9 | - | - | - |
| 9 | - | - | - | 7 | 5.7 | 3 | 17.1 |
| 1 | 5.7 | 2 | 11.4 | 1 | - | - | - |
| 7 | - | - | - | 3 | 5.9 | 1 | 5.9 |
| Proposed Arrangement | |||||||
| (A) | (V) | ) | |||||
| Row | Maximum Current | ||||||
| 5 | 5.4 | 9 | 48.6 | ||||
| 9 | - | - | - | ||||
| 1 | 5.5 | 7 | 38.5 | ||||
| 7 | - | - | - | ||||
| 2 | 5.6 | 5 | 28 | ||||
| 8 | - | - | - | ||||
| 3 | 5.7 | 3 | 17.1 | ||||
| 4 | 5.8 | 2 | 11.6 | ||||
| 6 | - | - | - | ||||
| TCT Arrangement | Chess-Knight Arrangement | ||||||
|---|---|---|---|---|---|---|---|
| (A) | (V) | (A) | (V) | ||||
| Row | Maximum Current | Row | Maximum Current | ||||
| 8 | 6.5 | 9 | 58.5 | 9 | 7.3 | 9 | 65.6 |
| 7 | 6.5 | - | - | 1 | - | - | - |
| 9 | 6.9 | 7 | 48.3 | 2 | - | - | - |
| 6 | 7.5 | 6 | 45 | 3 | 7.5 | 6 | 45 |
| 5 | 8.1 | 5 | 40.5 | 4 | - | - | - |
| 4 | - | - | - | 5 | - | - | - |
| 3 | - | - | - | 8 | 7.6 | 3 | 22.8 |
| 2 | - | - | - | 6 | 7.8 | 2 | 15.6 |
| 1 | - | - | - | 7 | 8.1 | 1 | 8.1 |
| Sudoku Arrangement | PSO Arrangement | ||||||
| (A) | (V) | ) | (A) | (V) | ) | ||
| Row | Maximum Current | Row | Maximum Current | ||||
| 1 | 6.8 | 9 | 61.2 | 1 | 7.3 | 9 | 65.6 |
| 4 | 7.3 | 8 | 58.4 | 3 | - | - | - |
| 9 | - | - | - | 5 | - | - | - |
| 3 | 7.5 | 6 | 45 | 6 | 7.5 | 6 | 45 |
| 7 | - | - | - | 8 | - | - | - |
| 5 | 7.8 | 4 | 31.2 | 9 | - | - | - |
| 6 | - | - | - | 4 | 7.6 | 3 | 22.8 |
| 2 | 8.1 | 2 | 16.2 | 2 | 7.8 | 2 | 15.6 |
| 8 | - | - | - | 7 | 8.1 | 1 | 8.1 |
| Proposed Arrangement | |||||||
| (A) | (V) | ) | |||||
| Row | Maximum Current | ||||||
| 2 | 7.3 | 9 | 65.7 | ||||
| 3 | - | - | - | ||||
| 4 | 7.5 | 7 | 52.5 | ||||
| 5 | - | - | - | ||||
| 6 | - | - | - | ||||
| 1 | 7.6 | 4 | 30.4 | ||||
| 9 | - | - | - | ||||
| 7 | 7.8 | 2 | 15.6 | ||||
| 8 | - | - | - | ||||
| TCT Arrangement | Chess-Knight Arrangement | ||||||
|---|---|---|---|---|---|---|---|
| (A) | (V) | (A) | (V) | ||||
| Row | Maximum Current | Row | Maximum Current | ||||
| 9 | 5.1 | 9 | 45.9 | 9 | 6.1 | 9 | 54.9 |
| 8 | 5.1 | - | - | 1 | 6.8 | 8 | 54.4 |
| 7 | 6.1 | 7 | 42.7 | 2 | - | - | - |
| 6 | 6.1 | - | - | 3 | - | - | - |
| 5 | 7.5 | 5 | 37.5 | 7 | - | - | - |
| 4 | 7.5 | - | - | 8 | - | - | - |
| 3 | 8.1 | 3 | 24.3 | 4 | 7.1 | 3 | 21.3 |
| 2 | 8.1 | - | - | 5 | - | - | - |
| 1 | 8.1 | - | - | 6 | 7.5 | 1 | 7.5 |
| Sudoku Arrangement | PSO Arrangement | ||||||
| (A) | Available Voltage(V) | Power () | Row Currents(A) | Available Voltage(V) | Power () | ||
| Row | Maximum Current | Row | Maximum Current | ||||
| 4 | 5.9 | 9 | 53.1 | 8 | 6 | 9 | 54 |
| 7 | 6.4 | 8 | 51.2 | 2 | 6.7 | 8 | 53.6 |
| 1 | 6.5 | 7 | 45.5 | 1 | - | - | - |
| 9 | 6.8 | 6 | 40.8 | 5 | - | - | - |
| 3 | 7 | 5 | 35 | 4 | - | - | - |
| 6 | 7.1 | 4 | 28.4 | 7 | - | - | - |
| 2 | 7.2 | 3 | 21.6 | 3 | 7 | 3 | 21 |
| 8 | 7.3 | 2 | 14.6 | 9 | - | - | - |
| 5 | 7.5 | 1 | 7.5 | 6 | 7.3 | 1 | 7.3 |
| Proposed Arrangement | |||||||
| (A) | Available Voltage(V) | Power () | |||||
| Row | Maximum Current | ||||||
| 8 | 6.2 | 9 | 55.8 | ||||
| 1 | 6.8 | 8 | 54.4 | ||||
| 2 | - | - | - | ||||
| 3 | - | - | - | ||||
| 4 | - | - | - | ||||
| 9 | - | - | - | ||||
| 5 | 7 | 3 | 21 | ||||
| 6 | - | - | - | ||||
| 7 | 7.5 | 1 | 7.5 | ||||
| TCT Arrangement | Chess-Knight Arrangement | ||||||
|---|---|---|---|---|---|---|---|
| (A) | (V) | (A) | (V) | ||||
| Row | Maximum Current | Row | Maximum Current | ||||
| 9 | 3.6 | 9 | 32.4 | 6 | 6.2 | 9 | 55.8 |
| 8 | 3.6 | - | - | 5 | 6.4 | 8 | 51.2 |
| 7 | 3.6 | - | - | 8 | - | - | - |
| 6 | 8.1 | 6 | 48.6 | 1 | 6.6 | 6 | 39.6 |
| 5 | 8.1 | - | - | 4 | - | - | - |
| 4 | 8.1 | - | - | 7 | - | - | - |
| 3 | 8.1 | - | - | 3 | 6.8 | 3 | 20.4 |
| 2 | 8.1 | - | - | 9 | - | - | - |
| 1 | 8.1 | - | - | 2 | 7 | 1 | 7 |
| Sudoku Arrangement | PSO Arrangement | ||||||
| (A) | (V) | ) | (A) | (V) | ) | ||
| Row | Maximum Current | Row | Maximum Current | ||||
| 1 | 6.2 | 9 | 55.8 | 4 | 6.2 | 9 | 55.8 |
| 4 | - | - | - | 5 | 6.3 | 8 | 50.4 |
| 8 | 6.4 | 7 | 44.8 | 8 | - | - | - |
| 5 | 6.6 | 6 | 39.6 | 7 | 6.5 | 6 | 39 |
| 9 | - | - | - | 2 | 6.8 | 5 | 34 |
| 2 | 6.8 | 4 | 27.2 | 3 | - | - | - |
| 3 | - | - | - | 5 | - | - | - |
| 7 | - | - | - | 9 | - | - | - |
| 6 | 7 | 1 | 7 | 1 | 7 | 1 | 7 |
| Proposed Arrangement | |||||||
| (A) | Available Voltage(V) | Power () | |||||
| Row | Maximum Current | ||||||
| 7 | 6.2 | 9 | 55.8 | ||||
| 6 | 6.4 | 8 | 51.2 | ||||
| 9 | - | - | - | ||||
| 2 | 6.6 | 6 | 39.6 | ||||
| 5 | - | - | - | ||||
| 8 | - | - | - | ||||
| 1 | 6.8 | 3 | 20.4 | ||||
| 4 | - | - | - | ||||
| 3 | 7 | 1 | 7 | ||||
Disclaimer/Publisher’s Note: The statements, opinions and data contained in all publications are solely those of the individual author(s) and contributor(s) and not of MDPI and/or the editor(s). MDPI and/or the editor(s) disclaim responsibility for any injury to people or property resulting from any ideas, methods, instructions or products referred to in the content. |
© 2023 by the authors. Licensee MDPI, Basel, Switzerland. This article is an open access article distributed under the terms and conditions of the Creative Commons Attribution (CC BY) license (https://creativecommons.org/licenses/by/4.0/).
Share and Cite
Zeeshan, M.; Islam, N.U.; Faizullah, F.; Khalil, I.U.; Park, J. A Novel Row Index Mathematical Procedure for the Mitigation of PV Output Power Losses during Partial Shading Conditions. Symmetry 2023, 15, 768. https://doi.org/10.3390/sym15030768
Zeeshan M, Islam NU, Faizullah F, Khalil IU, Park J. A Novel Row Index Mathematical Procedure for the Mitigation of PV Output Power Losses during Partial Shading Conditions. Symmetry. 2023; 15(3):768. https://doi.org/10.3390/sym15030768
Chicago/Turabian StyleZeeshan, Muhammad, Naeem Ul Islam, Faiz Faizullah, Ihsan Ullah Khalil, and Jaebyung Park. 2023. "A Novel Row Index Mathematical Procedure for the Mitigation of PV Output Power Losses during Partial Shading Conditions" Symmetry 15, no. 3: 768. https://doi.org/10.3390/sym15030768
APA StyleZeeshan, M., Islam, N. U., Faizullah, F., Khalil, I. U., & Park, J. (2023). A Novel Row Index Mathematical Procedure for the Mitigation of PV Output Power Losses during Partial Shading Conditions. Symmetry, 15(3), 768. https://doi.org/10.3390/sym15030768

