An Effective Toss-and-Catch Algorithm for Fixed-Rail Mobile Terminal Equipment That Ensures Reliable Transmission and Non-Interruptible Handovers
Abstract
1. Introduction
- Use of OIS movement paths to effectively categorize SBSs that may be encountered:The OIS can identify, in advance, the SBSs located close to its movement path and categorize them effectively to optimize their performance. We can then avoid unnecessary handovers and provide a firm foundation for the OIS to perform data transmissions.
- Automatic adjustment of each SBS’s coverage area and definition of modes:Based on their respective loads, the coverage area of each SBS is automatically adjusted and several modes are defined. The loads of the categorized SBSs (environmental changes are also considered) are effectively adjusted through the use of appropriate modes.
- GPS positioning and received signal strength (RSS) support:Using GPS positioning, the SBSs in a large area that are suited for a handover can be identified, such that an OIS is able to determine the best SBS in advance and we are able to identify the actual location of the OIS. After the most suitable SBS has been determined, RSS can then be utilized to enable the timely handover of the connection signal by the OIS.
- Ability of the OIS to facilitate a handover by evaluating and selecting the most suitable SBS in its path based on the current situation:SBSs that are suitable for a handover are individually evaluated. Weighted scoring is performed using three indicators, namely the hold time of the connection between the OIS and an SBS, the RSS of the OIS, and the load capacity of an SBS, with the purpose of identifying the SBS in the OIS’s path that is most suitable for a handover.
- Simulation of fading in different channel environments:Simulations based on different symmetric fading channel environments were performed in this study, with the aim of developing practical SBS selection and handover methods that can be applied to mobile terminal equipment in a realistic context.
2. Related Work
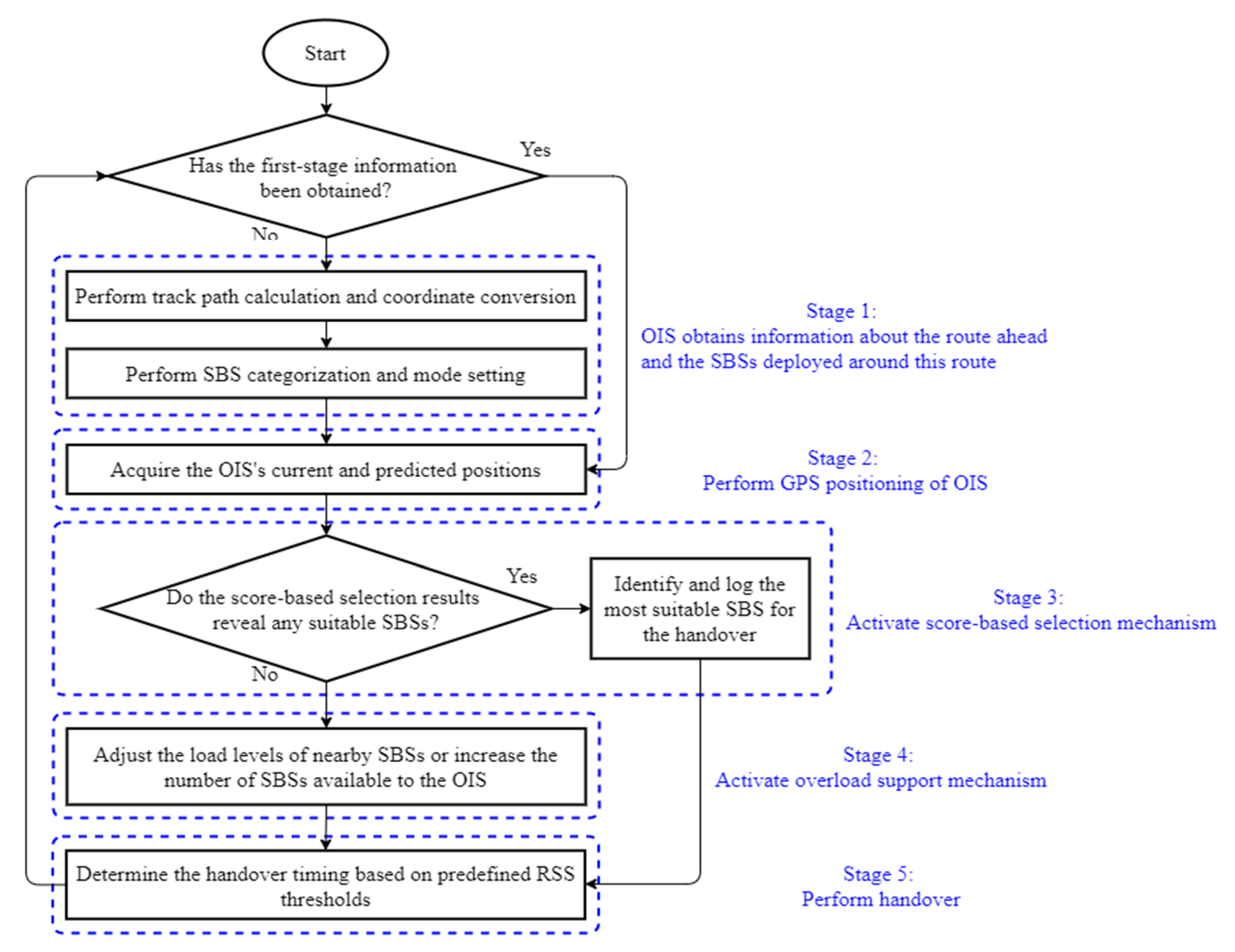
3. Model Assumption and Toss-and-Catch Algorithm
3.1. Gathering of Information about the Route Ahead and the SBSs Deployed around This Route
3.1.1. Track Path Calculation and Coordinate Conversion
3.1.2. SBS Categorization and Mode Setting
3.2. GPS Positioning of OIS
3.3. Score-Based Selection Mechanism
3.3.1. Data Collection
- (1)
- Introduction of parameters for scoring of OIS connection hold time
- (2)
- Introduction of parameters for scoring of maximum RSS available to the OIS
- (3)
- Introduction of parameters for scoring of OIS load that can be processed
3.3.2. Scoring and Ranking
- (1)
- Scoring of OIS connection hold time ()
- (2)
- Scoring of maximum RSS available to the OIS ()
- (3)
- Scoring of OIS load that can be processed ()
- (4)
- Total score after weight averaging ()
3.4. Overload Support Mechanism
3.5. Handover Stage
3.6. Time Complexity Analysis
3.7. Pros and Cons
4. Simulation Results and Discussion
- (1)
- Control Group 1: Unlike the proposed method, the method applied to this group did not incorporate SBS categorization and the overload support mechanism and adjusted the mode of each SBS according to the SBS’s load ratio. Note that the worst-case time complexity of Control Group 1 is O(N( +|SBSG1|log |SBSG1|)).
- (2)
- Control Group 2: This group is identical to Control Group 1 in all ways except that it uses a random selection mechanism instead of a score-based one. Note that the worst-case time complexity of Control Group 2 is O(N).
4.1. Simulation Method and Parameter Design
4.2. Effects of the OIS’s Speed on Various Aspects of Performance
4.2.1. Connection Hold Rate
4.2.2. Handover Frequency
4.2.3. Average RSS
4.2.4. Manageable Load Percentage of the OIS
4.3. Effects of the OIS’s Load Ratio on Various Aspects of Performance
4.3.1. Connection Hold Rate
4.3.2. Handover Frequency
4.3.3. Average RSS
4.3.4. Manageable Load Percentage of the OIS
5. Conclusions and Future Work
Author Contributions
Funding
Acknowledgments
Conflicts of Interest
Appendix A. Conversion of the Actual Geographic Coordinate System to the Kernel Coordinate System

References
- Small Cell Forum. Available online: http://www.smallcellforum.org (accessed on 12 March 2021).
- Ma, R.; Cao, J.; Feng, D.; Li, H.; He, S. FTGPHA: Fixed-Trajectory Group Pre-Handover Authentication Mechanism for Mobile Relays in 5G High-Speed Rail Networks. IEEE Trans. Veh. Technol. 2020, 69, 2126–2140. [Google Scholar] [CrossRef]
- Panigrahy, N.K.; Ghosh, S.C. Analyzing the Effect of Soft Handover on Handover Performance Evaluation Metrics under Load Condition. IEEE Trans. Veh. Technol. 2018, 67, 3612–3624. [Google Scholar] [CrossRef]
- Pan, M.; Lin, T.; Chen, W. An Enhanced Handover Scheme for Mobile Relays in LTE-A High-Speed Rail Networks. IEEE Trans. Veh. Technol. 2015, 64, 743–756. [Google Scholar] [CrossRef]
- Cheng, M.; Fang, X.; Luo, W. Beamforming and Positioning-Assisted Handover Scheme for Long-Term Evolution System in High-Speed Railway. IET Commun. 2012, 6, 2335–2340. [Google Scholar] [CrossRef]
- Achroufene, A.; Amirat, Y.; Chibani, A. RSS-Based Indoor Localization Using Belief Function Theory. IEEE Trans. Autom. Sci. Eng. 2019, 16, 1163–1180. [Google Scholar] [CrossRef]
- Zanella, A.; Bardella, A. RSS-Based Ranging by Multichannel RSS Averaging. IEEE Wireless Commun. Lett. 2014, 3, 10–13. [Google Scholar] [CrossRef]
- Li, J.; Gao, J.; Zhang, H.; Qiu, T.Z. RSE-Assisted Lane-Level Positioning Method for a Connected Vehicle Environment. IEEE Trans. Intell. Transp. Syst. 2019, 20, 2644–2656. [Google Scholar] [CrossRef]
- Duong, T.M.; Kwon, S. Vertical Handover Analysis for Randomly Deployed Small Cells in Heterogeneous Networks. IEEE Trans. Wirel. Commun. 2020, 19, 2282–2292. [Google Scholar] [CrossRef]
- Auer, G.; Giannini, V.; Desset, C.; Godor, I.; Skillermark, P.; Olsson, M.; Imran, M.A.; Sabella, D.; Gonzalez, M.J.; Blume, O.; et al. How Much Energy Is Needed to Run a Wireless Network? IEEE Wirel. Commun. 2011, 18, 40–49. [Google Scholar] [CrossRef]
- Aleksic, S.; Deruyck, M.; Vereecken, W.; Joseph, W.; Pickavet, M.; Martens, L. Energy Efficiency of Femtocell Deployment in Combined Wireless/Optical Access Networks. Comput. Netw. 2013, 57, 1217–1233. [Google Scholar] [CrossRef]
- Huang, L.; Zhou, Y.; Wang, Y.; Han, X.; Shi, J.; Chen, X. Advanced Coverage Optimization Techniques for Small Cell Clusters. China Commun. 2015, 12, 111–122. [Google Scholar] [CrossRef]
- Wang, Y.; Dai, X.; Wang, J.M.; Bensaou, B. Iterative Greedy Algorithms for Energy Efficient LTE Small Cell Networks. In Proceedings of the 2016 IEEE Wireless Communications and Networking Conference, Doha, Qatar, 3–6 April 2016. [Google Scholar]
- Chung, Y.-L. Energy-Saving Transmission for Green Macrocell—Small Cell Systems: A System-Level Perspective. IEEE Syst. J. 2017, 11, 706–716. [Google Scholar] [CrossRef]
- Chung, Y.-L. An Energy-Efficient Coverage Algorithm for Macrocell—Small Cell Network Systems. Energies 2017, 10, 1319. [Google Scholar] [CrossRef]
- Lu, Y.; Xiong, K.; Fan, P.; Zhong, Z.; Ai, B. The Effect of Power Adjustment on Handover in High-Speed Railway Communication Networks. IEEE Access 2017, 5, 26237–26250. [Google Scholar] [CrossRef]
- Xu, X.; Yuan, C.; Chen, W.; Tao, X.; Sun, Y. Adaptive Cell Zooming and Sleeping for Green Heterogeneous Ultradense Networks. IEEE Trans. Veh. Technol. 2018, 67, 1612–1621. [Google Scholar] [CrossRef]
- Xie, L.; Heegaard, P.E.; Jiang, Y. Survivability Analysis of a Two-Tier Infrastructure-Based Wireless Network. Comput. Netw. 2017, 128, 28–40. [Google Scholar] [CrossRef]
- Pons, X.; Mesodiakaki, A.; Gruet, C.; Naviner, L.; Adelantado, F.; Alonso, L.; Verikoukis, C. An Energy Efficient Vertical Handover Decision Algorithm. In Proceedings of the 2014 IEEE Global Communications Conference Workshops 2nd Workshop on Green Broadband Access: Energy Efficient Wireless and Wired Network Solutions, Austin, TX, USA, 8–12 December 2014. [Google Scholar]
- Catak, E.; Moldsvor, A.; Derawi, M. Transceiver Design for GFDM with Hexagonal Time–Frequency Allocation Using the Polyphase Decomposition. Electronics 2020, 9, 1862. [Google Scholar] [CrossRef]
- Ma, Y.-W.; Chen, J.-L.; Lin, C.-J. Automated Network Load Balancing and Capacity Enhancing Mechanism in Future Network. IEEE Access 2018, 6, 19407–19418. [Google Scholar] [CrossRef]
- Aqeeli, E.; Moubayed, A.; Shami, A. Dynamic SON-Enabled Location Management in LTE Networks. IEEE Trans. Mob. Comput. 2018, 17, 1511–1523. [Google Scholar] [CrossRef]
- Qin, M.; Yang, Q.; Cheng, N.; Li, J.; Wu, W.; Rao, R.R.; Shen, X. Learning-Aided Multiple Time-Scale SON Function Coordination in Ultra-Dense Small-Cell Networks. IEEE Trans. Wirel. Commun. 2019, 18, 2080–2092. [Google Scholar] [CrossRef]
- Stewart, J. Calculus: Early Transcendentals, 6th ed.; Brooks/Cole Cengage Learning: Boston, MA, USA, 2008. [Google Scholar]
- Rappaport, T.S. Wireless Communications Principles & Practice, 2nd ed.; Prentice Hall Inc.: Upper Saddle River, NJ, USA, 2002. [Google Scholar]
- Nakagami, M. The m-distribution—A general formula of intensity distribution of rapid fading. In Statistical Methods of Radio Wave Propagation; Hoffman, W.C., Ed.; Pergamon Press: Elmsford, NY, USA, 1960; pp. 3–36. [Google Scholar]
- Chung, Y.-L.; Tsai, Z. Performance Analysis of Two Multichannel Fast Retransmission Schemes for Delay-Sensitive Flows. IEEE Trans. Veh. Technol. 2010, 59, 3468–3479. [Google Scholar] [CrossRef]
- Phys.org. 603 km/h: Japan’s Maglev Train Breaks New World Speed Record (Update 2). Available online: https://phys.org/news/2015-04-kmh-japan-maglev-notches-world.html (accessed on 17 February 2021).
- Chung, Y.-L.; Lin, C.-K. Application of a Model that Combines the YOLOv3 Object Detection Algorithm and Canny Edge Detection Algorithm to Detect Highway Accidents. Symmetry 2020, 12, 1875. [Google Scholar] [CrossRef]
- Haversine Formula. Available online: https://en.wikipedia.org/wiki/Haversine_formula (accessed on 28 October 2020).

























| Pros | Cons |
|---|---|
|
|
|
|
|
Publisher’s Note: MDPI stays neutral with regard to jurisdictional claims in published maps and institutional affiliations. |
© 2021 by the authors. Licensee MDPI, Basel, Switzerland. This article is an open access article distributed under the terms and conditions of the Creative Commons Attribution (CC BY) license (https://creativecommons.org/licenses/by/4.0/).
Share and Cite
Chung, Y.-L.; Wu, S.-H. An Effective Toss-and-Catch Algorithm for Fixed-Rail Mobile Terminal Equipment That Ensures Reliable Transmission and Non-Interruptible Handovers. Symmetry 2021, 13, 582. https://doi.org/10.3390/sym13040582
Chung Y-L, Wu S-H. An Effective Toss-and-Catch Algorithm for Fixed-Rail Mobile Terminal Equipment That Ensures Reliable Transmission and Non-Interruptible Handovers. Symmetry. 2021; 13(4):582. https://doi.org/10.3390/sym13040582
Chicago/Turabian StyleChung, Yao-Liang, and Sheng-Hui Wu. 2021. "An Effective Toss-and-Catch Algorithm for Fixed-Rail Mobile Terminal Equipment That Ensures Reliable Transmission and Non-Interruptible Handovers" Symmetry 13, no. 4: 582. https://doi.org/10.3390/sym13040582
APA StyleChung, Y.-L., & Wu, S.-H. (2021). An Effective Toss-and-Catch Algorithm for Fixed-Rail Mobile Terminal Equipment That Ensures Reliable Transmission and Non-Interruptible Handovers. Symmetry, 13(4), 582. https://doi.org/10.3390/sym13040582

