Next Article in Journal
Multi-Scale Analysis of Carbon Emissions in Coastal Cities Based on Multi-Source Data: A Case Study of Qingdao, China
Next Article in Special Issue
Bridging Matera’s Fragmented Identity: Unifying Disconnected Urban Spaces
Previous Article in Journal
Evaluation of Tree Object Segmentation Performance for Individual Tree Recognition Using Remote Sensing Techniques Based on Urban Forest Green Structures
Previous Article in Special Issue
Modeling the Effect of Greenways’ Multilevel Visual Characteristics on Thermal Perception in Summer Based on Bayesian Network and Computer Vision
 
 
Due to scheduled maintenance work on our servers, there may be short service disruptions on this website between 11:00 and 12:00 CEST on March 28th.
Font Type:
Arial Georgia Verdana
Font Size:
Aa Aa Aa
Line Spacing:
Column Width:
Background:
Article

Networks and Fragments: An Integrative Approach for Planning Urban Green Infrastructures in Dense Urban Areas

Department of Architecture, Built Environment and Construction Engineering, Politecnico di Milano, Piazza Leonardo da Vinci, 32, 20133 Milan, Italy
Land 2024, 13(11), 1859; https://doi.org/10.3390/land13111859
Submission received: 31 August 2024 / Revised: 1 November 2024 / Accepted: 5 November 2024 / Published: 7 November 2024
(This article belongs to the Special Issue Integrating Urban Design and Landscape Architecture)

Abstract

The reintroduction of natural components into the urban environment has several benefits for the adaptation of urban environments. The urban green infrastructure (UGI) approach makes it possible to develop greening programs on a sound scientific basis and in connection with the ability to provide ecosystem services. However, in practice, UGI programs are almost exclusively based on the concept of a continuous green network, which requires large-scale interventions such as green corridors and parks. This severely limits the extension of UGI in dense urban areas such as historic centers. This article introduces the concept of green fragments and proposes an integrative approach to support greater spatial flexibility of the UGI. By setting appropriate limits on the number and proximity of green fragments, the resulting green system keeps functional connectivity despite being physically discontinuous. The proposed approach was tested in the case study of the historical center of Milan, leading to the proposal of integrations regarding the identification and mapping of the existing UGI and the planning of its future extension.

1. Introduction

The current geological epoch is referred to as the Anthropocene due to the significant human-induced impacts on Earth, which are affecting landscapes, ecosystems, and climates. The urban environment represents an almost entirely anthropized context, built by humans according to their needs and vision, which encapsulates both the potential and challenges associated with anthropogenic transformations. The ongoing urbanization trends are significantly challenging Earth’s capacity to support a similar growth pattern and provide future generations with adequate resources. Consequently, urban research and strategic planning have become essential in addressing the challenges of societal adaptation and resilience. Cities occupy a pivotal role in these investigations as almost two-thirds of the global population is expected to live in urban areas by 2030 [1]. Additionally, the concentration of people, activities, and assets makes urban environments inherently vulnerable in the face of increasing risks of climate change (CC), as stated for years by the IPCC [2].
Continuous and uncontrolled urban growth led to the rapid degradation of environmental conditions and made it necessary for cities to transform their urban structures to address new risk scenarios, fostering greater adaptability and resilience. The delicate balance between urban environments and the surrounding natural landscape has been progressively lost, resulting in a notable deficiency of green spaces in cities [3]. In this framework, the reintroduction of natural components is seen as a key action to support urban adaptation and to partially restore a balance with the rest of the biosphere [4]. Indeed, the interconnection between the escalating risks associated with CC, the crucial role of cities in the adaptation path, and the potential of nature-based solutions (NBSs) and green infrastructure (GI) to provide adaptive responses to complex threats is now widely acknowledged. The reintegration of natural elements and processes into urban environments is vital for enhancing urban adaptability [5]. However, the implementation of urban green infrastructure (UGI) is confronted with significant challenges, including limited available space for transformation, difficulties in modifying land use designations, and conflicts over land exploitation. These challenges are particularly acute in dense urban areas and historic areas. Traditional approaches to establishing continuous green networks are often incompatible with these urban contexts, where conventional green solutions, such as green corridors and large parks, are not feasible [6].
Based on the state of the art in theoretical research and practical experimentation, a research gap is identified in the study of UGI strategies applicable to historic centers and dense urban areas. The initial hypothesis is that the problem essentially lies in the spatial scale of the elements considered for structuring the UGI. Thus, the research questions are as follows: What are the spatial components of the UGI that are compatible with the urban fabric of historic centers and dense urban areas? And how do we systematically include small-scale components in the UGI strategy for dense urban areas? This study proposes a complementary approach centered on the concept of ‘green fragments’, which aims to adapt UGI strategies to the specific conditions of dense urban areas, thereby extending opportunities for urban re-naturing. This proposed approach expands upon the existing UGI planning framework, which encompasses the four stages of knowledge, design, implementation, and maintenance, by incorporating integrative actions at each stage. The refined methodology was applied and tested in the historic center of Milan, leading to a proposed enhancement of the city’s current UGI strategy.
Following this introduction, the article includes a second section describing the background of the study and encompassing three main areas: (i) the CC scenario and sustainable urban development; (ii) the concepts of UGI and NBSs; and (iii) the relevance of small-scale green spaces. This section also discusses the progress of practical implementation in urban planning, with two examples of best practices. The third section presents the materials and method adopted for the study, which is described as follows: (i) the article’s objective of proposing and structuring the concept of green fragments as a spatial unit to integrate the UGI planning approach is defined; (ii) the integrative actions of the fragment approach are described, divided into four phases; (iii) the case study of the historic center of the city of Milan is introduced; and (iv) the data sources for the study are presented, highlighting the initial issue of mapping the green system, where the network approach fails to identify the presence and value of small-scale green elements. The fourth section presents the study’s results according to the four phases of the proposed approach, covering the mapping of green fragments, the identification of potential spaces to extend the fragment approach, and suggestions for the implementation and monitoring of fragments. Finally, the results are discussed, emphasizing their relevance beyond the case study.

2. Background

As mentioned in the introduction, the focus of this research lies in the identification of spatial components of UGI that are compatible with the morphology of dense urban areas and historic centers and in the systematic integration of small-scale components into UGI strategies for these areas. Therefore, the research background can be organized into three main areas: (a) the CC scenario and sustainable urban development; (b) the recognition of GI and NBSs as a tool for urban adaptation; and (c) studies on small green spaces and small-scale NBSs. Key references and the state of the art in these disciplinary areas are presented below, along with practical examples of best practices.

2.1. Climate Change and Sustainable Urban Development

Since the 1970s, awareness has grown regarding the limitations of a development model focused solely on economic growth [7]. This shift prompted recognition of anthropogenic responsibilities in environmental degradation and resource consumption, marking the beginning of European and international commitments to environmental protection. From the 1990s onward, scientific research has provided evidence of ongoing CC. Within this context, the role of cities has also come into focus, as they are responsible for approximately 70% of global carbon emissions and 60% of resource use [8]. Additionally, the interactions between urban forms, exposure, and vulnerability can produce climate change-induced risks for cities, such as those associated with the urban heat island effect and air pollution.
Recognizing the critical role of cities, international cooperation has led to shared commitments, exemplified by the eleventh Sustainable Development Goal (SDG11) ‘Sustainable Cities and Communities’ [9] and the urban-specific targets within the Paris Agreement [10]. In addition to the critical aspects linked to urban expansion, the IPCC highlights that urban growth and transformation processes offer a critical opportunity, in the near term, to advance climate-resilient development [11], and the IPCC is now working on a special report on CC and cities (expected in 2027) as part of the seventh assessment cycle. These fundamental milestones have reoriented urban planning and development within the framework of environmental, economic, and social sustainability and have opened up a relevant space for research and studies focused on sustainable urban design and strategies for urban adaptation [12].

2.2. GI and NBSs for Urban Adaptation

In response to this evolving scenario with escalating risks, urban adaptation strategies encompass all actions aimed at reducing vulnerability in response to the expected effects of CC in the short–medium term. Among the solutions for urban adaptation, the role of UGI and NBSs is now widely recognized [13]. The European Environmental Agency, after considering several hazards increased by CC, stated that UGI and its management plays a key role in global climate regulation [14]. Meanwhile, Seddon et al. highlighted three different contributions of NBSs for reducing urban vulnerability, namely reducing exposure to climate hazards; reducing sensitivity to adverse impacts; and building adaptive capacity [15].
The concept of UGI can be seen as the contemporary evolution of the continuously evolving relation between humans and nature. The relationship of proximity between the city and the surrounding natural environment suddenly changed after the second industrial revolution. Since then, the uncontrolled urban expansion increased to the extent that urban inhabitants have completely lost any familiarity with nature. This process led to a severe environmental degradation and several negative side effects, such as the urban heat island, water management issues caused by soil impermeability, and high levels of air pollution. Therefore, the reintroduction of nature into cities today addresses urgent practical concerns in addition to the well-documented benefits for people’s psychological and physical wellbeing [16]. In parallel, building on previous theories about green belts, green axes, and garden cities, new concepts have been raised, such as that of the green wedge, which seeks to solve the problem of reconnecting the urban area and the countryside, acknowledging the problem of fair access to greenery [17]. From the 1990s, the role of nature within urban environments started to be framed within a more scientific and structured vision, and the concept of GI emerged. According to the definition adopted by the European Commission, the GI is “a strategically planned network of natural and semi-natural areas with other environmental features designed and managed to deliver a wide range of ecosystem services” [18]. It comes from the awareness of the environmental degradation caused by anthropic activities and urbanization processes and from the recognition of the urgency to restore a sustainable balance. European and international institutions are putting in increasing effort over the past decades to provide a solid framework for the adoption of this concept in planning processes and policymaking [19,20,21], based on the recognition of GI as an effective approach to face major urban environmental and social challenges [22,23]. The GI strategy aims to restore an interconnected and multifunctional network of green spaces in order to enhance the systemic behavior of natural components and to provide multiple ecosystem services (ESs), including environmental, social, and economic benefits [24].
Several studies focused on the identification of the key principles of the GI approach with minor differences among them. A key point here is to notice that connectivity is generally listed first among these principles as it “is crucial to sustain species interactions and diversity as well as to maintain the values and services of natural system” in urban environments [25]. The relevance of planning connective green networks is linked with the “added values derived from interlinking green spaces functionally and physically” [3], and it is also relevant with reference to “equitable access, mobility and size/distance metrics of available GI” [26]. From the landscape ecology perspective, connectivity has two main components, structural and functional, which differs from the solely physical continuity and should be assessed by considering the size and proximity between patches [27]. Following connectivity, other relevant aspects should be considered, such as multi-functionality, which refers to the ability of urban green spaces to provide ecological, socio-cultural, and economic benefits simultaneously [6,28]; and the multi-scale approach, which refers to the possibility of applying UGI at different spatial levels, from city regions to local projects, with the aim of linking different levels within and beyond the urban scale in terms of physical and functional relations. Additional guiding principles for planning UGIs refers to the integration between green and gray infrastructures in urban environments and also the need to establish proactive cooperation among different disciplines, seeking an inter- and transdisciplinary approach in the definition of GI policies and programs [29]. Lastly, the relevance of social inclusion and communities’ engagement has to be mentioned, as the planning process for UGIs is also aimed at reducing social inequalities, guaranteeing an equitable access to green spaces and promoting urban inclusiveness.

2.3. Small-Scale Green Solutions

Coherently with the aforementioned principles, various studies have focused on different scales of the application of UGI and NBSs, ranging from the landscape level to the individual building level [30,31]. UGI and NBSs are research fields that are similar in many aspects, as both deal with reintroducing natural components into urban areas to address specific challenges and contribute to urban sustainability [32]. However, the concept of UGI emphasizes a planning perspective, while NBS is a broader umbrella concept that includes more actions. The broad scope of the NBS and GI concepts corresponds to the trans-scalarity of ecosystem functioning, where micro- and macro-cycles are linked in a mutually balanced relationship [33]. Applications extend from rural contexts, such as the differentiation of biotopes along agricultural margins and the maintenance of wetlands, to large-scale linear solutions for managing watercourses or mitigating transportation infrastructures. Urban applications include, for instance, features like bioswales to facilitate the natural water cycle and the integration of greenery in parking areas and urban forestry. Reaching the small- and very small-scale, the NBS concept incorporates actions at the building and block level, such as green walls and green roofs, pocket parks, and community gardens [34].
The relevance of small urban green spaces is supported by various studies on the psychological benefits of visual contact with greenery [35,36,37], which gained more and more relevance during the COVID-19 pandemic, and the reduction of stress through daily interaction with small green spaces [38,39]. There are also practical examples of small-scale NBS implementations that have highlighted benefits in terms of the aesthetic revitalization of degraded spaces and the promotion of a sense of belonging and community [40,41]. Yet, at the strategic planning level, medium- to large-scale applications prevail, and there is a lack of research supporting the integration of small-scale components.
Some studies also suggest that the systematic integration of small green spaces can significantly contribute to UGI [42,43]. Simic et al. [44], in their analysis on community gardens in Belgrade, emphasize that “small-scale greening projects could induce broader transformation of the city’s green infrastructure, which might be more extensive and economical than the one achieved via conventional top-down planning”. Meanwhile, Sinou et al. [45] identify small-scale solutions such as urban courtyards, pocket parks, parklets, and semi-enclosed urban spaces as the answer to the urban density in the city of Athens. A few more structured attempts to systematically integrate small green spaces in an overall urban planning strategy for the UGI come from extremely densified Eastern megacities, such as Harbin in China [46], where building density and space scarcity are not comparable with European urban contexts.

2.4. Multi-Scale UGI Examples in Europe

Although scientific production on the subject is very prolific and the topics of ‘green infrastructures’ and ‘urban adaptation’ are increasingly present in the daily debate, the state of practice still lags behind the general objectives [47,48,49]. More recent studies provide evidence of the ongoing progress of European cities’ policies and programs but still highlight the presence of inconsistencies and lack of holistic vision [50,51]. It can be observed that the relevance of small-scale green spaces and research on NBSs at the building or block scale remain disconnected from the strategic design of UGI, and their practical applications are often limited to the local scale, missing an overall urban perspective. Despite these gaps, some good practices can be recognized across Europe. With respect to the purpose of this study being to investigate the integration of GI in dense, historic urban areas and to identify small-scale application strategies, the cases of Edinburgh and Barcelona deserve to be discussed in more detail.
The case of Edinburgh (UK) is relevant as the urban landscape of the city combines prominent natural features like open hills and wooded waterways with some of the densest neighborhoods in the UK. Starting from 2009, the City of Edinburgh Council (CEC) worked on an open space strategy (OSS) with the aim of improving the standard of existing green space both in terms of quality and accessibility, minimizing the loss of green space to urban development, and providing adequate open space provisions in new developments. The OSS is based on an accurate analysis of the current provision and accessibility of urban greenery, mapping the access to quality greenscapes at the building level. The strategic document then set the standards to provide all citizens with adequate access to a high-quality local green space, large green space, and play space. Additionally, it defines action plans differentiated at the neighborhood scale to stipulate the approach towards improving individual green spaces in line with the standards [52]. The OSS was first adopted in 2010, renewed and updated in 2017, and is currently under revision according to the new objectives of the City Plan 2030 [53]. In addition, the city of Edinburgh has greatly strengthened protection tools for privately owned trees [54] through the tree protection order (TPO) and very clear guidelines on the responsibilities and obligations of private individuals. These policies imply the recognition of the public value of private greenery and the adoption of a multi-scale approach, effectively also reaching the micro-scale.
The case of Barcelona is also interesting with reference to UGI integration in dense historic urban areas as it is one of the densest cities in Europe, hosting about 16,000 inhabitants per km2. Also, Barcelona has been facing the effects of CC, intense urbanization, and a compromised environmental situation earlier than other European cities and is therefore also a pioneer in the development and experimentation of possible solutions. The city’s commitment has been enshrined since 2002 with the elaboration of Agenda 21. This program, while not explicitly mentioning the concept of GI, refers to a systemic and structural vision of urban greenery and already supports a participatory approach for improving urban environmental quality. The concept of GI was actively introduced in 2013 by the Green Infrastructure and Biodiversity Plan 2020 [55], intending to increase the green area by 1 m2 per citizen before 2030, in line with the EU Biodiversity Strategy to 2020 and the related strategies laid out by the UN by means of the Aichi targets for 2011–2020. The morphological characters of the city and its urbanization history made it necessary to exploit every available space with appropriate solutions. Thus, the plan considers essential the creation of continuous green corridors linking the different green areas, but also urban gardens and private greenery, recognizing that “traditionally, greenery has flourished in Barcelona filling up empty, unused areas of the city and enhancing existing gardens”. This plan has been recently updated by the Nature Plan 2021–2030 [56] and has also been integrated by several additional strategic documents such as the ‘Pla Buits’ (Vacant Plots Plan) and the ‘Plan director del arbolado de Barcelona 2017–2037’. The resulting UGI strategy includes a good differentiation of green solutions, including small-scale ones, without losing an overall strategic framework.

3. Materials and Methods

3.1. Aims and Objective

The GI approach is supported by a consistent and continuously evolving scientific foundation as well as by the effort of international and European institutions to integrate this notion in policies and practice. However, the practical implementation of these principles in urban settings faces several challenges. UGI strategies refer to the concept of a green network, which is a system designed to be as continuous as possible. Regarding the identification of the existing UGI, the mosaic model has been commonly established at the international level [57]. Consistent with the principles of landscape ecology, the mosaic model is based on three main components: patches, which are “relatively homogeneous nonlinear area that (…) provides multiple functions including wildlife habitat, aquifer recharge areas, or sources and sinks for species or nutrients”; corridors, which are linear elements connecting different patches; and the matrix, which is the resulting configuration of patches and corridors. This approach was defined with reference to the landscape scale, but it is commonly also applied in urban areas. The identification of the structuring elements of the UGI is combined with its assessment in terms of provision of ESs [58,59]. On the other hand, concerning the creation of new components of the UGI, this approach requires the availability of large transformable areas, making it more suitable for the redevelopment of major urban roads or underutilized lands. Previous research has highlighted the difficulties related to urban compactness. Gill et al. observed that “in many existing urban areas where the built form is already established, it is not feasible to create large new green-spaces” and recommended to introduce greenspace “creatively by making the most of all opportunities” [13]. Russo and Cirella pointed out that “‘formal greenspaces’ (such as public parks) may not be sufficient to meet some residents’ needs, especially in denser environments” [60], and Hansen et al. highlighted that, up to now, “the focus of research on green spaces in compact cities is more generally on green space preservation and allocation as well as corresponding strategies”, advocating for further research for design strategies [6].
To overcome these barriers, this article aims to develop an integrative approach for the planning of UGIs in dense urban areas. The proposed method is based on integrating the concept of green networks with the concept of ‘green fragments’. This proposal is based on the recognition of the difficulty of fitting medium- to large-scale elements like patches and corridors into the morphology of compact urban areas and the acknowledgment of the need to define small-scale spatial elements to make UGI more integrable in the dense urban fabric. For this purpose, the concept of ‘green fragments’ is introduced [61], i.e., small-sized green spaces, whose contribution to the UGI and ability to provide ESs depends on the creation of a dense and widespread system. In the proposed approach, the term ‘green fragments’ was chosen to highlight the difference and complementarity to the concept of a ‘green network’. The concept of ‘green fragments’ is based on evidence of the benefits of even small green spaces, which has already been investigated in the literature, emphasizing their social and environmental benefits [39,41,62]. However, the intention to configure these spaces as essential and integral components of UGI, both with regard to the identification of the existing green system and to its strategic planning, has so far been lacking. Some similar concepts exist in the literature but with significant differences: studies on small public urban green spaces (SPUGSs) only refers to public spaces [62]; parklets and pocket parks specifically refer to design interventions for the revitalization of small areas through green solutions [38]; the ‘urban oases’ fail to capture the systemic aspect [39]. Green fragments are not meant to replace the structural elements of UGI (patches and corridors), but they can densify, integrate, and strengthen the green network, especially where large-scale components can be hardly implemented. This is coherent with the present need, also acknowledged by Mell and Whitten, “to be conscious of the complementary value of differently sized resources, as they support the development of a network of spaces that can service a wider range of socioeconomic and ecological needs when compared to a single type of GI” [63]. From the methodological point of view, the green fragments approach can fulfil the principle of UGI connectivity, but the way it is evaluated needs to be redefined. In the network approach, connectivity is primarily expressed as physical continuity, which is crucial for providing a favorable environment for biodiversity, water flow management, and resource provision [64]. In dense urban areas, connectivity is greatly reduced, as is the possibility of integrating continuous green networks. The connectivity of the green fragments system is thus measured in terms of proximity and numerosity by setting a minimum number and size threshold for fragments and a maximum distance between them so that they can be considered functionally part of the same system.

3.2. A Complementary Approach for UGI

The development of an integrative methodological approach is grounded on the schematization of the current process for UGI planning into four stages: knowledge, design, implementation, and maintenance. This structuring aligns with that proposed by the EU H2020 project URBINAT [65] and has also been integrated into European guidelines [66]. Recognizing the applicative limitations of the current process in dense urban areas, the second step has been the proposal of additions for each methodological step aimed at integrating the current procedure. The outcome is an improved approach to guide the process of knowledge and design of UGI in a more comprehensive way and provide a design outcome that is compatible with dense urban environments.
In Figure 1, the current UGI planning process based on the concept of green network is represented by the upper line of green boxes. The orange boxes in the line below represent the integrations proposed for each stage, corresponding to the application of the fragment concept into the UGI planning process. The four methodological steps are described hereafter.

3.2.1. The Knowledge Phase

The first step includes all of the preliminary stages of defining what has to be considered as part of the UGI, how it can be identified in the urban landscape, and how it should be mapped. As introduced in Section 3.1, currently, the identification of the green network refers to the mosaic model and is applied in urban areas by integrating input data from land use maps and local topographic databases. Established procedures allow us to effectively identify the main patches and corridors [67,68]. The main limitation is that this mapping process does not achieve a sufficient level of detail and generally simplifies historic centers and consolidated urban areas as an undifferentiated dense urban fabric, as is further discussed in the following Section 3.4. The integration of the green fragment concept is aligned with the need to boost a multi-scale development of UGI, as highlighted by Villanova et al. [69], and aims at strengthening the role of small-scale spatial components. This requires first of all the ability to identify, map, and assess the existing green fragments within the urban environment by combining different data sources to reach a higher spatial resolution and effectively also include private green spaces. Data extracted from high-resolution remote sensing and satellite images proved to be relevant in this respect [70,71].

3.2.2. The Design Phase

Once the existing situation has been mapped and assessed, the strategic design phase of the UGI generally aims to strengthen the system of patches and corridors through the transformation of urban areas and the creation of new ecological connections. Again, there is a problem of scale and spatial resolution that makes the structural elements of the mosaic model incompatible with the dense urban matrix. Green fragments represent an integration to the existing green network if they are planned as a coherent system composed of several discontinuous pieces. For this reason, the identification of suitable areas for creating new green fragments involves a clustering process based on criteria of numerosity and proximity. This approach ensures functional connectivity and maximizes the provision of ecosystem benefits [27].

3.2.3. The Implementation Phase

Following the approach of the design phase, the most common current practice consists of major interventions which, due to space and investment requirements, affect almost exclusively the public space. While it is true that minor interventions also exist, these generally lie outside the strategic planning of UGI. Minor green projects are neither planned as part of the UGI nor registered by urban ecological mapping, although they certainly offer local benefits [72]. The green fragments approach implies a significant reduction in the scale of interventions and an increase in their number. What remains from the network approach is the systemic vision and the subordination of specific design choices to common principles and objectives. It is essential that the implementation of principles remain clearly and unambiguously defined and that fragmentation only pertains to the physical scale of implementation. The reduction in scale possibly also leads to a change in ownership of both the areas that host existing green fragments and those that constitute potential expansion areas. While the green network relies mostly on public space, this approach pushes in the direction of greater blending between public and private engagement. Consequently, while the implementation of patches and corridors is fundamentally a public initiative, private entities take on a primary role for the realization of new green fragments, with coordination and support being provided by the public planning authority. This phase can beneficially incorporate co-design procedures [73] and community engagement in the UGI planning processes [74].

3.2.4. The Maintenance Phase

As a consequence of the process described above, the existing and planned green networks are an integral part of the urban public green system managed by the local administrative bodies. Therefore, monitoring and maintenance tasks are delegated to public administration at the municipal or metropolitan level. In this scenario, green elements that are not extended enough to be considered within the urban green network are not even recognized, and this also has consequences on their monitoring, leading to a risk of further loss of natural components. The equal inclusion of private spaces in the green fragment system envisages a greater sharing of responsibilities in the monitoring and maintenance of both existing and future green fragments. The enhancement of public–private partnerships is envisaged [75,76], as well as collaborative governance tools to support private initiatives coordinated towards common objectives defined at the urban scale [77].

3.3. Case Study

To assess the real effectiveness and applicability of the green fragments concept, the historic center of Milan was selected as a case study. The urban growth of Milan has led it to become a metropolitan city in 2014. Milan’s growth has historically followed radial patterns, with the northern area characterized by nearly continuous urbanization and a concentration of industrial activities, while the southern territory has remained largely dedicated to agricultural lands. The scale of urban growth and population density has exacerbated the city’s problems, including the urban heat island effect, water management challenges, and air pollution. These issues are further intensified by the Po Valley’s geography, which hinders wind circulation.
To face these challenges, Milan has been a leader in Italy in adopting CC adaptation measures. From the administrative perspective, the city updated its internal organization by establishing the Directorate for Environmental Transition in 2019. Additionally, the Territorial Governance Plan Milano 2030 (PGT Milano 2030) serves as the primary reference for identifying, evaluating, and mapping existing green areas, as well as defining strategies, priorities, and areas for the future development of UGI. Among the nine strategic points guiding the plan, two are particularly relevant with respect to the UGI: Strategy 5, “Creating Space for the Environment: Projects for Land and Water”, and Strategy 6, “Designing a New Ecology: Sustainability Standards”.
The plan addresses aspects such as “Afforestation and Urban Drainage”, “Green and Blue Infrastructure and the Municipal Ecological Network”, and “Green Management” under Strategy 5, along with the introduction of a Climate Impact Reduction Index and the concept of ecosystem services under Strategy 6. In practical terms, the UGI expansion program, following the green network model, envisioned the creation of 20 new parks in abandoned areas and former railway stations, along with new green linear connections, exploiting the empty spaces of a shrinking city to reintroduce natural components [78,79]. The proposal for this UGI approach comes from a study initiated by the Associazione Interessi Metropolitani (AIM) and the landscape firm LAND in 2003. The outcome of that study was the ‘Raggi Verdi’ (green rays) masterplan, consistent with the concept of green wedges and with the mosaic model. In its original version, the program assumed the extension of the rays to the heart of the city through the historic center [17,78]. However, when the Comune di Milano included this proposal into its plan for the governance of the territory (PGT) in 2005, only the development of the rays from the perimeter of the center outwards was incorporated. This in fact confirms the practical difficulties of extending the green network in the dense historical center due to the lack of transformable space. For this reason, the historic center, defined by the inner ring road, was chosen as a case study to experiment and verify the applicability of the green fragments concept.
As already mentioned, PGT Milano 2030 represents a primary data source for the current mapping of the UGI and the strategic plans for its extension. Additionally, three main sources of data have been used: version 6 of DUSAF, which is the regional atlas of land use and land covers developed in compliance with European Corine Land Cover (CLC) standards; DBT 2012, i.e., the territorial database of Milan; and the tree canopy cover (TCC) mapping conducted by the FORESTAMI project. To understand the specific contributions and limitations of these three data sources, it is crucial to consider the diverse purposes of them, all of which pertain to urban greenery but from different perspectives:
  • DUSAF serves as a land use atlas and is useful for a large-scale evaluation of the ecological performance of territorial systems, but it cannot provide detailed information;
  • DBT is a local database aimed at supporting public planning processes. It is based on the acquisition of aerial images from March 2012 with a significantly higher resolution than DUSAF. Information about vegetation is contained within Layer 06, and specifically, the layer of interest is A060401, corresponding to ‘green areas’;
  • TCC represents the mapping of the tree canopy, excluding other types of greenery such as shrubs or grass. The mapping has been performed by the FORESTAMI project for the Municipality of Milan, based on NDVI calculation on satellite imagery with a resolution of 3 m, and has been corrected by interpolating data from DUSAF, DBT, and the Global Service.

3.4. Mapping Urban Green Networks and Fragments

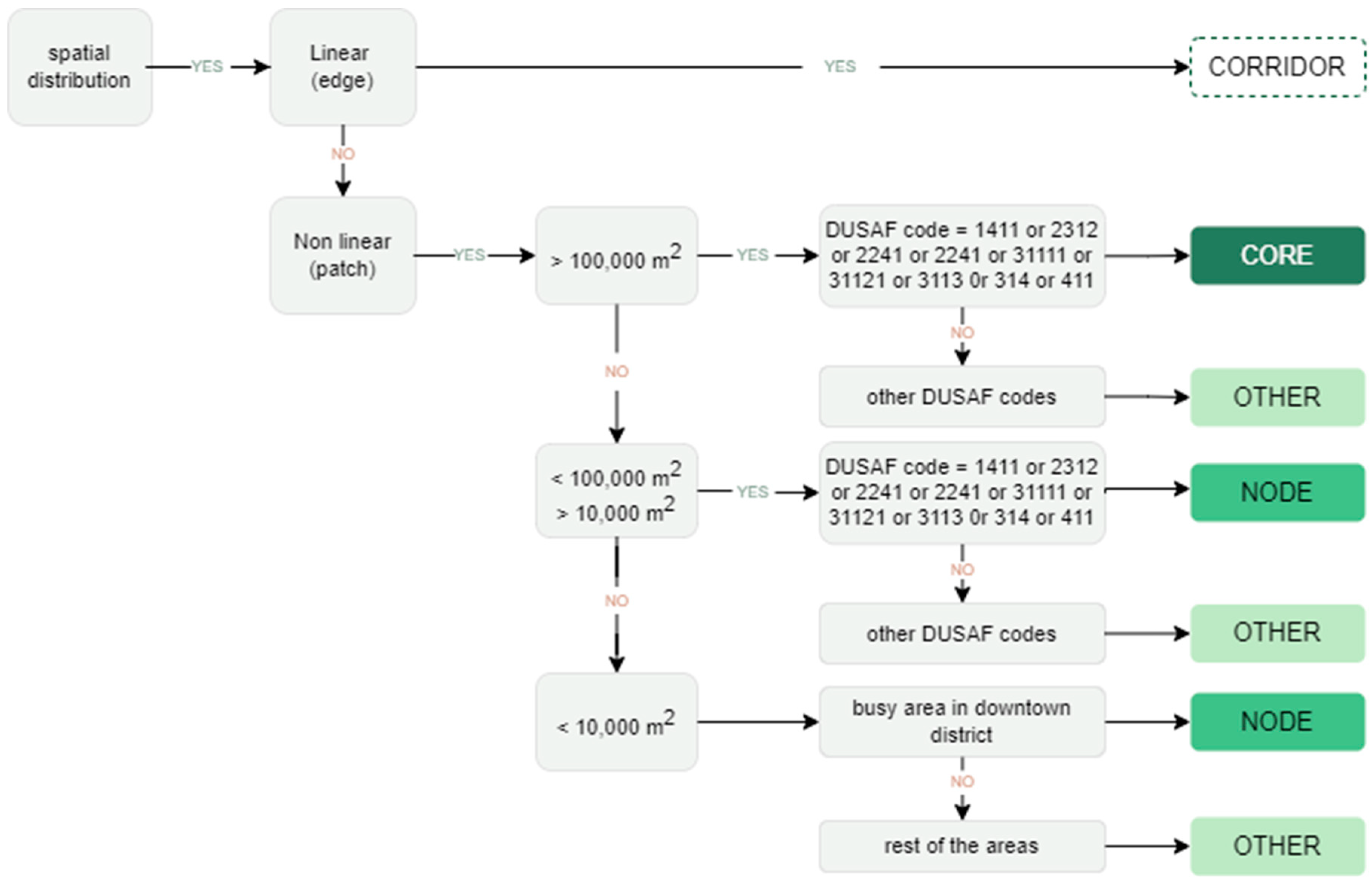
As described in the previous sections, a major difference between the green network and the green fragments is the scale. For this reason, it is crucial to define protocols for the identification of the structuring elements of the UGI, in accordance with the principles introduced in Section 2. Referring to the concept of green networks, existing protocols can be applied to identify the main components (patches and corridors) of the urban green matrix, such as the one proposed by Delgado-Capel and Cariñanos [68]. Their framework takes spatial distribution, extension, and the capacity to improve inhabitants’ wellbeing through the provision of ESs as classification criteria. It results in a categorization of urban green areas as cores, nodes, links, and green spaces defined as ‘other’ areas. The identification of target areas to be included in the mapping of the UGI is based on land uses and their corresponding capacity of providing ESs, as established by Maes, Paracchini, and Zulian [80]. In order to apply this protocol to the case study of Milan, first, the correspondence of CLC classes and DUSAF6 classes has been established. Table 1 reports a selection of the land uses that are pertinent to the identification of UGI in the case of Milan (i.e., those that are actually present) and the categorization of their ES provision capacity. The qualitative assessment of ES provision capacity is based on the detailed identification of ESs associated with each CLC class proposed by Maes et al. [80] and is further specified for the case of Milan based on previous research [81,82,83,84,85].
Then, the identification of the key components of the green network is performed, and they are classified as corridors, core patches, nodes, and other areas according to their spatial configuration, their surface extension, and their capacity of providing ESs, as shown in Figure 2. The result is the green matrix of Milan, i.e., the mapping of the UGI according to the concept of green networks (Figure 3). It highlights the ecological value of green corridors, green rings, peri-urban agricultural areas, and large urban parks as structural elements of the GI, with a number of additional spaces complementing the major areas. This preliminary mapping of the UGI consistent with the network approach has been performed while considering the entire urban area of Milan, as it is functional to highlight the effectiveness of this approach in identifying the main features of the UGI at the urban scale, but it results in a limited grasp of the specific situation of the historic center. Here, only two core patches can be recognized, namely Parco Sempione and Giardini Indro Montanelli, whose relevance mostly regards the recreational offer. The other green areas are classified as nodes because of their location in the downtown district, but most of them are actually smaller than 10,000 m2. Following the results obtained through this protocol and based on the mosaic model and green network concept, we obtain that the historic center is hosting a very limited number of key components of UGI. This is true if we only consider the large-scale components of nodes, patches, and corridors as part of the UGI. However, this analysis is not exhaustive, particularly where green areas are more fragmented and are at a smaller scale. Therefore, it becomes necessary to move to a more detailed spatial analysis level.
In this regard, the two additional data sources of DBT and TCC play a fundamental role in refining the identification of green elements and complementing the identification of the main network with an understanding of the system of green fragments. The comparison among DUSAF, DBT, and TCC in providing an exhaustive image of urban greenery is presented analytically in Table 2 and visually in Figure 4.
From the analytical comparison, it is relevant to notice the consistent share of greenery hosted by private spaces, captured both by DBT and TCC. However, the limitations of DBT are evident from the visual comparison of a sample area, where several courtyards with a significant number of trees are excluded from the green areas’ identification performed by the DBT. Among the three data sources utilized, DBT 2012 is the one that most prominently emphasizes the role of private spaces in the historic center in accommodating existing greenery (with a recorded percentage of private green of 44.5%). Considering that a significant portion of private green areas likely eludes this mapping, as evidenced by the comparison with TCC, it is inferred that the actual percentage is probably even higher. Figure 5 provides some examples of green areas only recorded by the TCC mapping. These data suggest the need for greater attention to the investigation of private spaces and the utility of cross-checking with other mapping tools already available, such as TCC.
Thus, to proceed further with the mapping of green fragments, an assessment of the current situation of private open spaces has been performed. Within the study area, private open spaces mainly consist of courtyards inside the urban blocks and cover an area of 1.6 km2, which corresponds to 19% of the entire area of the historic center [86]. This percentage also includes already green and non-transformable areas. Out of the 6302 private open spaces registered in DBT, the result is that about one-third hosts at least one tree (from the intersection with the TCC layer) and about one-fourth is at least partially registered as green area (from the DBT layer A060401). The distribution of the recorded greenery among the private open spaces is schematized in Figure 6.
Figure 5. Examples of green areas only recorded by TCC from the samples in Figure 4.
Figure 5. Examples of green areas only recorded by TCC from the samples in Figure 4.
Land 13 01859 g005
Figure 6. Distribution of greenery from TCC and DBT data sources in the open private spaces within the historic center of Milan.
Figure 6. Distribution of greenery from TCC and DBT data sources in the open private spaces within the historic center of Milan.
Land 13 01859 g006

4. Results

Taking into account the reduced applicability of the concept of green networks and the current way of considering the UGI to the study area, a comprehensive integrative approach, focused on the concept of green fragments, has been developed and applied to the case study of Milan. This approach systematically supplements and harmonizes the existing set of tools and procedures employed in the city’s green planning. The result is an improved process, which integrates the network and fragment concepts, allowing for a more comprehensive understanding of the UGI and supporting differentiated planning activities. At the macro scale, it encompasses the principal green network, and at the micro scale, it is centered on green fragments.
To include the green fragments in the mapping of the urban green system, integrative modifications are proposed. Firstly, to integrate the DBT mapping, it is proposed to refer to the currently available and more comprehensive data, namely the mapping of the TCC, to identify the main deficiencies in the DBT mapping and prioritize areas for data verification and integration. This process has been applied to the historic center area as shown in Figure 7, but it has the potential to be extended to other areas.
By subtracting the green areas already registered by the DBT from the TCC area, 1929 courtyards are identified where the presence of trees is recorded by TCC but the DBT does not register any green area. Selecting only those courtyards with more than 80 m2 of difference in green coverage, 479 courtyards are identified, where it is a priority to conduct in situ verifications to correct and integrate the DBT mapping. Figure 8 shows the two levels of priority for the verification and integration of the green mapping in DBT. This outcome can be used to update the two main tools currently in use for the identification of the UGI in Milan, namely Level 06 of the DBT and Sheet D03 of the planning document of PGT Milano 2030 (PGT DdP D03), which reports the municipal ecological network (Rete Ecologica Comunale—REC) and is used to support transformation and planning processes.
Moving on to the design and implementation phases, the proposed integration involves introducing the fragment approach into the strategic planning of the UGI. This intends to complement the existing program of major interventions focused on large public areas with an additional program of minor interventions to be carried out, including private spaces, inner courtyards, and other discontinuous urban spaces. To practically implement this approach into Milan’s UGI strategy, a selection and prioritization of intervention areas have been carried out. Firstly, based off the potential areas identified by the FORESTAMI project [87], the scope of intervention has been limited to residential areas, following the DUSAF6 classification. Secondly, a selection criterion based on accessibility was added, and spaces with semi-direct access (with vehicular access from the street) were chosen. Green fragments may be identified in areas with non-residential uses and in non-accessible spaces, but these filter criteria are intended to maximize the real possibility of including the green fragment system in an overall vision of UGI. In practical terms, this choice led to a reduction in the number of private open spaces from 6302 to 5316 residential spaces and then to 702 considering the possibility of semi-direct access, as shown in Figure 9. Thirdly, to ensure the connectivity of green fragments system, parameters for quantity and proximity were set to identify clusters of courtyards in the urban fabric where coordinated interventions can have a greater impact. Clustering was constrained by a minimum number of elements per cluster, set at 15, and a maximum distance between elements within the same cluster, set at 150 m. These parameters were established based on various experiments to optimize the number of clusters identified in the study area and encourage the grouping of courtyards in adjacent buildings. The result of the clustering operation resulted in 13 groups of courtyards (Figure 10), including 442 courtyards in total and covering an overall area of 110,663 m2.
Among the identified clusters, an additional priority classification was applied based on the presence of existing greenery, as summarized in Table 3. For example, Cluster 1, where the DBT does not record any green areas, is instead occupied by almost half of its surface by trees according to TCC mapping. In this case, the priority is more likely to be updating the mappings rather than implementing greening interventions. A medium priority was assigned to clusters with a TCC of over 20% and at least partially consistent DBT data. The other clusters, those with a TCC of less than 20%, have high priority.
Thus, by considering these fragmented spaces as a single system subject to a coherent strategy, Milan’s current UGI plan can be supplemented with measures appropriate to the scale of intervention. Possible and useful initiatives in these spaces mainly concern the depaving of the soil, the increase in the permeable surface area to facilitate the infiltration of rainwater and relieve the sewerage system in the event of heavy rainfall, and the inclusion of vegetation for shading and natural cooling of the local microclimate. Relevant references for a strategic management of private open spaces can be found in the planning documents of various American cities oriented towards distributed stormwater management [88,89,90], as well as in the comprehensive lists of urban NBSs, such as those produced by the World Bank [30] and by LabSimUrb of Politecnico di Milano [31], and also in previous successful urban experiences, such as the WeerWoord toolkit proposed for the Rotterdam municipality [91,92,93].
Lastly, for the monitoring and maintenance phase, it becomes necessary to adapt the current tools and procedures to a potential future UGI composed of a major green network and system of green fragments. This shift evidently presents challenges for the public administration, which would first witness an increase in green areas to monitor (a desirable outcome) and, at the same time, would involve the need to establish new forms of collaboration with private actors. Therefore, the key role of private entities and individual citizens becomes crucial, especially in this final stage. In a UGI program based on transforming private spaces into green fragments, the public administration takes on the responsibility of drafting guidelines, promoting informational activities, and updating administrative tools, while citizens are expected to become active collaborators with the municipality in maintenance and monitoring activities, realizing that their choices regarding their own properties can have a broader impact. The transformation of private spaces into green fragments offers direct benefits to nearby residents by increasing their proximity and visual access to green spaces while also benefiting the broader community by contributing to the urban ecological network. On this point, effective communication by public authorities can play a key role in activating private initiatives, as demonstrated by experiences, especially from cities in the Netherlands, such as The Hague and Rotterdam [94,95,96]. Similarly, the effectiveness of co-creation processes in orienting private decisions emerged from some experiences in the Stockholm region [97]. In the case of Milan, some kinds of public–private partnerships already exist, such as the possibility for citizens of sponsoring the creation of green flowerbeds in front of their apartment blocks. However, for the most part, these are interventions on public land in which the private party only acts as a financial sponsor. In contrast, building regulations are still very weak in regulating and guiding the transformation of private open space for the purpose of participating in the UGI.

5. Discussion

The main result of this research is the evidence of the barriers in the integration of the network approach in dense urban areas and the proposal for complementing it with the concept of green fragments. This proposal supports the extension of urban UGI programs in urban areas currently excluded from the green planning, such as historic centers. The concept of green fragments makes it possible to extend the UGI where the network approach cannot be integrated for spatial reasons, but it can also complement the current approach and be used to strengthen the green network. The proposed approach is generally replicable, as it was developed independently of the case study and emerged from evidence obtained through the literature review, specifically identifying research and a practical gap in the application of UGI strategies in dense urban areas. Based on the application in the historic center of Milan, the relevance of this method for other urban historic areas can be recognized.
The case study of Milan led to specific integrative proposals regarding the phases of investigation, mapping, and planning of the municipal ecological network. It also highlighted inconsistencies and discrepancies between current sources of data on urban greenery. The results obtained in the study area show the effectiveness of this approach, resulting in the identification of 479 private open spaces for the priority check of existing green fragments. These areas should be included in the urban green system of the city in order to ensure their preservation and maintenance. Additionally, 442 private open spaces grouped in 13 clusters have been selected for the extension of the green system by realizing new green fragments. As shown in Figure 11, the fragments approach (b) can effectively complement the current network (a) by proposing a re-scaling of the UGI appropriate to the morphological characteristics of the context.
Some relevant aspects need a remark. First, the focus on private spaces is a result with broader significance beyond the individual case study. The compactness of the urban morphology and the scarcity of transformable public space are common and recurring features in various historical centers and dense urban areas, at least in Europe. Differently, the specification of the focus on residential private spaces is specific to Milan. In the case study, the relevance of the residential context emerged from previous studies [87] and is linked to the morphological characteristics of the city, with courtyard houses and closed urban blocks. In other cases of historical cities shaped, for example, on medieval narrow allotments or in contexts with different building regulations, this specific outcome may vary.
Second, the introduction of the green fragments concept in the planning of UGI requires overcoming the interpretation of connectivity in terms of physical continuity, incorporating the scientific basis of physical and functional connectivity in the planning process. This proposal arises from the observed incompatibility between the continuous network approach and the compact urban matrix common to many historic centers and densified urban areas. This barrier to the integration of green networks suggests the exploration of more flexible integrative methods that respect the systemic sense of GI and maintain its overall objectives while not strictly adhering to the requirement of physical continuity. In any case, the systemic coherence of the GI must be ensured by setting a threshold on the numerosity and proximity of green fragments that can be adapted to different contexts.
Third, the proposed method implies a change in the role of private citizens who, from spectators or sponsors of public initiatives, should become active promoters of the GI realization. As for similar experiences of citizen engagement in small-scale urban greening actions [98], this active involvement can contribute significantly to building cohesive and resilient urban communities, strengthening positive people–place relationships.
The fourth point: what monitoring tools could be used to objectively assess the functioning of the UGI based on fragments (patches)? The current UGI concept, based on continuity, has been scientifically proven. How about the idea of fragments? What procedures could be used, and in what timeframe, to verify whether the fragments-based concept of UGI works properly?
Lastly, there is a clear need to update the tools for monitoring and evaluating the effectiveness of the green fragment system. The first step in this regard is to develop a more comprehensive and accurate mapping that also includes private green spaces. This requires consideration of both the management of private land, documenting the current situation and setting targets for achieving a certain percentage of permeable and/or green areas, as well as the presence of vegetation, particularly large trees, to be cataloged as part of the urban green heritage, as in the case of Edinburgh. Moreover, as highlighted by other experiences [94], promoting citizens’ engagement can foster a recruitment of volunteers who can help to maintain urban biodiversity in private green fragments, as well as participate in monitoring and maintaining green areas, for example, through community initiatives or the reporting of unauthorized work on private green areas and trees. Lastly, the long-term evaluation of the effectiveness and quality of the green fragment approach can be assessed by referring to existing indicators and parameters at the urban block or parcel scale, such as surface permeability, the presence of green stormwater management systems, micro-habitat creation and the presence of native vegetation, the adoption of non-polluting lighting systems, square meters of green space per capita, or the number of newly planted trees [12]. The flexibility of the fragment approach also appeared promising for making urban environments truly compliant with the 3-30-300 rule proposed by Cecil Konijnendijk and progressively adopted at the European level, which aims to provide equitable access to trees and green spaces by setting the thresholds of having at least three well-established trees in view from every home, school, and place of work; no less than a 30% tree canopy in every neighborhood; and no more than 300 m to the nearest public green space from every residence [99].
Turning towards discussing the limitations of this research, firstly, it is essential to emphasize the scarcity of theoretical and practical references to GI programs not based on the network approach and suitable for historical centers or other densified urban areas. On the one hand, this highlights the innovative nature of the research and underscores the need to fill a research gap, but on the other hand, it constitutes a lack of references and opportunities for comparison. Additionally, the proposed concept of green fragments and the consequent engagement of private areas requires a consistent updating of the urban regulations and integration of the UGI plans. This step is crucial for overcoming the current barriers to the implementation of UGI in some areas and requires a dialogue with policymakers and stakeholders. Alongside the integrative changes to the governance system, another theme requiring future exploration is the financing method to support a GI program focused on private spaces.

6. Conclusions

In conclusion, this article aims to highlight the need to integrate the current UGI approach by exploring integrative approaches. The main lesson learned from the review of scientific literature on the topic, the evidence of a gap between theory and practice, and the analyses developed for the Milan case study concerns the importance of reconnecting the UGI concept with the morphological specificities of different urban contexts. If the most common and widespread solutions cannot be applied in dense areas such as historic centers, this does not mean that there is no room for intervention; often, the context itself suggests the way forward. This awareness encourages other researchers to continue critically investigating the limitations of the network approach in its current application, identify other excluded areas, study the reasons behind this exclusion, and propose solutions. As discussed, the proposal of green fragments has potential validity for other cities and urban areas beyond historic centers, but there are also other options, such as integrating green solutions at the building scale. The overarching theme that remains is the integration of these actions into a coherent urban-scale program, consistent with the principles of the UGI. Finally, this study provides the city of Milan, as well as other cities with similar characteristics, with a starting point to strengthen their UGI policies and explore new modes of participatory collaboration with their citizens.

Funding

This research was funded by the Horizon Europe ‘MI-TRAP’ project, Grant Agreement No. 101138449.

Data Availability Statement

The GIS data concerning the tree canopy cover mapping of Milan have been kindly provided to the author by Maria Chiara Pastore of Politecnico di Milano. These data are available as maps in the FORESTAMI report [100]. Data of DUSAF 6, DBT2012, and PGT Milano 2030 are public open data available at the following links: Land Use classification DUSAF 6 of Regione Lombardia https://www.dati.lombardia.it/Territorio/Dusaf-6-0-Uso-del-suolo-2018/7rae-fng6/about_data (accessed on 4 November 2024); Territorial Database DBT2012 of Comune di Milano https://geoportale.comune.milano.it/sit/download-utili/ (accessed on 4 November 2024); and Territorial Government Plan PGT Milano 203 of Comune di Milano https://geoportale.comune.milano.it/sit/milano-2030-piano-di-governo-del-territorio-vigente-2/ (accessed on 4 November 2024). The original contributions presented in the study are included in the article, and further inquiries can be directed to the corresponding author.

Conflicts of Interest

The author declares no conflicts of interest. The funding research project had no role in the design of the study; in the collection, analyses, or interpretation of data; in the writing of the manuscript; or in the decision to publish the results.

References

  1. United Nations. World Urbanization Prospects The 2022 Revision; United Nations: New York, NY, USA, 2018.
  2. IPCC. AR6 Synthesis Report: Climate Change 2023—Summary for Policymakers. In Climate Change 2023: Synthesis Report. Contribution of Working Groups I, II and III to the Sixth Assessment Report of the Intergovernmental Panel on Climate Change; Lee, H., Romero, J., Eds.; IPCC: Geneva, Switzerland, 2023; pp. 1–34. [Google Scholar]
  3. Pauleit, S.; Hansen, R.; Rall, E.; Zölch, T.; Andersson, E.; Luz, A.; Szaraz, L.; Tosics, I.; Vierikko, K. Urban Landscapes and Green Infrastructure. In Oxford Research Encyclopedia of Environmental Science; Oxford University Press: Oxford, UK, 2017. [Google Scholar]
  4. Andersson, E.; Barthel, S.; Borgström, S.; Colding, J.; Elmqvist, T.; Folke, C.; Gren, Å. Reconnecting Cities to the Biosphere: Stewardship of Green Infrastructure and Urban Ecosystem Services. Ambio 2014, 43, 445–453. [Google Scholar] [CrossRef] [PubMed]
  5. Steiner, F.; Simmons, M.; Gallagher, M.; Ranganathan, J.; Robertson, C. The Ecological Imperative for Environmental Design and Planning. Front. Ecol. Environ. 2013, 11, 355–361. [Google Scholar] [CrossRef]
  6. Hansen, R.; Olafsson, A.S.; van der Jagt, A.P.N.; Rall, E.; Pauleit, S. Planning Multifunctional Green Infrastructure for Compact Cities: What Is the State of Practice? Ecol. Indic. 2019, 96, 99–110. [Google Scholar] [CrossRef]
  7. Meadows, D.H.; Meadows, D.L.; Randers, J.; Behrens, W.W., III. The Limits to Growth; Universe Books: New York, NY, USA, 1972. [Google Scholar]
  8. Crippa, M.; Guizzardi, D.; Pisoni, E.; Solazzo, E.; Guion, A.; Muntean, M.; Florczyk, A.; Schiavina, M.; Melchiorri, M.; Hutfilter, A.F. Global Anthropogenic Emissions in Urban Areas: Patterns, Trends, and Challenges. Environ. Res. Lett. 2021, 16, 074033. [Google Scholar] [CrossRef]
  9. United Nations. General Assembly Transforming Our World: The 2030 Agenda for Sustainable Development; United Nations: New York, NY, USA, 2015.
  10. UNFCCC. The Paris Agreement; UNFCCC: New York, NY, USA, 2015. [Google Scholar]
  11. IPCC. Climate Change 2022: Impacts, Adaptation, and Vulnerability; Pörtner, H.-O., Roberts, D.C., Tignor, M., Poloczanska, E.S., Mintenbeck, K., Alegría, A., Craig, M., Langsdorf, S., Löschke, S., Möller, V., et al., Eds.; Cambridge University Press: Cambridge, UK; New York, NY, USA, 2022.
  12. Larco, N. Sustainable Urban Design—A (Draft) Framework. J. Urban. Des. 2016, 21, 1–29. [Google Scholar] [CrossRef]
  13. Gill, S.E.; Handley, J.F.; Ennos, A.R.; Pauleit, S. Adapting Cities for Climate Change: The Role of the Green Infrastructure. Built Environ. 2007, 33, 115–133. [Google Scholar] [CrossRef]
  14. EEA. Exploring Nature-Based Solutions—The Role of Green Infrastructure in Mitigating the Impacts of Weather- and Climate Change-Related Natural Hazards; EEA: Luxembourg, 2015. [Google Scholar]
  15. Seddon, N.; Smith, A.; Smith, P.; Key, I.; Chausson, A.; Girardin, C.; House, J.; Srivastava, S.; Turner, B. Getting the Message Right on Nature-Based Solutions to Climate Change. Glob. Change Biol. 2021, 27, 1518–1546. [Google Scholar] [CrossRef]
  16. Watkin, L.J.; Ruangpan, L.; Vojinovic, Z.; Weesakul, S.; Torres, A.S. A Framework for Assessing Benefits of Implemented Nature-Based Solutions. Sustainability 2019, 11, 6788. [Google Scholar] [CrossRef]
  17. de Oliveira, F.L. Green Wedge Urbanism; Bloomsbury Publishing Plc: London, UK, 2017. [Google Scholar]
  18. European Commission Green Infrastructure (GI). Enhancing Europe’s Natural Capital/*COM/2013/0249 Final*/; European Commission Green Infrastructure (GI): Brussels, Belgium, 2013. [Google Scholar]
  19. European Commission. The European Green Deal COM/2019/640 Final; European Commission: Brussels, Belgium, 2019. [Google Scholar]
  20. European Commission. Building a Green Infrastructure for Europe; European Commission: Brussels, Belgium, 2013. [Google Scholar]
  21. World Bank. Biodiversity, Climate Change, and Adaptation Nature-Based Solutions from the World Bank Portfolio; World Bank: Washington, DC, USA, 2008. [Google Scholar]
  22. Klemm, W.; Lenzholzer, S.; Van Den Brink, A. Developing Green Infrastructure Design Guidelines for Urban Climate Adaptation. J. Landsc. Archit. 2017, 12, 60–71. [Google Scholar] [CrossRef]
  23. Ramyar, R.; Zarghami, E. Green Infrastructure Contribution for Climate Change Adaptation in Urban Landscape Context. Appl. Ecol. Environ. Res. 2017, 15, 1193–1209. [Google Scholar] [CrossRef]
  24. Geneletti, D.; Cortinovis, C.; Zardo, L.; Esmail, B.A. Planning for Ecosystem Services in Cities; Springer: Berlin/Heidelberg, Germany, 2020; ISBN 978-3-030-20023-7. [Google Scholar]
  25. Monteiro, R.; Ferreira, J.C.; Antunes, P. Green Infrastructure Planning Principles: An Integrated Literature Review. Land 2020, 9, 525. [Google Scholar] [CrossRef]
  26. Mell, I. After All, What Is GI? In Planning with Landscape: Green Infrastructure to Build Climate-Adapted Cities; Landscape Series; Gomes Sant’Anna, C., Mell, I., Schenk, L.B.M., Eds.; Springer: Cham, Switzerland, 2023; Volume 35, pp. 1–14. ISBN 978-3-031-18332-4. [Google Scholar]
  27. Von Thaden, J.; Badillo-Montaño, R.; Lira-Noriega, A.; García-Ramírez, A.; Benítez, G.; Equihua, M.; Looker, N.; Pérez-Maqueo, O. Contributions of Green Spaces and Isolated Trees to Landscape Connectivity in an Urban Landscape. Urban. For. Urban. Green. 2021, 64, 127277. [Google Scholar] [CrossRef]
  28. Pauleit, S.; Liu, L.; Ahern, J.; Kazmierczak, A. Multifunctional Green Infrastructure Planning to Promote Ecological Services in the City. In Urban Ecology: Patterns, Processes, and Applications; Oxford University Press: New York, NY, USA, 2011; pp. 272–285. [Google Scholar] [CrossRef]
  29. Frantzeskaki, N.; McPhearson, T.; Collier, M.J.; Kendal, D.; Bulkeley, H.; Dumitru, A.; Walsh, C.; Noble, K.; van Wyk, E.; Ordóñez, C.; et al. Nature-Based Solutions for Urban Climate Change Adaptation: Linking Science, Policy, and Practice Communities for Evidence-Based Decision-Making. Bioscience 2019, 69, 455–466. [Google Scholar] [CrossRef]
  30. World Bank. A Catalogue of Nature-Based Solutions for Urban Resilience; World Bank: Washington, DC, USA, 2021. [Google Scholar]
  31. Morello, E.; Mahmoud, I.; Colaninno, N. Catalogue of Nature-Based Solutions for Urban Regeneration; School of Architecture Urban Planning Construction Engineering, Politecnico di Milano: Milan, Italy, 2020. [Google Scholar]
  32. Fang, X.; Li, J.; Ma, Q. Integrating Green Infrastructure, Ecosystem Services and Nature-Based Solutions for Urban Sustainability: A Comprehensive Literature Review. Sustain. Cities Soc. 2023, 98, 104843. [Google Scholar] [CrossRef]
  33. McPhearson, T.; Kabisch, N.; Frantzeskaki, N. Nature-Based Solutions for Cities; Edward Elgar Publishing: Cheltenham, UK, 2023; ISBN 9781800376762. [Google Scholar]
  34. Somarakis, G.; Stagakis, S.; Chrysoulakis, N. ThinkNature Nature-Based Solutions Handbook; European Union: Paris, France, 2019. [Google Scholar]
  35. Berdejo-Espinola, V.; Suárez-Castro, A.F.; Amano, T.; Fielding, K.S.; Oh, R.R.Y.; Fuller, R.A. Urban Green Space Use during a Time of Stress: A Case Study during the COVID-19 Pandemic in Brisbane, Australia. People Nat. 2021, 3, 597–609. [Google Scholar] [CrossRef] [PubMed]
  36. Delgado-Serrano, M.M.; Melichová, K.; Mac Fadden, I.; Cruz-Piedrahita, C. Perception of Green Spaces’ Role in Enhancing Mental Health and Mental Well-Being in Small and Medium-Sized Cities. Land Use Policy 2024, 139, 107087. [Google Scholar] [CrossRef]
  37. Lehberger, M.; Kleih, A.K.; Sparke, K. Self-Reported Well-Being and the Importance of Green Spaces—A Comparison of Garden Owners and Non-Garden Owners in Times of COVID-19. Landsc. Urban. Plan. 2021, 212, 104–108. [Google Scholar] [CrossRef]
  38. Peschardt, K.K.; Stigsdotter, U.K.; Schipperrijn, J. Identifying Features of Pocket Parks That May Be Related to Health Promoting Use. Landsc. Res. 2016, 41, 79–94. [Google Scholar] [CrossRef]
  39. Egerer, M.; Annighöfer, P.; Arzberger, S.; Burger, S.; Hecher, Y.; Knill, V.; Probst, B.; Suda, M. Urban Oases: The Social-Ecological Importance of Small Urban Green Spaces. Ecosyst. People 2024, 20, 2315991. [Google Scholar] [CrossRef]
  40. Rastgo, P.; Hajzeri, A.; Ahmadi, E. Exploring the Opportunities and Constraints of Urban Small Green Spaces: An Investigation of Affordances. Child. Geogr. 2024, 22, 264–280. [Google Scholar] [CrossRef]
  41. Navarrete-Hernandez, P.; Laffan, K. The Impact of Small-Scale Green Infrastructure on the Affective Wellbeing Associated with Urban Sites. Sci. Rep. 2023, 13, 9687. [Google Scholar] [CrossRef] [PubMed]
  42. Gavrilidis, A.A.; Popa, A.M.; Onose, D.A.; Gradinaru, S.R. Planning Small for Winning Big: Small Urban Green Space Distribution Patterns in an Expanding City. Urban. For. Urban. Green. 2022, 78, 127787. [Google Scholar] [CrossRef]
  43. Liu, O.Y.; Russo, A. Assessing the Contribution of Urban Green Spaces in Green Infrastructure Strategy Planning for Urban Ecosystem Conditions and Services. Sustain. Cities Soc. 2021, 68, 102772. [Google Scholar] [CrossRef]
  44. Simíc, I.; Stupar, A.; Djokíc, V. Building the Green Infrastructure of Belgrade: The Importance of Community Greening. Sustainability 2017, 9, 1183. [Google Scholar] [CrossRef]
  45. Sinou, M.; Timotheou, K.; Chantiona, C.; Koutsanitis, S. Small Urban Space Network: The Perspective of a Green Network Including Small and Very Small Urban Spaces as an Answer to the Scarcity of Available Public Space in City Centers. In Proceedings of the International Conference on Changing Cities V: Spatial, Design, Landscape, Heritage & Socio-economic Dimensions; Gospodini, A., Ed.; Research Unit of Urban Morphology and Design, Department of Planning and Regional Development, University of Thessaly: Corfu Island, Greece, 2022; pp. 155–164. [Google Scholar]
  46. He, M.; Wu, Y.; Liu, X.; Wu, B.; Fu, H. Constructing a Multi-Functional Small Urban Green Space Network for Green Space Equity in Urban Built-up Areas: A Case Study of Harbin, China. Heliyon 2023, 9, 2405–8440. [Google Scholar] [CrossRef]
  47. Davies, C.; Hansen, R.; Rall, E.; Pauleit, S.; Lafortezza, R.; De Bellis, Y.; Santos, A.; Tosics, I. Green Infrastructure Planning and Implementation—The Status of European Green Space Planning and Implementation Based on an Analysis of Selected European City-Regions; 2015. Available online: https://www.researchgate.net/publication/273654142_Green_Infrastructure_Planning_and_Implementation_-_The_status_of_European_green_space_planning_and_implementation_based_on_an_analysis_of_selected_European_city-regions?channel=doi&linkId=55081b490cf27e990e0903af&showFulltext=true (accessed on 4 November 2024).
  48. Davies, C.; Lafortezza, R. Urban Green Infrastructure in Europe: Is Greenspace Planning and Policy Compliant? Land. Use Policy 2017, 69, 93–101. [Google Scholar] [CrossRef]
  49. Grădinaru, S.R.; Hersperger, A.M. Green Infrastructure in Strategic Spatial Plans: Evidence from European Urban Regions. Urban. For. Urban. Green. 2019, 40, 17–28. [Google Scholar] [CrossRef]
  50. Scalisi, F.; Ness, D. Symbiosis of Greenery with Built Form. A Holistic, Systems, Multi-Level Approach. AGATHÓN|Int. J. Archit. Art. Des. 2022, 11, 26–39. [Google Scholar] [CrossRef]
  51. Leone, M.; Misiune, I.; Pinto, L.V.; Palliwoda, J.; Carmen, R.; Jacobs, S.; Priess, J.A. Lost in Implementation? A Field Study of the Uptake of the ‘Green Infrastructure’ Term and Concept in Urban Policies. Ecosyst. People 2023, 19, 2220831. [Google Scholar] [CrossRef]
  52. CEC. OPEN SPACE 2021—Edinburgh’s Open Space Strategy; CEC: Edinburgh, UK, 2016. [Google Scholar]
  53. CEC. City Plan 2030—Development Plan Scheme; CEC: Edinburgh, UK, 2021. [Google Scholar]
  54. CEC. Privately Owned Trees: Management and Responsibilities; CEC: Edinburgh, UK, 2022. [Google Scholar]
  55. Ajuntament de Barcelona. Barcelona Green Infrastructure and Biodiversity Plan 2020 [Pla Del Verd i de La Biodiversitat 2020]; Ajuntament de Barcelona: Barcelona, Spain, 2013. [Google Scholar]
  56. City of Barcelona. Barcelona Nature Plan 2021-2030 [Pla Natura Barcelona 2021-2030]; City of Barcelona: Barcelona, Spain, 2021. [Google Scholar]
  57. Ahern, J.F. Green Infrastructure for Cities: The Spatial Dimension. In Cities of the Future Towards Integrated Sustainable Water and Landscape Management; Novotny, V., Brown, P., Eds.; IWA Publishing: London, UK, 2007; ISBN 1843391368. [Google Scholar]
  58. Haase, D.; Frantzeskaki, N.; Elmqvist, T. Ecosystem Services in Urban Landscapes: Practical Applications and Governance Implications. Ambio 2014, 43, 407–412. [Google Scholar] [CrossRef]
  59. Babí Almenar, J.; Elliot, T.; Rugani, B.; Philippe, B.; Navarrete Gutierrez, T.; Sonnemann, G.; Geneletti, D. Nexus between Nature-Based Solutions, Ecosystem Services and Urban Challenges. Land Use Policy 2021, 100, 104898. [Google Scholar] [CrossRef]
  60. Russo, A.; Cirella, G.T. Modern Compact Cities: How Much Greenery Do We Need? Int. J. Environ. Res. Public. Health 2018, 15, 2180. [Google Scholar] [CrossRef] [PubMed]
  61. Lux, M.S.; Tzortzi, N. Green Fragments. Urban Courtyards Contribution to the Green Infrastructure of Historic Centres. In Urban Heritage and Climate Change. Issues and Challenges; Babalis, D., Ed.; Altralinea Edizioni: Florence, Spain, 2024; pp. 32–42. ISBN 9788898743315. [Google Scholar]
  62. Peschardt, K.K.; Schipperijn, J.; Stigsdotter, U.K. Use of Small Public Urban Green Spaces (SPUGS). Urban. For. Urban. Green. 2012, 11, 235–244. [Google Scholar] [CrossRef]
  63. Mell, I.; Whitten, M. Access to Nature in a Post Covid-19 World: Opportunities for Green Infrastructure Financing, Distribution and Equitability in Urban Planning. Int. J. Environ. Res. Public Health 2021, 18, 1527. [Google Scholar] [CrossRef] [PubMed]
  64. EEA. Spatial Analysis of Green Infrastructure in Europe—EEA Technical Report No 2/2014; Publications Office of the European Union: Luxembourg, 2014. [Google Scholar]
  65. Caitana, B.; Moniz, G.C. Co-Production Boundaries of Nature-Based Solutions for Urban Regeneration: The Case of a Healthy Corridor. Urban. Plan. 2024, 9, 7306. [Google Scholar] [CrossRef]
  66. European Commission; Directorate-General for Research and Innovation; Andersson, I.; Ferreira, I.; Arlati, A.; Bradley, S.; Buijs, A.; Caitana, B.; Garcia-Mateo, M.-C.; Hilding-Hamann, K.E.; et al. Guidelines for Co-Creation and Co-Governance of Nature-Based Solutions: Insights Form EU-Funded Projects; Ferreira, I., Lupp, G., Mahmoud, I., Eds.; Publications Office of the European Union: Luxembourg, 2023. [Google Scholar]
  67. Bartesaghi-Koc, C.; Osmond, P.; Peters, A. Mapping and Classifying Green Infrastructure Typologies for Climate-Related Studies Based on Remote Sensing Data. Urban. For. Urban. Green. 2019, 37, 154–167. [Google Scholar] [CrossRef]
  68. Delgado-Capel, M.; Cariñanos, P. Towards a Standard Framework to Identify Green Infrastructure Key Elements in Dense Mediterranean Cities. Forests 2020, 11, 1246. [Google Scholar] [CrossRef]
  69. Vilanova, C.; Ferran, J.S.; Concepción, E.D. Integrating Landscape Ecology in Urban Green Infrastructure Planning: A Multi-Scale Approach for Sustainable Development. Urban. For. Urban. Green. 2024, 94, 128248. [Google Scholar] [CrossRef]
  70. Ludwig, C.; Hecht, R.; Lautenbach, S.; Schorcht, M.; Zipf, A. Mapping Public Urban Green Spaces Based on OpenStreetMap and Sentinel-2 Imagery Using Belief Functions. ISPRS Int. J. Geo-Inf. 2021, 10, 251. [Google Scholar] [CrossRef]
  71. Degerickx, J.; Hermy, M.; Somers, B. Mapping Functional Urban Green Types Using High Resolution Remote Sensing Data. Sustainability 2020, 12, 2144. [Google Scholar] [CrossRef]
  72. Coolen, H.; Meesters, J. Private and Public Green Spaces: Meaningful but Different Settings. J. Hous. Built Environ. 2012, 27, 49–67. [Google Scholar] [CrossRef]
  73. van der Jagt, A.P.N.; Smith, M.; Ambrose-Oji, B.; Konijnendijk, C.C.; Giannico, V.; Haase, D.; Lafortezza, R.; Nastran, M.; Pintar, M.; Železnikar, Š.; et al. Co-Creating Urban Green Infrastructure Connecting People and Nature: A Guiding Framework and Approach. J. Environ. Manag. 2019, 233, 757–767. [Google Scholar] [CrossRef] [PubMed]
  74. Mahmoud, I.; Morello, E. Co-Creation Pathway for Urban Nature-Based Solutions: Testing a Shared-Governance Approach in Three Cities and Nine Action Labs. In Smart and Sustainable Planning for Cities and Regions. SSPCR 2019; Bisello, A., Vettorato, D., Ludlow, D., Baranzelli, C., Eds.; Green Energy and Technology; Springer: Cham, Switzerland, 2021; pp. 259–276. [Google Scholar] [CrossRef]
  75. Vassileva, A.; Simić, M. Green Public-Private Partnerships: Global and European Context and Best Practices. Technog. Green. Econ. Sustain. Dev. 2023, 2, 161–188. [Google Scholar]
  76. Koppenjan, J.F.M. Public–Private Partnerships for Green Infrastructures. Tensions and Challenges. Curr. Opin. Environ. Sustain. 2015, 12, 30–34. [Google Scholar] [CrossRef]
  77. Molenveld, A.; Voorberg, W.; Van Buuren, A.; Hagen, L. A Qualitative Comparative Analysis of Collaborative Governance Structures as Applied in Urban Gardens. Public. Manag. Rev. 2021, 23, 1683–1704. [Google Scholar] [CrossRef]
  78. Maria, L.; Fabris, F.; Semprebon, G.; Fu, F.; Fabris, L.; Maria, F.; Semprebon, G. Greenways as a New Potential for Shrinking Cities. The Case of Milan (Italy). Fábos Conf. Landsc. Greenway Plan. 2019, 6, 1. [Google Scholar] [CrossRef]
  79. Fabris, L.M.F.; Li, M. Greenways as Structures for Urban Change. Milan and Beijing Facing Post-Industrial Regeneration. In Planning with Landscape: Green Infrastructure to Build Climate-Adapted Cities; Landscape Series; Gomes Sant’Anna, C., Mell, I., Schenk, L.B.M., Eds.; Springer: Cham, Switzerland, 2023; Volume 35, pp. 133–156. ISBN 978-3-031-18332-4. [Google Scholar]
  80. Maes, J.; Paracchini, M.L.; Zulian, G. A European Assessment of the Provision of Ecosystem Services; JRC; EU Publications Office: Luxembourg, 2011; ISBN 978-92-79-19663-8. [Google Scholar]
  81. Burkhard, B.; Kroll, F.; Müller, F.; Windhorst, W. Landscapes’ Capacities to Provide Ecosystem Services—A Concept for Land-Cover Based Assessments. Landsc. Online 2009, 15, 15. [Google Scholar] [CrossRef]
  82. Pogliani, L.; Ronchi, S.; Arcidiacono, A.; di Martino, V.; Mazza, F. Regeneration in an Ecological Perspective. Urban and Territorial Equalisation for the Provision of Ecosystem Services in the Metropolitan City of Milan. Land. Use Policy 2023, 129, 106606. [Google Scholar] [CrossRef]
  83. Canedoli, C.; Bullock, C.; Collier, M.J.; Joyce, D.; Padoa-Schioppa, E. Public Participatory Mapping of Cultural Ecosystem Services: Citizen Perception and Park Management in the Parco Nord of Milan (Italy). Sustainability 2017, 9, 891. [Google Scholar] [CrossRef]
  84. Oppio, A.; Dell’Ovo, M.; Caprioli, C.; Bottero, M. A Proposal to Assess the Benefits of Urban Ecosystem Services. Lect. Notes Netw. Syst. 2022, 482, 1947–1955. [Google Scholar] [CrossRef]
  85. Dell’Ovo, M.; Corsi, S. Urban Ecosystem Services to Support the Design Process in Urban Environment. A Case Study of the Municipality of Milan. Aestimum 2020, 2020, 219–239. [Google Scholar] [CrossRef]
  86. Tzortzi, J.N.; Lux, M.S. Renaturing Historical Centres. The Role of Private Space in Milan’s Green Infrastrucutres. AGATHÓN|Int. J. Archit. Art. Des. 2022, 11, 226–237. [Google Scholar] [CrossRef]
  87. Colaninno, N.; Morello, E. Le Aree Potenziali Di CMM. In FORESTAMI. La Forestazione Urbana per la Grande Milano del 2030; FORESTAMI: Milan, Italy, 2021. [Google Scholar]
  88. Lake Champlain Sea Grant. Absorb the Storm: Create a Rain-Friendly Yard and Neighborhood. A Guide for Residents Interested in Protecting Their Local Streams and Lake Champlain; University of Vermont Extension: Burlington, VT, USA, 2010. [Google Scholar]
  89. EPA. Compendium of MS4 Permitting Approaches; EPA: Washington, DC, USA, 2022. [Google Scholar]
  90. EPA. Saving the Rain. Green Stormwater Solutions for Congregations; EPA: Washington, DC, USA, 2020. [Google Scholar]
  91. Gemeente Rotterdam WeerWoord—Toolkit. Available online: https://rotterdamsweerwoord.nl/professionals/toolkit/ (accessed on 20 November 2023).
  92. Tillie, N.; Aarts, M.; Marijnissen, M.; Stenhuijs, L.; Borsboom, J.; Rietveld, E.; Doepel, D.; Visschers, J.; Lap, S. Rotterdam-People Make the Inner City: Densification + Greenification = Sustainable City; Cressie Communication Services; Tillie, N., Doepel, D., Stenhuijs, L., Rijke, C., Marijnissen, M., Borsboom, J., Eds.; Mediacenter Rotterdam: Rotterdam, The Netherlands, 2012. [Google Scholar]
  93. Borsboom-Van Beurden, J.; Doepel, D.; Tillie, N. Sustainable Densification and Greenification in the Inner City of Rotterdam. In Proceedings of the CUPUM the International Conference on Computers in Urban Planning and Urban Management 13th edition, Utrecht, The Netherlands, 2–5 July 2014. [Google Scholar]
  94. Mabelis, A.A.; Maksymiuk, G. Public Participation in Green Urban Policy: Two Strategies Compared. Int. J. Biodivers. Sci. Manag. 2009, 5, 63–75. [Google Scholar] [CrossRef]
  95. Różewicz, D. Rotterdam’s Sustainability Strategy: A Case Study on Municipal Policies. Semest. Económico 2020, 23, 225–237. [Google Scholar] [CrossRef]
  96. Frantzeskaki, N.; Tilie, N. The Dynamics of Urban Ecosystem Governance in Rotterdam, The Netherlands. Ambio 2014, 43, 542–555. [Google Scholar] [CrossRef]
  97. Brokking, P.; Mörtberg, U.; Balfors, B.; Mahmoud, H.; Morello, E.; Salvia, G.; Puerari, E. Municipal Practices for Integrated Planning of Nature-Based Solutions in Urban Development in the Stockholm Region. Sustainability 2021, 13, 10389. [Google Scholar] [CrossRef]
  98. Forde, D.; McElduff, L.; Rafferty, G. Alley Greening: A Tool for Enhancing Community Resilience? Local. Environ. 2024, 29, 1150–1169. [Google Scholar] [CrossRef]
  99. Konijnendijk, C.C. Evidence-Based Guidelines for Greener, Healthier, More Resilient Neighbourhoods: Introducing the 3–30–300 Rule. J. For. Res. 2023, 34, 821–830. [Google Scholar] [CrossRef]
  100. FORESTAMI. FORESTAMI. La forestazione urbana per la Grande Milano del 2030; FORESTAMI: Milano, Italy, 2021. [Google Scholar]
Figure 1. Refined methodology for UGI in dense urban areas combining the green network and fragments approaches.
Figure 1. Refined methodology for UGI in dense urban areas combining the green network and fragments approaches.
Land 13 01859 g001
Figure 2. Protocol schema [68] applied to the case study of Milan for the categorization of the UGI according to the green network approach.
Figure 2. Protocol schema [68] applied to the case study of Milan for the categorization of the UGI according to the green network approach.
Land 13 01859 g002
Figure 3. Mapping of the UGI of Milan according to the green network approach. The green matrix of the historic centre (delimited by the red dashed line) consists of few relevant elements.
Figure 3. Mapping of the UGI of Milan according to the green network approach. The green matrix of the historic centre (delimited by the red dashed line) consists of few relevant elements.
Land 13 01859 g003
Figure 4. Visual comparison between DUSAF, DBT, and TCC for mapping urban green components in a sample area in the historic center of Milan.
Figure 4. Visual comparison between DUSAF, DBT, and TCC for mapping urban green components in a sample area in the historic center of Milan.
Land 13 01859 g004
Figure 7. Integration of the UGI mapping in the historic center of Milan.
Figure 7. Integration of the UGI mapping in the historic center of Milan.
Land 13 01859 g007
Figure 8. Priority areas for the in situ verification of green elements.
Figure 8. Priority areas for the in situ verification of green elements.
Land 13 01859 g008
Figure 9. Selection process of private open spaces for the design and implementation of the green fragments strategy.
Figure 9. Selection process of private open spaces for the design and implementation of the green fragments strategy.
Land 13 01859 g009
Figure 10. Clustering of residential courtyards with semi-direct access for extending the UGI.
Figure 10. Clustering of residential courtyards with semi-direct access for extending the UGI.
Land 13 01859 g010
Figure 11. Complementarity of green network and green fragments approaches: (a) the current UGI program of PGT Milano 2030 surrounds the center but does not fit into it due to the spatial incompatibility of large-scale solutions in the compact urban matrix; (b) the proposed system of existing and potential green fragments complements the main network by ensuring good integration into the morphology of the historic center.
Figure 11. Complementarity of green network and green fragments approaches: (a) the current UGI program of PGT Milano 2030 surrounds the center but does not fit into it due to the spatial incompatibility of large-scale solutions in the compact urban matrix; (b) the proposed system of existing and potential green fragments complements the main network by ensuring good integration into the morphology of the historic center.
Land 13 01859 g011
Table 1. Correspondence between CLC and DUSAF6 classes and assessment of the capacity of providing provisioning, regulating, and cultural ES.
Table 1. Correspondence between CLC and DUSAF6 classes and assessment of the capacity of providing provisioning, regulating, and cultural ES.
CLCDUSAF6ES Provision Capacity
Level 4ProvRegCult
1.4.1 Green urban areas 1411—Parks and ornamental gardenslowmedhigh
1412—Uncultivated green areaslowlowlow
2.1.1 Non-irrigated arable land2111—Cultivated lands medlowlow
2112—Cultivated lands with treesmedmedlow
21,131—Open-field vegetable cropsmedlowlow
2115—Vegetable gardenslowlowlow
2.1.3 Rice fields213—Rice fieldsmedlowlow
2.2 Fruit trees and berry plantations222—Orchardslowmedmed
2241—Poplar groveshighmedlow
2242—Other agricultural woody cropshighmedlow
2.3.1 Pastures 2311—Permanent grasslandslowmedlow
2312—Permanent grasslands with scattered trees and shrubsmedhighlow
3.1 Forest31,111—Middle-high density coppice-governed broad-leaved foresthighhighmed
31,121—Low density coppice-governed broad-leaved forestmedhighmed
3113—Riparian woodlandsmedhighmed
314—Recent afforestationmedhighmed
3.2.2 Moors and heathland 3223—Vegetation of raised embankmentslowmedlow
3.2.4 Transitional woodland-scrub3241— Shrubby—with sparse treeslowmedmed
3242—Bushy formations on abandoned meadows
4.1.1 Inland marshes 411—Vegetation of inland humid meadows and peat bogslowhighlow
5.1.1 Water courses511—Natural water streams and canalized riverslowlowmed
5.1.2 Water bodies512—Water bodieslowmedmed
Table 2. Analytic comparison between DUSAF, DBT, and TCC for mapping urban green components.
Table 2. Analytic comparison between DUSAF, DBT, and TCC for mapping urban green components.
SourceGreen Areas in the Municipality of Milan (km2)Green Areas in the Historic Centre (km2)
TOTTOTPublicPrivate
DUSAF 628.070.950.84(88.8%)0.11(11.2%)
DBT 201230.501.190.66(55.5%)0.53(44.5%)
TCC FORESTAMI37.781.541.01(66.0%)0.52(34.0%)
Table 3. Courtyards clusters for priority extension of the UGI.
Table 3. Courtyards clusters for priority extension of the UGI.
Cluster NameNo. of Court
Yards
Average Size
(m2)
Overall Size
(m2)
Green
(DBT)
m2 %
TCC (FORESTAMI)
m2 %
Priority
1S. Maria Grazie3037111,14000%529248%low
2Magenta4422297863474%8308%high
3Sant’Agostino3017753201493%63112%high
4Corso Genova18196353300%00%high
5Via Cesare Correnti22201443064415%50811%high
6Torre dei Gorani3824292157358%188220%medium
7Largo la Foppa372579538121913%122813%high
8Brera6422514,404271719%339824%medium
9Largo Treves2819755401533%82015%high
10Porta Nuova3940915,979246115%333121%medium
11Quadrilatero38177675994214%111116%high
12Viale Majno372689933218522%227223%medium
13Besana17298507900%57311%high
TOT 442250110,66311,55610%21,92620%
Disclaimer/Publisher’s Note: The statements, opinions and data contained in all publications are solely those of the individual author(s) and contributor(s) and not of MDPI and/or the editor(s). MDPI and/or the editor(s) disclaim responsibility for any injury to people or property resulting from any ideas, methods, instructions or products referred to in the content.

Share and Cite

MDPI and ACS Style

Lux, M.S. Networks and Fragments: An Integrative Approach for Planning Urban Green Infrastructures in Dense Urban Areas. Land 2024, 13, 1859. https://doi.org/10.3390/land13111859

AMA Style

Lux MS. Networks and Fragments: An Integrative Approach for Planning Urban Green Infrastructures in Dense Urban Areas. Land. 2024; 13(11):1859. https://doi.org/10.3390/land13111859

Chicago/Turabian Style

Lux, Maria Stella. 2024. "Networks and Fragments: An Integrative Approach for Planning Urban Green Infrastructures in Dense Urban Areas" Land 13, no. 11: 1859. https://doi.org/10.3390/land13111859

APA Style

Lux, M. S. (2024). Networks and Fragments: An Integrative Approach for Planning Urban Green Infrastructures in Dense Urban Areas. Land, 13(11), 1859. https://doi.org/10.3390/land13111859

Note that from the first issue of 2016, this journal uses article numbers instead of page numbers. See further details here.

Article Metrics

Back to TopTop