Next Article in Journal
Influential Factors in the Evaluation of Agricultural Lands in the Huambo Province, Angola
Next Article in Special Issue
Correction: Săgeată et al. Deindustrialization, Tertiarization and Suburbanization in Central and Eastern Europe. Lessons Learned from Bucharest City, Romania. Land 2023, 12, 1731
Previous Article in Journal
Detection and Assessment of Changing Drought Events in China in the Context of Climate Change Based on the Intensity–Area–Duration Algorithm
Previous Article in Special Issue
An Overview of Population Dynamics in Romanian Carpathians (1912–2021): Factors, Spatial Patterns and Urban–Rural Disparities
 
 
Font Type:
Arial Georgia Verdana
Font Size:
Aa Aa Aa
Line Spacing:
Column Width:
Background:
Technical Note

Soil Footprint and Land-Use Change to Clean Energy Production: Implications for Solar and Wind Power Plants

by
Alessia Cogato
1,*,
Francesco Marinello
1 and
Andrea Pezzuolo
1,2
1
Department of Land, Environment, Agriculture and Forestry, University of Padova, 35020 Legnaro, Italy
2
Department of Agronomy, Food, Natural Resources, Animals and Environment, University of Padua, 35020 Legnaro, Italy
*
Author to whom correspondence should be addressed.
Land 2023, 12(10), 1822; https://doi.org/10.3390/land12101822
Submission received: 6 September 2023 / Revised: 19 September 2023 / Accepted: 22 September 2023 / Published: 24 September 2023

Abstract

:
Shifting from fossil fuels to alternative energies is crucial for mitigating climate change and reducing dependence on environmentally harmful resources. Measuring the soil footprint of alternative energies is equally essential, as it helps promote sustainable development. This research proposes a methodological approach to assess the land consumed by photovoltaic panels installed on land (PVL), on roofs (PVR), and wind power systems (WP) in Italy. A sample of 186 plants was analysed, and the total area occupied by these plants was measured. Moreover, the area needed for new infrastructure and facilities serving the plants was measured. Finally, the land use change was assessed by determining the land use before installing PVL and WP. Approximately 92.8% of WP entailed the construction of new road networks, while 34.8% of PVL required the construction of new buildings. The surface area demand by the WP was lower (1.3 m2 kW−1) than PVL (21.2 m2 kW−1). Overall, a highly positive correlation was found between the nominal power of the plants and the total area occupied (R2 = 0.94, 0.95, and 0.90 for PVL, PVR, and WP, respectively). The areas occupied by new plants were mainly devoted to agriculture (75.8% for PVL and 71.4% for WP); however, WP were also located in forest areas (17.9%). The methodology proposed may be extended to assess the global footprint of alternative energies and address sustainable energy management.

1. Introduction

International commitment to curbing global warming has spurred many countries to make drastic changes in the use of resources. The United States and European Union have pledged to achieve net-zero emissions by 2050 and China by 2060 [1]. The shift from fossil fuels to low-carbon energy is mandatory to reach the net-zero emissions goal and promote a circular economy [2]. Several studies have assessed the positive effects on the environmental footprint generated by adopting alternative energies [3,4]. Solar panels, solar photovoltaic systems (PV), and wind power (WP) are alternative energies that will drive the transition to net-zero emissions.
The implementation and diffusion of alternative energy plants were stimulated by international agreements such as the Kyoto Protocol and the Paris Agreement [5]. Moreover, several countries have introduced various incentives to promote the transition to alternative energies [6]. According to Azam et al. [7], almost 30% of global energy consumption comes from WP and solar sources, and projections forecast a further diffusion of such sources [8]. According to the report of the International Renewable Energy Agency (IRENA), in 2021, within renewable energies, hydroelectricity accounted for 55%, WP for 23%, solar energy for 13%, bioenergy for 8%, and geothermal energy for 1% [9]. However, PV and WP are growing faster than other sources [10].
Nevertheless, implementing renewable energy plants may have some drawbacks related to land use and soil footprint. For example, bioenergy plants imply intensifying or expanding agricultural land, resulting in a loss of biodiversity, significant input needs, and a visual impact [11]. It was observed that in Italy, 24.7 m2 of land is required to produce 1 kW of electrical energy through anaerobic digestion [12]. Solar systems can be installed on roofs or other building components, agricultural greenhouses, or land (natural/rural areas) [13]. In this last case, the land area occupied and impacted by solar system installation can be considered their footprint [14]. A WP plant implies lower land occupation compared to solar systems. However, wind farms are often located in remote areas, and their realisation implies building infrastructures, such as roads and transmission lines, which further increase their impact on land use [15]. Moreover, safety areas and the minimum distance between the windmills are necessary for aerodynamic reasons [16].
Not all alternative energies entail a direct soil footprint. For example, agrivoltaic systems utilise the underlying agricultural surface, thus mitigating the actual soil footprint associated with the installation of energy plants. However, solar, PV, and WP plants significantly impact land use change and soil footprint and require analytical approaches and indicators to monitor their sustainability. Analysing land use change and the soil footprint associated with alternative energies is paramount in evaluating their long-term sustainability. Understanding the impact of the installation of alternative energies on the environment may provide essential insights for rational development and responsible decision-making. Thus, quantifying the land use change and soil footprint of alternative energies is crucial for establishing comprehensive planning protocols and crafting legal regulations on energy installations.
Research conducted so far has focused on indirect methods for measuring land use change and soil footprint. Thus, the side effects on biodiversity and ecosystem services were quantified [17,18]. The review by Hastik et al. [17] focused on the environmental constraints of exploiting renewable energy sources in mountainous areas. Based on their findings, removing residues from biomass forests impoverishes the soil and affects forest growth. Moreover, deadwood represents the ideal habitat for fungi, lichens, and animals. More generally, the review assessed that land use intensification, determined by increased demand for bioenergy, impacts soil and water quality. In their review of environmental impacts related to PV, Tawalbeh et al. [18] analysed the habitat reduction due to PV installations. Thus, using degraded land to install PV plants would represent a reasonable solution for reducing the soil footprint of PV systems.
Other researchers intended the soil footprint solely in terms of bioenergy plant potential, as summarised in the review by Bentsen and Felby [19]. According to their findings, producing biomass for energy purposes implies converting natural areas, such as forests, grasslands, and wetlands, to agriculture. The land use change leads to increased greenhouse gas emissions and a depletion of biodiversity. Such an impact is particularly concerning considering that projections anticipate that in 2100, 20 Mha of land will be necessary for biomass production [20].
Only a few studies have proposed an actual measure of the land consumed by renewable energies. Ferrari et al. [12] proposed a study to determine the soil footprint of agricultural anaerobic digestion plants in Italy based on aerial imagery. In their study, the soil footprint was calculated as the sum of the total area occupied by the anaerobic digestion plant, the area occupied by plant structures (e.g., anaerobic digester, cogenerator), the area occupied by new roads, and the area dedicated to other scopes (e.g., manoeuvring area). The findings demonstrated that the average soil footprint of agricultural biogas plants is 16,380 m2, 64.3% of which was dedicated to other manoeuvring operations. Similarly, Hernandez et al. [21] calculated the land-use efficiency of PV power plants (>20 MW) in California, intended as plant power in nominal capacity in Watts (W) per metre squared (m2) of occupied area. Their data, derived from official government documents, showed that each m2 of land occupied produces approximately 30 W.
However, the authors did not specify how the total area was calculated in their sources. Moreover, the average nominal capacity of European plants is much smaller than that of American ones [22]. For example, in Italy, plants with nominal power less than or equal to 20 kW constitute more than 90% of the total installed systems (https://www.gse.it/, assessed on 21 July 2023). Finally, to the best of our knowledge, studies quantifying the land use change caused by PV and WP are missing. Thus, an estimation of the impact on land use and soil footprint of PV and WP in the European context must be included.
This research aims to complete the first work quantifying land use change and soil footprint caused by clean energy systems [12]. Thus, the impact of PV and WP on land use in Italy was assessed. The specific objectives were to (i) determine the influence of PV and WP on land use change, (ii) evaluate the soil footprint of PV and WP, and (iii) establish the most cost-effective alternative energy system between PV and WP in terms of land use and soil footprint.

2. Materials and Methods

2.1. Data Collection

A sample of 186 PV and WP plants was selected and analysed (Supplementary Table S1). Data were collected using Atlaimpianti, the Italian national database of energy plants made available by the energy services managing authority Gestore Servizi Energetici (GSE). The database collects the primary information on energy production plants, such as type of plant (e.g., WP, PV, Anaerobic Digestion), geographical position (Region—NUTS-2 level-, Province—NUTS-3 level-, and Municipality), and the nominal power (expressed in kW).
The nominal power of a PV system is the total electrical power determined by the sum of the individual instantaneous powers supplied by each PV module, measured at standard conditions (temperature equal to 25 °C and radiation equal to 1000 W m−2). The nominal power of WP turbines instead is the power provided by the system with wind conditions equal to 12–15 m s−1 for medium-large plants and 10 m s−1 for small plants. The base map allows for assessing the satellite photographs and locating the plants in the Italian territory.
The analysis was focused on PV installed on land (PVL), PV installed on roofs or other building components (PVR), and WP plants. A random sample representing the distributional proportions of the plants in Italian regions was chosen, and the coordinates and the nominal power of each of the 186 plants were registered (Figure 1). The sample was composed of 31 PVL (17.6%), 127 PVR (67.5%), and 28 horizontal-axis WP installed on land (14.9%).

2.2. Data Processing

The coordinates of the sample plants were exported in the Google Earth Pro TM tool (Google Inc., Mountain View, CA, USA). Google Earth Pro allows users to explore sites through high-resolution satellite photos and measure the area and volume of features (e.g., buildings, fields). Moreover, it is possible to visualise historical images, thus allowing a comparison between the past and current state of the territory.
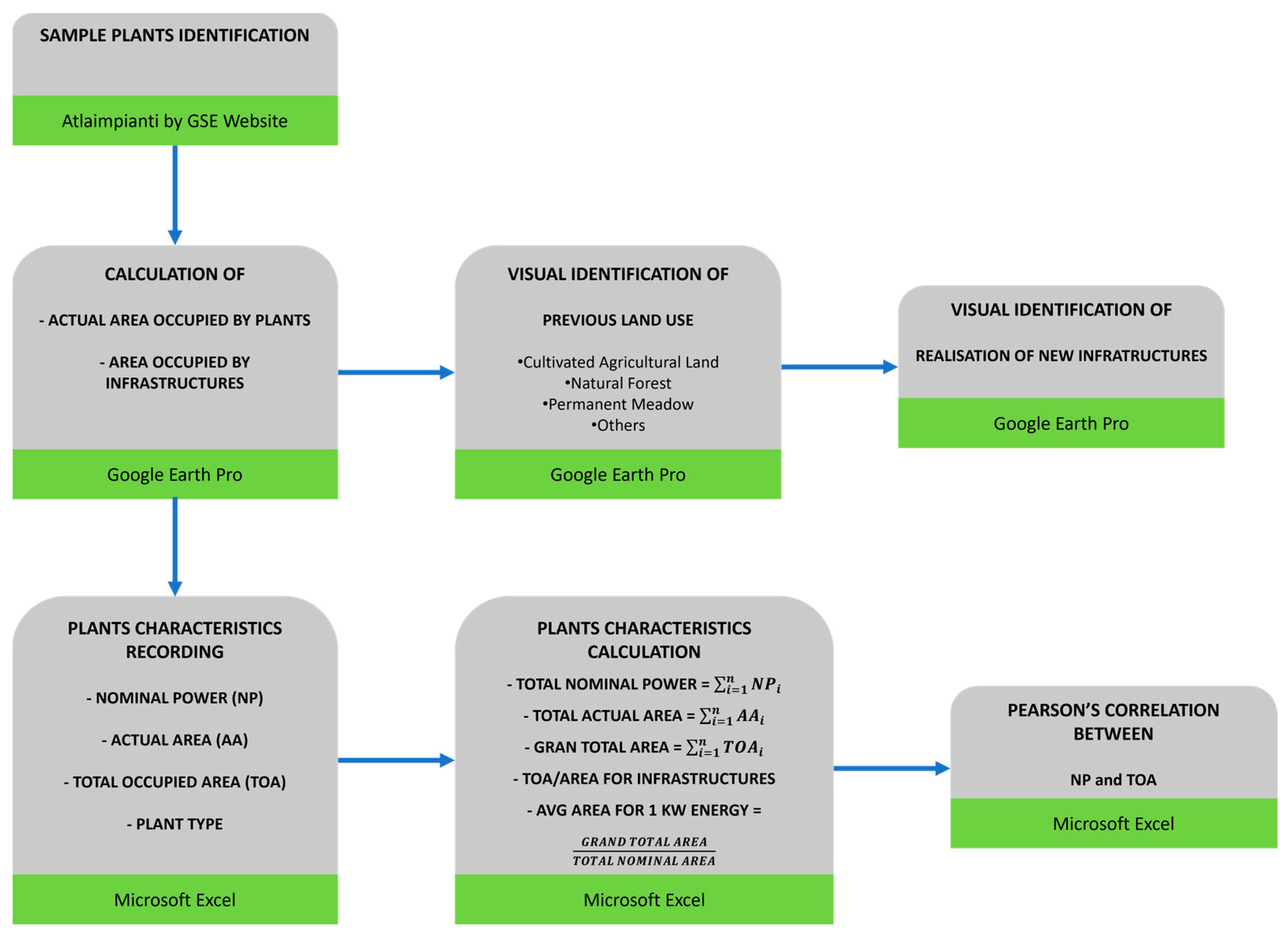
Once the 186 sites were identified in Google Earth Pro, the actual area occupied by the plants was measured using the ruler tool. When necessary, the area occupied by new infrastructures and facilities built according to plant needs was also measured. Finally, the total area resulting from the sum of the actual area of the plants and the area occupied by new infrastructures was calculated. Concurrently, the characteristics of the plants, such as actual area, total occupied area, nominal power, and plant tipology, i.e., PVL or PVR; vertical- or horizontal-axis WP, were recorded in a Microsoft Excel sheet (Figure 2). For each plant typology, the data collected in the Excel sheet was used to calculate the total nominal power (i.e., the sum of the nominal power of each plant), the total actual area (i.e., the sum of the actual area of each plant), the grand total area (i.e., the sum of the total occupied area of each plant), the ratio between the total area occupied by PVL systems and the total area dedicated to the construction of new infrastructures, and the average surface area required to generate 1 kW of electrical energy (the ratio between the grand total area and the total nominal power). The charts were realised using Microsoft Excel and GraphPad Prism 8.0.0 (GraphPad Software, Inc.; San Diego, CA, USA) software.
An additional analysis was the investigation of the land use before and after the plant’s installation. As regards the ex-ante land use, an analysis of the historical series enabled the identification of the plant installation period and the previous type of land use in the cases of PVL and WP. Four classes of previous land use were identified: cultivated agricultural land, natural forest, permanent meadow, and others (e.g., uncultivated land, shore). Figure 3 reports an example comparing two aerial images before and after PV installation.
As regards the ex-post land use, whether establishing a new plant involved the realisation of a new road network or the combination of new buildings and a road network was assessed for PVL and WP.
Finally, Pearson’s correlation between nominal power and the area of land used to install the plants was assessed. Figure 4 reports the flowchart of the methodological approach and the mathematical equations used in the calculations.

3. Results

3.1. Photovoltaic Systems

The land use change was assessed by analysing the historical series. The results highlighted that 75.8% of the PVL occupied previously cultivated agricultural areas, mainly dedicated to arable land. Then, 12.1% of the plants were in areas previously devoted to permanent meadows; 3% were preceded by natural forests. Finally, 9.1% of the plants were installed on land classified as other (Figure 5a). Mostly, before establishing the PVL systems, the areas were uncultivated, such as portions of abandoned or unused land or occupied by other facilities. For example, a PVL system was located within the area of a hydroelectric plant.
The second analysis assessed the additional land used for permanent works such as roads or buildings. The results showed that 34.8% of the new PVL systems required the construction of new infrastructures, including roads, operational areas, and new buildings. In total 26.1% of the new PVL systems implied the construction of a new road network without additional buildings. Finally, 39.1% of the new PVL systems did not require the implementation of additional infrastructures (Figure 6a).
For the PVL examined, the construction of new infrastructures occupied 21,905 m2, while the total area occupied by the plants was 1,108,512 m2. The total area included both the actual space dedicated to the installation of PV panels and the space occupied by the construction of new infrastructure. The ratio between the total area occupied by PVL systems and the total area dedicated to the construction of new infrastructures was calculated. Examining the results, 2% of the total area of PVL was attributed to infrastructures such as roads and buildings. Dividing the total area by the sum of the nominal power of each PVL, it was determined that to produce 1 kW of electric energy with a PLV, an average area of 21.2 m2 is necessary.
The final analysis was Pearson’s correlation between the nominal power of PVL and the area used by the systems. The results displayed in Figure 7a showed a positive correlation (R2 = 0.94).
Most plants analysed in this research were PVR (67.5%), thus representing the actual Italian situation [10]. PVR can be implemented on several building types, i.e., private homes, farms, industrial halls, garages, and car shelters. For this category of plants, only Pearson’s correlation was performed, as no land use change or additional soil footprint were needed. The correlation between the nominal power and the total covered area (Figure 7b) highlighted a high coefficient of determination (R2 = 0.95).

3.2. Wind Power Systems Installed on Land

The WP systems were in the lowest frequency category. All plants identified had onshore horizontal-axis WP installed on land. We analysed 28 WP, 71.4% of which were located on lands previously used as cultivated agricultural areas, mainly arable land. Another 17.9% was installed on former natural forests, 7.1% on stable meadows, and the remaining 3.6% of the plants occupied various uncultivated areas (Figure 5b).
Extra land needed for permanent works, such as roads or buildings complementary to WP systems, was assessed. Based on the findings, 92.9% of WP involved the construction of a new road network to enable access to the plants. Only 3.6% of WP required a road network and new buildings functional for plants. The remaining 3.5% did not involve additional infrastructures (Figure 6b).
For the WP investigated, the establishment of new infrastructures covered an area of 56,217 m2, whereas the total area occupied by the plants amounted to 136,765 m2. Therefore, it was determined that 41.1% of the overall land hosting WP installations was used for constructing new infrastructures. It was established that an average surface area of 1.3 m2 is required to generate 1 kW of electrical energy using WP.
Finally, Pearson’s correlation between the nominal power of WP and the area used by the systems (Figure 7c). The results showed a positive correlation (R2 = 0.91).

4. Discussion

As the energy landscape evolves, it is crucial to recognise that the deployment of alternative energy technologies has the potential to impact soil and land use patterns. As demand for alternative energy grows, there is potential for competition with agricultural and natural areas [17,23]. Thus, studies assessing the impact of alternative energy plants may help implement comprehensive land use planning.
This research focused on the repercussions of PV and WP systems on land use change and soil footprint. The results showed that PV and WP consume mainly agriculturally cultivated land (Figure 5). Therefore, it is fair to assume that implementing alternative energy plants may impact food availability. As for the food versus fuel debate that arose in 2007/2008, one may expect land use change from cultivated land to PV or WP systems to be considered controversial. However, cultivated land is used for more than just food production but several other products [24]. Thus, considering alternative energy plants as hampering food production could be a limiting point of view. Preserving food availability should not be addressed through an alternative energy policy alone but through a comprehensive land use policy.
The alternative energy sector can also affect ecosystems and biodiversity. The results shown in Figure 5 highlight a more significant impact of WP on natural forests than PV. Usually, areas with wind resources are characterised by low biodiversity [25]. In Italy, most WP systems are installed along the Alpine and Apennine crests, benefiting from favourable wind conditions [26]. Implementing strict environmental impact assessments and habitat restoration measures can help mitigate the adverse effects of alternative energies.
Moreover, this research proved that WP entails a higher soil footprint for constructing new road networks than PV (Figure 5 and Figure 6). On the other hand, PV systems often require the construction of new buildings that are functional for the installations. However, when analysing the average area necessary to produce 1 kW of electric energy, the results showed a significantly lower surface area demand by the WP (1.3 m2 kW−1) than PVL (21.2 m2 kW−1). It was previously determined that the land requirement of agricultural biogas plants ranges from 23.7 to 48.9 m2 kW−1 [12]. Santra reported that to produce 1 kW of electric energy with PLV, an average area of 29.4 m2 was necessary [27]. Therefore, WP and PLR entail less land use than other alternative energy systems.
Quantifying the soil footprint of PV and WP systems holds significant importance as it provides a comprehensive assessment of the true impact of energy installations. Beyond just the physical footprint of the energy plant itself, the soil footprint should also consider the additional land required for associated infrastructures. The approach presented in this research offers a global overview of cumulative land use and environmental impact. The results allow for a more accurate evaluation of the sustainability of alternative energy plants. By quantifying the soil footprint, stakeholders and planners gain valuable insights that can guide the more efficient positioning of new plants.
The findings pave the way for strategic considerations in efficiently planning alternative energy plants. Quantifying the soil footprint of PV and WP installations helps address critical choices to optimise land use and minimise environmental impact. For instance, concentrating PV and WP plants in specific areas can be explored, promoting more rational and sustainable land use practices. Simultaneously, it is imperative to identify regions where all generated energy can be consumed onsite. Combining these two aspects is paramount for more efficient land development.
In recent years, new alternatives have been exploited. For example, biomass from landscape management proved to be a sustainable alternative for anaerobic digestion [28]. Moreover, agrivoltaic systems have grown dramatically [29]. In agrivoltaic systems, PV systems are installed above or alongside crops, effectively creating a dual use of the land for energy generation and crop cultivation. Thus, agrivoltaic represents a promising solution for reducing competition for agricultural lands and forest invasion.

5. Conclusions

This research aimed to conclude previous work on land use and soil footprint by anaerobic digestion plants in Italy. Here, the impact of PV and WP systems was analysed. While alternative energies offer crucial solutions to address climate change and reduce reliance on fossil fuels, it is vital to acknowledge and manage their impacts on land use and soil footprint. To minimise these effects, a comprehensive approach is needed, focusing on responsible site selection, restoration measures, and exploiting the benefits offered by agrivoltaic. The current paper underscores the critical importance of expanding legal regulations on alternative energies in the near future. Integrating additional sustainability standards considering land use impact, soil footprint, and optimal plant positioning can create a more holistic framework for governing alternative energy projects. Such a comprehensive approach ensures efficient resource utilisation and mitigates potential adverse environmental effects. While navigating the transition to cleaner energy solutions, landscape regulations must evolve in tandem. Data-driven decision-making processes may promote responsible land use and an efficient energy transition.

Supplementary Materials

The following supporting information can be downloaded at: https://www.mdpi.com/article/10.3390/land12101822/s1, Table S1: List of the records used to build the database.

Author Contributions

Conceptualisation, F.M. and A.P.; methodology, F.M., A.P. and A.C.; software, A.C.; validation, A.P. and F.M.; formal analysis, A.C.; investigation, A.C.; resources, F.M. and A.P.; data curation, A.C., F.M. and A.P.; writing—original draft preparation, A.C.; writing—review and editing, F.M. and A.P.; supervision, A.P. All authors have read and agreed to the published version of the manuscript.

Funding

This research received no external funding.

Institutional Review Board Statement

Not applicable.

Informed Consent Statement

Not applicable.

Data Availability Statement

The data presented in this study are available in Supplementary Materials.

Conflicts of Interest

The authors declare no conflict of interest.

References

  1. Perlaviciute, G.; Steg, L.; Sovacool, B.K. A perspective on the human dimensions of a transition to net-zero energy systems. Energy Clim. Chang. 2021, 2, 100042. [Google Scholar] [CrossRef]
  2. Jin, K.; Pezzuolo, A.; Gouda, S.G.; Jia, S.; Eraky, M.; Ran, Y.; Chen, M.; Ai, P. Valorization of bio-fertilizer from anaerobic digestate through ammonia stripping process: A practical and sustainable approach towards circular economy. Environ. Technol. Innov. 2022, 27, 102414. [Google Scholar] [CrossRef]
  3. Nathaniel, S.; Khan, S.A.R. The nexus between urbanization, renewable energy, trade, and ecological footprint in ASEAN countries. J. Clean. Prod. 2020, 272, 122709. [Google Scholar] [CrossRef]
  4. Danish; Ulucak, R.; Khan, S.U.D. Determinants of the ecological footprint: Role of renewable energy, natural resources, and urbanization. Sustain. Cities Soc. 2020, 54, 101996. [Google Scholar] [CrossRef]
  5. Miyamoto, M.; Takeuchi, K. Climate agreement and technology diffusion: Impact of the Kyoto Protocol on international patent applications for renewable energy technologies. Energy Policy 2019, 129, 1331–1338. [Google Scholar] [CrossRef]
  6. Kamran, M.; Fazal, M.R.; Mudassar, M.; Ahmed, S.R.; Adnan, M.; Abid, I.; Randhawa, F.J.S.; Shams, H. Solar photovoltaic grid parity: A review of issues and challenges and status of different PV markets. Int. J. Renew. Energy Res. 2019, 9, 244–260. [Google Scholar]
  7. Azam, W.; Khan, I.; Ali, S.A. Alternative energy and natural resources in determining environmental sustainability: A look at the role of government final consumption expenditures in France. Environ. Sci. Pollut. Res. 2023, 30, 1949–1965. [Google Scholar] [CrossRef]
  8. Morcillo, J.; Castaneda, M.; Jímenez, M.; Zapata, S.; Dyner, I.; Aristizabal, A.J. Assessing the speed, extent, and impact of the diffusion of solar PV. Energy Rep. 2022, 8, 269–281. [Google Scholar] [CrossRef]
  9. International Renewable Energy Agency (IRENA). Renewable Energy Highlights. 2022. Available online: https://www.irena.org/-/media/Files/IRENA/Agency/Publication/2022/Jul/IRENA_Renewable_energy_highlights_July_2022.pdf?rev=72ddf863ab3d48108f5ee28e72cd6d25&hash=161DACCC9D1F6E486B26477E52D97ECB (accessed on 10 August 2023).
  10. International Energy Agency (IEA). Renewable Energy Market Update—Outlook for 2023 and 2024. 2022. Available online: https://iea.blob.core.windows.net/assets/63c14514-6833-4cd8-ac53-f9918c2e4cd9/RenewableEnergyMarketUpdate_June2023.pdf (accessed on 10 August 2023).
  11. Bringezu, S.; O’Brien, M.; Schütz, H. Beyond biofuels: Assessing global land use for domestic consumption of biomass. A conceptual and empirical contribution to sustainable management of global resources. Land Use Policy 2012, 29, 224–232. [Google Scholar] [CrossRef]
  12. Ferrari, G.; Ioverno, F.; Sozzi, M.; Marinello, F.; Pezzuolo, A. Land-use change and bioenergy production: Soil consumption and characterization of anaerobic digestion plants. Energies 2021, 14, 4001. [Google Scholar] [CrossRef]
  13. Hernandez, R.R.; Easter, S.B.; Murphy-Mariscal, M.L.; Maestre, F.T.; Tavassoli, M.; Allen, E.B.; Barrows, C.W.; Belnap, J.; Ochoa-Hueso, R.; Ravi, S.; et al. Environmental impacts of utility-scale solar energy. Renew. Sustain. Energy Rev. 2014, 29, 766–779. [Google Scholar] [CrossRef]
  14. Fthenakis, V.; Kim, H.C. Land use and electricity generation: A life-cycle analysis. Renew. Sustain. Energy Rev. 2009, 13, 1465–1474. [Google Scholar] [CrossRef]
  15. Diffendorfer, J.E.; Dorning, M.A.; Keen, J.R.; Kramer, L.A.; Taylor, R.V. Geographic context affects the landscape change and fragmentation caused by wind energy facilities. PeerJ 2019, 7, e7129. [Google Scholar] [CrossRef] [PubMed]
  16. Bakken, T.H.; Aase, A.G.; Hagen, D.; Sundt, H.; Barton, D.N.; Lujala, P. Demonstrating a new framework for the comparison of environmental impacts from small- and large-scale hydropower and wind power projects. J. Environ. Manag. 2014, 140, 93–101. [Google Scholar] [CrossRef] [PubMed]
  17. Hastik, R.; Basso, S.; Geitner, C.; Haida, C.; Poljanec, A.; Portaccio, A.; Vrščaj, B.; Walzer, C. Renewable energies and ecosystem service impacts. Renew. Sustain. Energy Rev. 2015, 48, 608–623. [Google Scholar] [CrossRef]
  18. Tawalbeh, M.; Al-Othman, A.; Kafiah, F.; Abdelsalam, E.; Almomani, F.; Alkasrawi, M. Environmental impacts of solar photovoltaic systems: A critical review of recent progress and future outlook. Sci. Total Environ. 2021, 759, 143528. [Google Scholar] [CrossRef] [PubMed]
  19. Bentsen, N.S.; Felby, C. Biomass for energy in the European Union—A review of bioenergy resource assessments. Biotechnol. Biofuels 2012, 5, 25. [Google Scholar] [CrossRef] [PubMed]
  20. Ovando, P.; Caparrós, A. Land use and carbon mitigation in Europe: A survey of the potentials of different alternatives. Energy Policy 2009, 37, 992–1003. [Google Scholar] [CrossRef]
  21. Hernandez, R.R.; Ho, M.K.; Field, C.B. Land-Use E fficiency of Big Solar. Environ. Sci. Technol. 2014, 48, 1315–1323. [Google Scholar] [CrossRef]
  22. Kelsey, N.; Meckling, J. Who wins in renewable energy? Evidence from Europe and the United States. Energy Res. Soc. Sci. 2018, 37, 65–73. [Google Scholar] [CrossRef]
  23. Semeraro, T.; Pomes, A.; Del Giudice, C.; Negro, D.; Aretano, R. Planning ground based utility scale solar energy as green infrastructure to enhance ecosystem services. Energy Policy 2018, 117, 218–227. [Google Scholar] [CrossRef]
  24. Tomei, J.; Helliwell, R. Food versus fuel? Going beyond biofuels. Land Use Policy 2016, 56, 320–326. [Google Scholar] [CrossRef]
  25. Dai, K.; Bergot, A.; Liang, C.; Xiang, W.N.; Huang, Z. Environmental issues associated with wind energy—A review. Renew. Energy 2015, 75, 911–921. [Google Scholar] [CrossRef]
  26. Bracco, S. Wind and Hydro Resources and Electrical Storage Systems in the Bormida Valley in the North of Italy. Energiesies 2020, 13, 5291. [Google Scholar] [CrossRef]
  27. Santra, P. Agri-voltaic system for climate smart agriculture and clean energy generation. SATSA Mukhaptra Annu. Tech. Issue 2018, 22, 7–15. [Google Scholar]
  28. Chiumenti, A.; Pezzuolo, A.; Boscaro, D.; Da Borso, F. Exploitation of mowed grass from green areas by means of anaerobic digestion: Effects of grass conservation methods (drying and ensiling) on biogas and biomethane yield. Energies 2019, 12, 3244. [Google Scholar] [CrossRef]
  29. Kumpanalaisatit, M.; Setthapun, W.; Sintuya, H.; Pattiya, A.; Jansri, S.N. Current status of agrivoltaic systems and their benefits to energy, food, environment, economy, and society. Sustain. Prod. Consum. 2022, 33, 952–963. [Google Scholar] [CrossRef]
Figure 1. Overview of the sample plants considered in this study. Yellow, blue, and green dots represent photovoltaic systems installed on land, photovoltaic systems installed on roofs, and wind power systems, respectively.
Figure 1. Overview of the sample plants considered in this study. Yellow, blue, and green dots represent photovoltaic systems installed on land, photovoltaic systems installed on roofs, and wind power systems, respectively.
Land 12 01822 g001
Figure 2. Visual identification of (a) photovoltaic systems installed on land (Google Earth Pro—version 7.3.4.8642—October 2021, San Bellino (RO), Italy), 45°2′15.80″ N 11°34′11.66″ E, Image Landsat/Copernicus), (b) photovoltaic systems installed on roofs (Google Earth Pro—version 7.3.4.8642—March 2021, Torri di Quartesolo (VI), Italy, 45°31′33.80″ N 11°38′25.58″ E, Image Landsat/Copernicus), and (c) wind power systems (Google Earth Pro—version 7.3.4.8642—February 2021, Rivoli Veronese (VR), Italy), 45°33′28.40″ N 10°48′46.40″ E, Image @ 2023 CNES/Airbus).
Figure 2. Visual identification of (a) photovoltaic systems installed on land (Google Earth Pro—version 7.3.4.8642—October 2021, San Bellino (RO), Italy), 45°2′15.80″ N 11°34′11.66″ E, Image Landsat/Copernicus), (b) photovoltaic systems installed on roofs (Google Earth Pro—version 7.3.4.8642—March 2021, Torri di Quartesolo (VI), Italy, 45°31′33.80″ N 11°38′25.58″ E, Image Landsat/Copernicus), and (c) wind power systems (Google Earth Pro—version 7.3.4.8642—February 2021, Rivoli Veronese (VR), Italy), 45°33′28.40″ N 10°48′46.40″ E, Image @ 2023 CNES/Airbus).
Land 12 01822 g002
Figure 3. Visual identification of land use change after installing photovoltaic systems on land: (a) before installation, (b) after installation (Google Earth Pro—version 7.3.4.8642—September 2022, Faenza (RA), Italy). 44°13’56.69″ N 11°52’28.81″ E, Image Landsat/Copernicus).
Figure 3. Visual identification of land use change after installing photovoltaic systems on land: (a) before installation, (b) after installation (Google Earth Pro—version 7.3.4.8642—September 2022, Faenza (RA), Italy). 44°13’56.69″ N 11°52’28.81″ E, Image Landsat/Copernicus).
Land 12 01822 g003
Figure 4. Flowchart of the methodological approach proposed in this study.
Figure 4. Flowchart of the methodological approach proposed in this study.
Land 12 01822 g004
Figure 5. Distribution of the land use type in the areas where the sample (a) photovoltaic systems on land and (b) wind power systems were installed.
Figure 5. Distribution of the land use type in the areas where the sample (a) photovoltaic systems on land and (b) wind power systems were installed.
Land 12 01822 g005
Figure 6. Distribution of the additional soil footprint due to the construction of new infrastructures for (a) photovoltaic systems on land and (b) wind power systems.
Figure 6. Distribution of the additional soil footprint due to the construction of new infrastructures for (a) photovoltaic systems on land and (b) wind power systems.
Land 12 01822 g006
Figure 7. Correlation between nominal power and total covered area of (a) photovoltaic systems on land, (b) photovoltaic systems on roofs, and (c) wind power systems. The R2 and the equation are shown for each dataset. The representation is bilogarithmic.
Figure 7. Correlation between nominal power and total covered area of (a) photovoltaic systems on land, (b) photovoltaic systems on roofs, and (c) wind power systems. The R2 and the equation are shown for each dataset. The representation is bilogarithmic.
Land 12 01822 g007
Disclaimer/Publisher’s Note: The statements, opinions and data contained in all publications are solely those of the individual author(s) and contributor(s) and not of MDPI and/or the editor(s). MDPI and/or the editor(s) disclaim responsibility for any injury to people or property resulting from any ideas, methods, instructions or products referred to in the content.

Share and Cite

MDPI and ACS Style

Cogato, A.; Marinello, F.; Pezzuolo, A. Soil Footprint and Land-Use Change to Clean Energy Production: Implications for Solar and Wind Power Plants. Land 2023, 12, 1822. https://doi.org/10.3390/land12101822

AMA Style

Cogato A, Marinello F, Pezzuolo A. Soil Footprint and Land-Use Change to Clean Energy Production: Implications for Solar and Wind Power Plants. Land. 2023; 12(10):1822. https://doi.org/10.3390/land12101822

Chicago/Turabian Style

Cogato, Alessia, Francesco Marinello, and Andrea Pezzuolo. 2023. "Soil Footprint and Land-Use Change to Clean Energy Production: Implications for Solar and Wind Power Plants" Land 12, no. 10: 1822. https://doi.org/10.3390/land12101822

APA Style

Cogato, A., Marinello, F., & Pezzuolo, A. (2023). Soil Footprint and Land-Use Change to Clean Energy Production: Implications for Solar and Wind Power Plants. Land, 12(10), 1822. https://doi.org/10.3390/land12101822

Note that from the first issue of 2016, this journal uses article numbers instead of page numbers. See further details here.

Article Metrics

Back to TopTop