An Advanced Open Land Use Database as a Resource to Address Destination Earth Challenges
Abstract
1. Introduction
1.1. Goals of the Paper
- The OLU model/database should capture data and attributes at various levels of detail (multi-level geometries and attributes).
- The OLU model/database should store data from different periods (multi-temporal data) and support spatio-temporal slicing like the hypercube approach in remote sensing.
- The OLU model/database should derive data from multiple sources for areas and levels of detail where data are incomplete (too coarse or missing).
1.2. Related Works
2. Materials and Methods
2.1. OLU Model Version 1
2.2. Use Cases and Experiments
- Changing from the flat-table schema to a standard relational data model;
- Extendibility of thematic content of OLU features with prevention of data redundancy in the database;
- Defining variability of attribute content and the whole attribute list of OLU features;
- Reflecting granularity and the appropriate level of detail of the thematic content when selecting corresponding geometry features;
- Defining ordering mechanism for geometry features for the creation of multi-level geometries;
- Enabling views in different levels of detail based on user-defined parameters.
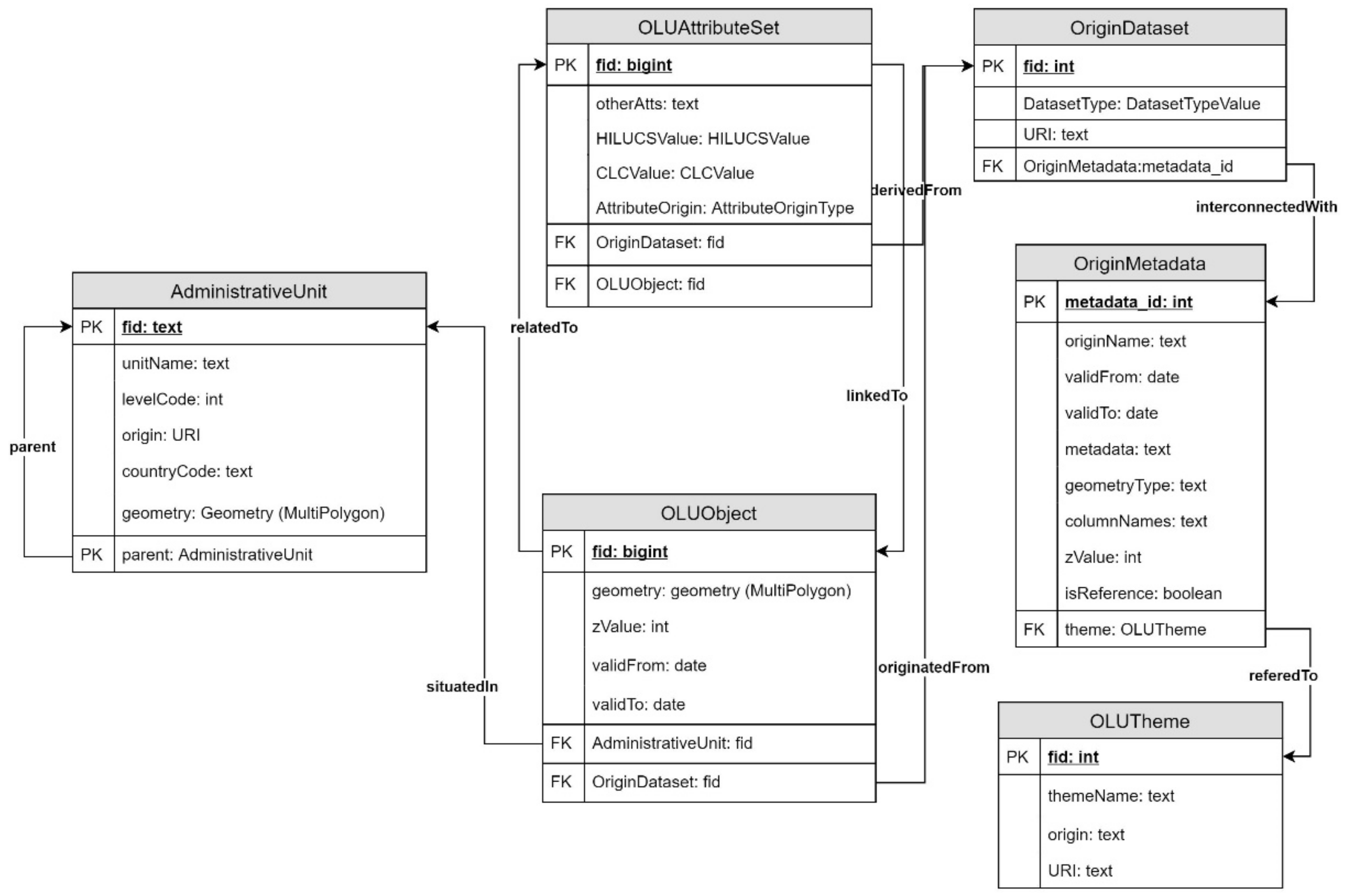
2.3. Conceptual Modeling for OLU Data Model Version 2
2.4. Data and Datasets
3. Results
3.1. OLU Model Version 2
3.2. Proof-of-Concept Implementation
3.3. Spatio-Temporal Thematic Views
3.4. Database Population
- The OLU database is a general description of the product of the activity. It consists of the data model, the implemented database with data, and visualization of data in the form of maps.
- The OLU Complex view is a portrayal of the OLU database in the highest level of detail with all thematic attributes available in the database.
- The OLU reference map is a portrayal of the OLU database in the highest level of detail without thematic attributes.
- The OLU spatio-temporal thematic view is a portrayal of the OLU database by defined order of reference geometries and attributes by defined theme and time epoch.
- A map composition is a visualization of a particular OLU attainability.
4. Discussion
4.1. Definition of Multi-Level Geometries and Attributes
- Temporal, as described above, through an example of a piece of arable land. Such an approach enables the depiction of a life cycle of a feature, as also discussed in the INSPIRE Data Specifications themes of LULC.
- Level of detail (LoD), as the hierarchy is built by default based on the LULC layers from original (underlying) databases. Superior, lower, and equivalent LoDs are identified.
- A combination of the temporal and LoD points of view provides the following benefits:
- Minimizes redundancies: Links between geometry and attributes are conducted only at the level of database relations, not data themselves.
- Complex life cycle: The whole processing history up to a spatial-feature level is stored by default, in contrast to “time-instance snapshots” common in other relevant approaches.
- Slices of LULC data: Temporal and LoD points of view are conceptually like “hyperspectral cubes” common in the remote-sensing scientific domain.
4.2. LULC Integration beyond Remote-Sensing Datasets
4.3. Completeness and Positional Accuracy
4.4. Licensing Issues for the OLU Database
5. Conclusions
Author Contributions
Funding
Institutional Review Board Statement
Informed Consent Statement
Data Availability Statement
Conflicts of Interest
| 1 | |
| 2 | |
| 3 | |
| 4 | Uptake of open geographic information through innovative services based on linked data. SDI4Apps. Cordis: https://cordis.europa.eu/project/id/621129. |
| 5 | OpenTransportNet. OTN. Cordis: https://cordis.europa.eu/project/id/620533. |
| 6 | Farm-Oriented Open Data in Europe. FOODIE. Cordis: https://cordis.europa.eu/project/id/621074. |
| 7 | |
| 8 | |
| 9 | Data50 is a geographical model of the territory of the Czech Republic. |
| 10 | |
| 11 | |
| 12 | |
| 13 | |
| 14 | |
| 15 | |
| 16 |
References
- Verburg, P.H.; van de Steeg, J.; Veldkamp, A.; Willemen, L. From land cover change to land function dynamics: A major challenge to improve land characterization. J. Environ. Manag. 2009, 90, 1327–1335. [Google Scholar] [CrossRef]
- Řezník, T.; Chytrý, J.; Trojanová, K. Machine Learning-Based Processing Proof-of-Concept Pipeline for Semi-Automatic Sentinel-2 Imagery Download, Cloudiness Filtering, Classifications, and Updates of Open Land Use/Land Cover Datasets. ISPRS Int. J. Geo-Inf. 2021, 10, 102. [Google Scholar] [CrossRef]
- FAO. State of the World’s Forests; Food and Agriculture Organization: Rome, Italy, 1997; 200p. [Google Scholar]
- FAO/UNEP. Terminology for Integrated Resources Planning and Management; Food and Agriculture Organization: Rome, Italy; United Nations Environmental Programme: Nairobi, Kenya, 1999. [Google Scholar]
- European Parliament, Council of the European Union. Directive 2007/2/EC of the European Parliament and of the Council of 14 March 2007 Establishing an Infrastructure for Spatial Information in the European Community (INSPIRE). Off. J. Eur. Union 2007, 108, 1–14. [Google Scholar]
- European Commission. A European Strategy for Data (COM/2020/66). Available online: https://eur-lex.europa.eu/legal-content/EN/TXT/?uri=CELEX:52020DC0066 (accessed on 19 February 2020).
- European Commission. Policies: Destination Earth. Available online: https://digital-strategy.ec.europa.eu/en/policies/destination-earth (accessed on 14 June 2021).
- European Commission. Destination Earth (DestinE) Architecture Validation Workshop, 26th of November 2020, Summary Report. Available online: https://ec.europa.eu/newsroom/dae/redirection/document/73317 (accessed on 20 September 2021).
- Nativi, S.; Craglia, M.; Destination Earth: Use Cases Analysis. European Commission, Joint Research Centre, Publications Office. 2020. Available online: https://data.europa.eu/doi/10.2760/17457 (accessed on 25 September 2021).
- Mildorf, T.; Charvát, K.; Ježek, J.; Templer, S.; Malewski, C. Open Land Use Map. AGRIS On-Line Pap. Econ. Inform. 2014, 6, 81–88. [Google Scholar] [CrossRef]
- Jansen, L.J.M. Harmonization of land use class sets to facilitate compatibility and comparability of data across space and time. J. Land Use Sci. 2006, 1, 127–156. [Google Scholar] [CrossRef]
- Yang, H.; Li, S.; Chen, J.; Zhang, X.; Xu, S. The Standardization and Harmonization of Land Cover Classification Systems towards Harmonized Datasets: A Review. ISPRS Int. J. Geo-Inf. 2017, 6, 154. [Google Scholar] [CrossRef]
- Hardy, E.E.; Anderson, J.R. A Land-Use Classification System for Use with Remote-Sensor Data. In Proceedings of the Conference on Machine Processing of Remotely Sensed Data, West Lafayette, IN, USA, 16–18 October 1973; pp. 16–18. [Google Scholar]
- Anderson, J.R.; Hardy, E.E.; Roach, J.T.; Witmer, R.E. A Land Use and Land Cover Classification System for Use with Remote Sensor Data; US Government Printing Office: Washington, DC, USA, 1976.
- Townshend, J.R.G. MODIS enhanced land cover and land cover change product: Algorithm theoretical basis documents (ATBD), version 2.0. Int. J. Remote Sens. 1999, 13, 1319–1328. [Google Scholar] [CrossRef]
- Vogelmann, J.E.; Howard, S.M.; Yang, L.M.; Larson, C.R.; Wylie, B.K.; Van Driel, N. Completion of the 1990s National Land Cover Data Set for the conterminous United States from Landsat Thematic Mapper data and ancillary data sources. Photogramm. Eng. Remote Sens. 2001, 67, 650–652. [Google Scholar] [CrossRef]
- Homer, C.; Dewitz, J.; Fry, J.; Coan, M.; Hossain, N.; Larson, C.; Wickham, J. Completion of the 2001 national land cover database for the counterminous United States. Photogramm. Eng. Remote Sens. 2007, 73, 337. [Google Scholar]
- U.S. Geological Survey. U.S. Geological Survey Gap Analysis Program, 20160513. In GAP/LANDFIRE National Terrestrial Ecosystems 2011; U.S. Geological Survey: Reston, VA, USA, 2016. [Google Scholar] [CrossRef]
- McConnell, W.; Moran, E. Meeting in the Middle: The Challenge of Meso-Level Integration. Land Use Policy 2002, 19, 99–101. [Google Scholar] [CrossRef]
- Di Gregorio, A.; Latham, J. Africover Land Cover Classification and Mapping project. In Encyclopedia of Life Support Systems (EOLSS); Werheve, W., Ed.; ELOSS: Paris, France, 2003; pp. 236–254. ISBN 978-1-84826-235-5. [Google Scholar]
- Herold, M.; Schmullius, C. Report on the harmonization of global and regional land cover products. GOFCGOLD Report No. 20. In Proceedings of the Workshop at FAO, Rome, Italy, 14–16 July 2004. [Google Scholar]
- FAO. Global Land Cover SHARE (GLC-SHARE) Database. Beta-Release Version 1.0 Prepared by John Latham, Renato Cumani, Ilaria Rosati and Mario Bloise. 2014. Available online: http://www.fao.org/uploads/media/glc-share-doc.pdf (accessed on 5 October 2021).
- FAO. Programme for the 1990 World Census of Agriculture. In FAO Statistical Development Series 2; Food and Agriculture Organization: Rome, Italy, 1986; 90p. [Google Scholar]
- FAO. Planning for Sustainable Use of Land Resources: Towards a New Approach; Land and Water Bulletin 2; Food and Agriculture Organization: Rome, Italy, 1995; 60p. [Google Scholar]
- Büttner, G.; Kosztra, B.; Sousa, A.; Steenmans, C. CLC2006: Mapping land cover of Europe under GMES. In Proceedings of the 29th Symposium of the European Association of Remote Sensing Laboratories; Manakos, I., Kalaitzidis, C., Eds.; IOS Press: Chania, Greece, 2010; pp. 26–34. [Google Scholar]
- ESA. CORINE Land Cover. Available online: https://land.copernicus.eu/pan-european/corine-land-cover (accessed on 26 May 2021).
- Lavalle, C.; Demicheli, L.; Kasanko, M.; McCormick, N.; Barredo, J.; Turchini, M.; Martins, I.P. Towards an Urban Atlas; European Environment Agency: Copenhagen, Denmark, 2002. [Google Scholar]
- Kliment, M.; Kočica, J.; Kliment, T. Land Use Dataset Collection And Publication Based On Lucas And Hilucs. Acta Hortic. Regiotect. 2015, 17, 52–59. [Google Scholar] [CrossRef][Green Version]
- Hallin-Pihlatie, L. INSPIRE Land Cover and Land Use Data Specifications. 2018. Presentation. Available online: https://eurogeographics.org/wp-content/uploads/2018/04/2.-INSPIRE-Specification_Lena_0.pdf (accessed on 1 October 2021).
- Forman, R.T.T.; Godron, M. Landscape Ecology; John Wiley: New York, NY, USA, 1986. [Google Scholar]
- Farina, A.; Belgrano, A. The Eco-field Hypothesis: Toward a Cognitive Landscape. Landsc. Ecol. 2006, 21, 5–17. [Google Scholar] [CrossRef]
- Hazeu, G.W. Land use mapping and monitoring in the Netherlands (LGN5). In 2nd EARSeL Workshop on Land Use and Land Cover; University of Bonn: Bonn, Germany, 2006; pp. 28–30. [Google Scholar]
- Goldewijk, K.K.; Beusen, A.; Doelman, J.; Stehfest, E. Anthropogenic land use estimates for the Holocene—HYDE 3.2. Earth Syst. Sci. Data 2017, 9, 927–953. [Google Scholar] [CrossRef]
- CIESIN (Center for International Earth Science Information Network). Global Rural-Urban Mapping Project (GRUMP) Alpha Version; Columbia University: New York, NY, USA, 2004. [Google Scholar]
- European Space Agency. Land Cover CCI Product User Guide Version 2.0; Université Catholique de Louvain: Louvain-la-Neuve, Belgium, 2017. Available online: http://maps.elie.ucl.ac.be/CCI/viewer/download/ESACCI-LC-Ph2-PUGv2_2.0.pdf (accessed on 21 November 2021).
- Arino, O.; Gross, D.; Ranera, F.; Leroy, M.; Bicheron, P.; Brockman, C.; Defourny, P.; Vancutsem, C.; Achard, F.; Durieux, L.; et al. GlobCover: ESA Service for Global Land Cover from MERIS. In Proceedings of the 2007 IEEE International Geoscience and Remote Sensing Symposium, Barcelona, Spain, 23–27 July 2007; pp. 2412–2415. [Google Scholar] [CrossRef]
- Liu, J.; Liu, M.; Deng, X.; Zhuang, D.; Zhang, Z.; Luo, D. The land use and land cover change database and its relative studies in China. J. Geogr. Sci. 2002, 12, 275–282. [Google Scholar] [CrossRef]
- Gong, P.; Wang, J.; Yu, L.; Zhao, Y.; Zhao, Y.; Liang, L.; Niu, Z.; Huang, X.; Fu, H.; Liu, S.; et al. Finer resolution observation and monitoring of global land cover: First mapping results with Landsat TM and ETM+ data. Int. J. Remote Sens. 2013, 34, 2607–2654. [Google Scholar] [CrossRef]
- Jun, C.; Ban, Y.; Li, S. Open access to Earth land-cover map. Nature 2014, 514, 434. [Google Scholar] [CrossRef]
- Zanaga, D.; Van De Kerchove, R.; De Keersmaecker, W.; Souverijns, N.; Brockmann, C.; Quast, R.; Wevers, J.; Grosu, A.; Paccini, A.; Vergnaud, S.; et al. ESA WorldCover 10 m 2020 v100 (Version v100) [Data set]. Zenodo 2021. [Google Scholar] [CrossRef]
- Karra, K.; Kontgis, C.; Statman-Weil, Z.; Mazzariello, J.C.; Mathis, M.; Brumby, S.P. Global land use/land cover with Sentinel 2 and deep learning. In Proceedings of the 2021 IEEE International Geoscience and Remote Sensing Symposium IGARSS, Barcelona, Spain, 23–27 July 2021; pp. 4704–4707. [Google Scholar] [CrossRef]
- Briassoulis, H. Analysis of Land Use Change: Theoretical and Modeling Approaches, 2nd ed. Edited by Scott Loveridge and Randall Jackson. WVU Research Repository. 2020. Available online: https://researchrepository.wvu.edu/rri-web-book/3/ (accessed on 5 November 2021).
- Patriarca, J.; Fonte, C.; Estima, J.; de Almeida, J.-P.E.D.; Cardoso, A. Automatic conversion of OSM data into LULC maps: Comparing FOSS4G based approaches towards an enhanced performance. Open Geospat. Data Softw. Stand. 2019, 4, 11. [Google Scholar] [CrossRef]
- OSM. Landuse Landcover. 2020. Available online: https://osmlanduse.org/#12/8.7/49.4/0/ (accessed on 10 September 2021).
- Schultz, M.; Voss, J.; Auer, M.; Carter, S.; Zipf, A. Open land cover from OpenStreetMap and remote sensing. Int. J. Appl. Earth Obs. Geoinform. 2017, 63, 206–213. [Google Scholar] [CrossRef]
- Ježek, J.; Mildorf, T.; Charvát, K.; Charvát, K. The Plan4business Approach to Transfer Open Data into Real Estate Businesses. In International Symposium on Environmental Software Systems; Hřebíček, J., Schimak, G., Kubásek, M., Rizzoli, A.E., Eds.; Springer: Berlin/Heidelberg, Germany, 2013; Volume 413. [Google Scholar] [CrossRef]
- Mildorf, T.; Ježek, J.; Kepka, M.; Čerba, O.; Klien, E.; Templer, S.; Charvát, K. Plan4business-a service platform for aggregation, processing and analysis of urban and regional planning data. Int. Arch. Photogramm. Remote Sens. Spat. Inf.Sci. 2013, 4, W1. [Google Scholar] [CrossRef]
- Charvat, K.; Esbri, M.A.; Mayer, W.; Campos, A.; Palma, R.; Krivanek, Z. FOODIE-Open data for agriculture. In 2014 IST-Africa Conference Proceedings; IEEE: Piscataway, NJ, USA, 2014; pp. 1–9. [Google Scholar]
- Palma, R.; Reznik, T.; Esbrí, M.; Charvat, K.; Mazurek, C. An INSPIRE-Based Vocabulary for the Publication of Agricultural Linked Data. In International Experiences and Directions Workshop on OWL; Tamma, V., Dragoni, M., Gonçalves, R., Ławrynowicz, A., Eds.; Springer: Cham, Switzerland, 2016; Volume 9557. [Google Scholar] [CrossRef]
- Charvat, K.; Reznik, T.; Lukas, V.; Charvat, K., Jr.; Jedlicka, K.; Palma, R.; Berzins, R. Advanced Visualisation of Big Data for Agriculture as Part of DataBio Development. In Proceedings of the IGARSS 2018—2018 IEEE International Geoscience and Remote Sensing Symposium, Valencia, Spain, 22–27 July 2018; pp. 415–418. [Google Scholar] [CrossRef]
- Jedlička, K.; , Kepka, M., Esbrí, M.A., Hájek, P., Doubková, M., Moshou, D., Gutbrod, K., Kozukh, D. EUXDAT project deliverable—D2.5 Updated Report on e-Infrastructure Requirements v2, 9.7.2019. Available online: https://www.euxdat.eu/wp-content/uploads/2020/10/EUXDAT_D2.5_Description_of_Proposed_Pilots_and_Requirements_v1.0.pdf (accessed on 12 October 2021).
- Ulman, M.; Šimek, P.; Masner, J.; Kogut, P.; Löytty, T.; Crehan, P.; Sabbatini, T. Towards Future Oriented Collaborative Policy Development for Rural Areas and People. AGRIS On-Line Pap. Econ. Inform. 2020, 12, 111–124. [Google Scholar] [CrossRef]
- Mildorf, T.; , Hájek, P., Kepka, M., Kozhuch, D., Gobin, A., Vuolo, F., Palma, R., Zhang, G., Song, X. SIEUSOIL Project Deliverable—D2.3 Tool Development for Correlating Land Use Modelling and Soil Quality. Available online: https://drive.google.com/file/d/1d0u5pjc0qi7B2pLmL_Cap6OhqzH4A8D5/view?usp=sharing. (accessed on 30 November 2020).
- Phiri, D.; Simwanda, M.; Salekin, S.; Nyirenda, V.R.; Murayama, Y.; Ranagalage, M. Sentinel-2 Data for Land Cover/Use Mapping: A Review. Remote Sens. 2020, 12, 2291. [Google Scholar] [CrossRef]
- Zheng, H.; Du, P.; Chen, J.; Xia, J.; Li, E.; Xu, Z.; Li, X.; Yokoya, N. Performance Evaluation of Downscaling Sentinel-2 Imagery for Land Use and Land Cover Classification by Spectral-Spatial Features. Remote Sens. 2017, 9, 1274. [Google Scholar] [CrossRef]
- Myint, S.W.; Gober, P.; Brazel, A.; Grossman-Clarke, S.; Weng, Q. Per-pixel vs. object-based classification of urban land cover extraction using high spatial resolution imagery. Remote Sens. Environ. 2011, 115, 1145–1161. [Google Scholar] [CrossRef]
- Längkvist, M.; Kiselev, A.; Alirezaie, M.; Loutfi, A. Classification and Segmentation of Satellite Orthoimagery Using Convolutional Neural Networks. Remote Sens. 2016, 8, 329. [Google Scholar] [CrossRef]





Publisher’s Note: MDPI stays neutral with regard to jurisdictional claims in published maps and institutional affiliations. |
© 2022 by the authors. Licensee MDPI, Basel, Switzerland. This article is an open access article distributed under the terms and conditions of the Creative Commons Attribution (CC BY) license (https://creativecommons.org/licenses/by/4.0/).
Share and Cite
Kepka, M.; Hájek, P.; Kožuch, D.; Řezník, T.; Mildorf, T.; Charvát, K.; Kepka Vichrová, M.; Chytrý, J. An Advanced Open Land Use Database as a Resource to Address Destination Earth Challenges. Land 2022, 11, 1552. https://doi.org/10.3390/land11091552
Kepka M, Hájek P, Kožuch D, Řezník T, Mildorf T, Charvát K, Kepka Vichrová M, Chytrý J. An Advanced Open Land Use Database as a Resource to Address Destination Earth Challenges. Land. 2022; 11(9):1552. https://doi.org/10.3390/land11091552
Chicago/Turabian StyleKepka, Michal, Pavel Hájek, Dmitrij Kožuch, Tomáš Řezník, Tomáš Mildorf, Karel Charvát, Martina Kepka Vichrová, and Jan Chytrý. 2022. "An Advanced Open Land Use Database as a Resource to Address Destination Earth Challenges" Land 11, no. 9: 1552. https://doi.org/10.3390/land11091552
APA StyleKepka, M., Hájek, P., Kožuch, D., Řezník, T., Mildorf, T., Charvát, K., Kepka Vichrová, M., & Chytrý, J. (2022). An Advanced Open Land Use Database as a Resource to Address Destination Earth Challenges. Land, 11(9), 1552. https://doi.org/10.3390/land11091552

