The Application Domain Extension (ADE) 4D Cadastral Data Model and Its Application in Turkey
Abstract
:1. Introduction
2. Methodology
- For the first part of the study, the LADM–CityGML integrated data model was chosen as the method. LADM is the best and most widely used ISO data standard for modelling legal data. In addition, another important reason for choosing LADM is that LADM enables the creation of a common ontology in the international platform due to its widespread use. Although CityGML was chosen especially for representing the physical side, different standards such as IFC, IndoorGML, LandXML, and GeoJSON are also available; however, CityGML is the most widely used data standard in collecting 3D data in all public institutions in Turkey. As a result, it was thought that both data collection and sharing will be easier. Details on the development of the model are described in Section 3.
- The basic principle of the second step in the study is the use of open-source software and platforms in managing and visualizing data; therefore, PostgreSQL, which is both widely used for its high processing capacity and open-source database management system, was chosen for data management. The disadvantage of the integrated data model chosen for the study is that the integration of CityGML with LADM is not very practical, and takes time due to its very comprehensive and complex data structure. In addition, there are still problems in transferring the model to the database since the normalization principles of the developed conceptual data model do not fully comply with the database principles. This study ensured that this limitation was eliminated by normalizing the conceptual model and applying it to the database. Section 4 contains the necessary explanations for the second step.
- The final step in the study is visualization. An open-source platform, CesiumJS, was used for the visualization process. As a result of the visualization, the testability of the model became easier. Section 4 also explains the details of the visualization process.
2.1. LADM
2.2. CityGML
3. Creating a 4D Cadastral Data Model for Turkey
3.1. Registration System in Turkey
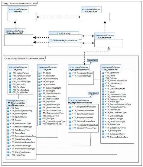
3.2. Developing LADM Based Model for Turkey
3.3. Linked LADM and CityGML for 4D Cadastre in Turkey
3.4. Integrated Models Developed Using International Standards for Cadastral Purposes
4. Creating Open-Source 4D Database and Visualization of New ADE 4D Cadastral Data Model
4.1. Web Feature Service
4.2. Visualization of the Cadastral Information with the Buildings in 4D Using CesiumJS
5. Discussion and Conclusions
5.1. Legal Perspectives
5.2. Physical Perspectives
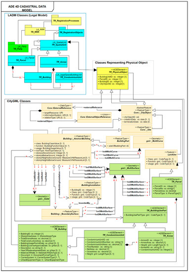
- A case study was conducted for the Turkish cadastral system with time information which visualized the rights and restrictions of 3D spatial units. The legal model was created by examining the Turkish cadastral system and the existing laws (Civil Law, Land Law, Cadastre Law, Zoning Law, Condominium Ownership Act.), and was integrated into the widely used CityGML data model, which provides 3D representation. In addition, it has been investigated how the time information presented by the LADM VersionObjects class should be applied to the proposed integrated model. In the current study, we believe that we show how the data can be synchronized.
- The complete transfer of conceptual/logical UML models to physical DB environments is still a significant problem in the literature because database design has normalization principles. The UML of the LADM diagram does not fully comply with these principles because LADM offers a conceptual representation. We discussed the LADM classes and converted them into normalized tables. Sometimes, an LADM class was represented by more than one database table. Likewise, several LADM classes are shown in the same database table. Whether the database fully represents the developed model, different scenarios in the cadastral system were studied. A new code was written using Python to transfer CityGML data to the developed database. The GeoServer that allows the database to be presented interactively was used to transfer all data and its associations in the database to the visualization platform. PostGIS data was converted to Vector (JSON) format via GeoServer and presented on the Cesium platform.
Author Contributions
Funding
Acknowledgments
Conflicts of Interest
References
- Kalogianni, E.; Dimopoulou, E.; Quak, W.; Germann, M.; Jenni, L.; Van Oosterom, P. INTERLIS Language for Modelling Legal 3D Spaces and Physical 3D Objects by Including Formalized Implementable Constraints and Meaningful Code Lists. ISPRS Int. J. Geo-Inf. 2017, 6, 319. [Google Scholar] [CrossRef] [Green Version]
- Olfat, H.; Atazadeh, B.; Shojaei, D.; Rajabifard, A. The Feasibility of a BIM-Driven Approach to Support Building Subdivision Workflows—Case Study of Victoria, Australia. ISPRS Int. J. Geo-Inf. 2019, 8, 499. [Google Scholar] [CrossRef] [Green Version]
- Rajabifard, A.; Atazadeh, B.; Kalantari, M. A Critical Evaluation of 3D Spatial Information Models for Managing Legal Arrangements of Multi-Owned Developments in Victoria, Australia. Int. J. Geogr. Inf. Sci. 2018, 32, 2098–2122. [Google Scholar] [CrossRef]
- Ying, S.; Xu, Y.; Li, C.; Guo, R.; Li, L. Easement Spatialization with Two Cases Based on LADM and BIM. Land Use Policy 2021, 109, 105641. [Google Scholar] [CrossRef]
- FIG. Best Practices 3D Cadastres—Extended Version; Oosterom, P., Ed.; International Federation of Surveyors FIG: Copenhagen, Denmark, 2018; ISBN 978-87-92853-64-6. ISSN 2311-8423. [Google Scholar]
- Aien, A.; Rajabifard, A.; Kalantari, M.; Shojaei, D. Integrating Legal and Physical Dimensions of Urban Environments. ISPRS Int. J. Geo-Inf. 2015, 4, 1442–1479. [Google Scholar] [CrossRef] [Green Version]
- Gürsoy Sürmeneli, H.G.; Koeva, M.N.; Zevenbergen, J.A.; Alkan, M. Towards Integration of LADM and CityGML for the Cadastral System of Turkey. In Proceedings of the International Archives of the Photogrammetry, Remote Sensing and Spatial Information Sciences, Nice, France, 31 August–2 September 2020; Copernicus GmbH: Göttingen, Germany, 2020; XLIII-B4-2020, pp. 691–698. [Google Scholar]
- Petronijević, M.; Višnjevac, N.; Praščević, N.; Bajat, B. The Extension of IFC For Supporting 3D Cadastre LADM Geometry. ISPRS Int. J. Geo-Inf. 2021, 10, 297. [Google Scholar] [CrossRef]
- Hajji, R.; Yaagoubi, R.; Meliana, I.; Laafou, I.; Gholabzouri, A.E. Development of an Integrated BIM-3D GIS Approach for 3D Cadastre in Morocco. IJGI 2021, 10, 351. [Google Scholar] [CrossRef]
- Sun, J.; Mi, S.; Olsson, P.; Paulsson, J.; Harrie, L. Utilizing BIM and GIS for Representation and Visualization of 3D Cadastre. ISPRS Int. J. Geo-Inf. 2019, 8, 503. [Google Scholar] [CrossRef] [Green Version]
- Kara, A.; Çağdaş, V.; Isikdag, U.; van Oosterom, P.; Lemmen, C.; Stubkjaer, E. The LADM Valuation Information Model and Its Application to the Turkey Case. Land Use Policy 2021, 104, 105307. [Google Scholar] [CrossRef]
- Kalogianni, E.; Dimopoulou, E.; Thompson, R.J.; Lemmen, C.; Ying, S.; van Oosterom, P. Development of 3D Spatial Profiles to Support the Full Lifecycle of 3D Objects. Land Use Policy 2020, 98, 104177. [Google Scholar] [CrossRef]
- Oldfield, J.; Van Oosterom, P.; Beetz, J.; Krijnen, T.F. Working with Open BIM Standards to Source Legal Spaces for a 3D Cadastre. ISPRS Int. J. Geo-Inf. 2017, 6, 351. [Google Scholar] [CrossRef] [Green Version]
- Atazadeh, B.; Kalantari, M.; Rajabifard, A.; Champion, T.; Ho, S. Harnessing BIM for 3D Digital Management of Stratified Ownership Rights in Buildings. In Proceedings of the FIG Working Week 2016: Recovery from Disaster, Christchurch, New Zealand, 2 May 2016. [Google Scholar]
- Kumar, K.; Labetski, A.; Ohori, K.A.; Ledoux, H.; Stoter, J. Harmonising the OGC Standards for the Built Environment: A CityGML Extension for LandInfra. ISPRS Int. J. Geo-Inf. 2019, 8, 246. [Google Scholar] [CrossRef] [Green Version]
- Atazadeh, B.; Kalantari, M.; Rajabifard, A.; Ho, S.; Champion, T. Extending a BIM-Based Data Model to Support 3D Digital Management of Complex Ownership Spaces. Int. J. Geogr. Inf. Sci. 2017, 31, 499–522. [Google Scholar] [CrossRef]
- Kalogianni, E.; Janečka, K.; Kalantari, M.; Dimopoulou, E.; Bydłosz, J.; Radulović, A.; Vučić, N.; Sladić, D.; Govedarica, M.; Lemmen, C.; et al. Methodology for the Development of LADM Country Profiles. Land Use Policy 2021, 105, 105380. [Google Scholar] [CrossRef]
- Atazadeh, B.; Olfat, H.; Rajabifard, A.; Kalantari, M.; Shojaei, D.; Marjani, A.M. Linking Land Administration Domain Model and BIM Environment for 3D Digital Cadastre in Multi-Storey Buildings. Land Use Policy 2021, 104, 105367. [Google Scholar] [CrossRef]
- Barzegar, M.; Rajabifard, A.; Kalantari, M.; Atazadeh, B. 3D BIM-Enabled Spatial Query for Retrieving Property Boundaries: A Case Study in Victoria, Australia. Int. J. Geogr. Inf. Sci. 2020, 34, 251–271. [Google Scholar] [CrossRef]
- Gürsoy Sürmeneli, H.; Koeva, M.; Alkan, M. Integration of LADM and CityGML for 3D Cadastre of Turkey. In Proceedings of the 7th International FIG 3D Cadastre Workshop, New York, NY, USA, 11–13 October 2021. [Google Scholar] [CrossRef]
- Çağdaş, V. An Application Domain Extension to CityGML for Immovable Property Taxation: A Turkish Case Study. Int. J. Appl. Earth Obs. Geoinf. 2013, 21, 545–555. [Google Scholar] [CrossRef]
- Kitsakis, D.; Apostolou, C.; Dimopoulou, E. Three-Dimensional Cadastre Modelling of Customary Real Property Rights. Surv. Rev. 2018, 50, 107–121. [Google Scholar] [CrossRef]
- Dimopooulou, E.; Karki, S.; Roić, M.; Duarte de Almeida, J.-P.; Griffith-Charles, C.; Thompson, R.; Ying, S.; Paasch, J.M.; van Oosterom, P. Chapter 2. Initial Registration of 3D Parcels; International Federation of Surveyors: Copenhagen, Denmark, 2018; pp. 19–27. [Google Scholar]
- Stoter, J.; Ploeger, H.; Roes, R.; van der Riet, E.; Biljecki, F.; Ledoux, H.; Kok, D.; Kim, S. Registration of Multi-Level Property Rights in 3D in The Netherlands: Two Cases and Next Steps in Further Implementation. ISPRS Int. J. Geo-Inf. 2017, 6, 158. [Google Scholar] [CrossRef]
- Guo, R.; Luo, F.; Zhao, Z.; He, B.; Li, L.; Luo, P.; Ying, S. The Applications and Practices of 3D Cadastre in Shenzhen. In Proceedings of the 4th International Workshop on 3D Cadastres, Dubai, United Arab Emirates, 9–11 November 2014; pp. 339–362. [Google Scholar]
- Ying, S.; Guo, R.; Li, L.; Van Oosterom, P.; Stoter, J. Construction of 3D Volumetric Objects for a 3D Cadastral System. Trans. GIS 2015, 19, 758–779. [Google Scholar] [CrossRef]
- Kalantari, M.; Kalogianni, E. Towards LADM Victoria Country Profile—Modelling the Spatial Information. In Proceedings of the 6th International FIG 3D Cadastre Workshop, Delft, The Netherlands, 2–4 October 2018. [Google Scholar]
- Aien, A. 3D Cadastral Data Modelling. Ph.D. Thesis, Centre for Spatial Data Infrastructures and Land Administration Department of Infrastructure Engineering, School of Engineering The University of Melbourne Victoria, Melbourne, Australia, 2013. [Google Scholar]
- Kitsakis, D.; Dimopoulou, E. Assessing the Environmental Impact of 3D Public Law Restrictions. Land Use Policy 2020, 98, 104151. [Google Scholar] [CrossRef]
- Larsson, K.; Paasch, J.M.; Paulsson, J. Representation of 3D Cadastral Boundaries—From Analogue to Digital. Land Use Policy 2020, 98, 104178. [Google Scholar] [CrossRef]
- Lemmen, C.; van Oosterom, P.; Bennett, R. The Land Administration Domain Model. Land Use Policy 2015, 49, 535–545. [Google Scholar] [CrossRef] [Green Version]
- Kalogianni, E.; van Oosterom, P.; Dimopoulou, E.; Lemmen, C. 3D Land Administration: A Review and a Future Vision in the Context of the Spatial Development Lifecycle. ISPRS Int. J. Geo-Inf. 2020, 9, 107. [Google Scholar] [CrossRef] [Green Version]
- Thompson, R.; Oosterom, P. van Bi-Temporal Foundation for LADM v2: Fusing Event and State Based Modelling of Land Administration Data 2D and 3D. Land Use Policy 2021, 102, 105246. [Google Scholar] [CrossRef]
- Lemmen, C.; van Oosterom, P.; Kara, A.; Kalogianni, E.; Shnaidman, A.; Indrajit, A.; Alattas, A. The Scope of LADM Revision Is Shaping-Up. In Proceedings of the 8th International FIG Workshop on the Land Administration Domain Model, Kuala Lumpur, Malaysia, 1–3 October 2019. [Google Scholar]
- Lemmen, C.H.J.; Alattas, A.; Indrajit, A.; Kalogianni, E.; Kara, A.; Oukes, P.R.; van Oosterom, P.J.M. The Foundation of Edition II of the Land Administration Domain Model. In Proceedings of the FIG e-Working Week 2021: Challenges in a New Reality, Virtual, 21 June 2021. [Google Scholar]
- Rönsdorff, C.; Wilson, D.; Stoter, J.E. Integration of Land Administration Domain Model with CityGML for 3D Cadastre. In Proceedings of the 4th International Workshop on 3D Cadastres, Dubai, United Arab Emirates, 9–11 November 2014; International Federation of Surveyors (FIG): Copenhagen, Denmark, 2014. [Google Scholar]
- Zadeh, P.A.; Wei, L.; Dee, A.; Pottinger, R.; Staub-French, S. BIM-CITYGML Data Integration for Modern Urban Challenges. J. Inf. Technol. Constr. (ITcon) 2019, 24, 318–340. [Google Scholar]
- OGC CityGML|OGC. Available online: https://www.ogc.org/standards/citygml (accessed on 12 March 2022).
- Gröger, G.; Plümer, L. CityGML—Interoperable Semantic 3D City Models. ISPRS J. Photogramm. Remote Sens. 2012, 71, 12–33. [Google Scholar] [CrossRef]
- Gürsoy Sürmeneli, H.; Alkan, M. Towards Standardisation of Turkish Cadastral System Using LADM with 3D Cadastre. Surv. Rev. 2021, 53, 543–558. [Google Scholar] [CrossRef]
- Döner, F.; Şirin, S. 3D Digital Representation of Cadastral Data in Turkey—Apartments Case. Land 2020, 9, 179. [Google Scholar] [CrossRef]
- Ho, S.-Y.; Hong, J.-H. Temporal Perspective towards the Design of Cadastral Database in Taiwan. In Proceedings of the 7th International FIG Workshop on 3D Cadastres, New York, NY, USA, 11 October 2021. [Google Scholar]
- Gózdz, K.; Pachelski, W.; van Oosterom, P.; Coors, V. The Possibilities of Using CityGML for 3D Representation of Buildings in the Cadastre. In Proceedings of the 4th International Workshop on 3D Cadastres, Dubai, United Arab Emirates, 9–11 November 2014; pp. 339–362. [Google Scholar]
- Dsilva, M.G. A Feasibility Study on CityGML for Cadastral Purposes. Master’s Thesis, TU Eindhoven University of Technology, Eindhoven, The Netherlands, 2009. [Google Scholar]
- Yao, Z.; Nagel, C.; Kunde, F.; Hudra, G.; Willkomm, P.; Donaubauer, A.; Adolphi, T.; Kolbe, T.H. 3DCityDB—A 3D Geodatabase Solution for the Management, Analysis, and Visualization of Semantic 3D City Models Based on CityGML. Open Geospat. Data Softw. Stand. 2018, 3, 5. [Google Scholar] [CrossRef] [Green Version]
- OGC. 3D City Database for CityGML V 4.0; No. 5. Springer International Publishing, 2018; Volume 3. Available online: https://www.3dcitydb.org/3dcitydb/ (accessed on 12 March 2022).






| RRR | Definition |
|---|---|
| Right | It is the person’s right to use, benefit, and dispose of their real estate according to its legal status. For individuals, this right is divided into two fundamental rights types: Property Right and Limited Real Right, which provides partial use. The limited real rights consist of Mortgage and Easement. |
| Restriction | It is a situation whereby using some real rights restrict property right. These real rights, seen as restrictions, can be listed as Representations, Rights, and Liabilities, Annotations, Mortgages and Easement. |
| Responsibilities | These are the obligations that Right-holders must fulfil regarding their real estate, such as maintenance, repair, and tax. |
Publisher’s Note: MDPI stays neutral with regard to jurisdictional claims in published maps and institutional affiliations. |
© 2022 by the authors. Licensee MDPI, Basel, Switzerland. This article is an open access article distributed under the terms and conditions of the Creative Commons Attribution (CC BY) license (https://creativecommons.org/licenses/by/4.0/).
Share and Cite
Gürsoy Sürmeneli, H.; Koeva, M.; Alkan, M. The Application Domain Extension (ADE) 4D Cadastral Data Model and Its Application in Turkey. Land 2022, 11, 634. https://doi.org/10.3390/land11050634
Gürsoy Sürmeneli H, Koeva M, Alkan M. The Application Domain Extension (ADE) 4D Cadastral Data Model and Its Application in Turkey. Land. 2022; 11(5):634. https://doi.org/10.3390/land11050634
Chicago/Turabian StyleGürsoy Sürmeneli, Hicret, Mila Koeva, and Mehmet Alkan. 2022. "The Application Domain Extension (ADE) 4D Cadastral Data Model and Its Application in Turkey" Land 11, no. 5: 634. https://doi.org/10.3390/land11050634
APA StyleGürsoy Sürmeneli, H., Koeva, M., & Alkan, M. (2022). The Application Domain Extension (ADE) 4D Cadastral Data Model and Its Application in Turkey. Land, 11(5), 634. https://doi.org/10.3390/land11050634

