Abstract
Predicting how vegetation–debris interactions reshape alternate sandbars under a steady subcritical flow remains poorly understood in laboratory-to-field scaling. This study quantified how vegetation density and layout interact with debris geometry to control scouring and deposition and developed an empirical tool to predict normalized bed-level changes. Flume experiments investigated how vegetation–debris interactions regulate the hydromorphodynamics of non-migrating alternate sandbars under a steady subcritical flow (Q = 0.003 m3/s; slope = 1/200). Vegetation patches were configured in two spatial layouts—upstream (apex) and river line (edge), at varying densities, with and without debris (I-type: wall-like; U-type: horseshoe-shaped). Results indicated that dense upstream vegetation combined with I-type debris produced the strongest morphodynamic response, generating maximum scour, corresponding to the maximum bed-elevation changes (Δz) normalized by water depth (h) (dimensionless Δz/h) values of −1.55 and 1.05, and sustaining more than 70% of the downstream morphodynamic amplitude. In contrast, U-type debris promoted distributed deposition with a milder scour, while sparse vegetation yielded weaker, more transient responses. Debris geometry-controlled flow partitioning: the I-type enhanced frontal acceleration, whereas the U-type facilitated partial penetration and redistribution. To integrate these findings into predictive frameworks, an empirical regression model was developed to estimate Δz/h from the vegetation density, distribution, and debris geometry, with an additional blockage index to capture synergistic effects. The model achieved 87.5% prediction within ±20% error, providing a practical tool for anticipating scour and deposition intensity across eco-hydraulic configurations. These insights advance intelligent water management by linking morphodynamic responses with predictive modeling, supporting flood-resilient river engineering, adaptive channel stability assessments, and nature-based solutions.
1. Introduction
Vegetation and debris function as ecosystem engineers, modifying river flow resistance and sediment transport. The distribution of vegetation is important in hydraulic and environmental engineering. An increase in flow resistance and a decrease in conveyance capacity are aquatic and riparian vegetation’s most apparent hydraulic effects [1]. The hydraulic impact depends not only on the presence but also on its spatial distribution: vegetation location (e.g., atop a bar crest vs. channel edges) plays a determining role in bar asymmetry and channel evolution [2].
Vegetation alters hydraulic geometry, influencing width-depth ratios and bank stability [3]. Riparian vegetation significantly alters the riverbank strength and contributes to flow resistance, affecting the river’s physical structure. Numerous studies have linked riparian vegetation density to channel width, depth, and flow velocity [2,4]. Bank strength largely governs the channel pattern (e.g., meandering vs. braided), with vegetated banks promoting the development of alternate bars [5]. Under weak banks, rivers both in nature and in laboratory experiments tend to widen and evolve into shallow braided rivers with disorganized bar patterns. In contrast, when a bank is strong, rivers tend to be smaller and deeper and often exhibit alternating bars [6]. Pools forming between alternating bars can cause continuous bank erosion [7], ultimately promoting the evolution of a meandering channel.
Floods are key natural disturbances that significantly shape riparian ecosystems by influencing species diversity, richness, and spatial structure [8]. Riparian vegetation on sandbars is significantly impacted by inundation, as it is established along rivers [9]. Vegetation zonation patterns influence where patches are established. Frequent inundation and strong shear stress at bar heads and outer banks hinder vegetation survival and promote erosion, whereas bar margins and apexes provide more stable conditions that facilitate colonization [10]. As a result, riparian vegetation is established in distinct zones across the floodplain: vertically, with flood-tolerant species colonizing lower, frequently inundated surfaces and less tolerant species restricted to higher elevations; and laterally, with denser growth along bar margins and apexes compared to sparsely vegetated bar heads and outer banks [3]. In Japanese rivers, the native willow (Salix spp.) often colonizes lower bars in patchy formations, whereas the invasive black locust (Robinia pseudoacacia) tends to form dense stands on elevated gravel zones [11].
A vegetation distribution results from flow conditions, elevation, and climatic variables [12]. Vegetation may establish itself on a stable riverbed when the water allows for its development [13]. Preliminary numerical modeling found that the uneven distribution of vegetation on a floodplain influenced the planform of meandering rivers [14]. A field study conducted along the Tagliamento River in Italy concluded that the median elevation of the vegetation patch is correlated with the statistical properties of an island interweaving the river [15]. However, investigating the morphodynamic influence of vegetation arrangements on river morphology through controlled flume experiments presents notable challenges. Nevertheless, understanding how vegetation patch placement and density influence flow and bed evolution is critical for effective channel restoration and revegetation planning. Under ice-covered conditions, leafless bed vegetation systematically alters pool–riffle hydraulics and local scour, extending vegetation structure insights beyond open-channel settings [16].
In recent decades, forest coverage of Japan’s hillslopes and riparian corridors has increased due to effective land management, leading to reduced sediment production rates [17]. However, intense rainfall events can trigger debris flows that introduce large woody materials into channels, thereby influencing bedform development and altering hydraulic conditions [18]. Large woody debris (LWD), logs, branches, and coarse wood > 10 cm in diameter and >1 m in length, promote pool–riffle and step–pool sequences, especially in steep, confined valleys [19]. By increasing flow resistance and inducing flow separation zones, LWD also contributes to sediment sorting and bar stabilization. A prior field study evaluated the effects of LWD on braided or single-threaded rivers [20]. A field study in the Queets River basin (Washington) observed that in narrow streams, floating wood often becomes trapped between the bed and channel margins, leading to rapid wood accumulation [21]. In these river sections, bedforms such as sandbars create favorable conditions for trapping driftwood, as evidenced by frequent post-flood wood deposits. Local hydraulic changes near debris jams can induce erosion and sedimentation, but quantitative analyses of these effects remain limited.
Debris accumulation in front of vegetation patches can increase patch density, creating significant flow obstructions. Empirical and field studies show that debris jams influence river morphology and have led to models clarifying debris effects on upstream water levels [22,23,24]. A field study [25] reported that the presence of woody debris increased the mean Manning’s n by 39%, altering channel morphology. An experimental study [26] on bridge pier scour with wood debris introduced the driftwood Richardson number (DRI) to categorize driftwood movement around blockages, concluding that the presence of driftwood alters flow patterns. A numerical model for simulating driftwood motion concluded that the existence of driftwood surrounding the blockage affects the flow pattern, ultimately changing the bed topography [27].
A field survey [28] after Typhoon Hagibis (2019), in the upper Arakawa River, classified trapped debris as grasses, roots, small branches, and trees, based on material and resistance. Tree destruction on gravel bars formed downstream debris dams, which reduced the maximum flow velocity on bars but increased it in low channel areas, altering the flood propagation. An experimental study examined how different floating debris trapping patterns affect flood resistance in forested areas, classifying debris as I-type (wall-like at a forest front) or U-type (horseshoe-shaped jams around trees) [29].
Although many studies have explored the effects of wooden log debris on river morphology, particularly in braided or multi-threaded systems, few have examined how debris interacts with different vegetation layouts in shaping an alternate bar morphology. In particular, the joint influence of the vegetation spatial distribution and debris entrapment and its geometry on hybrid alternate bars under a steady flow remains underexplored. Therefore, key research aims are to (1) examine how vegetation patch layout (river line vs. upstream), and debris configuration (I-type and U-type) influence the morphology of non-migrating alternate sandbars in a straight flume under steady subcritical flow conditions and (2) quantify how vegetation density (G/D = 2.2 vs. 4.2, here, G = inter-trunk spacing, and D = trunk diameter) and debris geometry affect scour and deposition patterns and to assess their combined role in amplifying morphodynamic responses.
A regression model is provided to predict the normalized scour/deposition magnitude from vegetation density, spatial placement (upstream vs. river-line), and debris geometry (I-type and U-type). Dense upstream patches with I-type debris are expected to yield concentrated frontal scouring and focused wake deposition (bar anchoring), whereas river-line patches with U-type debris favor distributed deposition with milder scour (edge stabilization). Model skill was ~±20% over the tested conditions.
2. Methodology
2.1. Experimental Setup and Flow Conditions
Experiments were performed in a 15 m × 0.5 m × 0.5 m straight rectangular flume with glass sides and a movable bed (Figure 1a,b) at Saitama University, Japan. The flume included a recirculating pump, an upstream manual sediment feeder, and a downstream reservoir with a triangular V-notch for energy dissipation and flow measurement. Water from the downstream reservoir was recirculated to the upstream end.
Figure 1.
Straight flume setup. (a) Schematic side view of flume facility, (b) laboratory facility with moveable bed and upstream tank at Saitama University, and (c) schematic plan view of the flume during the ‘Hybrid Alternate Bar System’.
This study focused on the formation of hybrid alternate bars, which differ from free bars by being stabilized in position by external influences such as upstream blocks. These bars can arise from intrinsic riverbed instabilities, but external forcing, such as an upstream block, prevents their migration, resulting in non-migrating but morphodynamically active features [30]. Figure 1c illustrates the alternating sandbar formation. Alternate bars arise from fundamental riverbed instabilities when the width-to-depth ratio exceeds a threshold, producing a repeating sequence of bars and pools [31]. Stability analyses and laboratory experiments show that bar formation depends on two factors: β (the channel half-width to water depth ratio) and the Shields number (θ), both of which are determined by dimensional analysis [32,33]. The resonance between flow depth and channel width determines the dominant bar wavelength, while vegetation and local forcing can further stabilize these features into non-migrating hybrid bars. Equation (1) defines the threshold for sediment motion. Sediment motion occurs when the bed shear stress exceeds the critical Shields parameter (θ > θc) [32].
Here, τ = ρghi = bed shear stress (N/m2), ∆ρ = (ρs − ρw) the difference in density between sediment, ρs (kg/m3), and water, ρw (kg/m3), i = longitudinal bed slope, g: acceleration due to gravity (9.81 m/s2), and d = median sand grain size (mm), which was d50 in this equation.
The bar formation regime map [32] defines alternate bar formation domains in terms of the Shields number and aspect ratio. In this study, a discharge rate of Q = 0.003 m3/s and a slope of i = 1/200 were selected, based on bar regime stability frameworks, to ensure alternating bar development under a steady, subcritical flow. The experimental hydraulic parameters are summarized in Table 1. A steady, subcritical flow condition was maintained throughout the experiment (Froude number Fr = U/√(gh) < 1), where U is the flow velocity (m/s) and h is the flow depth (m) to simulate early-stage channel adjustments following flood recession, conducive to vegetation colonization and debris deposition on stable alternate bars. All experiments started with a flatbed slope of 1/200 and used uniform, cohesionless sand (d50), ensuring bedload-dominated transport. The sediment feed (only for alternate bar formation) and the fixed bed slope were selected to maintain equilibrium bar formation, ensuring nonmigrating alternate sandbars [19,34].
Table 1.
Experimental hydraulic parameters.
2.2. Sediment Characteristics and Flow Duration
The sediment transport mode was jointly controlled by the median grain size (d50) and prevailing hydrodynamic boundary conditions. In the present experiments, the selected d50 = 0.875 mm, under the applied flow depth and shear stress, favored predominant bedload transport, which minimized ripple formation and ensured representative sediment dynamics in the flume [35]. The sediment used was a uniform, cohesionless sand with a d50 of 0.875 mm and a dry density (ρs) of 2650 kg/m3. The grain size distribution is shown in Figure 2a. The same sand was used as an inlet for sediment input upstream. The sediments had a sorting index I = 0.5 (d84/d50 + d50/d16) = 1.27, indicating a relatively broad range of particle sizes. The grain specific gravity (Sg) was 2.65, while the sediment in the water had a specific gravity of 1.65. Here, d50, d84, and d16 represent the particle sizes at which 50%, 84%, and 16% of the sediment grains are smaller, respectively.
Figure 2.
(a) Grain size distribution, (b) aerial view of vegetated alternate bars, Arakawa River (modified from an aerial photo by the Geospatial Information Authority of Japan), and (c) arrangement of staggered cylinders in which G is the cross-stream clear spacing between cylinders, d is the center to center spacing between cylinders, and D is the scaled cylinder diameter.
The sand bed was manually compacted to achieve a flat bed. Layers of sand were evenly packed between two small, identical weirs (~0.1 m high), with one at the upstream inlet and the other 0.5 m upstream of the downstream outlet. Each experiment was concluded once the sediment outflow rate and sandbar topography exhibited no significant changes, indicating that equilibrium conditions were achieved when the bed slope equaled the water surface slope [33,36]. Subsequently, less than 5% of additional scouring occurred during alternate bar formation. Each vegetation and debris experiment was conducted for an additional four hours after equilibrium was achieved.
2.3. Vegetation and Debris Model Configuration
The spatial arrangement of vegetation is fundamental to modifying flow resistance and sediment transport in straight single-thread channels. A comparable arrangement and density-controlled shifts in flow structure have been reported for submerged canopies as well [37], reinforcing the need to treat layout and blockage jointly. Vegetation along the sandbar margins enhances sediment retention and deflects flow laterally, thereby influencing bar stability and channel asymmetry [21,38]. Field studies report riparian vegetation widths ranging from 1.5 to 10.7 m, with an average of 3 m [39]. With a geometric scale ratio of 1:50, this range corresponds to 0.03–0.21 m [40]. A representative vegetation width of 0.064 m (6.4 cm) was used for river line vegetation. Field observations from the Arakawa River (Figure 2b) show that vegetation often establishes along the margins of alternate sandbars. A germination experiment further confirmed that vegetation tends to establish along sandbar margins [40]. Based on these observations, the river line vegetation configuration in this study was implemented to represent edge-focused vegetation development. In addition, prior studies have shown that vegetation positioned at the upstream bar boundary can significantly alter flow contraction, enhance turbulence intensity, and trigger localized sediment mobilization that stabilizes channel morphology [41,42]. Therefore, an upstream vegetation layout was also selected to assess the role of patch position with debris accumulation in shaping sediment transport and morphological response.
The vegetation model design was based on field observations of Salix exigua colonizing sandbars in the Arakawa River, providing reference parameters for trunk structure and spatial distribution [43]. Emergent vegetation was simulated using rigid wooden cylinders with a diameter of 0.004 m and a height of 0.18 m. Rigid emergent wooden dowels were widely adopted in previous flume studies to model vegetation–flow interactions, including [41,44], due to their ability to replicate the bulk hydraulic resistance and spatial obstruction effects of natural plants. This corresponds to a 1:50 scale model of mature riparian trunks (~0.2 m diameter in the field), chosen based on equivalent drag characteristics [45]. Two vegetation densities were tested in a staggered planting pattern (Figure 2c): a dense configuration with inter-trunk spacing G = 0.0088 m (G/D = 2.2), and a sparse configuration with G = 0.0168 m (G/D = 4.2). Here, G is the gap between trunks, and D is the trunk diameter. These parameters (diameter and density) were derived from a field study [46] in which values were calibrated to replicate the effective crown-projected area per unit ground surface observed in dense vegetation patches dominated by Salix spp. and Robinia pseudoacacia. By accounting for the plant crown effect in the blockage density, the chosen G/D values provided a hydraulically realistic obstruction ratio for analyzing sediment dynamics under dense riparian colonization scenarios.
After alternate bar formation, two spatial vegetation patterns were experimented with: (1) river-line vegetation, in which cylinders were placed parallel to the flow along the sandbar edge (Figure 3a), and (2) upstream vegetation where patches were arranged in a semicircular the sandbar apex (Figure 3b). To avoid disturbing the bed equilibrium, cylinders were gently inserted into the bar surface and stabilized under a short, low-flow run before the main discharge was applied. These layouts were designed to simulate vegetation colonization patterns observed in natural channels and their effects on bar–pool development.
Figure 3.
(a) River line vegetation on sandbar, (b) upstream vegetation on sandbar (here lv is vegetation length and Wv is vegetation width).
After establishing the vegetation patches, two debris configurations were introduced: I-type (linear, wall-like) and U-type (horseshoe-shaped). The debris was placed at the upstream (leading) edge of vegetation to simulate flood-induced entrapment, following field observations of the Tokigawa River after high-magnitude flow events, with measured average debris thickness around 0.64 to 1.03 m [28,29,47]. The I-type debris acted as a frontal barrier in front of the vegetated patch, while the U-type debris surrounded the upstream and downstream to simulate the accumulation of drift material around the vegetation cylinders.
The debris was constructed from coconut fiber mats with a density of 44.6 kg/m3. This material was chosen because its drag coefficient and porosity (Cd ≈ 8.7; Pr ≈ 84%) closely replicates the hydraulic resistance and flow blockage behavior of woody debris [47]. This material provided a realistic degree of flow obstruction and debris trapping effects under steady flume conditions. The debris elements were manually arranged with vegetation patches to replicate typical flood-induced accumulation patterns. The debris coverage lengths and spatial arrangements were derived from field-measured debris entrapment after flood events [47] and are detailed in Table 2.
Table 2.
Vegetation and debris model configuration.
In the vegetation-only trials (no debris), a scouring and deposition change in morphology was observed. In the runs with debris, I-type debris accumulated along the front row of the vegetation belt and in the narrow gap between the sandbar and the bank. Figure 4 shows a schematic plan view of I-type debris with vegetation. In river line vegetation cases, the I-type debris was affixed not only to the frontal edge (Figure 4a) of the vegetation but also along the curved sandbar margins, extending into the approach-flow zone of the vegetation patch up to an effective debris coverage length (ld’) (Figure 4b). This curved interface between sandbar margins and the adjacent pools often serves as a natural trap for floating debris [28]. Figure 4c shows the I-type debris with upstream vegetation. Figure 4e and Figure 5a show the perspective view of I-type debris with the vegetation. U-type debris elements traps (schematic diagram, Figure 5a were strategically placed to intercept simulated tree trunks in the fore section of the vegetation, corresponding to the highest scouring activity (Figure 5c,d). Both the vegetation and debris were represented using a 1:50 physical scale model, as illustrated in Figure 4d and Figure 5e. Primes denote model dimensions (d′w, d′h, l′d); prototype values are 50× the model (1:50), e.g., a model debris width d′w corresponds to a field width 50·d′w. Table 2 above summarizes the vegetation and debris geometric parameters.

Figure 4.
I-type debris model and materials (a) Plan view: river-line layout with I-type debris; (b) curved-margin configurations of I-type debris with river line vegetation; (c) plan view: upstream (bar-head) layout with I-type debris; (d) material sample (I-type mat) with debris width d′w and height d′h indicated; (e) perspective schematic (overview). Parameters: Wv = vegetation width, lv = vegetation length, d′w = debris width, d′h = debris height, and ld’ = effective debris length attached to vegetation.

Figure 5.
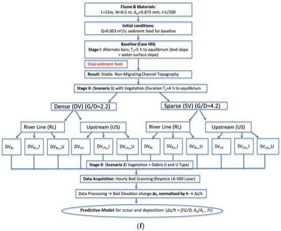
U-type debris model: (a) schematic of U-type debris arrangement with vegetation on alternate sandbar; (b) detailed dimensions of U-type debris; (c) effective U-type debris coverage within river line vegetation; (d) U-type debris coverage in upstream vegetation (parameters: d = center-to-center cylinder distance, d′l = debris length, d′t = debris thickness); (e) physical model of U-type debris at 1:50 geometric scale in the flume experiments. (f) Methodology flowchart. Stage I (bars equilibrium), Stage II (vegetation layouts, density, debris), bed elevation measurements (Δz → Δz/h), and the predictive model.
Vegetation-only experimental results revealed that pronounced scour consistently occurred at the upstream edge of a patch [44], where the approaching flow directly impinged and was deflected, leading to enhanced local near-bed scour. In contrast, the wake region behind the vegetation experienced significant flow deceleration, resulting in minimal erosion and predominantly sediment deposition [41]. Accordingly, U-type debris was installed up to an effective debris coverage length (ld’) in the upstream zones in both river line (Figure 5c) and upstream vegetation (Figure 5d) configurations, as preliminary tests showed major hydraulic effects in those areas. This strategic placement of U-type debris at the flow-facing edge simulated natural flood entanglement patterns, effectively increasing resistance and modifying bar-edge morphology without disturbing the bar interior.
2.4. Experimental Methodology and Measurements
A stilling basin with a flow stabilizer and an upstream weir was installed 0.5 m downstream of the reservoir to ensure uniform flow distribution. The initial longitudinal bed slope of the flume was set to 1/200 (0.005). A mechanical control system at the upstream tank maintained a constant flow rate of 0.003 m3/s, selected based on bar regime criteria [32]. With observed Stage I, depth h, gives bed shear (τ) = pghi ≈ 0.8–1.0 N/m2 and Shields number (θ)≈0.05–0.07 for mean diameter (d50) ≈ 0.875 mm, above incipient motion yet below sheet flow, placing the sediment in the alternate-bar mobility window [48]. The chosen constant flow rate ensured a fixed hydraulic regime [33] over 4–5 h run, allowing bars to reach dynamic equilibrium within the flume length, keeping the discharge (Q) constant, isolates vegetation–debris effects from hydrograph transients.
To initiate a repeatable hybrid alternate bar pattern, a 0.1 m-wide cubic block was placed against the left channel wall upstream of the weir, which helped prevent bar migration in the downstream reach [49]. The upstream sediment supply rate was calculated using an empirical formula (Equation (2)) to maintain sediment continuity and achieve equilibrium conditions [50]. Each experimental run continued until the alternate sandbars reached equilibrium, defined as the bed slope matching the water surface slope [36].
Here, Qs is the sediment transport rate (kg/h), and c is the critical Shields parameter for incipient sand motion, taken as 0.047.
After the equilibrium sandbars were developed in Stage I, two experimental scenarios were investigated in Stage II: (1) vegetated sandbars (river line vs. upstream configurations), and (2) vegetated sandbars with debris added (I-type and U-type). Two vegetation densities were tested: dense (G/D = 2.2, ρv = 1630 stems/m2) and sparse (G/D = 4.2, ρv = 815 stems/m2). In Stage II, scenario 1, wooden cylinders representing vegetation were installed on sandbars, and a steady flow was maintained for 4 h until equilibrium. In Stage II, scenario 2, debris was manually introduced and trapped with vegetation to assess its combined effect on morphology over the same 4 h period. No sediment was supplied during Stage II to avoid introducing external effects on local scour and deposition patterns. All the experimental cases (vegetation and debris combinations) are summarized in Table 3. A concise workflow from Stage I to Stage II, including the scenario matrix, measurements, and Δz/h processing, is shown in Figure 5f, and the geometric-scale context (1:50) is illustrated in Figure 4d and Figure 5e.
Table 3.
Experimental conditions for vegetation and debris.
After each run, the flume was gradually drained, and the bed surface was scanned using a laser displacement meter (LJ-V-7000, Keyence Corporation, Osaka, Japan, 2020). Bed scanning was conducted at 1 h intervals, with measurements taken every 10 cm streamwise and every 2.56 cm cross-stream interval (accuracy ± 0.2 mm). Bed elevation was analyzed from 2 m to 14 m along the flume, excluding regions affected by the inlet zone (where the inflow structure caused initial bed disturbances) and outlet zones (affected by the downstream weir), so that only the region with fully developed bedforms was considered. The water surface profiles and bed slopes were recorded hourly using a point gauge (accuracy ± 0.1 mm) on the flume carriage, with readings at 0.5 m in the longitudinal direction.
Scour and deposition were quantified as the bed-elevation changes (∆z) observed within the bar pool region of the flume before and after experimental cases. These values were then expressed in dimensionless form (∆z/h) to ensure the scalability of the results, allowing lab-derived insights to predict morphodynamic responses in natural rivers. Accordingly, a dimensionless relationship (Equation (3)) was employed to generalize the complex interactions between vegetation, debris, and flow dynamics by eliminating scale dependency.
Here, ∆z/h is the scour depth or deposition normalized by water depth (h), G/D is the vegetation density, Ad is debris geometry (frontal area), Av is the vegetation blockage area, and Fr is the Froude number.
Scour depth (Δz < 0) and deposition height (Δz > 0) were computed as the difference between the equilibrium bed and the initial flat surface and normalized by water depth (Δz/h). For each patch (P1–P3), we recorded maximum scour and deposition, as well as downstream decay ratios (P1–P3).
3. Results and Discussion
3.1. Bar Phenomenon Analysis
Stage 1 experiments, conducted without vegetation or debris, were performed to develop a baseline alternate sandbar formation under a constant flow discharge of 0.003 m3/s. Sediment transport processes, influenced by the upstream obstruction and the pre-set bed slope, initiated bar formation. After approximately 5 h of flow, the location and size of the developing bars stabilized, indicating that an equilibrium had been attained.
As illustrated in Figure 6a, alternate bars developed at regular intervals along the channel, forming distinct sequences of bars and pools, consistent with theoretical predictions and numerical experiments [30,51]. Bar spacing stabilized at approximately 6.0 m, corresponding to a wavelength (λ) of about 10 to 15 times the channel width (W). This range aligns with bar instability theory, which predicts that the dominant wavelength of hybrid alternate bars in straight channels scales with the channel width and flow depth, often falling within the range λ/W ≈ 10–15 under shallow flow conditions [49]. The overall bar topography consisted of shallow deposition zones (bar crests) and deeper adjacent channels (scour pools), producing a lateral undulation of the channel flow path. These laterally oscillating bars were anchored upstream due to the fixed block. The channel exhibited alternating bar patterns, with periodic bars with comparable dimensions forming on each side of the channel. This alternating configuration served as a baseline for evaluating the changes due to vegetation and debris in Stage II.

Figure 6.
Contour maps of longitudinal bed profile elevation (z): Case (a) NN, (b) river line vegetation layout, and contour maps of bed elevation difference in before and after experimental cases (∆z) showing equilibrium morphology of non-vegetated, vegetated, and debris-influenced alternate bars, where λ denotes equilibrium bar wavelength, (c) DVRL, (d) SVRL, (e) DVUS, and (f) SVUS. Here, P and L in figures show the vegetation patch and patch locations, respectively. DV and SV are dense and sparse vegetation, respectively, while RL and US are the river line and upstream vegetation distribution, respectively.
3.2. Morphodynamic Experiments on Sandbar Development
3.2.1. With Vegetation
The shape and spatial placement of vegetation patches on alternate bars play a critical role in modulating sediment dynamics and channel morphology. Three central sandbars, S1, S2, and S3, were selected for vegetation installation (Figure 6b). The vegetation layout followed two spatial distribution scenarios: river line and upstream configurations, as illustrated in Figure 3a,b.
On sandbar S1, a straight river line vegetation patch was placed parallel to the flow, following the bar’s elongated upstream formation. In contrast, S2 and S3 were fitted with curved or bank-aligned patches that followed the natural planform of the bars (Figure 6b). The resulting morphology for the DVRL case is shown in Figure 6c. Here, the vegetation patch formed a narrow obstruction zone that gradually slowed lateral inflow. Sediment accumulation occurred upstream (location L1) and within the patch zone, indicating effective in-patch trapping due to localized flow deceleration. Behind the patch, the wake zone (L2) exhibited enhanced deposition compared to L1, although lateral flow deflection was mild.
Further downstream, the curved patches on S2 and S3 triggered stronger morphodynamic changes. At S2, river-line vegetation produced significant scour zones on the bar’s upstream and opposite side (L5), while substantial sediment deposition occurred along the downstream edge of the patch shown at L3 and L4 due to flow curvature (Figure 6c). This deflection shifted the thalweg away from the vegetated bank, producing asymmetric bar–pool formations and elongating the bars.
In the sparse case (SVRL), as shown in Figure 6d, the morphodynamic responses were notably weaker. The straight river line patch on S1 resulted in only minor sediment accumulation, and elevation changes remained largely neutral. Limited deposition occurred upstream of the patch, with no substantial wake deposition or internal trapping. The curved patches on S2 and S3 showed slightly increased deposition near the vegetation (e.g., at L2), but both the magnitude and spatial extent of this deposition were reduced. Scour zones were shallow and localized, with only minor erosion opposite the patches (L1). The flow remained relatively constant, and no significant shift in the thalweg or off-center pool formation was observed.
In the dense upstream vegetation scenario (DVUS), shown in Figure 6e, vegetation had a pronounced effect on flow routing and sediment redistribution. Flow was diverted around the patch, leading to sediment accumulation within the patch and immediately downstream (L2). Simultaneously, localized scour developed in front of the patch and along the opposite bank (L1). This setup enhanced bar stability and reduced lateral migration.
Conversely, sparse upstream vegetation (SVUS), illustrated in Figure 6f, had a limited impact on sediment dynamics. The wider trunk spacing allowed partial flow penetration, weakening the wake and reducing trapping efficiency. Scour developed mainly along the lateral edges of the semicircular patches (near L1), while the upstream front showed only minor erosion. Minimal deposition occurred in the wake (L2). The bar crest elevation remained largely unchanged. Pool formation was weak, with shallow and diffuse scour zones. Overall, the sparse upstream vegetation exhibited reduced capacity to alter bar–pool morphology or stabilize the channel.
3.2.2. Effects of River Line Vegetation and I-Type Debris Interaction
The effects of dense river line vegetation (G/D = 2.2) combined with I-type debris (case DVRL_I) are shown in Figure 7a. At L1 (upstream of Patch P1), the I-type debris is oriented perpendicular to the flow, acting as a rigid barrier that intensified hydraulic obstruction. This setup caused upstream pressure buildup and flow deceleration, leading to noticeable sediment deposition immediately ahead of the structure (Δz ≈ +0.5–1.0 cm), as indicated by yellow-to-orange colors. The debris disrupted the flow more abruptly than vegetation alone and effectively anchored the upstream bar face. The debris edge amplified this transition, generating localized flow disturbances that entrain sediment along the inner bank. The marked elevation contrast between L1 and L2 highlights the debris role in inducing flow divergence and fine-scale sediment sorting.

Figure 7.
Contour plots of longitudinal bed profile elevation difference (∆z) for vegetation–debris configurations with river line vegetation (a) DVRL_I, (b) SVRL_I, (c) DVRL_U, and (d) SVRL_U. Here, I and U represent the debris types.
At P2 in Figure 7a, curved river line vegetation patches were reinforced with I-type debris positioned at hydraulic transition zones, particularly along the patch’s upstream face and outer edge of the bar curvature (L3–L4). These patches were situated along concave bar margins, where flow naturally accelerated due to the curvature. At L3, the debris created an extended stagnation zone, slowing flow and enhancing sediment deposition at the bar toe. The curvature of the patch, combined with debris placement near the bank line, formed a high-resistance zone that intensified lateral flow deflection. The diverted flow skirted the bar edge and promoted sediment removal along the inner bend, resulting in a scour zone at location L4. In front of the curved bar, Δz values exceeded +1.5 cm (indicated by orange-red hues), confirming enhanced sediment retention due to the debris-induced stagnation zone. Downstream of P2, the flow reattaches abruptly, forming a localized pool zone characterized by scour along the inner bank, typical of bar–pool units shaped by flow acceleration past the debris’s lee edge.
In the sparse vegetation configuration (G/D = 4.2; case SVRL_U), the combined effect of vegetation and debris was significantly weaker than in the dense case (Figure 7b). Due to the wider trunk spacing, the vegetation generated insufficient drag to significantly obstruct flow. Nonetheless, the I-type debris at L1 produced a minor stagnation zone, promoting limited sediment deposition at the patch front (Δz ≈ +0.5 cm). While the curved patch geometry encouraged some lateral flow deflection, the debris only partially augmented this effect by shielding the concave bank. As shown in Figure 7b, I-type debris contributed to localized sediment stabilization and slight flow realignment at both P1 and P2 under sparse conditions. However, the lower hydraulic resistance of the sparse vegetation limited the development of bar–pool asymmetry and weakened overall bar reinforcement. The debris was most effective where curvature and flow concentration co-occurred (at P2), but its morphodynamic impact diminished when not supported by sufficient vegetative drag, as observed at P1.
3.2.3. Effects of River Line Vegetation and U-Type Debris Interaction
In Case DVRL_U (G/D = 2.2: Figure 7c), U-type debris was strategically attached to dense vegetation trunks up to effective debris coverage length (ld’). This localized obstruction induced a pronounced stagnation at the front redirects flow around the arms; partial through-flow damped energy within the patch, yielding mild flank scour and stable bar-pool asymmetry with enhanced sediment retention.
In the sparse vegetation scenario (Case SVRL_U, with G/D = 4.2: Figure 7d), each patch had U-type debris lodged on its upstream face. The debris added to the flow blockage, causing stagnation immediately upstream of the patch. The flow approaching each patch was forced to diverge around the combined debris-vegetation obstacle. This led to the formation of a horseshoe scour at the patch’s upstream base and accelerated flow around the patch’s sides. Overall, the flow path exhibited lateral deflections between patches; for example, water diverted around the first patch (P1) moved laterally toward the second patch (P2), creating alternating high and low flow zones along the channel. Regions immediately upstream or alongside the patches experienced bed lowering (negative Δz) from erosion, while the patch wakes showed elevated beds (positive Δz) from sediment accumulation. At Location L1 (upstream side of P1), the bed was eroded into a small scour hole and the converging flow that skirted around P1. Similarly, at L3 (upstream of P2), the flow acceleration around the debris and vegetation led to localized scouring of the bed.
3.2.4. Effects of Upstream Vegetation and I-Type Debris Interaction
In Case DVUS_I, I-type debris was attached to the upstream face of a dense (high-trunk-density) vegetation patch (P1). The combined obstruction of debris and vegetation drastically deflected the approaching flow: rather than penetrating the patch core, the flow was forced to split around the sides of the patch (near L1 and L4 in Figure 8a). In practice, I-type debris at the front typically acts like a partial dam; however, in this case, with semicircular upstream vegetation at L1, the flow exhibited the opposite behavior, concentrating near the I-type debris. The inclusion of an I-type debris at the upstream face of the dense vegetation patch (DVUS_I) sharply constricted the incoming flow and greatly intensified scour at the patch’s nose. In DVUS_I, the front I-type debris narrowed the section at L1, accelerating flow and intensifying nose scour.
Figure 8.
Contour plots of bed elevation differences for vegetation–debris configurations with upstream vegetation (a) DVUS_I (b), SVUS_I (c), DVUS_U, (d) SVUS_U.
At location L1, pronounced scour was observed at the upstream boundary of the patch, with greater depth than in the vegetation-only case (DVUS), due to enhanced flow concentration and obstruction effects. By contrast, without debris, the vegetated patch tended to deflect the flow around itself, initially limiting the scouring at L1 and concentrating erosion on the opposite side of the patch (near L4). The resulting lateral deflection and wake effects remained qualitatively similar to those in DVUS. Flow impinging on the patch was steered toward the open side (L4), generating trunk wakes and a low-flow lee zone behind the vegetation. This caused sediment to accumulate in a depositional ridge (bar crest) just downstream of the patch. The peak of the alternate bar in DVUS_I was farther downstream (near L3) in the wake region than in DVUS, reflecting the patch’s blockage effect. Notably, the effect of the first patch (P1) extended beyond the local scour observed at L1 and L4. As observed in Figure 8a, upstream–downstream coupling: deflection at P1 reduced sediment mobility at P2, subduing scour/deposition and partly shielding downstream bars.
In the case of SVUS_I, the flow was modified by the I-type debris attached to the vegetation patch, as shown in Figure 8b. As the flow approached the semicircular patch at P1, it split around the edges, with flows accelerating along the flanks (as scour is visible at L1, L4) and decelerating in the lee (L3), causing deposition. Debris accumulation typically deflected flow around them: the near-bed flow was retarded within and immediately downstream of the vegetation (promoting sedimentation), while flow along the sides speeded up and could scour the bed. In the sparse canopy of SVUS_I, however, much of the flow penetrated between the trunks instead of being completely blocked. Consequently, the downstream wake at L3 was rather irregular and of limited extent: the low flow zone allowed only a modest sediment mound to form behind the patch.
3.2.5. Effects of Upstream Vegetation and U-Type Debris Interaction
In the case DVUS_U, horseshoe-shaped (U-type) debris was trapped within the upstream cylinders (ld’) of the dense vegetation patches (see Figure 8c). Patches P1 and P2 caused local scour at the front–lateral edges of the vegetation and built a small bar crest in the sheltered region of the patch. The debris obstructed direct flow into the patch, deflecting it around each debris edge; this accelerated the flow along the flanks, which increased sediment transport and caused local erosion at those edges, while flow in the wake behind each patch decelerated, promoting sediment deposition. This flow redistribution stabilized the wake zone and trapped sediment downstream of P1 and P2. Compared to wall-like I-type debris, which allowed some flow to bypass laterally along its straight edges, the horseshoe shape of U-type debris redirected flow toward the patch center. This concentrated flow at the patch front drives enhanced upstream scour and limits through-patch flow.
In Case SVUS_U, where U-type debris was paired with sparse vegetation, the flow pattern exhibited moderate contraction and deflection around each patch, especially at P1 (Figure 8d). The debris restricted flow entry into the patch core, causing acceleration along the sides (near L1 and L4) and resulting in a shallow scour pocket at the patch front (L2). Relative to dense vegetation, the sparse vegetation allowed greater flow-through, weakening wake stability and limiting downstream retention.
4. Discussion
4.1. G/D = 2.2 (Dense Vegetation and Debris)
In the dense vegetation scenario (G/D = 2.2), vegetation strongly modulated both flow structure and sediment dynamics. River line vegetation patches arranged parallel to the flow (e.g., Case DVRL; Figure 6c) formed elongated obstructions that decelerated lateral inflow. This effect is consistent with previous experimental and empirical studies on vegetation–flow interaction, which showed that vegetation placement reshapes bar geometry [3,12]. This leads to moderate sediment deposition along the bar margin, particularly upstream of the patch at location L1–L2 +1.5 cm, consistent with observations from debris–vegetation interaction experiments under flood conditions [52]. In contrast, curved river line patches (P2 and P3 on downstream bars S2, S3; Figure 6c) deflected the main flow toward the opposite bank, producing localized scour (~−2.0 cm at L5) and focusing deposition at the downstream bar arc (L3–L4). These observations are consistent with the experimental patch tests, which demonstrated that curved vegetation zones enhance off-center bar–pool patterns and asymmetrical sedimentation accumulation [44]. Mechanistically, increased frontal blockage causes flow contraction and impingement at the patch front, producing localized scour at the nose, while lee deceleration favors bar-crest deposition; stronger blockage (dense vegetation with I-type debris) intensifies this front–lee contrast and amplifies bar–pool asymmetry [46].
When debris became trapped in these dense patches, the effects were intensified. In DVRL_I (dense river line vegetation with I-type debris at Patch P1), it resulted in −2.7 cm scour (L1–L2) and crest deposition of +2.2 cm (Figure 7a. This outcome confirms that debris structures act as concentrated obstacles: they increase local downflow (Figure 9a) but have diminishing effects downstream, as evidenced by Patch 3 experiencing only −1.7 cm scour and +1.4 cm deposition (~37% reduction in morphodynamic amplitude) (maximum scour–deposition, Δz/h) [29,52]. By contrast, in the DVRL_U case, scour was limited to −1.8 cm and manifested as a broad erosional zone at the patch base (L5). Sedimentation was spread across the front patch and sides (Figure 9b, consistent with field observation of woody debris accumulation) [22,53].

Figure 9.
Cross-sectional profiles showing bed elevation at the front of combined vegetation–debris patch 1 (P1): (a) river line with I-type (x = 4.0 m), (b) river line with U-type (x = 4.0 m), (c) upstream with I-type (x = 4.7 m), and (d) upstream with U-type (x = 4.7 m). Here, Wv is the vegetation width across the streamwise direction.
Among upstream vegetation with debris, the I-type debris configuration (DVUS_I) produced the most pronounced scour and deposition pattern. Placing I-type debris directly upstream of the patch (aligned it with the main current) greatly increased local flow constriction, generating approximately −3.5 cm of scour (L1–L2) and +2.8 cm of bar crest buildup (L2–L3), as seen in Figure 8a and Figure 9c. This finding is consistent with the previous experimental flume results, which showed that upstream debris jams caused an abrupt flow constriction and localized erosion, especially when the blockage-to-channel width ratio was high [54,55]. The scour was much deeper than in the river line case because upstream debris placement aligns the patch more directly with the main flow.
In the DVUS_U case, scour was more widely distributed (−2.1 cm at Figure 8c, L5), and an erosion pattern formed at the base of the patch was observed, while deposition remained lower (+1.8 cm) and concentrated at the patch front (L1–L3) (Figure 9d). These results indicate that I-type debris created a stronger blockage and local downflow (and thus deeper scour) than U-type debris. These trends support previous findings: denser, more obstructive patches (especially with I-type debris) cause stronger local acceleration and scour, and upstream debris placement increases both hydraulic pressure and turbulence intensity [1]. Thus, patch placement and debris shape together determine the magnitude and location of sediment redistribution.
In upstream vegetation cases (DVUS_I and DVUS_U), Patch 2 exhibited stronger frontal scour (−3.0 to −4.0 cm) and narrower deposition peaks (+2.4 to +3.1 cm); dense upstream vegetation intensified the wake, increasing bar offset and promoting P2 crest migration. These effects affirm the role of frontal constriction and vegetation density in driving localized turbulence structures, as previously modeled and supported in field analogs [41].
4.2. G/D = 4.2 (Sparse Vegetation and Debris)
In sparse vegetation (G/D = 4.2), wider cylinder spacing permitted flow-through, yielding smaller, more diffuse morphological changes. In the SVRL_I case, weak scour at L1 (−0.8 cm) and minimal deposition developed (~+0.5 cm, Figure 9a). Figure 7b shows that localized L2 deposition reflected front-induced deceleration and obstruction. These patterns reflect the low hydraulic resistance of sparsely spaced trunks (even with debris present) [23,24]. Similarly, SVRL_U case produced weak scour (~−0.6 cm at L1) and minimal deposition (+0.4 cm at L2) (Figure 9b); shallow magnitudes are consistent with higher patch permeability. Field studies indicate that channels with sparse bank vegetation are about 25% wider and 25% shallower than those with dense vegetation, implying lower velocities and weaker scour under sparse conditions [2].
Downstream attenuation in SVRL_I, P2 ≈ −1.0/+0.6 cm, responses were further diminished by P3, indicating weak continuation. A similar trend occurred in SVRL_U, where minor topographic differences leveled out after the first bar, suggesting minimal influence on further bar development.
SVUS_I, produced moderate scour (−3.0 cm at L5, Figure 8b), but only negligible deposition (≈+2 cm at L2) (Figure 9c). SVUS_U yielded only about −1.9 cm of scour at L5 with negligible deposition (Figure 9d). Across sparse cases, scour remained localized at L1/L5 and was weaker than dense configurations. This pattern aligns with findings from an experimental study with wooden debris [52]. That study found that increasing vegetation density diverted flow from the floodplain into the main channel, thereby increasing velocity and scour. By contrast, sparse vegetation allowed flow to spill over, which extended wake recirculation farther downstream and resulted in a mild sediment deposit behind the patch [56,57]. Finally, bar and bed morphology adjusted in response to the altered flow patterns. The combined presence of vegetation and debris modified the flow and promoted sediment deposition in sheltered zones (e.g., behind the patch or debris). Our observations of deposition at locations L2–L4 reflect this pattern, and the trend is further evident by the declining intensity of morphological features across successive downstream bars. In SVUS_I (Figure 9c) and SVUS_U (Figure 9d), the elevation variation at Patch 2 rarely exceeds 2.5 cm. By Patch 3, maximum changes are marginal (~1.5 cm), demonstrating that sparse vegetation, regardless of debris type, cannot sustain significant sediment redistribution through successive bar sequences.
A comparative analysis of scour and deposition depths was conducted against the respective upstream vegetation-only baselines (DVUS and SVUS) to quantify the effects of debris placement and type. In the dense case, DVRL_I showed a ~55% increase in scour and a ~31% increase in deposition relative to the DVUS, while DVRL_U showed smaller increases (~3% in scour, ~7% in deposition). In case DVUS_I, scour is enhanced by 70% and deposition by ~50%. For sparse vegetation, SVRL_I and SVRL_U each showed minimal scour increase (≥10%), confirming a low effect under permeable conditions. However, SVUS_I showed a 70% increase in scour and a 78% increase in deposition compared to SVUS_U. These results affirm that vegetation density and upstream debris geometry together determine the extent of morphodynamic intensification. While sparse vegetation reduces the overall magnitude of change, adding debris, especially I-type forms in upstream positions, can still significantly affect sediment transport and flow structure.
4.3. Interaction of Vegetation, Debris, and Flow Dynamics
Our results demonstrated that sandbar morphology is governed by the combined effects of vegetation density, patch placement, and debris geometry. Patch position further influenced flow paths and erosion patterns. River line vegetation tends to shield a bank uniformly, limiting erosion along the vegetated edge. This behavior is consistent with previous experimental studies of riparian vegetation-flow interactions [3]. In contrast, upstream vegetation deflects the flow laterally into the main channel, shifting the scour zone toward the inner bank and intensifying erosion action at the patch front.
Figure 10 presents the dimensionless bed elevation changes (Δz/h), providing a normalized comparison across all configurations. For each case, the values correspond to the maximum scour and deposition measured in the local bar pool domain surrounding the frontal areas of P1, P2, and P3, as shown in Figure 6, Figure 7 and Figure 8. Among Patch 1 results, the upstream vegetation with I-type debris cases, such as DVUS_I and SVUS_I, exhibited the highest morphological response, with normalized scour reaching −1.55 and deposition exceeding +1.05. River line vegetation with I-type debris (DVRL_I) also had a strong impact (approximate scour −1.30, deposition +0.95), whereas U-type debris led to slightly lower responses (for example, DVUS_U has −1.0 scour and +0.8 deposition).
Figure 10.
Dimensionless change (∆z/h) at the front of debris and vegetation patch (P1, P2, and P3) interaction.
By contrast, sparse river line configurations (e.g., SVRL_I and SVRL_U) exhibited limited morphodynamic influence, with normalized scour around −0.3 and deposition under +0.7. These results reinforce that both upstream vegetation placement and density play dominant roles in amplifying morphodynamic effects, particularly when paired with obstructive debris types like the I-type.
On average, morphodynamic intensity decayed from P1 to P3 by roughly 28.3% for scour and 24.7% for deposition. I-type configurations (DVUS_I and DVRL_I) retained 71% (scour) and ~86% (deposition), and ~65% (scour) and ~74% (deposition) of their initial impacts at P3, respectively. U-type cases (DVUS_U and DVRL_U) retained ~80% and ~88%, and ~85% and ~74%. SVUS_I also showed relatively high persistence (~68% scour, ~81% deposition), whereas SVUS_U and SVRL_U retained ~71% and ~67% (scour) and ~71% and ~67% (deposition), confirming the importance of patch density and debris geometry in sustaining bar morphology.
The morphodynamic responses observed under high vegetation density (G/D = 2.2) closely resemble field conditions in reaches dominated by dense stands of Robinia pseudoacacia [11]. These configurations concentrated flow and sediment around patch edges, generating pronounced bar–pool asymmetry and localized scour, similar to patterns observed in invaded gravel-bed rivers. In contrast, native Salix species typically colonize lower, moist bar areas with sparse, patchy growth, leading to more diffuse morphodynamic signatures [3]. These species-specific traits (such as tree density, trunk rigidity, and habitat preference) can shift erosion patterns toward side banks and influence bar stability [11].
The intensified frontal scour for dense upstream + I-type configurations and the more distributed deposition for river-line + U-type are consistent with field observations of bar-head wood jams that focus scour and wake deposition on alternate bars [18,21]. These patterns align with finite-patch hydrodynamics in which the blockage ratio governs the wake strength and footprint: higher blockage focuses the response near the bar head, whereas partial blockage spreads it along bar edges [41,44]. In addition, bar theory and morphodynamic modeling indicate that enhanced lateral resistance/obstruction can locally increase bar amplitude and modulate downstream attenuation [58]. These findings highlight the importance of understanding vegetation–debris–flow interactions in predicting channel responses to biophysical structures and in designing nature-based hydraulic interventions.
4.4. Empirical Relationship for Vegetation–Debris Synergy
In the present study, a multiple linear regression was used to develop an empirical equation for predicting normalized bed-level changes (Δz/h) from vegetation density, spatial layout, and debris geometry. The categorical predictors (dense vs. sparse vegetation, upstream vs. river line placement, and debris type I vs. U) were encoded and combined with a geometry correction term to capture their morphodynamic effects. To create an interpretable model, a composite obstruction index (CI) was formulated to combine the parameters describing the total flow obstruction effect. This reduces collinearity and yields moderate elasticities at the expense of some accuracy. The resulting empirical relationships, expressed in Equations (4) and (5), provide a framework for predicting the bed deformation patterns under different vegetation–debris configurations.
where G/D is the vegetation density index, Vdis is a placement factor (upstream = 2.0, river line = 1.0, df is (wb/W) (debris geometry factor) the fraction of the channel width, W, that is continuously blocked, wb, by the patch + debris at the front (across-stream): df = 1.0 if wb/W < 0.1 (vegetation only), df = 1.2 if wb/W < 0.3 (U-type), and df = 1.4 if wb/W > 0.3 (I-type). Values reflect the relative increase in frontal blockage and wake intensity (I > U > none), CI obstruction effects defined in Equation (5), and Br (Ac/Av) is a blockage ratio representing the frontal obstruction area. This model applies to the alternate-bar regime under steady, subcritical flows (Fr < 1) at constant discharge (Q = 0.002–0.004 m3 s−1) in a narrow, straight channel with emergent rigid vegetation surrogates, with patch densities spanning sparse to dense.
Figure 11a,b plot experimental versus predicted non-dimensional magnitudes (Δz/h) using Equation (4), p-values for G/D and CI are 8.0 × 10−3 and 2.0 × 10−3, respectively. The decision coefficient of determination (R2) value for the predicted results obtained by Equation (4) was 0.921. These outcomes match the findings of a previous study, which emphasized wake-driven deposition in vegetated flows [59]. Empirical theories highlighted how added roughness elements shift bar amplitude [60] and scour location, which is evident in the displacement of scour zones observed here under debris-modified flows. Recent experimental findings [47] confirm that vegetation–debris synergy amplifies flow heterogeneity, driving scour–deposition coupling. This predictive accuracy is comparable to the results of a laboratory study [61] that found bar amplitudes within ±15%. Thus, the present regression model provides a tool for predicting bed responses under nature-based vegetation–debris interactions.
Figure 11.
Relationship between measured and calculated (a) nondimensional scour depths (∆z/h) and (b) nondimensional deposition (∆z/h) at P1; solid line = 1:1; dashed lines = ±20% bounds [52,61].
As shown in Figure 11a (scour) and Figure 11b (deposition), the empirical relationship reproduces results within the ±20% corridor, deposition is essentially unbiased, while scour is slightly under-predicted. The small offsets are consistent with (i) metric differences (bar-scale amplitude vs. local scour), (ii) depth normalization (very shallow h in [61] vs. deep h in [52], and (iii) blockage definition (frontal-density or length-based measures mapped to our area-based Br).
While our experimental design provided controlled conditions to isolate vegetation–debris interactions under equilibrium bar formation, several limitations must be acknowledged. The 1:50 geometric scale introduces disparities in Reynolds and Froude numbers that may affect the reproduction of turbulence structures and sediment transport thresholds, thereby limiting the transferability to natural river systems [31]. Specifically, the Reynolds numbers (Re)/Fr mismatch shortens wake-recovery lengths relative to prototype, the operative mobility window (Shields number θ) and the width–depth ratio in our flume fell within a non-migrating alternate-bar regime but may shift under field hydrographs, and sediment-transport thresholds for d50 ≈ 0.875 mm at laboratory Reynolds numbers can underrepresent incipient-motion variability at full scale. Vegetation was represented by rigid cylinders, thus excluding effects such as trunk flexibility, anisotropic drag, and root-induced substrate reinforcement [41]. Flexibility typically reduces the effective frontal area and dampens turbulence at higher velocities, while root networks can increase substrate cohesion.
Accordingly, the rigid-stem surrogate may slightly overestimate local scour and underestimate the spatial spread of deposition under the same hydraulic force. Debris was arranged in static I- and U-type configurations, whereas in natural channels, it accumulates stochastically as a function of discharge variability and channel morphology [28]. Field jams recruit, rotate, and evolve in porosity during events, so our predicted Δz/h should be interpreted as conditional on a given jam state rather than time-varying accumulation cycles. Additionally, using a uniformly graded cohesionless sediment (d50 = 0.875 mm) neglects the grain-size diversity and cohesive properties of natural fluvial substrates [35]. Mixed/cohesive beds can shift thresholds and bar mobility, altering the balance of scour and deposition relative to the tested sand. While these simplifications enhance experimental reproducibility, they limit the representation of complex feedback processes. Future investigations should incorporate variable sediment compositions, deformable vegetation models, and unsteady hydrographs to improve the ecological and morphodynamic realism.
5. Conclusions
This study demonstrated that vegetation and debris act as key eco-hydraulic drivers of sandbar morphology. When aligned with the flow and positioned upstream, these elements amplify or alter sediment redistribution, with the magnitude of their impact depending on their type, density, and spatial configuration. The key findings are summarized as follows:
Dense upstream vegetation with I-type debris produced the most intense morphodynamic effects, yielding up to 82% deeper scour and 50% greater deposition than the corresponding vegetation-only cases, due to rigid frontal obstruction and concentrated flow reattachment zones. U-type debris configurations induced less intense, more distributed effects, typically leading to only 20–35% increases in scour and deposition, or negligible changes in some sparse cases, due to the weaker blockage and less directed flow control associated with the U-type debris. These impacts attenuated downstream from P1 but remained measurable at P3, especially for I-type, indicating persistence of wake-driven morphodynamics.
Using experimental data, an empirical relationship was developed to predict the normalized bed change (∆z/h). The model achieved high accuracy (R2 ≈ 0.92), and the residual biases largely reflect differences in depth normalization, response metric (bar amplitude vs. local scour), and temporal sampling. Among the parameters in the Composite Obstruction Index (CI), the blockage ratio (Br), together with debris geometry (df) with upstream placement (Vdis), exerted the greatest influence, identifying these as the most effective levers for managing scour and deposition.
This experimental study advances the understanding of bio-geomorphic feedback in sand–gravel bed rivers by isolating the synergistic roles of vegetation structure and debris type. Field analogs in Japanese gravel-bed rivers—dense Robinia pseudoacacia stands that trap large pieces of wood—amplify local scour/deposition and persist downstream. These insights translate directly into a nature-based, flood-resilient design: debris jams at bar heads and strategic planting (e.g., willows) to deflect currents, protect banks, and stabilize bar crests. It also underscores the importance of species selection, patch design, and patch placement in sustainable river management.
Within the tested conditions, dense upstream vegetation with I-type debris produced the strongest bar anchoring but concentrated scouring at the patch nose; river-line vegetation with U-type debris yielded distributed deposition and a smaller peak scour. These outcomes frame nature-based choices—anchoring versus edge protection—according to scour tolerance and conveyance goals. The Δz/h relationship, summarized by the Composite Obstruction Index (CI), offers a screening-level comparison of alternatives within the study’s parameter space.
Author Contributions
Conceptualization, S.H.; methodology, S.H.; writing—original draft preparation, S.H., formal analysis, S.H. and M.R., investigation, S.H. and M.R., data curation, S.H., writing—review and editing, S.H. and N.T.; supervision, N.T. All authors have read and agreed to the published version of the manuscript.
Funding
This study was partially funded by a JSPS grant in Aid for Scientific Research (KAKENHI) (No. 24K07677).
Data Availability Statement
The original contributions presented in this study are included in the article. Further inquiries can be directed to the corresponding author.
Conflicts of Interest
The authors declare no conflicts of interest.
References
- Wu, F.-C.; Shen, H.W.; Chou, Y.-J. Variation of roughness coefficients for unsubmerged and submerged vegetation. J. Hydraul. Eng. 1999, 125, 934–942. [Google Scholar] [CrossRef]
- Southard, P.J.; Johnson, J.P.L.; Rempe, D.M.; Matheny, A.M. Impacts of vegetation on dryland river morphology: Insights from spring-fed channel reaches, Henry mountains, Utah. Water Resour. Res. 2022, 58, e2021WR031701. [Google Scholar] [CrossRef]
- Van de Lageweg, W.I.; Van Dijk, W.M.; Hoendervoogt, R.; Kleinhans, M.G. Effects of riparian vegetation on experimental channel dynamics. Riverflow 2010, 2, 1331–1338. [Google Scholar]
- Li, S.; Huai, W.; Vyawahare, R. Review of the effect of river vegetation on sediment transport and river morphology and erosion prevention. J. Hydrodyn. 2025, 31, 398–408. [Google Scholar] [CrossRef]
- Kleinhans, M.G. Sorting out river channel patterns. Prog. Phys. Geogr. 2010, 34, 287–326. [Google Scholar]
- Camporeale, C.; Perona, P.; Porporato, A.; Ridolfi, L. Hierarchy of models for meandering rivers and related morphodynamic processes. Rev. Geophys. 2007, 45, RG1001. [Google Scholar] [CrossRef]
- Darby, S.E.; Alabyan, A.M.; Van de Wiel, M.J. Numerical simulation of bank erosion and channel migration in meandering rivers. Water Resour. Res. 2002, 38, 1163. [Google Scholar] [CrossRef]
- You, X.; Liu, J. Modeling the spatial and temporal dynamics of riparian vegetation induced by river flow fluctuation. Ecol. Evol. 2018, 8, 3648–3659. [Google Scholar] [CrossRef]
- Foster, A.D.; Claeson, S.M.; Bisson, P.A.; Heimburg, J. Aquatic and riparian ecosystem recovery from debris flows in two western Washington streams, USA. Ecol. Evol. 2020, 10, 2749–2777. [Google Scholar] [CrossRef]
- Flores-Galicia, N.; Trejo, I.; Ramírez-Marcial, N. Environment-driven changes in diversity of riparian plant communities along a mountain river. Ecol. Evol. 2021, 11, 5690–5701. [Google Scholar] [CrossRef]
- Goto, S.; Shimano, K. Riparian forest invasion by Robinia pseudoacacia and its effects of riverside vegetation. Veg. Sci. 2018, 35, 49–65. [Google Scholar]
- Camporeale, C.; Ridolfi, L. Riparian vegetation distribution induced by river flow variability: A stochastic approach. Water Resour. Res. 2006, 42, W10415. [Google Scholar] [CrossRef]
- Mahoney, J.M.; Rood, S.B. Streamflow requirements for cottonwood seedling recruitment—An integrative model. Wetlands 1998, 18, 634–645. [Google Scholar] [CrossRef]
- Camporeale, C.; Perucca, E.; Ridolfi, L.; Gurnell, A.M. Modeling the interactions between river morphodynamics and riparian vegetation. Rev. Geophys. 2013, 51, 379–414. [Google Scholar] [CrossRef]
- Bertoldi, W.; Gurnell, A.M.; Drake, N.A. The topographic signature of vegetation development along a braided river: Results of a combined analysis of airborne lidar, color air photographs, and ground measurements. Water Resour. Res. 2011, 47, W06525. [Google Scholar] [CrossRef]
- Li, G.; Sui, J.; Sediqi, S. Hydrodynamic characteristics in pools with leafless vegetation under ice-covered flow conditions—An experimental study and numerical simulation. J. Hydrol. 2025, 657, 133135. [Google Scholar] [CrossRef]
- Nakamura, F.; Seo, J.I.; Akasaka, T.; Swanson, F.J. Large wood, sediment, and flow regimes: Their interactions and temporal changes caused by human impacts in Japan. Geomorphology 2017, 279, 176–187. [Google Scholar] [CrossRef]
- Gurnell, A.M.; Piégay, H.; Swanson, F.J.; Gregory, S.V. Large wood and fluvial processes. Freshw. Biol. 2002, 47, 601–619. [Google Scholar] [CrossRef]
- Montgomery, D.R.; Buffington, J.M. Channel-reach morphology in mountain drainage basins. Geol. Soc. Am. Bull. 1997, 109, 596–611. [Google Scholar] [CrossRef]
- Welber, M.; Bertoldi, W.; Tubino, M. Wood dispersal in braided streams: Results from physical modeling. Water Resour. Res. 2013, 49, 7388–7400. [Google Scholar] [CrossRef]
- Abbe, T.B.; Montgomery, D.R. Patterns and processes of wood debris accumulation in the Queets river basin, Washington. Geomorphology 2003, 51, 81–107. [Google Scholar] [CrossRef]
- Shields, F.D., Jr.; Gippel, C.J. Prediction of effects of woody debris removal on flow resistance. J. Hydraul. Eng. 1995, 121, 341–354. [Google Scholar] [CrossRef]
- Gippel, C.J.; O’neill, I.A.N.C.; Finlayson, B.L.; Schnatz, I. Hydraulic guidelines for the re-introduction and management of large woody debris in lowland rivers. Regul. Rivers Res. Manag. 1996, 12, 223–236. [Google Scholar] [CrossRef]
- Hygelund, B.; Manga, M. Field measurements of drag coefficients for model large woody debris. Geomorphology 2003, 51, 175–185. [Google Scholar] [CrossRef]
- Dudley, S.J.; Fischenich, J.C.; Abt, S.R. Effect of Woody Debris Entrapment on Flow Resistance. Jawra J. Am. Water Resour. Assoc. 1998, 34, 1189–1197. [Google Scholar] [CrossRef]
- Pagliara, S.; Carnacina, I. Temporal scour evolution at bridge piers: Effect of wood debris roughness and porosity. J. Hydraul. Res. 2010, 48, 3–13. [Google Scholar] [CrossRef]
- Kimura, I.; Kitazono, K. Effects of the driftwood Richardson number and applicability of a 3D–2D model to heavy wood jamming around obstacles. Environ. Fluid. Mech. 2020, 20, 503–525. [Google Scholar] [CrossRef]
- Tanaka, N.; Igarashi, Y.; Suenaga, H. Effects of tree destruction and debris dam formation at the gravel-bed bars in Kumagaya in the Arakawa River on the maximum water depth and flood hydrograph during the flood event caused by Typhoon Hagibis. J. JSCE 2022, 10, 19–29. [Google Scholar] [CrossRef]
- Iwata, A.; Tanaka, N.; Igarashi, Y. Effect of Different Trapping Pattern of Floating Debris at Large Flood Event on the Change in Resistance. J. Jpn. Soc. Civ. Eng. Ser. B1 (Hydraul. Eng.) 2021, 77, I_1033–I_1038. [Google Scholar] [CrossRef]
- Duró, G.; Crosato, A.; Tassi, P. Numerical study on river bar response to spatial variations of channel width. Adv. Water Resour. 2016, 93, 21–38. [Google Scholar] [CrossRef]
- Shahmohammadi, R.; Afzalimehr, H.; Sui, J. Assessment of critical shear stress and threshold velocity in shallow flow with sand particles. Water 2021, 13, 994. [Google Scholar] [CrossRef]
- Kuroki, M.; Kishi, T. Regime criteria on bars and braids in alluvial straight channels. Jpn. Soc. Civ. Eng. 1984, 1984, 87–96. [Google Scholar] [CrossRef] [PubMed]
- Colombini, M.; Seminara, G.; Tubino, M. Finite-amplitude alternate bars. J. Fluid Mech. 1987, 181, 213–232. [Google Scholar] [CrossRef]
- Milan, D.J. Sediment routing hypothesis for pool-riffle maintenance. Earth Surf. Process Landf. 2013, 38, 1623–1641. [Google Scholar] [CrossRef]
- Iwantoro, A.P.; van der Vegt, M.; Kleinhans, M.G. Effects of sediment grain size and channel slope on the stability of river bifurcations. Earth Surf. Process Landf. 2021, 46, 2004–2018. [Google Scholar] [CrossRef]
- Lanzoni, S. Experiments on bar formation in a straight flume: 2. Graded sediment. Water Resour. Res. 2000, 36, 3351–3363. [Google Scholar] [CrossRef]
- Barahimi, M.; Sui, J. Effects of submerged vegetation arrangement patterns and density on flow structure. Water 2023, 15, 176. [Google Scholar] [CrossRef]
- Bywater-Reyes, S.; Diehl, R.M.; Wilcox, A.C. The influence of a vegetated bar on channel-bend flow dynamics. Earth Surf. Dyn. 2018, 6, 487–503. [Google Scholar] [CrossRef]
- Tarbell, D.; Associates, Inc. Riparian Vegetation and Wetlands Technical Report: Sacramento Municipal Utility District Upper American River Project (FERC Project No. 2101) and Pacific Gas and Electric Company Chili Bar Project (FERC Project No. 2155). Prepared for Sacramento Municipal Utility District and Pacific Gas and Electric Company (October 2004, Version 2). Available online: https://www.waterboards.ca.gov/waterrights/water_issues/programs/water_quality_cert/docs/uppramrvr/uarp_ripvege_report.pdf (accessed on 5 July 2025).
- Van Dijk, W.M.; Teske, R.; Van de Lageweg, W.I.; Kleinhans, M.G. Effects of vegetation distribution on experimental river channel dynamics. Water Resour. Res. 2013, 49, 7558–7574. [Google Scholar] [CrossRef]
- Rominger, J.T.; Lightbody, A.F.; Nepf, H.M. Effects of added vegetation on sand bar stability and stream hydrodynamics. J. Hydraul. Eng. 2010, 136, 994–1002. [Google Scholar] [CrossRef]
- Bennett, S.J.; Pirim, T.; Barkdoll, B.D. Using simulated emergent vegetation to alter stream flow direction within a straight experimental channel. Geomorphology 2002, 44, 115–126. [Google Scholar] [CrossRef]
- Asaeda, T.; Gomes, P.I.A.; Takeda, E. Spatial and temporal tree colonization in a midstream sediment bar and the mechanisms governing tree mortality during a flood event. River Res. Appl. 2010, 26, 960–976. [Google Scholar] [CrossRef]
- Zong, L.; Nepf, H. Spatial distribution of deposition within a patch of vegetation. Water Resour Res 2011, 47, W03516. [Google Scholar] [CrossRef]
- Takenaka, H.; Tanaka, N. Estimation of drag coefficient of a real tree considering area of leaves and the vertical stand structure of trunk and branches. J. Jpn. Soc. Civ. Eng. Ser. B1 (Hydraulic Eng.) 2011, 67, I_1411–I_1416. [Google Scholar] [CrossRef] [PubMed]
- Takemura, T.; Tanaka, N. Flow structures and drag characteristics of a colony-type emergent roughness model mounted on a flat plate in uniform flow. Fluid. Dyn. Res. 2007, 39, 694–710. [Google Scholar] [CrossRef]
- Wickramasinghe, R.; Tanaka, N. Investigation of hydrodynamics along an embankment generated by a nearby riparian vegetation patch. Landsc. Ecol. Eng. 2023, 19, 179–197. [Google Scholar] [CrossRef]
- Crosato, A.; Mosselman, E. An integrated review of river bars for engineering, management and transdisciplinary research. Water 2020, 12, 596. [Google Scholar] [CrossRef]
- Crosato, A.; Mosselman, E.; Desta, F.B.; Uijttewaal, W.S.J. Experimental and numerical evidence for intrinsic nonmigrating bars in alluvial channels. Water Resour. Res. 2011, 47, W03511. [Google Scholar] [CrossRef]
- Wong, M.; Parker, G. Reanalysis and correction of bed-load relation of Meyer-Peter and Müller using their own database. J. Hydraul. Eng. 2006, 132, 1159–1168. [Google Scholar] [CrossRef]
- Struiksma, N.; Olesen, K.W.; Flokstra, C.; De Vriend, H.J. Bed deformation in curved alluvial channels. J. Hydraul. Res. 1985, 23, 57–79. [Google Scholar] [CrossRef]
- Amina, F.; Tanaka, N.; Abbas, F.M. Assessing the Impact of Debris Accumulation around varying configuration of Riparian Vegetation in Dike Breaching During Extreme Flooding Events. In Proceedings of the 10th International Symposium on Hydraulic Structures (ISHS 2024), Zürich, Switzerland, 17–19 June 2024. [Google Scholar] [CrossRef]
- Guragain, S.; Tanaka, N. Effect of U-Type Floating Debris Accumulation at Sacrificial Piles on a Local Scour at Bridge Piers. Int. J. Civ. Eng. 2025, 23, 1059–1074. [Google Scholar] [CrossRef]
- Davidson, S.L.; MacKenzie, L.G.; Eaton, B.C. Large wood transport and jam formation in a series of flume experiments. Water Resour. Res. 2015, 51, 10065–10077. [Google Scholar] [CrossRef]
- Yang, H.; Liu, J.; Sun, H.; Zhang, W.; Shang, Y.; Fu, H. The blockage and erosion characteristics of woody debris flow on an erodible gully bed: Insight from a small-scale model experiment. Phys. Fluids 2024, 36, 126602. [Google Scholar] [CrossRef]
- Kiss, T.; Fehérváry, I. Increased riparian vegetation density and its effect on flow conditions. Sustainability 2023, 15, 12615. [Google Scholar] [CrossRef]
- Yagci, O.; Kirca, V.S.Ö.; Kitsikoudis, V.; Wilson, C.A.M.E.; Celik, M.F.; Sertkan, C. Experimental study on influence of different patterns of an emergent vegetation patch on the flow field and scour/deposition processes in the wake region. Water Resour. Res. 2024, 60, e2023WR034978. [Google Scholar] [CrossRef]
- Crosato, A.; Mosselman, E. Simple physics-based predictor for the number of river bars and the transition between meandering and braiding. Water Resour. Res. 2009, 45, W03424. [Google Scholar] [CrossRef]
- Nepf, H.M. Flow and transport in regions with aquatic vegetation. Annu. Rev. Fluid. Mech. 2012, 44, 123–142. [Google Scholar] [CrossRef]
- Blondeaux, P.; Seminara, G. A unified bar–bend theory of river meanders. J. Fluid. Mech. 1985, 157, 449–470. [Google Scholar] [CrossRef]
- Calvani, G.; Francalanci, S.; Solari, L. Insights into the dynamics of vegetated alternate bars by means of flume experiments. Water Resour. Res. 2023, 59, e2022WR032536. [Google Scholar] [CrossRef]
Disclaimer/Publisher’s Note: The statements, opinions and data contained in all publications are solely those of the individual author(s) and contributor(s) and not of MDPI and/or the editor(s). MDPI and/or the editor(s) disclaim responsibility for any injury to people or property resulting from any ideas, methods, instructions or products referred to in the content. |
© 2025 by the authors. Licensee MDPI, Basel, Switzerland. This article is an open access article distributed under the terms and conditions of the Creative Commons Attribution (CC BY) license (https://creativecommons.org/licenses/by/4.0/).















