Technological Advances in Flood Risk Assessment and Related Operational Practices Since the 1970s: A Case Study in the Pikrodafni River of Attica
Abstract
I do not fear computers. I fear the lack of them.(attributed to Isaac Asimov, writer of science fiction)
1. Introduction
2. Methodology
2.1. Historical Approaches
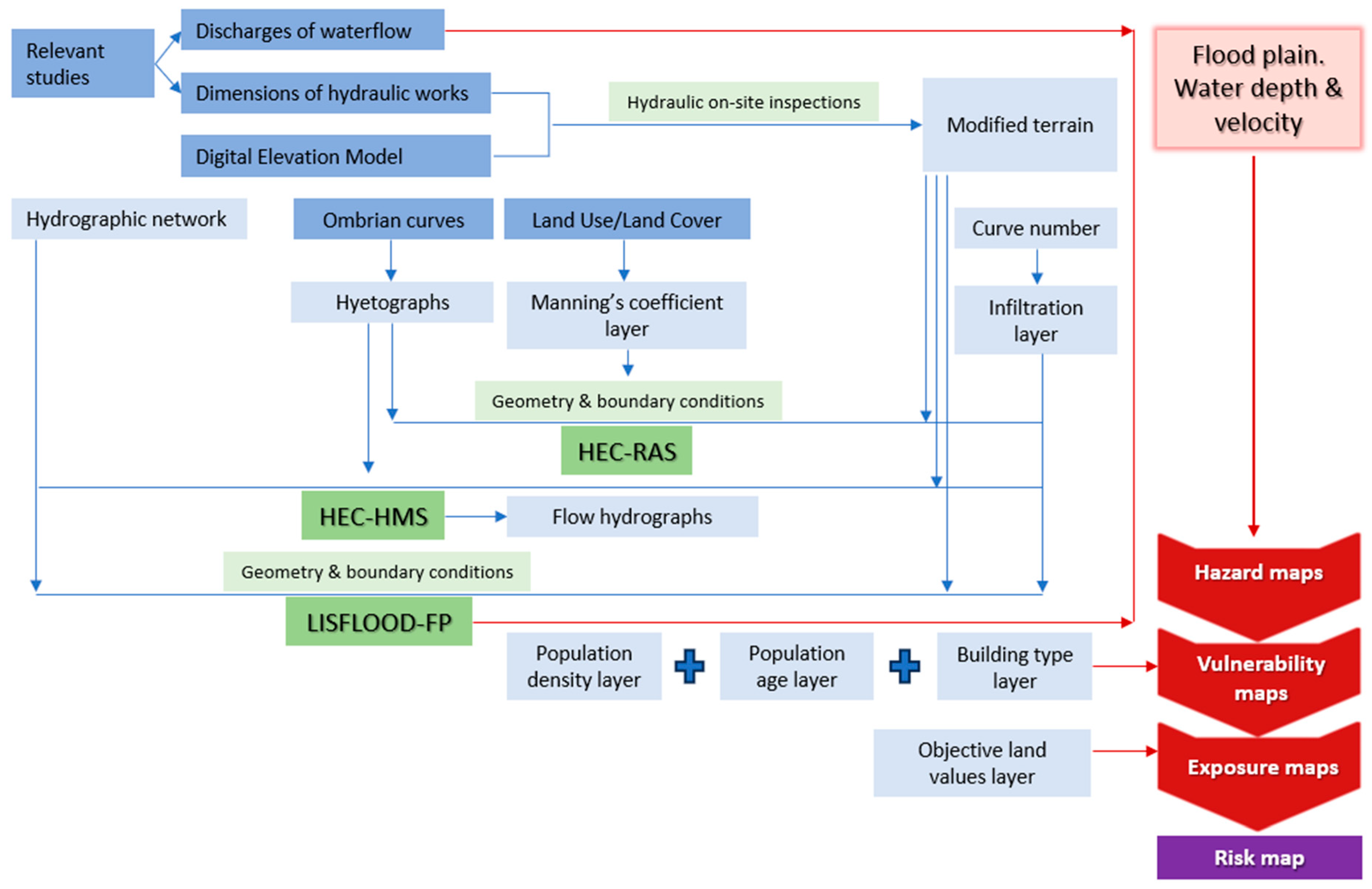
2.2. Modern Approach
3. Case Study: The Pikrodafni River Basin
3.1. The Pikrodafni Stream
3.2. Hydrological Analysis of the River Basin
| Task | Past | Present | Persisting Challenges |
|---|---|---|---|
| Rainfall data acquisition | Manual collection from local services. | Public/private databases [60,61] | Limited local data; private ownership |
| Land use data acquisition | Field investigations; literature estimates | Remote sensing databases [42,43] | Spatial accuracy |
| Runoff data acquisition | Sparse, digitized data from scattered sources | Few open databases [62], (no station for Pikrodafni) | Sparse gauge data; limited public access |
| Recording flood events | Resident interviews | Citizen feedback through online questionnaires [18] | Centralized agency for data collection needed |
| Design rainfall estimation | Empirical methods with limited station data | Design rainfall parameters available at the country level [40] | |
| Hyetograph estimation | Manual or spreadsheet-based methods | Spreadsheet-based methods and software tools (HEC-HMS [49]) | |
| Rainfall-runoff transformation | Manual application of methods | Software-based methods (HEC-HMS [49]) | Model selection uncertainty due to runoff data scarcity |
3.3. Survey Study
3.4. Hydraulic Analysis
3.5. Flood Risk Assessment
4. Discussion
Author Contributions
Funding
Data Availability Statement
Acknowledgments
Conflicts of Interest
References
- Floodplain Management (Executive Order 11988) EXECUTIVE ORDER No. 11988 May 24, 1977, 42 F.R. 26951. Available online: https://www.epa.gov/cwa-404/floodplain-management-executive-order-11988 (accessed on 26 December 2024).
- Wang, N.; Sun, F.; Koutsoyiannis, D.; Iliopoulou, T.; Wang, T.; Wang, H.; Liu, W.; Sargentis, G.-F.; Dimitriadis, P. How can changes in the human-flood distance mitigate flood fatalities and displacements? Geophys. Res. Lett. 2023, 50, e2023GL105064. [Google Scholar] [CrossRef]
- Sargentis, G.-F.; Dimitriadis, P.; Ioannidis, R.; Iliopoulou, T.; Koutsoyiannis, D. Stochastic Evaluation of Landscapes Transformed by Renewable Energy Installations and Civil Works. Energies 2019, 12, 2817. [Google Scholar] [CrossRef]
- Hejazi, M.I.; Markus, M. Impacts of urbanization and climate variability on floods in Northeastern Illinois. J. Hydrol. Eng. 2009, 14, 606–616. [Google Scholar] [CrossRef]
- Prashar, N.; Lakra, H.S.; Shaw, R.; Kaur, H. Urban Flood Resilience: A comprehensive review of assessment methods, tools, and techniques to manage disaster. Prog. Disaster Sci. 2023, 20, 100299. [Google Scholar] [CrossRef]
- Abdrabo, K.I.; Kantosh, S.A.; Saber, M.; Sumi, T.; Elleithy, D.; Habiba, O.M.; Alboshy, B. The Role of Urban Planning and Landscape Tools Concerning Flash Flood Risk Reduction Within Arid and Semiarid Regions. In Wadi Flash Floods. Natural Disaster Science and Mitigation Engineering: DPRI Reports; Sumi, T., Kantoush, S.A., Saber, M., Eds.; Springer: Singapore, 2022. [Google Scholar] [CrossRef]
- Panchanathan, A.; Ahrari, A.; Ghag, K.S.; Mustafa, S.; Haghighi, A.T.; Kløve, B.; Oussalah, M. An overview of approaches for reducing uncertainties in hydrological forecasting: Progress and challenges. Earth-Sci. Rev. 2024, 258, 104956. [Google Scholar] [CrossRef]
- Gao, Y.; Merz, C.; Lischeid, G.; Schneider, M. A review on missing hydrological data processing. Environ. Earth Sci. 2018, 77, 47. [Google Scholar] [CrossRef]
- Näschen, K.; Diekkrüger, B.; Leemhuis, C.; Steinbach, S.; Seregina, L.S.; Thonfeld, F.; Van der Linden, R. Hydrological Modeling in Data-Scarce Catchments: The Kilombero Floodplain in Tanzania. Water 2018, 10, 599. [Google Scholar] [CrossRef]
- Kourgialas, N.N.; Karatzas, G.P. Flood management and a GIS modelling method to assess flood-hazard areas—A case study. Hydrol. Sci. J. 2011, 56, 212–225. [Google Scholar] [CrossRef]
- Mudashiru, R.B.; Sabtu, N.; Abustan, I.; Balogun, W. Flood hazard mapping methods: A review. J. Hydrol. 2021, 603 Pt A, 126846. [Google Scholar] [CrossRef]
- Hadjibiros, K.; Katsiri, A.; Andreadakis, A.; Koutsoyiannis, D.; Stamou, A.; Christofides, A.; Efstratiadis, A.; Sargentis, G.-F. Multi-criteria reservoir water management. Glob. NEST J. 2005, 7, 386–394. [Google Scholar] [CrossRef]
- Sargentis, G.-F.; Iliopoulou, T.; Sigourou, S.; Dimitriadis, P.; Koutsoyiannis, D. Evolution of Clustering Quantified by a Stochastic Method—Case Studies on Natural and Human Social Structures. Sustainability 2020, 12, 7972. [Google Scholar] [CrossRef]
- Sargentis, G.-F. Issues of Prosperity. Stochastic Evaluation of Data Related to Environment, Infrastructures, Economy and Society. Ph.D. Thesis, School of Civil Engineering, National Technical University of Athens, Athens, Greece, 2022. [Google Scholar] [CrossRef]
- Sargentis, G.-F.; Koutsoyiannis, D.; Angelakis, A.; Christy, J.; Tsonis, A.A. Environmental Determinism vs. Social Dynamics: Prehistorical and Historical Examples. World 2022, 3, 357–388. [Google Scholar] [CrossRef]
- Tsouni, A.; Sigourou, S.; Pagana, V.; Tsoutsos, M.C.; Dimitriadis, P.; Sargentis, G.F.; Iliopoulou, T.; Ioannidis, R.; Dimitrakopoulou, D.; Chardavellas, E.; et al. Multi-Parameter Flood Risk Assessment and Management Planning at High Spatial Resolution in the Region of Attica, Greece. In Proceedings of the IGARSS 2024—2024 IEEE International Geoscience and Remote Sensing Symposium, Athens, Greece, 7–12 July 2024; pp. 1481–1485. [Google Scholar]
- Brilly, M.; Kryžanowski, A.; Šraj, M.; Bezak, N.; Sapač, K.; Vidmar, A.; Rusjan, S. Historical, Hydrological and Hydraulics Studies for Sustainable Flood Management. In Achievements and Challenges of Integrated River Basin Management; Komatina, D., Ed.; IntechOpen: Vienna, Austria, 2018. [Google Scholar] [CrossRef]
- Dimitrakopoulou, D.; Ioannidis, R.; Dimitriadis, P.; Sargentis, G.-F.; Chardavellas, E.; Alexopoulos, M.J.; Pagana, V.; Tsouni, A.; Sigourou, S.; Kontoes, C.; et al. The Importance of Citizens’ Engagement in the Implementation of Civil Works for the Mitigation of Natural Disasters with Focus on Flood Risk in Attica Region (Greece); EGU General Assembly 2024: Vienna, Austria, 2024; p. EGU24-12686. [Google Scholar] [CrossRef]
- Chatzimpiros, P.; Lagos, G.; Sargentis, G.-F. Man and City. Myth and vision. In Proceedings of the 10th International Conference on Environmental Science and Technology, Cos Island, Greece, 5–7 September 2007. [Google Scholar]
- Koutsoyiannis, D.; Mamassis, N. From mythology to science: The development of scientific hydrological concepts in the Greek antiquity and its relevance to modern hydrology. Hydrol. Earth Syst. Sci. 2021, 25, 2419–2444. [Google Scholar] [CrossRef]
- Witzel, E.J.M. The Origins of the World’s Mythologies; Oxford University Press: Oxford, UK, 2012; p. 345. ISBN 978-0-19971-015-7. [Google Scholar]
- Isaak, M. Flood Stories from Around the World. Available online: https://www.talkorigins.org/faqs/flood-myths.html (accessed on 26 December 2024).
- Luino, F.; Gizzi, F.T.; Palmieri, W.; Porfido, S.; Turconi, L. Historical Memory as an Effective and Useful Tool for Proper Land Use Planning: Lessons Learnt from Some Italian Cases. Land 2023, 12, 1751. [Google Scholar] [CrossRef]
- Ranzi, R.; Werth, K.; Gentilin, F.; Mangiapane, S. The Adige River map in 1: 20,736 scale by Leopoldo de Claricini-Dornpacher (1847). e-Perimetron 2019, 14, 13–25. Available online: https://iris.unibs.it/bitstream/11379/515568/1/2019_Ranzi_et_al%40e-Perimetron_Claricini_completa.pdf (accessed on 26 December 2024).
- Τhe Hydraulic Works in Greece (Notes of a Lecture Series in NTUA). Available online: https://www.itia.ntua.gr/en/docinfo/1678/ (accessed on 26 December 2024).
- Presidential Decree No. 696/1974, ΦΕΚ A’301/8-10-1974. Available online: https://www.et.gr/api/DownloadFeksApi/?fek_pdf=19740100301 (accessed on 26 December 2024).
- Raghunath, H.M. Hydrology, Principles, Analysis, Design; New Age International Publishers: New Delhi, India, 2006. [Google Scholar]
- Koutsoyiannis, D.; Vassilopoulos, E.; Karalis, E. Hydrological Study—Report, Engineering Study of the Flood Protection and Drainage Works and the Dam in the Artzan-Amatovo Region; Commissioner: Ministry of Public Works, Contractors: OTME, D. Constantinidis, METER, Report number 1, 70 pages, March 1982. Available online: https://www.itia.ntua.gr/en/getfile/235/1/documents/1982FragmaiIioloustou_1.pdf (accessed on 26 December 2024).
- Lomborg, B. Welfare in the 21st century: Increasing development, reducing inequality, the impact of climate change, and the cost of climate policies. Technol. Forecast. Soc. Chang. 2020, 156, 119981. [Google Scholar] [CrossRef]
- French, J.; Ing, R.; Von Allmen, S.; Wood, R. Mortality from flash floods: A review of national weather service reports, 1969–81. Public Health Rep. 1983, 98, 584–588. Available online: https://pubmed.ncbi.nlm.nih.gov/6419273/ (accessed on 26 December 2024). [PubMed] [PubMed Central]
- Ashley, S.T.; Ashley, W.S. Flood Fatalities in the United States. J. Appl. Meteor. Climatol. 2008, 47, 805–818. [Google Scholar] [CrossRef]
- Sargentis, G.-F.; Moraiti, K.; Benekos, I.; Ioannidis, R.; Mamassis, N. Fast-Track Documentation of the Alterations on the Landscape, before and after a Natural Hazard—Case Study: North Euboea Greece before and after Storms Daniel and Elias. Rural Reg. Dev. 2024, 2, 10016. [Google Scholar] [CrossRef]
- Moraiti, K.; Sigourou, S.; Dimitriadis, P.; Ioannidis, R.; Benekos, I.; Iliopoulou, T.; Kitsou, O.; Mamassis, N.; Koutsoyiannis, D.; Sargentis, G.-F. Documenting the Changing Floodplain of Nileas Basin in North Euboea (Greece) before and after Storms Daniel and Elias. Rural Reg. Dev. 2024, 2, 10013. [Google Scholar] [CrossRef]
- Sargentis, G.-F.; Frangedaki, E.; Iliopoulou, T.; Dimitriadis, P.; Lagaros, N.D. Fast-Track Modeling of the Landscape for Hydraulic Studies, Using Drones and Photogrammetry in Field Research. In Proceedings of the ADDOPTML2024, OPTARCH2024, and OPT-ii2024, Irbid, Jordan, 1–4 October 2024. [Google Scholar]
- European Union Directive 2007/60/ΕΚ. Available online: https://eur-lex.europa.eu/legal-content/EL/TXT/?uri=celex%3A32007L0060 (accessed on 26 December 2024).
- Tsouni, A.; Sigourou, S.; Dimitriadis, P.; Pagana, V.; Iliopoulou, T.; Sargentis, G.-F.; Ioannidis, R.; Chardavellas, E.; Dimitrakopoulou, D.; Mamasis, N.; et al. Multi-parameter flood risk assessment towards efficient flood management in highly dense urban river basins in the Region of Attica, Greece. In Proceedings of the EGU General Assembly 2023, Vienna, Austria, 24–28 April 2023; p. EGU23-12624. [Google Scholar] [CrossRef]
- Peker, İ.B.; Gülbaz, S.; Demir, V.; Orhan, O.; Beden, N. Integration of HEC-RAS and HEC-HMS with GIS in Flood Modeling and Flood Hazard Mapping. Sustainability 2024, 16, 1226. [Google Scholar] [CrossRef]
- Demir, V.; Kisi, O. Flood hazard mapping by using geographic information system and hydraulic model: Mert River, Samsun, Turkey. Adv. Meteorol. 2016, 2016, 4891015. [Google Scholar] [CrossRef]
- Koutsoyiannis, D.; Iliopoulou, T.; Koukouvinos, A.; Malamos, N. A stochastic framework for rainfall intensity–time scale–return period relationships. Part I: Theory and estimation strategies. Hydrol. Sci. J. 2024, 69, 1–10. [Google Scholar] [CrossRef]
- Iliopoulou, T.; Koutsoyiannis, D.; Malamos, N.; Koukouvinos, A.; Dimitriadis, P.; Mamassis, N.; Tepetidis, N.; Markantonis, D. A stochastic framework for rainfall intensity–time scale–return period relationships. Part ΙΙ: Point modelling and regionalization over Greece. Hydrol. Sci. J. 2024, 69, 1–21. [Google Scholar] [CrossRef]
- Geospatial Data INSPIRE Geoportal of the “Hellenic Cadastre”. Available online: https://www.ktimanet.gr/geoportal/catalog/main/home.page (accessed on 26 December 2024).
- Copernicus Urban Atlas Land Cover/Land Use 2018. Available online: https://doi.org/10.2909/fb4dffa1-6ceb-4cc0-8372-1ed354c285e6 (accessed on 26 December 2024).
- BEYOND Operational Unit Centre of EO Research & Remote Sensing of IAASARS/NOA, FireHub Service. Available online: http://beyond-eocenter.eu/index.php/web-services/firehub (accessed on 26 December 2024).
- Sigourou, S.; Tsouni, A.; Pagana, V.; Sargentis, G.-F.; Dimitriadis, P.; Ioannidis, R.; Chardavellas, E.; Dimitrakopoulou, D.; Mamasis, N.; Koutsoyiannis, D.; et al. An advanced methodology for field visits towards efficient flood management on building block level. In Proceedings of the EGU General Assembly 2023, Vienna, Austria, 24–28 April 2023; p. EGU23-16168. [Google Scholar] [CrossRef]
- Mattas, C.; Karpouzos, D.; Georgiou, P.; Tsapanos, T. Two-Dimensional Modelling for Dam Break Analysis and Flood Hazard Mapping: A Case Study of Papadia Dam, Northern Greece. Water 2023, 15, 994. [Google Scholar] [CrossRef]
- HEC-RAS 5.0. Reference Manual. February. 2016. Available online: https://www.hec.usace.army.mil/software/hec-ras/ (accessed on 26 December 2024).
- Van Der Knijff, J.; Younis, J.; De Roo, A. LISFLOOD: A GIS-based distributed model for river basin scale water balance and flood simulation. Int. J. Geogr. Inf. Sci. 2010, 24, 189–212. [Google Scholar] [CrossRef]
- Iliopoulou, T.; Dimitriadis, P.; Koutsoyiannis, D. Pluvial Flood Risk Assessment in Urban Areas: A Case Study for the Archaeological Site of the Roman Agora, Athens. Heritage 2023, 6, 7230–7243. [Google Scholar] [CrossRef]
- Alexopoulos, M.J.; Dimitriadis, P.; Iliopoulou, T.; Bezak, N.; Kobold, M.; Koutsoyiannis, D. Effects of digital elevation model resolution on rain-on-grid simulations: A case study in a Slovenian watershed. Hydrol. Sci. J. 2024, 69, 1468–1485. [Google Scholar] [CrossRef]
- HEC-HMS User’s Manual. Available online: https://www.hec.usace.army.mil/confluence/hmsdocs/hmsum/latest (accessed on 26 December 2024).
- Hellenic Statistical Authority, Population and Housing Census. Available online: https://www.statistics.gr/en/statistics/pop (accessed on 26 December 2024).
- Ministry of Finance. Objective Land Value Zones. Available online: https://maps.gsis.gr/valuemaps/ (accessed on 10 May 2023).
- Bin, L.; Xu, K.; Pan, H.; Zhuang, Y.; Shen, R. Urban flood risk assessment characterizing the relationship among hazard, exposure, and vulnerability. Environ. Sci. Pollut. Res. 2023, 30, 86463–86477. [Google Scholar] [CrossRef] [PubMed]
- Sargentis, G.-F.; Ioannidis, R.; Kougkia, M.; Benekos, I.; Iliopoulou, T.; Dimitriadis, P.; Koukouvinos, A.; Dimitrakopoulou, D.; Mamassis, N.; Tsouni, A.; et al. Do Floods Attack Cities or Cities Invade Flood Plains? In Proceedings of the ADDOPTML2024, OPTARCH2024, and OPT-ii2024, Irbid, Jordan, 1–4 October 2024; Available online: https://www.itia.ntua.gr/2491/ (accessed on 26 December 2024).
- Greeks’ National Meteorological Organization. Available online: http://www.emy.gr/emy/el/ (accessed on 26 December 2024).
- Tegos, A.; Ziogas, A.; Bellos, V.; Tzimas, A. Forensic hydrology: A complete reconstruction of an extreme flood event in data-scarce area. Hydrology 2022, 9, 93. [Google Scholar] [CrossRef]
- Dimitriadis, P.; Koutsoyiannis, D.; Iliopoulou, T.; Papanicolaou, P. A global-scale investigation of stochastic similarities in marginal distribution and dependence structure of key hydrological-cycle processes. Hydrology 2021, 8, 59. [Google Scholar] [CrossRef]
- Iliopoulou, T.; Malamos, N.; Koutsoyiannis, D. Regional Ombrian Curves: Design Rainfall Estimation for a Spatially Diverse Rainfall Regime. Hydrology 2022, 9, 67. [Google Scholar] [CrossRef]
- Sargentis, G.-F.; Frangedaki, E.; Iliopoulou, T.; Dimitriadis, P.; Lagaros, N.D. The Use of 3D Printed Models of the Landscape in Hydraulic Studies. In Proceedings of the ADDOPTML2024, OPTARCH2024, and OPT-ii2024, Irbid, Jordan, 1–4 October 2024. [Google Scholar]
- Hellenic National Meteorological Service. Available online: https://www.meteo.gr/ (accessed on 26 December 2024).
- Hydroscope. Available online: http://www.hydroscope.gr/ (accessed on 26 December 2024).
- OpenHi. Available online: https://openhi.net/en/ (accessed on 26 December 2024).
- Sigourou, S.; Tsouni, A.; Pagana, V.; Dimitriadis, P.; Sargentis, G.-F.; Ioannidis, R.; Chardavellas, E.; Dimitrakopoulou, D.; Mamasis, N.; Koutsoyiannis, D.; et al. Flood risk assessment in the most heavily urbanized area of Greece, the case study of Kifissos river basin in Athens. In Proceedings of the EGU General Assembly 2024, Vienna, Austria, 14–19 April 2024; p. EGU24-13202. [Google Scholar] [CrossRef]
- Briggs, M.J. Basics of Physical Modeling in Coastal and Hydraulic Engineering; ERDC/CHL CHETN-XIII-3; U.S. Army Engineer Research and Development Center: Vicksburg, MS, USA, 2013; Available online: https://www.researchgate.net/publication/258440862_Basics_of_Physical_Modeling_In_Coastal_and_Hydraulic_Engineering (accessed on 26 December 2024).
- Briggs, M.J.; Daggett, L. Ankudinov Ship Squat Predictions—Part II: Laboratory and Field Comparisons and Validations; Coastal and Hydraulics Engineering Technical Note ERDC/CHL CHETN-IX-20; U.S. Army Engineer Research and Development Center: Vicksburg, MS, USA, 2009; Available online: https://www.researchgate.net/publication/236670722_Ankudinov_Ship_Squat_Predictions_-_Part_II_Laboratory_and_Field_Comparisons_and_Validations (accessed on 26 December 2024).
- Salik Javaid, M.; Zeshan Khalil, M. The Art of Physical Hydraulic Modeling and Its Impact on the Water Resources of Pakistan; IntechOpen: Vienna, Austria, 2021. [Google Scholar] [CrossRef]
- Gessler, D.; Johansson, A. After 125 Years of Physical Modeling Experience, What’s Next? Available online: https://www.wateronline.com/doc/after-years-of-physical-modeling-experience-what-s-next-0001 (accessed on 26 December 2024).
- Blöschl, G. Recent Advances in Flood Hydrology—Contributions to Implementing the Flood Directive. Acta Hydrotech. 2016, 29, 13–22. Available online: https://actahydrotechnica.fgg.uni-lj.si/en/paper/a29gb (accessed on 26 December 2024).
- Kougia, M.; Sigourou, S.; Dimitriadis, P.; Ioannidis, R.; Tsouni, A.; Sargentis, G.-F.; Dimitrakopoulou, D.; Chardavellas, E.; Mamassis, N.; Koutsoyiannis, D.; et al. Modern vs traditional mapping methods for flood risk estimation: A case study for the river Pikrodafni, Athens, Greece. In Proceedings of the EGU General Assembly 2024, Vienna, Austria, 14–19 April 2024; p. EGU24-6459. [Google Scholar] [CrossRef]
- US Soil Conservation Service. National Engineering Handbook; Section 4: Hydrology; U.S. Department of Agriculture, U.S. Government Printing Office: Washington, DC, USA, 1972.
- Dimitriadis, P.; Tegos, A.; Oikonomou, A.; Pagana, V.; Koukouvinos, A.; Mamassis, N.; Koutsoyiannis, D.; Efstratiadis, A. Comparative evaluation of 1D and quasi-2D hydraulic models based on benchmark and real-world applications for uncertainty assessment in flood mapping. J. Hydrol. 2016, 534, 478–492. [Google Scholar] [CrossRef]
- Sargentis, G.-F.; Kougia, M.; Ioannidis, R.; Benekos, I.; Iliopoulou, T.; Dimitriadis, P.; Koukouvinos, A.; Dimitrakopoulou, D.; Mamassis, N.; Tsouni, A.; et al. The Technological Evolution in Flood Risk Estimation. In Proceedings of the ADDOPTML2024, OPTARCH2024, and OPT-ii2024, Irbid, Jordan, 1–4 October 2024. [Google Scholar]
- Python. Available online: https://www.python.org (accessed on 26 December 2024).
- Copernicus Emergency Management Service. Available online: https://emergency.copernicus.eu/ (accessed on 26 December 2024).
- Ismat, M.; Elhassan, A.S. Ali, Comparative study of accuracy in distance measurement using: Optical and digital levels. J. King Saud Univ.—Eng. Sci. 2011, 23, 15–19. [Google Scholar] [CrossRef]
- Arapostathis, S.G. A methodology for automatic acquisition of flood-event management information from social media: The flood in Messinia, South Greece, 2016. Inf. Syst. Front. 2021, 23, 1127–1144. [Google Scholar] [CrossRef]
- Kundzewicz, Z.W.; Kanae, S.; Seneviratne, S.I.; Handmer, J.; Nicholls, N.; Peduzzi, P.; Mechler, R.; Bouwer, L.M.; Arnell, N.; Mach, K.; et al. Flood risk and climate change: Global and regional perspectives. Hydrol. Sci. J. 2014, 59, 1–28. [Google Scholar] [CrossRef]
- Kundzewicz, Z.W.; Mata, L.J.; Arnell, N.W.; Döll, P.; Jimenez, B.; Miller, K.; Oki, T.; Şen, Z.; Shiklomanov, I. The implications of projected climate change for freshwater resources and their management. Hydrol. Sci. J. 2008, 53, 3–10. [Google Scholar] [CrossRef]
- Koutsoyiannis, D.; Montanari, A.; Lins, H.F.; Cohn, T.A. Climate, hydrology and freshwater: Towards an interactive incorporation of hydrological experience into climate research. DISCUSSION of “The implications of projected climate change for freshwater resources and their management”. Hydrol. Sci. J. 2009, 54, 394–405. [Google Scholar] [CrossRef]
- Koutsoyiannis, D.; Iliopoulou, T.; Koukouvinos, A.; Malamos, N.; Mamassis, N.; Dimitriadis, P.; Tepetidis, N.; Markantonis, D. In Search of Climate Crisis in Greece Using Hydrological Data: 404 Not Found. Water 2023, 15, 1711. [Google Scholar] [CrossRef]
- Iliopoulou, T.; Koutsoyiannis, D. Projecting the future of rainfall extremes: Better classic than trendy. J. Hydrol. 2020, 588, 125005. [Google Scholar] [CrossRef]
- Montanari, A.; Koutsoyiannis, D. Modeling and mitigating natural hazards: Stationarity is immortal! Water Resour. Res. 2014, 50, 9748–9756. [Google Scholar] [CrossRef]
- Papacharalampous, G.; Tyralis, H. Time series features for supporting hydrometeorological explorations and predictions in ungauged locations using large datasets. Water 2022, 14, 1657. [Google Scholar] [CrossRef]
- Li, X.; Yan, D.; Wang, K.; Weng, B.; Qin, T.; Liu, S. Flood risk assessment of global watersheds based on multiple machine learning models. Water 2019, 11, 1654. [Google Scholar] [CrossRef]
- Tepetidis, N.; Koutsoyiannis, D.; Iliopoulou, T.; Dimitriadis, P. Investigating the Performance of the Informer Model for Streamflow Forecasting. Water 2024, 16, 2882. [Google Scholar] [CrossRef]
- Rozos, E.; Dimitriadis, P.; Bellos, V. Machine learning in assessing the performance of hydrological models. Hydrology 2021, 9, 5. [Google Scholar] [CrossRef]
- Koutsovili, E.I.; Tzoraki, O.; Theodossiou, N.; Tsekouras, G.E. Early Flood Monitoring and Forecasting System Using a Hybrid Machine Learning-Based Approach. ISPRS Int. J. Geo-Inf. 2023, 12, 464. [Google Scholar] [CrossRef]
- Zhang, Q.; Ge, L.; Zhang, R.; Metternicht, G.I.; Du, Z.; Kuang, J.; Xu, M. Deep-learning-based burned area mapping using the synergy of Sentinel-1&2 data. Remote Sens. Environ. 2021, 264, 112575. [Google Scholar]










| Task | Past | Present | Persisting Challenges |
|---|---|---|---|
| Survey/topography data | Manual data collection from services | High-resolution digital elevation model available from a public database (National Cadastre [41]) | Spatial accuracy |
| Land use data for Manning’s roughness. | Field investigation; literature estimates | Remote sensing databases [42,43], Google Earth | Poor representation of recent land-use changes |
| Sensitivity analyses | Non-applicable. | High-performance computing and automation tools [73] | Reducing computational demands for broader scenarios |
| Flood extent data | No data. | Satellite imagery, crowdsourced data Copernicus EMS [74] | Image quality; availability. |
| Flood parameters in 2D (depth, velocity and runoff). | Physical models; empirical 1D estimations | Hydraulic software (HEC-RAS [45], LISFLOOD [46]) | Improving accuracy at a manageable computational cost |
Disclaimer/Publisher’s Note: The statements, opinions and data contained in all publications are solely those of the individual author(s) and contributor(s) and not of MDPI and/or the editor(s). MDPI and/or the editor(s) disclaim responsibility for any injury to people or property resulting from any ideas, methods, instructions or products referred to in the content. |
© 2025 by the authors. Licensee MDPI, Basel, Switzerland. This article is an open access article distributed under the terms and conditions of the Creative Commons Attribution (CC BY) license (https://creativecommons.org/licenses/by/4.0/).
Share and Cite
Sargentis, G.-F.; Iliopoulou, T.; Ioannidis, R.; Kougkia, M.; Benekos, I.; Dimitriadis, P.; Koukouvinos, A.; Dimitrakopoulou, D.; Mamassis, N.; Tsouni, A.; et al. Technological Advances in Flood Risk Assessment and Related Operational Practices Since the 1970s: A Case Study in the Pikrodafni River of Attica. Water 2025, 17, 112. https://doi.org/10.3390/w17010112
Sargentis G-F, Iliopoulou T, Ioannidis R, Kougkia M, Benekos I, Dimitriadis P, Koukouvinos A, Dimitrakopoulou D, Mamassis N, Tsouni A, et al. Technological Advances in Flood Risk Assessment and Related Operational Practices Since the 1970s: A Case Study in the Pikrodafni River of Attica. Water. 2025; 17(1):112. https://doi.org/10.3390/w17010112
Chicago/Turabian StyleSargentis, G.-Fivos, Theano Iliopoulou, Romanos Ioannidis, Matina Kougkia, Ioannis Benekos, Panayiotis Dimitriadis, Antonis Koukouvinos, Dimitra Dimitrakopoulou, Nikos Mamassis, Alexia Tsouni, and et al. 2025. "Technological Advances in Flood Risk Assessment and Related Operational Practices Since the 1970s: A Case Study in the Pikrodafni River of Attica" Water 17, no. 1: 112. https://doi.org/10.3390/w17010112
APA StyleSargentis, G.-F., Iliopoulou, T., Ioannidis, R., Kougkia, M., Benekos, I., Dimitriadis, P., Koukouvinos, A., Dimitrakopoulou, D., Mamassis, N., Tsouni, A., Sigourou, S., Pagana, V., Kontoes, C., & Koutsoyiannis, D. (2025). Technological Advances in Flood Risk Assessment and Related Operational Practices Since the 1970s: A Case Study in the Pikrodafni River of Attica. Water, 17(1), 112. https://doi.org/10.3390/w17010112

