Decision Support Framework for Water Quality Management in Reservoirs Integrating Artificial Intelligence and Statistical Approaches
Abstract
1. Introduction
- To develop a conceptual DSF integrating ML models, DL models, mathematical methods and statistical approaches for water quality management in reservoirs.
- To explore and present the main components of DSF system architecture.
- To explain the applicability and implementation steps of the DSF in the Toowoomba region of Australia.
2. Literature Review
2.1. Related Works
2.2. Research Gaps in Water Quality Management Influenced by Climate Change
3. Materials and Methods
3.1. Data
3.2. Software
3.3. Design Considerations of the Proposed Framework
4. Results
4.1. Components of the Proposed Decision Support Framework
4.1.1. Identifying and Understanding Module
4.1.2. Analysis Module
- (i)
- Prediction of WQI by AI
- (ii)
- Trend and Correlation analysis of Rainfall and Water Quality
- (iii)
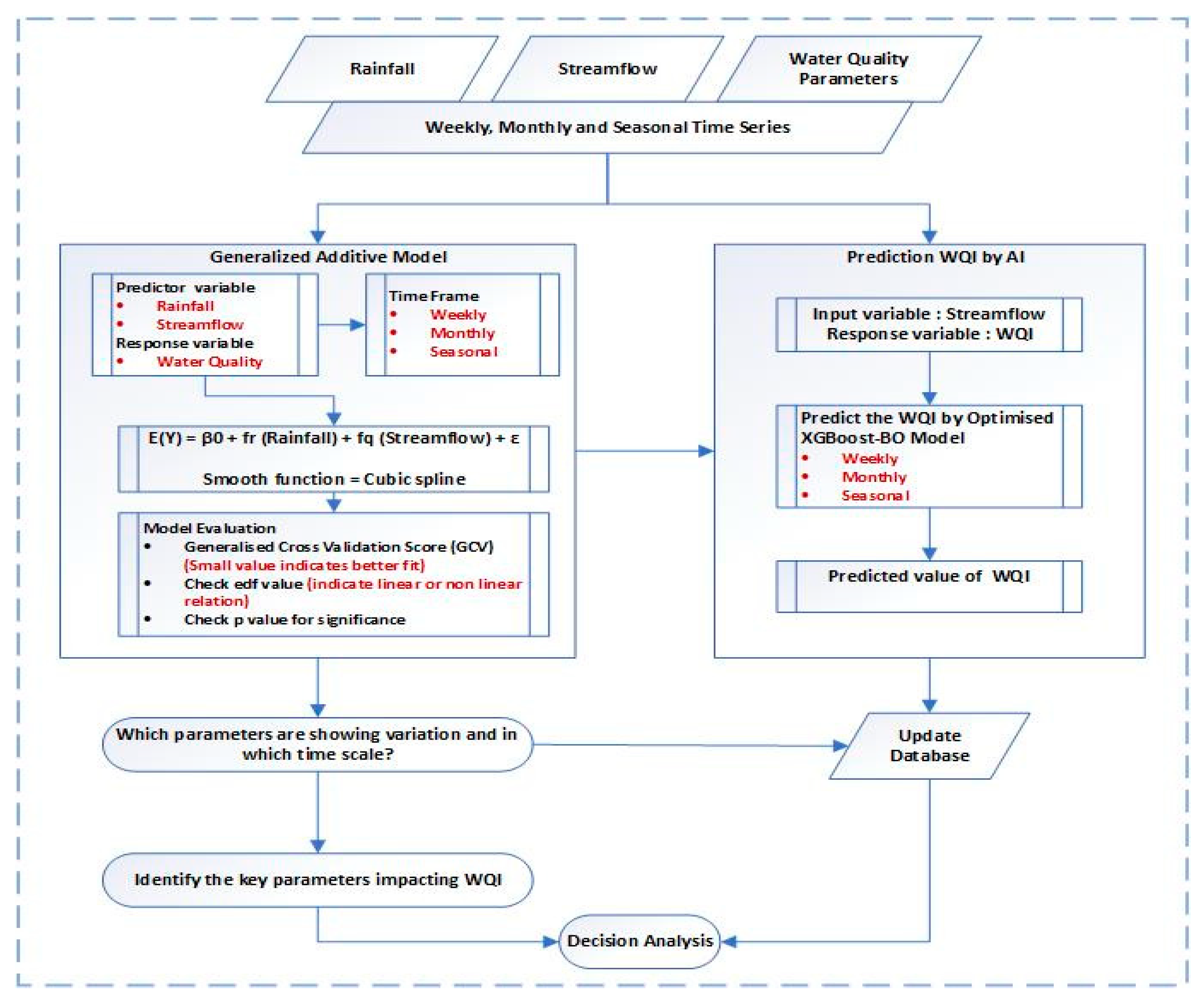
- Correlation analysis of Rainfall, Streamflow and Water Quality and Prediction of WQI by AI
4.1.3. Planning and Management Module
- (A)
- Strategies
- (i)
- Case study
- (ii)
- Situation analysis
- Regarding the water quality mitigating actions, firstly it is mentioned that storm events and prolonged drought cannot be predicted and are beyond the control of anyone.
- Urban area expansion, extensive operations of primary industries and agricultural activities are significantly impacting the drinking water quality in the reservoirs.
- It is difficult to mitigate the washing of nutrient pollutants into the catchment, specifically the flow of nitrogen and phosphorus. Farm runoff is likely the largest contributor of nutrients.
- Algal toxins in the dam are likely caused by runoff from urban and agricultural areas within the surrounding catchments.
- Accurate estimation of pollutant loads is challenging due to the limited availability of runoff data.
- Inadequate grazing management, including the placement and number of water points, access to creek banks and overall pasture management, contribute to soil erosion in the catchment.
- The current TRC procedures for catchment protection have not been fully integrated with all planning and management activities, limiting their effectiveness.
- (iii)
- Future impact analysis
- Rainfall variability and high temperatures followed by intense storm events are likely to cause fluctuations in streamflow, which could lead to more frequent occurrences of nutrient runoff and subsequent algal blooms. This emphasises the importance of adaptive management strategies that can cope with extreme conditions in water quality management.
- As the rainfall and streamflow patterns evolve with extreme events, the predictive accuracy of WQI models is essential for early warning and response systems and their efficacy.
- Ongoing urbanisation and agricultural expansion within the catchment could exacerbate pollutant loads, further complicating the correlation pattern of streamflow and water quality. As such, there is a necessity to integrate land use planning with water quality management.
- (iv)
- Assessment and selection of actions
- Model-driven tools: WQI prediction models, developed by using both specific water quality parameters and discharge as input, can provide a robust foundation for decision making. Actions can be prioritised based on their ability to address the most influential predictors and the time scale identified in the model, ensuring that proper actions are allocated to areas with the highest potential impact.
- Adaptive and optimised management: Given the variability in rainfall and discharge and their correlation with water quality variations, adaptive management strategies can be recommended with proper integration in the steps of planning and management.
- Integrated monitoring and response: To enhance the effectiveness of the selected actions, a comprehensive monitoring plan can be proposed. This plan will use real-time data to continuously update WQI predictions and trigger early responses to potential water quality issues. The integration of ML and DL models into the monitoring system ensures that the framework will remain responsive to future changes.
- (B)
- Monitoring and Management
- (i)
- Adaptive decisions: Adaptive decision making is the dynamic process of continuous evaluation and adjustment of strategies, actions and responses based on growing incidents, feedback and new information [105]. Regular reviews and adjusting actions based on new data, as well as changing conditions and stakeholder feedback, can ensure that the management framework can respond to emerging challenges and opportunities. This flexibility is important in addressing the uncertainties and dynamic nature of climate impacts on water quality.
- (ii)
- Online forums: A recent study revealed that software evolution and maintenance tasks can be improved through the input of rich and pivotal sources of information coming from end-user reviews. Online user forums enable a large amount of people who are crowd users to share useful notions, experiences and concerns publicly about the software applications [106]. In development projects, digital tools can provide a platform for continuous stakeholder engagement [107]. The accessibility of online forums ensures that a broader audience that includes experts, community members and policymakers can contribute to the decision making process, thereby enhancing the inclusivity and relevance of the strategies being implemented.
- (iii)
- Stakeholder engagement: Along with online forums, face-to-face interactions with experts, policy makers and stakeholders can ensure the successful implementation of water management strategies. The engagement may include deeper discussions through meetings and a more nuanced understanding of the issues.
- (C)
- Risk Management
4.1.4. Database Management Module
4.2. Implementation and Limitations of the Proposed Framework
- The typical end-user workflow can start with defining the goal. For example: What is the concentration or load of parameters in the reservoir? Which parameter should be in focus? Can we reach our goal by considering different climate change scenarios?
- After the goal has been set, the effects on the water body and the dynamics of hydrological parameters can be observed to explore different management options. These options may include reducing nutrient runoff, reforestation of agricultural land and erosion. Some areas within the catchments can be particularly vulnerable to changes in water quality. These areas can be considered as focal points for monitoring and management strategies.
- This framework allows for adjustments in order to respond to local and regional specifications.
- The developed model with test data showed good prediction results. However, users need to consider that the framework should be aimed at the adjustment of scenarios rather than providing a comprehensive risk assessment.
- The model outputs should be considered as changes that are relative to the reference situation, rather than as actual concentrations.
- Specific action plans should be tailored to identify challenges in both short- and long-term measures.
- To make the framework a valuable tool for the decision-making process, the scenarios can be ranked by concentrating on the significant parts instead of less reliable sections of results.
- This framework is flexible and can be updated, allowing the integration of new methods, while catering to the specific requirements of end-users.
5. Conclusions
- The first phase serves as the foundation for effective water quality management [39]. Extreme precipitation is selected as a climate change impact, recognising its significant impact on water quality. Key water quality parameters are selected based on their sensitivity to extreme rainfall runoff. The water quality assessment primarily involves two components: the computation of WQI and the evaluation of water quality based on the value of WQI. By addressing these aspects, this phase provides a comprehensive understanding of the current state of the water system and the potential impact of rainfall, forming a foundation for the subsequent stages of the framework.
- The analysis phase is pivotal for deriving actionable insights and understanding complex interactions, which comprise three outputs. The WQI is predicted based on historical real-time data utilising ML and DL algorithms, such as SVR, RFR, Ada Boost, XGBoost, BiLSTM, and GRU. These models forecast WQI values by integrating selected water quality parameters [39]. In the second part, statistical and mathematical analysis are conducted to identify trends and explore the relationship between rainfall and water quality parameters [73]. Finally, the third part extends the analysis by including discharge data, examining the combined effects of rainfall and discharge on water quality, and predicting WQI [40].
- The planning and management stage highlights the importance of conducting comprehensive situation analyses and future impact assessments, ensuring the actions are tailored to specific case study areas. The subsequent monitoring and management stage underscores the requirement for adaptive decision making supported by real-time data analysis, risk management and stakeholder engagement both in person and online forums.
- The database component can serve as a critical repository for organising, storing and managing diverse datasets, ensuring that the decision-making process is based on accurate and timely information. It is designed to handle large volumes of data efficiently, while ensuring data integrity and accessibility.
Author Contributions
Funding
Data Availability Statement
Acknowledgments
Conflicts of Interest
References
- Giri, S. Water quality prospective in Twenty First Century: Status of water quality in major river basins, contemporary strategies and impediments: A review. Environ. Pollut. 2021, 271, 116332. [Google Scholar] [CrossRef] [PubMed]
- US Environmental Protection Agency. Water Quality Standards Handbook: Chapter 3: Water Quality Criteria; Office of Water, US Environmental Protection Agency: Washington, DC, USA, 2017.
- United States Environmental Protection Agency. Human Health Water Quality Criteria and Methods for Toxics. Available online: https://www.epa.gov/wqc/human-health-water-quality-criteria-and-methods-toxics (accessed on 20 August 2024).
- Alnahit, A.O.; Mishra, A.K.; Khan, A.A. Evaluation of high-resolution satellite products for streamflow and water quality assessment in a Southeastern US watershed. J. Hydrol. Reg. Stud. 2020, 27, 100660. [Google Scholar] [CrossRef]
- Rostami, S.; He, J.; Hassan, Q.K. Riverine water quality response to precipitation and its change. Environments 2018, 5, 8. [Google Scholar] [CrossRef]
- De Paul Obade, V.; Moore, R. Synthesising water quality indicators from standardized geospatial information to remedy water security challenges: A review. Environ. Int. 2018, 119, 220–231. [Google Scholar] [CrossRef] [PubMed]
- Destandau, F.; Zaiter, Y. Spatio-temporal design for a water quality monitoring network maximising the economic value of information to optimise the detection of accidental pollution. Water Resour. Econ. 2020, 32, 100156. [Google Scholar] [CrossRef]
- World Economic Forum. Global Risks 2015; World Economic Forum: Geneva, Switzerland, 2015. [Google Scholar]
- Li, Y.; Wang, H.; Deng, Y.; Liang, D.; Li, Y.; Shen, Z. How climate change and land-use evolution relates to the non-point source pollution in a typical watershed of China. Sci. Total Environ. 2022, 839, 156375. [Google Scholar] [CrossRef]
- Kundzewicz, Z.W.; Krysanova, V. Climate change and stream water quality in the multi-factor context: An editorial comment. Clim. Chang. 2010, 103, 353–362. [Google Scholar] [CrossRef]
- Delpla, I.; Jung, A.; Baures, E.; Clement, M.; Thomas, O. Impacts of climate change on surface water quality in relation to drinking water production. Environ. Int. 2009, 35, 1225–1233. [Google Scholar] [CrossRef]
- Clark, G.; Johnston, E. Australia State of the Environment 2016: Coasts, Independent Report to the Australian Government Minister for Environment and Energy; Australian Government, Department of the Environment and Energy: Canberra, Australia, 2017.
- IPCC. Climate Change 2014: Synthesis Report. Contribution of Working Groups I, II and III to the Fifth Assessment Report of the Intergovernmental Panel on Climate Change; Core Writing Team, Pachauri, R.K., Meyer, L.A., Eds.; IPCC: Geneva, Switzerland, 2014; p. 151. [Google Scholar]
- Bertone, E.; Sahin, O.; Richards, R.; Roiko, A. Extreme events, water quality and health: A participatory Bayesian risk assessment tool for managers of reservoirs. J. Clean. Prod. 2016, 135, 657–667. [Google Scholar] [CrossRef]
- Milly, P.C.; Betancourt, J.; Falkenmark, M.; Hirsch, R.M.; Kundzewicz, Z.W.; Lettenmaier, D.P.; Stouffer, R.J. Stationarity is dead: Whither water management? Science 2008, 319, 573–574. [Google Scholar] [CrossRef]
- Whitehead, P.G.; Wilby, R.L.; Battarbee, R.W.; Kernan, M.; Wade, A.J. A review of the potential impacts of climate change on surface water quality. Hydrol. Sci. J. 2009, 54, 101–123. [Google Scholar] [CrossRef]
- Khan, S.J.; Deere, D.; Leusch, F.D.; Humpage, A.; Jenkins, M.; Cunliffe, D. Extreme weather events: Should drinking water quality management systems adapt to changing risk profiles? Water Res. 2015, 85, 124–136. [Google Scholar] [CrossRef] [PubMed]
- Raseman, W.J.; Kasprzyk, J.R.; Rosario-Ortiz, F.L.; Stewart, J.R.; Livneh, B. Emerging investigators series: A critical review of decision support systems for water treatment: Making the case for incorporating climate change and climate extremes. Environ. Sci. Water Res. Technol. 2017, 3, 18–36. [Google Scholar] [CrossRef]
- Lee, H.W.; Yeom, B.-M.; Choi, J.H. Modelling water quality improvements in a South Korean inter-basin water transfer system. Water 2020, 12, 3173. [Google Scholar] [CrossRef]
- Lee, H.W.; Kim, M.; Son, H.W.; Min, B.; Choi, J.H. Machine-learning-based water quality management of river with serial impoundments in the Republic of Korea. J. Hydrol. Reg. Stud. 2022, 41, 101069. [Google Scholar] [CrossRef]
- Ouyang, Y.; Nkedi-Kizza, P.; Wu, Q.; Shinde, D.; Huang, C. Assessment of seasonal variations in surface water quality. Water Res. 2006, 40, 3800–3810. [Google Scholar] [CrossRef]
- Zare Abyaneh, H. Evaluation of multivariate linear regression and artificial neural networks in prediction of water quality parameters. J. Environ. Health Sci. Eng. 2014, 12, 40. [Google Scholar] [CrossRef]
- Najah, A.; El-Shafie, A.; Karim, O.A.; El-Shafie, A.H. Application of artificial neural networks for water quality prediction. Neural Comput. Appl. 2013, 22, 187–201. [Google Scholar] [CrossRef]
- Chen, Z.; Xu, H.; Jiang, P.; Yu, S.; Lin, G.; Bychkov, I.; Hmelnov, A.; Ruzhnikov, G.; Zhu, N.; Liu, Z. A transfer Learning-Based LSTM strategy for imputing Large-Scale consecutive missing data and its application in a water quality prediction system. J. Hydrol. 2021, 602, 126573. [Google Scholar] [CrossRef]
- Kim, S.; Alizamir, M.; Zounemat-Kermani, M.; Kisi, O.; Singh, V.P. Assessing the biochemical oxygen demand using neural networks and ensemble tree approaches in South Korea. J. Environ. Manag. 2020, 270, 110834. [Google Scholar] [CrossRef]
- Ahmed, A.N.; Othman, F.B.; Afan, H.A.; Ibrahim, R.K.; Fai, C.M.; Hossain, M.S.; Ehteram, M.; Elshafie, A. Machine learning methods for better water quality prediction. J. Hydrol. 2019, 578, 124084. [Google Scholar] [CrossRef]
- Khan, Y.; Chai, S. Ensemble of ANN and ANFIS for water quality prediction and analysis-a data driven approach. J. Telecommun. Electron. Comput. Eng. (JTEC) 2017, 9, 117–122. [Google Scholar]
- Ahmed, U.; Mumtaz, R.; Anwar, H.; Shah, A.A.; Irfan, R.; García-Nieto, J. Efficient water quality prediction using supervised machine learning. Water 2019, 11, 2210. [Google Scholar] [CrossRef]
- Kostadinov, S. Understanding GRU Networks. Towards Data Science. Available online: https://towardsdatascience.com/understanding-gru-networks (accessed on 24 June 2024).
- Behmel, S.; Damour, M.; Ludwig, R.; Rodriguez, M. Intelligent decision-support system to plan, manage and optimize water quality monitoring programs: Design of a conceptual framework. J. Environ. Plan. Manag. 2021, 64, 703–733. [Google Scholar] [CrossRef]
- Lin, T.; Fan, W.; Xiao, C.; Yao, Z.; Zhang, Z.; Zhao, R.; Pan, Y.; Chen, Y. Energy management and operational planning of an ecological engineering for carbon sequestration in coastal Mariculture environments in China. Sustainability 2019, 11, 3162. [Google Scholar] [CrossRef]
- Li, S.; Xiao, W.; Zhao, Y.; Xu, J.; Da, H.; Lv, X. Quantitative analysis of the ecological security pattern for regional sustainable development: Case study of Chaohu Basin in Eastern China. J. Urban Plan. Dev. 2019, 145, 04019009. [Google Scholar] [CrossRef]
- Liu, D.; Zhang, G.; Li, H.; Fu, Q.; Li, M.; Faiz, M.A.; Ali, S.; Li, T.; Khan, M.I. Projection pursuit evaluation model of a regional surface water environment based on an Ameliorative Moth-Flame Optimisation algorithm. Ecol. Indic. 2019, 107, 105674. [Google Scholar] [CrossRef]
- How, M.L.; Cheah, S.M.; Chan, Y.J.; Khor, A.C.; Say, E.M.P. Artificial intelligence-enhanced decision support for informing global sustainable development: A human-centric AI-thinking approach. Information 2020, 11, 39. [Google Scholar] [CrossRef]
- Xiang, X.; Li, Q.; Khan, S.; Khalaf, O.I. Urban water resource management for sustainable environment planning using artificial intelligence techniques. Environ. Impact Assess. Rev. 2021, 86, 106515. [Google Scholar] [CrossRef]
- Kautish, S.; Thapliyal, M. Concept of Decision Support Systems in relation with Knowledge Management–Fundamentals, theories, frameworks and practices. Int. J. Appl. Innov. Eng. Manag. 2012, 1, 9. [Google Scholar]
- Hahn, B.M.; Kofalk, S.; De Kok, J.L.; Berlekamp, J.; Evers, M. Elbe DSS: A planning support system for strategic river basin planning. In Planning Support Systems Best Practice and New Methods; Geertman, S., Stillwell, J., Eds.; Springer: Maastricht, The Netherlands, 2009; Volume 95, pp. 113–136. [Google Scholar]
- Varadharajan, C.; Appling, A.P.; Arora, B.; Christianson, D.S.; Hendrix, V.C.; Kumar, V.; Lima, A.R.; Müller, J.; Oliver, S.; Ombadi, M. Can machine learning accelerate process understanding and decision-relevant predictions of river water quality? Hydrol. Process. 2022, 36, e14565. [Google Scholar] [CrossRef]
- Farzana, S.Z.; Paudyal, D.R.; Chadalavada, S.; Alam, M.J. Prediction of Water Quality in Reservoirs: A Comparative Assessment of Machine Learning and Deep Learning Approaches in the Case of Toowoomba, Queensland, Australia. Geosciences 2023, 13, 293. [Google Scholar] [CrossRef]
- Farzana, S.Z.; Paudyal, D.R.; Chadalavada, S.; Alam, M.J. Temporal Dynamics and Predictive Modelling of Streamflow and Water Quality Using Advanced Statistical and Ensemble Machine Learning Techniques. Water 2024, 16, 2107. [Google Scholar] [CrossRef]
- Tiyasha, T.; Tung, T.M.; Yaseen, Z.M. A survey on river water quality modelling using artificial intelligence models: 2000–2020. J. Hydrol. 2020, 585, 124670. [Google Scholar] [CrossRef]
- Rajaee, T.; Khani, S.; Ravansalar, M. Artificial intelligence-based single and hybrid models for prediction of water quality in rivers: A review. Chemom. Intell. Lab. Syst. 2020, 200, 103978. [Google Scholar] [CrossRef]
- Chang, L.-C.; Chang, F.-J.; Yang, S.-N.; Kao, I.-F.; Ku, Y.-Y.; Kuo, C.-L.; bin Mat Amin, I.M.Z. Building an intelligent hydroinformatics integration platform for regional flood inundation warning systems. Water 2018, 11, 9. [Google Scholar] [CrossRef]
- Modgil, S.; Gupta, S.; Bhushan, B. Building a living economy through modern information decision support systems and UN sustainable development goals. Prod. Plan. Control 2020, 31, 967–987. [Google Scholar] [CrossRef]
- Baek, S.-S.; Pyo, J.; Chun, J.A. Prediction of water level and water quality using a CNN-LSTM combined deep learning approach. Water 2020, 12, 3399. [Google Scholar] [CrossRef]
- Jadhav, S.B.; Pingle, N.S. Automatic Measurement and Reporting System of Water Quality Based On GSM. Int. J. Electr. Electron. Res. 2016, 4, 20–27. [Google Scholar]
- Saraiva, M.; Protas, É.; Salgado, M.; Souza Jr, C. Automatic mapping of center pivot irrigation systems from satellite images using deep learning. Remote Sens. 2020, 12, 558. [Google Scholar] [CrossRef]
- Figueiredo, I.; Esteves, P.; Cabrita, P. Water wise—A digital water solution for smart cities and water management entities. Procedia Comput. Sci. 2021, 181, 897–904. [Google Scholar] [CrossRef]
- Yuan, W.; Liu, Q.; Song, S.; Lu, Y.; Yang, S.; Fang, Z.; Shi, Z. A climate-water quality assessment framework for quantifying the contributions of climate change and human activities to water quality variations. J. Environ. Manag. 2023, 333, 117441. [Google Scholar] [CrossRef] [PubMed]
- United Nations. Sustainable Development Goals Report 2023: Special Edition; Development Data and Outreach Branch, United Nations Statistics Division: New York, NY, USA, 2023. [Google Scholar]
- Nijhawan, A.; Howard, G. Associations between climate variables and water quality in low-and middle-income countries: A scoping review. Water Res. 2022, 210, 117996. [Google Scholar] [CrossRef] [PubMed]
- Murdoch, P.S.; Baron, J.S.; Miller, T.L. Potential effects of climate change on surface-water quality in North America 1. JAWRA J. Am. Water Resour. Assoc. 2000, 36, 347–366. [Google Scholar] [CrossRef]
- Yang, Q.; Zhang, X.; Almendinger, J.E.; Huang, M.; Chen, X.; Leng, G.; Zhou, Y.; Zhao, K.; Asrar, G.R.; Li, X. Climate change will pose challenges to water quality management in the St. Croix River basin. Environ. Pollut. 2019, 251, 302–311. [Google Scholar] [CrossRef]
- Yang, Q.; Tian, H.; Friedrichs, M.A.; Hopkinson, C.S.; Lu, C.; Najjar, R.G. Increased nitrogen export from eastern North America to the Atlantic Ocean due to climatic and anthropogenic changes during 1901–2008. J. Geophys. Res. Biogeosciences 2015, 120, 1046–1068. [Google Scholar] [CrossRef]
- Yang, Q.; Zhang, X.; Abraha, M.; Del Grosso, S.; Robertson, G.; Chen, J. Enhancing the soil and water assessment tool model for simulating N2O emissions of three agricultural systems. Ecosyst. Health Sustain. 2017, 3, e01259. [Google Scholar] [CrossRef]
- J-Nkanga, E. Investigations of pipe-borne pollution in Benin City, Nigeria. Water Air Soil Pollut. 1980, 13, 425–437. [Google Scholar] [CrossRef]
- Bastaraud, A.; Perthame, E.; Rakotondramanga, J.-M.; Mahazosaotra, J.; Ravaonindrina, N.; Jambou, R. The impact of rainfall on drinking water quality in Antananarivo, Madagascar. PLoS ONE 2020, 15, e0218698. [Google Scholar] [CrossRef]
- Nogueira, G.; Nakamura, C.V.; Tognim, M.C.; Abreu Filho, B.A.; Dias Filho, B.P. Microbiological quality of drinking water of urban and rural communities, Brazil. Rev. Saúde Pública 2003, 37, 232–236. [Google Scholar] [CrossRef]
- Berhe, M.; Demissie, M.; Tesfaye, G. Isoniazid preventive therapy adherence and associated factors among HIV positive patients in Addis Ababa, Ethiopia. Adv. Epidemiol. 2014, 2014, 230587. [Google Scholar] [CrossRef]
- Nearing, M.; Jetten, V.; Baffaut, C.; Cerdan, O.; Couturier, A.; Hernandez, M.; Le Bissonnais, Y.; Nichols, M.; Nunes, J.; Renschler, C. Modeling response of soil erosion and runoff to changes in precipitation and cover. Catena 2005, 61, 131–154. [Google Scholar] [CrossRef]
- Mohamadi, M.A.; Kavian, A. Effects of rainfall patterns on runoff and soil erosion in field plots. Int. Soil Water Conserv. Res. 2015, 3, 273–281. [Google Scholar] [CrossRef]
- Jiang, C.; Zhang, L.; Tang, Z. Multi-temporal scale changes of streamflow and sediment discharge in the headwaters of Yellow River and Yangtze River on the Tibetan Plateau, China. Ecol. Eng. 2017, 102, 240–254. [Google Scholar] [CrossRef]
- Neitsch, S.L.; Arnold, J.G.; Kiniry, J.R.; Williams, J.R. Soil and Water Assessment Tool Theoretical Documentation Version 2009; Texas Water Resources Institute: College Station, TX, USA, 2011. [Google Scholar]
- Khoi, D.N.; Sam, T.T.; Nhi, P.T.T.; Quan, N.T.; Hung, B.V.; Phung, N.K.; Van Thinh, N. Uncertainty assessment for climate change impact on streamflow and water quality in the Dong Nai River Basin, Vietnam. In Proceedings of the World Environmental and Water Resources Congress, Pittsburgh, PA, USA, 19–23 May 2019; pp. 366–373. [Google Scholar]
- Thang, L.V.; Khoi, D.N.; Phi, H.L. Impact of climate change on streamflow and water quality in the upper Dong Nai river basin, Vietnam. Houille Blanche 2018, 104, 70–79. [Google Scholar] [CrossRef]
- Fabian, P.S.; Kwon, H.-H.; Vithanage, M.; Lee, J.-H. Modeling, challenges, and strategies for understanding impacts of climate extremes (droughts and floods) on water quality in Asia: A review. Environ. Res. 2023, 225, 115617. [Google Scholar] [CrossRef]
- Si, F.; Huang, T.; Li, N.; Li, K.; Wen, G.; Li, Y.; Zhang, H. Effects of flood discharge on the water quality of a drinking water reservoir in China–Characteristics and management strategies. J. Environ. Manag. 2022, 314, 115072. [Google Scholar] [CrossRef]
- Li, Y.; Zhang, Q.; Ye, R.; Yao, J.; Tan, Z. 3D hydrodynamic investigation of thermal regime in a large river-lake-floodplain system (Poyang Lake, China). J. Hydrol. 2018, 567, 86–101. [Google Scholar] [CrossRef]
- Chuo, M.; Ma, J.; Liu, D.; Yang, Z. Effects of the impounding process during the flood season on algal blooms in Xiangxi Bay in the Three Gorges Reservoir, China. Ecol. Model. 2019, 392, 236–249. [Google Scholar] [CrossRef]
- Peng, Z.; Zhang, Y.; Zhu, J.; Hu, W.; Liu, G.; Zhang, H.; Gao, R. Large lake sluice operations during an extreme rainfall season greatly affect circulation and water quality dynamics of a shallow eutrophic lake. Sci. Total Environ. 2021, 781, 146756. [Google Scholar] [CrossRef]
- Ma, B.; Dong, F.; Peng, W.; Liu, X.; Ding, Y.; Huang, A.; Gao, X. Simulating the water environmental capacity of a seasonal river using a combined watershed-water quality model. Earth Space Sci. 2020, 7, e2019EA001008. [Google Scholar] [CrossRef]
- Whitehead, P.; Jin, L.; Bussi, G.; Voepel, H.; Darby, S.; Vasilopoulos, G.; Manley, R.; Rodda, H.; Hutton, C.; Hackney, C. Water quality modelling of the Mekong River basin: Climate change and socioeconomics drive flow and nutrient flux changes to the Mekong Delta. Sci. Total Environ. 2019, 673, 218–229. [Google Scholar] [CrossRef] [PubMed]
- Farzana, S.Z.; Paudyal, D.R.; Chadalavada, S.; Alam, M.J. Spatiotemporal Variability Analysis of Rainfall and Water Quality: Insights from Trend Analysis and Wavelet Coherence Approach. Geosciences 2024, 14, 225. [Google Scholar] [CrossRef]
- Department of Environment and Heritage Protection (2009) Queensland Water Quality Guidelines, Version 3, ISBN 978-0-9806986-0-2. Available online: https://environment.des.qld.gov.au/__data/assets/pdf_file/0020/95150/water-quality-guidelines.pdf (accessed on 24 June 2024).
- Cotruvo, J.A. 2017 WHO guidelines for drinking water quality: First addendum to the Fourth edition. Am. Water Work. Assoc. 2017, 109, 44–51. [Google Scholar] [CrossRef]
- Singh, A.K.; Sathya, M.; Verma, S.; Jayakumar, S. Spatiotemporal variation of water quality index in Kanwar wetland, Begusarai, India. Sustain. Water Resour. Manag. 2020, 6, 44. [Google Scholar] [CrossRef]
- Hamed, K.H.; Rao, A.R. A modified Mann-Kendall trend test for autocorrelated data. J. Hydrol. 1998, 204, 182–196. [Google Scholar] [CrossRef]
- Gao, F.; Wang, Y.; Chen, X.; Yang, W. Trend analysis of rainfall time series in Shanxi Province, Northern China (1957–2019). Water 2020, 12, 2335. [Google Scholar] [CrossRef]
- Wang, Y.; Xu, Y.; Tabari, H.; Wang, J.; Wang, Q.; Song, S.; Hu, Z. Innovative trend analysis of annual and seasonal rainfall in the Yangtze River Delta, eastern China. Atmos. Res. 2020, 231, 104673. [Google Scholar] [CrossRef]
- Şen, Z. Innovative trend analysis methodology. J. Hydrol. Eng. 2012, 17, 1042–1046. [Google Scholar] [CrossRef]
- Pour, S.H.; Abd Wahab, A.K.; Shahid, S.; Ismail, Z.B. Changes in reference evapotranspiration and its driving factors in peninsular Malaysia. Atmos. Res. 2020, 246, 105096. [Google Scholar] [CrossRef]
- Labat, D. Recent advances in wavelet analyses: Part 1. A review of concepts. J. Hydrol. 2005, 314, 275–288. [Google Scholar] [CrossRef]
- Grinsted, A.; Moore, J.C.; Jevrejeva, S. Application of the cross wavelet transform and wavelet coherence to geophysical time series. Nonlinear Process. Geophys. 2004, 11, 561–566. [Google Scholar] [CrossRef]
- Nazari-Sharabian, M.; Karakouzian, M. Relationship between sunspot numbers and mean annual precipitation: Application of cross-wavelet transform—A case study. J Multidiscip. Sci. J. 2020, 3, 7. [Google Scholar] [CrossRef]
- Roushangar, K.; Alizadeh, F. Identifying complexity of annual precipitation variation in Iran during 1960–2010 based on information theory and discrete wavelet transform. Stoch. Environ. Res. Risk Assess. 2018, 32, 1205–1223. [Google Scholar] [CrossRef]
- Bureau of Meteorology. Climate Glossary. Available online: http://www.bom.gov.au/climate/glossary/seasons.shtml (accessed on 13 June 2023).
- Talmoudi, K.; Bellali, H.; Ben-Alaya, N.; Saez, M.; Malouche, D.; Chahed, M.K. Modeling zoonotic cutaneous leishmaniasis incidence in central Tunisia from 2009-2015: Forecasting models using climate variables as predictors. PLoS Neglected Trop. Dis. 2017, 11, e0005844. [Google Scholar] [CrossRef]
- Yang, G.; Moyer, D.L. Estimation of nonlinear water-quality trends in high-frequency monitoring data. Sci. Total Environ. 2020, 715, 136686. [Google Scholar] [CrossRef]
- Shi, R.; Xu, X.; Li, J.; Li, Y. Prediction and analysis of train arrival delay based on XGBoost and Bayesian optimization. Appl. Soft Comput. 2021, 109, 107538. [Google Scholar] [CrossRef]
- Wu, J.; Chen, X.-Y.; Zhang, H.; Xiong, L.-D.; Lei, H.; Deng, S.-H. Hyperparameter optimization for machine learning models based on Bayesian optimization. J. Electron. Sci. Technol. 2019, 17, 26–40. [Google Scholar]
- Bovee, K.D.; Waddle, T.J.; Bartholow, J.; Burris, L. A Decision Support Framework for Water Management in the Upper Delaware River; U.S. Geological Survey Open-File Report 2007-1172; U.S. Geological Survey: Reston, VA, USA, 2007. [Google Scholar]
- Quinn, N.W.; Dinar, A.; Sridharan, V. Decision support tools for water quality management. Water 2022, 14, 3644. [Google Scholar] [CrossRef]
- Australian Government Initiative. Water Quality Management Framework, Guidelines for Fresh and Marine Water Quality. Available online: https://www.waterquality.gov.au/anz-guidelines/framework (accessed on 1 September 2024).
- Chen, S.; Ghadami, A.; Epureanu, B.I. Practical guide to using Kendall’s τ in the context of forecasting critical transitions. R. Soc. Open Sci. 2022, 9, 211346. [Google Scholar] [CrossRef]
- Department of Regional Development Manufacturing and Water. Towards Climate Resilience and Sustainable Water Management; Queensland Government: Brisbane, Australia, 2023.
- Toowoomba Regional Council. Cooby, Perseverance and Cressbrook Dams, Drinking Water Catchment Management Review; Toowoomba Regional Council: Darling Downs, QLD, Australia, 2016; 7640-29.
- Queensland Government. Queensland Place Names. Available online: https://www.qld.gov.au/environment/land/title/place-names (accessed on 23 June 2024).
- Queensland Government. Business Queensland. Available online: https://www.business.qld.gov.au/running-business/support-assistance/mapping-data-imagery/maps/topographic-maps (accessed on 20 June 2024).
- Bureau of Meteorology. Climate Statistics for Australian Locations. Available online: http://www.bom.gov.au/climate/averages/tables/cw_041103.shtml (accessed on 23 June 2024).
- Queensland Government. Climate Change in the Eastern Downs Regions, Version 1; Department of Environment and Science, Queensland Government: Brisbane, QLD, Australia, 2019.
- Amos, M.; Baxter, G.; Finch, N.; Lisle, A.; Murray, P. I just want to count them! Considerations when choosing a deer population monitoring method. Wildl. Biol. 2014, 20, 362–370. [Google Scholar] [CrossRef]
- Heberger, M. Australia’s millennium drought: Impacts and responses. In The World’s Water: The Biennial Report on Freshwater Resources; Springer: Berlin/Heidelberg, Germany, 2012; pp. 97–125. [Google Scholar] [CrossRef]
- Van den Honert, R.C.; McAneney, J. The 2011 Brisbane floods: Causes, impacts and implications. Water 2011, 3, 1149–1173. [Google Scholar] [CrossRef]
- Queensland Government. Queensland Bushfires Review; Queensland Government: Brisbane, QLD, Australia, 2019–20.
- The Oxford Review. Adaptive Decision Making—Definition and Explanation. Available online: https://oxford-review.com/the-oxford-review-dei-diversity-equity-and-inclusion-dictionary/adaptive-decision-making-definition-and-explanation/ (accessed on 26 August 2024).
- Khan, J.A.; Yasin, A.; Fatima, R.; Vasan, D.; Khan, A.A.; Khan, A.W. Valuating requirements arguments in the online user’s forum for requirements decision-making: The CrowdRE-VArg framework. Softw. Pract. Exp. 2022, 52, 2537–2573. [Google Scholar] [CrossRef]
- Toukola, S.; Ahola, T. Digital tools for stakeholder participation in urban development projects. Proj. Leadersh. Soc. 2022, 3, 100053. [Google Scholar] [CrossRef]
- National Research Council. Informing an Effective Response to Climate Change; The National Academies Press: Washington, DC, USA, 2010; p. 346. [Google Scholar] [CrossRef]
- Imen, S.; Chang, N.-B.; Yang, Y.J.; Golchubian, A. Developing a model-based drinking water decision support system featuring remote sensing and fast learning techniques. IEEE Syst. J. 2016, 12, 1358–1368. [Google Scholar] [CrossRef]
- Orr, E. Data Version Control: What It Is and How It Works. Available online: https://lakefs.io/data-version-control/ (accessed on 26 August 2024).
- Esri. Spatial Analysis in ArcGIS Pro, Charts. Available online: https://pro.arcgis.com/en/pro-app/latest/help/analysis/geoprocessing/charts/what-is-a-chart-.htm (accessed on 27 June 2024).
- Melbourne Water. Adaptive Management, Healthy Waterways Strategy; Victoria State Government: Melbourne, Australia, 2018.






| Name | Version | Application |
|---|---|---|
| Windows | 10 and higher | Compatible operating system |
| Python | 3.11 or updated | To develop the prediction model |
| R studio | 4.3.2 or updated | To do trend and correlation analysis |
| ArcGIS Pro | 3.3.0 | To prepare spatial maps and temporal charts |
| Feature | Cooby | Cressbrook | Perseverance | Reference |
|---|---|---|---|---|
| Climate | Cool, dry winters; warm, wet summers | [39] | ||
| Topography | Gentle slopes at lower elevation, hills at higher elevations | [101] | ||
| Surface area | 301 hectares | 517 hectares | 250 hectares | [96] |
| Water capacity | 23,092 ML | 81,800 ML | 30,140 ML | [96] |
| Supply | Approx. 15% | Approx. 54% | Approx. 28% | [96] |
| Major land use | Grazing (65.2%), Residential (16%), Forestry (6.5%) Cultivation (5.4%) | Grazing (63%), Residential (11%), Reserves (12%), Forestry (8%) Horticulture (4%) | Grazing (57.7%), Residential (11.7%), Reserves (21.5%), Cultivation (4.1%) Horticulture (3.4%) | [96] |
| Major pressure on catchment | Rapid urban encroachment, extensive primary industry operations, | Cattle grazing, removal and degradation of riparian vegetation, agriculture, deforestation, rural residential development and industry | Cattle grazing, removal and degradation of riparian vegetation, agriculture, deforestation, rural residential development and industry | [96] |
| Runoff | 44 mm | 78 mm | 100 mm | [96] |
| WQI | 25–50 (Poor) | 0–25 (Very poor) | 0–25 (Very poor) | [39] |
| Source of Pollutants | Management Strategies |
|---|---|
| Urban discharge | Enforcement of urban planning codes to ensure proper household wastewater treatment system |
| Agricultural runoff | Expand vegetation protection measures, prevent improper and poorly timed application of fertiliser and pesticides |
| Grazing, Horticulture, Livestock | Nutrient management Minimise runoff impact from farms |
| Recreational activities | Parks, Fishing activities should be placed away from reservoirs |
| Soil erosion | Increase plantation in the area adjacent to reservoirs |
Disclaimer/Publisher’s Note: The statements, opinions and data contained in all publications are solely those of the individual author(s) and contributor(s) and not of MDPI and/or the editor(s). MDPI and/or the editor(s) disclaim responsibility for any injury to people or property resulting from any ideas, methods, instructions or products referred to in the content. |
© 2024 by the authors. Licensee MDPI, Basel, Switzerland. This article is an open access article distributed under the terms and conditions of the Creative Commons Attribution (CC BY) license (https://creativecommons.org/licenses/by/4.0/).
Share and Cite
Farzana, S.Z.; Paudyal, D.R.; Chadalavada, S.; Alam, M.J. Decision Support Framework for Water Quality Management in Reservoirs Integrating Artificial Intelligence and Statistical Approaches. Water 2024, 16, 2944. https://doi.org/10.3390/w16202944
Farzana SZ, Paudyal DR, Chadalavada S, Alam MJ. Decision Support Framework for Water Quality Management in Reservoirs Integrating Artificial Intelligence and Statistical Approaches. Water. 2024; 16(20):2944. https://doi.org/10.3390/w16202944
Chicago/Turabian StyleFarzana, Syeda Zehan, Dev Raj Paudyal, Sreeni Chadalavada, and Md Jahangir Alam. 2024. "Decision Support Framework for Water Quality Management in Reservoirs Integrating Artificial Intelligence and Statistical Approaches" Water 16, no. 20: 2944. https://doi.org/10.3390/w16202944
APA StyleFarzana, S. Z., Paudyal, D. R., Chadalavada, S., & Alam, M. J. (2024). Decision Support Framework for Water Quality Management in Reservoirs Integrating Artificial Intelligence and Statistical Approaches. Water, 16(20), 2944. https://doi.org/10.3390/w16202944
