Air Pollutant Concentration Forecasting with WTMP: Wavelet Transform-Based Multilayer Perceptron
Abstract
1. Introduction
2. Background and Related Works
2.1. Residual Block
2.2. Wavelet Decomposition
2.3. MODWT Algorithm
2.4. Decomposition Level Selection
2.5. Covariate Information
2.6. Problem Setting
3. Methodology
3.1. Data Description
3.2. Data Processing
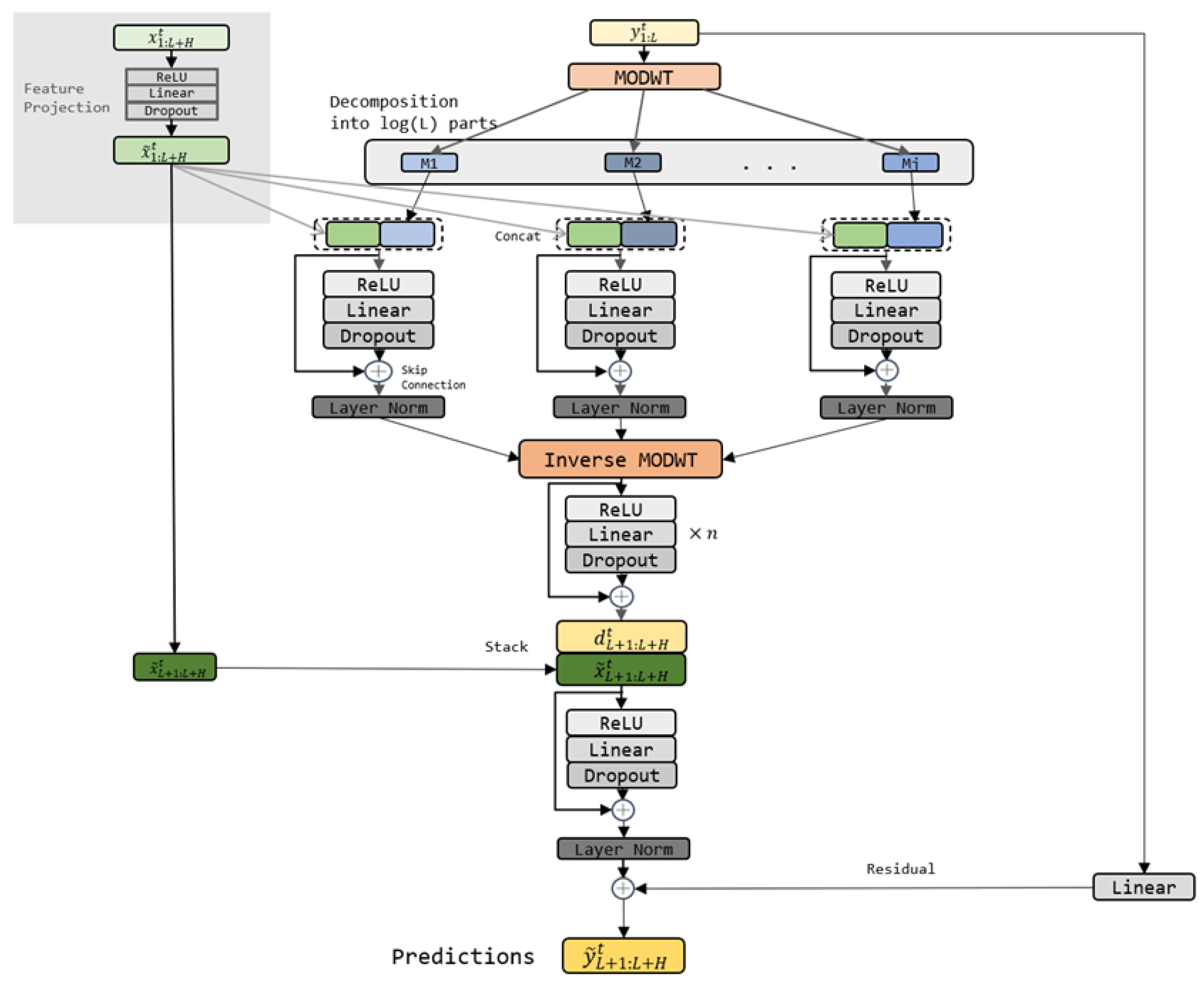
3.3. Model Architecture
3.4. Evaluation
4. Experiments
4.1. Baselines and Setup
4.2. Results
4.3. Ablation Study
4.3.1. Model A: Direct Feature Fusion
4.3.2. Model B: Sliding Average Decomposition
4.3.3. Model C: MODWT with db4 Wavelet Basis
4.3.4. Model D: MODWT with coif4 Wavelet Basis
4.3.5. Model E: MODWT with fk4 Wavelet Basis
4.4. More Analyses on Different Models
5. Conclusions
6. Future Work
Author Contributions
Funding
Institutional Review Board Statement
Informed Consent Statement
Data Availability Statement
Conflicts of Interest
References
- Chanchan, G.; Fengying, Z.; Dekun, F.; Qingtao, W.; Min, L. Spatial characteristics of change trends of air pollutants in Chinese urban areas during 2016–2020: The impact of air pollution controls and the COVID-19 pandemic. Atmos. Res. 2023, 283, 106539. [Google Scholar]
- Dw, D. An association between air pollution and mortality in six US cities. N. Engl. J. Med. 1993, 329, 1753–1759. [Google Scholar]
- Heft-Neal, S.; Burney, J.; Bendavid, E.; Burke, M. Robust relationship between air quality and infant mortality in Africa. Nature 2018, 559, 254–258. [Google Scholar] [CrossRef]
- Weijun, W.; Tianyu, M.; Lianru, W. Air pollutant concentration prediction based on a new hybrid model, feature selection, and secondary decomposition. Air Qual. Atmos. Health 2023, 16, 2019–2033. [Google Scholar]
- Chen, L.; Han, B.; Wang, X.; Zhao, J.; Yang, W.; Yang, Z. Machine learning methods in weather and climate applications: A survey. Appl. Sci. 2023, 13, 12019. [Google Scholar] [CrossRef]
- Box, G.E.; Jenkins, G.M.; Reinsel, G.C.; Ljung, G.M. Time Series Analysis: Forecasting and Control; John Wiley & Sons: Hoboken, NJ, USA, 2015. [Google Scholar]
- Arystanbekova, N.K. Application of Gaussian plume models for air pollution simulation at instantaneous emissions. Math. Comput. Simul. 2004, 67, 451–458. [Google Scholar] [CrossRef]
- Deb, C.; Zhang, F.; Yang, J.; Lee, S.E.; Shah, K.W. A review on time series forecasting techniques for building energy consumption. Renew. Sustain. Energy Rev. 2017, 74, 902–924. [Google Scholar] [CrossRef]
- Tao, Q.; Liu, F.; Li, Y.; Sidorov, D.N. Air Pollution Forecasting Using a Deep Learning Model Based on 1D Convnets and Bidirectional GRU. IEEE Access 2019, 7, 76690–76698. [Google Scholar] [CrossRef]
- David, S.; Valentin, F.; Jan, G.; Tim, J. DeepAR: Probabilistic forecasting with autoregressive recurrent networks. Int. J. Forecast. 2020, 36, 1181–1191. [Google Scholar]
- Hoedt, P.J.; Kratzert, F.; Klotz, D.; Halmich, C.; Holzleitner, M.; Nearing, G.S.; Hochreiter, S.; Klambauer, G. Mc-lstm: Mass-conserving lstm. In Proceedings of the International Conference on Machine Learning, PMLR, Virtual Event, 18–24 July 2021; pp. 4275–4286. [Google Scholar]
- Awasthi, P.; Das, A.; Sen, R.; Suresh, A.T. On the benefits of maximum likelihood estimation for regression and forecasting. arXiv 2021, arXiv:2106.10370. [Google Scholar]
- Shumway, R.H.; Stoffer, D.S.; Shumway, R.H.; Stoffer, D.S. ARIMA models. In Time Series Analysis and Its Applications: With R Examples; Springer: New York, NY, USA, 2017; pp. 75–163. [Google Scholar]
- Dhiman, H.S.; Deb, D.; Guerrero, J.M. Hybrid machine intelligent SVR variants for wind forecasting and ramp events. Renew. Sustain. Energy Rev. 2019, 108, 369–379. [Google Scholar] [CrossRef]
- Wu, Q.; Lin, H. A novel optimal-hybrid model for daily air quality index prediction considering air pollutant factors. Sci. Total Environ. 2019, 683, 808–821. [Google Scholar] [CrossRef] [PubMed]
- Wu, C.; Li, Q.; Hou, J.; Karimian, H.; Chen, G. PM2.5 concentration prediction using convolutional neural networks. Sci. Surv. Mapp. 2018, 43, 68–75. [Google Scholar]
- Huang, C.J.; Kuo, P.H. A deep CNN-LSTM model for particulate matter (PM2.5) forecasting in smart cities. Sensors 2018, 18, 2220. [Google Scholar] [CrossRef] [PubMed]
- Pak, U.; Kim, C.; Ryu, U.; Sok, K.; Pak, S. A hybrid model based on convolutional neural networks and long short-term memory for ozone concentration prediction. Air Qual. Atmos. Health 2018, 11, 883–895. [Google Scholar] [CrossRef]
- Qi, Y.; Li, Q.; Karimian, H.; Liu, D. A hybrid model for spatiotemporal forecasting of PM2.5 based on graph convolutional neural network and long short-term memory. Sci. Total Environ. 2019, 664, 1–10. [Google Scholar] [CrossRef]
- Vaswani, A.; Shazeer, N.; Parmar, N.; Uszkoreit, J.; Jones, L.; Gomez, A.N.; Kaiser, Ł.; Polosukhin, I. Attention is all you need. Adv. Neural Inf. Process. Syst. 2017, 30. [Google Scholar]
- Zheng, S.; Lu, J.; Zhao, H.; Zhu, X.; Luo, Z.; Wang, Y.; Fu, Y.; Feng, J.; Xiang, T.; Torr, P.H.; et al. Rethinking semantic segmentation from a sequence-to-sequence perspective with transformers. In Proceedings of the IEEE/CVF Conference on Computer Vision and Pattern Recognition, Nashville, TN, USA, 20–25 June 2021; pp. 6881–6890. [Google Scholar]
- Lee, J.; Toutanova, K. Pre-training of deep bidirectional transformers for language understanding. arXiv 2018, arXiv:1810.04805. [Google Scholar]
- Zhou, H.; Zhang, S.; Peng, J.; Zhang, S.; Li, J.; Xiong, H.; Zhang, W. Informer: Beyond efficient transformer for long sequence time-series forecasting. In Proceedings of the AAAI Conference on Artificial Intelligence, Virtual Event, 2–9 February 2021; Volume 35, pp. 11106–11115. [Google Scholar]
- Wu, H.; Xu, J.; Wang, J.; Long, M. Autoformer: Decomposition transformers with auto-correlation for long-term series forecasting. Adv. Neural Inf. Process. Syst. 2021, 34, 22419–22430. [Google Scholar]
- Zhou, T.; Ma, Z.; Wen, Q.; Wang, X.; Sun, L.; Jin, R. Fedformer: Frequency enhanced decomposed transformer for long-term series forecasting. In Proceedings of the International Conference on Machine Learning, PMLR, Baltimore, MD, USA, 17–23 July 2022; pp. 27268–27286. [Google Scholar]
- Liu, S.; Yu, H.; Liao, C.; Li, J.; Lin, W.; Liu, A.X.; Dustdar, S. Pyraformer: Low-complexity pyramidal attention for long-range time series modeling and forecasting. In Proceedings of the International Conference on Learning Representations, Vienna, Austria, 4 May 2021. [Google Scholar]
- Zeng, A.; Chen, M.; Zhang, L.; Xu, Q. Are transformers effective for time series forecasting? In Proceedings of the AAAI Conference on Artificial Intelligence, Washington, DC, USA, 7–14 February 2023; Volume 37, pp. 11121–11128. [Google Scholar] [CrossRef]
- Lyu, H.; Sha, N.; Qin, S.; Yan, M.; Xie, Y.; Wang, R. Advances in neural information processing systems. Adv. Neural Inf. Process. Syst. 2019, 32. [Google Scholar]
- Das, A.; Kong, W.; Leach, A.; Sen, R.; Yu, R. Long-term forecasting with tide: Time-series dense encoder. arXiv 2023, arXiv:2304.08424. [Google Scholar]
- Targ, S.; Almeida, D.; Lyman, K. Resnet in resnet: Generalizing residual architectures. arXiv 2016, arXiv:1603.08029. [Google Scholar]
- Rhif, M.; Ben Abbes, A.; Farah, I.R.; Martínez, B.; Sang, Y. Wavelet transform application for/in non-stationary time-series analysis: A review. Appl. Sci. 2019, 9, 1345. [Google Scholar] [CrossRef]
- Yoo, Y.; Baek, J.G. A novel image feature for the remaining useful lifetime prediction of bearings based on continuous wavelet transform and convolutional neural network. Appl. Sci. 2018, 8, 1102. [Google Scholar] [CrossRef]
- Sasal, L.; Chakraborty, T.; Hadid, A. W-transformers: A wavelet-based transformer framework for univariate time series forecasting. In Proceedings of the 2022 21st IEEE International Conference on Machine Learning and Applications (ICMLA), Nassau, Bahamas, 12–14 December 2022; pp. 671–676. [Google Scholar]
- Heddam, S.; Merabet, K.; Difi, S.; Kim, S.; Ptak, M.; Sojka, M.; Zounemat-Kermani, M.; Kisi, O. River water temperature prediction using hybrid machine learning coupled signal decomposition: EWT versus MODWT. Ecol. Inform. 2023, 78, 102376. [Google Scholar] [CrossRef]
- Yoon, J.; Jordon, J.; Schaar, M. Gain: Missing data imputation using generative adversarial nets. In Proceedings of the International Conference on Machine Learning, PMLR, Stockholm, Sweden, 10–15 July 2018; pp. 5689–5698. [Google Scholar]
- Stekhoven, D.J.; Bühlmann, P. MissForest—Non-parametric missing value imputation for mixed-type data. Bioinformatics 2012, 28, 112–118. [Google Scholar] [CrossRef]
- Bank, D.; Koenigstein, N.; Giryes, R. Autoencoders. In Machine Learning for Data Science Handbook: Data Mining and Knowledge Discovery Handbook; Springer: Berlin/Heidelberg, Germany, 2023; pp. 353–374. [Google Scholar]
- Lara-Benítez, P.; Carranza-García, M.; Luna-Romera, J.M.; Riquelme, J.C. Temporal convolutional networks applied to energy-related time series forecasting. Appl. Sci. 2020, 10, 2322. [Google Scholar] [CrossRef]
- Sherstinsky, A. Fundamentals of recurrent neural network (RNN) and long short-term memory (LSTM) network. Phys. D Nonlinear Phenom. 2020, 404, 132306. [Google Scholar] [CrossRef]
- Safara, F.; Doraisamy, S.; Azman, A.; Jantan, A.; Ramaiah, A.R.A. Multi-level basis selection of wavelet packet decomposition tree for heart sound classification. Comput. Biol. Med. 2013, 43, 1407–1414. [Google Scholar] [CrossRef]





| Name | Unit | Name | Unit |
|---|---|---|---|
| Time | year-month-day-hour | SO2 | g/m3 |
| NO2 | g/m3 | O3 | g/m3 |
| PM2.5 | g/m3 | PM10 | g/m3 |
| Wind speed | m/s | Wind direction | ° |
| Temperature | ℃ | Isobutane | ppb |
| Ethane | ppb | Propane | ppb |
| Butane | ppb | Isopentane | ppb |
| 2,3-Dimethylbutane | ppb | 2-Methylpentane | ppb |
| 3-Methylpentane | ppb | n-Hexane | ppb |
| Methylcyclopentane | ppb | 2,4-Dimethylpentane | ppb |
| Cyclohexane | ppb | 2-Methylhexane | ppb |
| 2,3-Dimethylpentane | ppb | 3-Methylhexane | ppb |
| 2,2,4-Trimethylpentane | ppb | n-Heptane | ppb |
| Methylcyclohexane | ppb | 2,3,4-Trimethylpentane | ppb |
| 2-Methylheptane | ppb | 3-Methylheptane | ppb |
| n-Octane | ppb | n-Nonane | ppb |
| n-Decane | ppb | n-Undecane | ppb |
| n-Dodecane | ppb | 1-Hexene | ppb |
| Ethylene | ppb | Propylene | ppb |
| Models | 336/96 | 336/168 | 720/336 | 720/168 |
|---|---|---|---|---|
| Transformer | 0.698 0.487 | 0.674 0.567 | 0.691 0.475 | 0.655 0.548 |
| Pyraformer | 0.580 0.563 | 0.582 0.511 | 0.865 0.423 | 0.635 0.496 |
| Autoformer | 1.190 0.830 | 4.657 1.505 | 1.811 0.532 | 1.137 1.639 |
| Informer | 0.643 0.576 | 0.639 0.545 | 0.654 0.555 | 0.645 0.574 |
| LSTM | 0.611 0.554 | 0.720 0.652 | 0.812 0.651 | 0.812 0.598 |
| DLinear | 0.482 0.442 | 0.517 0.442 | 0.706 0.477 | 0.679 0.479 |
| WTMP | 0.341 0.377 | 0.387 0.412 | 0.545 0.415 | 0.526 0.417 |
| Models | 336/96 | 336/168 | 720/336 | 720/168 |
|---|---|---|---|---|
| WTMP | 0.341 0.377 | 0.387 0.412 | 0.545 0.415 | 0.526 0.417 |
| Model A (Direct Feature Fusion) | 0.763 0.901 | 0.892 0.628 | 1.163 0.837 | 1.121 0.831 |
| Model B (Sliding Average Decomposition) | 0.631 0.510 | 0.692 0.561 | 0.796 0.640 | 0.764 0.603 |
| Model C (db4) | 0.410 0.386 | 0.423 0.465 | 0.596 0.458 | 0.586 0.429 |
| Model D (coif4) | 0.333 0.370 | 0.381 0.422 | 0.552 0.422 | 0.525 0.423 |
| Model E (fk4) | 0.461 0.390 | 0.399 0.409 | 0.610 0.430 | 0.596 0.421 |
Disclaimer/Publisher’s Note: The statements, opinions and data contained in all publications are solely those of the individual author(s) and contributor(s) and not of MDPI and/or the editor(s). MDPI and/or the editor(s) disclaim responsibility for any injury to people or property resulting from any ideas, methods, instructions or products referred to in the content. |
© 2024 by the authors. Licensee MDPI, Basel, Switzerland. This article is an open access article distributed under the terms and conditions of the Creative Commons Attribution (CC BY) license (https://creativecommons.org/licenses/by/4.0/).
Share and Cite
Wang, X.; Tao, L.; Fu, M.; Wang, Q. Air Pollutant Concentration Forecasting with WTMP: Wavelet Transform-Based Multilayer Perceptron. Atmosphere 2024, 15, 1296. https://doi.org/10.3390/atmos15111296
Wang X, Tao L, Fu M, Wang Q. Air Pollutant Concentration Forecasting with WTMP: Wavelet Transform-Based Multilayer Perceptron. Atmosphere. 2024; 15(11):1296. https://doi.org/10.3390/atmos15111296
Chicago/Turabian StyleWang, Xiaoling, Liangzhao Tao, Mingliang Fu, and Qi Wang. 2024. "Air Pollutant Concentration Forecasting with WTMP: Wavelet Transform-Based Multilayer Perceptron" Atmosphere 15, no. 11: 1296. https://doi.org/10.3390/atmos15111296
APA StyleWang, X., Tao, L., Fu, M., & Wang, Q. (2024). Air Pollutant Concentration Forecasting with WTMP: Wavelet Transform-Based Multilayer Perceptron. Atmosphere, 15(11), 1296. https://doi.org/10.3390/atmos15111296
