Assessment of Urban Local High-Temperature Disaster Risk and the Spatially Heterogeneous Impacts of Blue-Green Space
Abstract
:1. Introduction
2. Materials and Methods
2.1. Study Area
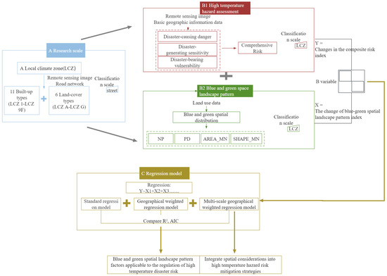
2.2. Overall Workflow
2.3. Data
2.4. LCZ Classification
2.5. High-Temperature-Disaster Risk Assessment
2.5.1. D Factors
2.5.2. S Factors
2.5.3. V Factors
2.5.4. T Methods
- (1)
- Calculation of the T index
- (2)
- Determination of the weight of each influencing factor
2.6. Analysis of the Influence of the UBGS Landscape Pattern on T
3. Results
3.1. LCZ Classification Map
3.2. Assessment of Disaster Risk
3.2.1. D Factors
3.2.2. S Factors
3.2.3. V Factors
3.2.4. T
3.3. Regulatory Factors of T
4. Discussions
4.1. Quantitative Analysis of the UBGS Landscape Pattern on High-Temperature Disaster Risk
4.2. The Necessity of Considering Space in the Mitigation of High-Temperature Disaster Risk
4.3. Limitations and Prospects
5. Conclusions
- (1)
- The overall risk of local high-temperature disasters in Harbin City is low. The number of LCZs above a medium risk level is 189, accounting for 19.61% of all LCZs, and the high-value area (above a medium risk level) was distributed in the second ring road in a “one-line and one-group” way. The visualization of the high-temperature hazard risk map can accurately provide optimization targets for planners.
- (2)
- High-temperature disaster risk presented obvious spatial heterogeneity. The risk of high-temperature disaster of building category LCZs was generally higher than that of natural category LCZs. The highest risk of high-temperature disasters in building LCZs was LCZ 2, followed by LCZ 5. The overall risk of high-temperature disaster presented a compact/open category LCZs > Sparse LCZs > natural category LCZs format, which proved that UBGSs were an important means to regulate the risk of high-temperature disasters.
- (3)
- There was spatial heterogeneity in the influence of UBGSs on high-temperature disaster risk. All regional coefficients of AREA_MN had significant negative effects on high-temperature disaster risk. The coefficient estimates of NP, PD, SHAPE_MN were negative in most of the spaces, and a few were positive. The mean NP coefficients of LCZ 2 and LCZ 4 were positive. This shows that it was necessary to consider space in the mitigation of high-temperature disaster risk. These regulatory factors can provide targeted strategies for the mitigation of high-temperature disaster risk in the context of climate adaptation.
- (4)
- The regulation effect of UBGSs on the risk of high-temperature disaster was interfered with by the BH. When formulating mitigation strategies for different LCZ spaces with the same impact factors, architectural impacts should also be considered, but the specific quantitative analysis of their relationship needs to be further explored.
Author Contributions
Funding
Data Availability Statement
Conflicts of Interest
Appendix A
| Parameters | Calculation Formula | Definition | Basic Data |
|---|---|---|---|
| BH | BH is the average building height within the base unit. Where, n is the number of buildings in LCZ cell; BSi is the floor area of the building; BHi is the height of the building. | Building data | |
| BSF | BSF refers to the proportion of land surface covered by buildings. Where n is the number of buildings in LCZ basic unit; BSi is the floor area of the building; Ssite is the total area of the base unit. | Building data |
Appendix B
| Parameters | Calculation Formula |
|---|---|
| NDBI | Where, RSWIR and RNIR are the spectral reflectance of Band 5 and Band 6 of Landsat 8, respectively. |
| FVC |
Appendix C
| Variable Class | Index | Calculation Mode |
|---|---|---|
| CLASS | Percent of Landscape (PLAND) | |
| Number of Patches (NP) | ||
| Patch density (PD) | ||
| Largest Patch Index (LPI) | ||
| Edge Density (ED) | ||
| Landscape Shape Index (LSI) | ||
| Mean patch area (AREA_MN) | ||
| Average shape index (SHAPE_MN) | ||
| Fractal (FRAC_AM) | ||
| CONNECT | ||
| COHESION | ||
| DIVISION | ||
| Aggregation Index (AI_class) | ||
| LAND | CONTAG | |
| Shannon’s Evenness Index (SHEI) | ||
| Aggregation Index (AI_land) |
Appendix D

Appendix E
| Independent Variable | t | p | Allowance | VIF |
|---|---|---|---|---|
| SHAPE_MN | −11.537 | 0.000 | 0.803 | 1.246 |
| NP | −7.501 | 0.000 | 0.916 | 1.092 |
| PD | 5.262 | 0.000 | 0.771 | 1.297 |
| AREA_MN | −3.745 | 0.000 | 0.900 | 1.111 |
References
- Shen, L.; Zhou, J. Examining the effectiveness of indicators for guiding sustainable urbanization in China. Habitat. Int. 2014, 44, 111–120. [Google Scholar] [CrossRef]
- Liu, T.; Ouyang, S.; Gou, M.; Tang, H.; Liu, Y.; Chen, L.; Lei, P.; Zhao, Z.; Xu, C.; Xiang, W. Detecting the tipping point between heat source and sink landscapes to mitigate urban heat island effects. Urban. Ecosyst. 2023, 26, 89–100. [Google Scholar] [CrossRef]
- Vlahov, D.; Galea, S. Urbanization, urbanicity, and health. J. Urban. Health 2002, 79 (Suppl. S1), S1–S12. [Google Scholar] [CrossRef] [PubMed]
- Sevik, H.; Cetin, M.; Ozel, H.; Ozel, H.; Mossi, M.; Cetin, I. Determination of Pb and Mg accumulation in some of the landscape plants in shrub forms. Environ. Sci. Pollut. R. 2020, 27, 2423–2431. [Google Scholar] [CrossRef] [PubMed]
- David, R.; Gerald, A.; Camille, P.; Stanley, A.; Thomas, R.; Linda, O. Climate extremes: Observations, modeling, and impacts. Science 2000, 289, 2068–2074. [Google Scholar] [CrossRef]
- Xing, P.; Yang, R.; Du, W.; Dang, B.; Xuan, C.; Xiong, F. Spatiotemporal Variation of High Temperature Day and Heat Wave in North China during 1961–2017. Sci. Geogr. Sin. 2020, 40, 1365–1376. [Google Scholar] [CrossRef]
- Zheng, X.; Wang, Y.; Wang, X.; Xi, Q.; Xinhua, Q. Comparison of heat wave vulnerability between coastal and inland cities of Fujian Province in the past 20 years. Prog. Geogr. 2016, 35, 1197–1205. [Google Scholar] [CrossRef]
- Whitman, S.; Good, G.; Donoghue, E.; Benbow, W.; Shou, W.; Mou, S. Mortality in Chicago attributed to the July 1995 heat wave. Am. J. Public Health 1997, 87, 1515–1518. [Google Scholar] [CrossRef]
- Malakar, K.; Mishra, T.; Hari, V.; Karmakar, S. Risk mapping of Indian coastal districts using IPCC-AR5 framework and multi-attribute decision-making approach. J. Environ. Manage 2021, 294, 112948. [Google Scholar] [CrossRef]
- Inostroza, L.; Palme, M.; de la Barrera, F. A Heat Vulnerability Index: Spatial Patterns of Exposure, Sensitivity and Adaptive Capacity for Santiago de Chile. PLoS ONE 2016, 11, e0162464. [Google Scholar] [CrossRef]
- Thanvisitthpon, N. Statistically Validated Urban Heat Island Risk Indicators for UHI Susceptibility Assessment. Int. J. Environ. Res. Public. Health 2023, 20, 1172. [Google Scholar] [CrossRef] [PubMed]
- Guiyu, C.; Chaosu, L. The changing dynamics of population exposure to extreme heat in the contiguous United States from 2001 to 2020. Environ. Plan B-Urban. 2023, 50, 7. [Google Scholar] [CrossRef]
- Yin, C.; Yang, F.; Wang, J.; Ye, Y. Spatiotemporal Distribution and Risk Assessment of Heat Waves Based on Apparent Temperature in the One Belt and One Road Region. Remote Sens. 2020, 12, 1174. [Google Scholar] [CrossRef]
- Cheng, C.; Fang, X.; Li, M.C.; Yang, Y.; Gao, Y.; Zhang, S.; Yu, Y.; Liu, Y.; Du, W. Rainstorm and high-temperature disaster risk assessment of territorial space in Beijing, China. Meteorol. Appl. 2023, 30, e2140. [Google Scholar] [CrossRef]
- Zhang, X.; Long, Q.; Kun, D.; Yang, D.; Lei, L. Comprehensive Risk Assessment of Typical High-Temperature Cities in Various Provinces in China. Int. J. Environ. Res. Public. Health 2022, 19, 4292. [Google Scholar] [CrossRef]
- Clark-Ginsberg, A.; Easton-Calabria, L.C.; Patel, S.S.; Balagna, J.; Payne, L.A. When disaster management agencies create disaster risk: A case study of the US’s Federal Emergency Management Agency. Disaster Prev. Manag. 2021, 30, 447–461. [Google Scholar] [CrossRef] [PubMed]
- Sun, R.; Chen, L. Effects of green space dynamics on urban heat islands: Mitigation and diversification. Ecosyst. Serv. 2017, 23, 38–46. [Google Scholar] [CrossRef]
- Yu, Z.; Guo, X.; Zeng, Y.; Koga, M.; Vejre, H. Variations in land surface temperature and cooling efficiency of green space in rapid urbanization: The case of Fuzhou city, China. Urban. For. Urban. Green. 2018, 29, 113–121. [Google Scholar] [CrossRef]
- Akbari, H.; Kolokotsa, D. Three decades of urban heat islands and mitigation technologies research. Energy Build. 2016, 133, 834–842. [Google Scholar] [CrossRef]
- Gilbert, H.; Mandel, B.H.; Levinson, R. Keeping California cool: Recent cool community developments. Energy Build. 2016, 114, 20–26. [Google Scholar] [CrossRef]
- Zhou, W.; Cao, W.; Wu, T.; Zhang, T. The win-win interaction between integrated blue and green space on urban cooling. Sci. Total Environ. 2023, 863, 160712. [Google Scholar] [CrossRef] [PubMed]
- Deilami, K.; Kamruzzaman, M.; Liu, Y. Urban heat island effect: A systematic review of spatio-temporal factors, data, methods, and mitigation measures. Int. J. Appl. Earth Obs. 2018, 67, 30–42. [Google Scholar] [CrossRef]
- Pritipadmaja, A.; Garg, R.; Sharma, A. Assessing the Cooling Effect of Blue-Green Spaces: Implications for Urban Heat Island Mitigation. Water 2023, 15, 2983. [Google Scholar] [CrossRef]
- Stumpe, B.; Bechtel, B.; Heil, J.; Jorges, C.; Jostmeier, A.; Kalks, F.; Schwarz, K.; Marschner, B. Soil texture mediates the surface cooling effect of urban and peri-urban green spaces during a drought period in the city area of Hamburg (Germany). Sci. Total Environ. 2023, 897, 165228. [Google Scholar] [CrossRef] [PubMed]
- Gunawardena, K.; Wells, M.; Kershaw, T. Utilising green and bluespace to mitigate urban heat island intensity. Sci. Total Environ. 2017, 584–585, 1040–1055. [Google Scholar] [CrossRef] [PubMed]
- Zhao, Z.; He, B.; Li, L.; Wang, H.; Darko, A. Profile and concentric zonal analysis of relationships between land use/land cover and land surface temperature: Case study of Shenyang, China. Energy Build. 2017, 155, 282–295. [Google Scholar] [CrossRef]
- Shiflett, S.; Liang, L.; Crum, S.; Feyisa, G.; Wang, J.; Jenerette, G. Variation in the urban vegetation, surface temperature, air temperature nexus. Sci. Total Environ. 2017, 579, 495–505. [Google Scholar] [CrossRef] [PubMed]
- Yang, H.; Leng, Q.; Xiao, Y.; Chen, W. Investigating the impact of urban landscape composition and configuration on PM2.5 concentration under the LCZ scheme: A case study in Nanchang, China. Sustain. Cities Soc. 2022, 84, 104006. [Google Scholar] [CrossRef]
- Lu, Y.; Sarkar, C.; Xiao, Y. The effect of street-level greenery on walking behavior: Evidence from Hong Kong. Soc. Sci. Med. 2018, 208, 41–49. [Google Scholar] [CrossRef]
- Zhou, W.; Huang, G.L.; Cadenasso, M. Does spatial configuration matter? Understanding the effects of land cover pattern on land surface temperature in urban landscapes. Landscape Urban. Plan. 2011, 102, 54–63. [Google Scholar] [CrossRef]
- Singh, P.; Kikon, N.; Verma, P. Impact of land use change and urbanization on urban heat island in Lucknow city, Central India. A remote sensing based estimate. Sustain. Cities Soc. 2017, 32, 100–114. [Google Scholar] [CrossRef]
- Qiu, X.; Kil, S.; Jo, H.; Park, C.; Song, W.; Choi, Y. Cooling Effect of Urban Blue and Green Spaces: A Case Study of Changsha, China. Int. J. Environ. Res. Public. Health 2023, 20, 2613. [Google Scholar] [CrossRef] [PubMed]
- Ahmed, I.; van Esch, M.; Van der Hoeven, F. Heatwave vulnerability across different spatial scales: Insights from the Dutch built environment. Urban Clim. 2023, 51, 101614. [Google Scholar] [CrossRef]
- Jaeger, J.; Bertiller, R.; Schwick, C.; Kienast, F. Suitability criteria for measures of urban sprawl. Ecol. Indic. 2010, 10, 397–406. [Google Scholar] [CrossRef]
- Ng, E. Towards planning and practical understanding of the need for meteorological and climatic information in the design of high-density cities: A case-based study of Hong Kong. Int. J. Climatol. 2012, 32, 582–598. [Google Scholar] [CrossRef]
- Jiang, S.; Zhan, W.; Yang, J.; Liu, Z.; Huang, F.; Lai, J.; Lee, X. Urban heat island studies based on local climate zones: A systematic overview. Acta Geogr. Sin. 2020, 75, 1860–1878. [Google Scholar] [CrossRef]
- Stewart, I.; Oke, T. Local Climate Zones for Urban Temperature Studies. Bull. Am. Meteorol. Soc. 2012, 93, 1879–1900. [Google Scholar] [CrossRef]
- Badaro-Saliba, N.; Adjizian-Gerard, J.; Zaarour, R.; Najjar, G. LCZ scheme for assessing Urban Heat Island intensity in a complex urban area (Beirut, Lebanon). Urban. Clim. 2021, 37, 100846. [Google Scholar] [CrossRef]
- Dimitro, S.; Popov, A.; Iliev, M. An Application of the LCZ Approach in Surface Urban Heat Island Mapping in Sofia, Bulgaria. Atmosphere 2021, 12, 1370. [Google Scholar] [CrossRef]
- Xi, Z.; Li, C.; Zhou, L.; Yang, H.; Burghardt, R. Built environment influences on urban climate resilience: Evidence from extreme heat events in Macau. Sci. Total Environ. 2023, 859, 160270. [Google Scholar] [CrossRef]
- Maracchini, G.; Bavarsad, F.; Di Giuseppe, E.; D’Orazio, M. Sensitivity and Uncertainty Analysis on Urban Heat Island Intensity Using the Local Climate Zone (LCZ) Schema: The Case Study of Athens. Sustain. Energy Build. 2022, 336, 281–290. [Google Scholar] [CrossRef]
- Liu, Y.; Yue, W.; Fan, P.; Zhang, Z.; Huang, J. Assessing the urban environmental quality of mountainous cities: A case study in Chongqing, China. Ecol. Indic. 2017, 81, 132–145. [Google Scholar] [CrossRef]
- Zheng, Y.; Ren, C.; Xu, Y.; Wang, R.; Ho, J.; Lau, K.; Ng, E. GIS-based mapping of Local Climate Zone in the high-density city of Hong Kong. Urban. Clim. 2017, 24, 419–448. [Google Scholar] [CrossRef]
- Kotharkar, R.; Bagade, A. Local Climate Zone classification for Indian cities: A case study of Nagpur. Urban. Clim. 2017, 24, 369–392. [Google Scholar] [CrossRef]
- Shan, Z.; An, Y.; Xu, L.; Yuan, M. High-Temperature Disaster Risk Assessment for Urban Communities: A Case Study in Wuhan, China. Int. J. Environ. Res. Public. Health 2022, 19, 183. [Google Scholar] [CrossRef]
- Yuan, M.; Song, Y.; Huang, Y.; Hong, S.; Huang, L. Exploring the Association between Urban Form and Air Quality in China. J. Plan. Educ. Res. 2018, 38, 413–426. [Google Scholar] [CrossRef]
- Elspeth, O.; Tord, K.; Bruno, L.; Matthias, O.; Lee, K. Establishing intensifying chronic exposure to extreme heat as a slow onset event with implications for health, wellbeing, productivity, society and economy. Curr. Opin. Env. Sust. 2021, 50, 225–235. [Google Scholar] [CrossRef]
- Meng, Y.; Wang, J.; Xi, C.; Han, L.; Feng, Z.; Cao, S. Investigation of heat stress on urban roadways for commuting children and mitigation strategies from the perspective of urban design. Urban. Clim. 2023, 49, 101564. [Google Scholar] [CrossRef]
- El-Zein, A.; Tonmoy, F.N. Assessment of vulnerability to climate change using a multi-criteria outranking approach with application to heat stress in Sydney. Ecol. Indic. 2015, 48, 207–217. [Google Scholar] [CrossRef]
- Sahin, M. Location selection by multi-criteria decision-making methods based on objective and subjective weightings. Knowl. Inf. Syst. 2021, 63, 1991–2021. [Google Scholar] [CrossRef]
- Guan, S.; Liu, S.; Zhang, X.; Du, X.; Lv, Z.; Hu, H. Analysis of Supply–Demand Relationship of Cooling Capacity of Blue–Green Landscape under the Direction of Mitigating Urban Heat Island. Sustainability 2023, 15, 10919. [Google Scholar] [CrossRef]
- Brunsdon, C.; Fotheringham, A.S.; Charlton, M.E. Geographically weighted regression: A method for exploring spatial nonstationarity. Geogr. Anal. 1996, 28, 281–298. [Google Scholar] [CrossRef]
- Fotheringham, A.S.; Brunsdon, C.; Charlton, M. Geographically weighted regression: The analysis of spatially varying relationships. Geogr. Anal. 2003, 35, 272–275. [Google Scholar] [CrossRef]
- Oshan, T.; Li, Z.; Kang, W.; Wolf, L.; Fotheringham, A. MGWR: A python implementation of multiscale geographically weighted regression for investigating process spatial heterogeneity and scale. ISPRS Int. J. Geo-Inf. 2019, 8, 269. [Google Scholar] [CrossRef]
- Fotheringham, A.S.; Yang, W.; Kang, W. Multiscale Geographically Weighted Regression (MGWR). Ann. Am. Assoc. Geogr. 2017, 107, 1247–1265. [Google Scholar] [CrossRef]
- Brown, S.C.; Versace, V.; Brown, S.; Versace, V.L.; Laurenson, L.; Ierodiaconou, D.; Salzman, S. Assessment of spatiotemporal varying relationships between rainfall, land cover and surface water area using geographically weighted regression. Environ. Model. Assess. 2012, 17, 241–254. [Google Scholar] [CrossRef]
- Reid, J.R.W. Experimental Design and Data Analysis for Biologists. Austral Ecol. 2003, 28, 588–589. [Google Scholar] [CrossRef]
- Song, S.; Wang, S.; Shi, M.; Hu, S.; Xu, D. Urban blue–green space landscape ecological health assessment based on the integration of pattern, process, function and sustainability. Sci. Rep. 2022, 12, 7707. [Google Scholar] [CrossRef]
- Li, B.; Shi, X.; Wang, H.; Qin, M. Analysis of the relationship between urban landscape patterns and thermal environment: A case study of Zhengzhou City, China. Environ. Monit. Assess. 2020, 192, 540. [Google Scholar] [CrossRef]
- Mulligan, J.; Bukachi, V.; Clause, J.C.; Jewell, R.; Kirimi, F.; Odbert, C. Hybrid infrastructures, hybrid governance: New evidence from Nairobi (Kenya) on green-blue-grey infrastructure in informal settlements. Anthropocene 2019, 29, 100227. [Google Scholar] [CrossRef]
- Feng, W.Y.; Liu, J.J. A Literature Survey of Local Climate Zone Classification: Status, Application, and Prospect. Buildings 2022, 12, 1693. [Google Scholar] [CrossRef]
- Fan, P.Y.; Chun, K.P.; Mijic, A.; Mah, D.N.Y.; He, Q.; Choi, B.; Lam, C.K.C.; Yetemen, O. Spatially-heterogeneous impacts of surface characteristics on urban thermal environment, a case of the Guangdong-Hong Kong-Macau Greater Bay Area. Urban. Clim. 2021, 41, 101034. [Google Scholar] [CrossRef]








| Remote Sensing Data | |||
|---|---|---|---|
| Time | Resolution | Data Sources | |
| Sentinel-2A | 23 August 2022 | 10 m | European Space Agency |
| Landsat 8 | 15 September 2019 | 30 m | USGS |
| Data Category | Data Sources | Data Content |
|---|---|---|
| Building (Vector data) | Baidu Map | Building structure outline, height, the number of floors (stories) |
| Road network (Vector data) | Baidu Map | Urban road |
| POI (Vector data) | Baidu API | Name of point of interest, latitude and longitude |
| Demographic (Raster data) | World Pop | Population distribution, age, sex |
| Building Category LCZs | Definition | Natural Category LCZs | Definition | |
|---|---|---|---|---|
| LCZ 1 | Compact high-rise | LCZ A | Dense trees | |
| (BSF > 40%, BH ≥ 30 m) | ||||
| LCZ 2 | Compact midrise | LCZ B | Scattered trees | |
| (BSF ≥ 40%, 12 m ≤ BH < 30 m) | ||||
| LCZ 3 | Compact low-rise | LCZ D | Low plants | |
| (BSF > 40%, BH < 12 m) | ||||
| LCZ 4 | Open high-rise | LCZ E | Bare rock or paved | |
| (20% ≤ BSF < 40%, BH ≥ 30 m) | ||||
| LCZ 5 | Open midrise | LCZ F | Bare soil or sand | |
| (20% ≤ BSF < 40%, 12 m ≤ BH < 30 m) | ||||
| LCZ 6 | Open low-rise | LCZ G | Water | |
| (20% ≤ BSF < 40%, BH < 12 m) | ||||
| LCZ 9 (Sparsely built) | LCZ 9A | Sparsely built mixed with Dense trees (10% ≤ BSF < 20%) | —— | —— |
| LCZ 9B | Sparsely built mixed with scattered trees (10% ≤ BSF < 20%) | —— | —— | |
| LCZ 9D | Sparsely built mixed with low plants (10% ≤ BSF < 20%) | —— | —— | |
| LCZ 9E | Sparsely built mixed with bare rock or paved (10% ≤ BSF < 20%) | —— | —— | |
| LCZ 9F | Sparsely built mixed with bare soil or sand (10% ≤ BSF < 20%) | —— | —— | |
| Target Layer | Weighted Value | Criterion Layer | Weighted Value | Secondary Index | Weighted Value | Three-Level Index | Weighted Value |
|---|---|---|---|---|---|---|---|
| High-Temperature-Disaster Risk Assessment | 1 | Disaster-Causing Danger | 0.4139 | Surface temperature | 0.285 | ||
| Development intensity | 0.1289 | Building density | 0.0945 | ||||
| Normalized building index | 0.0344 | ||||||
| Disaster-Generating Sensitivity | 0.1161 | Water proximity | 0.0727 | ||||
| Fractional Vegetation Cover | 0.0434 | ||||||
| Disaster-Bearing Vulnerability | 0.4701 | population density | 0.24 | population density under 15 years old | 0.1199 | ||
| population density over 60 years old | 0.1201 | ||||||
| facility density | 0.2301 | living facility density | 0.1397 | ||||
| production facility density | 0.0904 |
| Index | OLS | GWR | MGWR |
|---|---|---|---|
| R2 | 0.231 | 0.829 | 0.87 |
| Adj R2 | 0.228 | 0.779 | 0.841 |
| AICc | 2494.536 | 1600.141 | 1204.57 |
Disclaimer/Publisher’s Note: The statements, opinions and data contained in all publications are solely those of the individual author(s) and contributor(s) and not of MDPI and/or the editor(s). MDPI and/or the editor(s) disclaim responsibility for any injury to people or property resulting from any ideas, methods, instructions or products referred to in the content. |
© 2023 by the authors. Licensee MDPI, Basel, Switzerland. This article is an open access article distributed under the terms and conditions of the Creative Commons Attribution (CC BY) license (https://creativecommons.org/licenses/by/4.0/).
Share and Cite
Zhang, X.; Ye, R.; Fu, X. Assessment of Urban Local High-Temperature Disaster Risk and the Spatially Heterogeneous Impacts of Blue-Green Space. Atmosphere 2023, 14, 1652. https://doi.org/10.3390/atmos14111652
Zhang X, Ye R, Fu X. Assessment of Urban Local High-Temperature Disaster Risk and the Spatially Heterogeneous Impacts of Blue-Green Space. Atmosphere. 2023; 14(11):1652. https://doi.org/10.3390/atmos14111652
Chicago/Turabian StyleZhang, Xinyu, Ruihan Ye, and Xingyuan Fu. 2023. "Assessment of Urban Local High-Temperature Disaster Risk and the Spatially Heterogeneous Impacts of Blue-Green Space" Atmosphere 14, no. 11: 1652. https://doi.org/10.3390/atmos14111652
APA StyleZhang, X., Ye, R., & Fu, X. (2023). Assessment of Urban Local High-Temperature Disaster Risk and the Spatially Heterogeneous Impacts of Blue-Green Space. Atmosphere, 14(11), 1652. https://doi.org/10.3390/atmos14111652
