Abstract
In Asia, rice is the most consumed grain by humans, serving as a staple food in India. The yield of rice paddies is easily affected by nutrient deficiencies and leaf diseases. To overcome this problem and improve the yield productivity of rice, nutrient deficiency and leaf disease identification are essential. The main nutrient elements in paddies are potassium, phosphorus, and nitrogen (PPN), the deficiency of any of which strongly affects the rice plants. When multiple nutrient elements are deficient, the leaf color of the rice plants is altered. To overcome this problem, optimal nutrient delivery is required. Hence, the present study proposes the use of Fuzzy C Means clustering (FCM) with Improved Tunicate Swarm Optimization (ITSO) to segment the lesions in rice plant leaves and identify the deficient nutrients. The proposed ITSO integrates the Tunicate Swarm Optimization (TSO) and Bacterial Foraging Optimization (BFO) approaches. The Hybrid Convolutional Neural Network (HCNN), a deep learning model, is used with ITSO to classify the rice leaf diseases, as well as nutrient deficiencies in the leaves. Two datasets, namely, a field work dataset and a Kaggle dataset, were used for the present study. The proposed HCNN-ITSO classified Bacterial Leaf Bright (BLB), Narrow Brown Leaf Spot (NBLS), Sheath Rot (SR), Brown Spot (BS), and Leaf Smut (LS) in the field work dataset. Furthermore, the potassium-, phosphorus-, and nitrogen-deficiency-presenting leaves were classified using the proposed HCNN-ITSO in the Kaggle dataset. The MATLAB platform was used for experimental analysis in the field work and Kaggle datasets in terms of various performance measures. When compared to previous methods, the proposed method achieved the best accuracies of 98.8% and 99.01% in the field work and Kaggle datasets, respectively.
1. Introduction
Agriculture is a primary avenue of income for farmers, who cultivate numerous crops according to their needs and the soil’s ecosystem. However, there are several issues that producers must deal with, including plant ailments, the availability of water, and catastrophes such as storms [1]. The impacts of such issues can be lessened through the use of certain functional features offered by deep learning techniques, allowing farmers to take timely preventative measures against plant illnesses, which may increase food yield and negate their need to consult specialists. The absence of soil nutrients is a major influencing factor for agricultural yield. While plant disease identification is one of the essential study areas in the field of crop science, the identification and categorization of plant diseases remain difficult tasks [2].
Globally, rice is a critical staple food, serving as a primary source of nourishment. Rice contributes significantly to cultural heritage, economic development, and food security, with high levels of consumption and production in Asia. For the optimal growth of rice, the particular conditions required include fertile soil, warm temperatures, and ample water supply. Due to its adaptability to diverse environments, rice cultivation is highly valued. It requires temperatures in the range of 20–37 °C and an abundant supply of water, with crops particularly thriving in warm climates. However, the quality and yield of rice are severely impacted by nutrient deficiencies and various diseases. The diseases which commonly affect rice include Sheath Rot, Bacterial Leaf Blight, Narrow Brown Leaf Spot, Brown Spot, and Leaf Smut, while common nutrient deficiencies include potassium, phosphorus, and nitrogen deficiencies [3].
The identification of pests that affect plants is crucial to prevent reductions in productivity and agricultural yield [4], in addition to plant wellness tracking and identifying illnesses that are detrimental to environmentally friendly farming. Higher levels of macro-elements providing an optimal nutritional balance are required in paddy crops, with important macro-elements including sulfur, oxygen, hydrogen, magnesium, and carbon; furthermore, minimum quantities of micro-elements—namely, chlorine, molybdenum, manganese, zinc, and copper—are also required for paddy crops. The deficiency of nutrients impacts the yield, regardless of whether it is micro- or macro-nutrients. The major nutrient deficiencies in rice plant leaves are those of nitrogen, manganese, iron, potassium, phosphorous, boron, calcium, and copper [5].
According to new findings on the identification of plant-borne illnesses, they can be identified through characteristics that are readily apparent during the growth of plants, including viral plant infections [6], which are tougher to identify through surveillance procedures. The traditional process requires a great deal of labor, longer waiting periods, and expertise in the identification of plant diseases. However, the application of artificial intelligence-based image processing approaches may help to increase productivity. In India, 19.9% of the nation’s economy relies on the farming industries, and rice is one of the main crops consumed. Infections have an impact on the development and overall performance of grain crops, which can decrease the profitability of farming. A lack of training and expertise may make it harder for landowners to detect the various illnesses that can affect a single rice harvest, and the use of an automated information processing platform can provide critical support for the accurate and timely assessment of botanical illnesses [7].
It is feasible to promote agricultural production to obtain robust and fruitful vegetation across the globe. Grain serves as an essential component for the livelihoods of many people and, so, the productivity and quality of grain crops should be increased. Moreover, grain must be the first ingredient in locally produced products, as an optimal supplier of nutrition. With globalization, the production of paddy crops has increased over recent centuries. To continue this production, it is necessary to check the paddy leaves often, from the starting stage itself, in order to prevent deficiencies [8,9,10,11]. If a deficiency occurs during the initial stage, it weakens the crop and mitigates the production. The expertise of cultivation specialists has long been the cornerstone of disease assessments; however, when non-experts aim to diagnose rice ailments through the use of commonly available portable applications, there is a greater chance of error, and the method may be less accurate when using low-quality images [12].
To identify nutritional deficiency in rice plants, Sharma et al. [13] used averaged ensemble transfer learning (AETL). The performance of predictive models has been improved to a great extent through utilization of the potential of ensemble transfer learning models. For the rice plant deficiency diagnosis task, various ensemble models that comprise VGG19, InceptionResNetV2, DenseNet201, Xception, ResNet152V2, and InceptionV3 have been used, achieving accuracies of 90% and 92% on the Kaggle and Mendeley datasets, respectively. Anami et al. [14] described a DCNN structure utilizing field photos to automatically identify and categorize different biological and physical rice plant stressors. Eleven kinds of environmental and abiotic difficulties from five distinct grain species were addressed using the proposed strategy. Considering the categorization task, the best-performing artificial intelligence framework was employed. The models that were trained obtained a median reliability of 92.89%, proving that such models are technically feasible. However, the task being performed is difficult, due to the high degree of inconsistency characterizing natural settings.
Krishnamoorthy et al. [15] evaluated a convolutional neural network algorithm (CNN) to diagnose illnesses using photos of rice leaves and concluded that the automated detection of pathogenic micro-organisms in the foliage of grain crops has become possible due to the significant advancements in technologies for farming. The proposed model was used to translate the information into ratings that are used in the feature collection procedure. The authors stated that, while the identification of distinct categories of crop lesions achieved greater precision, the model remains inadequate to classify additional leaf-related illnesses. Sun et al. [16] developed a CNN to identify grain leaf infections. The preprocessing of information was mostly carried out to increase the detection rate and lessen the impact of intense illumination on the recognition performance. To achieve optimal outcomes, feature combination was employed to further enhance the precision of identification. The identification performance when using the suggested technique was found to be higher. In addition, an optimization system was introduced to increase the effectiveness of identification. However, the low number of features from the network interface led to unsatisfactory results.
Sethy et al. [17] implemented a deep CNN to develop a method for high-accuracy diagnosis of rice diseases. The multi-level structure, which constitutes an Information Corporation, provides better responses at every tier. After retrieving the essential visual features, the removed stages forward it to the next generation. Sathyavani et al. [18] proposed DenseNet-BC to categorize nutrient deficiencies of rice crops. Appropriate classifier training using leaf texture images was analyzed. For data acquisition, IoT was utilized to enable the acquisition of images for the classification model. The classification task was completed using DenseNet-BC. After several iterations, the model was trained prior to classification. Compared to existing deep learning methodologies, the F-measure and accuracy of classification were enhanced by the proposed method, providing good simulation results.
Alfred et al. [19] highlighted machine learning approaches for intricate farming tasks involving field-grown rice. In particular, the simulation results could be significantly enhanced through analyzing the complex relationships between information obtained at different points. These improvements should be effectively and rapidly assimilated into relevant methods, as it is challenging to follow the growth of grains from cultivated land. Wang et al. [20] presented an attention-oriented depth-wise separable neural network which recognizes and classifies rice illnesses from images of leaf surfaces. It was shown to have improved productivity and carried out the procedure effectively. As a result, it is critical to diagnose rice illnesses accurately and quickly.
Aggarwal et al. [21] presented a pre-trained DL model for rice leaf disease classification, which achieved accuracy and recall values of 0.93 and 0.89, respectively. Latif et al. [22] presented a deep CNN model for rice leaf disease classification, which achieved an accuracy value of 96.08%. Trinh et al. [23] presented a rice leaf disease classification model using data gathered at the Vietnam National University of Agriculture. In particular, the modified version of YOLOv8 was considered, and the normal loss function was replaced with the enhanced intersection of union, which achieved an accuracy of 89.9%. Simhadri et al. [24] developed different pre-trained models for rice leaf disease classification. Among all their pre-trained models, the InceptionV3 model achieved better recall and specificity values (98.23% and 98.21%, respectively).
From the literature survey, it was observed that researchers have used different classification methods and algorithms to detect leaf diseases and nutrient deficiencies in the rice paddy context. These models obtained accuracies in the range of 88–98%, including classification algorithms such as the SVM, DCNN, AETL, YOLOv8, CNN, Naïve Bayes, and Jaya algorithm; different pre-trained models; and different optimization algorithms. They have accomplished rapid and non-invasive nutrient and disease classification, but it remains quite challenging to obtain more reliable and accurate results based on image processing frameworks. Therefore, this study presents an Improved Tunicate Swarm Optimization (ITSO)-based Hybrid Convolutional Neural Network (HCNN) to effectively classify paddy leaf diseases and nutrient deficiencies. The proposed ITSO algorithm enhances the traditional Tunicate Swarm Optimization method through integrating novel search strategies, which improves the optimization process for better convergence and accuracy. The hybrid CNN leverages the power of convolutional layers for feature extraction and classification of critical regions in the leaf images. Extensive experiments on a comprehensive dataset demonstrate that the ITSO-based HCNN [25] significantly outperforms existing methods in terms of classification accuracy and robustness. This advanced approach provides a reliable tool for farmers and agricultural experts to diagnose rice leaf health issues promptly, allowing for timely and appropriate interventions.
2. Materials and Methods
The present study investigates the detection of leaf diseases and nutrient deficiencies in rice plants using the proposed HCNN-ITSO algorithm in order to increase yield and productivity. Initially, affected rice leaf images were collected from field work and Kaggle datasets, following which the collected images underwent augmentation. The augmented results were fed to the FCM with ITSO for the segmentation of lesions. Finally, the proposed HCNN-ITSO was used for the classification of rice leaf diseases and nutrient deficiencies in rice leaf images. The flowchart of the proposed research work is outlined in Figure 1.
Figure 1.
Flowchart of the proposed research work.
2.1. Dataset Collection and Augmentation of Paddy Leaf Images
In the proposed approach, 365 rice leaf images (field work data) were utilized, which were captured using a Canon Power Shot G2 digital camera. The captured images were split into 282 images for training and 83 images for testing (i.e., 80% for training and 20% for testing). Image augmentation techniques were applied to extend the images, including shearing, random zooming, vertical and horizontal flipping, and rotation operations. This resulted in an increased number of images; more specifically, 1926 training images and 447 testing images [26]. The nutrients dataset was gathered from the Kaggle website, which includes 1157 images of rice leaves. Of these, 440 images are nitrogen deficiency images, 334 images are phosphorous deficiency images, and 383 images are potassium deficiency images [27]. For identification, the dark brown older leaves indicate phosphorous deficiency, irregular necrotic spotting indicates potassium deficiency, and a pale yellow color indicates nitrogen deficiency. Similarly to above, 8072 images were obtained through the augmentation process. Of these, 3081 were nitrogen deficiency images, 2330 were phosphorous images, and 2681 were potassium deficiency images.
2.2. Segmentation of Augmented Images
The augmented images were fed into the FCM-ITSO for segmentation of the lesions. The FCM calculates the membership function of data points to identify the centers of clusters through optimizing a fitness function. This process determines the class of the , achieving the goal of paddy classification. The fundamental definition can be expressed as follows:
where denotes the clusters, is the distance between and , n is the fuzzified term, and m is the total number of data points. The process of the FCM is explained in the following stages [28]:
Stage 1: Initialize the values of , and .
Stage 2: Initialize the fuzzy partition matrix .
Stage 3: Update and using the following two expressions:
Stage 4: When the satisfied criteria are met, stop the process. Then, to select the centers of clusters in an optimal manner, the ITSO algorithm is used.
2.3. Improved Tunicate Swarm Optimization
In this study, TSO and BFO are integrated to enhance the segmentation performance [29]. While traditional TSO and BFO provide better outcomes, these two optimizers are affected by issues such as poor exploration and exploitation ability. To tackle these issues, this work presents ITSO for the selection of optimal cluster centers.
The foraging behavior of BFO is based on the behavior of E. coli. The numerical expressions for all four stages are elucidated below.
Chemotaxis: The strategy of bacterial foraging is accomplished in this stage, and the bacteria stay in one place for a long time prior to changing their direction. Then, the change of direction takes place in one step. If the required nutrients are available in the observed position, they will swim in the same direction [30]. If the location of the bacterium is l, the ith bacterium with chemotaxis j, reproduction m, and elimination dispersal n is denoted as li (j,m,n). The movement of the bacteria is calculated as
where Δ(i) is a random vector with a value ranging between 1 and R. The total number of bacteria is R, and each element Δk (i), k = 1, 2,….y lies between −1 and 1. Updating the location of the bacteria in this stage can be defined as
The movement step size while swimming is E(i).
Tunicate swarming: The simulation of inter-cell characteristics; for example, a bacterium may release chemical substances to other bacteria if it attains the satiated stage. The tunicate swarming behavior is included to enhance the performance of BFO, thereby offering good convergence speed. Depending on the search agents Rp(y), the current agent’s position Rp(y + 1) is updated to represent the tunicate swarming behavior [31].
The optimization domain for the bacteria is taken as l = [l1,…, lp], where the location of the hth component of the ith bacterium is lih. The cell-to-cell communication in the chemotaxis phase is denotes as CC(l, li(j,m,n)), and the attraction and repulsion coefficients include VAT, fAT, gRE, and VRE. The swarming effect can be defined as
Reproduction: After completing the chemotactic phases, the reproduction step takes place. Considering R as a positive number [32], the population of bacteria with adequate nutrients is denoted as Rs, which generate offspring without mutations. This is interpreted as
The total cost is used to determine the health of the bacteria, where a higher value represents lower nutrients, causing the bacteria to be unhealthy and not reproduce. Based on the health status, the bacteria are arranged in a reverse manner. During this stage, the weak bacteria might be removed and reach the death stage, while the healthy bacteria are divided into two new bacteria and can be positioned in similar positions.
Neglected Dispersal: An increase in temperature might kill a wide range of bacteria, which occurs with the probability PEL-DE. Meanwhile, new bacteria will be produced from the other living bacteria as a replacement.
2.4. Feature Extraction and Classification of Rice Leaf Images
This section proposes the HCNN with ITSO for the classification of rice leaf diseases with respect to nutrient deficiencies.
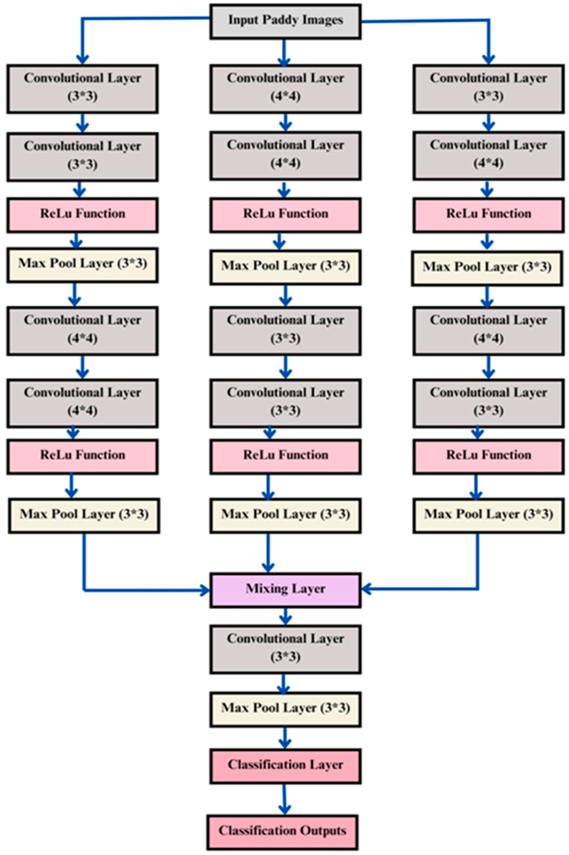
HCNN: The input augmented images are fed to the convolutional layers. This work utilizes a hybrid CNN model characterized by convolutional filter series and non-linearity. It is the combination of a hierarchy of three CNN structures, namely, the CNN1, CNN2, and CNN3 structures.
The major elements in the hybrid CNN are convolutional, ReLU, and pooling layers. Figure 2 shows the structural diagram of HCNN [33], where 4 × 4 and 3 × 3 denote the filter sizes of the convolutional layers. The mathematical operation applies the convolution with the help of filter sets. The feature map is accomplished through applying a filter to the input matrix. Based on element-wise multiplication, the kernel is calculated and the dot products between the input matrix and the single scalar values are summed up. From the input image Y, we derive the following layers as Yk.
The operator Yk is non-linear, and the convolution in HCNN is carried out using Mk. Here, [1 + exp(−Y)]−1 and max(y;0) are the exponential sigmoid and rectifier, denoted as δ. Assume that Mk is the stack of convolutional filters. The entire convolution layer defines each layer’s convolution:
Employing the process of convolution, we have
The issues related to non-convexity are solved through the use of the optimized HCNN architecture. The stochastic gradient descent trains the weights Mk, and back-propagation is used to determine the gradients.
Figure 2.
Hybrid CNN architectural diagram.
HCNN with ITSO: This section details the use of the ITSO algorithm to tune the hyper-parameters of the HCNN, such as its weights, biases, and layers, to improve the classification of rice leaf diseases and nutrient deficiencies (e.g., BLB, SR, NBLS, BS, LS, and PPN). The HCNN was separately trained on the field work and Kaggle datasets, and its bias and weight parameters were learned automatically, which were further optimized. Furthermore, the classification accuracy of the HCNN in each training set was enhanced through the use of the ITSO algorithm. The following steps explain the rice leaf classification process using the HCNN-ITSO model. Algorithm 1 provides the details of the HCNN-ITSO for classification of rice leaf images.
| Algorithm 1: HCNN-ITSO for disease and nutrient deficiency classification |
| Start Initialize the input rice leaf images, ITSO parameters, and the number of iterations While(To meet termination condition) For (Neglect dispersal, reproduction, and chemotaxis loop) Evaluate the fitness function Use Equation (5) for bacterium location updating Use Equation (6) to update the tunicate swarming behavior End For(Chemotaxis loop) Evaluate diseases and nutrient deficiency in rice leaf Use these rice leaf data to sort the bacteria Best bacterium is sorted End For(Reproduction) Generate offspring without mutations Fine-tune CNN1, CNN2, and CNN3 End For(Neglect dispersal) End While Obtain best classification output based on nutrient deficiency and rice leaf diseases End |
2.5. Implementation of Augmented and Segmented Process
The abovementioned augmentation and segmentation processes were implemented in order to demonstrate the classification of diseases and nutrient deficiencies in rice leaves. The simulations were conducted using the MATLAB R2024 platform and the field work dataset, as well as the Kaggle dataset known as Nutrient-Deficiency-Symptoms-in Rice [34]. The field work dataset was collected in the fields of Agricultural Research Station Tirupathisaram, Tamil Nadu. Sample images for rice disease classification from the dataset collected from the paddy field are shown in Figure 3. Figure 3a presents different input images showing rice leaf diseases such as Bacterial Leaf Blight (BLB), Brown Spot (BS), Leaf Smut (LS), Narrow Brown Leaf Spot (NBLS), and Sheath Rot (SR). Figure 3b presents the augmented images, which were subjected to shearing, random zooming, vertical flipping, horizontal flipping, and rotation. Figure 3c presents the segmentation of images using the FCM-ITSO technique. Similarly, Figure 4 illustrates sample rice leaf nutrition deficiency images from the Kaggle dataset. Figure 4a presents input images indicating nutrient deficiencies of potassium, phosphorous, and nitrogen, while Figure 4b,c provide the associated augmented and segmented images, respectively.

Figure 3.
Sample images from the field dataset for rice leaf disease classification: (a) input images; (b) augmented images; and (c) segmented images.
Figure 4.
Sample images from the Kaggle dataset for nutrient deficiency classification: (a) input images; (b) augmented images; and (c) segmented images.
2.6. Performance Measures
The performance of the proposed approach over the dataset that was captured in the field was analyzed using the metric presented in this section. For the analysis, we used statistical factors such as the F-measure, accuracy, kappa, precision, sensitivity (recall), and specificity. This dataset was used to classify rice leaf diseases and nutrient deficiencies. Our proposed ITSO-based HCNN algorithm was found to provide impactful classification outcomes. The statistical factors are explained below:
where Γ denotes the number of exact positive detections, in which the detected and actual values match each other. Sensitivity is also known as Recall.
where η is used to detected healthy cases; in this case, the detected and actual values are healthy.
where δ is used to determine when a nutrient deficiency or disease sample is detected as healthy.
where denotes the case in which the detected value is unhealthy and actual value is healthy.
where FM is the F-measure value, which balances the recall and precision values.
3. Results
Comparative Analysis
A comparative analysis was carried out, using approaches such as CNN-BFO, CNN-TSO, and HCNN for comparison with the proposed HCNN-ITSO on the field work (Dataset 1) and Kaggle (Dataset 2) datasets. Figure 5 shows the performance assessments for Dataset 1 and Dataset 2, and Table 1 shows the comparative results for various measures on Dataset 1 and Dataset 2.

Figure 5.
Comparative analysis: (a) accuracy; (b) precision; (c) kappa; (d) recall; (e) specificity; and (f) F1-score.
Table 1.
Comparative performance measure results for Dataset 1 and Dataset 2.
The statistical parameters used for the evaluation of the performance of the considered models provide details regarding their robustness, reliability, and scalability. For this purpose, various parameters were utilized, including accuracy, precision, kappa, recall, specificity, and F1-score. From Figure 5a, the accuracy values achieved by the proposed model were 98.8% and 99.01% on Dataset 1 and Dataset 2. From Figure 5b, its precision values were 98.8% and 99% on Dataset 1 and Dataset 2. From Figure 5c, its kappa values were 98.5% and 98.3% on the Dataset 1 and Dataset 2. From Figure 5d, its recall values were 98.7% and 98.9% on Dataset 1 and Dataset 2. From Figure 5e, its specificity values were 99.5% and 99.3% on Dataset 1 and Dataset 2. Finally, from Figure 5f, its F-score values were 99.5% and 99.3% on Dataset 1 and Dataset 2, respectively. It can be observed from the results that the proposed HCNN-ITSO achieved better performance on both datasets in terms of all considered metrics.
To verify the effectiveness of the proposed ITSO, Figure 6 illustrates the relationship between the fitness value and number of iterations for optimization approaches including BFO, TSO, and ITSO. In Figure 6a, the results indicate that, at the 40th iteration, the fitness values for the BFO, TSO, and ITSO were 22, 15, and 2, respectively, for Dataset 1. In Figure 6b, at the 40th iteration, the fitness values for the BFO, TSO, and ITSO were 5, 10, and 0.08, respectively, for Dataset 2. This substantiates that the proposed ITSO effectively addresses the slow convergence of the other approaches and can avoid entrapment in local optima.
Figure 6.
Convergence analysis of (a) Dataset 1 and (b) Dataset 2.
Figure 7 illustrates the ROC (Region of Characteristics) of the various models. The AUC (Area Under the Curve) is used to indicate the efficiency of the ROC. The blue dotted line is a baseline for assessing how well a classifier differentiates the positive and negative classes. It can be observed, from Figure 7a, that the AUC values achieved by the CNN-BFO, CNN-TSO, HCNN, and proposed HCNN-ITSO models were 0.93, 0.944, 0.971, and 0.989, respectively. Similarly, from Figure 7b, the AUC values achieved by the CNN-BFO, CNN-TSO, HCNN, and proposed HCNN-ITSO models were 0.94, 0.943, 0.961, and 0.987, respectively.
Figure 7.
ROC analysis of (a) Dataset 1 and (b) Dataset 2.
Figure 8 shows the confusion matrices for Dataset 1 and Dataset 2. The dark blue color shows a high number of true positives or true negatives, and it indicates strong performance. The light blue color denotes a lower count of true positives or true negatives. In Figure 8a, it can be seen that 10 samples were classified as BLB, 25 samples were classified as BS, 33 samples were classified as LS, 25 samples were classified as NBLS, and 12 samples were classified as SR. Meanwhile, from Figure 8b, there were 86 samples classified as nitrogen, 68 samples classified as phosphorous, and 73 samples classified as potassium.
Figure 8.
Confusion matrix: (a) Dataset 1; (b) Dataset 2.
Figure 9 depicts the severity for Dataset 1 and Dataset 2. Figure 9a delineates the severity estimation for the classes BLB, SR, NBLS, BS, and LS. The severity value of BLB was 98.2%, that for SR was 98. 3%, that for BS was 95.6%, that for LS was 98.1%, and that for NBLS was 98.6% in Dataset 1. Figure 9b indicates the severity estimation of the deficiency classes (i.e., nitrogen, phosphorus, and potassium). The severity value for nitrogen was 90.2%, that for phosphorus was 90.1%, and that for potassium was 90%.
Figure 9.
Severity for (a) Dataset 1 and (b) Dataset 2.
4. Discussion
The present study introduces a novel approach for the segmentation and classification of lesions in rice leaves in order to identify nutritional deficiencies using FCM clustering combined with the ITSO algorithm. Furthermore, the deep learning model employed in this study, the HCNN, is optimized using the ITSO metaheuristic algorithm. This integration enables the model to effectively classify rice leaf diseases and identify nutrient-deficient leaves. Two datasets were used for validation: a field work dataset and a Kaggle dataset. The HCNN-ITSO model demonstrated remarkable classification capabilities across various rice leaf diseases. Furthermore, the model successfully classified leaves with potassium, phosphorus, and nitrogen deficiencies in the Kaggle dataset. The experimental analysis was conducted employing both the field work and Kaggle datasets. Various performance measures were considered in order to evaluate the proposed method’s effectiveness. The accuracy obtained by the proposed method significantly outperformed those of existing methods, underscoring the efficacy of the proposed approach in both disease and nutrient deficiency classification tasks.
Utilizing both the field work and Kaggle datasets helped to ensure that the proposed method is validated on diverse data sources, enhancing its generalizability and robustness. Table 2 presents the comparative analysis with the recent works of Sharma et al. [13], Anami et al. [14], Krishnamoorthy et al. [15], Sun et al. [16], Sethy et al. [17], Sathyavani et al. [18], and Alfred et al. [19]. It can be observed, from the comparison, that the proposed model obtained a better accuracy of 99.01%, precision of 99%, recall of 98.9%, and F1-score of 99.3%. The use of HCNN optimized with ITSO effectively leverages the power of deep learning for complex classification tasks, enabling the precise identification of both leaf diseases and nutrient deficiencies.
Table 2.
Comparison with recent works.
5. Conclusions
This study utilized the novel approach of an Improved-Tunicate-Swarm-Optimization-based Hybrid Convolutional Neural Network (HCNN-ITSO) algorithm for disease and nutrient deficiency classification in rice leaves. The novel HCNN-ITSO method classified both diseases and nutrient deficiencies effectively in images from two datasets (a field work dataset and a Kaggle dataset). The dataset images were first augmented and then fed into the proposed HCNN-ITSO for classification. The proposed method was found to effectively classify leaf diseases including Bacterial Leaf Blight (BLB), Sheath Rot (SR), Brown Spot (BS), Narrow Brown Leaf Spot (NBLS), and Leaf Smut (LS), as well as successfully classifying the deficiency of nutrients such as potassium, phosphorous, and nitrogen from the rice leaf images. Compared to traditional methods, different rice nutrient deficiencies and leaf diseases can be recognized and categorized, thereby providing more flexibility and accuracy. Rigorous testing on diverse datasets validated the efficiency of the proposed model. The platform used for the simulation was MATLAB, and the obtained results indicated that the proposed HCNN-ITSO algorithm outperforms all existing methods used in the comparison, with accuracies of 98.8% and 99.01% on the field work and Kaggle datasets, respectively. For Dataset 1 (reflecting leaf diseases), the proposed approach obtained 98.8% accuracy, 98.5% kappa, 98.7% recall, 99.5% specificity, and 99% F-score. For Dataset 2 (reflecting nutrient deficiencies), the proposed approach obtained 99.01% accuracy, 98.3% kappa, 98.9% recall, 99.3% specificity, and 99.5% F-score. In particular, these results are superior to those reported in existing works. The proposed HCNN-ITSO achieved better outcomes through the integration of a deep learning model (HCNN) with a metaheuristic algorithm (ITSO). In the future, various agricultural applications should be tested and adapted using a hybrid optimization model, potentially enabling the effective and versatile determination of a range of crop parameters.
Author Contributions
The authors confirm their contributions to the paper as follows: Conceptualization, R.S.J. and M.S.G.P.; methodology, R.S.J. and M.S.G.P.; software, R.S.J.; validation, M.S.G.P.; formal analysis, R.S.J. and M.S.G.P.; investigation, M.S.G.P.; resources, R.S.J. and M.S.G.P.; data curation, R.S.J.; writing—original draft preparation, R.S.J.; writing—review and editing, R.S.J. and M.S.G.P.; supervision: M.S.G.P.; project administration, R.S.J. All authors have read and agreed to the published version of the manuscript.
Funding
This research received no external funding.
Data Availability Statement
The data presented in this study are available on request from the corresponding author. The data are not publicly available due to privacy restrictions.
Conflicts of Interest
The authors declare no conflicts of interest.
References
- Boursianis, A.D.; Papadopoulou, M.S.; Gotsis, A.; Wan, S.; Sarigiannidis, P.; Nikolaidis, S.; Goudos, S.K. Smart irrigation system for precision agriculture—The AREThOU5A IoT platform. IEEE Sens. J. 2020, 21, 17539–17547. [Google Scholar] [CrossRef]
- Anand, R.; Mishra, R.K.; Khan, R. Chapter 9—Plant diseases detection using artificial intelligence. In Application of Machine Learning in Agriculture; Academic Press: Cambridge, MA, USA, 2022; pp. 173–190. [Google Scholar] [CrossRef]
- Chen, L.; Lin, L.; Cai, G.; Sun, Y.; Huang, T.; Wang, K.; Deng, J. Identification of nitrogen, phosphorus, and potassium deficiencies in rice based on static scanning technology and hierarchical identification method. PLoS ONE 2014, 9, e113200. [Google Scholar] [CrossRef] [PubMed]
- Liu, Y.; Ma, X.; Shu, L.; Hancke, G.; Abu-Mahfouz, A.M. From Industry 4.0 to Agriculture 4.0: Current status, enabling technologies, and research challenges. IEEE Trans. Ind. Inform. 2020, 17, 4322–4334. [Google Scholar] [CrossRef]
- Available online: https://agritech.tnau.ac.in/agriculture/agri_nutrientmgt.html (accessed on 29 May 2022).
- Alyas, R.M.; Mohammed, A.S. Detection of Plant Diseases using Image Processing with Machine Learning. In Proceedings of the 2022 2nd International Conference on Computing and Machine Intelligence (ICMI), Istanbul, Turkey, 15–16 July 2022; pp. 1–6. [Google Scholar] [CrossRef]
- Adhikari, S.; Kim, G.; Kim, H. Deep neural network-based system for autonomous navigation in paddy field. IEEE Access 2020, 8, 71272–71278. [Google Scholar] [CrossRef]
- Aggarwal, M.; Khullar, V.; Goyal, N.; Gautam, R.; Alblehai, F.; Elghatwary, M.; Singh, A. Federated Transfer Learning for Rice-Leaf Disease Classification across Multiclient Cross-Silo Datasets. Agronomy 2023, 13, 2483. [Google Scholar] [CrossRef]
- Nigam, A.; Tiwari, A.K.; Pandey, A. Paddy leaf diseases recognition and classification using PCA and BFO-DNN algorithm by image processing. Mater. Today Proc. 2020, 33, 4856–4862. [Google Scholar] [CrossRef]
- Daniya, T.; Vigneshwari, S. Rice Plant Leaf Disease Detection and Classification Using Optimization Enabled Deep Learning. J. Environ. Inform. 2023, 42, 25. [Google Scholar] [CrossRef]
- Prashar, V.; Sood, D.; Kumar, S. An Efficient Recognition and Classification System for Paddy Leaf Disease Using Naïve Bayes with Optimization Algorithm. In Proceedings of the International Conference on Recent Innovations in Computing, Jammu, India, 13–14 May 2022; Springer Nature: Singapore, 2022; pp. 149–167. [Google Scholar]
- Deepthi, M.B.; Sreekantha, D.K. Application of expert systems for agricultural crop disease diagnoses—A review. In Proceedings of the 2017 International Conference on Inventive Communication and Computational Technologies (ICICCT), Coimbatore, India, 10–11 March 2017; pp. 222–229. [Google Scholar]
- Sharma, M.; Nath, K.; Sharma, R.K.; Kumar, C.J.; Chaudhary, A. Ensemble averaging of transfer learning models for identification of nutritional deficiency in rice plant. Electronics 2022, 11, 148. [Google Scholar] [CrossRef]
- Anami, B.S.; Malvade, N.N.; Palaiah, S. Deep learning approach for recognition and classification of yield affecting paddy crop stresses using field images. Artif. Intell. Agric. 2020, 4, 12–20. [Google Scholar] [CrossRef]
- Krishnamoorthy, N.; Prasad, L.N.; Kumar, C.; Subedi, B.; Abraha, H.B.; Sathishkumar, V.E. Rice leaf diseases prediction using deep neural networks with transfer learning. Environ. Res. 2021, 198, 111275. [Google Scholar]
- Sun, J.; Yang, Y.; He, X.; Wu, X. Northern maize leaf blight detection under complex field environment based on deep learning. IEEE Access 2020, 8, 33679–33688. [Google Scholar] [CrossRef]
- Sethy, K.; Barpanda, N.K.; Rath, A.K.; Behera, S.K. Deep feature based rice leaf disease identification using support vector machine. Comput. Electron. Agric. 2020, 175, 105527. [Google Scholar] [CrossRef]
- Sathyavani, R.; JaganMohan, K.; Kalaavathi, B. Classification of nutrient deficiencies in rice crop using denseNet-BC. Mater. Today Proc. 2022, 56, 1783–1789. [Google Scholar] [CrossRef]
- Alfred, R.; Obit, J.H.; Chin, C.Y.; Haviluddin, H.; Lim, Y. Towards paddy rice smart farming: A review on big data, machine learning, and rice production tasks. IEEE Access 2021, 9, 50358–50380. [Google Scholar] [CrossRef]
- Wang, Y.; Wang, H.; Peng, Z. Rice diseases detection and classification using attention based neural network and bayesian optimization. Expert Syst. Appl. 2021, 178, 114770. [Google Scholar] [CrossRef]
- Aggarwal, M.; Khullar, V.; Goyal, N.; Singh, A.; Tolba, A.; Thompson, E.B.; Kumar, S. Pre-Trained Deep Neural Network-Based Features Selection Supported Machine Learning for Rice Leaf Disease Classification. Agriculture 2023, 13, 936. [Google Scholar] [CrossRef]
- Latif, G.; Abdelhamid, S.E.; Mallouhy, R.E.; Alghazo, J.; Kazimi, Z.A. Deep Learning Utilization in Agriculture: Detection of Rice Plant Diseases Using an Improved CNN Model. Plants 2022, 11, 2230. [Google Scholar] [CrossRef]
- Trinh, D.C.; Mac, A.T.; Dang, K.G.; Nguyen, H.T.; Nguyen, H.T.; Bui, T.D. Alpha-EIOU-YOLOv8: An improved algorithm for rice leaf disease detection. AgriEngineering 2024, 6, 302–317. [Google Scholar] [CrossRef]
- Simhadri, C.G.; Kondaveeti, H.K. Automatic recognition of rice leaf diseases using transfer learning. Agronomy 2023, 13, 961. [Google Scholar] [CrossRef]
- Jesie, R.S.; Premi, M.G.; Jarin, T. Comparative analysis of paddy leaf diseases sensing with a hybrid convolutional neural network model. Meas. Sens. 2024, 31, 100966. [Google Scholar] [CrossRef]
- Ramesh, S.; Vydeki, D. Recognition and classification of paddy leaf diseases using Optimized Deep Neural network with Jaya algorithm. Inf. Process. Agric. 2020, 7, 249–260. [Google Scholar] [CrossRef]
- Jesie, R.; Sherline, M.S.; Godwin, P. Nutrient Deficiency of Paddy Leaf Classification using Hybrid Convolutional Neural Network. Int. J. Electr. Electron. Res. 2024, 12, 286–291. [Google Scholar] [CrossRef]
- Lamba, S.; Kukreja, V.; Rashid, J.; Gadekallu, T.R.; Kim, J.; Baliyan, A.; Gupta, D.; Saini, S. A novel fine-tuned deep-learning-based multi-class classifier for severity of paddy leaf diseases. Front. Plant Sci. 2023, 14, 1234067. [Google Scholar] [CrossRef]
- Anandhi, F.; Sathiamoorthy, S. Enhancing Rice Plant Disease Recognition and Classification Using Modified Sand Cat Swarm Optimization with Deep Learning. Int. J. Recent Innov. Trends Comput. Commun. 2023, 11, 248–256. [Google Scholar] [CrossRef]
- Pan, Y.; Dong, J. Design and optimization of an ultrathin and broadband polarization-insensitive fractal FSS using the improved bacteria foraging optimization algorithm and curve fitting. Nanomaterials 2023, 13, 191. [Google Scholar] [CrossRef] [PubMed]
- Krishnakumar, R.; Ravichandran, C.S. Reliability and cost minimization of renewable power system with tunicate swarm optimization approach based on the design of PV/Wind/FC system. Renew. Energy Focus 2022, 42, 266–276. [Google Scholar] [CrossRef]
- Anuradha, K.; Aramadaka, P.; Chitti, S.R.; Mettu, A.; Sadanaboina, V. September. Rice leaf disease detection using CNN. AIP Conf. Proc. 2023, 2754, 070014. [Google Scholar]
- Aydin, T.; Erdem, E. Novel Deep Hybrid and Ensemble Algorithms for Improving GPS Navigation Positioning Accuracy. IEEE Access 2023, 11, 53518–53530. [Google Scholar] [CrossRef]
- Kaggle. Available online: https://www.kaggle.com/datasets/guy007/nutrientdeficiencysymptomsinrice (accessed on 28 May 2022).
Disclaimer/Publisher’s Note: The statements, opinions and data contained in all publications are solely those of the individual author(s) and contributor(s) and not of MDPI and/or the editor(s). MDPI and/or the editor(s) disclaim responsibility for any injury to people or property resulting from any ideas, methods, instructions or products referred to in the content. |
© 2024 by the authors. Licensee MDPI, Basel, Switzerland. This article is an open access article distributed under the terms and conditions of the Creative Commons Attribution (CC BY) license (https://creativecommons.org/licenses/by/4.0/).