Enhanced Disease Detection for Apple Leaves with Rotating Feature Extraction
Abstract
1. Introduction
2. Materials and Methods
2.1. Dataset Setting
2.1.1. Data Acquisition and Annotation
2.1.2. Data Augmentation
2.2. Gaussian Bounding Box and Rotation of Object Detection Box
2.2.1. Gaussian Bounding Box and Probabilistic IoU Method
2.2.2. Rotation of Object Detection Box
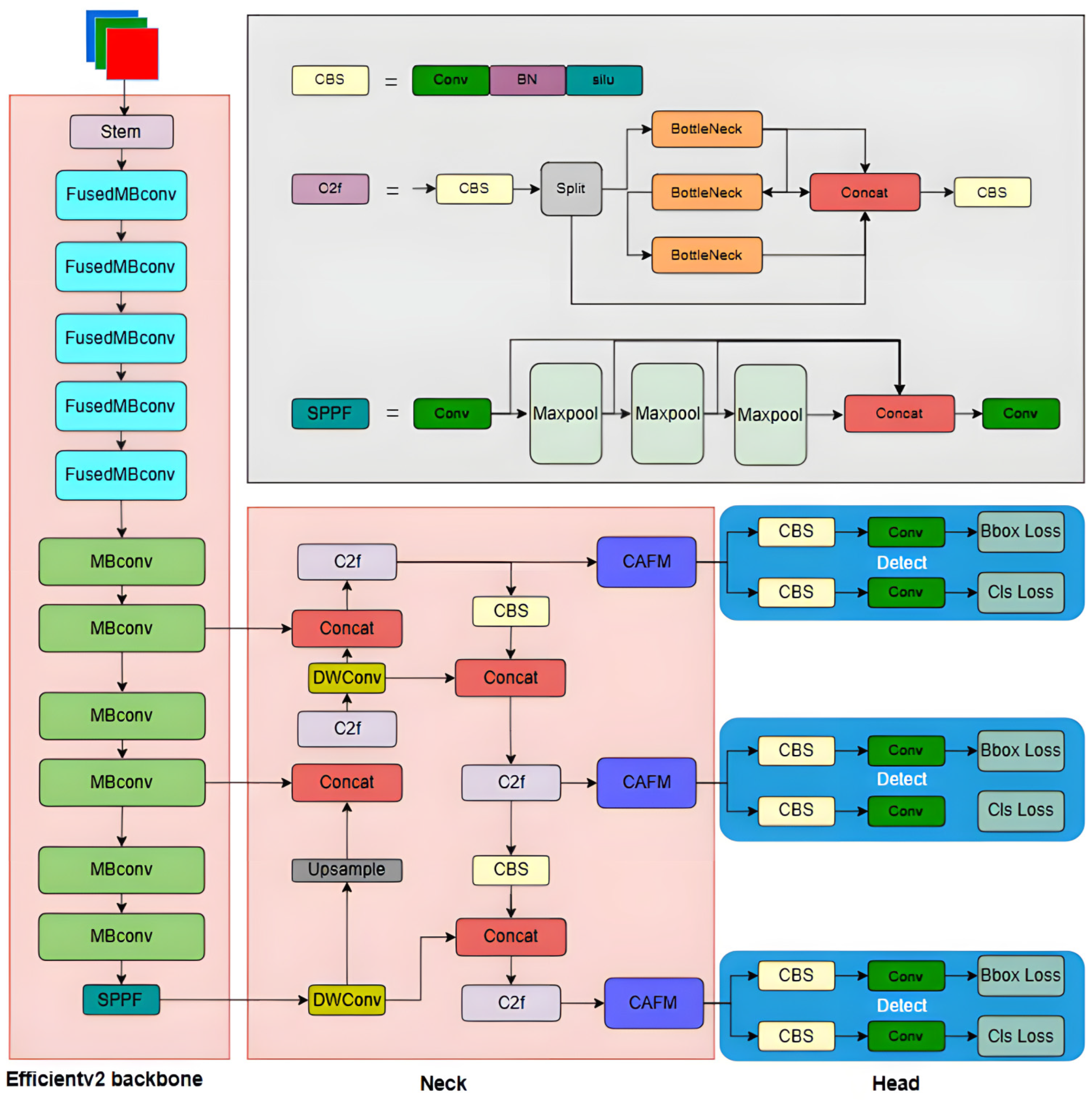
2.3. Architecture of Proposed Network
2.3.1. Feature Extraction Backbone
2.3.2. Feature Mixing Neck Network
2.4. Parameter Settings and Evaluation Metrics
3. Results
3.1. Detection Results from Alternative Methods
3.2. Ablation Experiment
4. Discussion
5. Conclusions
Author Contributions
Funding
Data Availability Statement
Conflicts of Interest
References
- Ke, B.; Zhang, Q. Assessing the Efficiency and Potential of China’s Apple Exports. Complexity 2024, 2024, 7816792. [Google Scholar] [CrossRef]
- Čirjak, D.; Miklečić, I.; Lemić, D.; Kos, T.; Pajač Živković, I. Automatic Pest Monitoring Systems in Apple Production under Changing Climatic Conditions. Horticulturae 2022, 8, 520. [Google Scholar] [CrossRef]
- Nabi, F.; Jamwal, S.; Padmanbh, K. Wireless Sensor Network in Precision Farming for Forecasting and Monitoring of Apple Disease: A Survey. Int. J. Inf. Technol. 2022, 14, 769–780. [Google Scholar] [CrossRef]
- Khan, A.I.; Quadri, S.M.K.; Banday, S.; Latief Shah, J. Deep Diagnosis: A Real-Time Apple Leaf Disease Detection System Based on Deep Learning. Comput. Electron. Agric. 2022, 198, 107093. [Google Scholar] [CrossRef]
- Singh, S.; Gupta, S.; Tanta, A.; Gupta, R. Extraction of Multiple Diseases in Apple Leaf Using Machine Learning. Int. J. Image Graph. 2022, 22, 2140009. [Google Scholar] [CrossRef]
- Alqethami, S.; Almtanni, B.; Alzhrani, W.; Alghamdi, M. Disease Detection in Apple Leaves Using Image Processing Techniques. Eng. Technol. Appl. Sci. Res. 2022, 12, 8335–8341. [Google Scholar] [CrossRef]
- Moussafir, M.; Chaibi, H.; Saadane, R.; Chehri, A.; Rharras, A.E.; Jeon, G. Design of Efficient Techniques for Tomato Leaf Disease Detection Using Genetic Algorithm-Based and Deep Neural Networks. Plant Soil 2022, 479, 251–266. [Google Scholar] [CrossRef]
- Das, D.; Singh, M.; Mohanty, S.S.; Chakravarty, S. Leaf Disease Detection Using Support Vector Machine. In Proceedings of the 2020 International Conference on Communication and Signal Processing (ICCSP), Chennai, India, 28–30 July 2020; pp. 1036–1040. [Google Scholar]
- Wang, Z.; Cui, J.; Zhu, Y. Review of Plant Leaf Recognition. Artif. Intell. Rev. 2023, 56, 4217–4253. [Google Scholar] [CrossRef]
- Malhi, A.; Apopei, V.; Madhikermi, M.; Mandeep; Främling, K. Smartphone Based Grape Leaf Disease Diagnosis and Remedial System Assisted with Explanations. In Explainable and Transparent AI and Multi-Agent Systems; Calvaresi, D., Najjar, A., Winikoff, M., Främling, K., Eds.; Lecture Notes in Computer Science; Springer International Publishing: Cham, Switzerland, 2022; Volume 13283, pp. 57–71. ISBN 978-3-031-15564-2. [Google Scholar]
- Zou, Z.; Wu, Q.; Long, T.; Zou, B.; Zhou, M.; Wang, Y.; Liu, B.; Luo, J.; Yin, S.; Zhao, Y.; et al. Classification and Adulteration of Mengding Mountain Green Tea Varieties Based on Fluorescence Hyperspectral Image Method. J. Food Compos. Anal. 2023, 117, 105141. [Google Scholar] [CrossRef]
- Shukla, A.; Kalnoor, G.; Kumar, A.; Yuvaraj, N.; Manikandan, R.; Ramkumar, M. Improved Recognition Rate of Different Material Category Using Convolutional Neural Networks. Mater. Today Proc. 2023, 81, 947–950. [Google Scholar] [CrossRef]
- Hua, S.; Xu, M.; Xu, Z.; Ye, H.; Zhou, C. Multi-Feature Decision Fusion Algorithm for Disease Detection on Crop Surface Based on Machine Vision. Neural Comput. Appl. 2022, 34, 9471–9484. [Google Scholar] [CrossRef]
- Wani, J.A.; Sharma, S.; Muzamil, M.; Ahmed, S.; Sharma, S.; Singh, S. Machine Learning and Deep Learning Based Computational Techniques in Automatic Agricultural Diseases Detection: Methodologies, Applications, and Challenges. Arch. Comput. Methods Eng. 2022, 29, 641–677. [Google Scholar] [CrossRef]
- Li, X.; Li, C.; Rahaman, M.M.; Sun, H.; Li, X.; Wu, J.; Yao, Y.; Grzegorzek, M. A Comprehensive Review of Computer-Aided Whole-Slide Image Analysis: From Datasets to Feature Extraction, Segmentation, Classification and Detection Approaches. Artif. Intell. Rev. 2022, 55, 4809–4878. [Google Scholar] [CrossRef]
- Yang, Y.; Wu, Z.; Yang, Y.; Lian, S.; Guo, F.; Wang, Z. A Survey of Information Extraction Based on Deep Learning. Appl. Sci. 2022, 12, 9691. [Google Scholar] [CrossRef]
- Turkoglu, M.; Hanbay, D.; Sengur, A. Multi-Model LSTM-Based Convolutional Neural Networks for Detection of Apple Diseases and Pests. J. Ambient Intell. Humaniz. Comput. 2022, 13, 3335–3345. [Google Scholar] [CrossRef]
- Thyagaraj, R.; Satheesha, T.Y.; Bhairannawar, S. Plant Leaf Disease Classification Using Modified SVM with Post Processing Techniques. In Proceedings of the 2023 International Conference on Applied Intelligence and Sustainable Computing (ICAISC), Dharwad, India, 16–17 June 2023; pp. 1–4. [Google Scholar]
- Gao, J.; Tan, F.; Cui, J.; Ma, B. A Method for Obtaining the Number of Maize Seedlings Based on the Improved YOLOv4 Lightweight Neural Network. Agriculture 2022, 12, 1679. [Google Scholar] [CrossRef]
- Ling, L.; Wu, Q.; Huang, K.; Wang, Y.; Wang, C. A Lightweight Bearing Fault Diagnosis Method Based on Multi-Channel Depthwise Separable Convolutional Neural Network. Electronics 2022, 11, 4110. [Google Scholar] [CrossRef]
- Liu, S.; Yin, D.; Feng, H.; Li, Z.; Xu, X.; Shi, L.; Jin, X. Estimating Maize Seedling Number with UAV RGB Images and Advanced Image Processing Methods. Precis. Agric. 2022, 23, 1604–1632. [Google Scholar] [CrossRef]
- Zhao, Y.; Zeng, K.; Zhao, Y.; Bhatia, P.; Ranganath, M.; Kozhikkavil, M.L.; Li, C.; Hermosillo, G. Deep Learning Solution for Medical Image Localization and Orientation Detection. Med. Image Anal. 2022, 81, 102529. [Google Scholar] [CrossRef]
- Harakannanavar, S.S.; Rudagi, J.M.; Puranikmath, V.I.; Siddiqua, A.; Pramodhini, R. Plant Leaf Disease Detection Using Computer Vision and Machine Learning Algorithms. Glob. Transit. Proc. 2022, 3, 305–310. [Google Scholar] [CrossRef]
- Li, Z.; Hou, B.; Wu, Z.; Guo, Z.; Ren, B.; Guo, X.; Jiao, L. Complete Rotated Localization Loss Based on Super-Gaussian Distribution for Remote Sensing Images. IEEE Trans. Geosci. Remote Sens. 2023, 61, 5618614. [Google Scholar] [CrossRef]
- Vishnoi, V.K.; Kumar, K.; Kumar, B.; Mohan, S.; Khan, A.A. Detection of Apple Plant Diseases Using Leaf Images Through Convolutional Neural Network. IEEE Access 2023, 11, 6594–6609. [Google Scholar] [CrossRef]
- Kejriwal, S.; Patadia, D.; Sawant, V. Apple Leaves Diseases Detection Using Deep Convolutional Neural Networks and Transfer Learning. In Computer Vision and Machine Learning in Agriculture; Uddin, M.S., Bansal, J.C., Eds.; Algorithms for Intelligent Systems; Springer: Singapore, 2022; Volume 2, pp. 207–227. ISBN 9789811699900. [Google Scholar]
- Hughes, D.P.; Salathe, M. An Open Access Repository of Images on Plant Health to Enable the Development of Mobile Disease Diagnostics. arXiv 2015, arXiv:1511.08060. [Google Scholar]
- Zou, Z.; Chen, K.; Shi, Z.; Guo, Y.; Ye, J. Object Detection in 20 Years: A Survey. Proc. IEEE 2023, 111, 257–276. [Google Scholar] [CrossRef]
- Roy, A.M.; Bose, R.; Bhaduri, J. A Fast Accurate Fine-Grain Object Detection Model Based on YOLOv4 Deep Neural Network. Neural. Comput. Appl. 2022, 34, 3895–3921. [Google Scholar] [CrossRef]
- Turay, T.; Vladimirova, T. Toward Performing Image Classification and Object Detection with Convolutional Neural Networks in Autonomous Driving Systems: A Survey. IEEE Access 2022, 10, 14076–14119. [Google Scholar] [CrossRef]
- Li, G.; Fang, Q.; Zha, L.; Gao, X.; Zheng, N. HAM: Hybrid Attention Module in Deep Convolutional Neural Networks for Image Classification. Pattern Recognit. 2022, 129, 108785. [Google Scholar] [CrossRef]











| Type | Original Quantity | Enhanced Quantity |
|---|---|---|
| Alternaria Blotch | 267 | 1068 |
| Black rot | 225 | 900 |
| Brown Spot | 293 | 1172 |
| Gray Spot | 258 | 1032 |
| Mosaic | 410 | 1640 |
| Rust | 403 | 1612 |
| Scab | 429 | 1716 |
| Healthy | 1035 | 4140 |
| Total | 3320 | 13,280 |
| Experimental Environments | Details |
|---|---|
| Program language | Python3.8 |
| Deep learning frameworks | PyTorch1.12.1 |
| Operating system | Windows 11 |
| CPU | I7-13700KF |
| GPU | NVIDIA GeForce RTX 4060 |
| CUDA | Toolkit V11.7 |
| Cudnn | 8.4.1 |
| Parameter Name | Parameter Value |
|---|---|
| Batch size | 4 |
| Momentum | 0.9 |
| Learning rate | 0.01 |
| Weight decay | 0.0005 |
| Epoch | 300 |
| Optimizer | SGD |
| Detection Models | Precision | Recall | F1 | Params/M | ||
|---|---|---|---|---|---|---|
| Faster-RCNN | 76.7% | 39.5% | 67.7% | 76.6% | 71.9% | - |
| Efficient Det-D1 | 79.6% | 41.8% | 73.8% | 68.7% | 71.1% | 6.6 |
| YOLOv5 | 85.1% | 48.6% | 75.3% | 82.9% | 78.9% | 11.7 |
| DETR | 82.6% | 46.6% | 76.4% | 73.9% | 75.1% | 42 |
| YOLOv8 | 85.6% | 50.2% | 77.1% | 81.3% | 79.2% | 11.2 |
| Ours | 93.3% | 53.1% | 88.7% | 89.6% | 89.1% | 9.8 |
| Efficientnetv2 | SimAM | DWConv | CAFM | Rotating Frame | ||
|---|---|---|---|---|---|---|
| - | - | - | - | - | 85.6% | 50.2% |
| √ | - | - | - | - | 87.4% | 51.6% |
| - | √ | - | - | - | 85.9% | 50.6% |
| - | - | √ | - | - | 86.1% | 50.7% |
| - | - | - | √ | - | 86.6% | 51.2% |
| - | - | - | - | √ | 88.2% | 51.9% |
| √ | √ | - | - | - | 86.7% | 51.8% |
| √ | - | √ | - | - | 86.5% | 51.7% |
| √ | - | - | √ | - | 89.6% | 52.4% |
| √ | - | - | - | √ | 90.7% | 52.2% |
| √ | √ | √ | √ | √ | 90.3% | 53.1% |
Disclaimer/Publisher’s Note: The statements, opinions and data contained in all publications are solely those of the individual author(s) and contributor(s) and not of MDPI and/or the editor(s). MDPI and/or the editor(s) disclaim responsibility for any injury to people or property resulting from any ideas, methods, instructions or products referred to in the content. |
© 2024 by the authors. Licensee MDPI, Basel, Switzerland. This article is an open access article distributed under the terms and conditions of the Creative Commons Attribution (CC BY) license (https://creativecommons.org/licenses/by/4.0/).
Share and Cite
Qiu, Z.; Xu, Y.; Chen, C.; Zhou, W.; Yu, G. Enhanced Disease Detection for Apple Leaves with Rotating Feature Extraction. Agronomy 2024, 14, 2602. https://doi.org/10.3390/agronomy14112602
Qiu Z, Xu Y, Chen C, Zhou W, Yu G. Enhanced Disease Detection for Apple Leaves with Rotating Feature Extraction. Agronomy. 2024; 14(11):2602. https://doi.org/10.3390/agronomy14112602
Chicago/Turabian StyleQiu, Zhihui, Yihan Xu, Chen Chen, Wen Zhou, and Gang Yu. 2024. "Enhanced Disease Detection for Apple Leaves with Rotating Feature Extraction" Agronomy 14, no. 11: 2602. https://doi.org/10.3390/agronomy14112602
APA StyleQiu, Z., Xu, Y., Chen, C., Zhou, W., & Yu, G. (2024). Enhanced Disease Detection for Apple Leaves with Rotating Feature Extraction. Agronomy, 14(11), 2602. https://doi.org/10.3390/agronomy14112602

