Multiscale Numerical Study of Enhanced Ductility Ratios and Capacity in Carbon Fiber-Reinforced Polymer Concrete Beams for Safety Design
Abstract
1. Introduction
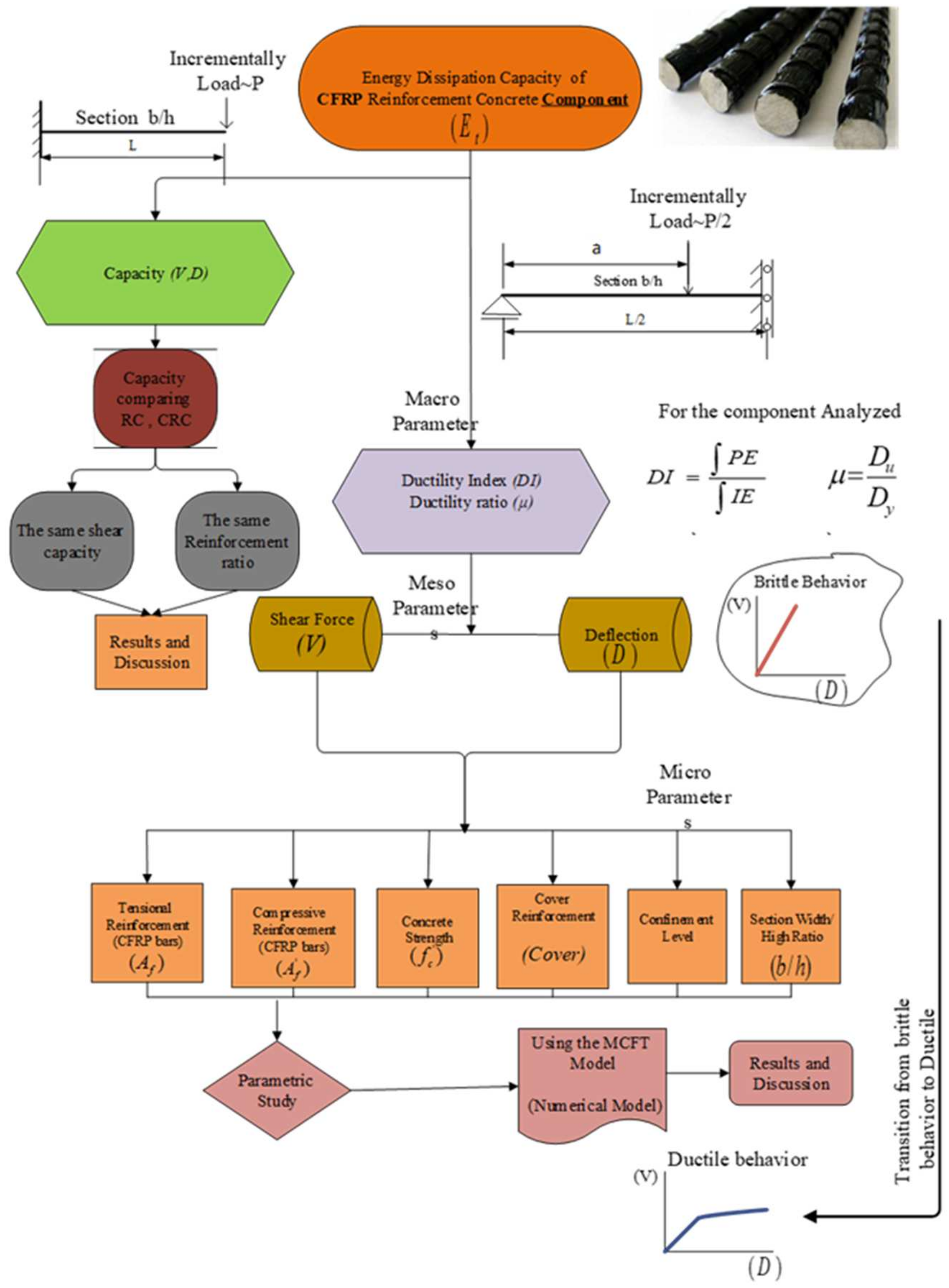
2. Methodology
3. Multiscale Study
3.1. Macroscale Study (MASS)
3.2. Mesoscale Study (MESS)
3.3. Microscale Study (MISS)
3.3.1. Tensional CFRP Reinforcement Effect
3.3.2. Compressive CFRP Reinforcement Effect
3.3.3. Effect of Concrete Strength
3.3.4. Effect of Concrete Cover on Concrete Cracking
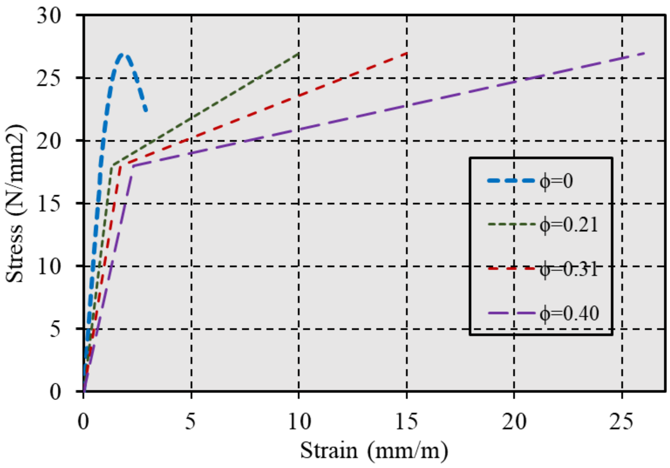
3.3.5. Effect of Confinement Concrete Level
3.3.6. Effect of Section Dimensions Ratio
3.4. Modeling of Moment Displacement Curve
4. Materials Characterization
4.1. Concrete
4.2. Steel Bars
4.3. CFRP Bars
5. Results
5.1. Load-Bearing Capacity of CFRP-Reinforced Concrete Elements
5.2. Sensitivity Analysis
5.2.1. Single Reinforcement
5.2.2. Double Reinforcement
5.2.3. The Role of Concrete Strength
5.2.4. Role of Cover Thickness in Enhancing the Durability of CFRP RC Structures
5.2.5. Effect of Confinement on Concrete Behavior
5.2.6. Contribution of Section Dimensions Ratio
5.3. Sensitivity Analysis Results






6. Validation
7. Conclusions and Practical Recommendations
- Increasing the amount of CFRP in the tensional zone in CRC components boosts both shear capacity and ductility ratios.
- Additional CFRP in the compressive zone, when matched with an equivalent amount in the tensional zone, does not significantly affect ductility or shear capacity.
- Lower concrete compressive strength can increase ductility and reduce brittleness and capacity.
- Increasing cover thickness enhances ductility ratios while reducing capacity.
- Decreasing the section depth can lead to increased curvature in the ultimate state of the section, and over-reinforcing the tensional fiber ensures that the compressive area improves the section’s ductility while decreasing its capacity.
- Enhancing the confinement ratio in concrete compression zones increases ductility and capacity while mitigating brittleness.
- The ductility of CRC cross-section is twice that of RC with identical concrete strength and reinforcement area.
- The shear capacity of CRC and RC structures is similar when the CFRP-to-steel ratio is 26.4%.
- Increase the amount of CFRP reinforcement in the tensional zone of CRC components to improve both shear capacity and ductility ratios.
- Avoid unnecessary CFRP in the compressive zone except when matched by equivalent amounts in the tensional zone, as this has minimal impact on ductility and capacity.
- Use lower concrete compressive strength to improve ductility and reduce brittleness, recognizing the trade-off with capacity.
- Consider using reduced section depth to increase curvature at the ultimate state, which improves ductility when over-reinforcing the tensional fiber.
- The compressive area should be adequately reinforced to balance ductility with capacity.
- Increase the thickness of the concrete cover provided, which increases the ductility ratios but most likely reduces the capacity.
- Increase confinement ratios in concrete compression zones to reduce brittleness and increase ductility and capacity.
- Design the CRC component with a CFRP-to-steel ratio of about 26.4% for a similar shear capacity to the RC structure.
- Make use of the higher ductility of the CRC sections, up to twice that of the identical concrete strength and area of reinforcement of RC sections.
Author Contributions
Funding
Institutional Review Board Statement
Informed Consent Statement
Data Availability Statement
Conflicts of Interest
References
- Urlainis, A.; Ornai, D.; Levy, R.; Vilnay, O.; Shohet, I.M. Loss and Damage Assessment in Critical Infrastructures Due to Extreme Events. Saf. Sci. 2022, 147, 105587. [Google Scholar] [CrossRef]
- Urlainis, A.; Shohet, I.M.; Levy, R.; Ornai, D.; Vilnay, O. Damage in Critical Infrastructures Due to Natural and Man-Made Extreme Events—A Critical Review. Procedia Eng. 2014, 85, 529–535. [Google Scholar] [CrossRef][Green Version]
- Wei, H.-H.; Skibniewski, M.J.; Shohet, I.M.; Yao, X. Lifecycle Environmental Performance of Natural-Hazard Mitigation for Buildings. J. Perform. Constr. Facil. 2016, 30, 04015042. [Google Scholar] [CrossRef]
- Wei, H.H.; Skibniewski, M.J.; Shohet, I.M.; Shapira, S.; Aharonson-Daniel, L.; Levi, T.; Salamon, A.; Levy, R.; Levi, O. Benefit-Cost Analysis of the Seismic Risk Mitigation for a Region with Moderate Seismicity: The Case of Tiberias, Israel. Procedia Eng. 2014, 85, 536–542. [Google Scholar] [CrossRef]
- Urlainis, A.; Shohet, I.M. Development of Exclusive Seismic Fragility Curves for Critical Infrastructure: An Oil Pumping Station Case Study. Buildings 2022, 12, 842. [Google Scholar] [CrossRef]
- Urlainis, A.; Shohet, I.M. Seismic Risk Mitigation and Management for Critical Infrastructures Using an RMIR Indicator. Buildings 2022, 12, 1748. [Google Scholar] [CrossRef]
- Urlainis, A.; Shohet, I.M.; Levy, R. Probabilistic Risk Assessment of Oil and Gas Infrastructures for Seismic Extreme Events. Procedia Eng. 2015, 123, 590–598. [Google Scholar] [CrossRef]
- Lifshitz Sherzer, G.; Urlainis, A.; Moyal, S.; Shohet, I.M. Seismic Resilience in Critical Infrastructures: A Power Station Preparedness Case Study. Appl. Sci. 2024, 14, 3835. [Google Scholar] [CrossRef]
- Urlainis, A.; Lifshitz Sherzer, G.; Shohet, I.M. Multi-Scale Integrated Corrosion-Adjusted Seismic Fragility Framework for Critical Infrastructure Resilience. Appl. Sci. 2024, 14, 8789. [Google Scholar] [CrossRef]
- Urlainis, A.; Shohet, I.M. A Comprehensive Approach to Earthquake-Resilient Infrastructure: Integrating Maintenance with Seismic Fragility Curves. Buildings 2023, 13, 2265. [Google Scholar] [CrossRef]
- Al-Lami, A.; Hilmer, P.; Sinapius, M. Eco-Efficiency Assessment of Manufacturing Carbon Fiber Reinforced Polymers (CFRP) in Aerospace Industry. Aerosp. Sci. Technol. 2018, 79, 669–678. [Google Scholar] [CrossRef]
- Maidi, M.; Sherzer, G.L.; Gal, E. Enhancing Ductility in Carbon Fiber Reinforced Polymer Concrete Sections: A Multi-Scale Investigation. Comput. Concr. 2024, 33, 385–398. [Google Scholar] [CrossRef]
- Maidi, M.; Lifshitz Sherzer, G.; Shufrin, I.; Gal, E. Seismic Resilience of CRC- vs. RC-Reinforced Buildings: A Long-Term Evaluation. Appl. Sci. 2024, 14, 11079. [Google Scholar] [CrossRef]
- Clyne, T.W.; Hull, D. An Introduction to Composite Materials; Cambridge University Cambridge: Cambridge, UK, 2019; p. 345. [Google Scholar]
- Starkova, O.; Aniskevich, K.; Sevcenko, J. Long-Term Moisture Absorption and Durability of FRP Pultruded Rebars. Mater. Today Proc. 2021, 34, 36–40. [Google Scholar] [CrossRef]
- Benmokrane, B.; Brown, V.L.; Ali, A.H.; Mohamed, K.; Shield, C. Reconsideration of the Environmental Reduction Factor CE for GFRP Reinforcing Bars in Concrete Structures. J. Compos. Constr. 2020, 24, 6020001. [Google Scholar] [CrossRef]
- Ceroni, F.; Cosenza, E.; Gaetano, M.; Pecce, M. Durability Issues of FRP Rebars in Reinforced Concrete Members. Cem. Concr. Compos. 2006, 28, 857–868. [Google Scholar] [CrossRef]
- Imjai, T.; Garcia, R.; Guadagnini, M.; Pilakoutas, K. Strength Degradation in Curved Fiber-Reinforced Polymer (FRP) Bars Used as Concrete Reinforcement. Polymers 2020, 12, 1653. [Google Scholar] [CrossRef]
- Bai, Y.; Keller, T. Shear Failure of Pultruded Fiber-Reinforced Polymer Composites under Axial Compression. J. Compos. Constr. 2009, 13, 234–242. [Google Scholar] [CrossRef]
- Paulay, T. The Philosophy and Application of Capacity Design. Sci. Iran. 1995, 20, 117–136. [Google Scholar]
- Paulay, T.; Park, R. Reinforcd Concrete Structure; John Wiley & Sons: Hoboken, NJ, USA, 1974; Volume 776, pp. 1–776. [Google Scholar] [CrossRef]
- Renić, T.; Kišiček, T. Ductility of Concrete Beams Reinforced with Frp Rebars. Buildings 2021, 11, 21. [Google Scholar] [CrossRef]
- Ivanković, A.M.; Radić, J.; Savor, Z. New Seismic Design Requirements for Bridge Structures in Croatia. In Proceedings of the FIB Symposium Dubrovnik 2007, Dubrovnik, Croatia, 20–23 May 2007. [Google Scholar]
- BS EN 1998-1-1:2024; Eurocode 8. Design of Structures for Earthquake Resistance. General Rules and Seismic Action. BSI: London, UK, 2024.
- CSA S807-10; Specification for Fibre-Reinforced Polymers. CSA Group: Toronto, ON, Canada, 2015; p. 44.
- ACI 440; Guide for the Design and Construction of Externally Bonded FRP Systems for Strengthening Concrete Structures. ACI: Farmington Hills, MI, USA, 2002; p. 200.
- CSA S806-12; Design and Construction of Building Structures with Fibre-Reinforced Polymer. Canadian Standards Association: Toronto, ON, Canada, 2012; p. 198.
- ACI 440.1R-15; CNR-DT 200 R1/2012; Guide for the Design and Construction of Externally Guide for the Design and Construction of Externally Bonded FRP Systems for Strengthening Existing Structures Materials, RC and PC Structures, Masonry Structures. ACI: Farmington Hills, MI, USA, 2015.
- Kišiček, T.; Renić, T.; Lazarević, D.; Hafner, I. Compressive Shear Strength of Reinforced Concrete Walls at High Ductility Levels. Sustainability 2020, 12, 4434. [Google Scholar] [CrossRef]
- Badakhsh, A.; An, K.H.; Kim, B.J. Enhanced Surface Energetics of CNT-Grafted Carbon Fibers for Superior Electrical and Mechanical Properties in CFRPs. Polymers 2020, 12, 1432. [Google Scholar] [CrossRef] [PubMed]
- Lu, Z.; Jiang, M.; Pan, Y.; Xian, G.; Yang, M. Durability of Basalt Fibers, Glass Fibers, and Their Reinforced Polymer Composites in Artificial Seawater. Polym. Compos. 2022, 43, 1961–1973. [Google Scholar] [CrossRef]
- Maidi, M.; Shufrin, I. Evaluation of Existing Reinforced Concrete Buildings for Seismic Retrofit through External Stiffening: Limit Displacement Method. Buildings 2024, 14, 2781. [Google Scholar] [CrossRef]
- Response-2000 Reinforced Concrete Sectional Analysis Using the Modifed Compression Field Theorty. 2016. Available online: http://www.hadrianworks.com (accessed on 9 January 2025).
- Bazan, J.L.; Fernandez-Davila, V.I. Evaluation of the Experimental Curvature Ductility of RC Beams Externally Strengthened with CFRP Bands. Structures 2020, 26, 1010–1020. [Google Scholar] [CrossRef]
- Ahmed, M.M.; Farghal, O.A.; Nagah, A.K.; Haridy, A.A. Effect of Confining Method on the Ductility of Over-Reinforced Concrete Beams. J. Eng. Sci. 2007, 35, 617–633. [Google Scholar] [CrossRef]
- ACI 318 ACI Committee 318; Building Code Requirements for Structural Concrete (ACI 318–95) and Commentary (ACI 318R-95). American Concrete Institute: Detroit, MI, USA, 1995; Volume 163, p. 369.
- ACI 440R-96; State-of-the-Art Report on Fiber Reinforced Plastic (FRP) Reinforcement for Concrete Structures. ACI: Farmington Hills, MI, USA, 2002; p. 157.
- EN 1992; Design of Concrete Structures. European Committee for Standardization: Lausanne, Switzerland, 1992.
- Lifshitz Sherzer, G.; Schlangen, E.; Ye, G.; Gal, A.E. Evaluating Compressive Mechanical LDPM Parameters Based on an Upscaled Multiscale Approach. Constr. Build. Mater. 2020, 251, 118912. [Google Scholar] [CrossRef]
- Binici, B. An Analytical Model for Stress-Strain Behavior of Confined Concrete. Eng. Struct. 2005, 27, 1040–1051. [Google Scholar] [CrossRef]
- Suriyati; Ridwan; Djauhari, Z.; Romey Sitompul, I. Seismic Performance of Building Reinforced with CFRP Bars. In MATEC Web of Conferences; EDP Sciences: Les Ulis, France, 2019; Volume 276, p. 1021. [Google Scholar]
- Zhou, Y.; Zheng, Y.; Sui, L.; Hu, B.; Huang, X. Study on the Flexural Performance of Hybrid-Reinforced Concrete Beams with a New Cathodic Protection System Subjected to Corrosion. Materials 2020, 13, 234. [Google Scholar] [CrossRef]
- Zhou, F.; Zhang, J.; Song, S.; Yang, D.; Wang, C. Effect of Temperature on Material Properties of Carbon Fiber Reinforced Polymer (CFRP) Tendons: Experiments and Model Assessment. Materials 2019, 12, 1024. [Google Scholar] [CrossRef]
- Song, S.; Wang, G.; Min, X.; Duan, N.; Tu, Y. Experimental Study on Cyclic Response of Concrete Frames Reinforced by Steel-CFRP Hybrid Reinforcement. J. Build. Eng. 2021, 34, 101937. [Google Scholar] [CrossRef]
















| Concrete Type | Tension Strength (MPa) | Peak Strain (mm/m) | Cylinder Strength (MPa) | Modulus of Elasticity (MPa) |
|---|---|---|---|---|
| 1 | 1.69 (2.83) | 1.87 | 20.7 | 21,946.2 |
| 2 | 1.61 | 1.87 | 15 | 19,550.9 |
| 3 | 1.68 | 1.86 | 20 | 21,678.8 |
| 4 | 1.75 | 1.9 | 25 | 23,476.9 |
| 6 | 1.82 | 1.96 | 30 | 29,826.8 |
| 7 | 1.96 | 2.1 | 40 | 30,006.6 |
| 8 | 2.1 | 2.25 | 50 | 30,375.8 |
| 9 | 2.24 | 2.39 | 60 | 32,616.6 |
| 10 | 2.52 | 2.37 | 80 | 36,594.9 |
| Properties | Ultimate Strain (m/mm) | Yield Strength (MPa) | Ultimate Strength (MPa) | Elastic Modulus (GPa) |
|---|---|---|---|---|
| Steel bars | 7 | 276 | 414 | 200 |
| Variable Parameter | Ductility Ratio | Shear Capacity |
|---|---|---|
| Single reinforcement | ![]() | ![]() |
| Double reinforcement | ![]() | ![]() |
| Concrete Strengthening | ![]() | ![]() |
| Cover thickness | ![]() | ![]() |
| Confinement concrete ratio | ![]() | ![]() |
| Section dimensions’ ratio | ![]() | ![]() |
| Symbol | (C8) | (C10) | (C12) |
|---|---|---|---|
| Span L (mm) | 2100 | 2100 | 2100 |
| a (mm) | 700 | 700 | 700 |
| b (mm) | 120 | 120 | 120 |
| h (mm) | 250 | 250 | 250 |
| Af (bars) | 2D8 | 2D10 | 2D10 |
| Af′ (bars) | 2D6 | 2D6 | 2D6 |
| Ef (MPa) | 106.4 | 106.4 | 106.4 |
| Ffu (MPa) | 1628 | 1628 | 1628 |
| f′c (GPa) | 42.6 | 42.6 | 42.6 |
| Ec (GPa) | 31.6 | 31.6 | 31.6 |
| Cover (mm) | 25 | 25 | 25 |
| f | 0.37% | 0.58% | 0.84% |
Disclaimer/Publisher’s Note: The statements, opinions and data contained in all publications are solely those of the individual author(s) and contributor(s) and not of MDPI and/or the editor(s). MDPI and/or the editor(s) disclaim responsibility for any injury to people or property resulting from any ideas, methods, instructions or products referred to in the content. |
© 2025 by the authors. Licensee MDPI, Basel, Switzerland. This article is an open access article distributed under the terms and conditions of the Creative Commons Attribution (CC BY) license (https://creativecommons.org/licenses/by/4.0/).
Share and Cite
Maidi, M.; Sherzer, G.L.; Gal, E. Multiscale Numerical Study of Enhanced Ductility Ratios and Capacity in Carbon Fiber-Reinforced Polymer Concrete Beams for Safety Design. Polymers 2025, 17, 234. https://doi.org/10.3390/polym17020234
Maidi M, Sherzer GL, Gal E. Multiscale Numerical Study of Enhanced Ductility Ratios and Capacity in Carbon Fiber-Reinforced Polymer Concrete Beams for Safety Design. Polymers. 2025; 17(2):234. https://doi.org/10.3390/polym17020234
Chicago/Turabian StyleMaidi, Moab, Gili Lifshitz Sherzer, and Erez Gal. 2025. "Multiscale Numerical Study of Enhanced Ductility Ratios and Capacity in Carbon Fiber-Reinforced Polymer Concrete Beams for Safety Design" Polymers 17, no. 2: 234. https://doi.org/10.3390/polym17020234
APA StyleMaidi, M., Sherzer, G. L., & Gal, E. (2025). Multiscale Numerical Study of Enhanced Ductility Ratios and Capacity in Carbon Fiber-Reinforced Polymer Concrete Beams for Safety Design. Polymers, 17(2), 234. https://doi.org/10.3390/polym17020234













