Meta-Heuristic Optimization Algorithm-Based Hierarchical Intrusion Detection System
Abstract
1. Introduction
- Proposes a new IDS that uses ML rather than deep learning (DL) to create the classification system, which has resulted in more efficient and less complicated models;
- Utilizes ELM for the categorization of attacks—ELM has already been utilized for IDS, but not quite in the manner that is being proposed;
- Calculates the importance of features and chooses the best ones to detect attack types using efficient meta-heuristic optimization algorithms;
- Selects optimal values of ELM parameters using a novel hybrid meta-heuristic-based hyperparameter selection method;
- Utilizes an aggregation of ELM binary models, with one for each attack type, and collects these models via a hierarchical layer to derive an interpretable and highly accurate output.
2. Literature Review
3. Preliminary Concepts
3.1. Feature Selection Methods
Grey Wolf Optimizer (GWO)
3.2. Hyperparameter Optimization
3.2.1. Archimedes Optimization Algorithm (AOA)
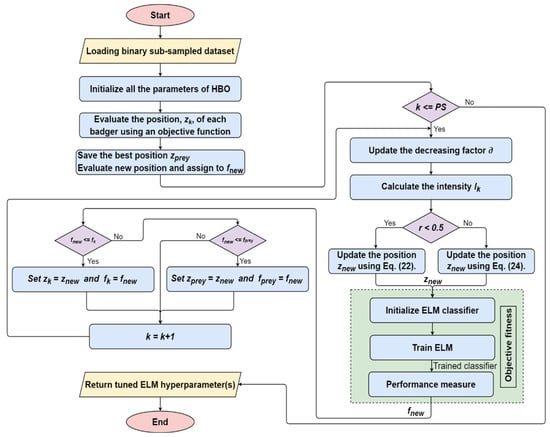
3.2.2. Honey Badger Algorithm (HBA)
3.3. Extreme Learning Machine (ELM) Classifier
| Algorithm 1: Standard ELM Procedure | ||
| Input: Activation function #Neurons of hidden layer N training samples | ||
| Output: The output weight from the hidden layer to the output layer. | ||
![]() | ||
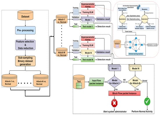
4. Proposed Methodology for the IDS Development
4.1. Proposed Development Pipeline
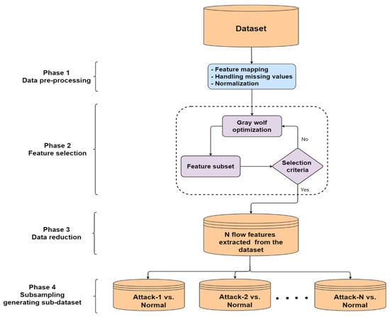
4.2. Essential Stage: Network Traffic and Data Preparation
4.2.1. Data Preprocessing Phase
4.2.2. Feature Selection and Data Reduction Phase
Binary GWO Feature Subset Selection (BGWO)
4.2.3. Multiple-Attack-Based Dataset(s) Subsampling Phase
4.3. Classification Stage
ELM Hyperparameter Optimization
4.4. Aggregated Hierarchical Classifiers Stage
5. Experimental Results and Discussion
5.1. Benchmark Datasets
5.1.1. UNSW-NB 15 Dataset
5.1.2. CICIDS2017 Dataset
5.2. Evaluation Results Using the UNSW-NB15 and CICIDS2017 Datasets
5.3. Discussion
6. Conclusions
Author Contributions
Funding
Institutional Review Board Statement
Informed Consent Statement
Data Availability Statement
Conflicts of Interest
References
- DataReportal—Global Digital Insights. Digital 2022: Global Overview Report—DataReportal—Global Digital Insights. Available online: https://datareportal.com/reports/digital-2022-global-overview-report (accessed on 8 September 2022).
- Mahdavisharif, M.; Jamali, S.; Fotohi, R. Big data-aware intrusion detection system in communication networks: A deep learning approach. J. Grid Comput. 2021, 19, 46. [Google Scholar] [CrossRef]
- Qureshi, A.-U.-H.; Larijani, H.; Mtetwa, N.; Javed, A.; Ahmad, J. RNN-ABC: A new swarm optimization based technique for anomaly detection. Computers 2019, 8, 59. [Google Scholar] [CrossRef]
- Thakkar, A.; Lohiya, R. A survey on intrusion detection system: Feature selection, model, performance measures, application perspective, challenges, and future research directions. Artif. Intell. Rev. 2021, 55, 453–563. [Google Scholar] [CrossRef]
- Hameed, B.; AlHabshy, A.A.; ElDahshan, K.A. Distributed Intrusion Detection Systems in Big Data: A Survey. Al-Azhar Bull. Sci. 2021, 32, 27–44. [Google Scholar] [CrossRef]
- Azeez, N.A.; Ayemobola, T.J.; Misra, S.; Maskeliūnas, R.; Damaševičius, R. Network intrusion detection with a hashing based apriori algorithm using Hadoop MapReduce. Computers 2019, 8, 86. [Google Scholar] [CrossRef]
- Milenkoski, A.; Vieira, M.; Kounev, S.; Avritzer, A.; Payne, B.D. Evaluating computer intrusion detection systems: A survey of common practices. ACM Comput. Surv. 2015, 48, 1–41. [Google Scholar] [CrossRef]
- Ahmad, Z.; Khan, A.S.; Shiang, C.W.; Abdullah, J.; Ahmad, F. Network intrusion detection system: A systematic study of machine learning and deep learning approaches. Trans. Emerg. Telecommun. Technol. 2021, 32, e4150. [Google Scholar] [CrossRef]
- Sarker, I.H.; Kayes, A.; Badsha, S.; Alqahtani, H.; Watters, P.; Ng, A. Cybersecurity data science: An overview from machine learning perspective. J. Big Data 2020, 7, 41. [Google Scholar] [CrossRef]
- Abou-Kreisha, M.T.; Yaseen, H.K.; Fathy, K.A.; Ebeid, E.A.; ElDahshan, K.A. Multisource Smart Computer-Aided System for Mining COVID-19 Infection Data. Healthcare 2022, 10, 109. [Google Scholar] [CrossRef]
- Elzeki, O.; Sarhan, S.; Elfattah, M.A.; Salem, H.; Shams, M.Y. Biomedical Healthcare System For Orthopedic Patients Based On Machine Learning. J. Eng. Appl. 2006, 16, 616–622. [Google Scholar]
- Moualla, S.; Khorzom, K.; Jafar, A. Improving the performance of machine learning-based network intrusion detection systems on the UNSW-NB15 dataset. Comput. Intell. Neurosci. 2021, 2021, 1–13. [Google Scholar] [CrossRef] [PubMed]
- Wong, P.K.; Yang, Z.; Vong, C.M.; Zhong, J. Real-time fault diagnosis for gas turbine generator systems using extreme learning machine. Neurocomputing 2014, 128, 249–257. [Google Scholar] [CrossRef]
- Ren, J.; Guo, J.; Qian, W.; Yuan, H.; Hao, X.; Jingjing, H.J.S. Building an effective intrusion detection system by using hybrid data optimization based on machine learning algorithms. Secur. Commun. Netw. 2019, 2019, 7130868. [Google Scholar] [CrossRef]
- Gu, J.; Lu, S. An effective intrusion detection approach using SVM with naïve Bayes feature embedding. Comput. Secur. 2021, 103, 102158. [Google Scholar] [CrossRef]
- Faker, O.; Dogdu, E. Intrusion detection using big data and deep learning techniques. In Proceedings of the 2019 ACM Southeast Conference, Kennesaw, GA, USA, 18–20 April 2019; Kennesaw State University: Kennesaw, GA, USA, 2019; pp. 86–93. [Google Scholar]
- He, H.; Sun, X.; He, H.; Zhao, G.; He, L.; Ren, J. A novel multimodal-sequential approach based on multi-view features for network intrusion detection. IEEE Access 2019, 7, 183207–183221. [Google Scholar] [CrossRef]
- Wang, Z.; Zeng, Y.; Liu, Y.; Li, D. Deep belief network integrating improved kernel-based extreme learning machine for network intrusion detection. IEEE Access 2021, 9, 16062–16091. [Google Scholar] [CrossRef]
- Vinayakumar, R.; Alazab, M.; Soman, K.; Poornachandran, P.; Al-Nemrat, A.; Venkatraman, S. Deep learning approach for intelligent intrusion detection system. IEEE Access 2019, 7, 41525–41550. [Google Scholar] [CrossRef]
- Choobdar, P.; Naderan, M.; Naderan, M. Detection and Multi-Class Classification of Intrusion in Software Defined Networks Using Stacked Auto-Encoders and CICIDS2017 Dataset. Wirel. Pers. Commun. 2022, 123, 437–471. [Google Scholar] [CrossRef]
- Lee, J.; Park, K. GAN-based imbalanced data intrusion detection system. Pers. Ubiquitous Comput. 2021, 25, 121–128. [Google Scholar] [CrossRef]
- Lee, J.; Park, K. AE-CGAN model based high performance network intrusion detection system. Appl. Sci. 2019, 9, 4221. [Google Scholar] [CrossRef]
- Bolón-Canedo, V.; Sánchez-Maroño, N.; Alonso-Betanzos, A. Feature selection for high-dimensional data. Prog. Artif. Intell. 2016, 5, 65–75. [Google Scholar] [CrossRef]
- Nadimi-Shahraki, M.H.; Banaie-Dezfouli, M.; Zamani, H.; Taghian, S.; Mirjalili, S. B-MFO: A binary moth-flame optimization for feature selection from medical datasets. Computers 2021, 10, 136. [Google Scholar] [CrossRef]
- Xue, B.; Zhang, M.; Browne, W.N.; Yao, X. A survey on evolutionary computation approaches to feature selection. IEEE Trans. Evol. Comput. 2015, 20, 606–626. [Google Scholar] [CrossRef]
- Abdel-Basset, M.; El-Shahat, D.; El-henawy, I.; de Albuquerque, V.H.C.; Mirjalili, S. A new fusion of grey wolf optimizer algorithm with a two-phase mutation for feature selection. Expert Syst. Appl. 2020, 139, 112824. [Google Scholar] [CrossRef]
- Cui, X.; Li, Y.; Fan, J.; Wang, T.; Zheng, Y. A hybrid improved dragonfly algorithm for feature selection. IEEE Access 2020, 8, 155619–155629. [Google Scholar] [CrossRef]
- El-Hasnony, I.M.; Barakat, S.I.; Elhoseny, M.; Mostafa, R.R. Improved feature selection model for big data analytics. IEEE Access 2020, 8, 66989–67004. [Google Scholar] [CrossRef]
- Mirjalili, S.; Mirjalili, S.M.; Lewis, A. Grey wolf optimizer. Adv. Eng. Softw. 2014, 69, 46–61. [Google Scholar] [CrossRef]
- Faris, H.; Aljarah, I.; Al-Betar, M.A.; Mirjalili, S. Grey wolf optimizer: A review of recent variants and applications. Neural Comput. Appl. 2018, 30, 413–435. [Google Scholar] [CrossRef]
- Chantar, H.; Mafarja, M.; Alsawalqah, H.; Heidari, A.A.; Aljarah, I.; Faris, H. Feature selection using binary grey wolf optimizer with elite-based crossover for Arabic text classification. Neural. Comput. Appl. 2020, 32, 12201–12220. [Google Scholar] [CrossRef]
- Hu, P.; Pan, J.-S.; Chu, S.-C. Improved binary grey wolf optimizer and its application for feature selection. Knowl. Based Syst. 2020, 195, 105746. [Google Scholar] [CrossRef]
- Desuky, A.S.; Cifci, M.A.; Kausar, S.; Hussain, S.; El Bakrawy, L.M. Mud Ring Algorithm: A new meta-heuristic optimization algorithm for solving mathematical and engineering challenges. IEEE Access 2022, 10, 50448–50466. [Google Scholar] [CrossRef]
- Hashim, F.A.F.; Hussain, K.; Houssein, E.H.; Mabrouk, M.S.; Al-Atabany, W. Archimedes optimization algorithm: A new metaheuristic algorithm for solving optimization problems. Appl. Intell. 2021, 51, 1531–1551. [Google Scholar] [CrossRef]
- Hashim, F.A.; Houssein, E.H.; Hussain, K.; Mabrouk, M.S.; Al-Atabany, W. Honey Badger Algorithm: New metaheuristic algorithm for solving optimization problems. Math. Comput. Simul. 2022, 192, 84–110. [Google Scholar] [CrossRef]
- Huang, G.-B.; Zhu, Q.-Y.; Siew, C.-K. Extreme learning machine: Theory and applications. Neurocomputing 2006, 70, 489–501. [Google Scholar] [CrossRef]
- Huang, G.-B.; Wang, D.H.; Lan, Y. Extreme learning machines: A survey. Int. J. Mach. Learn. Cybern. 2011, 2, 107–122. [Google Scholar] [CrossRef]
- Zhang, K.; Hu, Z.; Zhan, Y.; Wang, X.; Guo, K. A smart grid AMI intrusion detection strategy based on extreme learning machine. Energies 2020, 13, 4907. [Google Scholar] [CrossRef]
- Ali, H.; Elzeki, O.M.; Elmougy, S. Smart Attacks Learning Machine Advisor System for Protecting Smart Cities from Smart Threats. Appl. Sci. 2022, 12, 6473. [Google Scholar] [CrossRef]
- Moustafa, N.; Slay, J. UNSW-NB15: A comprehensive data set for network intrusion detection systems (UNSW-NB15 network data set). In Proceedings of the 2015 Military Communications and Information Systems Conference (MilCIS), Canberra, Australia, 10–12 November 2015; IEEE: Piscataway Township, NJ, USA, 2015; pp. 1–6. [Google Scholar]
- Kumar, V.V.; Sinha, D.; Das, A.K.; Pandey, S.C.; Goswami, R.T. An integrated rule based intrusion detection system: Analysis on UNSW-NB15 data set and the real time online dataset. Clust. Comput. 2020, 23, 1397–1418. [Google Scholar] [CrossRef]
- Sharafaldin, I.; Gharib, A.; Lashkari, A.H.; Ghorbani, A.A. Towards a reliable intrusion detection benchmark dataset. Secur. Commun. Netw. 2018, 2018, 177–200. [Google Scholar] [CrossRef]
- Toupas, P.; Chamou, D.; Giannoutakis, K.M.; Drosou, A.; Tzovaras, D. An intrusion detection system for multi-class classification based on deep neural networks. In Proceedings of the 2019 18th IEEE International Conference On Machine Learning And Applications (ICMLA), Boca Raton, FL, USA, 16–19 December 2019; IEEE: Piscataway Township, NJ, USA, 2019; pp. 1253–1258. [Google Scholar]
- Salem, H.; Attiya, G.; El-Fishawy, N. Intelligent decision support system for breast cancer diagnosis by gene expression profiles. In Proceedings of the 2016 33rd National Radio Science Conference (NRSC), Aswan, Egypt, 22–25 February 2016; IEEE: Piscataway Township, NJ, USA, 2016; pp. 421–430. [Google Scholar]
- Sharma, J.; Giri, C.; Granmo, O.-C.; Goodwin, M. Multi-layer intrusion detection system with ExtraTrees feature selection, extreme learning machine ensemble, and softmax aggregation. EURASIP J. Inf. Secur. 2019, 2019, 1–16. [Google Scholar] [CrossRef]
- Jiang, K.; Wang, W.; Wang, A.; Wu, H. Network intrusion detection combined hybrid sampling with deep hierarchical network. IEEE Access 2020, 8, 32464–32476. [Google Scholar] [CrossRef]
- Rajagopal, S.; Kundapur, P.P.; Hareesha, K.S. A stacking ensemble for network intrusion detection using heterogeneous datasets. Secur. Commun. Netw. 2020, 2020, 4586875. [Google Scholar] [CrossRef]
- Manjunatha, B.; Gogoi, P.; Akkalappa, M. Data Mining based Framework for Effective Intrusion Detection using Hybrid Feature Selection Approach. Int. J. Comput. Netw. Inform. Secur. 2019, 11, 1–12. [Google Scholar] [CrossRef]
- Zhiqiang, L.; Zhijun, L.; Ting, G.; Yucheng, S.; Ghulam, M.-U.-D. A three-layer architecture for intelligent intrusion detection using deep learning. In Proceedings of the Fifth International Congress on Information and Communication Technology, London, UK, 20–21 February 2021; Springer: Berlin/Heidelberg, Germany, 2021; pp. 245–255. [Google Scholar]
- Jagruthi, H.; Kavitha, C. A Novel Framework for NIDS Using Stacked Ensemble Learning. In Soft Computing for Security Applications; Springer: Berlin/Heidelberg, Germany, 2022; pp. 115–127. [Google Scholar] [CrossRef]
- Ho, S.; Al Jufout, S.; Dajani, K.; Mozumdar, M. A novel intrusion detection model for detecting known and innovative cyberattacks using convolutional neural network. IEEE Open J. Comput. Soc. 2021, 2, 14–25. [Google Scholar] [CrossRef]
- Ferrag, M.A.; Maglaras, L.; Ahmim, A.; Derdour, M.; Janicke, H.J.F.i. Rdtids: Rules and decision tree-based intrusion detection system for internet-of-things networks. Future Internet 2020, 12, 44. [Google Scholar] [CrossRef]
- Hosseini, S.; Seilani, H. Anomaly process detection using negative selection algorithm and classification techniques. Evol. Syst. 2021, 12, 769–778. [Google Scholar] [CrossRef]
- Salman, T.; Bhamare, D.; Erbad, A.; Jain, R.; Samaka, M. Machine learning for anomaly detection and categorization in multi-cloud environments. In Proceedings of the 2017 IEEE 4th International Conference on Cyber Security and Cloud Computing (CSCloud), New York, NY, USA, 26–28 June 2017; IEEE: Piscataway Township, NJ, USA, 2017; pp. 97–103. [Google Scholar]













| Method | Benefits | Drawbacks | Examples |
|---|---|---|---|
|
|
|
|
|
|
|
|
|
|
|
|
| Class | No | Discerption |
|---|---|---|
| Normal | 2,218,761 | Benign transaction instances. |
| Generic | 215,481 | This is an attack style in which the attacker does not care how the underlying cryptographic primitives are implemented. Consider a cypher text protected by a -bit key. In a brute-force assault of this type, the attacker would attempt every conceivable combination of these bits, or in total. |
| Exploits | 44,525 | The attacker’s planned series of operations aim to exploit an exploitable flaw in a target system or network. The attacker is aware of a security flaw in a given system or piece of software and uses this information to their advantage. |
| Fuzzers | 24,246 | An attacker takes action in searching for a security flaw in a system or network by flooding it with false data to bring it down. |
| Dos | 16,353 | A deliberate attempt to prevent legitimate users from accessing a server or network resource, typically by temporarily disrupting or stopping such services on a host connected to the internet. |
| Backdoors | 2329 | The process of secretly bypassing a system’s security measures to gain unauthorized access to a system or its data and, potentially, to issue commands from outside the compromised system. |
| Reconnaissance | 13,987 | A group of attackers pretend to gather information about a computer system or network to access the security controls. |
| Analysis | 2677 | Utilized to penetrate online applications using various techniques, including port scanning, spam, and HTML file penetrations. |
| Shellcode | 1511 | The attacker creates malicious code and injects it into any program that launches a command shell, exploiting the software’s flaws with minimal effort. |
| Worms | 174 | The attacker makes copies of their working files to spread to other computers. Most of the time, it spreads through a computer network by taking advantage of the weak security of the target computer. |
| Category | Class | No | Description |
|---|---|---|---|
| Normal | Normal | 2,359,087 | Benign connection instances. |
| Dos | Dos Hulk | 231,072 | The goal of the attack is to render a computer or network resource temporarily inaccessible, overloading systems with unnecessary requests to block some or all valid requests from being completed. It is a common method used in this attack. |
| DoS GoldenEye | 10,293 | ||
| DoS slowloris | 5796 | ||
| DoS Slowhttptest | 5499 | ||
| DDos | DDos | 41,835 | The victim’s bandwidth or resources are overloaded when many systems work together. These attacks often include many hacked computers (a botnet, for example) sending a deluge of traffic to the infiltrated server. |
| FTP-Patator | FTP-Patator | 7938 | Secure shell—representation of a brute force attack. |
| SSH-Patator | SSH-Patator | 5897 | File transfer protocol FTP-Patator of a brute force attack. |
| Web | Web Attack—Brute Force | 1507 | Today, these new attacks are appearing daily because people and businesses are now taking security seriously. We use SQL Injection, in which an attacker constructs a string of SQL commands and uses them to coerce a database into returning the information, Cross-Site Scripting (XSS), which occurs when developers fail to properly test their code to determine the possibility of script injection, and Brute Force over HTTP, which uses a list of passwords to try to identify the administrator’s password. |
| Web Attack—XSS | 652 | ||
| Web Attack—Sql Injection | 21 | ||
| PortScan | PortScan | 158,930 | Used to identify the access port on a network. An attacker can use this to learn about the listening habits of both the sender and the recipient. |
| Bot | Bot | 1966 | A collection of computers and other networked computers utilized by a botnet’s creator to carry out their malicious plans. It gives an attacker access to the computer and its network and may be used to steal information or deliver spam. |
| Infiltration | Infiltration | 36 | Insider attacks utilize weak software such as Adobe Acrobat Reader. After successful exploitation, a backdoor is installed on the victim’s machine and may perform IP sweeps, complete port scans, and Nmap service enumerations. |
| Heartbleed | Heartbleed | 11 | This a problem in the Open SSL cryptographic library, a widespread TLS implementation tool. It is abused by sending a faulty heartbeat request to a susceptible party (typically a server) to elicit a response. |
| Dataset | Number of Available Features | Number of Selected Features | Index of Informative Features |
|---|---|---|---|
| UNSW-NB15 | 49 | 17 | 1,5,12,13,17,20,21,22,23,25, 28,32,33,38,43,44,46 |
| CICIDS2017 | 78 | 38 | 3,5,7,12,13,14,17,18,19,21, 23,25,27,29,30,31,32,34,35,38, 39,41,46,49,51,52,53,56,57,58, 61,63,64,67,69,71,73,76 |
| Dataset | Attack | Number of Hidden Neurons | |
|---|---|---|---|
| AOA | HBA | ||
| UNSW-NB15 | Exploits | 1479 | 1293 |
| Reconnaissance | 883 | 754 | |
| DoS | 716 | 721 | |
| Generic | 2495 | 2817 | |
| Shellcode | 198 | 199 | |
| Fuzzers | 904 | 926 | |
| Worms | 47 | 39 | |
| Backdoor | 287 | 287 | |
| Analysis | 311 | 330 | |
| CICIDS2017 | DDoS | 489 | 671 |
| PortScan | 327 | 354 | |
| Bot | 37 | 44 | |
| Infiltration | 69 | 70 | |
| Web_Attack_Brute_Force | 77 | 68 | |
| Web_Attack_XSS | 350 | 281 | |
| Web_Attack_Sql_Injection | 900 | 911 | |
| FTP-Patator | 289 | 214 | |
| SSH-Patator | 108 | 93 | |
| DoS slowloris | 83 | 79 | |
| DoS Slowhttptest | 77 | 83 | |
| DoS Hulk | 3476 | 3512 | |
| DoS GoldenEye | 883 | 384 | |
| Heartbleed | 17 | 23 | |
| DDoS | 489 | 671 | |
| PortScan | 327 | 354 | |
| Bot | 37 | 44 | |
| Infiltration | 69 | 70 | |
| Web_Attack_Brute_Force | 77 | 68 | |
| Classifier | #Features | Tuning Algorithm | Statistic | Precision | DR | Accuracy | Specificity | FAR | F1-Score |
|---|---|---|---|---|---|---|---|---|---|
| ELM | 17 | AOA | Min | 97.63% | 95.92% | 98.10% | 97.57% | 0% | 97.92% |
| Max | 100% | 99.83% | 99.62% | 100% | 0.02% | 99.62% | |||
| Ave | 98.65% | 99.19% | 98.93% | 98.64% | 0.01% | 98.91% | |||
| HBA | Min | 96% | 97.96% | 97.14% | 96.43% | 0% | 96.97% | ||
| Max | 99.54% | 100% | 99.58% | 99.54% | 0.04% | 99.58% | |||
| Ave | 97.84% | 99.44% | 98.65% | 97.87% | 0.02% | 98.63% |
| Classifier | #Features | Tuning Algorithm | Statistic | Precision | DR | Accuracy | Specificity | FAR | F1-Score |
|---|---|---|---|---|---|---|---|---|---|
| ELM | 38 | AOA | Min | 97.87% | 99.34% | 98.72% | 97.96% | 0% | 98.66% |
| Max | 100% | 100% | 100% | 100% | 2.04% | 100% | |||
| Ave | 99.48% | 99.78% | 99.63% | 99.49% | 0.51% | 99.63% | |||
| HBA | Min | 77.78% | 90.00% | 84.62% | 66.67% | 0% | 87.50% | ||
| Max | 100% | 100% | 100% | 100% | 33.33% | 100% | |||
| Ave | 97.01% | 99.04% | 97.74% | 95.54% | 4.46% | 98.02% |
| Attack | The Proposed AOA-ELM | The Proposed HBA-ELM | Moualla et al. [12] | Ren et al. [14] | Sharma et al. [45] | Gu et al. [15] | Jiang et al. [46] | Rajagopal [47] | Manjunatha et al. [48] | Vinayakumar et al. [19] |
|---|---|---|---|---|---|---|---|---|---|---|
| Exploits | 99.03% | 98.9% | 93.91% | 92.6% | 90.12% | 84.2% | 79.21% | 76.22% | 84.2% | 89.9% |
| Reconnaissance | 99.03% | 98.73% | 98.74% | 98.8% | 95.33% | 95.7% | 89.45% | 20.77% | 95.7% | 92.7% |
| DoS | 98.97% | 98.71% | 98.14% | 93.1% | 94.9% | 94.9% | 92.12% | 83.8% | 94.9% | 99.4% |
| Generic | 99.62% | 99.58% | 98.34% | 100% | 98.23% | 91.5% | 96.37% | 11.51% | 91.5% | 78.3% |
| Shellcode | 98.57% | 97.91% | 99.92% | 99.2% | 99.4% | 99.5% | 92.79% | 18.4% | 99.5% | 99% |
| Fuzzers | 98.98% | 98.67% | 98.92% | 95.3% | 91.47% | 91.6% | 93.43% | 29.36% | 91.6% | 98.8% |
| Worms | 98.1% | 97.14% | 97.28% | 100% | 99.92% | 99.9% | 65.31% | 15% | 99.9% | 99.9% |
| Backdoor | 98.71% | 98.93% | 99.06% | 98% | 99.11% | 99.2% | 83.53% | 49% | 99.2% | 95.1% |
| Analysis | 99.38% | 99.25% | 99.44% | 98.2% | 99.26% | 99.1% | 84.67% | 58% | 99.1% | 99.55% |
| Average | 98.93% | 98.65% | 98.19% | 97.24% | 96.42% | 95.07% | 86.32% | 40.23% | 94.51% | 94.74% |
| Attack | The Proposed AOA–ELM | The Proposed HBA–ELM | Choobdar et al. [20] | Zhiqiang et al. [49] | Vinayakumar et al. [19] |
|---|---|---|---|---|---|
| DoS Hulk | 99.92% | 99.91% | 99.2% | 97.48% | NA |
| PortScan | 99.97% | 99.96% | 98.5% | 99.72% | 85.5% |
| DDoS | 98.89% | 98.72% | 98.2% | 99.8% | 85.5% |
| DoS GoldenEye | 100% | 90.91% | 95.2% | 95.84% | NA |
| FTP-Patator | 99.45% | 98.78% | 98.7% | 98.71% | NA |
| SSH-Patator | 98.72% | 98.47% | 94.8% | 91.57% | 95.8% |
| DoS slowloris | 100% | 84.62% | 98.4% | 97.62% | 92.8% |
| DoS Slowhttptest | 99.94% | 99.92% | 87.7% | 85.52% | NA |
| Bot | 99.75% | 99.69% | 98.2% | 31% | 95.9% |
| Web Attack—Brute Force | 99.83% | 99.83% | 95.2% | NA | 98.8% |
| Web Attack—XSS | 99.61% | 99.48% | 95.3% | NA | 98.8% |
| Infiltration | 99.14% | 98.38% | 98.9% | NA | NA |
| Web Attack—Sql Injection | 99.68% | 99.66% | 97% | NA | 98.8% |
| Heartbleed | 100% | 100% | 89.7% | NA | NA |
| Average | 99.63% | 97.74% | 96.07% | 88.58% | 93.99% |
| Attack | The Proposed AOA–ELM | The Proposed HBA–ELM | Moualla et al. [12] | Ren et al. [14] | Jagruthi et al. [50] | Rajagopal et al. [47] | Wang et al. [18] |
|---|---|---|---|---|---|---|---|
| Exploits | 99.62% | 99.55% | 86.05% | 66.3% | 97% | 85% | 60.4% |
| Reconnaissance | 99.73% | 99.76% | 93.16% | 82% | 72% | 74.8% | 66.7% |
| DoS | 99.65% | 99.48% | 82.47% | 46.1% | 57% | 25% | 41.4% |
| Generic | 99.65% | 99.63% | 97.05% | 96.6% | 96% | 98.32% | 99.8% |
| Shellcode | 99.56% | 98.90% | 99.86% | 78% | 11% | 58.22% | 62% |
| Fuzzers | 99.83% | 99.79% | 95.8% | 38.1% | 0.1% | 60.97% | 62.8% |
| Worms | 95.92% | 97.96% | 99.91% | 79.5% | 1.6% | 37.5% | 50% |
| Backdoor | 99.14% | 99.86% | 98.11% | 40.3% | 64% | 10.79% | 0% |
| Analysis | 99.63% | 100% | 98.89% | 6.1% | 60% | 11% | 64.8% |
| Average | 99.19% | 99.44% | 94.59% | 59.22% | 50.97% | 51.29% | 56.43% |
| Attack | The Proposed AOA-ELM | The Proposed HBA-ELM | Choobdar et al. [20] | Lee et al. [21] | Ho et al. [51] | Ferrag et al. [52] | Hosseini et al. [53] | Lee et al. [22] | Wang et al. [18] | Toupas et al. [43] |
|---|---|---|---|---|---|---|---|---|---|---|
| DoS Hulk | 99.93% | 99.93% | 98.5% | 99.34% | 99.96% | 96.78% | 98.8% | 99.73% | 89.4% | 99.25% |
| PortScan | 99.99% | 99.99% | 97.1% | 99.95% | 99.99% | 99.88% | 99.79% | 99.96% | 92.1% | 99.79% |
| DDoS | 99.83% | 99.49% | 97.5% | 99.93% | 99.94% | 99.87% | 99.9% | 99.92% | 70.4% | 99.9% |
| DoS Golden Eye | 100% | 90.00% | 93% | 99.42% | 99.92% | 67.57% | 99.27% | 99.44% | 89.4% | 99.27% |
| FTP-Patator | 99.34% | 99.34% | 95.4% | 99.84% | 99.73% | 99.63% | 99.59% | 99.84% | 77.1% | 99.59% |
| SSH-Patator | 99.46% | 99.46% | 95.6% | 99.75% | 99.32% | 99.9% | 98.97% | 99.75% | 97.3% | 98.97% |
| DoS slowloris | 100% | 100% | 96% | 99.48% | 99.65% | 97.75% | 89.93% | 99.31% | 89.4% | 89.93% |
| DoS Slowhttptest | 100% | 100% | 88.1% | 99.05% | 99.63% | 93.84% | 86.87% | 89.95% | 89.4% | 86.76% |
| Bot | 99.66% | 99.66% | 97.3% | 53.13% | 66.37% | 46.47% | 95.12% | 54.51% | 87.4% | 95.11% |
| Web Attack—Brute Force | 99.72% | 99.72% | 87.6% | 60% | 99.53% | 73.26% | 98.31% | 94.84% | 94.5% | 98.31% |
| Web Attack—XSS | 99.52% | 99.52% | 96.2% | 60% | 92.8% | 30.62% | 98.31% | 94.84% | 94.5% | 98.31% |
| Infiltration | 99.61% | 99.65% | 98.2% | 60% | 91.66% | 100% | 81.66% | 66.67% | NA | 81.66% |
| Web Attack—Sql Injection | 99.90% | 99.87% | 95% | 60% | 80.95% | 50% | 98.31% | 94.84% | 94.5% | 98.31% |
| Heartbleed | 100% | 100% | 88.7% | 100% | 100% | 100% | 95% | 100% | NA | 95% |
| Average | 99.78% | 99.04% | 94.59% | 84.99% | 94.96% | 82.54% | 95.70% | 92.40% | 88.26% | 96.84% |
| Attack | The Proposed AOA-ELM | The Proposed HBA-ELM | Moualla et al. [12] | Ren et al. [14] | Wang et al. [18] | Salman et al. [54] |
|---|---|---|---|---|---|---|
| Exploits | 0.02% | 0.02% | 0.09% | 0.34% | 2.9% | 1.40% |
| Reconnaissance | 0.02% | 0.02% | 0.04% | 0.18% | 2.4% | 4.90% |
| DoS | 0.02% | 0.02% | 0.09% | 0.54% | 7.6% | 4.20% |
| Generic | 0% | 0.00% | 0.16% | 0.03% | 0.9% | 0.39% |
| Shellcode | 0.02% | 0.03% | 0% | 0.22% | 0.68% | 11% |
| Fuzzers | 0.02% | 0.02% | 0.03% | 0.62% | 4.7% | NA |
| Worms | 0% | 0.04% | 0.03% | 0.21% | 0.08% | 20% |
| Backdoor | 0.02% | 0.02% | 0.01% | 0.20% | 1.2% | 3.70% |
| Analysis | 0.01% | 0.02% | 0.01% | 0.39% | 1.3% | 7.83% |
| Average | 0.01% | 0.02% | 0.05% | 0.30% | 2.42% | 6.68% |
| Attack | The Proposed AOA–ELM | The Proposed HBA–ELM | Wang et al. [18] |
|---|---|---|---|
| DoS Hulk | 0.09% | 0.11% | 1.40% |
| PortScan | 0.04% | 0.06% | 0.09% |
| DDoS | 2.04% | 2.04% | 0.80% |
| DoS GoldenEye | 0% | 8.33% | 1.40% |
| FTP-Patator | 0.44% | 1.78% | 0.32% |
| SSH-Patator | 1.93% | 2.42% | 1.30% |
| DoS slowloris | 0% | 33.33% | 1.40% |
| DoS Slowhttptest | 0.13% | 0.17% | 1.40% |
| Bot | 0.17% | 0.28% | 0.32% |
| Web Attack—Brute Force | 0.06% | 0.06% | 0.34% |
| Web Attack—XSS | 0.31% | 0.55% | 0.34% |
| Web Attack—Sql Injection | 1.34% | 12.75% | 0.34% |
| Infiltration | 0.55% | 0.55% | NA |
| Heartbleed | 0% | 0% | NA |
| Average | 0.51% | 4.46% | 0.79% |
| Attack | The Proposed AOA–ELM | The Proposed HBA–ELM | Moualla et al. [12] | Ren et al. [14] | Jagruthi et al. [50] | Rajagopal et al. [47] | Wang et al. [18] |
|---|---|---|---|---|---|---|---|
| Exploits | 98.44% | 98.25% | 91% | 75.9% | 100% | 63.41% | 90.1% |
| Reconnaissance | 98.33% | 97.7% | 93% | 9% | 73% | 90.65% | 68% |
| DoS | 98.29% | 97.93% | 100% | 35.1% | 53% | 41.6% | 7.6% |
| Generic | 99.58% | 99.54% | 100% | 99.8% | 91% | 99.42% | 97.7% |
| Shellcode | 97.63% | 96.98% | 100% | 35.2% | 72% | 68.65% | 15.2% |
| Fuzzers | 98.13% | 97.58% | 98% | 94.2% | 40% | 64.42% | 65.4% |
| Worms | 100% | 96% | 95% | 77.8% | 33% | 57.69% | 3.2% |
| Backdoor | 98.29% | 98.03% | 100% | 15.1% | 77% | 70% | 0% |
| Analysis | 99.14% | 98.55% | 100% | 4.6% | 44% | 67.44% | 100% |
| Average | 98.65% | 97.84% | 97.44% | 58.50% | 64.78% | 69.25% | 49.69% |
| Attack | The Proposed AOA–ELM | The Proposed HBA–ELM | Choobdar et al. [20] | Lee et al. [21] | Toupas et al. [43] | Lee et al. [22] | Wang et al. [18] |
|---|---|---|---|---|---|---|---|
| DoS Hulk | 99.91% | 99.88% | 98.6% | 99.59% | 99.77% | 99.63% | 92.9% |
| PortScan | 99.96% | 99.94% | 98.5% | 99.37% | 97.94% | 99.38% | 82.9% |
| DDoS | 97.99% | 97.98% | 97.1% | 99.9% | 99.82% | 99.99% | 80.9% |
| DoS GoldenEye | 100% | 90% | 96.9% | 99.56% | 97.54% | 99.42% | 92.9% |
| FTP-Patator | 99.56% | 98.26% | 93.2% | 100% | 98.68% | 99.97% | 72.4% |
| SSH-Patator | 97.87% | 97.35% | 93.2% | 100% | 99.05% | 99.66% | 94.6% |
| DoS slowloris | 100% | 77.78% | 96.2% | 99.74% | 92.91% | 99.61% | 92.9% |
| DoS Slowhttptest | 99.87% | 99.83% | 87.3% | 99.14% | 93.23% | 99% | 92.9% |
| Bot | 99.83% | 99.72% | 95.9% | 86.31% | 71.92% | 83.69% | 83.6% |
| Web Attack—Brute Force | 99.94% | 99.94% | 96.40% | 99.41% | 95.59% | 99.40% | 92.30% |
| Web Attack—XSS | 99.70% | 99.46% | 97.3% | 99.41% | 95.59% | 99.40% | 92.30% |
| Infiltration | 98.67% | 98.56% | 98.20% | 100% | 79.54% | 100% | NA |
| Web Attack—Sql Injection | 99.45% | 99.45% | 96.5% | 99.41% | 95.59% | 99.40% | 92.30% |
| Heartbleed | 100% | 100% | 88.40% | 100% | 100% | 100% | NA |
| Average | 99.48% | 97.01% | 95.26% | 98.70% | 94.08% | 98.47% | 96.47% |
| Attack | The Proposed AOA–ELM | The Proposed HBA–ELM | Moualla et al. [12] | Ren et al. [14] | Jiang [46] | Jagruthi et al. [50] |
|---|---|---|---|---|---|---|
| Exploits | 99.03% | 98.9% | 88.45% | 70.8% | 67.89% | 98% |
| Reconnaissance | 99.03% | 98.72% | 93.11% | 85.3% | 62.54% | 73% |
| DoS | 98.96% | 98.7% | 90.39% | 39.9% | 29.55% | 55% |
| Generic | 99.62% | 99.58% | 98.41% | 98.3% | 98.85% | 94% |
| Shellcode | 98.59% | 97.93% | 99.92% | 48.6% | 30.95% | 19% |
| Fuzzers | 98.97% | 98.68% | 96.34% | 54.2% | 37.47% | 11% |
| Worms | 97.92% | 96.97% | 97.34% | 78.7% | 10.75% | 22% |
| Backdoor | 98.71% | 98.93% | 99.05% | 21.9% | 8.97% | 70% |
| Analysis | 99.39% | 99.27% | 99.44% | 5.3% | 9.69% | 0.1% |
| Average | 98.91% | 98.63% | 95.83% | 55.89% | 39.63% | 49.12% |
| Attack | The Proposed AOA–ELM | The Proposed HBA–ELM | Choobdar et al. [20] | Lee et al. [21] | Toupas et al. [43] | Lee et al. [22] |
|---|---|---|---|---|---|---|
| DoS Hulk | 99.92% | 99.91% | 96.3% | 99.47% | 99.25% | 99.68% |
| PortScan | 99.97% | 99.96% | 97.6% | 99.66% | 98.82% | 99.67% |
| DDoS | 98.90% | 98.73% | 98% | 99.96% | 99.86% | 99.96% |
| DoS GoldenEye | 100% | 90% | 85.8% | 99.49% | 98.35% | 99.43% |
| FTP-Patator | 99.45% | 98.80% | 95.9% | 99.92% | 99.12% | 99.92% |
| SSH-Patator | 98.66% | 98.40% | 92.5% | 99.87% | 99% | 99.87% |
| DoS slowloris | 100% | 87.50% | 98.3% | 99.61% | 88.85% | 99.46% |
| DoS Slowhttptest | 99.94% | 99.92% | 88.6% | 99.09% | 87.64% | 98.98% |
| Bot | 99.75% | 99.69% | 97.3% | 65.77% | 79.72% | 65.94% |
| Web Attack—Brute Force | 99.83% | 99.83% | 94.8% | 97.73% | 96.91% | 97.07% |
| Web Attack—XSS | 99.61% | 99.49% | 97% | 97.73% | 96.91% | 97.07% |
| Infiltration | 99.14% | 99.10% | 98.2% | 75% | 79.16% | 80% |
| Web Attack—Sql Injection | 99.67% | 99.66% | 95% | 97.73% | 96.91% | 97.07% |
| Heartbleed | 100% | 100% | 88.3% | 100% | 96.66% | 100% |
| Average | 99.63% | 98.02% | 94.54% | 95.07% | 94.08% | 95.29% |
Publisher’s Note: MDPI stays neutral with regard to jurisdictional claims in published maps and institutional affiliations. |
© 2022 by the authors. Licensee MDPI, Basel, Switzerland. This article is an open access article distributed under the terms and conditions of the Creative Commons Attribution (CC BY) license (https://creativecommons.org/licenses/by/4.0/).
Share and Cite
ElDahshan, K.A.; AlHabshy, A.A.; Hameed, B.I. Meta-Heuristic Optimization Algorithm-Based Hierarchical Intrusion Detection System. Computers 2022, 11, 170. https://doi.org/10.3390/computers11120170
ElDahshan KA, AlHabshy AA, Hameed BI. Meta-Heuristic Optimization Algorithm-Based Hierarchical Intrusion Detection System. Computers. 2022; 11(12):170. https://doi.org/10.3390/computers11120170
Chicago/Turabian StyleElDahshan, Kamal A., AbdAllah A. AlHabshy, and Bashar I. Hameed. 2022. "Meta-Heuristic Optimization Algorithm-Based Hierarchical Intrusion Detection System" Computers 11, no. 12: 170. https://doi.org/10.3390/computers11120170
APA StyleElDahshan, K. A., AlHabshy, A. A., & Hameed, B. I. (2022). Meta-Heuristic Optimization Algorithm-Based Hierarchical Intrusion Detection System. Computers, 11(12), 170. https://doi.org/10.3390/computers11120170


