Design of an FPGA-Based Fuzzy Feedback Controller for Closed-Loop FES in Knee Joint Model
Abstract
1. Introduction
2. System Overview of Closed-Loop FES for Knee Extension Application
2.1. Knee Extension
2.2. Fuzzy Logic Controller
3. Materials and Methods
3.1. Design and Modelling of Fuzzy Logic Controller for Knee Extension
3.1.1. Fuzzification
3.1.2. Fuzzy Inference (Rule Base)
3.1.3. Defuzzification
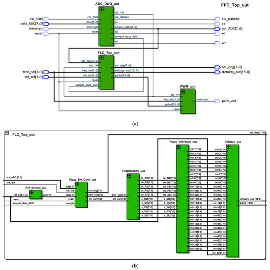
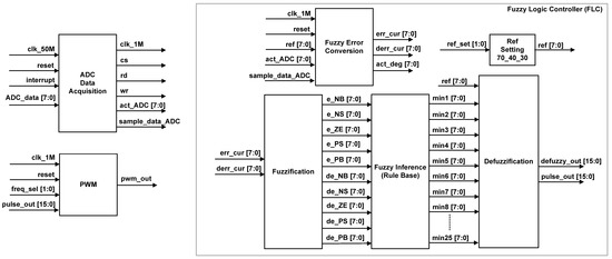
3.2. Design of the Digital Fuzzy Feedback Controller
3.2.1. ADC Data Acquisition
3.2.2. Fuzzy Error Conversion
3.2.3. Fuzzification
| Algorithm 1. Scaling of Input Error and Fuzzification (Negative Small (NS) MF) | |
| 1. | #Scale Input Error to −20 and 20. |
| 2. | if (err_cur < −20) |
| 3. | err_cur1 = −20; |
| 4. | else if (err_cur > 20) |
| 5. | err_cur1 = 20; |
| 6. | else |
| 7. | err_cur1 = err_cur; |
| 8. | #Convert Input Error to Digital Scale Format (0–255). Refer Equations (3)–(6) |
| 9. | err_scl = (((err_cur1 + 20) * 255)/40); |
| 10. | #Declare NS range of error |
| 11. | a=8’d0; b=8’d63; c=8’d127; |
| 12. | #Calculate the Error MF for NS. Refer Equations (14) and (15) |
| 13. | if ((err_scl <= a) || (err_scl >= c)) |
| 14. | e_NS = 0; |
| 15. | else if (err_scl > a && err_scl < b) |
| 16. | e_NS = (255/(b-0) * (err_scl - a)); |
| 17. | else if (err_scl > b2 && err_scl < c) |
| 18. | e_NS = (255/(c-b) * (c - err_scl)); |
| 19. | else |
| 20. | e_NS = 255; |
3.2.4. Fuzzy Inference (Rule Base)
| Algorithm 2. Fuzzy Inference (Rule Base) | |
| 1. | #min1 rule check. Refer Equation (7). |
| 2. | if (e_NB <= de_NB) |
| 3. | min1 = e_NB; |
| 4. | else |
| 5. | min1 = de_NB; |
| 6. | #min2 rule check. Refer Equation (8). |
| 7. | if (e_NS <= de_NB) |
| 8. | min2 = e_NS; |
| 9. | else |
| 10. | min2 = de_NB; |
| 11. | #min3 rule check. Refer Equation (9). |
| 12. | if (e_ZE <= de_NB) |
| 13. | min3 = e_ZE; |
| 14. | else |
| 15. | min3 = de_NB; |
3.2.5. Defuzzification
3.2.6. Pulse Width Modulator (PWM)
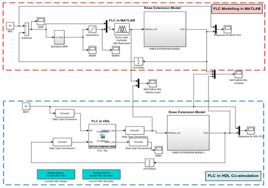
3.3. System Level HDL Co-Simulation Development for Fuzzy Feedback Controller
3.4. Hardware Measurement Setup
4. Results and Discussions
4.1. Synthesized Digital Fuzzy Feedback Controller
4.2. RTL Simulation of Digital Fuzzy Feedback Controller
4.3. Hardware Measurement and Comparative Analyses with Software Simulations
4.3.1. ADC Data Acquisition
4.3.2. Hardware Measurements of Defuzzy and PWM Outputs
4.3.3. Comparative Analyses of Digital FLC Defuzzy Output between Hardware Measurement and Simulations
4.4. System Level Verification (HDL Co-Simulation)
5. Conclusions
Author Contributions
Funding
Institutional Review Board Statement
Informed Consent Statement
Data Availability Statement
Acknowledgments
Conflicts of Interest
References
- Lynch, C.L.; Popovic, M.R. A Comparison of Closed-Loop Control Algorithms for Regulating Electrically Stimulated Knee Movements in Individuals with Spinal Cord Injury. IEEE Trans. Neural Syst. Rehabil. Eng. 2012, 20, 539–548. [Google Scholar] [CrossRef]
- Cousin, C.A.; Duenas, V.H.; Rouse, C.A.; Dixon, W.E. Admittance Trajectory Tracking using a Challenge-Based Rehabilitation Robot with Functional Electrical Stimulation. In Proceedings of the 2018 Annual American Control Conference (ACC), Milwaukee, WI, USA, 27–29 June 2018; pp. 3732–3737. [Google Scholar]
- Cousin, C.A. Adaptive Admittance Control of Hybrid Exoskeletons. In Proceedings of the American Control Conference, Denver, CO, USA, 1–3 July 2020; pp. 545–550. [Google Scholar]
- Li, Y.; Yang, X.; Zhou, Y.; Chen, J.; Du, M.; Yang, Y. Adaptive Stimulation Profiles Modulation for Foot Drop Correction Using Functional Electrical Stimulation: A Proof-of-Concept Study. IEEE J. Biomed. Health Inform. 2021, 25, 59–68. [Google Scholar] [CrossRef]
- Cousin, C.A.; Rouse, C.A.; Dixon, W.E. Split-Crank Functional Electrical Stimulation Cycling: An Adapting Admitting Rehabilitation Robot. IEEE Trans. Control Syst. Technol. 2020, 2153–2156. [Google Scholar] [CrossRef]
- Houston, D.J.; Lee, J.W.; Unger, J.; Masani, K.; Musselman, K.E. Functional Electrical Stimulation Plus Visual Feedback Balance Training for Standing Balance Performance Among Individuals with Incomplete Spinal Cord Injury: A Case Series. Front. Neurol. 2020, 11, 680. [Google Scholar] [CrossRef]
- Montazeri, M.; Yousefi, M.R.; Shojaei, K.; Shahgholian, G. Fast adaptive fuzzy terminal sliding mode control of synergistic movement of the hip and knee joints (air-stepping) using functional electrical stimulation: A simulation study. Biomed. Signal Process. Control 2021, 66, 102445. [Google Scholar] [CrossRef]
- Pandiangan, R.M.S.; Arifin, A.; Risciawan, A.; Baki, S.H.; Dikairono, R. Design of Fuzzy Logic Control in Functional Electrical Stimulation (FES) Cycling Exercise for Stroke Patients. In Proceedings of the 2020 International Conference on Computer Engineering, Network, and Intelligent Multimedia (CENIM), Surabaya, Indonesia, 17–18 November 2020; pp. 23–28. [Google Scholar]
- Allen, B.C.; Stubbs, K.J.; Dixon, W.E. Characterization of the Time-Varying Nature of Electromechanical Delay during FES-Cycling. IEEE Trans. Neural Syst. Rehabil. Eng. 2020, 28, 2236–2245. [Google Scholar] [CrossRef]
- Sa-E, S.; Freeman, C.T.; Yang, K. Iterative learning control of functional electrical stimulation in the presence of voluntary user effort. Control Eng. Pract. 2020, 96, 104303. [Google Scholar] [CrossRef]
- Leonardo, K.; Dewi, R.S.; Sudiarno, A. Usability testing on developed FES device according to the operator perspective. IOP Conf. Ser. Mater. Sci. Eng. 2021, 1072, 012003. [Google Scholar] [CrossRef]
- Wiarta, S.S.; Arifin, A.; Baki, S.H.; Arrofiqi, F.; Fatoni, M.H.; Watanabe, T. Design of Post-stroke Upper Limb Rehabilitation Game using Functional Electrical Stimulation for Hemiplegic Patient. In Proceedings of the 2020 International Conference on Computer Engineering, Network, and Intelligent Multimedia (CENIM), Surabaya, Indonesia, 17–18 November 2020; pp. 6–11. [Google Scholar]
- Noorsal, E.; Yahaya, S.Z.; Hussain, Z.; Boudville, R.; Ibrahim, M.N.; Ali, Y.M. Analytical study of flexible stimulation waveforms in muscle fatigue reduction. Int. J. Electr. Comput. Eng. (IJECE) 2020, 10, 690–703. [Google Scholar] [CrossRef][Green Version]
- Popovic-Maneski, L.; Aleksic, A.; Metani, A.; Bergeron, V.; Cobeljic, R.; Popovic, D.B. Assessment of Spasticity by a Pendulum Test in SCI Patients Who Exercise FES Cycling or Receive Only Conventional Therapy. IEEE Trans. Neural Syst. Rehabil. Eng. 2017, 26, 181–187. [Google Scholar] [CrossRef] [PubMed]
- Ward, T.; Grabham, N.; Freeman, C.; Wei, Y.; Hughes, A.-M.; Power, C.; Tudor, J.; Yang, K. Multichannel Biphasic Muscle Stimulation System for Post Stroke Rehabilitation. Electronics 2020, 9, 1156. [Google Scholar] [CrossRef]
- Gonzalez, E.J.; Downey, R.J.; Rouse, C.A.; Dixon, W.E. Influence of Elbow Flexion and Stimulation Site on Neuromuscular Electrical Stimulation of the Biceps Brachii. IEEE Trans. Neural Syst. Rehabil. Eng. 2018, 26, 904–910. [Google Scholar] [CrossRef]
- Lynch, C.L.; Popovic, M.R. Functional Electrical Stimulation. Control Syst. IEEE 2008, 28, 40–50. [Google Scholar]
- Basith, A.L.; Arifin, A.; Arrofiqi, F.; Watanabe, T.; Nuh, M. Embedded fuzzy logic controller for functional electrical stimulation system. In Proceedings of the 2016 International Seminar on Intelligent Technology and Its Application, ISITIA 2016: Recent Trends in Intelligent Computational Technologies for Sustainable Energy, Lombok, Indonesia, 28–30 July 2016; pp. 89–94. [Google Scholar]
- Ibrahim, B.S.K.K.; Tokhi, M.O.; Huq, M.S.; Gharooni, S.C. Fuzzy logic based cycle-to-cycle control of FES-induced swinging motion. In Proceedings of the InECCE 2011–International Conference on Electrical, Control and Computer Engineering, Kuantan, Malaysia, 21–22 June 2011; pp. 60–64. [Google Scholar]
- Jazernik, S.; Wassink, R.G.V.; Keller, T. Sliding Mode Closed-Loop Control of FES: Controlling the Shank Movement. Trans. Biomed. Eng. 2004, 51, 263–272. [Google Scholar] [CrossRef]
- Downey, R.J.; Cheng, T.H.; Bellman, M.J.; Dixon, W.E. Switched Tracking Control of the Lower Limb During Asynchronous Neuromuscular Electrical Stimulation: Theory and Experiments. IEEE Trans. Cybern. 2017, 47, 1251–1262. [Google Scholar] [CrossRef]
- Li, Z.; Yin, Z. A Method for FES Control of Human Knee Joint with Time-dependent Model Parameters. In Proceedings of the 2019 IEEE 15th International Conference on Control and Automation (ICCA), Edinburgh, UK, 16–19 July 2019; pp. 1302–1306. [Google Scholar]
- Cheung, V.C.K.; Niu, C.M.; Li, S.; Xie, Q.; Lan, N. A Novel FES Strategy for Poststroke Rehabilitation Based on the Natural Organization of Neuromuscular Control. IEEE Rev. Biomed. Eng. 2019, 12, 154–167. [Google Scholar] [CrossRef]
- Huang, Y.-P.; Liu, Y.-Y.; Hsu, W.-H.; Lai, L.-J.; Lee, M.S. Monitoring and Assessment of Rehabilitation Progress on Range of Motion After Total Knee Replacement by Sensor-Based System. Sensors 2020, 20, 1703. [Google Scholar] [CrossRef]
- Li, M.; Meng, W.; Hu, J.; Luo, Q. Adaptive Sliding Mode Control of Functional Electrical Stimulation (FES) for Tracking Knee Joint Movement. In Proceedings of the 2017 10th International Symposium on Computational Intelligence and Design, ISCID, Hangzhou, China, 9–10 December 2017; pp. 346–349. [Google Scholar]
- Cousin, C.A.; Duenas, V.H.; Rouse, C.A.; Bellman, M.J.; Freeborn, P.; Fox, E.J.; Dixon, W.E. Closed-Loop Cadence and Instantaneous Power Control on a Motorized Functional Electrical Stimulation Cycle. IEEE Trans. Control Syst. Technol. 2020, 28, 2276–2291. [Google Scholar] [CrossRef]
- Kobravi, H.R.; Erfanian, A. Decentralized adaptive robust control based on sliding mode and nonlinear compensator for the control of ankle movement using functional electrical stimulation of agonist-antagonist muscles. Neural Eng. 2009, 6, 046007. [Google Scholar] [CrossRef]
- Watanabe, T.; Tadano, T. Design of Closed-Loop Fuzzy FES Controller and Tests in Controlling Knee Extension Movements. IEICE Trans. Inf. Syst. 2017, 100, 2261–2264. [Google Scholar] [CrossRef]
- Belkadi, A.; Oulhadj, H.; Touati, Y.; Khan, S.A.; Daachi, B. On the robust PID adaptive controller for exoskeletons: A particle swarm optimization-based approach. Appl. Soft Comput. 2017, 60, 87–100. [Google Scholar] [CrossRef]
- Ibrahim, B.S.K.K.; Tokhi, M.O.; Huq, M.S.; Gharooni, S.C. Optimized Fuzzy Control for Natural Trajectory Based Fes-Swinging Motion. Int. J. Integr. Eng. 2011, 3, 17–23. [Google Scholar]
- Abdulla, S.C.; Tokhi, M.O. Comparative assessment of two fuzzy logic-based control approaches for a flywheel and electrical clutch assist mechanism in FES cycling. In Proceedings of the 2014 19th International Conference on Methods and Models in Automation and Robotics, MMAR, Miedzyzdroje, Poland, 2–5 September 2014; pp. 246–251. [Google Scholar]
- Yahaya, S.Z.; Hussain, Z.; Boudville, R.; Taib, M.N. Control of FES-assisted elliptical stepping exercise using fuzzy logic controller. In Applied Mechanics and Materials; Trans Tech Publications Ltd.: Bäch SZ, Switzerland, 2014; pp. 510–515. [Google Scholar] [CrossRef]
- Yahaya, S.Z.; Hussain, Z.; Boudville, R. Compensation of error at the beginning of stimulation cycle via stimulation shifting in FES-assisted Exercise. In Proceedings of the 2015 2nd International Conference on Biomedical Engineering, ICoBE, Penang, Malaysia, 30–31 March 2015; pp. 30–31. [Google Scholar]
- Jailani, R.; Tokhi, M.O.; Gharooni, S.; Hussain, Z. Development of Dynamic Muscle Model with Functional Electrical Stimulation. In Proceedings of the Complexity in Engineering, Rome, Italy, 22–24 February 2010; pp. 132–134. [Google Scholar]
- Hussain, Z.; Yahaya, S.Z.; Boudville, R.; Ahmad, K.A.; Noor, M.H.M. Self adaptive neuro-fuzzy control of FES-assisted paraplegics indoor rowing exercise. In Proceedings of the 2011 IEEE International Conference on Control System, Computing and Engineering, ICCSCE, Penang, Malaysia, 25–27 November 2011; pp. 7–11. [Google Scholar]
- Ajoudani, A.; Erfanian, A. A neuro-sliding-mode control with adaptive modeling of uncertainty for control of movement in paralyzed limbs using functional electrical stimulation. IEEE Trans. Biomed. Eng. 2009, 56, 1771–1780. [Google Scholar] [CrossRef] [PubMed]
- Bkekri, R.; Benamor, A.; Alouane, M.A.; Fried, G.; Messaoud, H. Robust adaptive sliding mode control for a human-driven knee joint orthosis. Ind. Robot 2018, 45, 379–389. [Google Scholar] [CrossRef]
- Previdi, F.; Carpanzano, E. Design of a gain scheduling controller for knee-joint angle control by using functional electrical stimulation. IEEE Trans. Control Syst. Technol. 2003, 11, 310–324. [Google Scholar] [CrossRef]
- Adamczyk, M.M.; Crago, P.E. Simulated Feedforward Neural Network Coordination of Hand Grasp and Wrist Angle in a Neuroprosthesis. IEEE Trans. Rehabil. Eng. 2000, 8, 297–304. [Google Scholar] [CrossRef] [PubMed]
- Previdi, F.; Schauer, T.; Savaresi, S.M.; Hunt, K.J. Data-Driven Control Design for Neuroprotheses: A Virtual Reference Feedback Tuning (VRFT) Approach. IEEE Trans. Control Syst. Technol. 2004, 12, 176–182. [Google Scholar] [CrossRef]
- Yahaya, S.Z.; Hussain, Z.; Boudville, R.; Ahmad, F.; Taib, M.N. Optimization of FLC parameters for optimal control of FES-assisted elliptical stepping exercise using GA and PSO. In Proceedings of the 4th IEEE International Conference on Control System, Computing and Engineering, ICCSCE, Penang, Malaysia, 28–30 November 2014; pp. 663–667. [Google Scholar]
- Basith, A.L.; Setiawan, S.; Arifin, A.; Arrofiqi, F.; Nuh, M. Design and tests of a wearable functional electrical stimulation (FES) system for knee joint movement using cycle-to-cycle control method. J. Theor. Appl. Inf. Technol. 2017, 95, 2523–2531. [Google Scholar]
- Arrofiqi, F.; Arifin, A.; Indrajaya, B. Design of wearable system for closed-loop control of gait restoration system by Functional Electrical Stimulation. In Proceedings of the 2015 International Seminar on Intelligent Technology and Its Applications, ISITIA, Surabaya, Indonesia, 20–21 May 2015; pp. 131–136. [Google Scholar]
- Shehu, Y.; Irshaidat, M.; Soufian, M. A FPGA Implementation of a Dual-Axis Solar Tracking System. In Proceedings of the 2019 12th International Conference on Developments in eSystems Engineering (DeSE), Kazan, Russia, 7–10 October 2019; pp. 970–974. [Google Scholar]
- Noorsal, E.; Ibrahim, I.R.; Rahim, A.F.A.; Rizman, Z.I. Multilevel inverter switching controller using field programmable gate array (FPGA). J. Fundam. Appl. Sci. 2017, 9, 684–709. [Google Scholar] [CrossRef][Green Version]
- Shah, V.S.; Shah, S.A. Adaptive FPGA Based Three Phase Controller Inverter. In Proceedings of the 2018 3rd IEEE International Conference on Research in Intelligent and Computing in Engineering, RICE, San Salvador, El Salvador, 22–24 August 2018. [Google Scholar]
- Ilyas, A.; Khan, M.R.; Ayyub, M. FPGA based real-time implementation of fuzzy logic controller for maximum power point tracking of solar photovoltaic system. Optik 2020, 213, 164668. [Google Scholar] [CrossRef]
- Yang, S.; Deng, B.; Wang, J.; Liu, C.; Li, H.; Lin, Q.; Fietkiewicz, C.; Loparo, K.A. Design of Hidden-Property-Based Variable Universe Fuzzy Control for Movement Disorders and Its Efficient Reconfigurable Implementation. IEEE Trans. Fuzzy Syst. 2019, 27, 304–318. [Google Scholar] [CrossRef]
- Arun Prasad, K.M.; Nair, U. Intelligent fuzzy sliding mode controller based on FPGA for the speed control of a BLDC motor. Int. J. Power Electron. Drive Syst. 2020, 11, 477–486. [Google Scholar]
- Azzouz, B.; Hadjira, B. Hardware/Software Codesign for Intelligent Motor Drive on an FPGA. In Proceedings of the 2020 2nd International Workshop on Human-Centric Smart Environments for Health and Well-Being (IHSH), Boumerdes, Algeria, 9–10 February 2021; pp. 227–232. [Google Scholar]
- Jailani, R.; Tokhi, M.O. The effect of functional electrical stimulation (FES) on paraplegic muscle fatigue. In Proceedings of the 2012 IEEE 8th International Colloquium on Signal Processing and Its Applications, Malacca, Malaysia, 23–25 March 2012; pp. 500–504. [Google Scholar]
- Downey, R.J.; Cheng, T.; Bellman, M.J.; Dixon, W.E. Closed-Loop Asynchronous Neuromuscular Electrical Stimulation Prolongs Functional Movements in the Lower Body. IEEE Trans. Neural Syst. Rehabil. Eng. 2015, 23, 1117–1127. [Google Scholar] [CrossRef] [PubMed]
- Wang, H.; Chai, G.; Sheng, X.; Zhu, X. A programmable, multichannel, miniature stimulator for electrotactile feedback of neural hand prostheses. In Proceedings of the International IEEE/EMBS Conference on Neural Engineering, NER, Virtual Event, 4–6 May 2021; pp. 1026–1029. [Google Scholar]
- Deliparaschos, K.M.; Nenedakis, F.I.; Tzafestas, S.G. Design and implementation of a fast digital fuzzy logic controller using FPGA technology. J. Intell. Robot. Syst. Theory Appl. 2006, 45, 77–96. [Google Scholar] [CrossRef]
- Ferrarin, M.; Pedotti, A. The relationship between electrical stimulus and joint torque: A dynamic model. IEEE Trans. Rehabil. Eng. 2000, 8, 342–352. [Google Scholar] [CrossRef]
- Youssef, A.; Telbany, M.E.; Zekry, A. Reconfigurable generic FPGA implementation of fuzzy logic controller for MPPT of PV systems. Renew. Sustain. Energy Rev. 2018, 82, 1313–1319. [Google Scholar] [CrossRef]
- Sharma, S.; Patel, P.M.C. Implementation of Fuzzy Controller in Verilog. Int. J. Sci. Res. Dev. 2016, 4, 743–745. [Google Scholar]
- Anand, M.S.; Tyagi, B. Design and Implementation of Fuzzy Controller on FPGA. Int. J. Intell. Syst. Appl. 2012, 4, 35–42. [Google Scholar] [CrossRef]
- Benahmed, S.; Tadjine, M.; Kermia, O. Adaptive super twisting controller: In search of a universal controller for the paraplegic knee movement using FES. In Proceedings of the 2017 5th International Conference on Electrical Engineering–Boumerdes, ICEE-B, Boumerdes, Algeria, 29–31 October 2017; pp. 1–6. [Google Scholar]


















| MF | Error (E) and Change of Error (dE) | Digital Scaling | |
|---|---|---|---|
| Decimal | Hexadecimal | ||
| NB | −20 to −10 | 0 to 63 | $00 to $3F |
| NS | −20 to 0 | 0 to 127 | $00 to $7F |
| ZE | −10 to 10 | 63 to 191 | $3F to $BF |
| PS | 0 to 20 | 127 to 255 | $7F to $FF |
| PB | 10 to 20 | 191 to 255 | $BF to $FF |
| Input1—Error (E) | ||||||
|---|---|---|---|---|---|---|
| Input 2—Change in Error (dE) | NB | NS | ZE | PS | PB | |
| NB | VS (min1) | VS (min2) | VS (min3) | SM (min4) | ME (min5) | |
| NS | VS (min6) | VS (min7) | SM (min8) | ME (min9) | BG (min10) | |
| ZE | VS (min11) | SM (min12) | ME (min13) | BG (min14) | VB (min15) | |
| PS | SM (min16) | ME (min17) | BG (min18) | VB (min19) | VB (min20) | |
| PB | ME (min21) | BG (min22) | VB (min23) | VB (min24) | VB (min25) | |
| Singleton Position | Fuzzy Output [Ref = 70°] | Fuzzy Output [Ref = 40°] | Fuzzy Output [Ref = 30°] | |||
|---|---|---|---|---|---|---|
| Dec | Hex | Dec | Hex | Dec | Hex | |
| VS | 15 | $0F | 10 | $0A | 10 | $0A |
| SM | 20 | $14 | 14 | $0E | 12 | $0C |
| ME | 38 | $26 | 22 | $16 | 16 | $10 |
| BG | 42 | $2A | 24 | $18 | 18 | $12 |
| VB | 45 | $2D | 30 | $1E | 26 | $1A |
| Present States | Input | Next State | Output | |||
|---|---|---|---|---|---|---|
| cs | wr | rd | Sample_Data_ADC | |||
| Idle | Sample = 1 | SOC | 1 | 1 | 1 | 0 |
| SOC | cnt = 80 | Delay | 0 | 0 | 1 | 0 |
| Delay | Interrupt = 0 | EOC | 1 | 1 | 1 | 0 |
| EOC | cnt = 80 | Idle | 0 | 1 | 0 | 1 |
| Items | Types and Utilization |
|---|---|
| Family name | Cyclone IV E |
| Device | EP4CE115F29C7 |
| Total Logic Elements | 4544/114,480 (4%) |
| Total Registers | 1593 |
| Total pins | 52/529 (10%) |
| Total Memory bits | 78,848/3,981,312 (2%) |
| Embedded Multiplier 9-bit elements | 19/532 (4%) |
| Total PLLs | 0/4 (4%) |
| Fmax (Slow 1200 mV 0 °C) | 103.08 MHz |
| Time (s) | FLC Defuzzy Output (70°) | FLC Defuzzy Output (40°) | FLC Defuzzy Output (30°) | ||||||
|---|---|---|---|---|---|---|---|---|---|
| FPGA/ RTL | MAT | Error (%) | FPGA/ RTL | MAT | Error (%) | FPGA/ RTL | MAT | Error (%) | |
| 0 | 38 | 38 | 0.0 | 22 | 22 | 0.0 | 16 | 16 | 0.0 |
| 0.1 | 45 | 45 | 0.0 | 30 | 30 | 0.0 | 26 | 26 | 0.0 |
| 0.2 | 43 | 43.8 | 1.8 | 29 | 29.4 | 1.4 | 25 | 25.2 | 0.8 |
| 0.3 | 41 | 41.2 | 0.5 | 24 | 24 | 0.0 | 17 | 17.8 | 4.5 |
| 0.4 | 40 | 40.8 | 2.0 | 24 | 24.6 | 2.4 | 16 | 16.2 | 1.2 |
| 0.5 | 40 | 40.8 | 2.0 | 22 | 22 | 0.0 | 12 | 12 | 0.0 |
| 0.6 | 41 | 41.9 | 2.1 | 14 | 14 | 0.0 | 10 | 10 | 0.0 |
| 0.7 | 30 | 31.6 | 5.1 | 12 | 12.9 | 7.0 | 10 | 10.3 | 2.9 |
| 0.8 | 18 | 19 | 5.3 | 10 | 10.3 | 2.9 | 10 | 10 | 0.0 |
| 0.9 | 15 | 15 | 0.0 | 10 | 10 | 0.0 | 10 | 10 | 0.0 |
| 1 | 15 | 15 | 0.0 | 10 | 10 | 0.0 | 10 | 10 | 0.0 |
| 1.1 | 15 | 15 | 0.0 | 10 | 10 | 0.0 | 10 | 10 | 0.0 |
| 1.2 | 15 | 15 | 0.0 | 10 | 10 | 0.0 | 10 | 10 | 0.0 |
| 1.3 | 15 | 15 | 0.0 | 10 | 10 | 0.0 | 10 | 10 | 0.0 |
| Avg Error (%) | 1.3 | Avg Error (%) | 1.0 | Avg Error (%) | 0.7 | ||||
| Ref Angle | Rise Time | Settling Time (2%) | Overshoot (Deg) | Steady-State Error (Deg) | ||||
|---|---|---|---|---|---|---|---|---|
| FLC MAT | FLC HDL | FLC MAT | FLC HDL | FLC MAT | FLC HDL | FLC MAT | FLC HDL | |
| 70 | 2.67 | 2.67 | 4.25 | 4.25 | 0.39° | 0.46° | 0.4° | 0.4° |
| 40 | 2.27 | 2.28 | 3.67 | 3.70 | 1.53° | 1.40° | 0.3° | 0.3° |
| 30 | 2.05 | 2.00 | 3.29 | 3.26 | 1.25° | 1.19° | 0.4° | 0.4° |
| Proposed by: | Type of Controller | Ref Angle (Deg) | Rise Time (s) | Settling Time (s) | Overshoot (Deg) | Steady State Error (Deg) |
|---|---|---|---|---|---|---|
| Benahmed et al. (2017) [59] | Adaptive Super Twisting | 40° | 0.61 | 0.90 | 11.4° | 6.7° |
| Lynch and Popovic (2012) [1] | Sliding Mode | 40° | 0.46 | 1.19 | 12.6° | 7.4° |
| Li et al. (2017) [25] | Adaptive Sliding Mode | 30° | 1.00 | 3.00 | n/a | 2.0° |
| Watanabe et al. (2017) [28] | Fuzzy Logic | 20° | 1.30 | 2.95 | n/a | 0.6° |
| FLC HDL (our work) | Fuzzy Logic | 40° | 2.28 | 3.70 | 1.4° | 0.3° |
| FLC HDL (our work) | Fuzzy Logic | 30° | 2.00 | 3.26 | 1.2° | 0.4° |
Publisher’s Note: MDPI stays neutral with regard to jurisdictional claims in published maps and institutional affiliations. |
© 2021 by the authors. Licensee MDPI, Basel, Switzerland. This article is an open access article distributed under the terms and conditions of the Creative Commons Attribution (CC BY) license (https://creativecommons.org/licenses/by/4.0/).
Share and Cite
Noorsal, E.; Arof, S.; Yahaya, S.Z.; Hussain, Z.; Kho, D.; Mohd Ali, Y. Design of an FPGA-Based Fuzzy Feedback Controller for Closed-Loop FES in Knee Joint Model. Micromachines 2021, 12, 968. https://doi.org/10.3390/mi12080968
Noorsal E, Arof S, Yahaya SZ, Hussain Z, Kho D, Mohd Ali Y. Design of an FPGA-Based Fuzzy Feedback Controller for Closed-Loop FES in Knee Joint Model. Micromachines. 2021; 12(8):968. https://doi.org/10.3390/mi12080968
Chicago/Turabian StyleNoorsal, Emilia, Saharul Arof, Saiful Zaimy Yahaya, Zakaria Hussain, Daniel Kho, and Yusnita Mohd Ali. 2021. "Design of an FPGA-Based Fuzzy Feedback Controller for Closed-Loop FES in Knee Joint Model" Micromachines 12, no. 8: 968. https://doi.org/10.3390/mi12080968
APA StyleNoorsal, E., Arof, S., Yahaya, S. Z., Hussain, Z., Kho, D., & Mohd Ali, Y. (2021). Design of an FPGA-Based Fuzzy Feedback Controller for Closed-Loop FES in Knee Joint Model. Micromachines, 12(8), 968. https://doi.org/10.3390/mi12080968

