YOLO-PBESW: A Lightweight Deep Learning Model for the Efficient Identification of Indomethacin Crystal Morphologies in Microfluidic Droplets
Abstract
1. Introduction
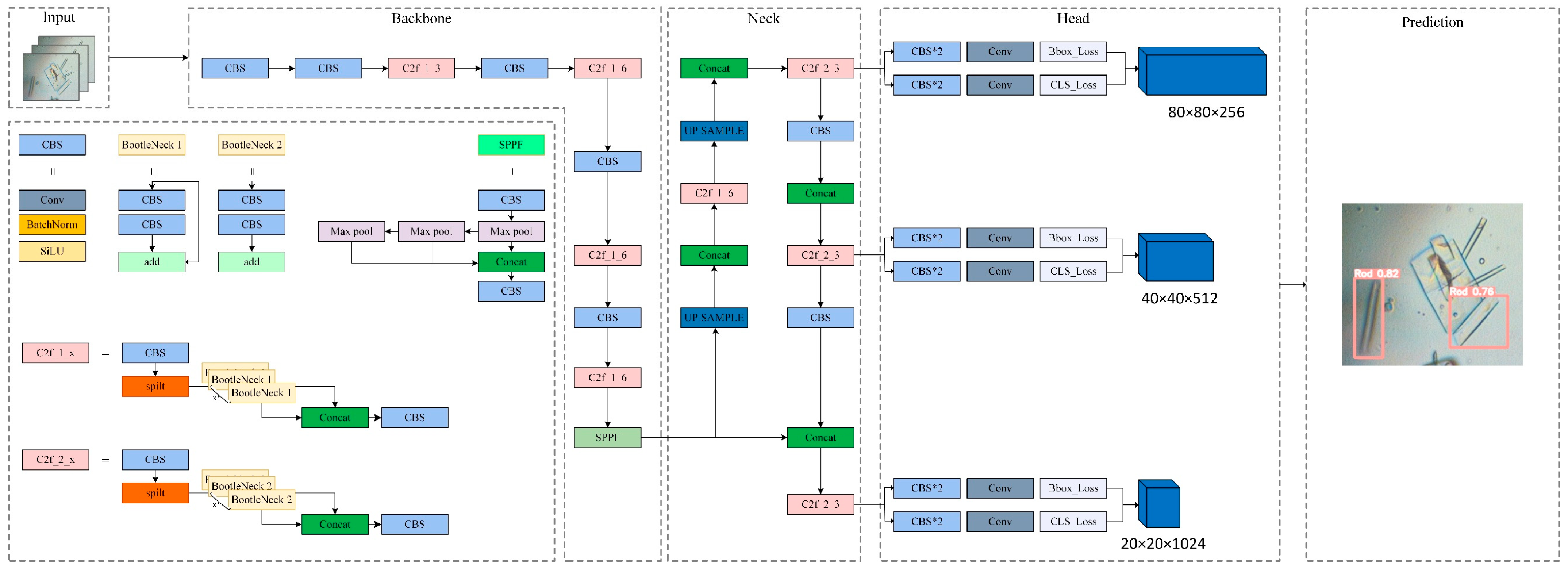
- Incorporating the high-resolution feature layer P2 into the architecture to preserve greater detail and location information that enhance the accuracy of the detection of small target crystals;
- Adopting the methodology of BiFPNs to design a structure that combines features from different scales in place of the original PANet;
- Adding the EMA mechanism to enhance feature fusion abilities;
- Utilizing WIoU_v3 as an enhanced loss function to improve the accuracy and generalization of predicted bounding boxes.
2. Related Work
3. Methodology
3.1. Improved YOLOv8
3.1.1. High-Resolution Feature Layer P2
3.1.2. BiFPN
3.1.3. EMA Mechanism
3.1.4. WISE-IoU Function
3.1.5. SimSPPF
4. Experiments
4.1. Experiments’ Environments and Training Paraments
4.2. Datasets
4.3. Evaluation Metrics
5. Results and Discussion
5.1. Experimental Analysis
5.1.1. Confusion Matrix
5.1.2. P–R Curve
5.1.3. Detection
5.2. Ablation Experiments
5.3. Comparision of Different Models
5.4. Comparision of Different Attention Mechanisms
5.5. Comparision of Different Loss Functions
5.6. Comparision of Different Improved Models
6. Conclusions
Author Contributions
Funding
Data Availability Statement
Conflicts of Interest
References
- Schmitz, C.; Hussain, M.N.; Meers, T.; Xie, Z.; Zhu, L.; Van Gerven, T.; Yang, X. Pervaporation-Assisted Crystallization of Active Pharmaceutical Ingredients (APIs). Adv. Membr. 2023, 3, 100069. [Google Scholar] [CrossRef]
- Galata, D.L.; Meszaros, L.A.; Kallai-Szabo, N.; Szabo, E.; Pataki, H.; Marosi, G.; Nagy, Z.K. Applications of Machine Vision in Pharmaceutical Technology: A Review. Eur. J. Pharm. Sci. 2021, 159, 105717. [Google Scholar] [CrossRef]
- Pu, S.; Hadinoto, K. Habit Modification in Pharmaceutical Crystallization: A Review. Chem. Eng. Res. Des. 2024, 201, 45–66. [Google Scholar] [CrossRef]
- Halliwell, R.A.; Bhardwaj, R.M.; Brown, C.J.; Briggs, N.E.B.; Dunn, J.; Robertson, J.; Nordon, A.; Florence, A.J. Spray Drying as a Reliable Route to Produce Metastable Carbamazepine Form IV. J. Pharm. Sci. 2017, 106, 1874–1880. [Google Scholar] [CrossRef][Green Version]
- Acevedo, D.; Tandy, Y.; Nagy, Z.K. Multiobjective Optimization of an Unseeded Batch Cooling Crystallizer for Shape and Size Manipulation. Ind. Eng. Chem. Res. 2015, 54, 2156–2166. [Google Scholar] [CrossRef]
- Di Profio, G.; Stabile, C.; Caridi, A.; Curcio, E.; Drioli, E. Antisolvent Membrane Crystallization of Pharmaceutical Compounds. J. Pharm. Sci. 2009, 98, 4902–4913. [Google Scholar] [CrossRef] [PubMed]
- Müller, M.; Meier, U.; Kessler, A.; Mazzotti, M. Experimental Study of the Effect of Process Parameters in the Recrystallization of an Organic Compound Using Compressed Carbon Dioxide as Antisolvent. Ind. Eng. Chem. Res. 2000, 39, 2260–2268. [Google Scholar] [CrossRef]
- Kim, D.-C.; Yeo, S.-D. Modification of Indomethacin Crystals Using Supercritical and Aqueous Antisolvent Crystallizations. J. Supercrit. Fluids 2016, 108, 96–103. [Google Scholar] [CrossRef]
- Wilkinson, M.R.; Martinez-Hernandez, U.; Huggon, L.K.; Wilson, C.C.; Dominguez, B.C. Predicting Pharmaceutical Crystal Morphology Using Artificial Intelligence. CrystEngComm 2022, 24, 7545–7553. [Google Scholar] [CrossRef]
- Sui, S.; Mulichak, A.; Kulathila, R.; McGee, J.; Filiatreault, D.; Saha, S.; Cohen, A.; Song, J.; Hung, H.; Selway, J.; et al. A Capillary-Based Microfluidic Device Enables Primary High-Throughput Room-Temperature Crystallographic Screening. J. Appl. Crystallogr. 2021, 54, 1034–1046. [Google Scholar] [CrossRef]
- Su, Z.; He, J.; Zhou, P.; Huang, L.; Zhou, J. A High-Throughput System Combining Microfluidic Hydrogel Droplets with Deep Learning for Screening the Antisolvent-Crystallization Conditions of Active Pharmaceutical Ingredients. Lab Chip 2020, 20, 1907–1916. [Google Scholar] [CrossRef]
- Srikanth, S.; Dubey, S.K.; Javed, A.; Goel, S. Droplet Based Microfluidics Integrated with Machine Learning. Sens. Actuators-Phys. 2021, 332, 113096. [Google Scholar] [CrossRef]
- Sun, M.; Fang, Q. High-Throughput Sample Introduction for Droplet-Based Screening with an on-Chip Integrated Sampling Probe and Slotted-Vial Array. Lab Chip 2010, 10, 2864. [Google Scholar] [CrossRef]
- Yadavali, S.; Jeong, H.-H.; Lee, D.; Issadore, D. Silicon and Glass Very Large Scale Microfluidic Droplet Integration for Terascale Generation of Polymer Microparticles. Nat. Commun. 2018, 9, 1222. [Google Scholar] [CrossRef] [PubMed]
- Fortt, R.; Tona, R.; Martin-Soladana, P.M.; Ward, G.; Lai, D.; Durrant, J.; Douillet, N. Extractive Crystallization of Cabotegravir in Droplet-Based Microfluidic Devices. J. Cryst. Growth 2020, 552, 125908. [Google Scholar] [CrossRef]
- Steinwandter, V.; Borchert, D.; Herwig, C. Data Science Tools and Applications on the Way to Pharma 4.0. Drug Discov. Today 2019, 24, 1795–1805. [Google Scholar]
- Neun, S.; van Vliet, L.; Hollfelder, F.; Gielen, F. High-Throughput Steady-State Enzyme Kinetics Measured in a Parallel Droplet Generation and Absorbance Detection Platform. Anal. Chem. 2022, 94, 16701–16710. [Google Scholar] [CrossRef] [PubMed]
- Broecker, J.; Morizumi, T.; Ou, W.-L.; Klingel, V.; Kuo, A.; Kissick, D.J.; Ishchenko, A.; Lee, M.-Y.; Xu, S.; Makarov, O.; et al. High-Throughput in Situ X-Ray Screening of and Data Collection from Protein Crystals at Room Temperature and under Cryogenic Conditions. Nat. Protoc. 2018, 13, 260–292. [Google Scholar] [CrossRef]
- Wilkinson, M.R.; Castro-Dominguez, B.; Wilson, C.C.; Martinez-Hernandez, U. Low-Cost, Autonomous Microscopy Using Deep Learning and Robotics: A Crystal Morphology Case Study. Eng. Appl. Artif. Intell. 2023, 126, 106985. [Google Scholar] [CrossRef]
- Wu, Y.; Gao, Z.; Rohani, S. Deep Learning-Based Oriented Object Detection for in Situ Image Monitoring and Analysis: A Process Analytical Technology (PAT) Application for Taurine Crystallization. Chem. Eng. Res. Des. 2021, 170, 444–455. [Google Scholar] [CrossRef]
- Chayatummagoon, S.; Chongstitvatana, P. Image Classification of Sugar Crystal with Deep Learning. In Proceedings of the 2021 13th International Conference on Knowledge and Smart Technology (KST-2021), Chonburi, Thailand, 21–24 January 2021; IEEE: New York, NY, USA, 2021; pp. 118–122. [Google Scholar]
- Alarfaj, A.A.; Hosni Mahmoud, H.A. Feature Fusion Deep Learning Model for Defects Prediction in Crystal Structures. Crystals 2022, 12, 1324. [Google Scholar] [CrossRef]
- Yann, M.; Tang, Y. Learning Deep Convolutional Neural Networks for X-ray Protein Crystallization Image Analysis. Proc. AAAI Conf. Artif. Intell. 2016, 30, 1373–1379. [Google Scholar] [CrossRef]
- Manee, V.; Zhu, W.; Romagnoli, J.A. A Deep Learning Image-Based Sensor for Real-Time Crystal Size Distribution Characterization. Ind. Eng. Chem. Res. 2019, 58, 23175–23186. [Google Scholar] [CrossRef]
- Yu, P.; Guo, Z.; Wang, T.; Wang, J.; Guo, Y.; Zhang, L. Insights into the Mechanisms of Natural Organic Matter on the Photodegradation of Indomethacin under Natural Sunlight and Simulated Light Irradiation. Water Res. 2023, 244, 120539. [Google Scholar] [CrossRef]
- Bongioanni, A.; Bueno, M.S.; Mezzano, B.A.; Longhi, M.R.; Garnero, C.; Bongioanni, A.; Bueno, M.S.; Mezzano, B.A.; Longhi, M.R.; Garnero, C. Pharmaceutical Crystals: Development, Optimization, Characterization and Biopharmaceutical Aspects. In Crystal Growth and Chirality—Technologies and Applications; IntechOpen: Rijeka, Croatia, 2022; ISBN 978-1-80355-058-9. [Google Scholar]
- Liao, H.; Huang, W.; Zhou, L.; Gao, Z.; Yin, Q. Gelation Mechanism and Oscillatory Temperature Control Strategy in Perindopril Erbumine Solution Crystallization. Cryst. Growth Des. 2023, 23, 1805–1812. [Google Scholar] [CrossRef]
- Matsumoto, M.; Ohno, M.; Wada, Y.; Sato, T.; Okada, M.; Hiaki, T. Enhanced Production of α-Form Indomethacin Using the Antisolvent Crystallization Method Assisted by N2 Fine Bubbles. J. Cryst. Growth 2017, 469, 91–96. [Google Scholar] [CrossRef]
- Jarmer, D.J.; Lengsfeld, C.S.; Anseth, K.S.; Randolph, T.W. Supercritical Fluid Crystallization of Griseofulvin: Crystal Habit Modification with a Selective Growth Inhibitor. J. Pharm. Sci. 2005, 94, 2688–2702. [Google Scholar] [CrossRef]
- Okumura, T.; Ishida, M.; Takayama, K.; Otsuka, M. Polymorphic Transformation of Indomethacin Under High Pressures*. J. Pharm. Sci. 2006, 95, 689–700. [Google Scholar] [CrossRef]
- Tan, M.; Pang, R.; Le, Q.V. EfficientDet: Scalable and Efficient Object Detection 2020. In Proceedings of the IEEE/CVF Conference on Computer Vision and Pattern Recognition, Vancouver, BC, Canada, 17–24 June 2023. [Google Scholar]
- Wang, K.; Liu, Z. BA-YOLO for Object Detection in Satellite Remote Sensing Images. Appl. Sci. 2023, 13, 13122. [Google Scholar] [CrossRef]
- Lowe, G. Sift-the Scale Invariant Feature Transform. Int. J. 2004, 2, 2. [Google Scholar]
- Dalal, N.; Triggs, B. Histograms of Oriented Gradients for Human Detection. In Proceedings of the 2005 IEEE Computer Society Conference on Computer Vision and Pattern Recognition (CVPR’05), San Diego, CA, USA, 20–26 June 2005; IEEE: Piscataway, NJ, USA, 2005; pp. 886–893. [Google Scholar]
- Feng, S.; Zhou, H.; Dong, H. Using Deep Neural Network with Small Dataset to Predict Material Defects. Mater. Des. 2019, 162, 300–310. [Google Scholar] [CrossRef]
- Jiao, L.; Zhang, F.; Liu, F.; Yang, S.; Li, L.; Feng, Z.; Qu, R. A Survey of Deep Learning-Based Object Detection. IEEE Access 2019, 7, 128837–128868. [Google Scholar] [CrossRef]
- Wang, J.; Zhang, T.; Cheng, Y.; Al-Nabhan, N. Deep Learning for Object Detection: A Survey. Comput. Syst. Sci. Eng. 2021, 38, 165–182. [Google Scholar] [CrossRef]
- Girshick, R.; Donahue, J.; Darrell, T.; Malik, J. Region-Based Convolutional Networks for Accurate Object Detection and Segmentation. IEEE Trans. Pattern Anal. Mach. Intell. 2016, 38, 142–158. [Google Scholar] [CrossRef] [PubMed]
- Girshick, R. Fast R-Cnn. In Proceedings of the IEEE International Conference on Computer Vision, Santiago, Chile, 7–13 December 2015; pp. 1440–1448. [Google Scholar]
- Ren, S.; He, K.; Girshick, R.; Sun, J. Faster R-CNN: Towards Real-Time Object Detection with Region Proposal Networks. arXiv 2016, arXiv:1506.01497. [Google Scholar] [CrossRef]
- Gao, Z.; Wu, Y.; Bao, Y.; Gong, J.; Wang, J.; Rohani, S. Image Analysis for In-Line Measurement of Multidimensional Size, Shape, and Polymorphic Transformation of l-Glutamic Acid Using Deep Learning-Based Image Segmentation and Classification. Cryst. Growth Des. 2018, 18, 4275–4281. [Google Scholar] [CrossRef]
- Liu, W.; Anguelov, D.; Erhan, D.; Szegedy, C.; Reed, S.; Fu, C.-Y.; Berg, A.C. SSD: Single Shot MultiBox Detector. In Computer Vision—ECCV 2016; Leibe, B., Matas, J., Sebe, N., Welling, M., Eds.; Lecture Notes in Computer Science; Springer International Publishing: Cham, Switzerland, 2016; Volume 9905, pp. 21–37. ISBN 978-3-319-46447-3. [Google Scholar]
- Jiang, Z.; Liu, T.; Huo, Y.; Fan, J. Image Analysis of Crystal Size Distribution and Agglomeration for β Form L-Glutamic Acid Crystallization Based on YOLOv4 Deep Learning. In Proceedings of the 2021 China Automation Congress (CAC), Beijing, China, 22–24 October 2021; IEEE: Piscataway, NJ, USA, 2021; pp. 3017–3022. [Google Scholar]
- Fan, R.; Chen, H.; Chen, S.; Wang, S. Scintillation Crystal Growth Quality Evaluation Based on Machine Learning. IEEE Access 2023, 11, 85191–85201. [Google Scholar] [CrossRef]
- Wang, C.-Y.; Bochkovskiy, A.; Liao, H.-Y.M. YOLOv7: Trainable Bag-of-Freebies Sets New State-of-the-Art for Real-Time Object Detectors. In Proceedings of the IEEE/CVF Conference on Computer Vision and Pattern Recognition, Vancouver, BC, Canada, 17–24 June 2023; pp. 7464–7475. [Google Scholar]
- Wang, J.; Dai, H.; Chen, T.; Liu, H.; Zhang, X.; Zhong, Q.; Lu, R. Toward Surface Defect Detection in Electronics Manufacturing by an Accurate and Lightweight YOLO-Style Object Detector. Sci. Rep. 2023, 13, 7062. [Google Scholar] [CrossRef]
- Wang, Z.; Lei, L.; Shi, P. Smoking Behavior Detection Algorithm Based on YOLOv8-MNC. Front. Comput. Neurosci. 2023, 17, 1243779. [Google Scholar] [CrossRef]
- Li, N.; Ye, T.; Zhou, Z.; Gao, C.; Zhang, P. Enhanced YOLOv8 with BiFPN-SimAM for Precise Defect Detection in Miniature Capacitors. Appl. Sci. 2024, 14, 429. [Google Scholar] [CrossRef]
- Ouyang, D.; He, S.; Zhang, G.; Luo, M.; Guo, H.; Zhan, J.; Huang, Z. Efficient Multi-Scale Attention Module with Cross-Spatial Learning. In Proceedings of the ICASSP 2023—2023 IEEE International Conference on Acoustics, Speech and Signal Processing (ICASSP), Rhodes Island, Greece, 4–10 June 2023; pp. 1–5. [Google Scholar]
- Hou, Q.; Zhou, D.; Feng, J. Coordinate Attention for Efficient Mobile Network Design. In Proceedings of the IEEE/CVF Conference on Computer Vision and Pattern Recognition, Nashville, TN, USA, 19–25 June 2021; pp. 13713–13722. [Google Scholar]
- Li, X.; Wang, W.; Wu, L.; Chen, S.; Hu, X.; Li, J.; Tang, J.; Yang, J. Generalized Focal Loss: Learning Qualified and Distributed Bounding Boxes for Dense Object Detection. Adv. Neural Inf. Process. Syst. 2020, 33, 21002–21012. [Google Scholar]
- Tong, Z.; Chen, Y.; Xu, Z.; Yu, R. Wise-IoU: Bounding Box Regression Loss with Dynamic Focusing Mechanism. arXiv 2023, arXiv:2301.10051. [Google Scholar]
- Kaur, P.; Khehra, B.S.; Mavi, E.B.S. Data Augmentation for Object Detection: A Review. In Proceedings of the 2021 IEEE International Midwest Symposium on Circuits and Systems (MWSCAS), East Lansing, MI, USA, 8–11 August 2021; pp. 537–543. [Google Scholar]
- Xu, M.; Yoon, S.; Fuentes, A.; Park, D.S. A Comprehensive Survey of Image Augmentation Techniques for Deep Learning. Pattern Recognit. 2023, 137, 109347. [Google Scholar] [CrossRef]
- Ge, Z.; Liu, S.; Wang, F.; Li, Z.; Sun, J. Yolox: Exceeding Yolo Series in 2021. arXiv 2021, arXiv:2107.08430. [Google Scholar]
- Woo, S.; Park, J.; Lee, J.-Y.; Kweon, I.S. Cbam: Convolutional Block Attention Module. In Proceedings of the European Conference on Computer Vision (ECCV), Munich, Germany, 8–14 September 2018; pp. 3–19. [Google Scholar]
- Yu, Z.; Huang, H.; Chen, W.; Su, Y.; Liu, Y.; Wang, X. YOLO-FaceV2: A Scale and Occlusion Aware Face Detector. Pattern Recognit. 2022, 155, 110714. [Google Scholar] [CrossRef]
- Pan, X.; Ge, C.; Lu, R.; Song, S.; Chen, G.; Huang, Z.; Huang, G. On the Integration of Self-Attention and Convolution. In Proceedings of the IEEE/CVF Conference on Computer Vision and Pattern Recognition, New Orleans, LA, USA, 18–24 June 2022; pp. 815–825. [Google Scholar]

















| Experimental Component | Version |
|---|---|
| Operational System | Windows 10 |
| CPU | Intel Xeno Sliver 4210R |
| GPU | RTX5000 |
| CUDA version | 11.8 |
| Python version | 3.8 |
| Pytorch version | 2.0.1 |
| Parameter | Value |
|---|---|
| Epochs | 300 |
| Batch Size | 12 |
| Gradient-based optimizers | SGD |
| Initial learning rate (lr0) | 0.01 |
| Momentum | 0.937 |
| Weight decay | 0.0005 |
| YOLOv8 | P2 | BiFPN | EMA | SimSPPF | WIou | W (%) | R (%) | S (%) | Jlp (%) | Precision (%) | Recall (%) | F1 (%) | mAP@0.5 (%) |
|---|---|---|---|---|---|---|---|---|---|---|---|---|---|
| √ | 92.5 | 74.2 | 72.2 | 99.5 | 83.4 | 80.6 | 81.9 | 84.6 | |||||
| √ | √ | 93.4 | 76.2 | 74.1 | 99.5 | 84.7 | 82.2 | 83.4 | 85.8 | ||||
| √ | √ | √ | 92.3 | 75.7 | 76.3 | 99.5 | 84.5 | 80.5 | 82.4 | 86 | |||
| √ | √ | √ | √ | 88.7 | 77.6 | 77.7 | 99.5 | 83.4 | 81.4 | 82.4 | 85.9 | ||
| √ | √ | √ | √ | √ | 90.1 | 78.5 | 78 | 99.5 | 83 | 81 | 81.9 | 86.5 | |
| √ | √ | √ | √ | √ | √ | 93.3 | 77.6 | 80.2 | 99.5 | 85.2 | 83.8 | 84.5 | 87.6 |
| YOLOv8n | P2 | BiFPN | EMA | SimSPPF | WIou | FLOPs (G) | Parameters (M) | Size (MB) | FPS |
|---|---|---|---|---|---|---|---|---|---|
| √ | 8.1 | 3 | 6.1 | 119 | |||||
| √ | √ | 12.2 | 2.92 | 5.96 | 96.15 | ||||
| √ | √ | √ | 11.9 | 2.78 | 5.46 | 88.5 | |||
| √ | √ | √ | √ | 11.8 | 2.67 | 5.69 | 76.9 | ||
| √ | √ | √ | √ | √ | 11.8 | 2.66 | 5.46 | 79.3 | |
| √ | √ | √ | √ | √ | √ | 11.8 | 2.65 | 5.46 | 77.52 |
| Model | FLOPs (G) | Parameters (M) | Size (MB) | FPS |
|---|---|---|---|---|
| Faster-RCNN | 370.2 | 137 | 108 | 7.46 |
| YOLOv3-tiny | 18.9 | 12.1 | 23.2 | 166.7 |
| YOLOv5n | 4.1 | 1.76 | 3.78 | 111.1 |
| YOLOv7-tiny | 13.0 | 6.01 | 12 | 96.15 |
| YOLOv8n | 8.1 | 3 | 6.1 | 119 |
| L-FFCA-YOLO | 3.8 | 0.47 | 1.85 | 62.89 |
| YOLO-PBESW | 11.8 | 2.65 | 5.46 | 77.52 |
| Model | Crystal Wire AP | Crystal Rod AP | Crystal Sheet AP | Jelly-like Phase AP | mAP |
|---|---|---|---|---|---|
| Faster-RCNN | 93% | 23% | 25% | 100% | 68.35% |
| YOLOv3-tiny | 87.3% | 66% | 64.5% | 99.5% | 84.6% |
| YOLOv5n | 87.2% | 69.5% | 69.3% | 99.5% | 81.4% |
| YOLOv7-tiny | 89.4% | 71.4% | 72.9% | 99.7% | 83.4% |
| YOLOv8n | 92.5% | 74.2% | 72.2% | 99.5% | 84.6% |
| L-FFCA-YOLO | 88.8% | 71% | 70.4% | 99.1% | 82.3% |
| YOLO-PBESW | 93.3% | 77.6 | 80.2% | 99.5% | 87.6% |
| Model | Crystal Wire AP | Crystal Rod AP | Crystal Sheet AP | Jelly-like Phase AP | Model Size | FPS |
|---|---|---|---|---|---|---|
| YOLO-PBSW | 89.3% | 77.2% | 80.6% | 99.5% | 5.46 MB | 78.13 |
| +CA | 91.7% | 78.1% | 79.5% | 99.5% | 5.46 MB | 79.36 |
| +CBAM | 89.9% | 76.3% | 78.4% | 99.5% | 5.46 MB | 72.46 |
| +SEAM | 93.8% | 77.9% | 78.8% | 99.5% | 5.47 MB | 75.18 |
| +AcMix | 89% | 77.5% | 77.7% | 99.5% | 5.48 MB | 57.80 |
| +EMA | 93.3% | 77.6 | 80.2% | 99.5% | 5.46 MB | 77.52 |
| YOLO-PBES | Precision (%) | Recall (%) | mAP@0.5 (%) | FPS |
|---|---|---|---|---|
| CIoU | 83% | 81% | 86.5% | 62.89 |
| MPDIoU | 82% | 82.2% | 86% | 73.53 |
| EIoU | 83.9% | 82.1% | 86.1% | 74.63 |
| ShapeIoU | 84.4% | 80.7% | 85.3% | 76.34 |
| WIoUv3 | 85.2% | 83.8% | 87.6% | 77.52 |
| Model | FLOPs (G) | Parameters (M) | Size (MB) | FPS |
|---|---|---|---|---|
| FFCA-YOLO | 51.2 | 7.1 | 14.5 | 58.13 |
| L-FFCA-YOLO | 37.1 | 5.04 | 10.6 | 50.25 |
| YOLO-PBESW | 11.8 | 2.65 | 5.46 | 77.52 |
| Model | Crystal Wire AP | Crystal Rod AP | Crystal Sheet AP | Jelly-like Phase AP |
|---|---|---|---|---|
| FFCA-YOLO | 89.6% | 73% | 74.8% | 99.5% |
| L-FFCA-YOLO | 89.4% | 73.7% | 72.8% | 99.3% |
| YOLO-PBESW | 93.3% | 77.6 | 80.2% | 99.5% |
| YOLO-PBES | Precision (%) | Recall (%) | F1-Score (%) | mAP@0.5 (%) |
|---|---|---|---|---|
| FFCA-YOLO | 85.6 | 80.7 | 83 | 84.2 |
| L-FFCA-YOLO | 86 | 81.4 | 83.6 | 83.8 |
| YOLO-PBESW | 85.2 | 83.8 | 84.5 | 87.6 |
Disclaimer/Publisher’s Note: The statements, opinions and data contained in all publications are solely those of the individual author(s) and contributor(s) and not of MDPI and/or the editor(s). MDPI and/or the editor(s) disclaim responsibility for any injury to people or property resulting from any ideas, methods, instructions or products referred to in the content. |
© 2024 by the authors. Licensee MDPI, Basel, Switzerland. This article is an open access article distributed under the terms and conditions of the Creative Commons Attribution (CC BY) license (https://creativecommons.org/licenses/by/4.0/).
Share and Cite
Wei, J.; Liang, J.; Song, J.; Zhou, P. YOLO-PBESW: A Lightweight Deep Learning Model for the Efficient Identification of Indomethacin Crystal Morphologies in Microfluidic Droplets. Micromachines 2024, 15, 1136. https://doi.org/10.3390/mi15091136
Wei J, Liang J, Song J, Zhou P. YOLO-PBESW: A Lightweight Deep Learning Model for the Efficient Identification of Indomethacin Crystal Morphologies in Microfluidic Droplets. Micromachines. 2024; 15(9):1136. https://doi.org/10.3390/mi15091136
Chicago/Turabian StyleWei, Jiehan, Jianye Liang, Jun Song, and Peipei Zhou. 2024. "YOLO-PBESW: A Lightweight Deep Learning Model for the Efficient Identification of Indomethacin Crystal Morphologies in Microfluidic Droplets" Micromachines 15, no. 9: 1136. https://doi.org/10.3390/mi15091136
APA StyleWei, J., Liang, J., Song, J., & Zhou, P. (2024). YOLO-PBESW: A Lightweight Deep Learning Model for the Efficient Identification of Indomethacin Crystal Morphologies in Microfluidic Droplets. Micromachines, 15(9), 1136. https://doi.org/10.3390/mi15091136

