Narrowband Radar Micromotion Targets Recognition Strategy Based on Graph Fusion Network Constructed by Cross-Modal Attention Mechanism
Abstract
1. Introduction
2. Signal Modeling
2.1. Micromotion Signal Modeling
2.2. Narrowband Radar Signal Modeling
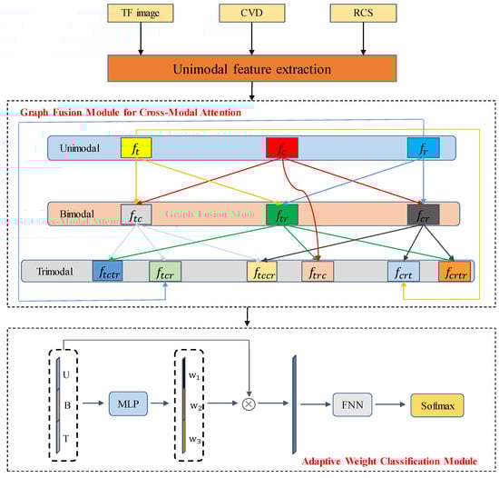
3. Proposed Method
3.1. Unimodal Feature Extraction
3.2. Graph Fusion Module for Cross-Modal Attention Mechanism Construction
3.3. Adaptive Weight Classification Module
4. Experimental Results and Analysis
4.1. Dataset Generation
4.2. Hyperparameter Settings and Comparison Methods
- (1)
- RCS Net [25]. This model mainly consists of a one-dimensional CNN with the RCS time series as its input, which is utilized for the micromotion target recognition.
- (2)
- MobileNet Vit [41]. This model is a combination of the CNN and vision in Transformer, which makes the model able to capture both local features and global information. Firstly, it uses the convolutional layer to extract the local information in the image, and then it uses the attention mechanism to focus on the long-distance dependency and global contextual information, which makes the model able to capture the semantic information of the image in a more comprehensive way. This model can capture the semantic information of the image more comprehensively, which can be well applied to CVD and TF images.
- (3)
- Transfer learning-based parallel network (TLPS Net) [31]. This model takes the TF image and CVD as inputs and applies the migration learning on the ResNet-18 network to construct two parallel networks for the micromotion target recognition.
- (4)
- Attention-augmented cross-modal feature fusion recognition network (ACM-FR Net) [33]. This model employs a feature fusion approach to integrate data from three modalities, i.e., the HRRP, JTF image, and RID. Initially, the features of each modality are extracted, after which the modal information is interactively fused through an adaptive cross-modal feature fusion mechanism. This process enables the identification of micromotion targets. The proposed method utilizes modalities derived from the broadband radar echo data. To facilitate a better comparison with the existing methods, corresponding modifications are made in this paper to ensure that the modalities used are consistent with those in the current model. Specifically, the network designed for the HRRP and JTF data is applied to the CVD and TF data, while the RCS data are processed using the network proposed in this paper.
4.3. Performance Experiments
4.4. Ablation Experiments
4.5. Different Networks at Different SNRs
4.6. Discussion
5. Conclusions
Author Contributions
Funding
Data Availability Statement
Acknowledgments
Conflicts of Interest
References
- Xie, H.; Zhang, Y.; He, J.; Yi, S.; Zhang, L.; Zhu, N. Foliage-concealed target change detection scheme based on convolutional neural network in low-frequency ultra-wideband SAR images. IEEE J. Sel. Top. Appl. Earth Obs. Remote Sens. 2024, 17, 19302–19316. [Google Scholar]
- Xie, H.; Yi, S.; He, J.; Zhang, Y.; Lu, Z.; Zhu, N. Low-frequency ultra-wideband synthetic aperture radar foliage-concealed target change detection strategy based on image stacks. IEEE J. Sel. Top. Appl. Earth Obs. Remote Sens. 2024, 17, 19817–19830. [Google Scholar]
- Xie, H.; He, J.; Lu, Z.; Hu, J. Two-level feature-fusion ship recognition strategy combining HOG features with dual-polarized data in SAR images. Remote Sens. 2023, 15, 4393. [Google Scholar] [CrossRef]
- Tang, W.; Yu, L.; Wei, Y.; Tong, P. Radar target recognition of ballistic missile in complex scene. In Proceedings of the 2019 IEEE International Conference on Signal, Information and Data Processing (ICSIDP), Chongqing, China, 11–13 December 2019; pp. 1–6. [Google Scholar]
- Zhu, J.; Yin, T.; Guo, W.; Zhang, B.; Zhou, Z. An underwater target azimuth trajectory enhancement approach in BTR. Appl. Acoust. 2025, 230, 110373. [Google Scholar]
- Zhu, J.; Xie, Z.; Jiang, N.; Song, Y.; Han, S.; Liu, W.; Huang, X. Delay-Doppler map shaping through oversampled complementary sets for high-speed target detection. Remote Sens. 2024, 16, 2898. [Google Scholar] [CrossRef]
- Zhu, J.; Song, Y.; Jiang, N.; Xie, Z.; Fan, C.; Huang, X. Enhanced Doppler resolution and sidelobe suppression performance for Golay complementary waveforms. Remote Sens. 2023, 15, 2452. [Google Scholar] [CrossRef]
- Xie, Z.; Wu, L.; Zhu, J.; Lops, M.; Huang, X.; Shankar, B. RIS-Aided radar for target detection: Clutter region analysis and joint active-passive design. IEEE Trans. Signal Process. 2024, 72, 1706–1723. [Google Scholar]
- Choi, I.O.; Park, S.H.; Kim, M.; Kang, K.B.; Kim, K.T. Efficient discrimination of ballistic targets with microomotions. IEEE Trans. Aerosp. Electron. Syst. 2019, 56, 1243–1261. [Google Scholar]
- Duan, J.; Xie, P.; Zhang, L.; Ma, Y. Space target dynamic identification by exploiting geometrical feature flow from ISAR image sequences. IEEE Sens. J. 2022, 22, 21877–21884. [Google Scholar]
- Zhang, X.; Yang, P.; Cao, D. Synthetic aperture image enhancement with near-coinciding Nonuniform sampling case. Comput. Electr. Eng. 2024, 120, 109818. [Google Scholar]
- Xie, Z.; Xu, Z.; Han, S.; Zhu, J.; Huang, X. Modulus constrained minimax radar code design against target interpulse fluctuation. IEEE Trans. Veh. Technol. 2023, 72, 13671–13676. [Google Scholar] [CrossRef]
- Silberman, G.L. Parametric classification techniques for theater ballistic missile defense. Johns Hopkins APL Tech. Dig. 1998, 19, 323. [Google Scholar]
- Chen, X.; Ye, C.; Wang, Y.; Zhang, Y.; Hu, Q. Unambiguous estimation of multidimensional parameters for space precession targets with wideband radar measurements. IEEE Trans. Geosci. Remote Sens. 2022, 60, 5112716. [Google Scholar] [CrossRef]
- Hanif, A.; Muaz, M.; Hasan, A.; Adeel, M. Micro-Doppler based target recognition with radars: A review. IEEE Sens. J. 2022, 22, 2948–2961. [Google Scholar] [CrossRef]
- Lei, X.; Fu, X.; Wang, C.; Gao, M. Statistical feature selection of narrowband RCS sequence based on greedy algorithm. In Proceedings of the 2011 IEEE CIE International Conference on Radar, Chengdu, China, 24–27 October 2011; Volume 2, pp. 1664–1667. [Google Scholar]
- Gao, H.; Xie, L.; Wen, S.; Kuang, Y. Micro-Doppler signature extraction from ballistic target with micromotions. IEEE Trans. Aerosp. Electron. Syst. 2010, 46, 1969–1982. [Google Scholar] [CrossRef]
- Wang, Z.; Luo, Y.; Li, K.; Yuan, H.; Zhang, Q. Micro-Doppler parameters extraction of precession cone-shaped targets based on rotating antenna. Remote Sens. 2022, 14, 2549. [Google Scholar] [CrossRef]
- Clemente, C.; Pallotta, L.; De Maio, A.; Soraghan, J.J.; Farina, A. A novel algorithm for radar classification based on Doppler characteristics exploiting orthogonal pseudo-Zernike polynomials. IEEE Trans. Aerosp. Electron. Syst. 2015, 51, 417–430. [Google Scholar] [CrossRef]
- Persico, A.R.; Clemente, C.; Gaglione, D.; Ilioudis, C.V.; Cao, J.; Pallotta, L.; De Maio, A.; Proudler, I.; Soraghan, J.J. On model, algorithms, and experiment for micro-Doppler-based recognition of ballistic targets. IEEE Trans. Aerosp. Electron. Syst. 2017, 53, 1088–1108. [Google Scholar] [CrossRef]
- Pan, X.Y.; Wang, W.; Feng, D.J.; Liu, Y.C.; Wang, G.Y. Signature extraction from rotating targets based on a fraction of HRRPs. IEEE Trans. Antennas Propag. 2014, 63, 585–592. [Google Scholar] [CrossRef]
- Persico, A.R.; Ilioudis, C.V.; Clemente, C.; Soraghan, J.J. Novel classification algorithm for ballistic target based on HRRP frame. IEEE Trans. Aerosp. Electron. Syst. 2019, 55, 3168–3189. [Google Scholar] [CrossRef]
- Zhu, N.; Hu, J.; Xu, S.; Wu, W.; Zhang, Y.; Chen, Z. Micromotion parameter extraction for ballistic missile with wideband radar using improved ensemble EMD method. Remote Sens. 2021, 13, 3545. [Google Scholar] [CrossRef]
- Yang, D.; Wang, X.; Peng, Z.; Hu, L.; Li, J. Micro-Doppler separation based on U-Net and plot-curve association for ballistic target. IEEE Trans. Aerosp. Electron. Syst. 2022, 59, 827–836. [Google Scholar] [CrossRef]
- Chen, J.; Xu, S.; Chen, Z. Convolutional neural network for classifying space target of the same shape by using RCS time series. IET Radar Sonar Navig 2018, 12, 1268–1275. [Google Scholar] [CrossRef]
- Narasimhamurthy, R.; Khalaf, O.I. Deep learning network for classifying target of same shape using RCS time series. Air Traffic Manag. Control 2021, 9, 25. [Google Scholar]
- Bai, X.; Wang, L.; Zhou, F.; Li, Y.; Hui, Y. Deep CNN for micromotion recognition of space targets. In Proceedings of the 2016 CIE International Conference on Radar (RADAR), Guangzhou, China, 10–13 October 2016; pp. 1–5. [Google Scholar]
- Feng, B.; Chen, B.; Liu, H. Radar HRRP target recognition with deep networks. Pattern Recognit. 2017, 61, 379–393. [Google Scholar] [CrossRef]
- Zhang, Y.P.; Zhang, Q.; Kang, L.; Luo, Y.; Zhang, L. End-to-end recognition of similar space cone–cylinder targets based on complex-valued coordinate attention networks. IEEE Trans. Geosci. Remote Sens. 2021, 60, 5106214. [Google Scholar] [CrossRef]
- Lee, J.I.; Kim, N.; Min, S.; Kim, J.; Jeong, D.K.; Seo, D.W. Space target classification improvement by generating microDoppler signatures considering incident angle. Sensors 2022, 22, 1653. [Google Scholar] [CrossRef] [PubMed]
- Jung, K.; Lee, J.I.; Kim, N.; Oh, S.; Seo, D.W. Classification of space objects by using deep learning with micro-Doppler signature images. Sensors 2021, 21, 4365. [Google Scholar] [CrossRef]
- Tian, X.; Bai, X.; Xue, R.; Qin, R.; Zhou, F. Fusion recognition of space targets with micromotion. IEEE Trans. Aerosp. Electron. Syst. 2022, 58, 3116–3125. [Google Scholar] [CrossRef]
- Tian, X.; Bai, X.; Zhou, F. Recognition of micromotion space targets based on attention-augmented cross-modal feature fusion recognition network. IEEE Trans. Geosci. Remote Sens. 2023, 61, 5104909. [Google Scholar] [CrossRef]
- Zhang, Y.; Xie, Y.; Kang, L.; Li, K.; Luo, Y.; Zhang, Q. Feature-Level fusion recognition of space targets with composite micromotion. IEEE Trans. Aerosp. Electron. Syst. 2023, 60, 934–951. [Google Scholar]
- Kim, J.H.; Kwon, S.Y.; Kim, H.N. Spectral-Kurtosis and image-embedding approach for target classification in micro-Doppler signatures. Electronics 2024, 13, 376. [Google Scholar] [CrossRef]
- Siriwardhana, S.; Kaluarachchi, T.; Billinghurst, M.; Nanayakkara, S. Multimodal emotion recognition with transformer-based self supervised feature fusion. IEEE Access 2020, 8, 176274–176285. [Google Scholar]
- Mai, S.; Hu, H.; Xing, S. Modality to modality translation: An adversarial representation learning and graph fusion network for multimodal fusion. In Proceedings of the AAAI Conference on Artificial Intelligence, New York, NY, USA, 7–12 February 2020; Volume 34, pp. 164–172. [Google Scholar]
- Zhao, F.; Zhang, C.; Geng, B. Deep multimodal data fusion. ACM Comput. Surv. 2024, 56, 1–36. [Google Scholar]
- Lei Ba, J.; Kiros, J.R.; Hinton, G.E. Layer normalization. arXiv 2016, arXiv:1607.06450. [Google Scholar]
- Vaswani, A. Attention is all you need. In Proceedings of the 31st International Conference on Neural Information Processing Systems (NIPS’17), Long Beach, CA, USA, 4–9 December 2017; Volume 30, pp. 6000–6010. [Google Scholar]
- Mehta, S.; Rastegari, M. Mobilevit: Light-weight, general-purpose, and mobile-friendly vision transformer. arXiv 2021, arXiv:2110.02178. [Google Scholar]














| Targets | Initial Elevation Angle | Precession Frequency | Precession Angel |
|---|---|---|---|
| Target 1 | 31:1:40° | 2:0.2:4 Hz | 4:0.15:5.5° |
| Target 2 | 31:1:40° | 1.5:0.2:3.5 Hz | 2:0.15:3.5° |
| Target 3 | 31:1:40° | 1:0.2:3 Hz | 3:0.15:4.5° |
| Target 4 | 31:1:40° | 0.5:0.2:2.5 Hz | 1:0.15:2.5° |
| Methods | Domain | Accuracy |
|---|---|---|
| RCS Net | RCS | 0.7711 |
| Mobilenetvit_1 | TF | 0.9236 |
| Mobilenetvit_2 | CVD | 0.8789 |
| TLPS Net | TF and CVD | 0.9165 |
| ACM-FR Net | RCS, TF and CVD | 0.9905 |
| GF-AM Net | RCS, TF and CVD | 0.9955 |
| Modality | Domain | Accuracy |
|---|---|---|
| RCS | 0.7777 | |
| Unimodal | TF | 0.9310 |
| CVD | 0.9198 | |
| RCS and TF | 0.9884 | |
| Bimodal | RCS and CVD | 0.9860 |
| TF and CVD | 0.9351 | |
| Trimodal | RCS, TF and CVD | 0.9955 |
| Method | Domain | Accuracy |
|---|---|---|
| Concat Net | RCS, TF and CVD | 0.9636 |
| Weight Net | RCS, TF and CVD | 0.9888 |
| GF-AM Net | RCS, TF and CVD | 0.9955 |
| Methods | Domain | 0 dB | 5 dB | 10 dB | 15 dB |
|---|---|---|---|---|---|
| RCS Net | RCS | 0.5847 | 0.7711 | 0.8731 | 0.9050 |
| Mobilenetvit_1 | TF | 0.7959 | 0.9236 | 0.9314 | 0.9409 |
| Mobilenetvit_2 | CVD | 0.7814 | 0.8789 | 0.9372 | 0.9421 |
| TLPS Net | TF and CVD | 0.8145 | 0.9165 | 0.9302 | 0.9335 |
| ACM-FR Net | RCS, TF, and CVD | 0.9070 | 0.9905 | 0.9917 | 0.9926 |
| GF-AM Net | RCS, TF, and CVD | 0.9661 | 0.9955 | 0.9975 | 0.9983 |
| Method | GFLOPS |
|---|---|
| RCS Net | 0.01 |
| Mobilenetvit_1 | 0.6 |
| Mobilenetvit_2 | 0.6 |
| TLPS Net | 4.74 |
| ACM-FR Net | 0.29 |
| GF-AM Net | 0.52 |
Disclaimer/Publisher’s Note: The statements, opinions and data contained in all publications are solely those of the individual author(s) and contributor(s) and not of MDPI and/or the editor(s). MDPI and/or the editor(s) disclaim responsibility for any injury to people or property resulting from any ideas, methods, instructions or products referred to in the content. |
© 2025 by the authors. Licensee MDPI, Basel, Switzerland. This article is an open access article distributed under the terms and conditions of the Creative Commons Attribution (CC BY) license (https://creativecommons.org/licenses/by/4.0/).
Share and Cite
Zhang, Y.; Gao, T.; Xie, H.; Liu, H.; Ge, M.; Xu, B.; Zhu, N.; Lu, Z. Narrowband Radar Micromotion Targets Recognition Strategy Based on Graph Fusion Network Constructed by Cross-Modal Attention Mechanism. Remote Sens. 2025, 17, 641. https://doi.org/10.3390/rs17040641
Zhang Y, Gao T, Xie H, Liu H, Ge M, Xu B, Zhu N, Lu Z. Narrowband Radar Micromotion Targets Recognition Strategy Based on Graph Fusion Network Constructed by Cross-Modal Attention Mechanism. Remote Sensing. 2025; 17(4):641. https://doi.org/10.3390/rs17040641
Chicago/Turabian StyleZhang, Yuanjie, Ting Gao, Hongtu Xie, Haozong Liu, Mengfan Ge, Bin Xu, Nannan Zhu, and Zheng Lu. 2025. "Narrowband Radar Micromotion Targets Recognition Strategy Based on Graph Fusion Network Constructed by Cross-Modal Attention Mechanism" Remote Sensing 17, no. 4: 641. https://doi.org/10.3390/rs17040641
APA StyleZhang, Y., Gao, T., Xie, H., Liu, H., Ge, M., Xu, B., Zhu, N., & Lu, Z. (2025). Narrowband Radar Micromotion Targets Recognition Strategy Based on Graph Fusion Network Constructed by Cross-Modal Attention Mechanism. Remote Sensing, 17(4), 641. https://doi.org/10.3390/rs17040641

