Spatial-Temporal Evolution and Cooling Effect of Irrigated Cropland in Inner Mongolia Region
Abstract
1. Introduction
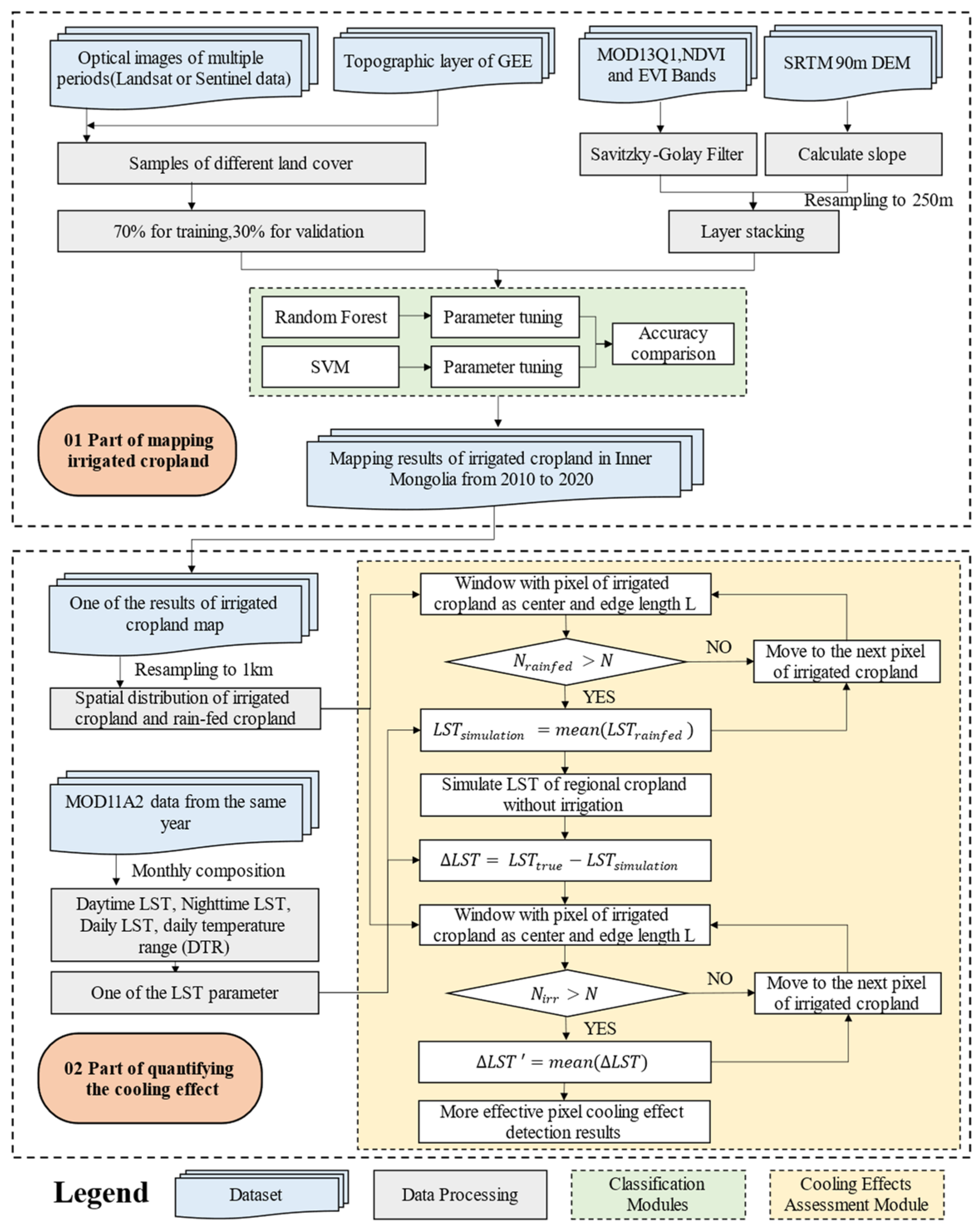
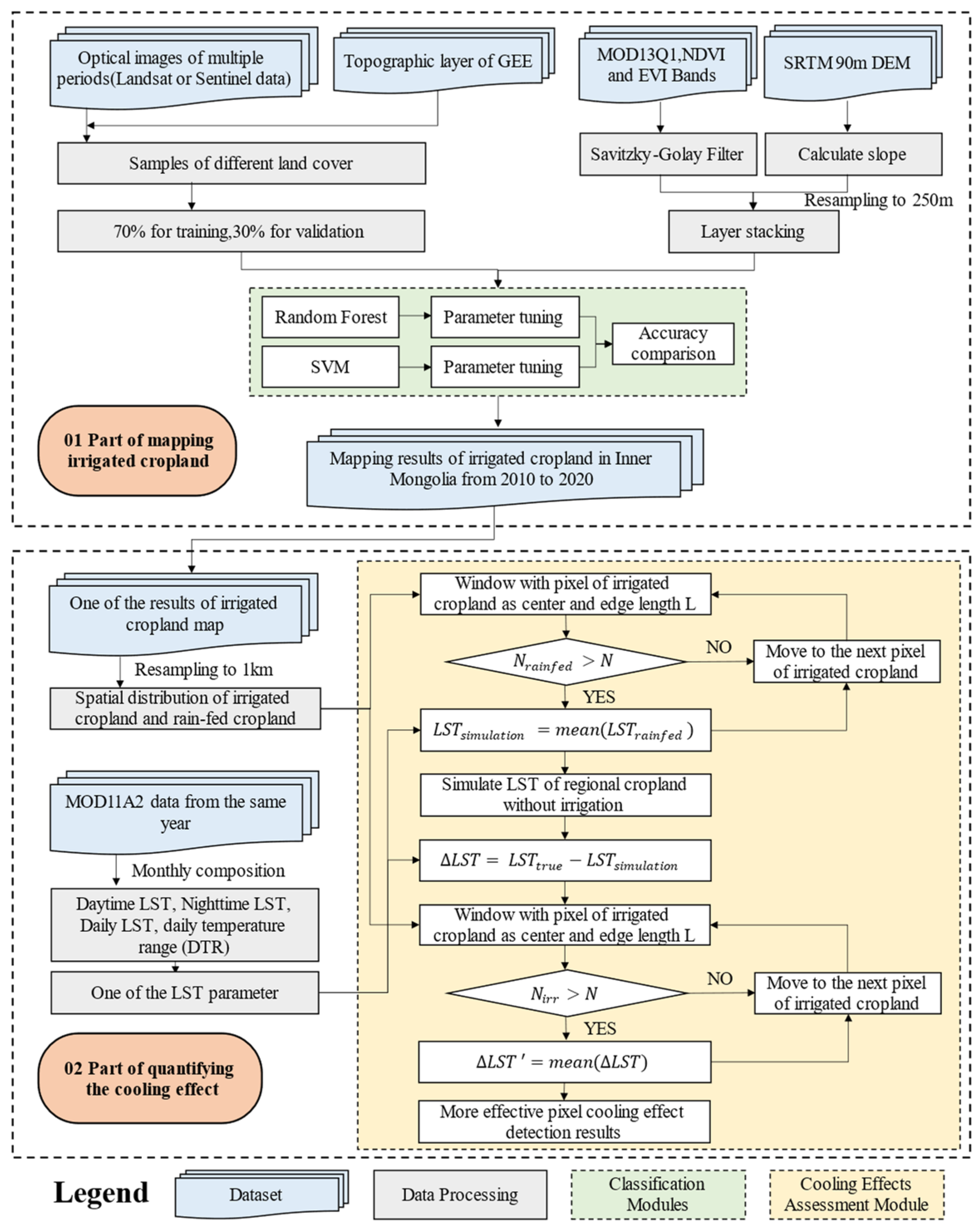
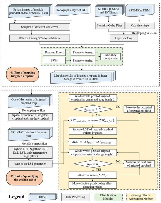
2. Materials and Methods
2.1. Study Area
2.2. Datasets and Data Processing
2.3. Methods
2.3.1. Classification System and Sample Collection
2.3.2. Classification Methods
2.3.3. Methods for Quantifying the Cooling Effect of Irrigated Cropland
- (a)
- Perform data preprocessing
- (b)
- Use moving windows to quantify cooling effects
- (c)
- Re-apply the moving window to fill in the gaps
3. Results
3.1. Optimal Parameter Combination of RF and SVM
3.2. Validation of Irrigated Cropland Maps
3.3. Spatial Distribution and Change in Irrigated Cropland
3.4. The Cooling Effect of Irrigated Cropland
4. Discussion
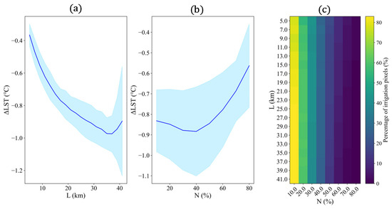
4.1. Parameterization and Sensitivity Analysis for Quantification of Cooling Effects
4.2. Causes and Possible Influences on the Cooling Effect of Irrigation
4.3. Limitations and Prospects
5. Conclusions
Author Contributions
Funding
Data Availability Statement
Acknowledgments
Conflicts of Interest
Appendix A



References
- Gleick, P.H. Water in crisis: Paths to sustainable water use. Ecol. Appl. 1998, 8, 571–579. [Google Scholar] [CrossRef]
- Cervantes, C.; Ozdogan, M.; Yang, Y.; Allez, G. Remote Sensing of Irrigated Agriculture: Opportunities and Challenges. Remote Sens. 2010, 2, 2274–2304. [Google Scholar] [CrossRef]
- Viala, E. Water for food, water for life a comprehensive assessment of water management in agriculture. Irrig. Drain. Syst. 2008, 22, 127–129. [Google Scholar] [CrossRef]
- Liu, K.; Li, X.; Long, X. Trends in groundwater changes driven by precipitation and anthropogenic activities on the southeast side of the Hu Line. Environ. Res. Lett. 2021, 16, 094032. [Google Scholar] [CrossRef]
- Touge, Y.; Mbugua, J.M.; Kazama, S.; Khujanazarov, T.; Tanaka, K. Detecting Irrigation Effect on Surface Temperature using Modis and Land Surface Model in Whole Uzbekistan. In Proceedings of the IGARSS 2020—2020 IEEE International Geoscience and Remote Sensing Symposium, Waikoloa, HI, USA, 26 September–2 October 2020. [Google Scholar]
- Zhou, D.; Xiao, J.; Frolking, S.; Liu, S.; Zhou, G. Croplands intensify regional and global warming according to satellite observations. Remote Sens. Environ. 2021, 264, 112585. [Google Scholar] [CrossRef]
- Inner Mongolia Water Conservancy Department. Inner Monglia Water Resources Bulletin. Available online: http://slt.nmg.gov.cn/ (accessed on 1 June 2022).
- Liu, K.; Li, X.; Wang, S.; Zhou, G. Past and future adverse response of terrestrial water storages to increased vegetation growth in drylands. Npj Clim. Atmos. Sci. 2023, 6, 113. [Google Scholar] [CrossRef]
- Bo, Y.; Li, X.; Liu, K.; Wang, S.; Li, D.; Xu, Y.; Wang, M. Hybrid theory-guided data driven framework for calculating irrigation water use of three staple cereal crops in China. Water Resour. Res. 2024, 60, e2023WR035234. [Google Scholar] [CrossRef]
- Ambika, A.K.; Wardlow, B.; Mishra, V. Remotely sensed high resolution irrigated area mapping in India for 2000 to 2015. Sci. Data 2016, 3, 160118. [Google Scholar] [CrossRef]
- Zhang, C.; Dong, J.; Zuo, L.; Ge, Q. Tracking spatiotemporal dynamics of irrigated croplands in China from 2000 to 2019 through the synergy of remote sensing, statistics, and historical irrigation datasets. Agric. Water Manag. 2022, 263, 107458. [Google Scholar] [CrossRef]
- Wu, B.; Tian, F.; Nabil, M.; Bofana, J.; Lu, Y.; Elnashar, A.; Beyene, A.N.; Zhang, M.; Zeng, H.; Zhu, W. Mapping global maximum irrigation extent at 30m resolution using the irrigation performances under drought stress. Glob. Environ. Chang. 2023, 79, 102652. [Google Scholar] [CrossRef]
- Sacks, W.J.; Cook, B.I.; Buenning, N.; Levis, S.; Helkowski, J.H. Effects of global irrigation on the near-surface climate. Clim. Dyn. 2009, 33, 159–175. [Google Scholar] [CrossRef]
- Yang, Q.; Huang, X.; Tang, Q. Irrigation cooling effect on land surface temperature across China based on satellite observations. Sci. Total Environ. 2020, 705, 135984. [Google Scholar] [CrossRef]
- Liu, G.; Wang, W. Irrigation-induced crop growth enhances irrigation cooling effect over the north China plain by increasing transpiration. Water Resour. Res. 2023, 59, e2022WR034142. [Google Scholar] [CrossRef]
- Tan, M.; Ran, Y.; Feng, M.; Dong, G.; Du, D.; Zhu, G.; Nian, Y.; Li, X. Long-term monitoring of the annual irrigated cropland extent in fragmented and heterogeneous arid landscapes using machine learning and Landsat imagery. Water Resour. Res. 2024, 60, e2023WR036945. [Google Scholar] [CrossRef]
- Salmon, J.M.; Friedl, M.A.; Frolking, S.; Wisser, D.; Douglas, E.M. Global rain-fed, irrigated, and paddy croplands: A new high resolution map derived from remote sensing, crop inventories and climate data. Int. J. Appl. Earth Obs. Geoinf. 2015, 38, 321–334. [Google Scholar] [CrossRef]
- Xie, Y.; Lark, T.J. Mapping annual irrigation from Landsat imagery and environmental variables across the conterminous United States. Remote Sens. Environ. 2021, 260, 112445. [Google Scholar] [CrossRef]
- Pervez, M.S.; Brown, J.F. Mapping irrigated lands at 250-m scale by merging MODIS data and national agricultural statistics. Remote Sens. 2010, 2, 2388–2412. [Google Scholar] [CrossRef]
- Yao, Z.; Cui, Y.; Geng, X.; Chen, X.; Li, S. Mapping irrigated area at field scale based on the optical TRApezoid Model (OPTRAM) using landsat images and google earth engine. Trans. Geosci. Remote Sens. 2022, 60, 1–11. [Google Scholar] [CrossRef]
- Dari, J.; Quintana-Seguí, P.; Escorihuela, M.J.; Stefan, V.; Brocca, L.; Morbidelli, R. Detecting and mapping irrigated areas in a Mediterranean environment by using remote sensing soil moisture and a land surface model. J. Hydrol. 2021, 596, 126129. [Google Scholar] [CrossRef]
- Lawston, P.M.; Santanello, J.A., Jr.; Kumar, S.V. Irrigation signals detected from SMAP soil moisture retrievals. Geophys. Res. Lett. 2017, 44, 11–860. [Google Scholar] [CrossRef]
- Mehta, P.; Siebert, S.; Kummu, M.; Deng, Q.; Ali, T.; Marston, L.; Xie, W.; Davis, K.F. Half of twenty-first century global irrigation expansion has been in water-stressed regions. Nat. Water 2024, 2, 254–261. [Google Scholar] [CrossRef]
- Zohaib, M.; Choi, M. Satellite-based global-scale irrigation water use and its contemporary trends. Sci. Total Environ. 2020, 714, 136719. [Google Scholar] [CrossRef]
- Ahmad, J.A.; Forman, B.A.; Getirana, A.; Kumar, S.V. Influence of SMAP soil moisture retrieval assimilation on runoff estimation across South Asia. J. Hydrol. 2024, 639, 131550. [Google Scholar] [CrossRef]
- Zhang, X.; Liu, K.; Wang, S.; Long, X.; Li, X. A rapid model (COV_PSDI) for winter wheat mapping in fallow rotation area using MODIS NDVI time-series satellite observations: The case of the Heilonggang region. Remote Sens. 2021, 13, 4870. [Google Scholar] [CrossRef]
- Xiang, K.; Ma, M.; Liu, W.; Dong, J.; Zhu, X.; Yuan, W. Mapping irrigated areas of northeast China in comparison to natural vegetation. Remote Sens. 2019, 11, 825. [Google Scholar] [CrossRef]
- Zhang, C.; Dong, J.; Ge, Q. IrriMap_CN: Annual irrigation maps across China in 2000–2019 based on satellite observations, environmental variables, and machine learning. Remote Sens. Environ. 2022, 280, 113184. [Google Scholar] [CrossRef]
- Li, X.; Wu, T.; Liu, K.; Li, Y.; Zhang, L. Evaluation of the Chinese fine spatial resolution hyperspectral satellite TianGong-1 in urban land-cover classification. Remote Sens. 2016, 8, 438. [Google Scholar] [CrossRef]
- Troy, T.J.; Kipgen, C.; Pal, I. The impact of climate extremes and irrigation on US crop yields. Environ. Res. Lett. 2015, 10, 054013. [Google Scholar] [CrossRef]
- Li, Y.; Guan, K.; Peng, B.; Franz, T.E.; Wardlow, B.; Pan, M. Quantifying irrigation cooling benefits to maize yield in the US Midwest. Glob. Chang. Biol. 2020, 26, 3065–3078. [Google Scholar] [CrossRef]
- Gao, K.; Santamouris, M.; Feng, J. On the cooling potential of irrigation to mitigate urban heat island. Sci. Total Environ. 2020, 740, 139754. [Google Scholar] [CrossRef] [PubMed]
- Liu, J.; Jin, J.; Niu, G.Y. Effects of irrigation on seasonal and annual temperature and precipitation over China simulated by the WRF model. J. Geophys. Res. Atmos. 2021, 126, e2020JD034222. [Google Scholar] [CrossRef]
- Liu, G.; Wang, W.; Shao, Q.; Wei, J.; Zheng, J.; Liu, B.; Chen, Z. Simulating the climatic effects of irrigation over China by using the WRF-Noah model system with mosaic approach. J. Geophys. Res. Atmos. 2021, 126, e2020JD034428. [Google Scholar] [CrossRef]
- Kioutsioukis, I.; de Meij, A.; Jakobs, H.; Katragkou, E.; Vinuesa, J.-F.; Kazantzidis, A. High resolution WRF ensemble forecasting for irrigation: Multi-variable evaluation. Atmos. Res. 2016, 167, 156–174. [Google Scholar] [CrossRef]
- Hu, Q.; Pan, F.; Pan, X.; Zhang, D.; Li, Q.; Pan, Z.; Wei, Y. Spatial analysis of climate change in Inner Mongolia during 1961–2012, China. Appl. Geogr. 2015, 60, 254–260. [Google Scholar] [CrossRef]
- Li, C.; Wang, J.; Hu, R.; Yin, S.; Bao, Y.; Ayal, D.Y. Relationship between vegetation change and extreme climate indices on the Inner Mongolia Plateau, China, from 1982 to 2013. Ecol. Indic. 2018, 89, 101–109. [Google Scholar] [CrossRef]
- United States Geological Survey Description of MOD13Q1 v006 Product. Available online: https://lpdaac.usgs.gov/products/mod13q1v006/ (accessed on 28 June 2022).
- Tucker, C.J. Red and photographic infrared linear combinations for monitoring vegetation. Remote Sens. Environ. 1979, 8, 127–150. [Google Scholar] [CrossRef]
- Zeng, H.; Bingfang, W.U.; Zou, W.; Yan, N.; Zhang, M. Performance comparison of crop condition assessments in irrigated and rain-fed areas: A case study in Nebraska. J. Remote Sens. 2015, 19, 560–567. [Google Scholar]
- Corgne, S. Identifying Seasonal Groundwater-Irrigated Cropland Using Multi-Source NDVI Time-Series Images. Remote Sens. 2021, 13, 1960. [Google Scholar] [CrossRef]
- Gumma, M.K.; Thenkabail, P.S.; Teluguntla, P.; Whitbread, A.M. Chapter 9-Indo-Ganges River Basin Land Use/Land Cover (LULC) and Irrigated Area Mapping. In Indus River Basin; Khan, S.I., Adams, T.E., Eds.; Elsevier: Amsterdam, The Netherlands, 2019; pp. 203–228. [Google Scholar]
- Huang, S.; Tang, L.; Hupy, J.P.; Wang, Y.; Shao, G. A commentary review on the use of normalized difference vegetation index (NDVI) in the era of popular remote sensing. J. For. Res. 2020, 32, 1–6. [Google Scholar] [CrossRef]
- Huete, A.; Didan, K.; Miura, T.; Rodriguez, E.P.; Gao, X.; Ferreira, L.G. Overview of the radiometric and biophysical performance of the MODIS vegetation indices. Remote Sens. Environ. 2002, 83, 195–213. [Google Scholar] [CrossRef]
- Chen, J.; Jönsson, P.; Tamura, M.; Gu, Z.; Matsushita, B.; Eklundh, L. A simple method for reconstructing a high-quality NDVI time-series data set based on the Savitzky–Golay filter. Remote Sens. Environ. 2004, 91, 332–344. [Google Scholar] [CrossRef]
- Cao, R.; Chen, Y.; Shen, M.; Chen, J.; Zhou, J.; Wang, C.; Yang, W. A simple method to improve the quality of NDVI time-series data by integrating spatiotemporal information with the Savitzky-Golay filter. Remote Sens. Environ. 2018, 217, 244–257. [Google Scholar] [CrossRef]
- de Andrade, M.D.; Delgado, R.C.; da Costa de Menezes, S.J.M.; de Ávila Rodrigues, R.; Teodoro, P.E.; da Silva Junior, C.A.; Pereira, M.G. Evaluation of the MOD11A2 product for canopy temperature monitoring in the Brazilian Atlantic Forest. Environ. Monit. Assess. 2021, 193, 45. [Google Scholar] [CrossRef] [PubMed]
- Du, J.; Jacinthe, P.A.; Zhou, H.; Xiang, X.; Zhao, B.; Wang, M.; Song, K. Monitoring of water surface temperature of Eurasian large lakes using MODIS land surface temperature product. Hydrol. Process. 2020, 34, 3582–3595. [Google Scholar] [CrossRef]
- Mu, Q.; Zhao, M.; Running, S.W. MODIS global terrestrial evapotranspiration (ET) product (NASA MOD16A2/A3). Algorithm Theor. Basis Doc. Collect. 2013, 5, 381–394. [Google Scholar]
- Farr, T.G.; Rosen, P.A.; Caro, E.; Crippen, R.; Duren, R.; Hensley, S.; Kobrick, M.; Paller, M.; Rodriguez, E.; Roth, L. The Shuttle Radar Topography Mission. Rev. Geophys. 2007, 45, 361. [Google Scholar] [CrossRef]
- Sharma, A.K.; Hubert-Moy, L.; Buvaneshwari, S.; Sekhar, M.; Ruiz, L.; Bandyopadhyay, S.; Corgne, S. Irrigation History Estimation Using Multitemporal Landsat Satellite Images: Application to an Intensive Groundwater Irrigated Agricultural Watershed in India. Remote Sens. 2018, 10, 893. [Google Scholar] [CrossRef]
- Brown, J.F.; Pervez, M.S. Merging remote sensing data and national agricultural statistics to model change in irrigated agriculture. Agric. Syst. 2014, 127, 28–40. [Google Scholar] [CrossRef]
- Sen, R.; Goswami, S.; Chakraborty, B. Jeffries-Matusita distance as a tool for feature selection. In Proceedings of the 2019 International Conference on Data Science and Engineering (ICDSE), Patna, India, 26–28 September 2019; pp. 15–20. [Google Scholar]
- Li, L.; Solana, C.; Canters, F.; Kervyn, M. Testing random forest classification for identifying lava flows and mapping age groups on a single Landsat 8 image. J. Volcanol. Geotherm. Res. 2017, 345, 109–124. [Google Scholar] [CrossRef]
- Msofe, N.K.; Sheng, L.; Li, Z.; Lyimo, J. Impact of Land Use/Cover Change on Ecosystem Service Values in the Kilombero Valley Floodplain, Southeastern Tanzania. Forests 2020, 11, 109. [Google Scholar] [CrossRef]
- Ge, G.; Shi, Z.; Zhu, Y.; Yang, X.; Hao, Y. Land use/cover classification in an arid desert-oasis mosaic landscape of China using remote sensed imagery: Performance assessment of four machine learning algorithms. Glob. Ecol. Conserv. 2020, 22, e00971. [Google Scholar] [CrossRef]
- Lin, Y.; Yu, J.; Ying, M.; Shen, M. A Study on monitoring Land Use/Cover Change of mining area based on Ticket-Voting SVM classification. In Proceedings of the 19th National Symposium on Remote Sensing of China—Remote Sensing of the Environment, Xi′an, China, 20–23 September 2014. [Google Scholar] [CrossRef]
- Serban, R.-D.; Serban, M.; He, R.; Jin, H.; Li, Y.; Li, X.; Wang, X.; Li, G. 46-Year (1973-2019) Permafrost Landscape Changes in the Hola Basin, Northeast China Using Machine Learning and Object-Oriented Classification. Remote Sens. 2021, 13, 1910. [Google Scholar] [CrossRef]
- Ul Din, S.; Mak, H.W.L. Retrieval of Land-Use/Land Cover Change (LUCC) Maps and Urban Expansion Dynamics of Hyderabad, Pakistan via Landsat Datasets and Support Vector Machine Framework. Remote Sens. 2021, 13, 3337. [Google Scholar] [CrossRef]
- Breiman, L. Random forests. Mach. Learn. 2001, 45, 5–32. [Google Scholar] [CrossRef]
- Google Earth Engine. Reference of ee.Classifier.smileRandomForest. Available online: https://developers.google.com/earth-engine/apidocs/ee-classifier-smilerandomforest (accessed on 1 June 2022).
- Li, X.; Li, L.; Chen, L.; Zhang, T.; Xiao, J.; Chen, L. Random Forest Estimation and Trend Analysis of PM2.5 Concentration over the Huaihai Economic Zone, China (2000–2020). Sustainability 2022, 14, 8520. [Google Scholar] [CrossRef]
- Cortes, C.; Vapnik, V. Support-vector networks. Mach. Learn. 1995, 20, 273–297. [Google Scholar] [CrossRef]
- Duro, D.C.; Franklin, S.E.; Dube, M.G. A comparison of pixel-based and object-based image analysis with selected machine learning algorithms for the classification of agricultural landscapes using SPOT-5 HRG imagery. Remote Sens. Environ. 2012, 118, 259–272. [Google Scholar] [CrossRef]
- Google Earth Engine. Reference of ee.Classifier.libsvm. Available online: https://developers.google.com/earth-engine/apidocs/ee-classifier-libsvm (accessed on 1 June 2022).
- Teluguntla, P.; Thenkabail, P.S.; Oliphant, A.; Xiong, J.; Gumma, M.K.; Congalton, R.G.; Yadav, K.; Huete, A. A 30-m landsat-derived cropland extent product of Australia and China using random forest machine learning algorithm on Google Earth Engine cloud computing platform. ISPRS J. Photogramm. Remote Sens. 2018, 144, 325–340. [Google Scholar] [CrossRef]
- Gumma, M.K.; Thenkabail, P.S.; Teluguntla, P.G.; Oliphant, A.; Xiong, J.; Giri, C.; Pyla, V.; Dixit, S.; Whitbread, A.M. Agricultural cropland extent and areas of South Asia derived using Landsat satellite 30-m time-series big-data using random forest machine learning algorithms on the Google Earth Engine cloud. GISci. Remote Sens. 2020, 57, 302–322. [Google Scholar] [CrossRef]
- Shetty, S.; Gupta, P.K.; Belgiu, M.; Srivastav, S. Assessing the effect of training sampling design on the performance of machine learning classifiers for land cover mapping using multi-temporal remote sensing data and google earth engine. Remote Sens. 2021, 13, 1433. [Google Scholar] [CrossRef]
- Chen, K.; Wang, J.; He, Y.; Zhang, L. Estimations of forest carbon storage and carbon sequestration potential of key state-owned forest region in Daxing’anling, Heilongjiang province. Ecol. Environ. 2022, 31, 1725. [Google Scholar]
- Liu, W.; Qi, Y.; Jiang, Q.o.; Nie, C. Quantitative simulation of dynamic changes in cultivated land in areas of reclamation and returning cultivated land to forest or pastures under RCPs climate scenarios. Agric. Sci. Technol. 2016, 17, 178. [Google Scholar]
- Zhang, C.; Ge, Q.; Dong, J.; Zhang, X.; Li, Y.; Han, S. Characterizing spatial, diurnal, and seasonal patterns of agricultural irrigation expansion-induced cooling in Northwest China from 2000 to 2020. Agric. For. Meteorol. 2023, 330, 109304. [Google Scholar] [CrossRef]
- Faroqi, H. Analyzing effects of environmental indices on satellite remote sensing land surface temperature using spatial regression models. Appl. Geomat. 2024, 16, 629–638. [Google Scholar] [CrossRef]
- Zheng, C.; Jia, L.; Hu, G. Global land surface evapotranspiration monitoring by ETMonitor model driven by multi-source satellite earth observations. J. Hydrol. 2022, 613, 128444. [Google Scholar] [CrossRef]
- Lobell, D.B.; Bonfils, C.J.; Kueppers, L.M.; Snyder, M.A. Irrigation cooling effect on temperature and heat index extremes. Geophys. Res. Lett. 2008, 35, L09705. [Google Scholar] [CrossRef]
- Garcia-Carreras, L.; Marsham, J.H.; Spracklen, D.V. Observations of increased cloud cover over irrigated agriculture in an arid environment. J. Hydrometeorol. 2017, 18, 2161–2172. [Google Scholar] [CrossRef]
- Lin, J.; Zhou, L.; Wu, J.; Han, X.; Zhao, B.; Chen, M.; Liu, L. Water stress significantly affects the diurnal variation of solar-induced chlorophyll fluorescence (SIF): A case study for winter wheat. Sci. Total Environ. 2024, 908, 168256. [Google Scholar] [CrossRef] [PubMed]
- Feldman, A.F.; Short Gianotti, D.J.; Dong, J.; Trigo, I.F.; Salvucci, G.D.; Entekhabi, D. Tropical surface temperature response to vegetation cover changes and the role of drylands. Glob. Chang. Biol. 2023, 29, 110–125. [Google Scholar] [CrossRef] [PubMed]
- Zhang, C.; Dong, J.; Leng, G.; Doughty, R.; Zhang, K.; Han, S.; Zhang, G.; Zhang, X.; Ge, Q. Attenuated cooling effects with increasing water-saving irrigation: Satellite evidence from Xinjiang, China. Agric. For. Meteorol. 2023, 333, 109397. [Google Scholar] [CrossRef]
- Fu, J.; Kang, S.; Zhang, L.; Li, X.; Gentine, P.; Niu, J. Amplified warming induced by large-scale application of water-saving techniques. Environ. Res. Lett. 2022, 17, 034018. [Google Scholar] [CrossRef]
- Chen, L.; Dirmeyer, P.A. Global observed and modelled impacts of irrigation on surface temperature. Int. J. Climatol. 2019, 39, 2587–2600. [Google Scholar] [CrossRef]
- Zhang, Z.; Lin, A.; Zhao, L.; Zhao, B. Attribution of local land surface temperature variations response to irrigation over the North China Plain. Sci. Total Environ. 2022, 826, 154104. [Google Scholar] [CrossRef]
- Zhang, C.; Dong, J.; Xie, Y.; Zhang, X.; Ge, Q. Mapping irrigated croplands in China using a synergetic training sample generating method, machine learning classifier, and Google Earth Engine. Int. J. Appl. Earth Obs. Geoinf. 2022, 112, 102888. [Google Scholar] [CrossRef]
- Zhang, C.; Dong, J.; Ge, Q. Mapping 20 years of irrigated croplands in China using MODIS and statistics and existing irrigation products. Sci. Data 2022, 9, 407. [Google Scholar] [CrossRef] [PubMed]
- Wulder, M.A.; Roy, D.P.; Radeloff, V.C.; Loveland, T.R.; Anderson, M.C.; Johnson, D.M.; Healey, S.; Zhu, Z.; Scambos, T.A.; Pahlevan, N. Fifty years of Landsat science and impacts. Remote Sens. Environ. 2022, 280, 113195. [Google Scholar] [CrossRef]














| Data Sources | Bands | Spatial Resolution | Temporal Resolution | Purpose |
|---|---|---|---|---|
| MOD13Q1 | NDVI, EVI | 250 m | 16 d | Classification |
| MOD11A2 | LST_Day_1km, LST_Night_1km | 1000 m | 8 d | Cooling effect analysis |
| MOD16A2 | ET | 500 m | 8 d | Cooling effect analysis |
| SRTM | Elevation | 90 m | / | Classification |
| Landsat 5/7/8 | NIR, Red, Green | 30 m | 16 d | Sample labeling |
| Sentinel-2 | NIR, Red, Green | 10 m | 5 d | Sample labeling |
| Land Cover | 2010 | 2012 | 2014 | 2016 | 2018 | 2020 |
|---|---|---|---|---|---|---|
| Forest | 211 | |||||
| Grassland | 180 | |||||
| Water body | 90 | |||||
| Urban and bare land | 215 | |||||
| Irrigated cropland | 503 | 421 | 447 | 426 | 494 | 575 |
| Rain-fed cropland | 360 | 326 | 366 | 305 | 369 | 478 |
| Year | Irrigated Cropland | Rain-fed Cropland | OA | Kappa | ||
|---|---|---|---|---|---|---|
| UA | PA | UA | PA | |||
| 2010 | 0.88 | 0.89 | 0.79 | 0.82 | 0.87 | 0.82 |
| 2012 | 0.90 | 0.89 | 0.85 | 0.84 | 0.88 | 0.85 |
| 2014 | 0.91 | 0.88 | 0.82 | 0.83 | 0.89 | 0.86 |
| 2016 | 0.86 | 0.92 | 0.81 | 0.77 | 0.88 | 0.84 |
| 2018 | 0.86 | 0.88 | 0.77 | 0.75 | 0.85 | 0.81 |
| 2020 | 0.87 | 0.84 | 0.82 | 0.85 | 0.87 | 0.84 |
| Index | Study Area | Parameter | Result | Reference |
|---|---|---|---|---|
| 1 | Nebraska (USA) | Daytime LST | −1.63 °C (July); −1.19 °C (August) | Li, et al., (2020) [31] |
| 2 | China | Daytime LST in arid regions | −3.48 ± 2.40 °C | Yang, et al., (2020) [14] |
| 3 | Northwest China | Daytime LST | −0.28 °C to −0.69 °C | Zhang, et al., (2023) [71] |
| 4 | Globe | Daytime LST in arid regions | −5.1 °C | Chen, et al., (2019) [80] |
| 5 | North China Plain | Daily LST | −0.098 K, −0.096 K and −0.165 K | Zhang, et al., (2022) [81] |
| 6 | Inner Mongolia, China | Daytime LST | −0.36 °C; −1.61 (July) | This Study |
Disclaimer/Publisher’s Note: The statements, opinions and data contained in all publications are solely those of the individual author(s) and contributor(s) and not of MDPI and/or the editor(s). MDPI and/or the editor(s) disclaim responsibility for any injury to people or property resulting from any ideas, methods, instructions or products referred to in the content. |
© 2024 by the authors. Licensee MDPI, Basel, Switzerland. This article is an open access article distributed under the terms and conditions of the Creative Commons Attribution (CC BY) license (https://creativecommons.org/licenses/by/4.0/).
Share and Cite
Li, L.; Wang, S.; Bo, Y.; Yang, B.; Li, X.; Liu, K. Spatial-Temporal Evolution and Cooling Effect of Irrigated Cropland in Inner Mongolia Region. Remote Sens. 2024, 16, 4797. https://doi.org/10.3390/rs16244797
Li L, Wang S, Bo Y, Yang B, Li X, Liu K. Spatial-Temporal Evolution and Cooling Effect of Irrigated Cropland in Inner Mongolia Region. Remote Sensing. 2024; 16(24):4797. https://doi.org/10.3390/rs16244797
Chicago/Turabian StyleLi, Long, Shudong Wang, Yuewei Bo, Banghui Yang, Xueke Li, and Kai Liu. 2024. "Spatial-Temporal Evolution and Cooling Effect of Irrigated Cropland in Inner Mongolia Region" Remote Sensing 16, no. 24: 4797. https://doi.org/10.3390/rs16244797
APA StyleLi, L., Wang, S., Bo, Y., Yang, B., Li, X., & Liu, K. (2024). Spatial-Temporal Evolution and Cooling Effect of Irrigated Cropland in Inner Mongolia Region. Remote Sensing, 16(24), 4797. https://doi.org/10.3390/rs16244797

