Accurate Paddy Rice Mapping Based on Phenology-Based Features and Object-Based Classification
Abstract
1. Introduction
2. Materials and Methods
2.1. Study Area
2.2. Data Acquisition
2.2.1. Remote Sensing Data
2.2.2. Sample Data
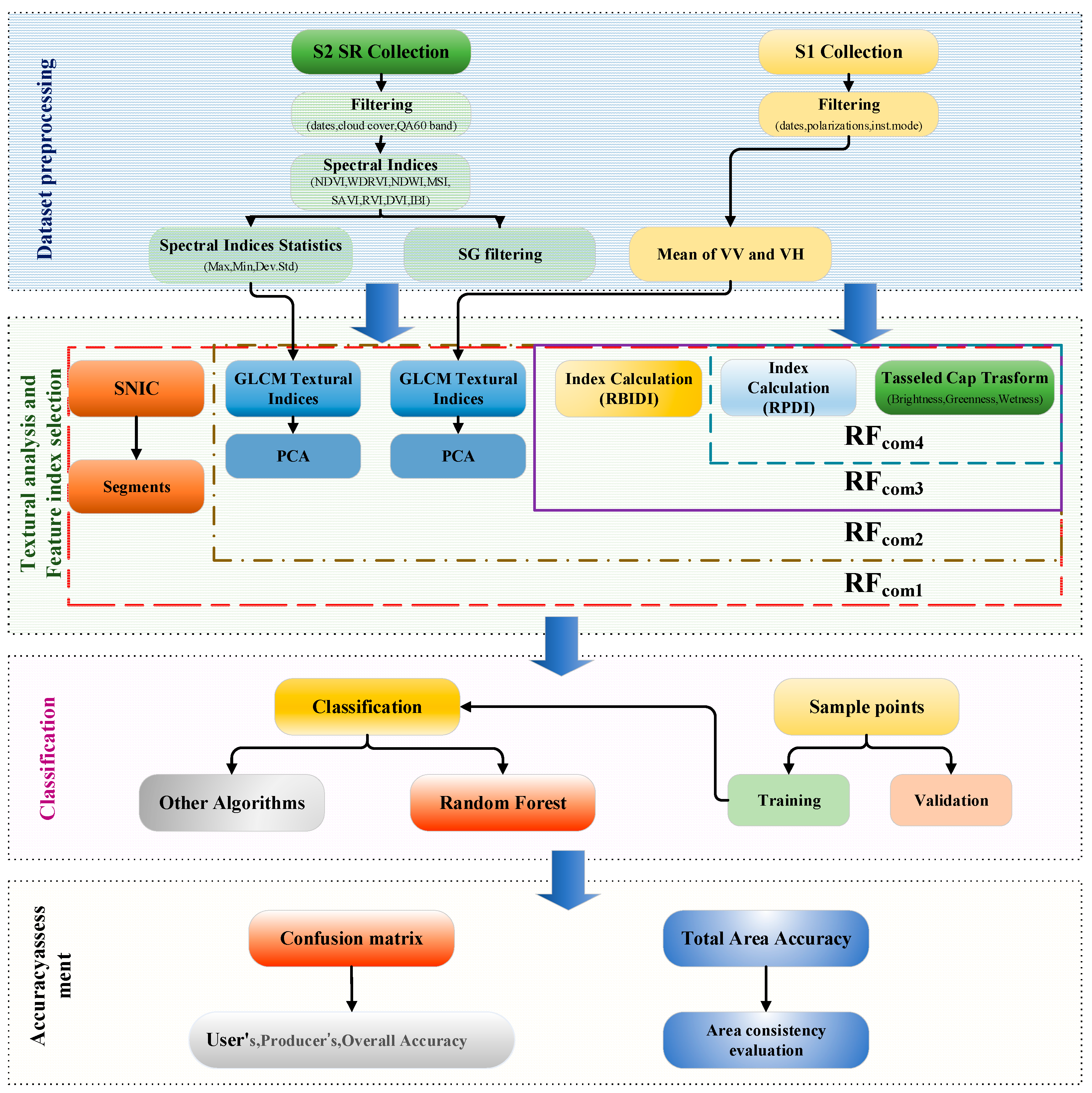
2.3. Methodology
2.3.1. Data Pre-Processing
2.3.2. Spectral Characteristics
Conventional Vegetation Index
Phenological Variation Characteristic Index
Tasseled Cap
Textural Features
2.3.3. Segmentation and Classification
Object-Oriented Segmentation Algorithms
Classification Method
Other Classification Methods
2.3.4. Accuracy Verification Methods
3. Results
3.1. Comparative Analysis Using Different Combinations of Characteristic Variables
3.2. Comparison of Classification Methods
3.3. Rice Extraction Results and Model Transferability Analysis
3.3.1. Time Transferability Analysis
3.3.2. Space Transferability Analysis
4. Discussion
4.1. Analysis of Phenological Indices Definition
4.2. Feature Selection Analysis
4.3. Spatiotemporal Generalization Analysis
4.3.1. Temporal Analysis
4.3.2. Spatial Analysis
4.4. Limitations of This Study and Areas for Further Research
5. Conclusions
- The extraction capacity of the SNIC_RF algorithm presents a slight comparative advantage in accurately delineating rice cultivation areas, particularly by reducing classification noise and enhancing spatial coherence in the extracted maps.
- The model exhibits consistent efficacy across time frames by successfully extracting data on rice planting areas throughout multiple years.
- The model using SNIC and RF displays exceptional resilience, resisting influences from the longitudinal factor, hence allowing for the successful migration of the model in Inner Mongolia.
Author Contributions
Funding
Data Availability Statement
Acknowledgments
Conflicts of Interest
References
- Fuping, F.; Shihua, C. The development of rice science, technology and industry in China. J. Agric. 2018, 8, 100. [Google Scholar]
- Li, Z.; Liu, Z.; Li, Z.; Tang, P.; Tan, J.; Yang, P. Progress and prospect of application of remote sensing to rice spatial distribution. Chin. J. Agric. Resour. Reg. Plan. 2014, 35, 9–18. [Google Scholar]
- Qian, Y.; Hou, Y.; Yan, H.; Mao, L.; Wu, M.; He, Y. Global crop growth condition monitoring and yield trend prediction with remote sensing. Trans. Chin. Soc. Agric. Eng. 2012, 28, 166–171. [Google Scholar]
- Xu, H. A new index for delineating built-up land features in satellite imagery. Sci. Geogr. Sin. 2008, 29, 4269–4276. [Google Scholar] [CrossRef]
- Wang, Y.; Chen, H.; Chen, J.; Wang, H.; Xing, Z.; Zhang, Z. Comparation of rice yield estimation model combining spectral index screening method and statistical regression algorithm. Trans. Chin. Soc. Agric. Eng. 2021, 37, 208–216. [Google Scholar]
- Xiao, X.; Boles, S.; Frolking, S.; Salas, W.; Moore, B., III; Li, C.; He, L.; Zhao, R. Observation of flooding and rice transplanting of paddy rice fields at the site to landscape scales in China using VEGETATION sensor data. Int. J. Remote Sens. 2002, 23, 3009–3022. [Google Scholar] [CrossRef]
- Dan, C.; Feng, J.-Z.; Bai, L.-Y.; Lan, X.; Jing, H.-T.; Sun, J.-K.; Zhang, J. Delineating the rice crop activities in Northeast China through regional parametric synthesis using satellite remote sensing time-series data from 2000 to 2015. J. Integr. Agric. 2021, 20, 424–437. [Google Scholar]
- You, N.; Dong, J.; Sensing, R. Examining earliest identifiable timing of crops using all available Sentinel 1/2 imagery and Google Earth Engine. ISPRS J. Photogramm. Remote Sens. 2020, 161, 109–123. [Google Scholar] [CrossRef]
- Huang, C.; Xu, Z.; Zhang, C.; Li, H.; Liu, Q.; Yang, Z.; Liu, G. Extraction of rice planting structure in tropical region based on Sentinel-1 temporal features integration. Trans. Chin. Soc. Agric. Eng. 2020, 36, 177–184. [Google Scholar]
- Costa, J.d.S.; Liesenberg, V.; Schimalski, M.B.; Sousa, R.V.d.; Biffi, L.J.; Gomes, A.R.; Neto, S.L.R.; Mitishita, E.; Bispo, P.d.C. Benefits of combining ALOS/PALSAR-2 and Sentinel-2A data in the classification of land cover classes in the Santa Catarina southern Plateau. Remote Sens. 2021, 13, 229. [Google Scholar] [CrossRef]
- Mizuochi, H.; Iijima, Y.; Nagano, H.; Kotani, A.; Hiyama, T. Dynamic mapping of subarctic surface water by fusion of microwave and optical satellite data using conditional adversarial networks. Remote Sens. 2021, 13, 175. [Google Scholar] [CrossRef]
- De Luca, G.; MN Silva, J.; Di Fazio, S.; Modica, G. Integrated use of Sentinel-1 and Sentinel-2 data and open-source machine learning algorithms for land cover mapping in a Mediterranean region. Eur. J. Remote Sens. 2022, 55, 52–70. [Google Scholar] [CrossRef]
- Tavus, B.; Kocaman, S.; Gokceoglu, C. Flood damage assessment with Sentinel-1 and Sentinel-2 data after Sardoba dam break with GLCM features and Random Forest method. Sci. Total Environ. 2022, 816, 151585. [Google Scholar] [CrossRef] [PubMed]
- Tavares, P.A.; Beltrão, N.E.S.; Guimarães, U.S.; Teodoro, A. Integration of sentinel-1 and sentinel-2 for classification and LULC mapping in the urban area of Belém, eastern Brazilian Amazon. Sensors 2019, 19, 1140. [Google Scholar] [CrossRef] [PubMed]
- Nguyen, D.B.; Gruber, A.; Wagner, W. Mapping rice extent and cropping scheme in the Mekong Delta using Sentinel-1A data. Remote Sens. Lett. 2016, 7, 1209–1218. [Google Scholar] [CrossRef]
- Asilo, S.; De Bie, K.; Skidmore, A.; Nelson, A.; Barbieri, M.; Maunahan, A. Complementarity of two rice mapping approaches: Characterizing strata mapped by hypertemporal MODIS and rice paddy identification using multitemporal SAR. Asian Conf. Remote Sens. 2014, 6, 12789–12814. [Google Scholar] [CrossRef]
- Dong, J.; Xiao, X.; Menarguez, M.A.; Zhang, G.; Qin, Y.; Thau, D.; Biradar, C.; Moore, B., III. Mapping paddy rice planting area in northeastern Asia with Landsat 8 images, phenology-based algorithm and Google Earth Engine. Remote Sens. Environ. Interdiscip. J. 2016, 185, 142–154. [Google Scholar] [CrossRef] [PubMed]
- Xiao, X.; Boles, S.; Liu, J.; Zhuang, D.; Frolking, S.; Li, C.; Salas, W.; Moore, B., III. Mapping paddy rice agriculture in southern China using multi-temporal MODIS images. Remote Sens. Environ. 2005, 95, 480–492. [Google Scholar] [CrossRef]
- Gorelick, N.; Hancher, M.; Dixon, M.; Ilyushchenko, S.; Thau, D.; Moore, R. Google Earth Engine: Planetary-scale geospatial analysis for everyone. Remote Sens. Environ. 2017, 202, 18–27. [Google Scholar] [CrossRef]
- Rudiyanto; Minasny, B.; Shah, R.M.; Che Soh, N.; Arif, C.; Indra Setiawan, B. Automated near-real-time mapping and monitoring of rice extent, cropping patterns, and growth stages in Southeast Asia using Sentinel-1 time series on a Google Earth Engine platform. Remote Sens. 2019, 11, 1666. [Google Scholar] [CrossRef]
- Ni, R.; Tian, J.; Li, X.; Yin, D.; Li, J.; Gong, H.; Zhang, J.; Zhu, L.; Wu, D. An enhanced pixel-based phenological feature for accurate paddy rice mapping with Sentinel-2 imagery in Google Earth Engine. ISPRS J. Photogramm. Remote Sens. 2021, 178, 282–296. [Google Scholar] [CrossRef]
- Chandrasekar, K.; Sesha Sai, M.; Roy, P.; Dwevedi, R.S. Land Surface Water Index (LSWI) response to rainfall and NDVI using the MODIS Vegetation Index product. Int. J. Remote Sens. 2010, 31, 3987–4005. [Google Scholar] [CrossRef]
- Xu, S.; Zhu, X.; Chen, J.; Zhu, X.; Duan, M.; Qiu, B.; Wan, L.; Tan, X.; Xu, Y.N.; Cao, R. A robust index to extract paddy fields in cloudy regions from SAR time series. Remote Sens. Environ. 2023, 285, 113374. [Google Scholar] [CrossRef]
- Qian, Y.; Zhou, W.; Yan, J.; Li, W.; Han, L. Comparing machine learning classifiers for object-based land cover classification using very high resolution imagery. Remote Sens. 2014, 7, 153–168. [Google Scholar] [CrossRef]
- Lei, X.Y.; Zhuo, L.; Te, T.; Haiyan, T.; Fang, W. A Paddy Rice Planting Area Extraction Method Using Random Forest Based on Multi-Temporal Differences. Remote Sens. Technol. Appl. 2016, 31, 1140–1149. [Google Scholar]
- Torres-Sánchez, J.; López-Granados, F.; Pena, J.M.J.C.; Agriculture, E. An automatic object-based method for optimal thresholding in UAV images: Application for vegetation detection in herbaceous crops. Comput. Electron. Agric. 2015, 114, 43–52. [Google Scholar] [CrossRef]
- Lewis, H.; Brown, M. A generalized confusion matrix for assessing area estimates from remotely sensed data. Int. J. Remote Sens. 2001, 22, 3223–3235. [Google Scholar] [CrossRef]
- Djerriri, K.; Safia, A.; Adjoudj, R. Object-based classification of Sentinel-2 imagery using compact texture unit descriptors through Google Earth Engine. In Proceedings of the 2020 Mediterranean and Middle-East Geoscience and Remote Sensing Symposium (M2GARSS), Tunis, Tunisia, 9–11 March 2020; pp. 105–108. [Google Scholar]
- Vizzari, M. PlanetScope, Sentinel-2, and Sentinel-1 data integration for object-based land cover classification in Google Earth Engine. Remote Sens. 2022, 14, 2628. [Google Scholar] [CrossRef]
- Flanders, D.; Hall-Beyer, M.; Pereverzoff, J. Preliminary evaluation of eCognition object-based software for cut block delineation and feature extraction. Can. J. Remote Sens. 2003, 29, 441–452. [Google Scholar] [CrossRef]
- Tassi, A.; Vizzari, M.J.R.S. Object-oriented lulc classification in google earth engine combining snic, glcm, and machine learning algorithms. Remote Sens. 2020, 12, 3776. [Google Scholar] [CrossRef]
- Singh, M.; Evans, D.; Friess, D.A.; Tan, B.S.; Nin, C.S. Mapping above-ground biomass in a tropical forest in Cambodia using canopy textures derived from Google Earth. Remote Sens. 2015, 7, 5057–5076. [Google Scholar] [CrossRef]
- Hall-Beyer, M. Practical guidelines for choosing GLCM textures to use in landscape classification tasks over a range of moderate spatial scales. Int. J. Remote Sens. 2017, 38, 1312–1338. [Google Scholar] [CrossRef]
- Mananze, S.; Pôças, I.; Cunha, M. Mapping and assessing the dynamics of shifting agricultural landscapes using google earth engine cloud computing, a case study in Mozambique. Remote Sens. 2020, 12, 1279. [Google Scholar] [CrossRef]
- Sarzynski, T.; Giam, X.; Carrasco, L.; Lee, J. Combining radar and optical imagery to map oil palm plantations in Sumatra, Indonesia, using the Google Earth Engine. Remote Sens. 2020, 12, 1220. [Google Scholar] [CrossRef]
- Hinggan League Bureau of Statistics. Available online: http://tjj.xam.gov.cn/xamtj/2022-01/21/article_2024041403290955218.html (accessed on 21 January 2022).
- Xuan, F.; Dong, Y.; Li, J.; Li, X.; Su, W.; Huang, X.; Huang, J.; Xie, Z.; Li, Z.; Liu, H.; et al. Mapping crop type in Northeast China during 2013–2021 using automatic sampling and tile-based image classification. Int. J. Appl. Earth Obs. Geoinf. 2023, 117, 103178. [Google Scholar] [CrossRef]
- Google Developers Sentinel-1Algorithm. Available online: https://developers.google.com/earth-engine/guides/sentinel1 (accessed on 15 March 2023).
- Quegan, S.; Yu, J.; Sensing, R. Filtering of multichannel SAR images. Trans. Geosci. Remote Sens. 2001, 39, 2373–2379. [Google Scholar] [CrossRef]
- Cai, Y.; Guan, K.; Peng, J.; Wang, S.; Seifert, C.; Wardlow, B.; Li, Z. A high-performance and in-season classification system of field-level crop types using time-series Landsat data and a machine learning approach. Remote Sens. Environ. 2018, 210, 35–47. [Google Scholar] [CrossRef]
- Bian, J.-h.; Li, A.; Song, M.; Ma, L.; Jiang, J. Reconstruction of NDVI time-series datasets of MODIS based on Savitzky-Golay filter. Natl. Remote Sens. Bull. 2010, 14, 725–741. [Google Scholar]
- Rouse, J.W.; Haas, R.H.; Schell, J.A.; Deering, D.W. Monitoring vegetation systems in the Great Plains with ERTS. NASA Spec. Publ. 1974, 351, 309. [Google Scholar]
- Gitelson, A.A. Wide dynamic range vegetation index for remote quantification of biophysical characteristics of vegetation. J. Plant Physiol. 2004, 161, 165–173. [Google Scholar] [CrossRef]
- Gao, B.-C. NDWI—A normalized difference water index for remote sensing of vegetation liquid water from space. Remote Sens. Environ. 1996, 58, 257–266. [Google Scholar] [CrossRef]
- Hunt, E.R., Jr.; Rock, B.N. Detection of changes in leaf water content using near-and middle-infrared reflectances. Remote Sens. Environ. 1989, 30, 43–54. [Google Scholar]
- Huete, A.R. A soil-adjusted vegetation index (SAVI). Remote Sens. Environ. 1988, 25, 295–309. [Google Scholar] [CrossRef]
- Jordan, C.F. Derivation of leaf-area index from quality of light on the forest floor. Ecology 1969, 50, 663–666. [Google Scholar] [CrossRef]
- Richardson, A.J.; Wiegand, C. Distinguishing vegetation from soil background information. Photogramm. Eng. Remote Sens. 1977, 43, 1541–1552. [Google Scholar]
- He, Z.; Li, S.; Wang, Y.; Dai, L.; Lin, S. Monitoring rice phenology based on backscattering characteristics of multi-temporal RADARSAT-2 datasets. Remote Sens. 2018, 10, 340. [Google Scholar] [CrossRef]
- De Castro, A.I.; Torres-Sánchez, J.; Peña, J.M.; Jiménez-Brenes, F.M.; Csillik, O.; López-Granados, F. An automatic random forest-OBIA algorithm for early weed mapping between and within crop rows using UAV imagery. Remote Sens. 2018, 10, 285. [Google Scholar] [CrossRef]
- Rodriguez-Galiano, V.F.; Ghimire, B.; Rogan, J.; Chica-Olmo, M.; Rigol-Sanchez, J. An assessment of the effectiveness of a random forest classifier for land-cover classification. ISPRS J. Photogramm. Remote Sensing. 2012, 67, 93–104. [Google Scholar] [CrossRef]
- Rana, V.K.; Suryanarayana, T.M.V. Environment. Performance evaluation of MLE, RF and SVM classification algorithms for watershed scale land use/land cover mapping using sentinel 2 bands. Remote Sens. Appl. Soc. Environ. 2020, 19, 100351. [Google Scholar]
- Bhatt, P.; Maclean, A.; Dickinson, Y.; Kumar, C. Fine-scale mapping of natural ecological communities using machine learning approaches. Remote Sens. 2022, 14, 563. [Google Scholar] [CrossRef]
- Friedl, M.A.; Brodley, C.E. Decision tree classification of land cover from remotely sensed data. Remote Sens. Environ. 1997, 61, 399–409. [Google Scholar] [CrossRef]
- Wei, M.; Wang, H.; Zhang, Y.; Li, Q.; Du, X.; Shi, G.; Ren, Y. Investigating the potential of Sentinel-2 MSI in early crop identification in Northeast China. Remote Sens. 2022, 14, 1928. [Google Scholar] [CrossRef]
- Yang, L.; Mansaray, L.R.; Huang, J.; Wang, L. Optimal segmentation scale parameter, feature subset and classification algorithm for geographic object-based crop recognition using multisource satellite imagery. Remote Sens. 2019, 11, 514. [Google Scholar] [CrossRef]
- Vapnik, V. The Nature of Statistical Learning Theory; Springer Science & Business Media: New York, NY, USA, 2013. [Google Scholar]
- Friedman, J. Greedy function approximation: A gradient boosting machine. Ann. Stat. 2001, 29, 1189–1232. [Google Scholar] [CrossRef]
- Han, J.; Zhang, C. Annual paddy rice planting area and cropping intensity datasets and their dynamics in the Asian monsoon region from 2000 to 2020. Agric. Syst. 2022, 200, 103437. [Google Scholar] [CrossRef]
- Hinggan League Bureau of Agriculture and Animal Husbandry. Available online: http://nmj.xam.gov.cn/ (accessed on 22 November 2023).

















| Index or Features | Formula | Function | Author | 
|---|---|---|---|
| NDVI | Distinguish between vegetation and non-vegetation | Rouse et al., 1973 [42] | |
| WDRVI | Distinguish between vegetation and non-vegetation | Gitelson, 2004 [43] | |
| NDWI | Distinguish between water features and non-water features | Gao, 1996 [44] | |
| MSI | Distinguish between water features and non-water features | Hunt et al., 1989 [45] | |
| SAVI | Reduce soil background interference | Huete, 1988 [46] | |
| RVI | Reduce soil background interference | Jordan, 1969 [47] | |
| DVI | Reduce soil background interference | Richardson, 1977 [48] | |
| IBI | Identify residential buildings | Xu Hanqiu, 2008 [4] | |
| RDPI | Rice cultivation extraction | This study | |
| RBIDI | Rice cultivation extraction | This study | |
| Tasseled Cap Transformation | brightness, greenness, wetness | Optimize image data display | Singh et al., 2015 [31] | 
| Texture Features | asm, contrast, corr, ent, var, idm, savg | Obtain texture information | Hall-Beyer, 2017 [32] | 
| Algorithm | Formula | Author | 
|---|---|---|
| SVM | Vapnik, 1999 [57] | |
| CART | , , | Friedl et al., 1997 [54] | 
| GBDT | Friedman, 2001 [58] | 
| Algorithm | PA (%) | UA (%) | OA (%) | Kappa (%) | 
|---|---|---|---|---|
| RF | 0.966 | 0.967 | 0.980 | 0.967 | 
| CART | 0.873 | 0.933 | 0.958 | 0.927 | 
| GBDT | 0.966 | 0.960 | 0.976 | 0.961 | 
| SVM | 0.969 | 0.961 | 0.977 | 0.960 | 
| Disclaimer/Publisher’s Note: The statements, opinions and data contained in all publications are solely those of the individual author(s) and contributor(s) and not of MDPI and/or the editor(s). MDPI and/or the editor(s) disclaim responsibility for any injury to people or property resulting from any ideas, methods, instructions or products referred to in the content. | 
© 2024 by the authors. Licensee MDPI, Basel, Switzerland. This article is an open access article distributed under the terms and conditions of the Creative Commons Attribution (CC BY) license (https://creativecommons.org/licenses/by/4.0/).
Share and Cite
Zhang, J.; Gao, L.; Liu, M.; Dong, Y.; Liu, C.; Casa, R.; Pignatti, S.; Huang, W.; Li, Z.; Tian, T.; et al. Accurate Paddy Rice Mapping Based on Phenology-Based Features and Object-Based Classification. Remote Sens. 2024, 16, 4406. https://doi.org/10.3390/rs16234406
Zhang J, Gao L, Liu M, Dong Y, Liu C, Casa R, Pignatti S, Huang W, Li Z, Tian T, et al. Accurate Paddy Rice Mapping Based on Phenology-Based Features and Object-Based Classification. Remote Sensing. 2024; 16(23):4406. https://doi.org/10.3390/rs16234406
Chicago/Turabian StyleZhang, Jiayi, Lixin Gao, Miao Liu, Yingying Dong, Chongwen Liu, Raffaele Casa, Stefano Pignatti, Wenjiang Huang, Zhenhai Li, Tingting Tian, and et al. 2024. "Accurate Paddy Rice Mapping Based on Phenology-Based Features and Object-Based Classification" Remote Sensing 16, no. 23: 4406. https://doi.org/10.3390/rs16234406
APA StyleZhang, J., Gao, L., Liu, M., Dong, Y., Liu, C., Casa, R., Pignatti, S., Huang, W., Li, Z., Tian, T., & Hu, R. (2024). Accurate Paddy Rice Mapping Based on Phenology-Based Features and Object-Based Classification. Remote Sensing, 16(23), 4406. https://doi.org/10.3390/rs16234406
 
        






 
       