Spatiotemporal Analysis and Prediction of Carbon Emissions from Energy Consumption in China through Nighttime Light Remote Sensing
Abstract
1. Introduction
2. Materials
2.1. Study Area
2.2. Study Data
2.2.1. Nighttime Light Data
2.2.2. Statistical Data
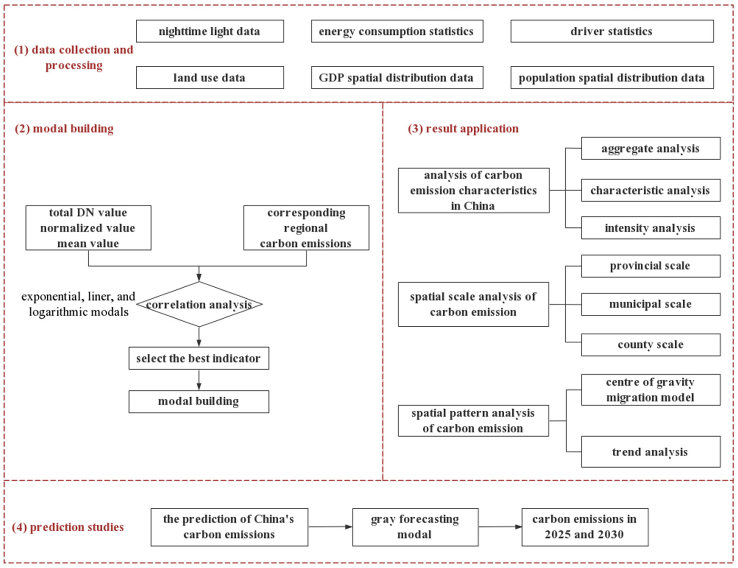
3. Methods
3.1. Carbon Emission Modeling
3.1.1. Accounting for Energy Carbon Emissions in China
3.1.2. Extraction of DN Values
3.1.3. Model Calculations at Different Scales
3.2. Correlation Analysis
3.3. Center of Gravity Migration Model
3.4. Trend Analysis
3.5. Predictive Modeling
4. Results
4.1. Carbon Emission Calculation Based on Statistical Data
4.1.1. National-Scale Carbon Emission Calculation
- A.
- National-scale carbon emissions
- B.
- National-scale per capita carbon emissions
- C.
- National-scale carbon emission intensity
4.1.2. Provincial-Scale Carbon Emission Calculation
- A.
- Correlation analysis between nighttime lighting and carbon emissions at the provincial scale
- B.
- Provincial-scale carbon emissions
- C.
- Provincial carbon emissions per capita
- D.
- Provincial carbon intensity
4.2. Carbon Emission Calculation Based on Remote Sensing Data of Nighttime Lighting
4.2.1. Municipal-Scale Carbon Emission Calculation
4.2.2. County-Scale Carbon Emission Calculation
4.3. Analysis of the Spatial Dependence of China’s Energy Carbon Emissions
4.4. Trend Analysis of Carbon Emissions in China
4.5. Projections of Energy Carbon Emissions
5. Discussion
6. Conclusions
- (1)
- Nationally, from 2000 to 2019, the total amount of carbon emissions generally increased annually. The total amount rose from 4.42 Gt to 15.83 Gt, with an average annual growth rate of 7.08%. Per capita carbon emissions showed an increasing trend, rising from 3.49 t/person to 11.23 t/person, with an average annual growth rate of 6.48%. The overall trend of China’s carbon emission intensity during 2000~2019 displayed a decreasing trend, decreasing from 4.41 tons per CNY 1 million to 1.60 tons per CNY 1 million, with an average annual decrease of 5.09%.
- (2)
- The fitting comparison indicated that the correlation coefficients of the exponential, linear, and logarithmic models were high, with their mean R2 value exceeding 0.7. The logarithmic model exhibited the best fitting effect, with a mean R2 value of 0.83. Therefore, a logarithmic model was chosen for the conversion calculation of energy carbon emissions and the sum of DN values.
- (3)
- The center of gravity of carbon emissions was located within Henan Province in China, with a general tendency to move from west to south. The migration of the center of gravity of carbon emissions indicated an increasing proportion and higher growth rate of carbon emissions in the western and southern regions compared to other parts of the country.
- (4)
- Based on the grey prediction model GM (1, 1), China’s carbon emissions for 2025 and 2030 were predicted. In 2025, the average value of China’s carbon emissions is predicted to be 7.82 × 102 million tons, with Shandong Province having the highest emissions at 225.61 × 102 million tons. In 2030, the average value is expected to be 9.44 × 102 million tons, with Shandong Province remaining the highest at 31.88 × 102 million tons.
Author Contributions
Funding
Data Availability Statement
Conflicts of Interest
References
- Radočaj, D.; Obhođaš, J.; Jurišić, M.; Gašparović, M. Global Open Data Remote Sensing Satellite Missions for Land Monitoring and Conservation: A Review. Land 2020, 9, 402. [Google Scholar] [CrossRef]
- Shiklomanov, A.N.; Bradley, B.A.; Dahlin, K.M.; Fox, A.M.; Gough, C.M.; Hoffman, F.M.; Middleton, E.M.; Serbin, S.P.; Smallman, L.; Smith, W.K. Enhancing Global Change Experiments through Integration of Remote-Sensing Techniques. Front. Ecol. Environ. 2019, 17, 215–224. [Google Scholar] [CrossRef]
- Zhang, H.; Huang, M.; Qing, X.; Li, G.; Tian, C. Bibliometric Analysis of Global Remote Sensing Research during 2010–2015. ISPRS Int. J. Geo-Inf. 2017, 6, 332. [Google Scholar] [CrossRef]
- Akbari, E.; Alavipanah, S.K.; Jeihouni, M.; Hajeb, M.; Haase, D.; Alavipanah, S. A Review of Ocean/Sea Subsurface Water Temperature Studies from Remote Sensing and Non-Remote Sensing Methods. Water 2017, 9, 936. [Google Scholar] [CrossRef]
- Roy, I. Addressing on Abrupt Global Warming, Warming Trend Slowdown and Related Features in Recent Decades. Front. Earth Sci. 2018, 6, 136. [Google Scholar] [CrossRef]
- Fang, J.; Zhu, J.; Wang, S.; Yue, C.; Shen, H. Global Warming, Human-Induced Carbon Emissions, and Their Uncertainties. Sci. China Earth Sci. 2011, 54, 1458–1468. [Google Scholar] [CrossRef]
- Lenton, T.M.; Xu, C.; Abrams, J.F.; Ghadiali, A.; Loriani, S.; Sakschewski, B.; Zimm, C.; Ebi, K.L.; Dunn, R.R.; Svenning, J.-C.; et al. Quantifying the Human Cost of Global Warming. Nat. Sustain. 2023, 6, 1237–1247. [Google Scholar] [CrossRef]
- Yoro, K.O.; Daramola, M.O. CO2 Emission Sources, Greenhouse Gases, and the Global Warming Effect. In Advances in Carbon Capture; Elsevier: Amsterdam, The Netherlands, 2020; pp. 3–28. [Google Scholar]
- Zhang, T.; Zhang, W.; Yang, R.; Liu, Y.; Jafari, M. CO2 Capture and Storage Monitoring Based on Remote Sensing Techniques: A Review. J. Clean. Prod. 2021, 281, 124409. [Google Scholar] [CrossRef]
- Jeffry, L.; Ong, M.Y.; Nomanbhay, S.; Mofijur, M.; Mubashir, M.; Show, P.L. Greenhouse Gases Utilization: A Review. Fuel 2021, 301, 121017. [Google Scholar] [CrossRef]
- Mikhaylov, A.; Moiseev, N.; Aleshin, K.; Burkhardt, T. Global Climate Change and Greenhouse Effect. Entrep. Sustain. Issues 2020, 7, 2897. [Google Scholar] [CrossRef]
- Lee, H.; Calvin, K.; Dasgupta, D.; Krinner, G.; Mukherji, A.; Thorne, P.; Trisos, C.; Romero, J.; Aldunce, P.; Barrett, K.; et al. AR6 Synthesis Report: Climate Change 2023; Summary for Policymakers; United Nations Intergovernmental Panel on Climate Change: Interlaken, Switzerland, 2023. [Google Scholar]
- Chen, J.; Gao, M.; Huang, S.; Hou, W. Application of Remote Sensing Satellite Data for Carbon Emissions Reduction. J. Chin. Econ. Bus. Stud. 2021, 19, 109–117. [Google Scholar] [CrossRef]
- Shang, M.; Ma, Z.; Su, Y.; Shaheen, F.; Khan, R.; Mohd Tahir, L.; Khalid Anser, M.; Zaman, K. Understanding the Importance of Sustainable Ecological Innovation in Reducing Carbon Emissions: Investigating the Green Energy Demand, Financial Development, Natural Resource Management, Industrialisation and Urbanisation Channels. Econ. Res. 2023, 36, 2137823. [Google Scholar] [CrossRef]
- Gregg, J.S.; Andres, R.J.; Marland, G. China: Emissions Pattern of the World Leader in CO2 Emissions from Fossil Fuel Consumption and Cement Production. Geophys. Res. Lett. 2008, 35, 1–5. [Google Scholar] [CrossRef]
- Zhang, X.; Geng, Y.; Shao, S.; Wilson, J.; Song, X.; You, W. China’s Non-Fossil Energy Development and Its 2030 CO2 Reduction Targets: The Role of Urbanization. Appl. Energy 2020, 261, 114353. [Google Scholar] [CrossRef]
- Zheng, J.; Mi, Z.; Coffman, D.; Milcheva, S.; Shan, Y.; Guan, D.; Wang, S. Regional Development and Carbon Emissions in China. Energy Econ. 2019, 81, 25–36. [Google Scholar] [CrossRef]
- Wang, Y.; Guo, C.; Chen, X.; Jia, L.; Guo, X.; Chen, R.; Zhang, M.; Chen, Z.; Wang, H. Carbon Peak and Carbon Neutrality in China: Goals, Implementation Path and Prospects. China Geol. 2021, 4, 720–746. [Google Scholar] [CrossRef]
- Obland, M.D.; Campbell, J.; Kooi, S.; Fan, T.F.; Carrion, W.; Hicks, J.; Lin, B.; Nehrir, A.R.; Browell, E.V.; Meadows, B.; et al. Technology Advancements for Active Remote Sensing of Carbon Dioxide from Space Using the Active Sensing of CO2 Emissions over Nights, Days, and Seasons (ASCENDS) CarbonHawk Experiment Simulator. EPJ Web Conf. 2018, 176, 02018. [Google Scholar] [CrossRef][Green Version]
- Scheibenreif, L.M.; Mommert, M.; Borth, D. Estimation of Air Pollution with Remote Sensing Data: Revealing Greenhouse Gas Emissions from Space. arXiv 2021, arXiv:2108.13902. [Google Scholar]
- Penman, J.; Baltuck, M.; Green, C.; Olofsson, P.; Raison, J.; Woodcock, C. Integrating Remote-Sensing and Ground-Based Observations for Estimation of Emissions and Removals of Greenhouse Gases in Forests: Methods and Guidance from Global Forest Observation Initiative; GEO-GFOI MGD Document Version 1.0; Global Forest Observations Initiative: Geo Geneva, Switzerland, 2014. [Google Scholar]
- Xiu, L.; Ling-Xue, W.; Wei-Qi, J.; Xia, W. The Development of Optical Remote Measurement for Hazardous Gas Leakage. Infrared Technol. 2009, 31, 562–563. [Google Scholar]
- Global Forest Observations Initiative. Integration of Remote-Sensing and Ground-Based Observations for Estimation of Emissions and Removals of Greenhouse Gases in Forests: Methods and Guidance from the Global Forest Observations Initiative; Edition 2.0; Global Forest Observations Initiative: Geneva, Switzerland, 2016. [Google Scholar]
- Ju, T.; Liang, Z.; Liu, W.; Li, B.; Huang, R.; Geng, T. Monitoring of Air Pollution by Remote Sensing in Lanzhou City from 2010 to 2019. Water Air Soil Pollut. 2022, 233, 359. [Google Scholar] [CrossRef]
- Tanaka, K.; Hayami, H.; Saino, H.; Miura, K.; Itahashi, S.; Saito, S. Three-Dimensional Analysis of Haze by PM2.5 and Other Pollutants Based on Ground- and Elevated-Level Monitoring in Central Tokyo: Example in Early Part of December 2015. J. Jpn. Soc. Atmos. Environ. 2017, 52, 51–58. [Google Scholar]
- Liu, Z.; Sun, Y.; Zeng, Y.; Guan, Y.; Huang, Y.; Chen, Y.; Li, D.; Mo, L.; Chen, S.; Mai, B. Semi-Volatile Organic Compounds in Fine Particulate Matter on a Tropical Island in the South China Sea. J. Hazard. Mater. 2022, 426, 128071. [Google Scholar] [CrossRef]
- Gao, F.; Wu, J.; Xiao, J.; Li, X.; Liao, S.; Chen, W. Spatially Explicit Carbon Emissions by Remote Sensing and Social Sensing. Environ. Res. 2023, 221, 115257. [Google Scholar] [CrossRef]
- Zhao, M.; Zhou, Y.; Li, X.; Cao, W.; He, C.; Yu, B.; Li, X.; Elvidge, C.D.; Cheng, W.; Zhou, C. Applications of Satellite Remote Sensing of Nighttime Light Observations: Advances, Challenges, and Perspectives. Remote Sens. 2019, 11, 1971. [Google Scholar] [CrossRef]
- Liu, Z. Near-Real-Time Methodology for Assessing Global Carbon Emissions. Chin. Sci. Bull. Chin. 2023, 68, 830–840. [Google Scholar] [CrossRef]
- De Sy, V.; Herold, M.; Achard, F.; Avitabile, V.; Baccini, A.; Carter, S.; Clevers, J.G.; Lindquist, E.; Pereira, M.; Verchot, L. Tropical Deforestation Drivers and Associated Carbon Emission Factors Derived from Remote Sensing Data. Environ. Res. Lett. 2019, 14, 094022. [Google Scholar] [CrossRef]
- Pohl, C.; Van Genderen, J.L. Review Article Multisensor Image Fusion in Remote Sensing: Concepts, Methods and Applications. Int. J. Remote Sens. 1998, 19, 823–854. [Google Scholar] [CrossRef]
- Zhang, Z.; Xu, W.; Qin, Q.; Long, Z. Downscaling Solar-Induced Chlorophyll Fluorescence Based on Convolutional Neural Network Method to Monitor Agricultural Drought. IEEE Trans. Geosci. Remote Sens. 2020, 59, 1012–1028. [Google Scholar] [CrossRef]
- Shanmugapriya, P.; Rathika, S.; Ramesh, T.; Janaki, P. Applications of Remote Sensing in Agriculture-A Review. Int. J. Curr. Microbiol. Appl. Sci 2019, 8, 2270–2283. [Google Scholar] [CrossRef]
- Zhang, Z.; Xu, W.; Shi, Z.; Qin, Q. Establishment of a Comprehensive Drought Monitoring Index Based on Multisource Remote Sensing Data and Agricultural Drought Monitoring. IEEE J. Sel. Top. Appl. Earth Obs. Remote Sens. 2021, 14, 2113–2126. [Google Scholar] [CrossRef]
- Chen, C.; Liang, J.; Xie, F.; Hu, Z.; Sun, W.; Yang, G.; Yu, J.; Chen, L.; Wang, L.; Wang, L.; et al. Temporal and Spatial Variation of Coastline Using Remote Sensing Images for Zhoushan Archipelago, China. Int. J. Appl. Earth Obs. Geoinf. 2022, 107, 102711. [Google Scholar] [CrossRef]
- Chen, C.; Liang, J.; Yang, G.; Sun, W. Spatio-Temporal Distribution of Harmful Algal Blooms and Their Correlations with Marine Hydrological Elements in Offshore Areas, China. Ocean Coast. Manag. 2023, 238, 106554. [Google Scholar] [CrossRef]
- Wu, H.; Li, Z.-L. Scale Issues in Remote Sensing: A Review on Analysis, Processing and Modeling. Sensors 2009, 9, 1768–1793. [Google Scholar] [CrossRef]
- Zhang, L.; Zhang, J.; Li, X.; Zhou, K.; Ye, J. The Impact of Urban Sprawl on Carbon Emissions from the Perspective of Nighttime Light Remote Sensing: A Case Study in Eastern China. Sustainability 2023, 15, 11940. [Google Scholar] [CrossRef]
- Chen, J.; Gao, M.; Cheng, S.; Liu, X.; Hou, W.; Song, M.; Li, D.; Fan, W. China’s City-Level Carbon Emissions during 1992–2017 Based on the Inter-Calibration of Nighttime Light Data. Sci. Rep. 2021, 11, 3323. [Google Scholar] [CrossRef]
- Gu, C. Urbanization: Processes and Driving Forces. Sci. China Earth Sci. 2019, 62, 1351–1360. [Google Scholar] [CrossRef]
- Zhou, Y.; Wang, H.; Qiu, H. Population Aging Reduces Carbon Emissions: Evidence from China’s Latest Three Censuses. Appl. Energy 2023, 351, 121799. [Google Scholar] [CrossRef]
- Zhong, X.; Yan, Q.; Li, G. Long Time Series Nighttime Light Dataset of China (2000–2020). Digit. J. Glob. Chang. Data Repos 2022, 6, 416–424. [Google Scholar]
- Shan, Y.; Guan, D.; Liu, J.; Mi, Z.; Liu, Z.; Liu, J.; Schroeder, H.; Cai, B.; Chen, Y.; Shao, S.; et al. Methodology and Applications of City Level CO2 Emission Accounts in China. J. Clean. Prod. 2017, 161, 1215–1225. [Google Scholar] [CrossRef]
- Shi, K.; Chen, Y.; Yu, B.; Xu, T.; Chen, Z.; Liu, R.; Li, L.; Wu, J. Modeling Spatiotemporal CO2 (Carbon Dioxide) Emission Dynamics in China from DMSP-OLS Nighttime Stable Light Data Using Panel Data Analysis. Appl. Energy 2016, 168, 523–533. [Google Scholar] [CrossRef]
- Zhang, Z.; Xu, W.; Qin, Q.; Chen, Y. Monitoring and Assessment of Agricultural Drought Based on Solar-Induced Chlorophyll Fluorescence during Growing Season in North China Plain. IEEE J. Sel. Top. Appl. Earth Obs. Remote Sens. 2020, 14, 775–790. [Google Scholar] [CrossRef]
- Wang, Y.; Xia, T.; Shataer, R.; Zhang, S.; Li, Z. Analysis of Characteristics and Driving Factors of Land-Use Changes in the Tarim River Basin from 1990 to 2018. Sustainability 2021, 13, 10263. [Google Scholar] [CrossRef]
- Wang, Y.; Dang, Y.; Li, Y.; Liu, S. An Approach to Increase Prediction Precision of GM (1, 1) Model Based on Optimization of the Initial Condition. Expert Syst. Appl. 2010, 37, 5640–5644. [Google Scholar] [CrossRef]
- Yang, T.; Liu, J.; Mi, H.; Cao, Z.; Wang, Y.; Han, H.; Luan, J.; Wang, Z. An Estimating Method for Carbon Emissions of China Based on Nighttime Lights Remote Sensing Satellite Images. Sustainability 2022, 14, 2269. [Google Scholar] [CrossRef]
- Guan, D.; Meng, J.; Reiner, D.M.; Zhang, N.; Shan, Y.; Mi, Z.; Shao, S.; Liu, Z.; Zhang, Q.; Davis, S.J. Structural Decline in China’s CO2 Emissions through Transitions in Industry and Energy Systems. Nat. Geosci. 2018, 11, 551–555. [Google Scholar] [CrossRef]
- Cai, B.; Wang, X.; Huang, G.; Wang, J.; Cao, D.; Baetz, B.W.; Liu, L.; Zhang, H.; Fenech, A.; Liu, Z. Spatiotemporal Changes of China’s Carbon Emissions. Geophys. Res. Lett. 2018, 45, 8536–8546. [Google Scholar] [CrossRef]
- Zhu, L.; Xing, H.; Hou, D. Analysis of Carbon Emissions from Land Cover Change during 2000 to 2020 in Shandong Province, China. Sci. Rep. 2022, 12, 8021. [Google Scholar] [CrossRef]
- Xiao, D.; Niu, H.; Guo, J.; Zhao, S.; Fan, L. Carbon Storage Change Analysis and Emission Reduction Suggestions under Land Use Transition: A Case Study of Henan Province, China. Int. J. Environ. Res. Public Health 2021, 18, 1844. [Google Scholar] [CrossRef]
- Wen, L.; Diao, P. Simulation Study on Carbon Emission of China’s Electricity Supply and Demand under the Dual-Carbon Target. J. Clean. Prod. 2022, 379, 134654. [Google Scholar] [CrossRef]
- Liu, K.; Wang, J.; Kang, X.; Liu, J.; Xia, Z.; Du, K.; Zhu, X. Spatio-Temporal Analysis of Population-Land-Economic Urbanization and Its Impact on Urban Carbon Emissions in Shandong Province, China. Land 2022, 11, 266. [Google Scholar] [CrossRef]


















| Type of Energy | Reference Coefficient of Standard Coal (kJ/kg) | Carbon Emission Coefficients |
|---|---|---|
| raw coal | 0.7143 | 0.7559 |
| refined coal | 0.7143 | 0.9000 |
| coke (processed coal used in blast furnace) | 0.9714 | 0.8550 |
| coke oven gas | 0.6143 | 0.3548 |
| crude oil | 1.4286 | 0.5857 |
| petrol | 1.4714 | 0.5538 |
| diesel | 1.4714 | 0.5714 |
| diesel oil | 1.4571 | 0.5921 |
| fuel oil | 1.4286 | 0.6185 |
| liquefied petroleum gas | 1.7143 | 0.5042 |
| refinery dry gas | 1.5714 | 0.4602 |
| petroleum | 1.3300 | 0.4483 |
| Type of Carbon Growth | Delineation Criterion |
|---|---|
| negative growth | slope < 0 |
| slow growth | 0 ≤ slope < x~0.5 s |
| slower growth | x~0.5 s ≤ slope < x + 0.5 s |
| medium growth | x + 0.5 s ≤ slope < x + 1.5 s |
| faster growth | x + 1.5 s ≤ slope < x + 2.5 s |
| rapid growth | slope ≥ x + 2.5 s |
| Provinces | R | Provinces | R |
|---|---|---|---|
| Beijing | 0.875 | Henan | 0.824 |
| Tianjin | 0.925 | Hubei | 0.835 |
| Hebei | 0.919 | Hunan | 0.779 |
| Shanxi | 0.856 | Guangdong | 0.955 |
| Inner Mongolia | 0.777 | Guangxi | 0.949 |
| Liaoning | 0.916 | Hainan | 0.927 |
| Jilin | 0.838 | Chongqing | 0.798 |
| Heilongjiang | 0.403 | Sichuan | 0.771 |
| Shanghai | 0.885 | Guizhou | 0.832 |
| Jiangsu | 0.980 | Yunnan | 0.803 |
| Zhejiang | 0.910 | Shanxi | 0.992 |
| Anhui | 0.965 | Gansu | 0.977 |
| Fujian | 0.931 | Qinghai | 0.966 |
| Jiangxi | 0.950 | Ningxia | 0.950 |
| Shandong | 0.879 | Xinjiang | 0.962 |
| average value | 0.878 | ||
| variance | 0.012 |
| Province | K | B | R2 | Province | K | B | R2 |
|---|---|---|---|---|---|---|---|
| Beijing | 10,323 | −123,246 | 0.784 | Henan | 44,159 | −549,038 | 0.824 |
| Tianjin | 18,796 | −229,368 | 0.855 | Hubei | 20,609 | −234,537 | 0.829 |
| Hebei | 96,166 | −1,000,000 | 0.876 | Hunan | 15,023 | −162,156 | 0.788 |
| Shanxi | 97,614 | −1,000,000 | 0.742 | Guangdong | 97,592 | −1,000,000 | 0.955 |
| Inner Mongolia | 68,284 | −849,388 | 0.675 | Guangxi | 15,718 | −182,095 | 0.962 |
| Liaoning | 69,561 | −891,158 | 0.861 | Hainan | 4930 | −52,555 | 0.946 |
| Jilin | 22,061 | −264,133 | 0.742 | Chongqing | 6937.1 | −70,012 | 0.803 |
| Heilongjiang | 15,572 | −176,999 | 0.186 | Sichuan | 13,922 | −149,693 | 0.803 |
| Shanghai | 14,669 | −169,436 | 0.861 | Guizhou | 7679.2 | −67,440 | 0.865 |
| Jiangsu | 56,584 | −744,330 | 0.957 | Yunnan | 12,616 | −141,700 | 0.765 |
| Zhejiang | 27,813 | −343,871 | 0.938 | Shaanxi | 35,147 | −431,815 | 0.959 |
| Anhui | 19,060 | −218,990 | 0.992 | Gansu | 13,832 | −155,499 | 0.976 |
| Fujian | 19,154 | −231,076 | 0.992 | Qinghai | 5176.1 | −53,851 | 0.967 |
| Jiangxi | 12,202 | −133,406 | 0.941 | Ningxia | 16,676 | −184,892 | 0.814 |
| Shandong | 160,087 | −2,000,000 | 0.779 | Xinjiang | 58,191 | −748,947 | 0.896 |
| Year | 2000 | 2001 | 2002 | 2003 | 2004 |
|---|---|---|---|---|---|
| Longitude | 115.74 | 115.63 | 115.44 | 115.43 | 115.35 |
| Latitude | 34.47 | 34.41 | 34.30 | 34.24 | 34.16 |
| Year | 2005 | 2006 | 2007 | 2008 | 2009 |
| Longitude | 115.50 | 115.41 | 115.33 | 115.38 | 115.33 |
| Latitude | 34.20 | 34.137 | 34.06 | 34.08 | 34.00 |
| Year | 2010 | 2011 | 2012 | 2013 | 2014 |
| Longitude | 115.37 | 115.34 | 115.29 | 115.23 | 115.23 |
| Latitude | 34.00 | 34.00 | 34.04 | 34.00 | 33.98 |
| Year | 2015 | 2016 | 2017 | 2018 | 2019 |
| Longitude | 115.31 | 115.34 | 115.32 | 115.30 | 115.31 |
| Latitude | 33.96 | 33.94 | 33.91 | 33.93 | 33.97 |
| Year | 2000–2005 | 2005–2010 | 2010–2015 | 2015–2019 |
|---|---|---|---|---|
| Distance (km) | 37.00 | 25.29 | 7.23 | 1.29 |
| Speed (km/y) | 7.40 | 5.06 | 1.45 | 0.32 |
Disclaimer/Publisher’s Note: The statements, opinions and data contained in all publications are solely those of the individual author(s) and contributor(s) and not of MDPI and/or the editor(s). MDPI and/or the editor(s) disclaim responsibility for any injury to people or property resulting from any ideas, methods, instructions or products referred to in the content. |
© 2023 by the authors. Licensee MDPI, Basel, Switzerland. This article is an open access article distributed under the terms and conditions of the Creative Commons Attribution (CC BY) license (https://creativecommons.org/licenses/by/4.0/).
Share and Cite
Zhang, Z.; Fu, S.; Li, J.; Qiu, Y.; Shi, Z.; Sun, Y. Spatiotemporal Analysis and Prediction of Carbon Emissions from Energy Consumption in China through Nighttime Light Remote Sensing. Remote Sens. 2024, 16, 23. https://doi.org/10.3390/rs16010023
Zhang Z, Fu S, Li J, Qiu Y, Shi Z, Sun Y. Spatiotemporal Analysis and Prediction of Carbon Emissions from Energy Consumption in China through Nighttime Light Remote Sensing. Remote Sensing. 2024; 16(1):23. https://doi.org/10.3390/rs16010023
Chicago/Turabian StyleZhang, Zhaoxu, Shihong Fu, Jiayi Li, Yuchen Qiu, Zhenwei Shi, and Yuanheng Sun. 2024. "Spatiotemporal Analysis and Prediction of Carbon Emissions from Energy Consumption in China through Nighttime Light Remote Sensing" Remote Sensing 16, no. 1: 23. https://doi.org/10.3390/rs16010023
APA StyleZhang, Z., Fu, S., Li, J., Qiu, Y., Shi, Z., & Sun, Y. (2024). Spatiotemporal Analysis and Prediction of Carbon Emissions from Energy Consumption in China through Nighttime Light Remote Sensing. Remote Sensing, 16(1), 23. https://doi.org/10.3390/rs16010023

