An Improved Aerosol Optical Depth Retrieval Algorithm for Multiangle Directional Polarimetric Camera (DPC)
Abstract
:1. Introduction
2. Study Area and Datasets
2.1. Study Area
2.2. Datasets
2.2.1. DPC Data
2.2.2. MODIS Products
2.2.3. Elevation Data
2.2.4. Spectral Library
2.2.5. Ground-Based Products
3. Basic Principles and New Methodology
3.1. Surface BRDF Model
3.2. Atmospheric Radiative Transfer Model
3.3. VISRR Algorithm
3.3.1. SR Characteristics Analysis
3.3.2. SR Relationship Analysis
3.3.3. Aerosol Models
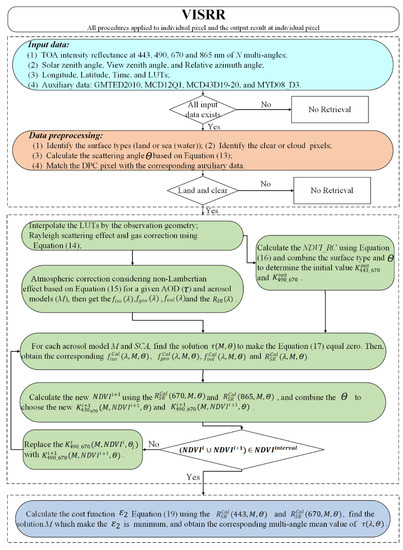
3.3.4. Retrieval Scheme
- (a)
- Preprocessing the input data
- (b)
- Atmospheric correction method considering the non-Lambertian effect
- (c)
- Determination of the initial NDVI value and prior knowledge of and
- (d)
- AOD retrieval
4. Results and Discussion
4.1. Case Results over Typical Surface Covers
4.2. Average Results over the Study Area
4.3. Validation Using Ground-Based Aerosol Products
5. Conclusions
Supplementary Materials
Author Contributions
Funding
Data Availability Statement
Acknowledgments
Conflicts of Interest
References
- Giles, D.M.; Sinyuk, A.; Sorokin, M.G.; Schafer, J.S.; Smirnov, A.; Slutsker, I.; Eck, T.F.; Holben, B.N.; Lewis, J.R.; Campbell, J.R.; et al. Advancements in the Aerosol Robotic Network (AERONET) Version 3 database–automated near-real-time quality control algorithm with improved cloud screening for Sun photometer aerosol optical depth (AOD) measurements. Atmos. Meas. Tech. 2019, 12, 169–209. [Google Scholar] [CrossRef]
- Li, Z.; Xu, H.; Li, K.; Li, D.; Xie, Y.; Li, L.; Zhang, Y.; Gu, X.; Zhao, W.; Tian, Q. Comprehensive study of optical, physical, chemical and radiative properties of total columnar atmospheric aerosols over China: An overview of Sun-sky radiometer Observation NETwork (SONET) measurements. Bull. Am. Meteor. Soc. 2018, 99, 739–755. [Google Scholar] [CrossRef]
- Dubovik, O.; Schuster, G.L.; Xu, F.; Hu, Y.; Bösch, H.; Landgraf, J.; Li, Z. Grand Challenges in Satellite Remote Sensing. Front. Remote Sens. 2021, 2, 619818. [Google Scholar] [CrossRef]
- Griggs, M. Measurements of atmospheric aerosol optical thickness over water using ERTS-1 data. J. Air Pollut. Control. Assoc. 1975, 25, 622–626. [Google Scholar] [CrossRef]
- Hauser, A.; Oesch, D.; Foppa, N.; Wunderle, S. NOAA AVHRR derived aerosol optical depth over land. J. Geophys. Res. Atmos. 2005, 110, D08204. [Google Scholar] [CrossRef]
- Von Hoyningen-Huene, W.; Joon, Y.; Vountas, M.; Istomina, G.; Rohen, G.; Dinter, T.; Kokhanovsky, A.; Burrows, J. Retrieval of spectral aerosol optical thickness over land using ocean color sensors MERIS and SeaWiFS. Atmos. Meas. Tech. 2011, 4, 151–171. [Google Scholar] [CrossRef]
- Jackson, J.M.; Liu, H.; Laszlo, I.; Kondragunta, S.; Remer, L.A.; Huang, J.; Huang, H.C. Suomi-NPP VIIRS aerosol algorithms and data products. J. Geophys. Res. Atmos. 2013, 118, 12673–12689. [Google Scholar] [CrossRef]
- Kaufman, Y.J.; Sendra, C. Algorithm for automatic atmospheric corrections to visible and near-IR satellite imagery. Int. J. Remote Sens. 1988, 9, 1357–1381. [Google Scholar] [CrossRef]
- Mei, L.; Rozanov, V.; Vountas, M.; Burrows, J.P.; Richter, A. XBAER-derived aerosol optical thickness from OLCI/Sentinel-3 observation. Atmos. Chem. Phys. 2018, 18, 2511–2523. [Google Scholar] [CrossRef]
- Garay, M.J.; Witek, M.L.; Kahn, R.A.; Seidel, F.C.; Limbacher, J.A.; Bull, M.A.; Diner, D.J.; Hansen, E.G.; Kalashnikova, O.V.; Lee, H.; et al. Introducing the 4.4 km spatial resolution Multi-Angle Imaging SpectroRadiometer (MISR) aerosol product. Atmos. Meas. Tech. 2020, 13, 593–628. [Google Scholar] [CrossRef]
- Kolmonen, P.; Sogacheva, L.; Virtanen, T.H.; Leeuw, G.D.; Kulmala, M. The ADV/ASV AATSR aerosol retrieval algorithm: Current status and presentation of a full-mission AOD dataset. Int. J. Digit. Earth 2015, 9, 545–561. [Google Scholar] [CrossRef]
- Luffarelli, M.; Govaerts, Y.; Franceschini, L. Aerosol Optical Thickness Retrieval in Presence of Cloud: Application to S3A/SLSTR Observations. Atmosphere 2022, 13, 691. [Google Scholar] [CrossRef]
- Chen, X.; Wang, J.; Liu, Y.; Xu, X.G.; Cai, Z.N.; Yang, D.X.; Yan, C.X.; Feng, L. Angular dependence of aerosol information content in CAPI/TanSat observation over land: Effect of polarization and synergy with A-train satellites. Remote Sens. Environ. 2017, 196, 163–177. [Google Scholar] [CrossRef]
- Tanré, D.; Bréon, F.; Deuzé, J.; Dubovik, O.; Ducos, F.; François, P.; Goloub, P.; Herman, M.; Lifermann, A.; Waquet, F. Remote sensing of aerosols by using polarized, directional and spectral measurements within the A-Train: The PARASOL mission. Atmos. Meas. Tech. 2011, 4, 1383–1395. [Google Scholar] [CrossRef]
- Li, Z.; Hou, W.; Hong, J.; Zheng, F.; Luo, D.; Wang, J.; Gu, X.; Qiao, Y. Directional Polarimetric Camera (DPC): Monitoring aerosol spectral optical properties over land from satellite observation. J. Quant. Spectrosc. Radiat. Transf. 2018, 218, 21–37. [Google Scholar] [CrossRef]
- Sano, I.; Mukai, S.; Nakata, M. An effective method for retrieval of three kinds of aerosol properties focusing on a coming GCOM-C1/SGLI in December of 2017. In Proceedings of the Remote Sensing of Clouds and the Atmosphere XXII, Warsaw, Poland, 13 October 2017; p. 1042403. [Google Scholar]
- Hsu, N.C.; Tsay, S.-C.; King, M.D.; Herman, J.R. Aerosol properties over bright-reflecting source regions. IEEE Trans. Geosci. Remote Sens. 2004, 42, 557–569. [Google Scholar] [CrossRef]
- Kaufman, Y.J.; Wald, A.E.; Remer, L.A.; Gao, B.; Li, R.; Flynn, L. The MODIS 2.1-μm channel-correlation with visible reflectance for use in remote sensing of aerosol. IEEE Trans. Geosci. Remote Sens. 1997, 35, 1286–1298. [Google Scholar] [CrossRef]
- Levy, R.C.; Remer, L.A.; Mattoo, S.; Vermote, E.F.; Kaufman, Y.J. Second-generation operational algorithm: Retrieval of aerosol properties over land from inversion of Moderate Resolution Imaging Spectroradiometer spectral reflectance. J. Geophys. Res. Atmos. 2007, 112, D13211. [Google Scholar] [CrossRef]
- Hsu, N.; Jeong, M.J.; Bettenhausen, C.; Sayer, A.; Hansell, R.; Seftor, C.; Huang, J.; Tsay, S.C. Enhanced Deep Blue aerosol retrieval algorithm: The second generation. J. Geophys. Res. Atmos. 2013, 118, 9296–9315. [Google Scholar] [CrossRef]
- Ge, B.; Li, Z.; Liu, L.; Yang, L.; Chen, X.; Hou, W.; Zhang, Y.; Li, D.; Li, L.; Qie, L. A Dark Target Method for Himawari-8/AHI Aerosol Retrieval: Application and Validation. IEEE Trans. Geosci. Remote Sens. 2019, 57, 381–394. [Google Scholar] [CrossRef]
- Su, X.; Wang, L.; Zhang, M.; Qin, W.; Bilal, M. A High-Precision Aerosol Retrieval Algorithm (HiPARA) for Advanced Himawari Imager (AHI) data: Development and verification. Remote Sens. Environ. 2021, 253, 112221. [Google Scholar] [CrossRef]
- Gao, L.; Chen, L.; Li, J.; Li, C.; Zhu, L. An improved dark target method for aerosol optical depth retrieval over China from Himawari-8. Atmos. Res. 2021, 250, 105399. [Google Scholar] [CrossRef]
- Choi, M.; Kim, J.; Lee, J.; Kim, M.; Park, Y.-J.; Jeong, U.; Kim, W.; Hong, H.; Holben, B.; Eck, T.F.; et al. GOCI Yonsei Aerosol Retrieval (YAER) algorithm and validation during the DRAGON-NE Asia 2012 campaign. Atmos. Meas. Tech. 2016, 9, 1377–1398. [Google Scholar] [CrossRef]
- Zhang, Y.; Li, Z.; Zhang, Y.; Hou, W.; Xu, H.; Chen, C.; Ma, Y. High temporal resolution aerosol retrieval using Geostationary Ocean Color Imager: Application and initial validation. J. Appl. Remote Sens. 2014, 8, 083612. [Google Scholar] [CrossRef]
- Thomas, G.E.; Carboni, E.; Sayer, A.M.; Poulsen, C.A.; Siddans, R.; Grainger, R.G. Oxford-RAL Aerosol and Cloud (ORAC): Aerosol retrievals from satellite radiometers. In Satellite Aerosol Remote Sensing over Land; Springer: Berlin/Heidelberg, Germany, 2009; pp. 193–225. [Google Scholar]
- Veefkind, J.P.; de Leeuw, G.; Durkee, P.A. Retrieval of aerosol optical depth over land using two-angle view satellite radiometry during TARFOX. Geophys. Res. Lett. 1998, 25, 3135–3138. [Google Scholar] [CrossRef]
- Diner, D.J.; Abdou, W.A.; Bruegge, C.J.; Conel, J.E.; Crean, K.A.; Gaitley, B.J.; Helmlinger, M.C.; Kahn, R.A.; Martonchik, J.V.; Pilorz, S.H.; et al. MISR aerosol optical depth retrievals over southern Africa during the SAFARI-2000 Dry Season Campaign. Geophys. Res. Lett. 2001, 28, 3127–3130. [Google Scholar] [CrossRef]
- Martonchik, J.V.; Kahn, R.A.; Diner, D.J. Retrieval of aerosol properties over land using MISR observations. In Satellite Aerosol Remote Sensing over Land; Springer: Berlin/Heidelberg, Germany, 2009; pp. 267–293. [Google Scholar]
- Ge, B.; Mei, X.; Li, Z.; Hou, W.; Xie, Y.; Zhang, Y.; Xu, H.; Li, K.; Wei, Y. An improved algorithm for retrieving high resolution fine-mode aerosol based on polarized satellite data: Application and validation for POLDER-3. Remote Sens. Environ. 2020, 247, 111894. [Google Scholar] [CrossRef]
- Dubovik, O.; Herman, M.; Holdak, A.; Lapyonok, T.; Tanré, D.; Deuzé, J.; Ducos, F.; Sinyuk, A.; Lopatin, A. Statistically optimized inversion algorithm for enhanced retrieval of aerosol properties from spectral multi-angle polarimetric satellite observations. Atmos. Meas. Tech. 2011, 4, 975–1018. [Google Scholar] [CrossRef]
- Chen, C.; Dubovik, O.; Fuertes, D.; Litvinov, P.; Lapyonok, T.; Lopatin, A.; Ducos, F.; Derimian, Y.; Herman, M.; Tanré, D.; et al. Validation of GRASP algorithm product from POLDER/PARASOL data and assessment of multi-angular polarimetry potential for aerosol monitoring. Earth Syst. Sci. Data 2020, 12, 3573–3620. [Google Scholar] [CrossRef]
- Wei, Y.; Li, Z.; Zhang, Y.; Chen, C.; Dubovik, O.; Zhang, Y.; Xu, H.; Li, K.; Chen, J.; Wang, H.; et al. Validation of POLDER GRASP Aerosol Optical Retrieval Over China Using SONET Observations. J. Quant. Spectrosc. Radiat. Transf. 2020, 246, 106931. [Google Scholar] [CrossRef]
- Dubovik, O.; Holben, B.; Eck, T.F.; Smirnov, A.; Kaufman, Y.J.; King, M.D.; Tanré, D.; Slutsker, I. Variability of absorption and optical properties of key aerosol types observed in worldwide locations. J. Atmos. Sci. 2002, 59, 590–608. [Google Scholar] [CrossRef]
- Omar, A.H.; Won, J.G.; Winker, D.M.; Yoon, S.C.; Dubovik, O.; McCormick, M.P. Development of global aerosol models using cluster analysis of Aerosol Robotic Network (AERONET) measurements. J. Geophys. Res. Atmos. 2005, 110, D10S14. [Google Scholar] [CrossRef]
- Levy, R.C.; Remer, L.A.; Dubovik, O. Global aerosol optical properties and application to Moderate Resolution Imaging Spectroradiometer aerosol retrieval over land. J. Geophys. Res. Atmos. 2007, 112, D13210. [Google Scholar] [CrossRef]
- Lee, J.; Kim, J.; Song, C.; Kim, S.; Chun, Y.; Sohn, B.; Holben, B. Characteristics of aerosol types from AERONET sunphotometer measurements. Atmos. Environ. 2010, 44, 3110–3117. [Google Scholar] [CrossRef]
- Mei, L.; Rozanov, V.; Vountas, M.; Burrows, J.P.; Levy, R.C.; Lotz, W. Retrieval of aerosol optical properties using MERIS observations: Algorithm and some first results. Remote Sens. Environ. 2017, 197, 125–140. [Google Scholar] [CrossRef]
- Omar, A.H.; Winker, D.M.; Vaughan, M.A.; Hu, Y.; Trepte, C.R.; Ferrare, R.A.; Lee, K.-P.; Hostetler, C.A.; Kittaka, C.; Rogers, R.R.; et al. The CALIPSO automated aerosol classification and lidar ratio selection algorithm. J. Atmos. Ocean. Technol. 2009, 26, 1994–2014. [Google Scholar] [CrossRef]
- Li, Z.; Zhang, Y.; Xu, H.; Li, K.; Dubovik, O.; Goloub, P. The Fundamental Aerosol Models Over China Region: A Cluster Analysis of the Ground-Based Remote Sensing Measurements of Total Columnar Atmosphere. Geophys. Res. Lett. 2019, 46, 4924–4932. [Google Scholar] [CrossRef]
- Levy, R.; Mattoo, S.; Munchak, L.; Remer, L.; Sayer, A.; Patadia, F.; Hsu, N. The Collection 6 MODIS aerosol products over land and ocean. Atmos. Meas. Tech. 2013, 6, 2989–3034. [Google Scholar] [CrossRef]
- Sayer, A.M.; Hsu, N.C.; Lee, J.; Kim, W.V.; Dutcher, S.T. Validation, stability, and consistency of MODIS Collection 6.1 and VIIRS Version 1 Deep Blue aerosol data over land. J. Geophys. Res. Atmos. 2019, 124, 4658–4688. [Google Scholar] [CrossRef]
- Tao, M.; Wang, J.; Li, R.; Chen, L.; Xu, X.; Wang, L.; Tao, J.; Wang, Z.; Xiang, J. Characterization of aerosol type over East Asia by 4.4 km MISR product: First insight and general performance. J. Geophys. Res. Atmos. 2020, 125, e2019JD031909. [Google Scholar] [CrossRef]
- Li, C.; Li, J.; Xu, H.; Li, Z.; Xia, X.; Che, H. Evaluating VIIRS EPS Aerosol Optical Depth in China: An intercomparison against ground-based measurements and MODIS. J. Quant. Spectrosc. Radiat. Transf. 2019, 224, 368–377. [Google Scholar] [CrossRef]
- Wei, J.; Sun, L.; Huang, B.; Bilal, M.; Zhang, Z.; Wang, L. Verification, improvement and application of aerosol optical depths in China Part 1: Inter-comparison of NPP-VIIRS and Aqua-MODIS. Atmos. Environ. 2018, 175, 221–233. [Google Scholar] [CrossRef]
- Sogacheva, L.; de Leeuw, G.; Rodriguez, E.; Kolmonen, P.; Georgoulias, A.K.; Alexandri, G.; Kourtidis, K.; Proestakis, E.; Marinou, E.; Amiridis, V. Spatial and seasonal variations of aerosols over China from two decades of multi-satellite observations–part 1: ATSR (1995–2011) and MODIS C6. 1 (2000–2017). Atmos. Chem. Phys. 2018, 18, 11389–11407. [Google Scholar] [CrossRef]
- He, Q.; Zhang, M.; Huang, B.; Tong, X. MODIS 3 km and 10 km aerosol optical depth for China: Evaluation and comparison. Atmos. Environ. 2017, 153, 150–162. [Google Scholar] [CrossRef]
- Huang, G.; Chen, Y.; Li, Z.; Liu, Q.; Wang, Y.; He, Q.; Liu, T.; Liu, X.; Zhang, Y.; Gao, J. Validation and Accuracy Analysis of the Collection 6.1 MODIS Aerosol Optical Depth Over the Westernmost City in China Based on the Sun-Sky Radiometer Observations From SONET. Earth Space Sci. 2020, 7, e2019EA001041. [Google Scholar] [CrossRef]
- Dubovik, O.; Li, Z.; Mishchenko, M.I.; Tanré, D.; Karol, Y.; Bojkov, B.; Cairns, B.; Diner, D.J.; Espinosa, W.R.; Goloub, P.; et al. Polarimetric remote sensing of atmospheric aerosols: Instruments, methodologies, results, and perspectives. J. Quant. Spectrosc. Radiat. Transf. 2018, 224, 474–511. [Google Scholar] [CrossRef]
- Friedl, M.A.; Sulla-Menashe, D.; Tan, B.; Schneider, A.; Ramankutty, N.; Sibley, A.; Huang, X. MODIS Collection 5 global land cover: Algorithm refinements and characterization of new datasets. Remote Sens. Environ. 2010, 114, 168–182. [Google Scholar] [CrossRef]
- Zhu, S.; Li, Z.; Qie, L.; Xu, H.; Ge, B.; Xie, Y.; Qiao, R.; Xie, Y.; Hong, J.; Meng, B.; et al. In-Flight Relative Radiometric Calibration of a Wide Field of View Directional Polarimetric Camera Based on the Rayleigh Scattering over Ocean. Remote Sens. 2022, 14, 1211. [Google Scholar] [CrossRef]
- Danielson, J.J.; Gesch, D.B. Global Multi-Resolution Terrain Elevation Data 2010 (GMTED2010). US Department of the Interior; US Geological Survey, 2011. Available online: https://pubs.usgs.gov/of/2011/1073/ (accessed on 15 August 2022).
- Kokaly, R.; Clark, R.; Swayze, G.; Livo, K.; Hoefen, T.; Pearson, N.; Wise, R.; Benzel, W.; Lowers, H.; Driscoll, R.; et al. Usgs Spectral Library Version 7 Data: Us Geological Survey Data Release; United States Geological Survey (USGS): Reston, VA, USA, 2017. [Google Scholar] [CrossRef]
- Liu, N.; Zou, B.; Feng, H.; Tang, Y.; Liang, Y. Evaluation and comparison of MAIAC, DT and DB aerosol products over China. Atmos. Chem. Phys. Discuss 2019, 19, 8243–8268. [Google Scholar] [CrossRef]
- Li, X.; Strahler, A.H. Geometric-optical bidirectional reflectance modeling of the discrete crown vegetation canopy: Effect of crown shape and mutual shadowing. IEEE Trans. Geosci. Remote Sens. 1992, 30, 276–292. [Google Scholar] [CrossRef]
- Lucht, W.; Schaaf, C.B.; Strahler, A.H. An algorithm for the retrieval of albedo from space using semiempirical BRDF models. IEEE Trans. Geosci. Remote Sens. 2000, 38, 977–998. [Google Scholar] [CrossRef]
- Jiao, Z.; Ding, A.; Kokhanovsky, A.; Schaaf, C.; Bréon, F.-M.; Dong, Y.; Wang, Z.; Liu, Y.; Zhang, X.; Yin, S.; et al. Development of a snow kernel to better model the anisotropic reflectance of pure snow in a kernel-driven BRDF model framework. Remote Sens. Environ. 2019, 221, 198–209. [Google Scholar] [CrossRef]
- Bréon, F.-M.; Vermote, E. Correction of MODIS surface reflectance time series for BRDF effects. Remote Sens. Environ. 2012, 125, 1–9. [Google Scholar] [CrossRef]
- Schaaf, C.B.; Gao, F.; Strahler, A.H.; Lucht, W.; Li, X.; Tsang, T.; Strugnell, N.C.; Zhang, X.; Jin, Y.; Muller, J.-P.; et al. First operational BRDF, albedo nadir reflectance products from MODIS. Remote Sens. Environ. 2002, 83, 135–148. [Google Scholar] [CrossRef]
- Liu, Y.; Wang, Z.; Sun, Q.; Erb, A.M.; Li, Z.; Schaaf, C.B.; Zhang, X.; Román, M.O.; Scott, R.L.; Zhang, Q.; et al. Evaluation of the VIIRS BRDF, Albedo and NBAR products suite and an assessment of continuity with the long term MODIS record. Remote Sens. Environ. 2017, 201, 256–274. [Google Scholar] [CrossRef]
- Wanner, W.; Li, X.; Strahler, A. On the derivation of kernels for kernel-driven models of bidirectional reflectance. J. Geophys. Res. Atmos. 1995, 100, 21077–21089. [Google Scholar] [CrossRef]
- Vermote, E.; Justice, C.O.; Bréon, F.-M. Towards a generalized approach for correction of the BRDF effect in MODIS directional reflectances. IEEE Trans. Geosci. Remote Sens. 2009, 47, 898–908. [Google Scholar] [CrossRef]
- Yang, L.; Xue, Y.; Li, Y.; Li, C.; Guang, J.; He, X.; Dong, J.; Hou, T. Uncertainty from Lambertian surface assumption in satellite aerosol retrieval. In Proceedings of the 2012 IEEE International Geoscience and Remote Sensing Symposium, Munich, Germany, 22–27 July 2012; pp. 3662–3665. [Google Scholar]
- Qin, W.; Herman, J.R.; Ahmad, Z. A fast, accurate algorithm to account for non-Lambertian surface effects on TOA radiance. J. Geophys. Res. Atmos. 2001, 106, 22671–22684. [Google Scholar] [CrossRef]
- She, L.; Xue, Y.; Yang, X.; Leys, J.; Guang, J.; Che, Y.; Fan, C.; Xie, Y.; Li, Y. Joint Retrieval of Aerosol Optical Depth and Surface Reflectance Over Land Using Geostationary Satellite Data. IEEE Trans. Geosci. Remote Sens. 2018, 57, 1489–1501. [Google Scholar] [CrossRef]
- Yang, L.; Xue, Y.; Guang, J.; Kazemian, H.; Zhang, J.; Li, C. Improved Aerosol Optical Depth and Ångstrom Exponent Retrieval Over Land From MODIS Based on the Non-Lambertian Forward Model. IEEE Geosci. Remote Sens. Lett. 2014, 11, 1629–1633. [Google Scholar] [CrossRef]
- He, T.; Liang, S.; Wang, D.; Wu, H.; Yu, Y.; Wang, J. Estimation of surface albedo and directional reflectance from Moderate Resolution Imaging Spectroradiometer (MODIS) observations. Remote Sens. Environ. 2012, 119, 286–300. [Google Scholar] [CrossRef]
- Koelemeijer, R.; De Haan, J.; Stammes, P. A database of spectral surface reflectivity in the range 335–772 nm derived from 5.5 years of GOME observations. J. Geophys. Res. Atmos. 2003, 108, 4070. [Google Scholar] [CrossRef]
- Sun, L.; Wei, J.; Bilal, M.; Tian, X.; Jia, C.; Guo, Y.; Mi, X. Aerosol optical depth retrieval over bright areas using Landsat 8 OLI images. Remote Sens. 2016, 8, 23. [Google Scholar] [CrossRef]
- Sayer, A.M.; Thomas, G.E.; Grainger, R.G.; Carboni, E.; Poulsen, C.; Siddans, R. Use of MODIS-derived surface reflectance data in the ORAC-AATSR aerosol retrieval algorithm: Impact of differences between sensor spectral response functions. Remote Sens. Environ. 2012, 116, 177–188. [Google Scholar] [CrossRef]
- Wang, Z.; Deng, R.; Ma, P.; Zhang, Y.; Liang, Y.; Chen, H.; Zhao, S.; Chen, L. 250-m Aerosol Retrieval from FY-3 Satellite in Guangzhou. Remote Sens. 2021, 13, 920. [Google Scholar] [CrossRef]
- Qie, L.; Ma, Y.; Chen, X.; Li, L.; Li, Z.; Zhang, Y. Aerosol model assumption: The retrievals of aerosol optical depth from satellite near-infrared polarimetric measurements. J. Infrared Millim. Waves 2016, 35, 569–577. [Google Scholar]
- Vermote, E.; Tanré, D.; Deuzé, J.; Herman, M.; Morcrette, J.; Kotchenova, S. Second Simulation of a Satellite Signal in the Solar Spectrum-Vector (6SV). Available online: https://salsa.umd.edu/files/6S/6S_Manual_Part_1.pdf (accessed on 30 July 2022).
- Levy, R.C.; Remer, L.A.; Tanré, D.; Mattoo, S.; Kaufman, Y.J. Algorithm for Remote Sensing of Tropospheric Aerosol over Dark Targets from MODIS: Collections 005 and 051: Revision 2. February 2009. Available online: https://citeseerx.ist.psu.edu/viewdoc/download?doi=10.1.1.386.980&rep=rep1&type=pdf (accessed on 30 July 2022).
- Fraser, R.S.; Ferrare, R.A.; Kaufman, Y.J.; Markham, B.L.; Mattoo, S. Algorithm for atmospheric corrections of aircraft and satellite imagery. Int. J. Remote Sens. 1992, 13, 541–557. [Google Scholar] [CrossRef]
- Deuzé, J.; Bréon, F.; Devaux, C.; Goloub, P.; Herman, M.; Lafrance, B.; Maignan, F.; Marchand, A.; Nadal, F.; Perry, G.; et al. Remote sensing of aerosols over land surfaces from POLDER-ADEOS-1 polarized measurements. J. Geophys. Res. Atmos. 2001, 106, 4913–4926. [Google Scholar] [CrossRef]
- Von Hoyningen-Huene, W.; Freitag, M.; Burrows, J. Retrieval of aerosol optical thickness over land surfaces from top-of-atmosphere radiance. J. Geophys. Res. Atmos. 2003, 108, 4260. [Google Scholar] [CrossRef]
- She, L.; Mei, L.; Xue, Y.; Che, Y.; Guang, J. SAHARA: A Simplified AtmospHeric Correction AlgoRithm for Chinese gAofen Data: 1. Aerosol Algorithm. Remote Sens. 2017, 9, 253. [Google Scholar] [CrossRef]
- Ge, B.; Li, Z.; Hou, W.; Ma, Y.; Xie, Y.; Wang, H.; Zhu, S.; Chen, J. An impact study of NDVI on the BPDF model under different atmosphere and multi-angles conditions. In Proceedings of the Applied Optics and Photonics China (AOPC2019), Nanjing, China, 22 December 2019; p. 1133834. [Google Scholar]
- Liu, G.; Liang, C.; Kuo, T.; Lin, T.; Huang, S. Comparison of the NDVI, ARVI and AFRI Vegetation Index, Along with Their Relations with the AOD Using SPOT 4 Vegetation Data. Terr. Atmos. Ocean. Sci. 2004, 15, 15–31. [Google Scholar] [CrossRef]
- Nagol, J.R.; Vermote, E.F.; Prince, S.D. Effects of atmospheric variation on AVHRR NDVI data. Remote Sens. Environ. 2009, 113, 392–397. [Google Scholar] [CrossRef]
- Zhang, C.; Zhang, Y.; Li, Z.; Wang, Y.; Xu, H.; Li, K.; Li, D.; Xie, Y.; Zhang, Y. Sub-Mode Aerosol Volume Size Distribution and Complex Refractive Index from the Three-Year Ground-Based Measurements in Chengdu China. Atmosphere 2019, 10, 46. [Google Scholar] [CrossRef]
- Liu, X.; Chen, Q.; Che, H.; Zhang, R.; Gui, K.; Zhang, H.; Zhao, T. Spatial distribution and temporal variation of aerosol optical depth in the Sichuan basin, China, the recent ten years. Atmos. Environ. 2016, 147, 434–445. [Google Scholar] [CrossRef]
- Zhu, J.; Xia, X.; Wang, J.; Zhang, J.; Wiedinmyer, C.; Fisher, J.A.; Keller, C.A. Impact of Southeast Asian smoke on aerosol properties in Southwest China: First comparison of model simulations with satellite and ground observations. J. Geophys. Res. Atmos. 2017, 122, 3904–3919. [Google Scholar] [CrossRef]
- Shao, P.; Xin, J.; Zhang, X.; Gong, C.; Ma, Y.; Wang, Y.; Wang, S.; Hu, B.; Ren, X.; Wang, B. Aerosol optical properties and their impacts on the co–occurrence of surface ozone and particulate matter in Kunming City, on the Yunnan–Guizhou Plateau of China. Atmos. Res. 2022, 266, 105963. [Google Scholar] [CrossRef]
- Huang, J.; Minnis, P.; Chen, B.; Huang, Z.; Liu, Z.; Zhao, Q.; Yi, Y.; Ayers, J.K. Long-range transport and vertical structure of Asian dust from CALIPSO and surface measurements during PACDEX. J. Geophys. Res. Atmos. 2008, 113, D23212. [Google Scholar] [CrossRef]
- Eck, T.; Holben, B.; Reid, J.; Dubovik, O.; Smirnov, A.; O’neill, N.; Slutsker, I.; Kinne, S. Wavelength dependence of the optical depth of biomass burning, urban, and desert dust aerosols. J. Geophys. Res. Atmos. 1999, 104, 31333–31349. [Google Scholar] [CrossRef]
- Remer, L.A.; Mattoo, S.; Levy, R.C.; Munchak, L.A. MODIS 3 km aerosol product: Algorithm and global perspective. Atmos. Meas. Tech. 2013, 6, 1829–1844. [Google Scholar] [CrossRef]
- Zhang, H.; Wang, T.; Zhang, Y.; Dai, Y.; Jia, J.; Yu, C.; Li, G.; Lin, Y.; Lin, H.; Cao, Y. Quantifying short-term urban land cover change with time series landsat data: A comparison of four different cities. Sensors 2018, 18, 4319. [Google Scholar] [CrossRef]










| Number | Land Cover Type | Number | Land Cover Type |
|---|---|---|---|
| (1) | Evergreen Needleleaf Forests | (10) | Grasslands |
| (2) | Evergreen Broadleaf Forests | (11) | Permanent Wetlands |
| (3) | Deciduous Needleleaf Forests | (12) | Croplands |
| (4) | Deciduous Broadleaf Forests | (13) | Urban and Built-up Lands |
| (5) | Mixed Forests | (14) | Cropland/Natural Vegetation Mosaics |
| (6) | Closed Shrublands | (15) | Permanent Snow and Ice |
| (7) | Open Shrublands | (16) | Barren |
| (8) | Woody Savannas | (17) | Water Bodies |
| (9) | Savannas |
| Number | Site Name | Longitude (°E) | Latitude (°N) | Elevation (m) | Surface Type | Network |
|---|---|---|---|---|---|---|
| 1 | Hefei | 117.162 | 31.905 | 36 | Cropland | SONET |
| 2 | XiangHe | 116.962 | 39.754 | 36 | Cropland | AERONET |
| 3 | Zhangye | 100.364 | 38.854 | 1364 | Cropland | SONET |
| 4 | AOE_Baotou | 109.629 | 40.852 | 1314 | Grassland | AERONET |
| 5 | Lhasa | 91.088 | 29.648 | 3678 | Grassland | SONET |
| 6 | Sanya | 109.379 | 18.290 | 29 | Forest | SONET |
| 7 | Yanqihu | 116.674 | 40.408 | 100 | Forest | SONET |
| 8 | Kashi | 75.930 | 39.504 | 1320 | Mixed | SONET |
| 9 | Jiaozuo | 113.253 | 35.187 | 59 | Mixed | SONET |
| 10 | Songshan | 113.096 | 34.535 | 475 | Mixed | SONET |
| 11 | Beijing | 116.381 | 39.977 | 92 | Urban | AERONET |
| 12 | Beijing_PKU | 116.310 | 39.992 | 53 | Urban | AERONET |
| 13 | Beijing_RADI | 116.379 | 40.005 | 59 | Urban | AERONET |
| 14 | Beijing-CAMS | 116.317 | 39.933 | 106 | Urban | AERONET |
| 15 | Chengdu | 103.9891 | 30.5839 | 510 | Urban | SONET |
| 16 | Guangzhou | 113.381 | 23.06 | 28 | Urban | SONET |
| 17 | Harbin | 126.614 | 45.705 | 223 | Urban | SONET |
| 18 | Nanjing | 118.957 | 32.115 | 52 | Urban | SONET |
| 19 | Xi’an | 109.001 | 34.223 | 389 | Urban | SONET |
| 20 | XuZhou | 117.142 | 34.217 | 60 | Urban | SONET |
| 21 | Shanghai | 121.481 | 31.284 | 84 | Urban | SONET |
| 22 | Taipei_CWB | 121.538 | 25.015 | 26 | Urban | AERONET |
| for Kernel | = iso | = vol | = geo |
|---|---|---|---|
| 1.0 | −0.0374 | −1.2665 | |
| 0.0 | 0.5699 | −0.1662 | |
| 0.0 | −1.1252 | 0.1829 | |
| 0.0 | 0.8432 | −0.1489 | |
| White-sky integral () | 1.0 | 0.189184 | −1.377622 |
| NDVI/SCA | (60°, 100°) | (100°, 120°) | (120°, 140°) | (140°, 160°) | (160°, 180°) | |||||
|---|---|---|---|---|---|---|---|---|---|---|
| (0.0, 0.2) | 0.51 | 0.68 | 0.49 | 0.60 | 0.47 | 0.57 | 0.49 | 0.58 | 0.56 | 0.60 |
| (0.2, 0.4) | 0.49 | 0.61 | 0.50 | 0.61 | 0.48 | 0.56 | 0.51 | 0.59 | 0.56 | 0.62 |
| (0.4, 0.6) | 0.49 | 0.64 | 0.50 | 0.63 | 0.47 | 0.57 | 0.52 | 0.61 | 0.59 | 0.65 |
| (0.6, 0.8) | 0.53 | 0.64 | 0.51 | 0.63 | 0.51 | 0.62 | 0.53 | 0.61 | 0.59 | 0.64 |
| (0.8, 1.0) | 0.51 | 0.62 | 0.51 | 0.62 | 0.58 | 0.66 | 0.62 | 0.65 | 0.62 | 0.62 |
| NDVI/SCA | (60°, 100°) | (100°, 120°) | (120°, 140°) | (140°, 160°) | (160°, 180°) | |||||
|---|---|---|---|---|---|---|---|---|---|---|
| (0.0, 0.2) | 0.49 | 0.68 | 0.43 | 0.53 | 0.43 | 0.54 | 0.48 | 0.56 | 0.49 | 0.52 |
| (0.2, 0.4) | 0.53 | 0.65 | 0.44 | 0.56 | 0.45 | 0.55 | 0.46 | 0.55 | 0.44 | 0.50 |
| (0.4, 0.6) | 0.51 | 0.65 | 0.42 | 0.55 | 0.44 | 0.56 | 0.47 | 0.57 | 0.48 | 0.54 |
| (0.6, 0.8) | 0.53 | 0.64 | 0.48 | 0.62 | 0.48 | 0.60 | 0.48 | 0.57 | 0.49 | 0.55 |
| (0.8, 1.0) | 0.53 | 0.64 | 0.53 | 0.64 | 0.56 | 0.64 | 0.59 | 0.65 | 0.56 | 0.61 |
| NDVI/SCA | (60°, 100°) | (100°, 120°) | (120°, 140°) | (140°, 160°) | (160°, 180°) | |||||
|---|---|---|---|---|---|---|---|---|---|---|
| (0.0, 0.2) | 0.47 | 0.61 | 0.50 | 0.64 | 0.45 | 0.57 | 0.44 | 0.54 | 0.52 | 0.61 |
| (0.2, 0.4) | 0.49 | 0.62 | 0.52 | 0.64 | 0.52 | 0.65 | 0.45 | 0.56 | 0.43 | 0.52 |
| (0.4, 0.6) | 0.46 | 0.60 | 0.50 | 0.66 | 0.46 | 0.63 | 0.46 | 0.57 | 0.46 | 0.55 |
| (0.6, 0.8) | 0.53 | 0.67 | 0.51 | 0.65 | 0.50 | 0.65 | 0.47 | 0.57 | 0.47 | 0.56 |
| (0.8, 1.0) | 0.57 | 0.65 | 0.57 | 0.65 | 0.57 | 0.65 | 0.63 | 0.68 | 0.63 | 0.68 |
| NDVI/SCA | (60°, 100°) | (100°, 120°) | (120°, 140°) | (140°, 160°) | (160°, 180°) | |||||
|---|---|---|---|---|---|---|---|---|---|---|
| (0.0, 0.2) | 0.49 | 0.62 | 0.47 | 0.60 | 0.49 | 0.60 | 0.52 | 0.60 | 0.56 | 0.63 |
| (0.2, 0.4) | 0.48 | 0.60 | 0.47 | 0.60 | 0.49 | 0.60 | 0.52 | 0.60 | 0.55 | 0.61 |
| (0.4, 0.6) | 0.50 | 0.64 | 0.48 | 0.63 | 0.49 | 0.62 | 0.52 | 0.62 | 0.53 | 0.61 |
| (0.6, 0.8) | 0.48 | 0.61 | 0.48 | 0.62 | 0.50 | 0.63 | 0.52 | 0.63 | 0.54 | 0.62 |
| (0.8, 1.0) | 0.49 | 0.62 | 0.49 | 0.64 | 0.52 | 0.64 | 0.53 | 0.62 | 0.54 | 0.63 |
| NDVI/SCA | (60°, 100°) | (100°, 120°) | (120°, 140°) | (140°, 160°) | (160°, 180°) | |||||
|---|---|---|---|---|---|---|---|---|---|---|
| (0.0, 0.2) | 0.45 | 0.70 | 0.49 | 0.63 | 0.49 | 0.62 | 0.52 | 0.60 | 0.50 | 0.54 |
| (0.2, 0.4) | 0.52 | 0.64 | 0.50 | 0.63 | 0.51 | 0.63 | 0.52 | 0.61 | 0.50 | 0.55 |
| (0.4, 0.6) | 0.51 | 0.60 | 0.51 | 0.66 | 0.51 | 0.63 | 0.53 | 0.62 | 0.51 | 0.58 |
| (0.6, 0.8) | 0.46 | 0.56 | 0.50 | 0.64 | 0.54 | 0.64 | 0.54 | 0.63 | 0.52 | 0.58 |
| (0.8, 1.0) | 0.57 | 0.64 | 0.57 | 0.64 | 0.60 | 0.68 | 0.61 | 0.67 | 0.52 | 0.57 |
| Land Cover | a | b | N | R | RMSE | Gfrac |
|---|---|---|---|---|---|---|
| Urban | 1.07 | 0.007 | 550 | 0.88 | 0.16 | 61.6 |
| Cropland | 1.005 | −0.006 | 153 | 0.86 | 0.19 | 69.3 |
| Mixed | 0.91 | 0.11 | 157 | 0.93 | 0.21 | 53.5 |
| Forest | 0.96 | −0.06 | 75 | 0.94 | 0.14 | 77.3 |
Publisher’s Note: MDPI stays neutral with regard to jurisdictional claims in published maps and institutional affiliations. |
© 2022 by the authors. Licensee MDPI, Basel, Switzerland. This article is an open access article distributed under the terms and conditions of the Creative Commons Attribution (CC BY) license (https://creativecommons.org/licenses/by/4.0/).
Share and Cite
Ge, B.; Li, Z.; Chen, C.; Hou, W.; Xie, Y.; Zhu, S.; Qie, L.; Zhang, Y.; Li, K.; Xu, H.; et al. An Improved Aerosol Optical Depth Retrieval Algorithm for Multiangle Directional Polarimetric Camera (DPC). Remote Sens. 2022, 14, 4045. https://doi.org/10.3390/rs14164045
Ge B, Li Z, Chen C, Hou W, Xie Y, Zhu S, Qie L, Zhang Y, Li K, Xu H, et al. An Improved Aerosol Optical Depth Retrieval Algorithm for Multiangle Directional Polarimetric Camera (DPC). Remote Sensing. 2022; 14(16):4045. https://doi.org/10.3390/rs14164045
Chicago/Turabian StyleGe, Bangyu, Zhengqiang Li, Cheng Chen, Weizhen Hou, Yisong Xie, Sifeng Zhu, Lili Qie, Ying Zhang, Kaitao Li, Hua Xu, and et al. 2022. "An Improved Aerosol Optical Depth Retrieval Algorithm for Multiangle Directional Polarimetric Camera (DPC)" Remote Sensing 14, no. 16: 4045. https://doi.org/10.3390/rs14164045
APA StyleGe, B., Li, Z., Chen, C., Hou, W., Xie, Y., Zhu, S., Qie, L., Zhang, Y., Li, K., Xu, H., Ma, Y., Yan, L., & Mei, X. (2022). An Improved Aerosol Optical Depth Retrieval Algorithm for Multiangle Directional Polarimetric Camera (DPC). Remote Sensing, 14(16), 4045. https://doi.org/10.3390/rs14164045

