Evaluation and Prediction of Landslide Susceptibility in Yichang Section of Yangtze River Basin Based on Integrated Deep Learning Algorithm
Abstract
:1. Introduction
2. Study Area and Data
2.1. Study Area
2.2. Data
2.2.1. Landslide Inventory
2.2.2. Data Sources
2.2.3. Indicator System
- (1)
 - Topography
 
- (2)
 - Geological factors
 
- (3)
 - Hydrological and soil conditions
 
- (4)
 - Surface coverage
 
- (5)
 - Disaster-causing factors
- ➢
 - Rainfall
 
Rainfall is one of the most critical factors causing slope landslides. Since the study area is in the subtropical climate zone with a mild and humid climate, abundant rainfall, continuous rainfall, and other related functions are the main causing factors for landslide development in this area. Based on the statistical analysis in Figure 3i, the average annual rainfall is the highest in the range of 1000–1300 mm, and the accumulation of rainfall will aggravate the occurrence of landslides.- ➢
 - Human engineering activities
 
With the development of the social economy, the scale and intensity of human activities have become larger and larger, and their speed has exceeded the development of natural geology, becoming a vast force affecting the development of landslides. Human activities such as urban construction, highway reconstruction, and mineral exploitation in the Yichang section of the Yangtze River Basin are directly or indirectly related to landslide development. Therefore, we used land use, distance from roads and distance from mines in LSE. 
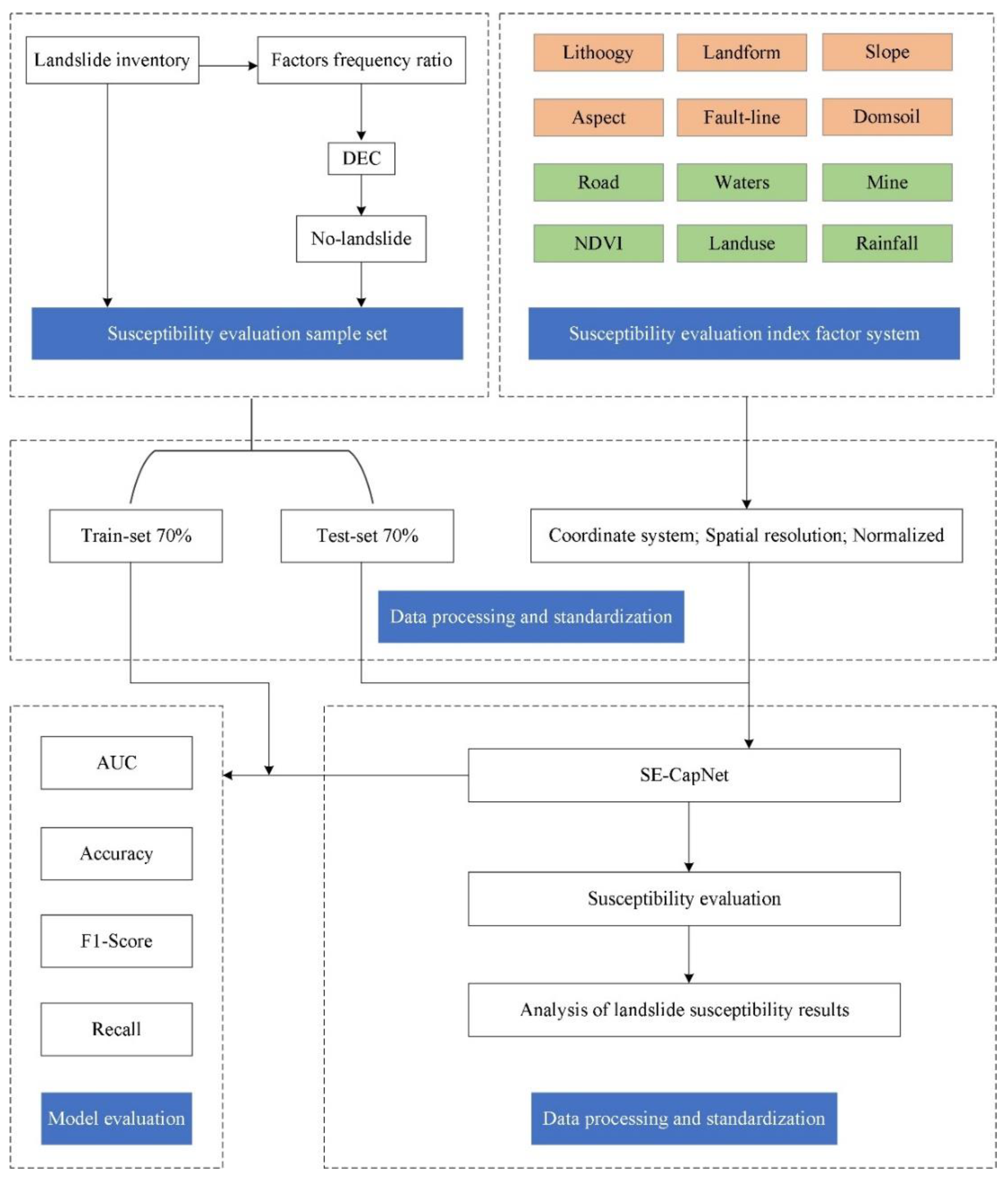
3. Methodology
3.1. Non-Landslide Samples Selection Network Based on DEC
3.2. Capsule Neural Network Based on SENet
3.3. Precision Evaluation Indicators
4. Results
4.1. Training Based on Integrated Deep Learning Algorithm
4.1.1. Non-Landslide Samples Set Selection
4.1.2. Environment and Training Parameters
4.2. LSE Results from Integrated Deep Learning Algorithm
4.2.1. Accuracy Assessment and Algorithm Comparison
4.2.2. Verification and Algorithm Comparison
5. Discussions
5.1. LSE Results and Influencing Factors
5.1.1. Topography
5.1.2. Geological Factors
5.1.3. Hydrology and Rainfall
5.1.4. Landcover
5.1.5. Human Engineering Activity
5.2. LSE Driving Mechanism
5.2.1. Rainfall
5.2.2. Human Engineering Activity
5.3. Landslide Susceptibility Prediction
6. Conclusions
Author Contributions
Funding
Data Availability Statement
Conflicts of Interest
References
- Reichenbach, P.; Rossi, M.; Malamud, B.D.; Mihir, M.; Guzzetti, F. A review of statistically-based landslide susceptibility models. Earth-Sci. Rev. 2018, 180, 60–91. [Google Scholar] [CrossRef]
 - Huang, Y.; Zhao, L. Review on landslide susceptibility mapping using support vector machines. Catena 2018, 165, 520–529. [Google Scholar] [CrossRef]
 - Yuan, L.; Xudong, Y.; Hui, M. National Analysis Report on Casualties Caused by Sudden Geological Hazards. Chin. J. Geol. Hazards Prev. 2006, 17, 146–147. [Google Scholar]
 - Yan, L.; Xu, W.; Wang, H.; Wang, R.; Meng, Q.; Yu, J.; Xie, W.C. Drainage controls on the Donglingxing landslide (China) induced by rainfall and fluctuation in reservoir water levels. Landslides 2019, 16, 1583–1593. [Google Scholar] [CrossRef]
 - Yueping, Y. Preliminary study on the mitigation strategy of geological disasters in China. J. Geol. Disasters Prev. 2004, 15, 1–8. [Google Scholar]
 - Chuanzheng, L.I.U.; Chunli, C. Achievements and countermeasures in risk reduction of geological disasters in China. Eng. Geol. 2020, 28, 375–383. [Google Scholar]
 - Gao, Y.; Cao, G.; Ni, P.; Tang, Y.; Liu, Y.; Bi, J.; Ma, Z. Natural hazard triggered technological risks in the Yangtze River Economic Belt, China. Sci. Rep. 2021, 11, 13842. [Google Scholar] [CrossRef] [PubMed]
 - Wang, J.; Schweizer, D.; Liu, Q.; Su, A.; Hu, X.; Blum, P. Three-dimensional landslide evolution model at the Yangtze River. Eng. Geol. 2021, 292, 106275. [Google Scholar] [CrossRef]
 - Zhang, L.; Xiao, T.; He, J.; Chen, C. Erosion-based analysis of breaching of Baige landslide dams on the Jinsha River, China, in 2018. Landslides 2019, 16, 1965–1979. [Google Scholar] [CrossRef]
 - Lu, S.; Yi, Q.; Yi, W.U.; Zhang, G.; He, X. Study on dynamic deformation mechanism of landslide in drawdown of reservoir water leveltake Baishuihe landslide in Three Gorges Reservoir area for example. J. Eng. Geol. 2014, 22, 869–875. [Google Scholar]
 - Wang, F.; Li, T. Landslide Disaster Mitigation in Three Gorges Reservoir, China; Springer: Berlin, Germany, 2009. [Google Scholar]
 - Tan, K.; Qiao, J. Development history and prospect of remote sensing technology in coal geology of China. Int. J. Coal Sci. Technol. 2020, 7, 311–319. [Google Scholar] [CrossRef]
 - Ranjan, A.K.; Anand, A.; Vallisree, S.; Singh, R.K. LU/LC change detection and forest degradation analysis in Dalma wildlife sanctuary using 3S technology: A case study in Jamshedpur-India. Aims Geosci. 2016, 2, 273–285. [Google Scholar] [CrossRef]
 - Velickov, S.; Solomatine, D.P.; Yu, X.; Price, R.K. Application of data mining techniques for remote sensing image analysis. In Proceedings of the 4th International Conference on Hydroinformatics, Cedar Rapids, IA, USA, 23–27 August 2000. [Google Scholar]
 - Lary, D.J.; Alavi, A.H.; Gandomi, A.H.; Walker, A.L. Machine learning in geosciences and remote sensing. Geosci. Front. 2016, 7, 3–10. [Google Scholar] [CrossRef] [Green Version]
 - Mellit, A.; Kalogirou, S. Artificial intelligence and internet of things to improve efficacy of diagnosis and remote sensing of solar photovoltaic systems: Challenges, recommendations and future directions. Renew. Sustain. Energy Rev. 2021, 143, 110889. [Google Scholar] [CrossRef]
 - Haefner, N.; Wincent, J.; Parida, V.; Gassmann, O. Artificial intelligence and innovation management: A review, framework, and research agenda✰. Technol. Forecast. Soc. Chang. 2021, 162, 120392. [Google Scholar] [CrossRef]
 - Hong, H.; Pourghasemi, H.R.; Pourtaghi, Z.S. Landslide susceptibility assessment in Lianhua County (China): A comparison between a random forest data mining technique and bivariate and multivariate statistical models. Geomorphology 2016, 259, 105–118. [Google Scholar] [CrossRef]
 - Lee, S.; Lee, M.J.; Jung, H.S. Data mining approaches for landslide susceptibility mapping in Umyeonsan, Seoul, South Korea. Appl. Sci. 2017, 7, 683. [Google Scholar] [CrossRef] [Green Version]
 - Shano, L.; Raghuvanshi, T.K.; Meten, M. LSE and hazard zonation techniques—A review. Geoenviron. Disasters 2020, 7, 1–19. [Google Scholar] [CrossRef]
 - Pourghasemi, H.R.; Teimoori Yansari, Z.; Panagos, P.; Pradhan, B. Analysis and evaluation of landslide susceptibility: A review on articles published during 2005–2016 (periods of 2005–2012 and 2013–2016). Arab. J. Geosci. 2018, 11, 193. [Google Scholar] [CrossRef]
 - Chen, Y.; Dong, J.L.; Guo, F.; Tong, B.; Zhou, T.; Fang, H.; Wang, L.; Zhan, Q.H. Review of landslide susceptibility assessment based on knowledge mapping. Stoch. Environ. Res. Risk Assess. 2022, 2022, 1–19. [Google Scholar]
 - Süzen, M.L.; Doyuran, V. A comparison of the GIS based landslide susceptibility assessment methods: Multivariate versus bivariate. Environ. Geol. 2004, 45, 665–679. [Google Scholar] [CrossRef]
 - Lee, S.; Min, K. Statistical analysis of landslide susceptibility at Yongin, Korea. Environ. Geol. 2001, 40, 1095–1113. [Google Scholar] [CrossRef]
 - Ercanoglu, M. An Overview on the Landslide Susceptibility Assessment Techniques. In Proceedings of the 1st WSEAS International Conference on Environmental and Geological Science and Engineering (EG’08), Malta, 11–13 September 2008. [Google Scholar]
 - Marjanović, M.; Kovačević, M.; Bajat, B.; Voženílek, V. Landslide susceptibility assessment using SVM machine learning algorithm. Eng. Geol. 2011, 123, 225–234. [Google Scholar] [CrossRef]
 - Pham, B.T.; Pradhan, B.; Bui, D.T.; Prakash, I.; Dholakia, M.B. A comparative study of different machine learning methods for landslide susceptibility assessment: A case study of Uttarakhand area (India). Environ. Model. Softw. 2016, 84, 240–250. [Google Scholar] [CrossRef]
 - Thai Pham, B.; Shirzadi, A.; Shahabi, H.; Omidvar, E.; Singh, S.K.; Sahana, M.; Talebpour Asl, D.; Bin Ahmad, B.; Kim Quoc, N.; Lee, S. Landslide susceptibility assessment by novel hybrid machine learning algorithms. Sustainability 2019, 11, 4386. [Google Scholar] [CrossRef] [Green Version]
 - Kavzoglu, T.; Colkesen, I.; Sahin, E.K. Machine learning techniques in landslide susceptibility mapping: A survey and a case study. In Landslides: Theory, Practice and Modelling; Springer: Berlin, Germany, 2019; pp. 283–301. [Google Scholar]
 - Marjanovic, M.; Bajat, B.; Kovacevic, M. Landslide susceptibility assessment with machine learning algorithms. In Proceedings of the International Conference on Intelligent Networking and Collaborative Systems, Barcelona, Spain, 4–6 November 2009; pp. 273–278. [Google Scholar]
 - Bui, D.T.; Tsangaratos, P.; Nguyen, V.T.; Van Liem, N.; Trinh, P.T. Comparing the prediction performance of a Deep Learning Neural Network model with conventional machine learning models in landslide susceptibility assessment. Catena 2020, 188, 104426. [Google Scholar] [CrossRef]
 - Xiao, L.; Zhang, Y.; Peng, G. Landslide susceptibility assessment using integrated deep learning algorithm along the China-Nepal highway. Sensors 2018, 18, 4436. [Google Scholar] [CrossRef] [PubMed] [Green Version]
 - Habumugisha, J.M.; Chen, N.; Rahman, M.; Islam, M.M.; Ahmad, H.; Elbeltagi, A.; Sharma, G.; Liza, S.N.; Dewan, A. Landslide susceptibility mapping with deep learning algorithms. Sustainability 2022, 14, 1734. [Google Scholar] [CrossRef]
 - Azarafza, M.; Azarafza, M.; Akgün, H.; Atkinson, P.M.; Derakhshani, R. Deep learning-based landslide susceptibility mapping. Sci. Rep. 2021, 11, 1–16. [Google Scholar] [CrossRef] [PubMed]
 - Falaschi, F.; Giacomelli, F.; Federici, P.R.; Puccinelli, A.; D’Amato Avanzi, G.; Pochini, A.; Ribolini, A. Logistic regression versus artificial neural networks: LSE in a sample area of the Serchio River valley, Italy. Nat. Hazards 2009, 50, 551–569. [Google Scholar] [CrossRef]
 - Kornejady, A.; Ownegh, M.; Bahremand, A. Landslide susceptibility assessment using maximum entropy model with two different data sampling methods. Catena 2017, 152, 144–162. [Google Scholar] [CrossRef]
 - Huang, F.; Cao, Z.; Jiang, S.H.; Zhou, C.; Huang, J.; Guo, Z. Landslide susceptibility prediction based on a semi-supervised multiple-layer perceptron model. Landslides 2020, 17, 2919–2930. [Google Scholar] [CrossRef]
 - Huang, F.M.; Yin, K.L.; Jiang, S.H.; Huang, J.S.; Cao, Z.S. Landslide susceptibility evaluation based on cluster analysis and support vector machine. Chin. J. Rock Mech. Eng. 2018, 37, 156–167. [Google Scholar]
 - Nefeslioglu, H.A.; Gokceoglu, C.; Sonmez, H. An assessment on the use of logistic regression and artificial neural networks with different sampling strategies for the preparation of landslide susceptibility maps. Eng. Geol. 2008, 97, 171–191. [Google Scholar] [CrossRef]
 - Mingoti, S.A.; Lima, J.O. Comparing SOM neural network with Fuzzy c-means, K-means and traditional hierarchical clustering algorithms. Eur. J. Oper. Res. 2006, 174, 1742–1759. [Google Scholar] [CrossRef]
 - Melchiorre, C.; Matteucci, M.; Azzoni, A.; Zanchi, A. Artificial neural networks and cluster analysis in landslide susceptibility zonation. Geomorphology 2008, 94, 379–400. [Google Scholar] [CrossRef]
 - Xu, S.H.; Liu, J.P.; Wang, X.H.; Zhang, Y.; Lin, R.F.; Zhang, M.; Liu, M.; Jiang, T. Landslide Susceptibility Assessment Method Incorporating Index of Entropy Based on Support Vector Machine: A Case Study of Shaanxi Province. Geomat. Inf. Sci. Wuhan Univ. 2020, 45, 1214–1222. [Google Scholar]
 - Kavzoglu, T.; Sahin, E.K.; Colkesen, I. Landslide susceptibility mapping using GIS-based multi-criteria decision analysis, support vector machines, and logistic regression. Landslides 2014, 11, 425–439. [Google Scholar] [CrossRef]
 - Shuai, B.; Jiping, L.; Liang, W. Evaluation of landslide susceptibility combined with DBSCAN clustering sampling and SVM classification. Disaster Prev. Technol. 2021, 16, 12. [Google Scholar]
 - Jiang, Y.H.; Lin, L.J.; Ni, H.Y.; Ge, W.Y.; Cheng, H.X.; Zhai, G.Y.; Wang, G.L.; Ban, Y.Z.; Li, Y.; Lei, M.T.; et al. An overview of the resources and environment conditions and major geological problems in the Yangtze River economic zone, China. China Geol. 2018, 1, 435–449. [Google Scholar] [CrossRef]
 - Xiang, F.; Zhu, L.; Wang, C.; Zhao, X.; Chen, H.; Yang, W. Quaternary sediment in the Yichang area: Implications for the formation of the Three Gorges of the Yangtze River. Geomorphology 2007, 85, 249–258. [Google Scholar] [CrossRef]
 - Cao, Z.; Tang, J.; Zhao, X.; Zhang, Y.; Wang, B.; Li, L.; Guo, F. Failure Mechanism of Colluvial Landslide Influenced by the Water Level Change in the Three Gorges Reservoir Area. Geofluids 2021, 2021, 6865129. [Google Scholar] [CrossRef]
 - Runqing, Y.E.; Xiaolin, F.U.; Fei, G.U.O.; Qinglin, Y.I.; Junyi, Z.H.A.N.G.; Changming, L.I.; Shiping, H.O.U.; Na, L.I.U. Deformation characteristics and mechanism analysis of geological hazards during operation period of three gorges reservoir. J. Eng. Geol. 2021, 29, 680–692. [Google Scholar]
 - Li, T.; Chen, H.; Wang, R. Formation mechanism of Yanchihe landslide in Yichang city, Hubei province. J. Eng. Geol. 2016, 24, 578–583. [Google Scholar]
 - Jun, Y.; Huali, X. Research on regional vulnerability of geological disasters based on HOP model-Taking Yichang area of Hubei Province as an example. Disastery 2014, 29, 131–138. [Google Scholar]
 - Jinlin, Z.; Wei, W.; Mingzheng, L. Main mine geological environment problems and control measures and achievements in Yichang. Sci. Technol. Inf. 2018, 16, 4. [Google Scholar]
 - Wang, J.P.; Ding, H.R. Practice and thinking of emergency prevention and control of geological disasters in Yichang Three Gorges Reservoir Area. Emerg. Manag. China 2014, 10, 52–55. [Google Scholar]
 - Du, J.; Glade, T.; Woldai, T.; Chai, B.; Zeng, B. Landslide susceptibility assessment based on an incomplete landslide inventory in the Jilong Valley, Tibet, Chinese Himalayas. Eng. Geol. 2020, 270, 105572. [Google Scholar] [CrossRef]
 - Frattini, P.; Crosta, G.; Carrara, A. Techniques for evaluating the performance of landslide susceptibility models. Eng. Geol. 2010, 111, 62–72. [Google Scholar] [CrossRef]
 - Peng, L.; Niu, R.; Huang, B.; Wu, X.; Zhao, Y.; Ye, R. Landslide susceptibility mapping based on rough set theory and support vector machines: A case of the Three Gorges area, China. Geomorphology 2014, 204, 287–301. [Google Scholar] [CrossRef]
 - Zhu, A.X.; Wang, R.; Qiao, J.; Qin, C.Z.; Chen, Y.; Liu, J.; Du, F.; Lin, Y.; Zhu, T. An expert knowledge-based approach to landslide susceptibility mapping using GIS and fuzzy logic. Geomorphology 2014, 214, 128–138. [Google Scholar] [CrossRef]
 - Zhang, H.; Song, Y.; Xu, S.; He, Y.; Li, Z.; Yu, X.; Liang, Y.; Wu, W.; Wang, Y. Combining a class-weighted algorithm and machine learning models in landslide susceptibility mapping: A case study of Wanzhou section of the Three Gorges Reservoir, China. Comput. Geosci. 2022, 158, 104966. [Google Scholar] [CrossRef]
 - Roy, D.P.; Wulder, M.A.; Loveland, T.R.; Woodcock, C.E.; Allen, R.G.; Anderson, M.C.; Helder, D.; Irons, J.R.; Johnson, D.M.; Kennedy, R.; et al. Landsat-8: Science and product vision for terrestrial global change research. Remote Sens. Environ. 2014, 145, 154–172. [Google Scholar] [CrossRef] [Green Version]
 - Keles, F.; Nefeslioglu, H.A. Infinite slope stability model and steady-state hydrology-based shallow LSEs: The Guneysu catchment area (Rize, Turkey). Catena 2021, 200, 105161. [Google Scholar] [CrossRef]
 - Zêzere, J.L. Landslide susceptibility assessment considering landslide typology. A case study in the area north of Lisbon (Portugal). Nat. Hazards Earth Syst. Sci. 2002, 2, 73–82. [Google Scholar] [CrossRef]
 - Bednarik, M.; Magulová, B.; Matys, M.; Marschalko, M. Landslide susceptibility assessment of the Kraľovany–Liptovský Mikuláš railway case study. Phys. Chem. Earth Parts A/B/C 2010, 35, 162–171. [Google Scholar] [CrossRef]
 - Ren, Y.; Hu, K.; Dai, X.; Pan, L.; Hoi, S.C.; Xu, Z. Semi-supervised deep embedded clustering. Neurocomputing 2019, 325, 121–130. [Google Scholar] [CrossRef]
 - Guo, X.; Liu, X.; Zhu, E.; Yin, J. Deep Clustering with Convolutional Autoencoders. In Neural Information Processing. ICONIP 2017. Lecture Notes in Computer Science; Springer: Cham, Switzerland, 2017; pp. 373–382. [Google Scholar]
 - Obeid, A.; Elfadel, I.M.; Werghi, N. Unsupervised Land-Cover Segmentation Using Accelerated Balanced Deep Embedded Clustering. IEEE Geosci. Remote Sens. Lett. 2021, 19, 1–5. [Google Scholar] [CrossRef]
 - Shin, H.C.; Roth, H.R.; Gao, M.; Lu, L.; Xu, Z.; Nogues, I.; Yao, J.; Mollura, D.; Summers, R.M. Deep convolutional neural networks for computer-aided detection: CNN architectures, dataset characteristics and transfer learning. IEEE Trans. Med. Imaging 2016, 35, 1285–1298. [Google Scholar] [CrossRef] [Green Version]
 - Mukhometzianov, R.; Carrillo, J. CapNet comparative performance evaluation for image classification. arXiv 2018, arXiv:1805.11195, 2018. [Google Scholar]
 - Hu, J.; Shen, L.; Sun, G. Squeeze-and-excitation networks. In Proceedings of the IEEE Conference on Computer Vision and Pattern Recognition, Salt Lake City, UT, USA, 18–22 June 2018; pp. 7132–7141. [Google Scholar]
 - Ma, H.; Han, G.; Peng, L.; Zhu, L.; Shu, J. Rock thin sections identification based on improved squeeze-and-Excitation Networks model. Comput. Geosci. 2021, 152, 104780. [Google Scholar] [CrossRef]
 - Feng, W.Y.; Liao, K.F.; Ou, Y.S.; Niu, Y. The synthetic aperture radar image classification method based on capsule neural network. Sci. Technol. Eng. 2019, 19, 203–207. [Google Scholar]
 - Zhao, N.; Zhang, X.; Zhang, L. Overview of imbalanced data classification. Comput. Sci. 2018, 45, 22–27. [Google Scholar]
 - Chawla, N.V.; Japkowicz, N.; Kotcz, A. Special issue on learning from imbalanced data sets. ACM SIGKDD Explor. Newsl. 2004, 6, 1–6. [Google Scholar] [CrossRef]
 - Metz, C.E. Basic principles of ROC analysis[C]//Seminars in nuclear medicine. WB Saunders 1978, 8, 283–298. [Google Scholar]
 - Fawcett, T. An introduction to ROC analysis. Pattern Recognit. Lett. 2006, 27, 861–874. [Google Scholar] [CrossRef]
 - Huang, J.; Ling, C.X. Using AUC and Accuracy in evaluating learning algorithms. IEEE Trans. Knowl. Data Eng. 2005, 17, 299–310. [Google Scholar] [CrossRef] [Green Version]
 - García, V.; Mollineda, R.A.; Sánchez, J.S. Index of balanced Accuracy: A performance measure for skewed class distributions. In Proceedings of the Iberian Conference on Pattern Recognition and Image Analysis, Madrid, Spain, 1–4 July 2019; Springer: Berlin/Heidelberg, Germany, 2009; pp. 441–448. [Google Scholar]
 - Lepore, C.; Kamal, S.A.; Shanahan, P.; Bras, R.L. Rainfall-induced landslide susceptibility zonation of Puerto Rico. Environ. Earth Sci. 2012, 66, 1667–1681. [Google Scholar] [CrossRef]
 - Hong, H.; Chen, W.; Xu, C.; Youssef, A.M.; Pradhan, B.; Tien Bui, D. Rainfall-induced landslide susceptibility assessment at the Chongren area (China) using frequency ratio, certainty factor, and index of entropy. Geocarto Int. 2017, 32, 139–154. [Google Scholar] [CrossRef]
 - Wang, X.; Wang, C.; Zhang, C. Early warning of debris flow using optimized self-organizing feature mapping network. Water Supply 2020, 20, 2455–2470. [Google Scholar] [CrossRef]
 - Montrasio, L.; Valentino, R.; Losi, G.L. Towards a real-time susceptibility assessment of rainfall-induced shallow landslides on a regional scale. Nat. Hazards Earth Syst. Sci. 2011, 11, 1927–1947. [Google Scholar] [CrossRef] [Green Version]
 - Chen, L.; Guo, Z.; Yin, K.; Shrestha, D.P.; Jin, S. The influence of land use and land cover change on landslide susceptibility: A case study in Zhushan Town, Xuan’en County (Hubei, China). Nat. Hazards Earth Syst. Sci. 2019, 19, 2207–2228. [Google Scholar] [CrossRef] [Green Version]
 - Hamilton, K. Numerical resolution and modeling of the global atmospheric circulation: A review of our current understanding and outstanding issues. High Resolut. Numer. Model. Atmos. Ocean. 2008, 1, 7–27. [Google Scholar]
 - He, J.; Soden, B.J.; Kirtman, B. The robustness of the atmospheric circulation and precipitation response to future anthropogenic surface warming. Geophys. Res. Lett. 2014, 41, 2614–2622. [Google Scholar] [CrossRef]
 
















| Data Name | Data Source | Resolution | Purpose | 
|---|---|---|---|
| GF-1 GF-2  | Natural Resources Satellite Remote Sensing Cloud Service Platform | 2 m 1 m  | Landslide Inventory | 
| Google Earth | Local Space Viewer | 2 m | |
| Landsat-8 | USGS | 30 m | Extraction of Vegetation Index, Road, Water System, Land Use. | 
| Fundamental terrain data | NASA | 30 m | Extraction of topography, slope, and aspect. | 
| Fundamental geological data | National Geological Archives of China | — | Draw stratigraphic lithology, geological disasters, and geological structure. | 
| Fundamental geographic data | China Meteorological Data Network and Hubei Provincial Geological Survey | — | Precipitation and mine data sources. | 
| Administrative division data | Global Administrative Division Database | — | Extraction of administrative boundaries. | 
| LSE | Area Ratio/% | Landslide Ratio/% | Frequency Ratio/% | 
|---|---|---|---|
| Extremely high | 29.24 | 32.35 | 110.64 | 
| High | 15.39 | 29.76 | 193.37 | 
| Moderate | 25.11 | 19.41 | 77.30 | 
| Low | 12.40 | 10.25 | 82.66 | 
| Extremely low | 18.07 | 8.46 | 46.82 | 
| Hardware Device | CPU: Intel CORE i5 9th Gen GPU: NVIDIA GeForce GTX 1650TI  | 
|---|---|
| System platform | Windows10 64-bit | 
| Development environment | Python 3.6.5, TensorFlow-GPU 1.9.0, Keras 2.1.6 | 
| Compile environment | Anaconda3, Jupyter | 
| Methods | Accuracy (%) | Precision (%) | Sensitive (%) | Specificity (%) | 
|---|---|---|---|---|
| SE-CapNet | 96.06 | 96.82 | 95.12 | 96.83 | 
| CapNet | 93.30 | 94.29 | 91.37 | 94.05 | 
| CNN | 91.57 | 92.36 | 89.02 | 91.42 | 
| RF | 87.23 | 88.41 | 82.60 | 89.27 | 
| LSE | Extremely High | High | Moderate | Low | Extremely Low | 
|---|---|---|---|---|---|
| Area ratio | 14.67% | 29.47% | 30.24% | 17.29% | 8.33% | 
| Slope | 15–25° | 25–35° | 5–15° | >35° | <5° | 
| Aspect | West, Southwest, North | Northwest, Northeast | Southeast, East | Plane | South | 
| Landform | Hill | Low mountains | Moderate mountains | Plane | High mountains | 
| Lithology | Hard-soft-integrated | Weak rock | Extremely weak rock | Harder rock | Hard rock | 
| Fault line | 0.5–1.0 km | <0.5 km | 1.0–1.5 km | 1.5–2.0 km | >5.0 km | 
| Distance from water | <0.5 km | 0.5–1.5 km | 1.5–2.5 km | 2.5–10.0 km | >10.0 km | 
| Domsoil | CMd, RGc | Alh, LVh | Atc, Alf, WR | Ple | FLc, Fle, Acu | 
| NDVI | 0.4–0.6 | 0.2–0.4 | 0.6–0.8 | 0.8–1.0 | 0–0.2 | 
| Rainfall | 1200–1400 mm | 1100–1200 mm | 1000–1100 mm | <1000 mm | 1400–1500 mm | 
| Landuse | Building | Unutilized land | Woodland | Water | Cultivated land | 
| Distance from road | 2.0–5.0 km | 5.0–10.0 km | 0.5–2.0 km | <0.5 km | >10.0 km | 
| Distance from mine | <7.0 km | 7–13, 26–32 km | 13–26 km | 32–40 km | >40 km | 
Publisher’s Note: MDPI stays neutral with regard to jurisdictional claims in published maps and institutional affiliations.  | 
© 2022 by the authors. Licensee MDPI, Basel, Switzerland. This article is an open access article distributed under the terms and conditions of the Creative Commons Attribution (CC BY) license (https://creativecommons.org/licenses/by/4.0/).
Share and Cite
Chang, L.; Zhang, R.; Wang, C. Evaluation and Prediction of Landslide Susceptibility in Yichang Section of Yangtze River Basin Based on Integrated Deep Learning Algorithm. Remote Sens. 2022, 14, 2717. https://doi.org/10.3390/rs14112717
Chang L, Zhang R, Wang C. Evaluation and Prediction of Landslide Susceptibility in Yichang Section of Yangtze River Basin Based on Integrated Deep Learning Algorithm. Remote Sensing. 2022; 14(11):2717. https://doi.org/10.3390/rs14112717
Chicago/Turabian StyleChang, Lili, Rui Zhang, and Chunsheng Wang. 2022. "Evaluation and Prediction of Landslide Susceptibility in Yichang Section of Yangtze River Basin Based on Integrated Deep Learning Algorithm" Remote Sensing 14, no. 11: 2717. https://doi.org/10.3390/rs14112717
APA StyleChang, L., Zhang, R., & Wang, C. (2022). Evaluation and Prediction of Landslide Susceptibility in Yichang Section of Yangtze River Basin Based on Integrated Deep Learning Algorithm. Remote Sensing, 14(11), 2717. https://doi.org/10.3390/rs14112717
        
                                                