Multi-Scale LG-Mod Analysis for a More Reliable SAR Sea Surface Wind Directions Retrieval
Abstract
1. Introduction
2. Materials and Methods
2.1. Simulated SAR Images
2.2. Sentinel-1 SAR Images
2.3. In Situ Data
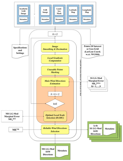
2.4. Multi-Scale LG-Mod Processing
- Image Smoothing and Decimation [8,17]: This step consists in a series of smoothing and sub-sampling operations with the aim at both enhancing patterns of interest and reducing the speckle noise of the input SAR image. Smoothing operations are edge preserving in order to preserve as much as possible the directional information of the wind-induced SAR signatures. Sub-sampling (with factor 2) reduces by half both the image dimensions as well as it doubles the (final) scale in both dimensions themselves. To capture SAR wind rows characterized by wavelengths in the range between 500 m and 2 km, slightly smaller than the one chosen in Reference [30], scales are profitably selected spanning the range from about 100 to 400 m. Note that the use of higher scales would introduce too much smoothing, thus leading to an unpleasant directional information loss, and a large reduction on the number of samples for directional estimations as well. Lower scales instead would cause noisy estimations, although with a large number of samples. As consequence, for the available Sentinel-1 dataset, processing scales, i.e., the High Scale (320 m by 320 m), the Medium Scale (160 m by 160 m), and the Low Scale (80 m by 80 m), were selected for wind rows detection. However, this step may be generally repeated with a different number S of scales, i.e., .
- Unusable Points Masking (UPM): At this step, land pixels from the available land–sea mask and those affected by unwanted border effects as a result of the filtering performed at the first step are masked. Furthermore, the masking of those points characterized by extremely high or extremely low Local Gradients is carried out. A thresholding is aimed at excluding most of the sigma nought modulations and LGs that are not related to wind rows. To accomplish this task the condition of (with experimentally determined thresholds) is required for each pixel within each sub-image (or ROI) to be evaluated in the subsequent steps.
- Main Wind Directions Estimation: Previous steps are repeated for a number S of selected scales, i.e., . Each LG direction image obtained from each of such repetition is divided into ROIs. Those ROIs that are affected by a large percentage of unusable points detected (e.g., more than 30%) are discarded and related estimations are not provided. Otherwise, for each k-th LG direction image as well as for each not-discarded ROI, a confidence interval is provided with a user-defined confidence level , as follows:
- Reliable Wind Directions Selection: This final step is devoted to discard those directional estimates considered not reliable enough. As done for SS LG-Mod outcomes, a suitable threshold of acceptance, i.e., a maximum Marginal Error value , is defined by the user and then applied to all MS LG-Mod estimated directions:
3. Results
3.1. LG-Mod Results from Simulated SAR Images
3.2. LG-Mod Results from Real SAR Images
- Exclusion of ROIs corresponding to in situ wind speeds less than 2 m/s. This threshold was chosen considering that a weaker wind cannot produce roughness and therefore the sea area appears as flat [35]. As a result, the available dataset reduced to a number of 977 ROIs.
- Exclusion of ROIs that present a coverage greater than 30% of unusable pixels, masked by the application of the UPM module. The latter allows the masking of bright pixels/areas (Figure 9a), radiofrequency interference (RFI) zones [36] (Figure 9b) and dark areas (Figure 9c) through the upper and lower bounding of the LG amplitude. In fact, the edge areas and the inner parts of such SAR features cause, respectively, strong and weak LGs, which cannot be associated to wind rows. Land pixels not correctly identified in the land–sea mask are masked by the UPM module as well. After this step, the number of ROIs decreased to 448.
- Further non-wind features [37,38], such as atmospheric gravity waves (AGWs) (Figure 9d) and atmospheric convective cells (Figure 9e) cannot be removed by applying the current UPM module. To further filter the dataset, the identification and the discarding of those ROIs showing such features was carried out through visual inspection. This last step reduced the number of available ROIs to 239.
3.3. Exploitation of Aimed at Selection of the Optimal Local Processing Scale
- (1)
- The effectiveness in the application of the threshold is reduced, In fact, as shown in Figure 14a, the number of selected reliable directions decreases with the threshold less significantly than in the case of the ROI size of 5 km × 5 km (Figure 10). In addition, both RMSE and MBE trends, shown in Figure 14b,c, respectively, appear more flat with respect to the case of the smaller ROI size (Figure 11a and Figure 13, respectively). Thus, the 12.5 km by 12.5 km ROIs appear to have an associated directional content higher than the ones for the 5 km by 5 km case.
- (2)
- Both MS and SS directional estimations provide higher RMSE and (absolute) MBE values than the corresponding ones obtained at 5 km by 5 km ROI size. This can be justified considering that about half of the available in situ wind observations derived from stations with a maximum time distance from SAR acquisitions of 5 min, and the remaining measures does not exceed a 30 min delay. Moreover, the analysis is mainly performed in low–moderate wind speeds (i.e., up to 10 m/s).
- (3)
- The MS estimation performance is still better than the one achieved by each SS processing, but the improvement reduces, especially in terms of achieved RMSE values with respect to the Low Scale. In fact, the improvement of RMSE reduces up to −0.09° w.r.t. the Low Scale, to −2.38° w.r.t. the Medium Scale, and to −7.25° w.r.t. the High Scale, whereas it reaches, with , about −2.23°, −4.15°, and −10.52°, respectively, for the 5 km by 5 km ROI size processing (Figure 11b).
3.4. Investigations on the Dependence of the Patterns Modulation Scale on Environmental Parameters
- The Low Scale (yellow) was the most frequently selected, i.e., 116 of the 226 occurrences (51.3%). The RMSE evaluated on these 116 occurrences was 21.38°.
- The Medium Scale (red) was selected in 73 of the 226 occurrences (32.3%). The RMSE evaluated on the 73 occurrences was 21.44°.
- The High Scale (blue) resulted the less frequent scale, i.e., 37 of the 226 occurrences (16.4%). The RMSE evaluated on the 37 occurrences was 22.33°.
- The percentage of occurrences of the Low- and the Medium-Scale selection reduces and increases, respectively, while the distance R from the coastline is increasing. On the other hand, the High-Scale selection presents about the same percentage of occurrences in the three range of distance.
- The Low- and the Medium-Scale selections do not show a well-defined relationship between the percentage of occurrences and the bathymetry Z. Instead, the frequency of the High-Scale selection increases with the bathymetry.
- From Figure 17a, the percentage of occurrences of the Low- and the Medium-Scale selection reduces and increases, respectively, while the wind speed is increasing from the light to the moderate regimes. The High-Scale selection presents about the same percentage of occurrences in both regimes. The Strong case is poorly sampled, and it may be only stated that strong wind speeds were proven to be a bad condition for wind rows visibility.
- From Figure 17b, the Low-, the Medium-, and the High-Scale selections do not show a well-defined relationship between the percentage of occurrences and the wind direction range.
4. Discussion
4.1. LG-Mod Results from Simulated SAR Images
4.2. LG-Mod Results from Real SAR Images
4.3. Exploitation of Aimed at Selection of the Optimal Local Processing Scale
4.4. Investigations on the Dependence of the Patterns Modulation Scale on Environmental Parameters
- The Low (80 m × 80 m) and the Medium (160 m × 160 m) Scales represent the more adequate ones for wind rows detection, as shown by both the frequency of occurrences (i.e., 51.3% and 32.3%, respectively) and the accuracy of directional estimations (i.e., RMSE values equal to 21.38° and 21.44°, respectively). Furthermore, both scales may occur at different distances from the coast, but it is not clear why the frequency of the Low- and Medium-Scale selection decreases and increases, respectively, while the distance from the cost increases (Figure 17a). A possible interpretation is that wind-induced SAR signatures, namely wind rows, may be affected close to the coast by a mixing of different modulations due to both Wind Streaks and Boundary Layer Rolls. The former are typically characterized by spatial wavelengths that are more compatible with the Low Scale, whereas the latter are more detectable with the Medium Scale.
- The High Scale (320 m × 320 m) resulted in being, instead, the less frequent, as well as the less accurate, scale employed, with a percentage of occurrences and a RMSE equal to 16.4% and 22.33°, respectively (Figure 12). This scale seems to be just influenced by the bathymetry, showing an increasing of percentage of occurrences with the bathymetry itself (Figure 16b). To the best of our knowledge, no authors have been investigated on the effects of the bathymetry on SAR backscattering modulations induced by atmospheric phenomena, such as wind rows. However, it is well-known that, in shallow areas, small-scale features of the bathymetry cause strong current gradients, which then in turn modulate the spectrum of the short Bragg waves [39]. Zhang et al., in 2017, found different bathymetric features on SAR imagery under different sea states. In particular, under low to moderate wind speeds (3.1~6.3 m/s), they observed wide bright patterns with an average width of 6 km and quasi-linear features only 1 km wide for high winds (5.4~13.9 m/s) [40]. On the other hand, it is recognized that the approximation of waves to shallow areas results in a decrease in the wavelength, which is linked to water depths [41]. However, although wind rows derived modulations in the SAR image are primarily caused by variations in the near-surface wind field, the bathymetry may change their spatial wavelengths, as suggested by the increasing of percentage of High-Scale occurrences with the bathymetry.
- Wind rows are detected mostly in the case of light–moderate wind speed regimes (i.e., W less than 13.8 m/s) and along-shore winds (Figure 17a,b, respectively). This finding confirms the results in References [20,21], where it is reported that wind rows are most commonly observed at wind speeds near 8–9 m/s. Whatever the wind speed and direction, the Low- and the Medium-Scale selections occur more frequently than the High-Scale one.
- However, the wind rows modulation scale may be also influenced by any further physical phenomena that cause variations of the sea surface roughness and, in turn, the radar signal backscattered from the sea. As reported in Reference [18], there is a large variability in wavelength and amplitude of the wind rows as a result of several processes acting on the wind rows and related to the inhomogeneities in terrain, roughness, and heating and also to vertical wind shear [42].
5. Conclusions
Author Contributions
Funding
Institutional Review Board Statement
Informed Consent Statement
Data Availability Statement
Acknowledgments
Conflicts of Interest
References
- Villas Boas, A.B.; Ardhuin, F.; Ayet, A.; Bourassa, M.A.; Chapron, B.; Brandt, P.; Gille, S.T. Integrated observations and modeling of global winds, currents, and waves: Requirements and challenges for the next decade. Front. Mar. Sci. 2019, 6, 425. [Google Scholar] [CrossRef]
- Borrelli, P.; Lugato, E.; Montanarella, L.; Panagos, P. A new assessment of soil loss due to wind erosion in European agricultural soils using a quantitative spatially distributed modelling approach. Land Degrad. Dev. 2017, 28, 335–344. [Google Scholar] [CrossRef]
- Nezhad, M.M.; Groppi, D.; Marzialetti, P.; Fusilli, L.; Laneve, G.; Cumo, F.; Garcia, D.A. Wind energy potential analysis using Sentinel-1 satellite: A review and a case study on Mediterranean islands. Renew. Sustain. Energy Rev. 2019, 109, 499–513. [Google Scholar] [CrossRef]
- Mouche, A.A.; Collard, F.; Chapron, B.; Dagestad, K.F.; Guitton, G.; Johannessen, J.A.; Hansen, M.W. On the use of Doppler shift for sea surface wind retrieval from SAR. IEEE Trans. Geosci. Remote Sens. 2012, 50, 2901–2909. [Google Scholar] [CrossRef]
- Zhang, B.; Perrie, W.; Vachon, P.W.; Li, X.; Pichel, W.G.; Guo, J.; He, Y. Ocean vector winds retrieval from C-band fully polarimetric SAR measurements. IEEE Trans. Geosci. Remote Sens. 2012, 50, 4252–4261. [Google Scholar] [CrossRef]
- Benassai, G.; Migliaccio, M.; Nunziata, F. The use of COSMO-SkyMed© SAR data for coastal management. J. Mar. Sci. Technol. 2015, 20, 542–550. [Google Scholar] [CrossRef]
- Komarov, A.S.; Zabeline, V.; Barber, D.G. Ocean surface wind speed retrieval from C-band SAR images without wind direction input. IEEE Trans. Geosci. Remote Sens. 2013, 52, 980–990. [Google Scholar] [CrossRef]
- Rana, F.M.; Adamo, M.; Blonda, P. LG-mod multi-scale approach for SAR sea surface wind directions retrieval. In Proceedings of the IEEE International Geoscience and Remote Sensing Symposium (IGARSS), Valencia, Spain, 22–27 July 2018. [Google Scholar]
- Radkani, N.; Zakeri, B.G. Sea Wind Retrieval by Analytically-Based Geophysical Model Functions and Sentinel-1A SAR Images. Prog. Electromagn. Res. 2019, 93, 223–236. [Google Scholar] [CrossRef]
- Hersbach, H. Comparison of C-band scatterometer CMOD5. N equivalent neutral winds with ECMWF. J. Atmos. Ocean. Technol. 2010, 27, 721–736. [Google Scholar] [CrossRef]
- Stoffelen, A.; Verspeek, J.A.; Vogelzang, J.; Verhoef, A. The CMOD7 geophysical model function for ASCAT and ERS wind retrievals. IEEE J. Sel. Top. Appl. Earth Obs. Remote Sens. 2017, 10, 2123–2134. [Google Scholar] [CrossRef]
- Li, X.M.; Lehner, S. Algorithm for sea surface wind retrieval from TerraSAR-X and TanDEM-X data. IEEE Trans. Geosci. Remote Sens. 2013, 52, 2928–2939. [Google Scholar] [CrossRef]
- La, T.V.; Khenchaf, A.; Comblet, F.; Nahum, C. Exploitation of C-band Sentinel-1 images for high-resolution wind field retrieval in coastal zones (Iroise coast, France). IEEE J. Sel. Top. Appl. Earth Obs. Remote Sens. 2017, 10, 5458–5471. [Google Scholar] [CrossRef]
- Mouche, A. Sentinel-1 ocean wind fields (OWI) algorithm definition. In Sentinel-1 IPF Reference: (S1-TN-CLS-52-9049) Report; CLS: Brest, France, 2010; pp. 1–75. [Google Scholar]
- Monaldo, F.; Jackson, C.; Li, X.; Pichel, W.G. Preliminary evaluation of Sentinel-1A wind speed retrievals. IEEE J. Sel. Top. Appl. Earth Obs. Remote Sens. 2016, 9, 2638–2642. [Google Scholar] [CrossRef]
- Ahsbahs, T.; Badger, M.; Karagali, I.; Larsén, X.G. Validation of Sentinel-1A SAR coastal wind speeds against scanning LiDAR. Remote Sens. 2017, 9, 552. [Google Scholar] [CrossRef]
- Rana, F.M.; Adamo, M.; Lucas, R.; Blonda, P. Sea surface wind retrieval in coastal areas by means of Sentinel-1 and numerical weather prediction model data. Remote Sens. Environ. 2019, 225, 379–391. [Google Scholar] [CrossRef]
- Svensson, N.; Sahlée, E.; Bergström, H.; Nilsson, E.; Badger, M.; Rutgersson, A. A case study of offshore advection of boundary layer rolls over a stably stratified sea surface. Adv. Meteorol. 2017, 2017, 9015891. [Google Scholar] [CrossRef]
- Dankert, H.; Horstmann, J.; Rosenthal, W. Ocean wind fields retrieved from radar-image sequences. J. Geophys. Res. Oceans 2003, 108, 1–11. [Google Scholar] [CrossRef]
- Zhao, Y.; Li, X.M.; Sha, J. Sea surface wind streaks in spaceborne synthetic aperture radar imagery. J. Geophys. Res. Oceans 2016, 121, 6731–6741. [Google Scholar] [CrossRef]
- Wang, C.; Vandemark, D.; Mouche, A.; Chapron, B.; Li, H.; Foster, R.C. An assessment of marine atmospheric boundary layer roll detection using Sentinel-1 SAR data. Remote Sens. Environ. 2020, 250, 112031. [Google Scholar] [CrossRef]
- Koch, W. Directional analysis of SAR images aiming at wind direction. IEEE Trans. Geosci. Remote Sens. 2004, 42, 702–710. [Google Scholar] [CrossRef]
- Fetterer, F.; Gineris, D.; Wackerman, C.C. Validating a scatterometer wind algorithm for ERS-1 SAR. IEEE Trans. Geosci. Remote Sens. 1998, 36, 479–492. [Google Scholar] [CrossRef]
- Zhou, L.; Zheng, G.; Li, X.; Yang, J.; Ren, L.; Chen, P.; Zhang, H.; Lou, X. An improved local gradient method for sea surface wind direction retrieval from SAR imagery. Remote Sens. 2017, 9, 671. [Google Scholar] [CrossRef]
- Zecchetto, S.; De Biasio, F. A wavelet-based technique for sea wind extraction from SAR images. IEEE Trans. Geosci. Remote Sens. 2008, 46, 2983–2989. [Google Scholar] [CrossRef]
- Zheng, G.; Li, X.; Zhou, L.; Yang, J.; Ren, L.; Chen, P.; Zhang, H.; Lou, X. Development of a gray-level co-occurrence matrix-based texture orientation estimation method and its application in sea surface wind direction retrieval from SAR imagery. IEEE Trans. Geosci. Remote Sens. 2018, 56, 5244–5260. [Google Scholar] [CrossRef]
- Du, Y.; Vachon, P.W.; Wolfe, J. Wind direction estimation from SAR images of the ocean using wavelet analysis. Can. J. Remote Sens. 2002, 28, 498–509. [Google Scholar] [CrossRef]
- Leite, G.C.; Ushizima, D.M.; Medeiros, F.N.; De Lima, G.G. Wavelet analysis for wind fields estimation. Sensors 2010, 10, 5994–6016. [Google Scholar] [CrossRef]
- Noratiqah, M.D.S.; Arnis, A.; Shattri, M. Modification of wavelet transform approach for low-wind direction extraction. In Proceedings of the IEEE International Conference on Aerospace Electronics and Remote Sensing Technology (ICARES), Bali, Indonesia, 3–5 December 2015. [Google Scholar]
- Zecchetto, S. Wind Direction Extraction from SAR in Coastal Areas. Remote Sens. 2018, 10, 261. [Google Scholar] [CrossRef]
- Farahani, F.T.; Keshavarz, A.; Zecchetto, S. Wind Direction Extraction from Sar Images Using Nsct Transform. In Proceedings of the IEEE International Geoscience and Remote Sensing Symposium (IGARSS), Valencia, Spain, 22–27 July 2018. [Google Scholar]
- Koch, W.; Feser, F. Relationship between SAR-derived wind vectors and wind at 10-m height represented by a mesoscale model. Mon. Weather Rev. 2006, 134, 1505–1517. [Google Scholar] [CrossRef]
- Fisher, N.I.; Lewis, T. Estimating the common mean direction of several circular or spherical distributions with differing dispersions. Biometrika 1983, 70, 333–341. [Google Scholar] [CrossRef]
- Rana, F.M.; Adamo, M.; Pasquariello, G.; De Carolis, G.; Morelli, S. LG-Mod: A modified local gradient (LG) method to retrieve SAR sea surface wind directions in marine coastal areas. J. Sens. 2016, 2016, 9565208. [Google Scholar] [CrossRef]
- Trivero, P.; Biamino, W. Observing marine pollution with Synthetic Aperture Radar. In Geoscience and Remote Sensing New Achievements; InTech Open: London, UK, 2010; pp. 397–418. [Google Scholar]
- Santamaria, C.; Alvarez, M.; Greidanus, H.; Syrris, V.; Soille, P.; Argentieri, P. Mass processing of sentinel-1 images for maritime surveillance. Remote Sens. 2017, 9, 678. [Google Scholar] [CrossRef]
- Topouzelis, K.; Kitsiou, D. Detection and classification of mesoscale atmospheric phenomena above sea in SAR imagery. Remote Sens. Environ. 2015, 160, 263–272. [Google Scholar] [CrossRef]
- Sikora, T.D.; Young, G.S.; Beal, R.C.; Monaldo, F.M.; Vachon, P.W. Applications of synthetic aperture radar in marine meteorology. In Atmosphere Ocean Interactions; Perrie, W., Ed.; WIT Press: Southampton, UK, 2006; Volume 2, pp. 83–105. [Google Scholar]
- Müller, S.; Stanev, E.V.; Schulz-Stellenfleth, S.; Staneva, J.; Koch, W. Atmospheric boundary layer rolls: Quantification of their effect on the hydrodynamics in the German Bight. J. Geophys. Res. 2013, 118, 5036–5053. [Google Scholar] [CrossRef]
- Zhang, S.; Xu, Q.; Zheng, Q.; Li, X. Mechanisms of SAR Imaging of Shallow Water Topography of the Subei Bank. Remote Sens. 2017, 9, 1203. [Google Scholar] [CrossRef]
- Santos, D.; Abreu, T.; Silva, P.A.; Baptista, P. Estimation of Coastal Bathymetry Using Wavelets. J. Mar. Sci. Eng. 2020, 8, 772. [Google Scholar] [CrossRef]
- Wang, S.; Jiang, Q. Impact of vertical wind shear on roll structure in idealized hurricane boundary layers. Atmos. Chem. Phys. 2017, 17, 3507–3524. [Google Scholar] [CrossRef]




















| NOAA Station ID | Longitude (°) | Latitude (°) | Temporal Resolution (min) | Direction Accuracy (°) | Distance from Coastline (km) | Bathymetry (m) |
|---|---|---|---|---|---|---|
| 44005 | −69.128 | 43.201 | 60 | 1 | 80 | 177.0 |
| 44007 | −70.141 | 43.525 | 60 | 1 | 7 | 28.8 |
| 44011 | −66.619 | 41.098 | 60 | 1 | 283 | 85.3 |
| 44013 | −70.651 | 42.346 | 60 | 1 | 14 | 62.9 |
| 44018 | −70.143 | 42.206 | 60 | 1 | 29 | 43.2 |
| 44020 | −70.279 | 41.493 | 60 | 1 | 12 | 11.4 |
| 44027 | −67.307 | 44.283 | 60 | 1 | 27 | 185.3 |
| 44029 | −70.566 | 42.523 | 10 | 0.1 | 9 | 64.5 |
| 44030 | −70.426 | 43.179 | 10 | 0.1 | 13 | 69.1 |
| 44032 | −69.355 | 43.716 | 10 | 0.1 | 18 | 85.6 |
| 44033 | −68.998 | 44.055 | 10 | 0.1 | 5 | 104.2 |
| 44034 | −68.112 | 44.103 | 10 | 0.1 | 21 | 97.0 |
| 44037 | −67.879 | 43.491 | 10 | 0.1 | 85 | 277.6 |
| MDRM1 | −68.128 | 43.969 | 60 | 1 | 28 | 54.8 |
| MISM1 | −68.855 | 43.784 | 60 | 1 | 33 | 31.2 |
| 44137 | −62.000 | 42.26 | 60 | 1 | 295 | 2962.2 |
| 44150 | −64.02 | 42.5 | 60 | 1 | 156 | 1301.8 |
Publisher’s Note: MDPI stays neutral with regard to jurisdictional claims in published maps and institutional affiliations. |
© 2021 by the authors. Licensee MDPI, Basel, Switzerland. This article is an open access article distributed under the terms and conditions of the Creative Commons Attribution (CC BY) license (http://creativecommons.org/licenses/by/4.0/).
Share and Cite
Rana, F.M.; Adamo, M. Multi-Scale LG-Mod Analysis for a More Reliable SAR Sea Surface Wind Directions Retrieval. Remote Sens. 2021, 13, 410. https://doi.org/10.3390/rs13030410
Rana FM, Adamo M. Multi-Scale LG-Mod Analysis for a More Reliable SAR Sea Surface Wind Directions Retrieval. Remote Sensing. 2021; 13(3):410. https://doi.org/10.3390/rs13030410
Chicago/Turabian StyleRana, Fabio Michele, and Maria Adamo. 2021. "Multi-Scale LG-Mod Analysis for a More Reliable SAR Sea Surface Wind Directions Retrieval" Remote Sensing 13, no. 3: 410. https://doi.org/10.3390/rs13030410
APA StyleRana, F. M., & Adamo, M. (2021). Multi-Scale LG-Mod Analysis for a More Reliable SAR Sea Surface Wind Directions Retrieval. Remote Sensing, 13(3), 410. https://doi.org/10.3390/rs13030410

