Impacts of Urban Expansion Forms on Ecosystem Services in Urban Agglomerations: A Case Study of Shanghai-Hangzhou Bay Urban Agglomeration
Abstract
1. Introduction
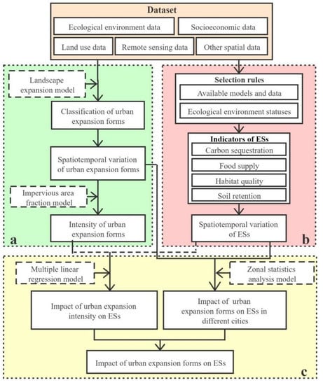
2. Materials and Methods
2.1. Study Area
2.2. Data Source and Processing
2.3. Mapping Land Use Cover
2.3.1. Reference Dataset for Samples
2.3.2. Remote Sensing Image Features and Classifier Parameters
2.3.3. Classification Accuracy Verification
2.4. Mapping Urban Expansion Forms
2.4.1. Urban Expansion Index
2.4.2. Classification of Urban Expansion Forms
2.4.3. Analysis of Urban Expansion Intensity
2.5. Quantifying Ecosystem Services
2.5.1. Selection of Ecosystem Service Types
2.5.2. Calculation of Ecosystem Services
Carbon Sequestration
Food Supply
Habitat Quality
Soil Retention
2.6. Analysis of Interactive Coercing Relationships
2.6.1. Multiple Linear Regression Model
2.6.2. Zonal Statistics Analysis Model
3. Results
3.1. Spatiotemporal Variation of Urban Expansion Forms
3.1.1. Growth Change of Urban Expansion Forms
3.1.2. Intensity Change of Urban Expansion Forms
3.2. Spatiotemporal Variation of Ecosystem Services
3.2.1. Temporal Variation of Ecosystem Services
3.2.2. Spatial Variation of Ecosystem Services
3.3. Correlations between Urban Expansion Forms and Ecosystem Services
3.3.1. Impact of Urban Expansion Intensity on ESs
3.3.2. Impact of Urban Expansion Forms on ESs in Different Cities
4. Discussion
4.1. The Relationship between Urban Expansion Forms and ESs
4.2. Implications for Ecological Environment Improvement in Urban Agglomerations
4.3. Limitation and Future Directions
5. Conclusions
Author Contributions
Funding
Institutional Review Board Statement
Informed Consent Statement
Data Availability Statement
Acknowledgments
Conflicts of Interest
References
- Liu, Y.X.; Lü, Y.H.; Fu, B.J.; Harris, P.; Wu, L.H. Quantifying the spatio-temporal drivers of planned vegetation restoration on ecosystem services at a regional scale. Sci. Total Environ. 2019, 650, 1029–1040. [Google Scholar] [CrossRef] [PubMed]
- Azam, K.M.; Gholam, A.H.; Abdol, R.S.M.; Escobedo, F.J. Exploring management objectives and ecosystem service trade-offs in a semi-arid rangeland basin in southeast Iran. Ecol. Indicat. 2019, 98, 794–803. [Google Scholar] [CrossRef]
- Wang, J.L.; Zhou, W.Q.; Pickett, S.A.; Yu, W.J.; Li, W.F. A multiscale analysis of urbanization effects on ecosystem services supply in an urban megaregion. Sci. Total Environ. 2019, 662, 824–833. [Google Scholar] [CrossRef] [PubMed]
- Mao, D.H.; He, X.Y.; Wang, Z.M.; Tian, Y.L.; Xiang, H.X.; Yu, H.; Man, W.D.; Jia, M.M.; Ren, C.Y.; Zheng, H.F. Diverse policies leading to contrasting impacts on land cover and ecosystem services in Northeast China. J. Clean. Prod. 2019, 240, 117961. [Google Scholar] [CrossRef]
- Li, S.N.; Zhao, X.Q.; Pu, J.W.; Miao, P.P.; Wang, Q.; Tan, K. Optimize and control territorial spatial functional areas to improve the ecological stability and total environment in karst areas of Southwest China. Land Use Policy 2021, 100, 104940. [Google Scholar] [CrossRef]
- Peng, J.; Tian, L.; Liu, Y.X.; Zhao, M.Y.; Hu, Y.N.; Wu, J.S. Ecosystem services response to urbanization in metropolitan areas: Thresholds identification. Sci. Total Environ. 2021, 607, 706–714. [Google Scholar] [CrossRef] [PubMed]
- Delphin, S.; Escobedo, F.J.; Abd-Elrahman, A.; Cropper, W.P. Urbanization as a land use change driver of forest ecosystem services. Land Use Policy 2016, 54, 188–199. [Google Scholar] [CrossRef]
- He, C.Y.; Zhang, D.; Huang, Q.X.; Zhao, Y.Y. Assessing the potential impacts of urban expansion on regional carbon storage by linking the LUSD-urban and InVEST models. Environ. Model. Softw. 2016, 75, 44–58. [Google Scholar] [CrossRef]
- UN. World Urbanization Prospects: The 2018 Revision; The UN Department of Economic and Social Affairs: New York, NY, USA, 2019. [Google Scholar]
- NBSC. China’s City Construction Statistical Yearbook of 2019; China Statistics Press: Beijing, China, 2019. [Google Scholar]
- Li, W.F.; Han, C.M.; Li, W.J.; Zhou, W.Q.; Han, L.J. Multi-scale effects of urban agglomeration on thermal environment: A case of the Yangtze River Delta Megaregion, China. Sci. Total Environ. 2019, 713, 136556. [Google Scholar] [CrossRef]
- Grimm, N.B.; Faeth, S.H.; Golubiewski, N.E.; Redman, C.L.; Wu, J.G.; Bai, X.M.; Briggs, J.M. Global change and the ecology of cities. Science 2008, 319, 756–760. [Google Scholar] [CrossRef]
- Wang, Y.H.; Dai, E.F. Spatial-temporal changes in ecosystem services and the trade-off relationship in mountain regions: A case study of Hengduan Mountain region in Southwest China. J. Clean. Prod. 2019, 264, 121573. [Google Scholar] [CrossRef]
- Shi, K.F.; Wang, H.; Yang, Q.Y.; Wang, L.; Sun, X.F.; Li, Y.Q. Exploring the relationships between urban forms and fine particulate (PM2.5) concentration in China: A multi-perspective study. J. Clean. Prod. 2019, 231, 990–1004. [Google Scholar] [CrossRef]
- Zhao, X.Q.; Li, S.N.; Pu, J.W.; Miao, P.P.; Wang, Q.; Tan, K. Optimization of the national land space based on the coordination of urban-agricultural-ecological functions in the karst areas of southwest China. Sustainability 2019, 11, 6752. [Google Scholar] [CrossRef]
- Fei, W.C.; Zhao, S.Q. Urban land expansion in China’s six megacities from 1978 to 2015. Sci. Total Environ. 2019, 664, 60–71. [Google Scholar] [CrossRef]
- Shi, D.M.; Wang, W.L.; Jiang, G.Y.; Peng, X.D.; Yu, Y.L.; Li, Y.X.; Ding, W.B. Effects of disturbed landforms on the soil water retention function during urbanization process in the Three Gorges Reservoir Region, China. Catena 2016, 144, 84–93. [Google Scholar] [CrossRef]
- Yuan, Y.J.; Wu, S.H.; Yu, Y.N.; Tong, G.J.; Mo, L.J.; Yan, D.H.; Li, F.F. Spatiotemporal interaction between ecosystem services and urbanization: Case study of Nanjing City, China. Ecol. Indicat. 2018, 95, 917–929. [Google Scholar] [CrossRef]
- Yang, Z.W.; Chen, Y.B.; Wu, Z.F.; Qian, Q.L.; Zheng, Z.H.; Huang, Q.Y. Spatial heterogeneity of the thermal environment based on the urban expansion of natural cities using open data in Guangzhou, China. Ecol. Indicat. 2019, 104, 524–534. [Google Scholar] [CrossRef]
- Seto, K.C.; Guneralp, B.; Hutyra, L.R. Global forecasts of urban expansion to 2030 and direct impacts on biodiversity and carbon pools. Proc. Natl. Acad. Sci. USA 2012, 109, 16083–16088. [Google Scholar] [CrossRef] [PubMed]
- Tolessa, T.; Senbeta, F.; Kidane, M. The impact of land use/land cover change on ecosystem services in the central highlands of Ethiopia. Ecosyst. Serv. 2017, 23, 47–54. [Google Scholar] [CrossRef]
- Forman, R.T.T.; Wu, J.G. Where to put the next billion people. Nature 2016, 537, 608–611. [Google Scholar] [CrossRef] [PubMed]
- He, C.Y.; Liu, Z.F.; Tian, J.; Ma, Q. Urban expansion dynamics and natural habitat loss in China: A multiscale landscape perspective. Global Change Biol. 2014, 20, 2886–2902. [Google Scholar] [CrossRef]
- Sun, X.; Crittenden, J.C.; Li, F.; Lu, Z.M.; Dou, X.L. Urban expansion simulation and the spatio-temporal changes of ecosystem services, a case study in Atlanta Metropolitan area, USA. Sci. Total Environ. 2014, 622–623, 974–987. [Google Scholar] [CrossRef] [PubMed]
- Zhou, D.; Tian, Y.; Jiang, G. Spatio-temporal investigation of the interactive relationship between urbanization and ecosystem services: Case study of the Jingjinji urban agglomeration, China. Ecol. Indic. 2018, 95, 152–164. [Google Scholar] [CrossRef]
- García-Nieto, A.P.; Geijzendorffer, I.R.; Baró, F.; Roche, P.K.; Bondeau, A. Impacts of urbanization around Mediterranean cities: Changes in ecosystem service supply. Ecol. Indic. 2018, 91, 589–606. [Google Scholar] [CrossRef]
- Calzolari, C.; Tarocco, B.; Lombardo, N. Assessing soil ecosystem services in urban and peri-urban areas: From urban soils survey to providing support tool for urban planning. Land Use Policy 2020, 99, 105037. [Google Scholar] [CrossRef]
- Sutton, P.C.; Anderson, S.J.; Costanza, R. The ecological economics of land degradation: Impacts on ecosystem service values. Ecol. Econ. 2016, 129, 182–192. [Google Scholar] [CrossRef]
- Wu, J.S.; Chen, B.K.; Mao, J.Y.; Feng, Z. Spatiotemporal evolution of carbon sequestration vulnerability and its relationship with urbanization in China’s coastal zone. Sci. Total Environ. 2018, 645, 692–701. [Google Scholar] [CrossRef] [PubMed]
- Kang, P.; Chen, W.P.; Hou, Y.; Li, Y.Z. Linking ecosystem services and ecosystem health to ecological risk assessment: A case study of the Beijing-Tianjin-Hebei urban agglomeration. Sci. Total Environ. 2018, 636, 1442–1454. [Google Scholar] [CrossRef]
- Zhang, D.; Huang, Q.X.; He, C.Y.; Wu, J.G. Impacts of urban expansion on ecosystem services in the Beijing-Tianjin-Hebei urban agglomeration, China: A scenario analysis based on the Shared Socioeconomic Pathways. Resour. Conserv. Recycl. 2017, 125, 115–130. [Google Scholar] [CrossRef]
- Xie, W.X.; Huang, Q.X.; He, C.Y.; Zhao, X. Projecting the impacts of urban expansion on simultaneous losses of ecosystem services: A case study in Beijing, China. Ecol. Indic. 2018, 84, 183–193. [Google Scholar] [CrossRef]
- Xia, C.Y.; Li, Y.; Xu, T.B.; Chen, Q.X.; Ye, Y.M.; Shi, Z.; Liu, J.M.; Ding, Q.L.; Li, X.S. Analyzing spatial patterns of urban carbon metabolism and its response to change of urban size: A case of the Yangtze River Delta, China. Ecol. Indic. 2019, 104, 615–625. [Google Scholar] [CrossRef]
- Chen, S.R.; Feng, Y.J.; Tong, X.H.; Liu, S.; Xie, H.; Gao, C.; Lei, Z.K. Modeling ESV losses caused by urban expansion using cellular automata and geographically weighted regression. Sci. Total Environ. 2020, 712, 136509. [Google Scholar] [CrossRef]
- Ouyang, X.; Wei, X.; Li, Y.H.; Wang, X.C.; Klemeš, J.J. Impacts of urban land morphology on PM2.5 concentration in the urban agglomerations of China. J. Environ. Manag. 2021, 283, 112000. [Google Scholar] [CrossRef]
- Peng, J.; Shen, H.; Wu, W.H.; Liu, Y.X.; Wang, Y.L. Net primary productivity (NPP) dynamics and associated urbanization driving forces in metropolitan areas: A case study in Beijing City, China. Landsc. Ecol. 2016, 31, 1077–1092. [Google Scholar] [CrossRef]
- Liu, X.P.; Li, X.; Chen, Y.M.; Tan, Z.Z.; Li, S.Y.; Ai, B. A new landscape index for quantifying urban expansion using multi-temporal remotely sensed data. Landsc. Ecol. 2010, 25, 671–682. [Google Scholar] [CrossRef]
- Li, G.D.; Li, F. Urban sprawl in China: Differences and socioeconomic drivers. Sci. Total Environ. 2019, 673, 367–377. [Google Scholar] [CrossRef] [PubMed]
- Tao, Y.; Zhang, Z.; Ou, W.X. How does urban form influence PM2.5 concentrations: Insights from 350 different-sized cities in the rapidly urbanizing Yangtze River Delta region of China, 1998–2015. Cities 2020, 98, 102581. [Google Scholar] [CrossRef]
- Li, D.Q.; Lu, D.S.; Wu, M.; Shao, X.X.; Wei, J.H. Examining land cover and greenness dynamics in Hangzhou Bay in 1985–2016 using Landsat time-series data. Remote Sens. 2017, 10, 32. [Google Scholar] [CrossRef]
- Zhang, T.T.; Du, Z.R.; Yang, J.Y.; Yao, X.C.; Ou, C.; Niu, B.W.; Yan, S. Land cover mapping and ecological risk assessment in the context of recent ecological migration. Remote Sens. 2021, 13, 1381. [Google Scholar] [CrossRef]
- Li, C.; Wang, J.; Wang, L.; Hu, L.; Gong, P. Comparison of classification algorithms and training sample sizes in urban land classification with Landsat thematic mapper imagery. Remote Sens. 2014, 6, 964–983. [Google Scholar] [CrossRef]
- Talukdar, S.; Eibek, K.U.; Akhter, S.; Ziaul, S.; Islam, A.R.M.T.; Mallick, J. Modeling fragmentation probability of land-use and land-cover using the bagging, random forest and random subspace in the Teesta River Basin, Bangladesh. Ecol. Indic. 2021, 126, 107612. [Google Scholar] [CrossRef]
- Zhang, F.; Yang, X.J. Improving land cover classification in an urbanized coastal area by random forests: The role of variable selection. Remote Sens. Environ. 2020, 251, 112105. [Google Scholar] [CrossRef]
- Zhou, J.X.; Chen, J.; Chen, X.H.; Zhu, X.L.; Qiu, X.A.; Song, H.H.; Rao, Y.H.; Zhang, C.S.; Cao, X.; Cui, X.H. Sensitivity of six typical spatiotemporal fusion methods to different influential factors: A comparative study for a normalized difference vegetation index time series reconstruction. Remote Sens. Environ. 2021, 252, 112130. [Google Scholar] [CrossRef]
- Matsushita, B.; Yang, W.; Chen, J.; Onda, Y.; Qiu, G. Sensitivity of the enhanced vegetation index (EVI) and normalized difference vegetation index (NDVI) to topographic effects a case study in high-density cypress forest. Sensors 2007, 7, 2636–2651. [Google Scholar] [CrossRef]
- Zha, Y.; Gao, J.; Ni, S. Use of normalized difference built-up index in automatically mapping urban areas from TM imagery. Int. J. Remote Sens. 2010, 24, 583–594. [Google Scholar] [CrossRef]
- Rad, A.M.; Kreitler, J.; Sadegh, M. Augmented Normalized Difference Water Index for improved surface water monitoring. Environ. Model. Softw. 2021, 140, 105030. [Google Scholar] [CrossRef]
- Cunningham, D.; Cunningham, P.; Fagan, W.E. Evaluating Forest Cover and Fragmentation in Costa Rica with a Corrected Global Tree Cover Map. Remote Sens. 2020, 12, 3226. [Google Scholar] [CrossRef]
- Pontius, R.G.; Millones, M. Death to Kappa: Birth of quantity disagreement and allocation disagreement for accuracy assessment. Int. J. Remote Sens. 2011, 32, 4407–4429. [Google Scholar] [CrossRef]
- Zhao, S.Q.; Zhou, D.C.; Zhu, C.; Qu, W.Y.; Zhao, J.J.; Sun, Y.; Huang, D.; Wu, W.J.; Liu, S.G. Rates and patterns of urban expansion in China’s 32 major cities over the past three decades. Landsc. Ecol. 2015, 30, 1541–1559. [Google Scholar] [CrossRef]
- Liao, W.L.; Wang, D.G.; Liu, X.P.; Wang, G.L.; Zhang, J.B. Estimated influence of urbanization on surface warming in Eastern China using time-varying land use data. Int. J. Climatol. 2017, 37, 3197–3208. [Google Scholar] [CrossRef]
- Luo, M.; Lau, N.C. Urban expansion and drying climate in an urban agglomeration of East China. Geophys. Res. Lett. 2019, 46, 6868–6877. [Google Scholar] [CrossRef]
- Xiao, R.; Lin, M.; Fei, X.F.; Li, Y.S.; Zhang, Z.H.; Meng, Q.X. Exploring the interactive coercing relationship between urbanization and ecosystem service value in the Shanghai-Hangzhou Bay Metropolitan Region. J. Clean. Prod. 2020, 253, 119803. [Google Scholar] [CrossRef]
- Xiao, R.; Yu, X.Y.; Shi, R.X.; Zhang, Z.H.; Yu, W.X.; Li, Y.S.; Chen, G.; Gao, J. Ecosystem health monitoring in the Shanghai-Hangzhou Bay metropolitan area: A hidden Markov modeling approach. Environ. Int. 2019, 133, 105170. [Google Scholar] [CrossRef]
- Fan, Y.T.; Jin, X.B.; Gan, L.; Jessup, L.H.; Pijanowski, B.C.; Yang, X.H.; Xiang, X.M.; Zhou, Y.K. Spatial identification and dynamic analysis of land use functions reveals distinct zones of multiple functions in eastern China. Sci. Total Environ. 2018, 642, 33–44. [Google Scholar] [CrossRef] [PubMed]
- Wu, W.H.; Peng, J.; Liu, Y.X.; Liu, Y.N. Trade-offs and synergies between ecosystem services in Ordos City. Progress Geogr. 2017, 36, 1571–1581. (In Chinese) [Google Scholar]
- Zhao, W.L.; He, Z.; He, J.P.; Zhu, L.Q. Remote sensing estimation for winter wheat yield in Henan based on the MODIS-NDVI data. Geogr. Res. 2012, 31, 2310–2320. (In Chinese) [Google Scholar]
- Shrestha, R.; Di, L.P.; Yu, E.G.; Kang, L.J.; Shao, Y.Z.; Bai, Y.Q. Regression model to estimate flood impact on corn yield using MODIS NDVI and USDA cropland data layer. J. Integr. Agric. 2017, 16, 398–407. [Google Scholar] [CrossRef]
- Moreira, M.; Fonseca, C.; Vergílio, M.; Calado, H.; Gil, A. Spatial assessment of habitat conservation status in a Macaronesian island based on the InVEST model: A case study of Pico Island (Azores, Portugal). Land Use Policy 2018, 78, 637–649. [Google Scholar] [CrossRef]
- Zhu, C.M.; Zhang, X.L.; Zhou, M.M.; He, S.; Gan, M.Y.; Yang, L.X.; Wang, K. Impacts of urbanization and landscape pattern on habitat quality using OLS and GWR models in Hangzhou, China. Ecol. Indic. 2020, 117, 106654. [Google Scholar] [CrossRef]
- Sharp, R.; Tallis, H.T.; Ricketts, T.; Guerry, A.D.; Wood, S.A.; Chaplin-Kramer, R.; Nelson, E.; Ennaanay, D.; Wolny, S.; Olwero, N.; et al. VEST 3.2.0 User’s Guide; The Natural Capital Project: Stanford, CA, USA, 2015. [Google Scholar]
- Caro, C.; Marques, J.C.; Cunha, P.P.; Teixeira, Z. Ecosystem services as a resilience descriptor in habitat risk assessment using the InVEST model. Ecol. Indic. 2020, 115, 106426. [Google Scholar] [CrossRef]
- Whitworth, A.; Villacampa, J.; Serrano Rojas, S.J.; Downie, R.; MacLeod, R. Methods matter: Different biodiversity survey methodologies identify contrasting biodiversity patterns in a human modified rainforest—A case study with amphibians. Ecol. Indic. 2017, 72, 821–832. [Google Scholar] [CrossRef]
- Asadolahi, Z.; Salmanmahiny, A.; Sakieh, Y.; Mirkarimi, M.S.; Baral, H.; Azimi, M. Dynamic trade-off analysis of multiple ecosystem services under land use change scenarios: Towards putting ecosystem services into planning in Iran. Ecol. Complex. 2018, 36, 250–260. [Google Scholar] [CrossRef]
- Zhang, P.; Kohli, D.; Sun, Q.Q.; Zhang, Y.X.; Liu, S.X.; Sun, D.F. Remote sensing modeling of urban density dynamics across 36 major cities in China: Fresh insights from hierarchical urbanized space. Landsc. Urban Plan. 2020, 203, 103896. [Google Scholar] [CrossRef]
- Jiang, W.G.; Deng, Y.; Tang, Z.H.; Lei, X.; Chen, Z. Modelling the potential impacts of urban ecosystem changes on carbon storage under different scenarios by linking the CLUE-S and the InVEST models. Ecol. Model. 2017, 345, 30–40. [Google Scholar] [CrossRef]
- Qiu, B.W.; Li, H.W.; Tang, Z.H.; Chen, C.C.; Berry, J. How cropland losses shaped by unbalanced urbanization process? Land Use Policy 2020, 96, 104715. [Google Scholar] [CrossRef]
- Zhao, Y.B.; Wang, S.J.; Zhou, C.S. Understanding the relation between urbanization and the eco-environment in China’s Yangtze River Delta using an improved EKC model and coupling analysis. Sci. Total Environ. 2016, 571, 862–875. [Google Scholar] [CrossRef]
- Qu, S.J.; Hu, S.G.; Li, W.D.; Wang, H.; Zhang, C.R.; Li, Q.F. Interaction between urban land expansion and land use policy: An analysis using the DPSIR framework. Land Use Policy 2020, 99, 104856. [Google Scholar] [CrossRef]
- Li, W.J.; Xie, S.Y.; Wang, Y.; Huang, J.; Cheng, X. Effects of urban expansion on ecosystem health in Southwest China from a multi-perspective analysis. J. Clean. Prod. 2021, 294, 126341. [Google Scholar] [CrossRef]
- Cortinovis, C.; Geneletti, D. A framework to explore the effects of urban planning decisions on regulating ecosystem services in cities. Ecosyst. Serv. 2019, 38, 100946. [Google Scholar] [CrossRef]
- Dou, Y.Y.; Kuang, W.H. A comparative analysis of urban impervious surface and green space and their dynamics among 318 different size cities in China in the past 25 years. Sci. Total Environ. 2020, 706, 135828. [Google Scholar] [CrossRef]
- Xu, W.Y.; Jin, X.B.; Liu, J.; Zhou, Y.K. Analysis of influencing factors of cultivated land fragmentation based on hierarchical linear model: A case study of Jiangsu Province, China. Land Use Policy 2021, 101, 105119. [Google Scholar] [CrossRef]
- Liu, F.; Zhang, Z.X.; Zhao, X.L. Chinese cropland losses due to urban expansion in the past four decades. Sci. Total Environ. 2019, 650, 847–857. [Google Scholar] [CrossRef]
- Wang, Y.; Li, X.M.; Zhang, Q.; Li, J.F.; Zhou, X.W. Projections of future land use changes: Multiple scenarios-based impacts analysis on ecosystem services for Wuhan city, China. Ecol. Indic. 2018, 94, 430–445. [Google Scholar] [CrossRef]
- Firbank, L.G. Towards the sustainable intensification of agriculture—A systems approach to policy formulation. Front. Agric. Sci. Eng. 2020, 7, 81–89. [Google Scholar] [CrossRef]
- Tong, D.Q.; Crosson, C.; Zhong, Q.; Zhang, Y.N. Optimize urban food production to address food deserts in regions with restricted water access. Landsc. Urban Plan. 2020, 202, 103859. [Google Scholar] [CrossRef]
- Meng, L.T.; Sun, Y.; Zhao, S.Q. Comparing the spatial and temporal dynamics of urban expansion in Guangzhou and Shenzhen from 1975 to 2015: A case study of pioneer cities in China’s rapid urbanization. Land Use Policy 2020, 97, 104753. [Google Scholar] [CrossRef]
- Chuai, X.W.; Huang, X.J.; Wu, C.Y.; Li, J.B.; Lu, Q.L.; Qi, X.X.; Zhang, M.; Zuo, T.H.; Lu, J.Y. Land use and ecosystems services value changes and ecological land management in coastal Jiangsu, China. Habitat Int. 2016, 57, 164–174. [Google Scholar] [CrossRef]
- Ma, Y.; Liu, Z.H.; Xi, B.D. Characteristics of groundwater pollution in a vegetable cultivation area of typical facility agriculture in a developed city. Ecol. Indic. 2019, 105, 709–716. [Google Scholar] [CrossRef]
- Debonne, N.; Vliet, J.; Ramkat, R.; Snelder, D.; Verburg, P. Farm scale as a driver of agricultural development in the Kenyan Rift Valley. Agric. Syst. 2021, 186, 102943. [Google Scholar] [CrossRef]









| Year | Land Use Type | PA (%) | UA (%) | OA (%) | Kappa |
|---|---|---|---|---|---|
| 1990 | Cropland | 81.08% | 83.33% | 85.71% | 0.83 |
| Forestland | 83.67% | 85.42% | |||
| Grassland | 80.00% | 83.33% | |||
| Urban construction land | 89.66% | 92.86% | |||
| Rural settlement | 84.62% | 81.48% | |||
| Waters | 88.46% | 92.00% | |||
| Unutilized land | 78.26% | 81.82% | |||
| 2000 | Cropland | 81.25% | 83.87% | 86.67% | 0.84 |
| Forestland | 81.58% | 81.58% | |||
| Grassland | 80.00% | 82.76% | |||
| Urban construction land | 91.43% | 94.12% | |||
| Rural settlement | 89.29% | 86.21% | |||
| Waters | 91.67% | 100.00% | |||
| Unutilized land | 88.00% | 81.48% | |||
| 2010 | Cropland | 80.00% | 82.76% | 86.19% | 0.84 |
| Forestland | 82.05% | 84.21% | |||
| Grassland | 77.78% | 81.46% | |||
| Urban construction land | 91.67% | 94.29% | |||
| Rural settlement | 80.65% | 83.33% | |||
| Waters | 92.59% | 96.15% | |||
| Unutilized land | 87.50% | 80.77% | |||
| 2019 | Cropland | 82.76% | 85.71% | 89.05% | 0.87 |
| Forestland | 89.29% | 86.21% | |||
| Grassland | 87.50% | 84.00% | |||
| Urban construction land | 97.50% | 95.12% | |||
| Rural settlement | 82.76% | 85.71% | |||
| Waters | 93.33% | 100.00% | |||
| Unutilized land | 81.25% | 83.87% |
| Urban Expansion Form Type | Modified Value | Natural Breakpoint Value | |||
|---|---|---|---|---|---|
| 1990–2000 | 2000–2010 | 2010–2019 | |||
| Leapfrogging | First breakpoint | 8.00 | 7.28 | 9.10 | 7.90 |
| Second breakpoint | 23.00 | 19.60 | 29.27 | 22.13 | |
| Third breakpoint | 49.00 | 48.70 | 52.81 | 45.56 | |
| Edge-expansion | First breakpoint | 12.00 | 10.56 | 12.03 | 12.72 |
| Second breakpoint | 37.00 | 34.02 | 36.41 | 40.48 | |
| Third breakpoint | 68.00 | 64.46 | 66.80 | 74.12 | |
| Infilling | First breakpoint | 6.00 | 5.41 | 5.78 | 6.70 |
| Second breakpoint | 21.00 | 19.78 | 19.56 | 22.89 | |
| Third breakpoint | 43.00 | 42.36 | 39.58 | 48.17 | |
| Threat Factor | dr_max (km) | Weight wr | Distance-Decay Function |
|---|---|---|---|
| Cropland | 5 | 0.5 | Exponential |
| Urban construction land | 12 | 1 | Exponential |
| Rural settlement | 7 | 0.8 | Exponential |
| Airport and port land | 10 | 0.8 | Exponential |
| Railway | 9 | 0.8 | Linear |
| Main road | 10 | 1 | Linear |
| Urban Expansion Form Type | Time Interval | Urban Expansion Intensity Level | |||
|---|---|---|---|---|---|
| I | II | III | IV | ||
| Leapfrogging | 1990–2000 | 80.84 | 14.36 | 3.27 | 1.53 |
| 2000–2010 | 63.77 | 24.06 | 8.71 | 3.46 | |
| 2010–2019 | 60.36 | 24.99 | 9.02 | 5.63 | |
| Edge-expansion | 1990–2000 | 77.52 | 11.47 | 7.00 | 4.01 |
| 2000–2010 | 71.49 | 13.11 | 8.49 | 6.91 | |
| 2010–2019 | 78.16 | 8.12 | 5.48 | 8.24 | |
| Infilling | 1990–2000 | 77.78 | 13.94 | 5.55 | 2.73 |
| 2000–2010 | 93.74 | 3.27 | 1.64 | 1.35 | |
| 2010–2019 | 94.73 | 3.05 | 1.49 | 0.73 | |
| City | CS | FS | HQ | SR | ||||||||
|---|---|---|---|---|---|---|---|---|---|---|---|---|
| 1990–2000 | 2000–2010 | 2010–2019 | 1990–2000 | 2000–2010 | 2010–2019 | 1990–2000 | 2000–2010 | 2010–2019 | 1990–2000 | 2000–2010 | 2010–2019 | |
| Shanghai | −19.44 | −12.03 | 13.53 | −28.43 | −32.31 | −11.67 | −1.44 | −16.15 | −11.13 | 13.02 | −0.85 | 7.96 |
| Hangzhou | −19.49 | −1.38 | 21.67 | −18.23 | −34.93 | −50.42 | 2.65 | −1.85 | −1.42 | −2.58 | 20.07 | −42.34 |
| Jiaxing | −14.51 | −9.74 | 15.42 | 0.00 | −40.87 | −30.41 | −0.07 | −10.45 | −5.99 | −9.27 | 25.31 | 6.97 |
| Huzhou | −19.00 | 1.26 | 17.97 | −29.82 | −5.32 | −42.52 | 2.16 | −1.96 | −2.42 | −0.96 | 18.98 | −22.06 |
| Ningbo | −22.09 | −3.96 | 19.58 | −28.57 | −34.76 | −23.03 | 1.41 | −5.53 | −1.60 | 8.57 | 4.54 | −20.08 |
| Shaoxing | −22.20 | 2.03 | 22.73 | −21.84 | −19.57 | −46.94 | 2.03 | −2.35 | −1.38 | 8.66 | 15.03 | −32.65 |
| Time Interval | Urban Expansion Form | Indexes | |||||
|---|---|---|---|---|---|---|---|
| Coefficient | Std. Error | t-Statistic | VIF | R2 | R2 Adjusted | ||
| 1990–2000 | Leapfrogging | −0.523 ** | 0.084 | −37.036 | 2.356 | 0.752 | 0.747 |
| Edge-expansion | −0.732 ** | 0.126 | −3.370 | 1.759 | |||
| Infilling | −0.067 * | 0.193 | −6.581 | 3.213 | |||
| 2000–2010 | Leapfrogging | −0.559 ** | 0.164 | −23.895 | 1.998 | 0.775 | 0.772 |
| Edge-expansion | −0.654 ** | 0.089 | −36.554 | 3.467 | |||
| Infilling | −0.281 ** | 0.472 | −5.949 | 1.265 | |||
| 2010–2019 | Leapfrogging | −0.549 ** | 0.369 | −24.882 | 1.659 | 0.757 | 0.741 |
| Edge-expansion | −0.399 ** | 0.082 | −18.679 | 2.356 | |||
| Infilling | −0.176 ** | 0.473 | −12.901 | 1.147 | |||
| Time Interval | Urban Expansion Form | Indexes | |||||
|---|---|---|---|---|---|---|---|
| Coefficient | Std. Error | t-Statistic | VIF | R2 | R2 Adjusted | ||
| 1990–2000 | Leapfrogging | −0.532 ** | 0.457 | −4.235 | 1.989 | 0.875 | 0.847 |
| Edge-expansion | −0.693 ** | 0.095 | −17.574 | 1.453 | |||
| Infilling | −0.283 ** | 0.342 | −3.409 | 2.658 | |||
| 2000–2010 | Leapfrogging | −0.567 ** | 0.105 | −23.615 | 2.659 | 0.761 | 0.753 |
| Edge-expansion | −0.718 ** | 0.057 | −15.726 | 1.863 | |||
| Infilling | −0.181 ** | 0.303 | −3.888 | 3.549 | |||
| 2010–2019 | Leapfrogging | −0.311 ** | 0.114 | −4.264 | 2.351 | 0.796 | 0.791 |
| Edge-expansion | −0.579 ** | 0.025 | −19.418 | 5.681 | |||
| Infilling | −0.226 ** | 0.146 | −2.717 | 1.768 | |||
| Time Interval | Urban Expansion Form | Indexes | |||||
|---|---|---|---|---|---|---|---|
| Coefficient | Std. Error | t-Statistic | VIF | R2 | R2 Adjusted | ||
| 1990–2000 | Leapfrogging | −0.389 ** | 0.035 | −13.725 | 1.847 | 0.672 | 0.659 |
| Edge-expansion | −0.464 ** | 0.024 | −9.512 | 1.375 | |||
| Infilling | −0.165 ** | 0.179 | −6.757 | 4.269 | |||
| 2000–2010 | Leapfrogging | −0.433 ** | 0.057 | −27.964 | 1.357 | 0.731 | 0.718 |
| Edge-expansion | −0.392 ** | 0.131 | −16.486 | 1.188 | |||
| Infilling | −0.245 ** | 0.016 | −7.410 | 2.019 | |||
| 2010–2019 | Leapfrogging | −0.487 ** | 0.103 | −17.084 | 2.086 | 0.826 | 0.809 |
| Edge-expansion | −0.258 ** | 0.023 | −42.210 | 1.741 | |||
| Infilling | −0.346 ** | 0.133 | −6.121 | 1.057 | |||
| Time Interval | Urban Expansion Form | Indexes | |||||
|---|---|---|---|---|---|---|---|
| Coefficient | Std. Error | t-Statistic | VIF | R2 | R2 Adjusted | ||
| 1990–2000 | Leapfrogging | −0.487 ** | 0.118 | −11.181 | 4.073 | 0.773 | 0.758 |
| Edge-expansion | −0.419 ** | 0.089 | −7.258 | 2.964 | |||
| Infilling | −0.042 * | 0.142 | −3.199 | 1.786 | |||
| 2000–2010 | Leapfrogging | −0.577 ** | 0.330 | −2.337 | 3.659 | 0.803 | 0.793 |
| Edge-expansion | −0.392 ** | 0.178 | −11.714 | 1.178 | |||
| Infilling | −0.381 ** | 0.947 | −4.026 | 1.382 | |||
| 2010–2019 | Leapfrogging | −0.638 ** | 0.902 | −1.633 | 2.937 | 0.795 | 0.799 |
| Edge-expansion | −0.258 ** | 0.201 | −12.801 | 5.005 | |||
| Infilling | −0.205 ** | 0.156 | −3.881 | 1.686 | |||
Publisher’s Note: MDPI stays neutral with regard to jurisdictional claims in published maps and institutional affiliations. |
© 2021 by the authors. Licensee MDPI, Basel, Switzerland. This article is an open access article distributed under the terms and conditions of the Creative Commons Attribution (CC BY) license (https://creativecommons.org/licenses/by/4.0/).
Share and Cite
Li, S.; He, Y.; Xu, H.; Zhu, C.; Dong, B.; Lin, Y.; Si, B.; Deng, J.; Wang, K. Impacts of Urban Expansion Forms on Ecosystem Services in Urban Agglomerations: A Case Study of Shanghai-Hangzhou Bay Urban Agglomeration. Remote Sens. 2021, 13, 1908. https://doi.org/10.3390/rs13101908
Li S, He Y, Xu H, Zhu C, Dong B, Lin Y, Si B, Deng J, Wang K. Impacts of Urban Expansion Forms on Ecosystem Services in Urban Agglomerations: A Case Study of Shanghai-Hangzhou Bay Urban Agglomeration. Remote Sensing. 2021; 13(10):1908. https://doi.org/10.3390/rs13101908
Chicago/Turabian StyleLi, Sinan, Youyong He, Hanliang Xu, Congmou Zhu, Baiyu Dong, Yue Lin, Bo Si, Jinsong Deng, and Ke Wang. 2021. "Impacts of Urban Expansion Forms on Ecosystem Services in Urban Agglomerations: A Case Study of Shanghai-Hangzhou Bay Urban Agglomeration" Remote Sensing 13, no. 10: 1908. https://doi.org/10.3390/rs13101908
APA StyleLi, S., He, Y., Xu, H., Zhu, C., Dong, B., Lin, Y., Si, B., Deng, J., & Wang, K. (2021). Impacts of Urban Expansion Forms on Ecosystem Services in Urban Agglomerations: A Case Study of Shanghai-Hangzhou Bay Urban Agglomeration. Remote Sensing, 13(10), 1908. https://doi.org/10.3390/rs13101908
