Mapping the Land Cover of Africa at 10 m Resolution from Multi-Source Remote Sensing Data with Google Earth Engine
Abstract
1. Introduction
2. Study Area and Dataset
2.1. Study Area
2.2. Multi-Source Geodata for Land Cover Mapping
- Sentinel-2 Satellite ImagerySentinel-2 consists of 13 spectral bands, which includes four bands with 10 m spatial resolution, six bands with 20 m spatial resolution, and three bands with 60 m spatial resolution, as shown in Table 1. In the GEE catalog, Sentinel-2 Multispectral Instrument (MSI), Level-1C data [21] is the standard of the Sentinel-2 archive, and represents the Top Of Atmosphere (TOA) reflectance. For this study, Bands 1, 9, and 10 are excluded, as they contain only information about the atmosphere rather than land surface data, and only have a coarse spatial resolution.
- Landsat-8 Satellite ImageryLandsat-8 [22] consists of two science instruments: the Operational Land Imager (OLI) and the Thermal Infrared Sensor (TIRS). OLI collects data from eight spectral bands at 30 m and one panchromatic band at 15 m. TIRS conducts thermal imaging from two bands at 100 m, as shown in Table 1. In this research, Landsat-8 Surface Reflectance Tier 1 is chosen as the input data. This data is orthorectified and atmospherically corrected surface reflectance, which excludes Band 8 and 9.
- Night Time Light (NTL) DataThe Visible Infrared Imaging Radiometer Suite (VIIRS) Day/Night Band (DNB) [23], sourced from the Suomi National Polar-orbiting Partnership (Suomi-NPP) satellite, is able to provide multi-temporal NTL data, which allows near-real-time monitoring because of its high repeat frequency. For this study, we use VIIRS DNB Composites Version 1 data, which is the temporal average radiance on a monthly basis at 742 m spatial resolution.
- Global Human Settlement Layer (GHSL)Human settlement information is derived for the four different epochs 1975, 1990, 2000, and 2014 in GHSL [24]. From the GHSL data (Built-Up Grid 1975-1990-2000-2015 (P2016)) available in the GEE catalog, the “built” class identifies the presence of built-up areas at 38 m spatial resolution.
- Shuttle Radar Topography Mission (SRTM)The SRTM V3 product (SRTM Plus) [25] is exploited in our research, which is an enhanced version of the original digital elevation model (DEM) at 30 m spatial resolution. The slope in degrees from the DEM is adopted in this research, which is the local gradient within the four-connected neighbors of each pixel.
- MODIS Land Surface Temperature (LST)MODIS is an imaging sensor on both the Terra and Aqua satellites, which aim to acquire global dynamics of the Earth. LST can be derived from the radiance at Band 31 and 32 that is measured with the Terra satellite. In this study, we chose MYD11A2 V6 [26] available in GEE as MODIS LST. MYD11A2 V6 is a simple average of the data collected within that eight-day period, which can provide both day and night LST with a 1 km spatial resolution.
3. A Framework for Land Cover Mapping from Multi-Source Data
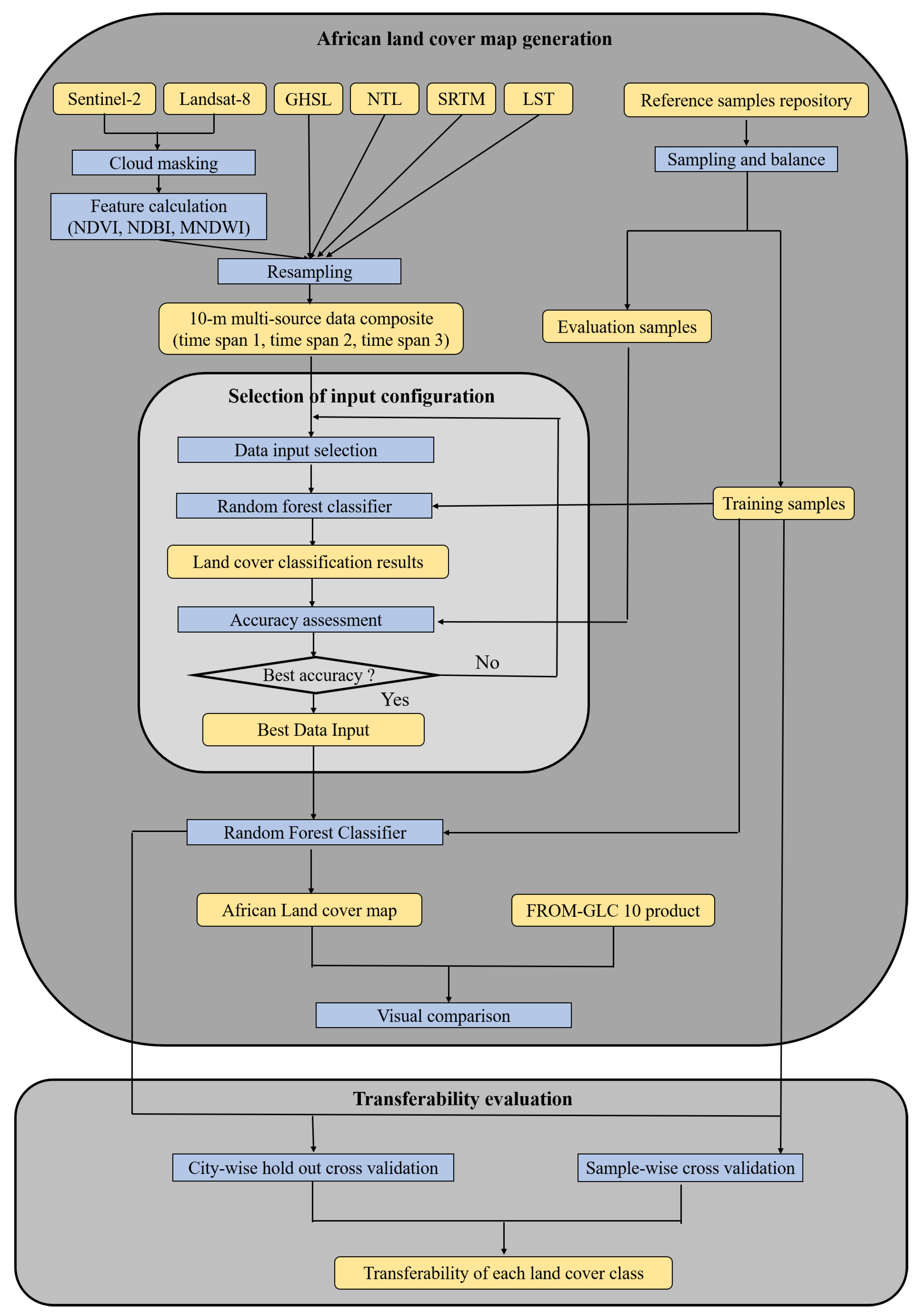
3.1. Overview of the Proposed Framework
3.2. African Land Cover Map Generation
3.2.1. Preprocessing
3.2.2. Sampling
3.2.3. Random Forest Classifier
3.2.4. Accuracy Assessment
3.3. Selection of Input Configurations
3.4. Transferability Evaluation
- City-wise holdout cross validation: The reference samples from six training cities are used for training models and samples from the one remaining city are used for testing models. Since there are seven cities, this classification procedure was performed seven times. In this case, the information for training is independent of that used for testing, which facilitates the assessment of transferability of the trained models for each land cover class across different areas.
- Sample-wise cross validation: All training samples are randomly split into five folds, where four folds of class samples that include data from all the training cities are fed to the classifier and the remaining fold of class samples is used for testing. This experiment is used for comparison and provides an upper bound for mapping accuracy.
4. Results
4.1. Comparative Classification Accuracy of Different Input Configurations
4.2. Transferability of Trained Models
4.3. Land Cover Map of the Whole African Continent
5. Discussion
5.1. Input Configurations Analysis
5.2. Transferability Analysis of Trained Models for Each Land Cover Class across Different Cites
5.3. Implication of Our African Land Cover Map
6. Conclusions
Author Contributions
Funding
Conflicts of Interest
References
- Friedl, M.A.; Sulla-Menashe, D.; Tan, B.; Schneider, A.; Ramankutty, N.; Sibley, A.; Huang, X. MODIS Collection 5 global land cover: Algorithm refinements and characterization of new datasets. Remote Sens. Environ. 2010, 114, 168–182. [Google Scholar] [CrossRef]
- Arino, O.; Bicheron, P.; Achard, F.; Latham, J.; Witt, R.; Weber, J.L. The most detailed portrait of Earth. Eur. Space Agency 2008, 136, 25–31. [Google Scholar]
- Hansen, M.C.; DeFries, R.S.; Townshend, J.R.; Sohlberg, R. Global land cover classification at 1 km spatial resolution using a classification tree approach. Int. J. Remote Sens. 2000, 21, 1331–1364. [Google Scholar] [CrossRef]
- Bontemps, S.; Defourny, P.; Radoux, J.; Van Bogaert, E.; Lamarche, C.; Achard, F.; Mayaux, P.; Boettcher, M.; Brockmann, C.; Kirches, G.; et al. Consistent global land cover maps for climate modelling communities: Current achievements of the ESA’s land cover CCI. In Proceedings of the ESA Living Planet Symposium, Edinburgh, UK, 9–13 September 2013; pp. 9–13. [Google Scholar]
- Latham, J.; Cumani, R.; Rosati, I.; Bloise, M. Global Land Cover Share (GLC-SHARE) Database Beta-Release Version 1.0-2014; FAO: Rome, Italy, 2014. [Google Scholar]
- Tateishi, R.; Uriyangqai, B.; Al-Bilbisi, H.; Ghar, M.A.; Tsend-Ayush, J.; Kobayashi, T.; Kasimu, A.; Hoan, N.T.; Shalaby, A.; Alsaaideh, B.; et al. Production of global land cover data–GLCNMO. Int. J. Digit. Earth 2011, 4, 22–49. [Google Scholar] [CrossRef]
- Copernicus Global Land Service. Providing Bio-Geophysical Products of Global Land Surface. Available online: https://land.copernicus.eu/global/index.html (accessed on 12 June 2018).
- Gong, P.; Liu, H.; Zhang, M.; Li, C.; Wang, J.; Huang, H.; Clinton, N.; Ji, L.; Li, W.; Bai, Y.; et al. Stable classification with limited sample: Transferring a 30-m resolution sample set collected in 2015 to mapping 10-m resolution global land cover in 2017. Sci. Bull. 2019, 64, 370–373. [Google Scholar] [CrossRef]
- Gong, P.; Wang, J.; Yu, L.; Zhao, Y.; Zhao, Y.; Liang, L.; Niu, Z.; Huang, X.; Fu, H.; Liu, S.; et al. Finer resolution observation and monitoring of global land cover: First mapping results with Landsat TM and ETM+ data. Int. J. Remote Sens. 2013, 34, 2607–2654. [Google Scholar] [CrossRef]
- Chen, J.; Chen, J.; Liao, A.; Cao, X.; Chen, L.; Chen, X.; He, C.; Han, G.; Peng, S.; Lu, M.; et al. Global land cover mapping at 30 m resolution: A POK-based operational approach. ISPRS J. Photogramm. Remote Sens. 2015, 103, 7–27. [Google Scholar] [CrossRef]
- Gorelick, N.; Hancher, M.; Dixon, M.; Ilyushchenko, S.; Thau, D.; Moore, R. Google Earth Engine: Planetary-scale geospatial analysis for everyone. Remote Sens. Environ. 2017, 202, 18–27. [Google Scholar] [CrossRef]
- Huang, H.; Chen, Y.; Clinton, N.; Wang, J.; Wang, X.; Liu, C.; Gong, P.; Yang, J.; Bai, Y.; Zheng, Y.; et al. Mapping major land cover dynamics in Beijing using all Landsat images in Google Earth Engine. Remote Sens. Environ. 2017, 202, 166–176. [Google Scholar] [CrossRef]
- Sidhu, N.; Pebesma, E.; Câmara, G. Using Google Earth Engine to detect land cover change: Singapore as a use case. Eur. J. Remote Sens. 2018, 51, 486–500. [Google Scholar] [CrossRef]
- Carrasco, L.; O’Neil, A.W.; Morton, R.D.; Rowland, C.S. Evaluating combinations of temporally aggregated Sentinel-1, Sentinel-2 and Landsat 8 For land cover mapping with Google Earth Engine. Remote Sens. 2019, 11, 288. [Google Scholar] [CrossRef]
- Qiu, C.; Schmitt, M.; Geiss, C.; Chen, T.K.; Zhu, X.X. A framework for large-scale mapping of human settlement extent from Sentinel-2 images via fully convolutional neural networks. arXiv 2020, arXiv:2001.11935. [Google Scholar]
- Steinmann, G. Population, Resources, and Limits to Growth. In Development Economics: Theory, Practice, and Prospects; Springer: Dordrecht, The Netherlands, 1989; pp. 87–128. [Google Scholar]
- Reich, P.; Numbem, S.; Almaraz, R.; Eswaran, H. Land resource stresses and desertification in Africa. Agro-Science 2001, 2, 2. [Google Scholar]
- Midekisa, A.; Holl, F.; Savory, D.J.; Andrade-Pacheco, R.; Gething, P.W.; Bennett, A.; Sturrock, H.J. Mapping land cover change over continental Africa using Landsat and Google Earth Engine cloud computing. PLoS ONE 2017, 12, e0184926. [Google Scholar] [CrossRef]
- Schmitt, M.; Zhu, X.X. Data fusion and remote sensing: An ever-growing relationship. IEEE Geosci. Remote Sens. Mag. 2016, 4, 6–23. [Google Scholar] [CrossRef]
- Demuzere, M.; Bechtel, B.; Mills, G. Global transferability of local climate zone models. Urban Clim. 2019, 27, 46–63. [Google Scholar] [CrossRef]
- Gatti, A.; Bertolini, A. Sentinel-2 Products Specification Document. 2013. Available online: https://earth.esa.int/documents/247904/685211/Sentinel-2+Products+Specification+Document (accessed on 23 February 2015).
- Roy, D.P.; Wulder, M.A.; Loveland, T.R.; Woodcock, C.; Allen, R.G.; Anderson, M.C.; Helder, D.; Irons, J.R.; Johnson, D.M.; Kennedy, R.; et al. Landsat-8: Science and product vision for terrestrial global change research. Remote Sens. Environ. 2014, 145, 154–172. [Google Scholar] [CrossRef]
- Elvidge, C.D.; Baugh, K.E.; Zhizhin, M.; Hsu, F.C. Why VIIRS data are superior to DMSP for mapping nighttime lights. Proc. Asia-Pac. Adv. Netw. 2013, 35, 62. [Google Scholar] [CrossRef]
- Pesaresi, M.; Ehrilch, D.; Florczyk, A.J.; Freire, S.; Julea, A.; Kemper, T.; Soille, P.; Syrris, V. GHS Built-Up Grid, Derived from Landsat, Multitemporal (1975, 1990, 2000, 2014). European Commission; Joint Research Centre (JRC)[Dataset] PID: 2015. Available online: http://data.europa.eu/89h/jrc-ghsl-ghs_built_ldsmt_globe_r2015b (accessed on 10 January 2020). (In Luxembourg).
- Farr, T.G.; Rosen, P.A.; Caro, E.; Crippen, R.; Duren, R.; Hensley, S.; Kobrick, M.; Paller, M.; Rodriguez, E.; Roth, L.; et al. The shuttle radar topography mission. Rev. Geophys. 2007, 45, 2. [Google Scholar] [CrossRef]
- Wan, Z.; Hook, S.; Hulley, G. MYD11A2 MODIS/Aqua Land Surface Temperature/Emissivity 8-Day L3 Global 1 km SIN Grid V006. 2015, Distributed by NASA EOSDIS Land Processes DAAC. Available online: https://doi.org/10.5067/MODIS/MYD11A2.006 (accessed on 23 June 2019).
- Foga, S.; Scaramuzza, P.L.; Guo, S.; Zhu, Z.; Dilley, R.D., Jr.; Beckmann, T.; Schmidt, G.L.; Dwyer, J.L.; Hughes, M.J.; Laue, B. Cloud detection algorithm comparison and validation for operational Landsat data products. Remote Sens. Environ. 2017, 194, 379–390. [Google Scholar] [CrossRef]
- Braaten, J.D.; Cohen, W.B.; Yang, Z. Automated cloud and cloud shadow identification in Landsat MSS imagery for temperate ecosystems. Remote Sens. Environ. 2015, 169, 128–138. [Google Scholar] [CrossRef]
- Zha, Y.; Gao, J.; Ni, S. Use of normalized difference built-up index in automatically mapping urban areas from TM imagery. Int. J. Remote Sens. 2003, 24, 583–594. [Google Scholar] [CrossRef]
- Rouse, J., Jr.; Haas, R.; Schell, J.; Deering, D. Monitoring Vegetation Systems in the Great Plains with ERTS; NASA Special Publication: Washington, DC, USA, 1974.
- Xu, H. Modification of normalised difference water index (NDWI) to enhance open water features in remotely sensed imagery. Int. J. Remote Sens. 2006, 27, 3025–3033. [Google Scholar] [CrossRef]
- Jhonnerie, R.; Siregar, V.P.; Nababan, B.; Prasetyo, L.B.; Wouthuyzen, S. Random forest classification for mangrove land cover mapping using Landsat 5 TM and ALOS PALSAR imageries. Procedia Environ. Sci. 2015, 24, 215–221. [Google Scholar] [CrossRef]
- Stewart, I.D.; Oke, T.R. Local climate zones for urban temperature studies. Bull. Am. Meteorol. Soc. 2012, 93, 1879–1900. [Google Scholar] [CrossRef]
- Stewart, I.D.; Oke, T.R.; Krayenhoff, E.S. Evaluation of the ‘local climate zone’scheme using temperature observations and model simulations. Int. J. Climatol. 2014, 34, 1062–1080. [Google Scholar] [CrossRef]
- Peel, M.C.; Finlayson, B.L.; McMahon, T.A. Updated world map of the Köppen-Geiger climate classification. Hydrol. Earth Syst. Sci. Discuss. 2007, 4, 439–473. [Google Scholar] [CrossRef]
- Rikimaru, A. Development of forest canopy density mapping and monitoring model using indices of vegetation, bare soil and shadow. In Proceedings of the 18th ACRS, Kuala Lumpur, Malaysia, 20–24 October 1997. [Google Scholar]
- Breiman, L. Random forests. Mach. Learn. 2001, 45, 5–32. [Google Scholar] [CrossRef]
- Schneider, A. Monitoring land cover change in urban and peri-urban areas using dense time stacks of Landsat satellite data and a data mining approach. Remote Sens. Environ. 2012, 124, 689–704. [Google Scholar] [CrossRef]
- Hu, Y.; Hu, Y. Land Cover Changes and Their Driving Mechanisms in Central Asia from 2001 to 2017 Supported by Google Earth Engine. Remote Sens. 2019, 11, 554. [Google Scholar] [CrossRef]
- Belgiu, M.; Drăguţ, L. Random forest in remote sensing: A review of applications and future directions. ISPRS J. Photogramm. Remote Sens. 2016, 114, 24–31. [Google Scholar] [CrossRef]
- Li, Q.; Huang, X.; Wen, D.; Liu, H. Integrating multiple textural features for remote sensing image change detection. Photogramm. Eng. Remote Sens. 2017, 83, 109–121. [Google Scholar] [CrossRef]
- Ma, L.; Li, M.; Ma, X.; Cheng, L.; Du, P.; Liu, Y. A review of supervised object-based land-cover image classification. ISPRS J. Photogramm. Remote Sens. 2017, 130, 277–293. [Google Scholar] [CrossRef]
- Li, M.; Ma, L.; Blaschke, T.; Cheng, L.; Tiede, D. A systematic comparison of different object-based classification techniques using high spatial resolution imagery in agricultural environments. Int. J. Appl. Earth Obs. Geoinf. 2016, 49, 87–98. [Google Scholar] [CrossRef]
- Ma, L.; Fu, T.; Blaschke, T.; Li, M.; Tiede, D.; Zhou, Z.; Ma, X.; Chen, D. Evaluation of feature selection methods for object-based land cover mapping of unmanned aerial vehicle imagery using random forest and support vector machine classifiers. ISPRS Int. J. Geo-Inf. 2017, 6, 51. [Google Scholar] [CrossRef]
- Foody, G.M. Status of land cover classification accuracy assessment. Remote Sens. Environ. 2002, 80, 185–201. [Google Scholar] [CrossRef]
- Melchiorri, M.; Florczyk, A.; Freire, S.; Schiavina, M.; Pesaresi, M.; Kemper, T. Unveiling 25 years of planetary urbanization with remote sensing: Perspectives from the global human settlement layer. Remote Sens. 2018, 10, 768. [Google Scholar] [CrossRef]
- Huang, X.; Li, Q.; Liu, H.; Li, J. Assessing and improving the accuracy of GlobeLand30 data for urban area delineation by combining multisource remote sensing data. IEEE Geosci. Remote Sens. Lett. 2016, 13, 1860–1864. [Google Scholar] [CrossRef]
- Na, X.; Zhang, S.; Li, X.; Yu, H.; Liu, C. Improved land cover mapping using random forests combined with landsat thematic mapper imagery and ancillary geographic data. Photogramm. Eng. Remote Sens. 2010, 76, 833–840. [Google Scholar] [CrossRef]
- Bounoua, L.; DeFries, R.; Collatz, G.J.; Sellers, P.; Khan, H. Effects of land cover conversion on surface climate. Clim. Chang. 2002, 52, 29–64. [Google Scholar] [CrossRef]
- Khatami, R.; Mountrakis, G.; Stehman, S.V. A meta-analysis of remote sensing research on supervised pixel-based land-cover image classification processes: General guidelines for practitioners and future research. Remote Sens. Environ. 2016, 177, 89–100. [Google Scholar] [CrossRef]
- Antos, S.E.; Lall, S.V.; Lozano-Gracia, N. The Morphology of African Cities; The World Bank: Washington, DC, USA, 2016. [Google Scholar]
- Ede, A.N. Challenges Affecting the Development and Optimal Use of Tall Buildings in Nigeria. Int. J. Eng. Sci. (IJES) 2014, 3, 12–20. [Google Scholar]
- Lall, S.V.; Henderson, J.V.; Venables, A.J. Africa’s Cities: Opening Doors to the World; The World Bank: Washington, DC, USA, 2017. [Google Scholar]
- Hass, A.; Kopanyi, M. Taxation of Vacant Urban Land: From Theory to Practice; International Growth Center, London School of Economic and Political Science: London, UK, 2017. [Google Scholar]
- Abdulazeez, A. A Description of the Physical and Human Geographies of the Niger Republic Capital City, Niamey; Bayero University: Kano, Nigeria, 2015; pp. 2–21. [Google Scholar]
- Liu, X.; Hu, G.; Chen, Y.; Li, X.; Xu, X.; Li, S.; Pei, F.; Wang, S. High-resolution multi-temporal mapping of global urban land using Landsat images based on the Google Earth Engine Platform. Remote Sens. Environ. 2018, 209, 227–239. [Google Scholar] [CrossRef]
- Qiu, C.; Mou, L.; Schmitt, M.; Zhu, X.X. Local climate zone-based urban land cover classification from multi-seasonal Sentinel-2 images with a recurrent residual network. ISPRS J. Photogramm. Remote Sens. 2019, 154, 151–162. [Google Scholar] [CrossRef] [PubMed]
- Poulter, B.; Frank, D.; Hodson, E.; Zimmermann, N. Impacts of land cover and climate data selection on understanding terrestrial carbon dynamics and the CO2 airborne fraction. Biogeosciences 2011, 8, 2027–2036. [Google Scholar] [CrossRef]
- Pekel, J.F.; Cottam, A.; Gorelick, N.; Belward, A.S. High-resolution mapping of global surface water and its long-term changes. Nature 2016, 540, 418–422. [Google Scholar] [CrossRef]
- Badreldin, N.; Goossens, R. Monitoring land use/land cover change using multi-temporal Landsat satellite images in an arid environment: A case study of El-Arish, Egypt. Arab. J. Geosci. 2014, 7, 1671–1681. [Google Scholar] [CrossRef]
- Huang, C.; Yang, J.; Jiang, P. Assessing Impacts of Urban Form on Landscape Structure of Urban Green Spaces in China Using Landsat Images Based on Google Earth Engine. Remote Sens. 2018, 10, 1569. [Google Scholar] [CrossRef]
- Kotharkar, R.; Bagade, A. Evaluating urban heat island in the critical local climate zones of an Indian city. Landsc. Urban Plan. 2018, 169, 92–104. [Google Scholar] [CrossRef]
- Bechtel, B.; Pesaresi, M.; See, L.; Mills, G.; Ching, J.; Alexander, P.; Feddema, J.; Florczyk, A.; Stewart, I. Towards consistent mapping of urban structure-global human settlement layer and local climate zones. ISPRS-Int. Arch. Photogramm. Remote Sens. Spat. Inf. Sci. 2016, 41, 1371–1378. [Google Scholar] [CrossRef]











| Sentinel-2 | Landsat-8 | |||
|---|---|---|---|---|
| Band | Spectral Region | Resolution (M) | Spectral Region | Resolution (M) | 
| Band 1 | Coastal Aerosol | 60 | Coastal Aerosol | 30 | 
| Band 2 | Blue | 10 | Blue | 30 | 
| Band 3 | Green | 10 | Green | 30 | 
| Band 4 | Red | 10 | Red | 30 | 
| Band 5 | Vegetation red edge1 | 20 | Near Infrared (NIR) | 30 | 
| Band 6 | Vegetation red edge2 | 20 | Short Wavelength Infrared 1 (SWIR1) | 30 | 
| Band 7 | Vegetation red edge3 | 20 | Short Wavelength Infrared 2 (SWIR2) | 30 | 
| Band 8 | NIR | 10 | Panchromatic | 15 | 
| Band 8A | Narrow Near Infrared | 20 | ||
| Band 9 | Water vapour | 60 | Cirrus | 30 | 
| Band 10 | Cirrus | 60 | Thermal Infrared 1 (TIR1) | 100 | 
| Band 11 | SWIR1 | 20 | Thermal Infrared 2 (TIR2) | 100 | 
| Band 12 | SWIR1 | 20 | ||
| Spectral Indices | Equation | 
|---|---|
| NDBI | |
| NDVI | |
| MNDWI | 
| Type | City | Country | Climate (Köppen Climate Classification) | 
|---|---|---|---|
| Training | Cairo | Egypt | Hot desert climate (BWh) | 
| Training | Cape Town | South Africa | Warm-summer Mediterranean climate (Csb) | 
| Training | Nairobi | Kenya | Temperate oceanic climate (Cfb), Subtropical highland climate (Cwb) | 
| Training | Lagos | Nigeria | Tropical wet climate (Aw) | 
| Training | Niamey | Niger | Hot semi-arid climate (BSh) | 
| Training | Lusaka | Zambia | Monsoon-influenced humid subtropical climate (Cwa) | 
| Training | Casablanca | Morocco | Hot-summer Mediterranean climate (Csa) | 
| Evaluation | Addis Ababa | Ethiopia | Subtropical highland climate (Cwb) | 
| Evaluation | Pretoria | South Africa | Monsoon-influenced humid subtropical climate (Cwa) | 
| Feature Combination | OA | Kappa | 
|---|---|---|
| Sentinel-2 (spectral band) | 0.7551 | 0.6896 | 
| Sentinel-2 (spectral band + indices) | 0.7616 | 0.6981 | 
| Sentinel-2 (spectral band + indices) + Landsat-8 (spectral band + indices) | 0.7619 | 0.6986 | 
| Sentinel-2 (spectral band + indices) + Landsat-8 (spectral band + indices) + NTL | 0.7986 | 0.7452 | 
| Sentinel-2 (spectral band + indices) + Landsat-8 (spectral band + indices) + NTL + GHSL | 0.8043 | 0.7524 | 
| Sentinel-2 (spectral band + indices) + Landsat-8 (spectral band + indices) + NTL + GHSL + LST | 0.8100 | 0.7596 | 
| Sentinel-2 (spectral band + indices) + Landsat-8 (spectral band + indices) + NTL + GHSL + LST + SRTM | 0.8105 | 0.7602 | 
| Experiments | Training Set | Test Set | OA | Kappa | 
|---|---|---|---|---|
| Fixed validation | Cape Town, Casablanca, Lagos, Lusaka, Nairobi, Niamey, and Cairo | Addis Ababa and Pretoria | 0.8105 | 0.7602 | 
| City-wise holdout cross validation | Casablanca, Lagos, Lusaka, Nairobi, Niamey, and Cairo | Cape Town | 0.8140 | 0.7675 | 
| Cape Town, Lagos, Lusaka, Nairobi, Niamey, and Cairo | Casablanca | 0.5225 | 0.4031 | |
| Cape Town, Casablanca, Lusaka, Nairobi, Niamey, and Cairo | Lagos | 0.6075 | 0.5094 | |
| Cape Town, Casablanca, Lagos, Nairobi, Niamey, and Cairo | Lusaka | 0.5660 | 0.4575 | |
| Cape Town, Casablanca, Lagos, Lusaka, Niamey, and Cairo | Nairobi | 0.7205 | 0.6506 | |
| Cape Town, Casablanca, Lagos, Lusaka, Nairobi, and Cairo | Niamey | 0.4892 | 0.3529 | |
| Cape Town, Casablanca, Lagos, Lusaka, Nairobi, and Niamey | Cairo | 0.8000 | 0.7500 | |
| Sample-wise cross validation | 4/5 Training samples | 1/5 Training samples | 0.9334 | 0.9168 | 
© 2020 by the authors. Licensee MDPI, Basel, Switzerland. This article is an open access article distributed under the terms and conditions of the Creative Commons Attribution (CC BY) license (http://creativecommons.org/licenses/by/4.0/).
Share and Cite
Li, Q.; Qiu, C.; Ma, L.; Schmitt, M.; Zhu, X.X. Mapping the Land Cover of Africa at 10 m Resolution from Multi-Source Remote Sensing Data with Google Earth Engine. Remote Sens. 2020, 12, 602. https://doi.org/10.3390/rs12040602
Li Q, Qiu C, Ma L, Schmitt M, Zhu XX. Mapping the Land Cover of Africa at 10 m Resolution from Multi-Source Remote Sensing Data with Google Earth Engine. Remote Sensing. 2020; 12(4):602. https://doi.org/10.3390/rs12040602
Chicago/Turabian StyleLi, Qingyu, Chunping Qiu, Lei Ma, Michael Schmitt, and Xiao Xiang Zhu. 2020. "Mapping the Land Cover of Africa at 10 m Resolution from Multi-Source Remote Sensing Data with Google Earth Engine" Remote Sensing 12, no. 4: 602. https://doi.org/10.3390/rs12040602
APA StyleLi, Q., Qiu, C., Ma, L., Schmitt, M., & Zhu, X. X. (2020). Mapping the Land Cover of Africa at 10 m Resolution from Multi-Source Remote Sensing Data with Google Earth Engine. Remote Sensing, 12(4), 602. https://doi.org/10.3390/rs12040602
 
        



 
       