A Hybrid MCDM Approach for Strategic Project Portfolio Selection of Agro By-Products
Abstract
1. Introduction
- To recognize and select the valuation criteria for strategic project portfolio selection (SPPS) of agro by-products for socially responsible National Agro Research Institutes;
- To make an estimate for the hierarchical priorities of these valuation criteria for SPPS;
- To make a choice for the most well-organized alternatives of strategic project portfolio management of in the research institutes;
- To look to the future to propose decision-making and rational suggestions of the study.
2. Background of the Study
2.1. Portfolio Management of Agro Products
2.2. Methodologies Used in SPP of Agro Products
2.3. Dimensions and Criteria for SPPS of Ab-Ps
2.4. Research Gaps and Highlights
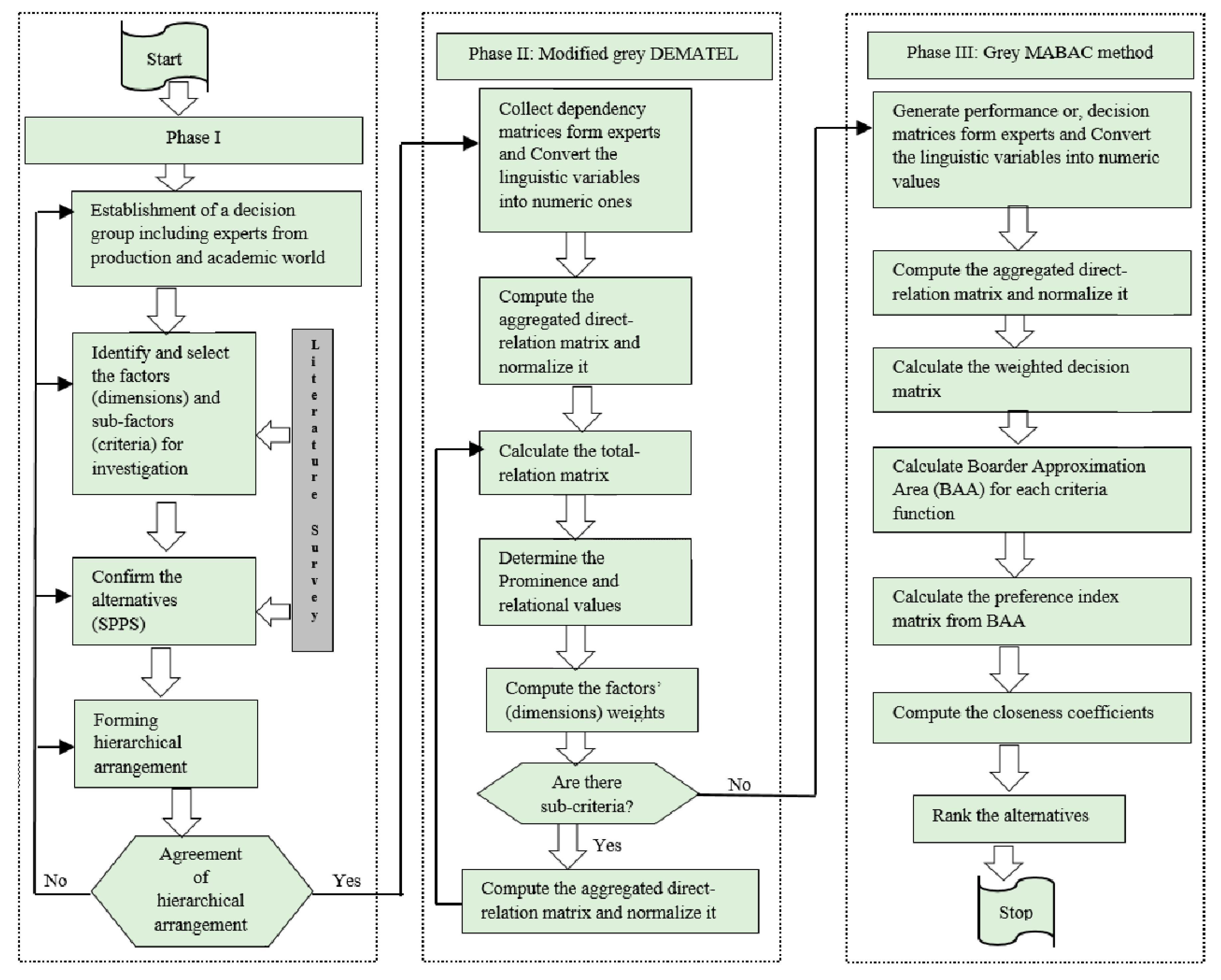
3. Method
- DEMATEL can effectively explore the relationships between and within the dimensions and or criteria of the decision-making problems, while the MABAC method efficiently appraises experts’ judgments at the most important level of decision making.
- The incorporation of these two MCDM tools is significant due to the proficiency of twofold remitting tactics of MABAC to DEMATEL.
- This combination will be able to handle multifaceted decision making problems more easily and efficiently.
- This combined methodology might deliver a practical, rational, and operative answer in such decision-making conditions.
3.1. Modified Grey DEMATEL Method for Criteria Weighing
3.2. Proposed Grey MABAC for Group Decision Making
- For Benefit type criteria (a higher value of the criterion is preferable).
- For Cost type criteria (a lower value of the criterion is preferable).where and . Thus, the normalized grey decision matrix is given by:
- For benefit type criteria:
- For cost type criteria:
4. Proposed Research Framework
- Understanding and determining the proposed criteria for SPPS of by-products.
- Determining the relative importance weights of criteria for SPPS of by-products.
- Ranking the alternative portfolios and selecting the most efficient SPP of by-product for socially responsible national agro research institute.
5. An Application Example of Proposed Hybrid MADM Framework
5.1. Identify and Finalize the Related Evaluation Criteria and Alternatives
5.2. Grey DEMATEL Application: Compute Dimension Weights, Criteria Weights and Influential Network Relationship Map (INRM)
5.3. Evaluation of the Alternatives/Portfolios Using Proposed Grey MABAC Model
6. Comparative Analysis and Discussion
- Now, IVIF-MABAC needs IVIFNs as inputs. So, the linguistic ratings are converted to their corresponding IVIFNs and IVIF-MABAC [74] steps are performed. Here, the ranking order is not same as the original study. A3 enjoys advantage over A1 according to this method. However, A2 remains the best alternative as the SPP (Table 19).
- TOPSIS-Grey [92] and Grey-VIKOR [93] have not been developed considering group decision making. So, they have to directly adopt the aggregated grey decision matrix for producing any fruitful result. Table 19 shows that the ranking orders produced by both of them are similar to the original ranking order in this study.
- In the classical MABAC [71] method, the evaluations are performed using crisp ratings. In real-life problems, an expert may feel it is inappropriate and inflexible to rate the performance using only white numbers. For example, agro industries may feel some criteria are “highly important” and the rating scale should be more flexible in order to express its importance. They may choose “highly important” as an interval number [8,10] in a grey systems rather than “highly important” as a single number 9. However, in the proposed methodology, grey numbers are applied for assessment of alternative portfolios and rating the importance of criteria. So, the current study allows decision makers flexibility in expressing their opinions and evaluation ratings.
- Another advantage of the proposed methodology is the utilization of modified grey DEMATEL model as an important tool to visualize the inter-relations among the criteria and divide them into two groups, namely, “Cause group” and “Effect group”. The grey DEMATEL [67] is applicable for a single decision maker since it does not consider the heterogeneity of decision makers. However, in reality, there exists a hierarchical importance of each expert according to his/her experience and expertise. So, this issue has been defined a modified grey DEMATEL model to overcome the limitation of grey DEMATEL [67].
- In comparison with IVIF-MABAC, the proposed grey MABAC has an advantage. The grey systems theory reflects the situation of fuzziness which is a foremost benefit of grey systems theory over fuzzy set theory. The other benefit of grey systems over fuzzy models is that, it does not require any robust fuzzy membership function [80,81,82]. Grey theory is established to reflect the uncertainty problem of small samples and poor information. Further, the proposed grey MABAC has computational advantage over IVFI-MABAC since grey MABAC possesses relatively simple calculations.
- Finally, our proposed model has a big advantage over both of the TOPSIS-Grey [92] and Grey-VIKOR [93]. These two models are incapable of group decision making which is more often exercised in real-world problems. So, they have this limitation. On the other hand, our model includes heterogeneous decision makers in the evaluation process where each decision maker can influence the overall portfolio selection results. Thus, the proposed grey MABAC model is more realistic and flexibly handles a consensus among them.
7. Sensitivity Analysis
8. Conclusions, Boundaries, and Future Direction
Acknowledgments
Author Contributions
Conflicts of Interest
Appendix A
References
- Potrykus, I. Constraints to biotechnology introduction for poverty alleviation. New Biotechnol. 2010, 5, 447–448. [Google Scholar] [CrossRef] [PubMed]
- Glass, S.; Fanzo, J. Genetic modification technology for nutrition and improving diets: An ethical perspective. Curr. Opin. Biotechnol. 2017, 44, 46–51. [Google Scholar] [CrossRef] [PubMed]
- Eenennaam, A.L.V. Genetic modification of food animals. Curr. Opin. Biotechnol. 2017, 44, 27–34. [Google Scholar] [CrossRef] [PubMed]
- Ejnavarzala, H. Genetically modified food. Wiley-Blackwell Encycl. Glob. 2012. [Google Scholar] [CrossRef]
- James, C. 20th Anniversary (1996 to 2015) of the Global Commercialization of Biotech Crops and Biotech Crop Highlights in 2015. 2015. Available online: http://isaaa.org/resources/publications/briefs/51/executivesummary/default.asp (accessed on 14 April 2017).
- Weisenfeld, U. Corporate social responsibility in innovation: Insights from two cases of Syngenta’s activities in genetically modified organisms. Creat. Innov. Manag. 2012, 21, 199–211. [Google Scholar] [CrossRef]
- Qaim, M.; Kouser, S. Genetically modified crops and food security. PloS ONE 2013, 8, e64879. [Google Scholar] [CrossRef] [PubMed]
- Bennett, D.J.; Jennings, R.C. Successful Agricultural Innovation in Emerging Economies: New Genetic Technologies for Global Food Production; Cambridge University Press: London, UK, 2013. [Google Scholar]
- Bawa, A.S.; Anilakumar, K.R. Genetically modified foods: Safety, risks and public concerns—A review. J. Food Sci. Technol. 2013, 50, 1035–1046. [Google Scholar] [CrossRef] [PubMed]
- Kim, Y.G.; Jang, S.Y.; Kim, A.K. Application of the theory of planned behavior to genetically modified foods: Moderating effects of food technology neophobia. Food Res. Int. 2014, 62, 947–954. [Google Scholar] [CrossRef]
- Frewer, L.J.; Coles, D.; Houdebine, L.M.; Kleter, G.A. Attitudes towards genetically modified animals in food production. Br. Food J. 2014, 116, 1291–1313. [Google Scholar] [CrossRef]
- Wohlers, T.E. The role of risk perception and political culture: A comparative study of regulating genetically modified food. Risk Cognit. 2015, 80, 21–59. [Google Scholar]
- Phillips, D.M.; Hallman, W.K. Consumer risk perceptions and marketing strategy: The case of genetically modified food. Psychol. Market. 2013, 30, 1520–6793. [Google Scholar] [CrossRef]
- Prati, G.; Pietrantoni, L.; Zani, B. The prediction of intention to consume genetically modified food: Test of an integrated psychosocial model. Food Qual. Preference 2012, 25, 163–170. [Google Scholar] [CrossRef]
- Spence, A.; Townsend, E. Examining consumer behavior toward genetically modified (GM) food in Britain. Risk Anal. 2006, 26, 1539–6924. [Google Scholar] [CrossRef] [PubMed]
- Pino, G.; Amatulli, C.; De Angelis, M.; Peluso, A.M. The influence of corporate social responsibility on consumers’ attitudes and intentions toward genetically modified foods: Evidence from Italy. J. Clean. Prod. 2016, 112, 2861–2869. [Google Scholar] [CrossRef]
- Carroll, A.B. The pyramid of corporate social responsibility: Toward the moral management of organizational stakeholders. Bus. Horiz. 1991, 34, 39–48. [Google Scholar] [CrossRef]
- Lozano, R.; Huisingh, D. Inter-Linking issues and dimensions in sustainability reporting. J. Clean. Prod. 2011, 19, 99–107. [Google Scholar] [CrossRef]
- Emirogˇlu, H. Foods produced using biotechnology: How does the law protect consumers? Int. J. Consum. Stud. 2002, 26, 1470–6431. [Google Scholar] [CrossRef]
- Legge, J.S.; Durant, R.F. Public opinion, risk assessment, and biotechnology: Lessons from attitudes toward genetically modified foods in the European Union. Rev. Policy Res. 2010, 27, 59–76. [Google Scholar] [CrossRef]
- Mohr, L.A.; Webb, D.J.; Harris, K.E. Do consumers expect companies to be socially responsible? The impact of corporate social responsibility on buying behavior. J. Consum. Aff. 2001, 35, 1745–6606. [Google Scholar] [CrossRef]
- Bigné, E.; Currás-Pérez, R.; Aldás-Manzano, J. Dual nature of cause-brand fit: Influence on corporate social responsibility consumer perception. Eur. J. Mark. 2012, 46, 575–594. [Google Scholar] [CrossRef]
- Stanaland, A.J.S.; Lwin, M.O.; Murphy, P.E. Consumer perceptions of the antecedents and consequences of corporate social responsibility. J. Bus. Ethics 2011, 102, 47–55. [Google Scholar] [CrossRef]
- Pérez, A.; Rodríguez del Bosque, I. Measuring CSR image: Three studies to develop and to validate a reliable measurement tool. J. Bus. Ethics 2013, 118, 265–286. [Google Scholar] [CrossRef]
- Carroll, A.B. A Three-Dimensional conceptual model of corporate performance. Acad. Manag. Rev. 1979, 4, 497–505. [Google Scholar]
- Van Marrewijk, M. Concepts and definitions of CSR and corporate sustainability: Between agency and communion. J. Bus. Ethics 2003, 44, 95–105. [Google Scholar] [CrossRef]
- Öberseder, M.; Schlegelmilch, B.B.; Murphy, P.E.; Gruber, V. Consumers’ perceptions of corporate social responsibility: Scale development and validation. J. Bus. Ethics 2014, 124, 101–115. [Google Scholar] [CrossRef]
- Luthra, S.; Govindan, K.; Devika, K.; Mangla, S.K.; Garg, C.P. An integrated framework for sustainable supplier selection and evaluation in supply chains. J. Clean. Prod. 2017, 140, 1686–1698. [Google Scholar] [CrossRef]
- Mardani, A.; Jusoh, A.; Zavadskas, E.K.; Cavallaro, F.; Khalifah, Z. Sustainable and renewable energy: An overview of the application of multiple criteria decision making techniques and approaches. Sustainability 2015, 7, 13947–13984. [Google Scholar] [CrossRef]
- Zavadskas, E.K.; Antucheviciene, J.; Turskis, Z.; Adeli, H. Hybrid multiple-criteria decision-making methods: A review of applications in engineering. Sci. Iran 2016, 23, 1–20. [Google Scholar]
- Zavadskas, E.K.; Govindan, K.; Antucheviciene, J.; Turskis, Z. Hybrid multiple criteria decision-making methods: A review of applications for sustainability issues. Econ. Res. Ekon. Istraz. 2016, 29, 857–887. [Google Scholar] [CrossRef]
- Kao, H.P.; Wang, B.; Dong, J.; Ku, K.C. An event-driven approach with makespan/cost tradeoff analysis for project portfolio scheduling. Comput. Ind. 2006, 57, 379–397. [Google Scholar] [CrossRef]
- Chiou, H.K.; Tzeng, G.H.; Cheng, D.C. Evaluating sustainable fishing development strategies using fuzzy MCDM approach. Omega 2005, 33, 223–234. [Google Scholar] [CrossRef]
- Tsai, W.H.; Leu, J.D.; Liu, J.Y.; Lin, S.J.; Shaw, M.J. A MCDM approach for sourcing strategy mix decision in IT projects. Expert Syst. Appl. 2010, 37, 3870–3886. [Google Scholar] [CrossRef]
- Fasanghari, M.; Montazer, G.A. Design and implementation of fuzzy expert system for Tehran Stock Exchange portfolio recommendation. Expert Syst. Appl. 2010, 37, 6138–6147. [Google Scholar] [CrossRef]
- Lee, H.; Kim, C.; Park, Y. Evaluation and management of new service concepts: An ANP-Based portfolio approach. Comput. Ind. Eng. 2010, 58, 535–543. [Google Scholar] [CrossRef]
- Amiri, M.P. Project selection for oil-fields development by using the AHP and fuzzy TOPSIS methods. Expert Syst. Appl. 2010, 37, 6218–6224. [Google Scholar] [CrossRef]
- Ho, W.R.J.; Tsai, C.L.; Tzeng, G.H.; Fang, S.K. Combined DEMATEL technique with a novel MCDM model for exploring portfolio selection based on CAPM. Expert Syst. Appl. 2011, 38, 16–25. [Google Scholar]
- Jiang, Z.; Zhang, H.; Sutherland, J.W. Development of multi-criteria decision making model for remanufacturing technology portfolio selection. J. Clean. Prod. 2011, 19, 1939–1945. [Google Scholar] [CrossRef]
- Bhattacharyya, R.; Kumar, P.; Kar, S. Fuzzy R&D portfolio selection of interdependent projects. Comput. Math. Appl. 2011, 62, 3857–3870. [Google Scholar]
- Özkır, V.; Demirel, T. A fuzzy assessment framework to select among transportation investment projects in Turkey. Expert Syst. Appl. 2012, 39, 74–80. [Google Scholar] [CrossRef]
- Ghapanchi, A.H.; Tavana, M.; Khakbaz, M.H.; Low, G. A methodology for selecting portfolios of projects with interactions and under uncertainty. Int. J. Proj. Manag. 2012, 30, 791–803. [Google Scholar] [CrossRef]
- Bilbao-Terol, A.; Arenas-Parra, M.; Cañal-Fernández, V. Selection of socially responsible portfolios using goal programming and fuzzy technology. Inf. Sci. 2012, 189, 110–125. [Google Scholar] [CrossRef]
- Khalili-Damghani, K.; Sadi-Nezhad, S. A decision support system for fuzzy multi-objective multi-period sustainable project selection. Comput. Ind. Eng. 2013, 64, 1045–1060. [Google Scholar] [CrossRef]
- Aragonés-Beltrán, P.; Chaparro-González, F.; Pastor-Ferrando, J.P.; Pla-Rubio, A. An AHP (Analytic Hierarchy Process)/ANP (Analytic Network Process)-based multi-criteria decision approach for the selection of solar-thermal power plant investment projects. Energy 2014, 66, 222–238. [Google Scholar] [CrossRef]
- Lim, S.; Oh, K.W.; Zhu, J. Use of DEA cross-efficiency evaluation in portfolio selection: An application to Korean stock market. Eur. J. Op. Res. 2014, 236, 361–368. [Google Scholar] [CrossRef]
- An, D.; Yang, Y.; Chai, X.; Xi, B.; Dong, L.; Ren, J. Mitigating pollution of hazardous materials from WEEE of China: Portfolio selection for a sustainable future based on multi-criteria decision making. Resour. Conserv. Recycl. 2015, 105, 198–210. [Google Scholar] [CrossRef]
- Jeng, D.J.F.; Huang, K.H. Strategic project portfolio selection for national research institutes. J. Bus. Res. 2015, 68, 2305–2311. [Google Scholar] [CrossRef]
- Aliakbari Nouri, F.; Khalili Esbouei, S.; Antucheviciene, J. A hybrid MCDM approach based on fuzzy ANP and fuzzy TOPSIS for technology selection. Information 2015, 26, 369–388. [Google Scholar]
- Turskis, Z.; Zavadskas, E.K.; Antucheviciene, J.; Kosareva, N. A hybrid model based on fuzzy AHP and fuzzy WASPAS for construction site selection. Int. J. Comput. Commun. Contr. 2015, 10, 873–888. [Google Scholar] [CrossRef]
- Pourahmad, A.; Hosseini, A.; Banaitis, A.; Nasiri, H.; Banaitiene, N.; Tzeng, G.H. Combination of Fuzzy-AHP and DEMATEL-ANP with GIS in a new hybrid MCDM model used for the selection of the best space for leisure in a blighted urban site. Technol. Econ. Dev. Econ. 2015, 21, 773–796. [Google Scholar] [CrossRef]
- Beheshti, M.; Mandiraji, H.A.; Zavadskas, E.K. Strategy portfolio optimisation: A copras G-MODM hybrid approach. Transform. Bus. Econ. 2016, 15, 500–519. [Google Scholar]
- Valipour, A.; Yahaya, N.; Md Noor, N.; Mardani, A.; Antucheviciene, J. A new hybrid fuzzy cybernetic analytic network process model to identify shared risks in PPP projects. Int. J. Strateg. Prop. Manag. 2016, 20, 409–426. [Google Scholar] [CrossRef]
- Turskis, Z.; Juodagalviene, B. A novel hybrid multi-criteria decision-making model to assess a stairs shape for dwelling houses. J. Civ. Eng. Manag. 2016, 22, 1078–1087. [Google Scholar] [CrossRef]
- Cereska, A.; Zavadskas, E.K.; Cavallaro, F.; Podvezko, V.; Tetsman, I.; Grinbergiene, I. Sustainable assessment of aerosol pollution decrease applying multiple attribute decision-making methods. Sustainability 2016, 8, 586. [Google Scholar] [CrossRef]
- Yang, C.H.; Lee, K.C.; Chen, H.C. Incorporating carbon footprint with activity-based costing constraints into sustainable public transport infrastructure project decisions. J. Clean. Prod. 2016, 133, 1154–1166. [Google Scholar] [CrossRef]
- Rodríguez, A.; Ortega, F.; Concepción, R. An intuitionistic method for the selection of a risk management approach to information technology projects. Inf. Sci. 2017, 375, 202–218. [Google Scholar] [CrossRef]
- Valipour, A.; Yahaya, N.; Md Noor, N.; Antucheviciene, J.; Tamosaitiene, J. Hybrid SWARA-COPRAS method for risk assessment in deep foundation excavation project: An Iranian case study. J. Civ. Eng. Manag. 2017, 23, 524–532. [Google Scholar] [CrossRef]
- Büyüközkan, G.; Karabulut, Y. Energy project performance evaluation with sustainability perspective. Energy 2017, 119, 549–560. [Google Scholar] [CrossRef]
- Bansal, P.; Song, H.C. Similar but not the same: Differentiating corporate sustainability from corporate responsibility. Acad. Manag. Ann. 2017, 11, 105–149. [Google Scholar] [CrossRef]
- Swanson, D.L. Addressing a theoretical problem by reorienting the corporate social performance model. Acad. Manag. Rev. 1995, 20, 43–64. [Google Scholar]
- Miles, S.; Ueland, Q.; Frewer, L.J. Public attitudes towards genetically-modified food. Br. Food J. 2005, 107, 246–262. [Google Scholar] [CrossRef]
- Wu, D.; Aasaraai, K.; Moshovos, A. Low-cost, high-performance branch predictors for soft processors. In In Proceedings of the 23rd International Conference on Field programmable Logic and Applications, Porto, Portugal, 2–4 September 2013. [Google Scholar]
- World Business Council for Sustainable Development. Corporate Social Responsibility (CSR). 2006. Available online: http://www.wbcsd.org/work-program/business-role/previous-work/corporate-social-responsibility.aspx (accessed on 1 April 2015).
- MacDonald, C.; Whellams, M. Corporate decisions about labelling genetically modified foods. J. Bus. Ethics 2007, 75, 181–189. [Google Scholar] [CrossRef]
- Wolf, M.M.; Bertolini, P.; Parker-Garcia, J. 12 a comparison of consumer attitudes towards GM food in Italy and the USA. In Consumer Acceptance of Genetically Modified Foods; CABI: Oxfordshire, UK, 2004. [Google Scholar]
- Bai, C.; Sarkis, J. A grey-based DEMATEL model for evaluating business process management critical success factors. Int. J. Prod. Econ. 2013, 146, 281–292. [Google Scholar] [CrossRef]
- Tseng, M.L. A causal and effect decision making model of service quality expectation using grey-fuzzy DEMATEL approach. Expert Syst. Appl. 2009, 36, 7738–7748. [Google Scholar] [CrossRef]
- Shen, K.Y.; Tzeng, G.H. Combining DRSA decision-rules with FCA-Based DANP evaluation for financial performance improvements. Technol. Econ. Dev. Econ. 2016, 22, 685–714. [Google Scholar] [CrossRef]
- Chen, F.H.; Tzeng, G.H.; Chang, C.C. Evaluating the enhancement of corporate social responsibility websites quality based on a new hybrid MADM model. Int. J. Inf. Technol. Decis. Mak. 2015, 14, 697–724. [Google Scholar] [CrossRef]
- Pamučar, D.; Ćirović, G. The selection of transport and handling resources in logistics centers using Multi-Attributive Border Approximation area Comparison (MABAC). Expert Syst. Appl. 2015, 42, 3016–3028. [Google Scholar]
- Mardani, A.; Zavadskas, E.K.; Govindan, K.; Senin, A.A.; Jusoh, A. VIKOR technique: A systematic review of the state of the art literature on methodologies and applications. Sustainability 2016, 8, 37. [Google Scholar] [CrossRef]
- Zavadskas, E.K.; Mardani, A.; Turskis, Z.; Jusoh, A.; Nor MD, K. Development of TOPSIS method to solve complicated decision-making problems–An overview on developments from 2000 to 2015. Int. J. Inf. Technol. Decis. Mak. 2016, 15, 645–682. [Google Scholar] [CrossRef]
- Xue, Y.X.; You, J.X.; Lai, X.D.; Liu, H.C. An interval-valued intuitionistic fuzzy MABAC approach for material selection with incomplete weight information. Appl. Soft Comput. 2016, 38, 703–713. [Google Scholar] [CrossRef]
- Yu, S.M.; Wang, J.; Wang, J.Q. An interval type-2 fuzzy likelihood-based MABAC approach and its application in selecting hotels on a tourism website. Int. J. Fuzzy Sys. 2016, 19, 1–15. [Google Scholar] [CrossRef]
- Roy, J.; Chatterjee, K.; Bandhopadhyay, A.; Kar, S. Evaluation and Selection of Medical Tourism Sites: A Rough AHP Based MABAC Approach. 2016. Available online: https://arxiv.org/ftp/arxiv/papers/1606/1606.08962v2.pdf (accessed on 24 July 2017).
- Roy, J.; Ranjan, A.; Debnath, A.; Kar, S. An Extended MABAC for Multi-Attribute Decision Making Using Trapezoidal Interval Type-2 Fuzzy Numbers. 2016. Available online: https://arxiv.org/pdf/1607.01254v4.pdf (accessed on 24 July 2017).
- Shi, H.; Liu, H.C.; Li, P.; Xu, X.G. An integrated decision making approach for assessing healthcare waste treatment technologies from a multiple stakeholder. Waste Manag. 2017, 59, 508–517. [Google Scholar] [CrossRef] [PubMed]
- Gigović, L.; Pamučar, D.; Bajić, Z.; Milićević, M. The combination of expert judgment and GIS-MAIRCA analysis for the selection of sites for ammunition depots. Sustainability 2016, 8, 372. [Google Scholar] [CrossRef]
- Xia, X.; Govindan, K.; Zhu, Q. Analyzing internal barriers for automotive parts remanufacturers in China using grey-DEMATEL approach. J. Clean. Prod. 2015, 87, 811–825. [Google Scholar] [CrossRef]
- Memon, M.S.; Lee, Y.H.; Mari, S.I. Group multi-criteria supplier selection using combined grey systems theory and uncertainty theory. Expert Syst. Appl. 2015, 42, 7951–7959. [Google Scholar] [CrossRef]
- Govindan, K.; Khodaverdi, R.; Vafadarnikjoo, A. A grey DEMATEL approach to develop third-party logistics provider selection criteria. Ind. Manag. Data Syst. 2016, 116, 690–722. [Google Scholar] [CrossRef]
- Liou, J.J.H.; Tamosaitiene, J.; Zavadskas, E.K.; Tzeng, G.H. New hybrid COPRAS-G MADM model for improving and selecting suppliers in green supply chain management. Int. J. Prod. Res. 2016, 54, 114–134. [Google Scholar] [CrossRef]
- Grinstead, C.M.; Snell, J.L. Introduction to Probability; American Mathematical Society: Providence, RI, USA, 2012. [Google Scholar]
- Zhang, J.; Wu, D.; Olson, D.L. The method of grey related analysis to multiple attribute decision making problems with interval numbers. Math. Comput. Model. 2005, 42, 991–998. [Google Scholar] [CrossRef]
- Yang, Y.P.O.; Shieh, H.M.; Leu, J.D.; Tzeng, G.H. A novel hybrid MCDM model combined with DEMATEL and ANP with applications. Int. J. Oper. Res. 2008, 5, 160–168. [Google Scholar]
- Dalalah, D.; Hayajneh, M.; Batieha, F. A fuzzy multi-criteria decision making model for supplier selection. Expert Syst. Appl. 2011, 38, 8384–8391. [Google Scholar] [CrossRef]
- Creswell, J.W. A Concise Introduction to Mixed Methods Research; Sage Publications: London, UK, 2014. [Google Scholar]
- Cinelli, M.; Coles, S.R.; Sadik, O.; Karn, B.; Kirwan, K. A framework of criteria for the sustainability assessment of nanoproducts. J. Clean. Prod. 2016, 126, 277–287. [Google Scholar] [CrossRef]
- Alexander, D.; Hallowell, M.; Gambatese, J. Precursors of construction fatalities. I: Iterative experiment to test the predictive validity of human judgment. J. Constr. Eng. Manag. 2017, 143, 04017023. [Google Scholar] [CrossRef]
- Deng, W.J. Fuzzy importance-performance analysis for determining critical service attributes. Int. J. Serv. Ind. Manag. 2008, 19, 252–270. [Google Scholar] [CrossRef]
- Oztaysi, B. A decision model for information technology selection using AHP integrated TOPSIS-Grey: The case of content management systems. Knowl. Based Syst. 2014, 70, 44–54. [Google Scholar] [CrossRef]
- Çelikbilek, Y.; Tüysüz, F. An integrated grey based multi-criteria decision making approach for the evaluation of renewable energy sources. Energy 2016, 115, 1246–1258. [Google Scholar] [CrossRef]
- Moghassem, A.R. Comparison among two analytical methods of multi-criteria decision making for appropriate spinning condition selection. World Appl. Sci. J. 2013, 21, 784–794. [Google Scholar]
- Li, G.D.; Yamaguchi, D.; Nagai, M. A grey-based decision-making approach to the supplier selection problem. Math. Comput. Model. 2007, 46, 573–581. [Google Scholar] [CrossRef]





| Authors | MCDM Methods | Case Study |
|---|---|---|
| Kao et al. [32] | High Level Petri nets; Activity-Based Costing; TOPSIS | Event-driven approach to develop a tradeoff decision framework for project portfolio scheduling and rescheduling. |
| Chiou et al. [33] | Fuzzy AHP | Evaluating sustainable fishing development strategies. |
| Tsai et al. [34] | DEMATEL, ANP, Zero-One Goal Programing | Evaluate sourcing decision strategy in IT projects and ensure that tasks can be assigned appropriately. |
| Fasanghari and Montazer [35] | Fuzzy inference engine, Fuzzy Delphi | Design and implementation of fuzzy expert system for Tehran Stock Exchange portfolio recommendation. |
| Lee et al. [36] | ANP | Evaluation and management of new service concepts |
| Amiri [37] | AHP, Fuzzy TOPSIS | Project selection for oil-fields development. |
| Ho et al. [38] | DEMATEL, VIKOR, CAPM | Establish an investment decision model and provides investors with a reference of portfolio selection most suitable for investing effects to achieve the greatest returns. |
| Jiang et al. [39] | AHP | The model considers remanufacturing technology portfolios. To help enterprises for selecting and implementing remanufacturing technology economically and effectively. |
| Bhattacharyya et al. [40] | Multiple objective GA | Fuzzy R&D portfolio selection of interdependent projects. |
| Özkır and Demirel [41] | Fuzzy AHP Fuzzy LP | Selecting the best transportation investment project (TIP) is often a difficult task, since many social, environmental and economic criteria have to be considered simultaneously. |
| Ghapanchi et al. [42] | Fuzzy DEA | Effective project evaluation and selection strategies can directly impact organizational productivity and profitability |
| Bilbao-Terol et al. [43] | Goal Programming, Fuzzy Set Theory | Selection of Socially Responsible Portfolios (mutual funds). |
| Khalili-Damghani and Sadi-Nezhad [44] | TOPSIS, fuzzy goal Programming, Fuzzy inference systems | Sustainable project selection based historical data of project selection of an Iranian financial and credit institute. |
| Aragonés-Beltrán et al. [45] | AHP, ANP | Selection of solar-thermal power plant investment projects |
| Lim et al. [46] | DEA, Cross-efficiency | Stock portfolio selection in the Korean stock market. |
| An et al. [47] | Interval numbers, AHP, VIKOR | China’s stakeholders to select the most efficacious portfolio for solving the severe problems caused by the informal e-waste recycling and promote the development of China’s WEEE recycling industry in a sustainable approach. |
| Jeng and Huang [48] | DEMATEL, ANP | Strategic project portfolio selection for national research institutes. |
| AliakbariNouri et al. [49] | Fuzzy ANP, Fuzzy TOPSIS | Selecting advanced manufacturing technology in order to compete in the global environment. |
| Turskis et al. [50] | Fuzzy AHP, Fuzzy WASPAS | Selection the best construction site for shopping center project in Vilnius, Lithuania. |
| Pourahmad et al. [51] | Fuzzy-AHP, DEMATEL-ANP | Hybrid approach by using GIS and MCDM for selecting the best space for leisure in urban site. |
| Beheshti et al. [52] | COPRAS G-MODM | Strategy portfolio optimization applying hybrid approach. |
| Valipour et al. [53] | Fuzzy method and Cybernetic Analytic Network Process (CANP) | Identifying shared risks, controlling and reducing risks on Public-Private Partnership (PPP) project in Iran. |
| Turskis and Juodagalviene [54] | Game Theory, AHP, SAW, TOPSIS, EDAS, ARAS, Full Multiplicative form, Laplace Rule, Bayes Rule | Selection among available shapes and construction ways of architectural elements by applying hybrid methods: a case study of stairs shape assessment for two-story individual dwelling houses. |
| Cereska et al. [55] | VIKOR, COPRAS, CILOS | Demonstrating the effectiveness of the multiple attribute decision-making methods in investigating and solving the environmental pollution problems. |
| Yang et al. [56] | Zero-one goal programming | To facilitate an optimal portfolio of sustainable public transport infrastructure projects in Taiwan. |
| Rodríguez et al. [57] | Fuzzy AHP | Selection of a risk management approach to information technology projects. |
| Valipour et al. [58] | SWARA-COPRAS | Assessment of risk in deep foundation excavation project in Iran. |
| Büyükozkan and Karabulut [59] | AHP, VIKOR, Group Decision Making | Sustainable perspective for selecting concretely defined renewable energy projects. |
| Criteria No. | Criteria | Definition |
|---|---|---|
| D11 | Genomics, improved diagnostics and biosystematics [2,3] | Damage of crops. Such collection of strain will ensure preservation of genome of diverse type of organisms like fungi, bacteria, insects and nematodes. |
| D12 | Molecular approaches to multiple stress tolerance [7,8] | Various stress factors often hindered crop production particularly change of temperature, water stress, toxic gas substances etc. often cause stress. Plants have some inherent mechanism to get adjusted with such stress condition. |
| D13 | Use of agrochemicals [9,20] | Uses of manmade chemicals show some adverse effect like deterioration of soil health. |
| D14 | Fragmented crop health management [9,20] | This involves the structure the crop ecosystem in ways, which minimize the “built in” strength along with the naturally occurring biological agents and back up use of preventive measures. |
| D21 | Cultural practices, sanitation, prophylactic measure [1,15] | This multifaceted approach involves management in cultural practices, sanitation, prophylactic measure as well as therapeutic measures replacing chemical pesticides. |
| D22 | Deciphering the mechanism of host and non-host innate immunity [6,19] | Innate immunity is the natural immunity power resent in an organism against infection. |
| D23 | Isolation of stress resistance genes for transgenics/cisgenics [6,7,10] | Stress resistance genes are isolated from a plant (which may not be a crop plant) and then it is transferred to a crop plant to make it stress resistant. Such transgenic (gene from different species) or cisgenic (gene from different strain of same species) plant may be developed having multiple stress resistance characteristics. |
| D24 | Molecules for seed health and vigor [12,62] | Microbial biomolecules are profusely used in controlling bollworm infestation in cotton. Invention of new chemicals of microbial and plant origin will give better result for seed health and vigor. |
| D25 | Integrated crop health solutions [6,14] | This involves restructuring and managing the crop ecosystem in ways, which maximize the “built in” preventive strength along with the naturally occurring biological agents and back up use of therapeutic measures. |
| D31 | Preparedness for exotic pests to ensure crop bio-security and export promotion [7,21] | Genomics will cause more readiness through genetic protection of crop plants against pests and pathogens. As a result there will be more production and thereby export promotions. |
| D32 | Transgenic/Cisgenic crops using RNAi and Genome Editing Based technologies [8,10] | RNA interference (RNAi) is a molecular mechanism of silencing gene expression by using double stranded RNA. RNAi technique is used to check the expression of some deletes ions genes at the time of stress. |
| D33 | Use of bio-chemicals on agro product [8,62] | Use of chemicals shows some adverse effect like deterioration of soil health. Microbial biomolecules are profusely used in controlling bollworm infestation in cotton. Some alkaloids like caffeic acid, phenolic compounds, A3 adirachtin, Meliacin are plant bio pesticides. Invention of new chemicals of microbial and plant origin will give better management against pest and pathogen. |
| D34 | Space technology for mapping and monitoring pest population and development of weather based forewarning in GIS environment [10,63] | The approach for integrated management is the forecasting of weather, and monitoring of pests population through GIS system. Weather forecasting helps to take preventive measures in advance before infection/infestation starts. |
| Usage | Linguistic Assessment/Scale | Associated Grey Values |
|---|---|---|
| For weighing criteria | No influence (N) | [0.0, 0.1] |
| Very low influence (VL) | [0.1, 0.3] | |
| Medium Low influence (ML) | [0.3, 0.4] | |
| Medium influence (M) | [0.4, 0.6] | |
| Medium high influence (MH) | [0.6, 0.7] | |
| High influence (H) | [0.7, 0.9] | |
| Very high influence (VH) | [0.9, 1.0] | |
| For rating alternatives | Very poor (VP) | [0, 1] |
| Poor (P) | [1, 3] | |
| Medium poor (MP) | [3, 4] | |
| Fair (F) | [4, 5] | |
| Medium good (MG) | [5, 6] | |
| Good (G) | [6, 9] | |
| Very good (VG) | [9, 10] |
| Decision Makers | Expertise |
|---|---|
| DM1 | Head of establishing standards and techniques with 21 years of work experience |
| DM2 | Health, Safety and Environment (HSE) management employee and the head of operations evaluation with 20 years of work experience |
| DM3 | Expert supervisor of project implementation with 21 years of work experience |
| DM4 | Supervisor of Edible Oil product projects evaluation with 12 years of work experience |
| DM5 | Project manager with 17 years of work experience |
| DM6 | Financial manager with 18 years of work experience |
| D1 | D2 | D3 | |
|---|---|---|---|
| D1 | - | H | VH |
| D2 | H | - | MH |
| D3 | VH | MH | - |
| D1 | D2 | D3 | |
|---|---|---|---|
| D1 | [0.00, 0.10] | [0.60, 0.70] | [0.90, 1.00] |
| D2 | [0.70, 0.90] | [0.00, 0.10] | [0.40, 0.60] |
| D3 | [0.90, 1.00] | [0.40, 0.60] | [0.00, 0.10] |
| D1 | D2 | D3 | |
|---|---|---|---|
| D1 | [0.00, 0.10] | [0.63, 0.76] | [0.90, 1.00] |
| D2 | [0.76, 0.93] | [0.00, 0.10] | [0.46, 0.63] |
| D3 | [0.76, 0.93] | [0.46, 0.63] | [0.00, 0.10] |
| D1 | D2 | D3 | |
|---|---|---|---|
| D1 | [0.0499, 0.0993] | [0.1450, 0.1943] | [0.1953, 0.2405] |
| D2 | [0.1691, 0.2297] | [0.0313, 0.0762] | [0.1210, 0.1787] |
| D3 | [0.1691, 0.2297] | [0.1129, 0.1690] | [0.0394, 0.0859] |
| D1 | D2 | D3 | |
|---|---|---|---|
| D1 | 0.0746 | 0.1697 | 0.2179 |
| D2 | 0.1994 | 0.0538 | 0.1498 |
| D3 | 0.1994 | 0.1409 | 0.0626 |
| Cause/Effect | |||||
|---|---|---|---|---|---|
| D1 | 0.4622 | 0.4734 | 0.9356 | −0.0112 | Effect |
| D11 | 0.3057 | 0.3032 | 0.6089 | 0.0025 | Cause |
| D12 | 0.2128 | 0.3310 | 0.5437 | −0.1182 | Effect |
| D13 | 0.3083 | 0.3355 | 0.6439 | −0.0272 | Effect |
| D14 | 0.2873 | 0.1444 | 0.4317 | 0.1429 | Cause |
| D2 | 0.4030 | 0.3644 | 0.7673 | 0.0386 | Cause |
| D21 | 0.2205 | 0.2304 | 0.4509 | −0.0100 | Effect |
| D22 | 0.2086 | 0.1982 | 0.4068 | 0.0104 | Cause |
| D23 | 0.2431 | 0.2205 | 0.4636 | 0.0226 | Cause |
| D24 | 0.2206 | 0.2322 | 0.4528 | −0.0116 | Effect |
| D25 | 0.1996 | 0.2110 | 0.4106 | −0.0114 | Effect |
| D3 | 0.4030 | 0.4304 | 0.8333 | −0.0274 | Effect |
| D31 | 0.2619 | 0.2830 | 0.5450 | −0.0211 | Effect |
| D32 | 0.2830 | 0.2809 | 0.5639 | 0.0021 | Cause |
| D33 | 0.3002 | 0.2421 | 0.5423 | 0.0581 | Cause |
| D34 | 0.2993 | 0.3385 | 0.6378 | −0.0391 | Effect |
| Dimension/Criteria | Local Weights | Local Rank | Global Weights | Global Rank |
|---|---|---|---|---|
| D1 | 0.3687 | 1 | ||
| D11 | 0.2689 | 2 | 0.0991 | 2 |
| D12 | 0.2457 | 3 | 0.0906 | 4 |
| D13 | 0.2846 | 1 | 0.1049 | 1 |
| D14 | 0.2008 | 4 | 0.0740 | 8 |
| D2 | 0.3028 | 3 | ||
| D21 | 0.2063 | 3 | 0.0625 | 11 |
| D22 | 0.1862 | 5 | 0.0564 | 13 |
| D23 | 0.2123 | 1 | 0.0643 | 9 |
| D24 | 0.2072 | 2 | 0.0627 | 10 |
| D25 | 0.1879 | 4 | 0.0569 | 12 |
| D3 | 0.3286 | 2 | ||
| D31 | 0.2378 | 3 | 0.0781 | 6 |
| D32 | 0.2458 | 2 | 0.0808 | 5 |
| D33 | 0.2377 | 4 | 0.0781 | 7 |
| D34 | 0.2786 | 1 | 0.0915 | 3 |
| D11 | D12 | D13 | D14 | D21 | D22 | D23 | D24 | D25 | D31 | D32 | D33 | D34 | |
|---|---|---|---|---|---|---|---|---|---|---|---|---|---|
| A1 | G | P | F | F | MG | MP | G | F | MP | P | MP | MP | P |
| A2 | F | P | G | MG | MG | MG | G | MG | G | G | P | P | MP |
| A3 | P | MG | MG | P | F | G | MG | G | MG | P | P | MP | MP |
| D11 | D12 | D13 | D14 | D21 | D22 | D23 | D24 | D25 | D31 | D32 | D33 | D34 | |
|---|---|---|---|---|---|---|---|---|---|---|---|---|---|
| A1 | [6.6667, | [2.3333, | [4.3333, | [4.3333, | [5.3333, | [2.3333, | [6.0000, | [4.3333, | [1.6667, | [2.3333, | [2.3333, | [3.3333, | [1.0000, |
| 8.3333] | 3.6667] | 5.3333] | 5.3333] | 7.0000] | 3.6667] | 9.0000] | 5.3333] | 3.3333] | 3.6667] | 3.6667] | 4.3333] | 3.0000] | |
| A2 | [4.3333, | [1.6667, | [5.3333, | [5.0000, | [5.6667, | [5.3333, | [5.6667, | [5.6667, | [5.6667, | [5.0000, | [1.6667, | [1.6667, | [3.3333, |
| 5.3333] | 3.3333] | 7.0000] | 6.0000] | 8.0000] | 7.0000] | 8.0000] | 8.0000] | 8.0000] | 6.6667] | 3.3333] | 3.3333] | 4.3333] | |
| A3 | [2.3333, | [4.3333, | [5.6667, | [1.0000, | [3.3333, | [6.6667, | [4.6667, | [5.0000, | [4.3333, | [1.6667, | [1.6667, | [2.6667, | [2.3333, |
| 3.6667] | 5.3333] | 8.0000] | 3.0000] | 4.3333] | 8.3333] | 5.6667] | 6.6667] | 5.3333] | 3.3333] | 3.3333] | 4.0000] | 3.6667] |
| D11 | D12 | D13 | D14 | D21 | D22 | D23 | D24 | D25 | D31 | D32 | D33 | D34 | |
|---|---|---|---|---|---|---|---|---|---|---|---|---|---|
| A1 | [0.8000, | [0.4545, | [0.8125, | [0.1875, | [0.6667, | [0.2800, | [0.6667, | [0.5417, | [0.2083, | [0.3500, | [0.6364, | [0.7692, | [0.2308, |
| 1.0000] | 0.7143] | 1.0000] | 0.2308] | 0.8750], | 0.4400] | 1.0000] | 0.6667] | 0.4167] | 0.5500] | 1.0000] | 1.0000] | 0.6923] | |
| A2 | [0.5200, | [0.5000, | [0.6190, | [0.1667, | [0.7083, | [0.6400, | [0.6296, | [0.7083, | [0.7083, | [0.7500, | [0.4545, | [0.3846, | [0.7692, |
| 0.6400] | 1.0000] | 0.8125] | 0.2000] | 1.0000] | 0.8400] | 0.8889] | 1.0000] | 1.0000] | 1.0000] | 0.9091] | 0.7692] | 1.0000] | |
| A3 | [0.2800, | [0.3125, | [0.5417, | [0.3333, | [0.4167, | [0.8000, | [0.5185, | [0.6250, | [0.5417, | [0.2500, | [0.4545, | [0.6154, | [0.5385, |
| 0.4400] | 0.3846] | 0.7647] | 1.0000] | 0.5417] | 1.0000] | 0.6296] | 0.8333] | 0.6667] | 0.5000] | 0.9091] | 0.9231] | 0.8462] |
| D11 | D12 | D13 | D14 | D21 | D22 | D23 | D24 | D25 | D31 | D32 | D33 | D34 | |
|---|---|---|---|---|---|---|---|---|---|---|---|---|---|
| A1 | [0.0770, | [0.0405, | [0.0843, | [0.0137, | [0.0411, | [0.0158, | [0.0423, | [0.0338, | [0.0118, | [0.0280, | [0.0530, | [0.0623, | [0.0214, |
| 0.0963] | 0.0636] | 0.1038] | 0.0168] | 0.0540] | 0.0249] | 0.0634] | 0.0416] | 0.0237] | 0.0439] | 0.0833] | 0.0810] | 0.0642] | |
| A2 | [0.0501, | [0.0445, | [0.0643, | [0.0122, | [0.0437, | [0.0362, | [0.0399, | [0.0442, | [0.0402, | [0.0599, | [0.0379, | [0.0312, | [0.0713, |
| 0.0616] | 0.0891] | 0.0843] | 0.0146] | 0.0617] | 0.0475] | 0.0564] | 0.0624] | 0.0568] | 0.0799] | 0.0757] | 0.0623] | 0.0927] | |
| A3 | [0.0270, | [0.0278, | [0.0562, | [0.0243, | [0.0257, | [0.0453, | [0.0329, | [0.0390, | [0.0308, | [0.0200, | [0.0379, | [0.0498, | [0.0499, |
| 0.0424] | 0.0343] | 0.0794] | 0.0730] | 0.0334] | 0.0566] | 0.0399] | 0.0520] | 0.0379] | 0.0399] | 0.0757] | 0.0748] | 0.0784] |
| D11 | D12 | D13 | D14 | D21 | D22 | D23 | D24 | D25 | D31 | D32 | D33 | D34 | |
|---|---|---|---|---|---|---|---|---|---|---|---|---|---|
| A1 | [0.0484, | [0.0375, | [0.0680, | [0.0162, | [0.0364, | [0.0295, | [0.0387, | [0.0390, | [0.0245, | [0.0315, | [0.0411, | [0.0443, | [0.0418, |
| 0.0650] | 0.0589] | 0.0895] | 0.0265] | 0.0487] | 0.0405] | 0.0530] | 0.0515] | 0.0371] | 0.0508] | 0.0758] | 0.0697] | 0.0766] | |
| A2 | [0.0484, | [0.0375, | [0.0680, | [0.0162, | [0.0364, | [0.0295, | [0.0387, | [0.0390, | [0.0245, | [0.0315, | [0.0411, | [0.0443, | [0.0418, |
| 0.0650] | 0.0589] | 0.0895] | 0.0265] | 0.0487] | 0.0405] | 0.0530] | 0.0515] | 0.0371] | 0.0508] | 0.0758] | 0.0697] | 0.0766] | |
| A3 | [0.0484, | [0.0375, | [0.0680, | [0.0162, | [0.0364, | [0.0295, | [0.0387, | [0.0390, | [0.0245, | [0.0315, | [0.0411, | [0.0443, | [0.0418, |
| 0.0650] | 0.0589] | 0.0895] | 0.0265] | 0.0487] | 0.0405] | 0.0530] | 0.0515] | 0.0371] | 0.0508] | 0.0758] | 0.0697] | 0.0766] |
| D11 | D12 | D13 | D14 | D21 | D22 | D23 | D24 | D25 | D31 | D32 | D33 | D34 | |
|---|---|---|---|---|---|---|---|---|---|---|---|---|---|
| A1 | 0.0326 | −0.0049 | −0.0163 | 0.0069 | 0.0056 | −0.0147 | 0.0085 | −0.0077 | −0.0130 | −0.0063 | 0.0081 | 0.0127 | −0.0174 |
| A2 | 0.0025 | −0.0231 | 0.0037 | 0.0087 | 0.0112 | 0.0067 | 0.0032 | 0.0088 | 0.0179 | 0.0272 | −0.0035 | −0.0121 | 0.0228 |
| A3 | −0.0210 | 0.0182 | 0.0103 | −0.0341 | −0.0128 | 0.0158 | −0.0096 | 0.0005 | 0.0045 | −0.0119 | −0.0035 | 0.0032 | 0.0053 |
| Alternatives | CCi | Rank |
|---|---|---|
| A1 | −0.0066 | 2 |
| A2 | 0.0743 | 1 |
| A3 | −0.0343 | 3 |
| MCDM Methods | Ranking Order |
|---|---|
| Classical MABAC [71] | A2 > A1 > A3 |
| IVIF-MABAC [74] | A2 > A3 > A1 |
| TOPSIS-Grey [92] | A2 > A1 > A3 |
| Grey VIKOR [93] | A2 > A1 > A3 |
| The proposed grey MABAC | A2 > A1 > A3 |
| Original | Scenario 1 | Scenario 2 | Scenario 3 | Scenario 4 | Scenario 5 | Scenario 6 | Scenario 7 | Scenario 8 | Scenario 9 | Scenario 10 | |
|---|---|---|---|---|---|---|---|---|---|---|---|
| D1 | 0.3622 | 0.5599 | 0.4392 | 0.3249 | 0.3300 | 0.1743 | 0.3200 | 0.0944 | 0.4549 | 0.3675 | 0.4684 |
| D2 | 0.3009 | 0.1058 | 0.4142 | 0.3873 | 0.3460 | 0.5365 | 0.3607 | 0.5164 | 0.5188 | 0.3970 | 0.2665 |
| D3 | 0.3369 | 0.3343 | 0.1466 | 0.2878 | 0.3240 | 0.2893 | 0.3193 | 0.3892 | 0.0263 | 0.2355 | 0.2651 |
| D11 | 0.0963 | 0.0487 | 0.0826 | 0.0576 | 0.1418 | 0.0734 | 0.0652 | 0.0212 | 0.2383 | 0.0970 | 0.1366 |
| D12 | 0.0891 | 0.0726 | 0.1291 | 0.0979 | 0.0313 | 0.0147 | 0.0791 | 0.0107 | 0.1405 | 0.1450 | 0.0313 |
| D13 | 0.1038 | 0.0947 | 0.0632 | 0.0181 | 0.1064 | 0.0213 | 0.0429 | 0.0241 | 0.0192 | 0.0677 | 0.0799 |
| D14 | 0.0730 | 0.1646 | 0.2315 | 0.1519 | 0.0354 | 0.0117 | 0.1077 | 0.0271 | 0.1898 | 0.0092 | 0.0408 |
| D21 | 0.0617 | 0.0037 | 0.0504 | 0.1757 | 0.0188 | 0.0338 | 0.0308 | 0.0371 | 0.0851 | 0.1428 | 0.1157 |
| D22 | 0.0566 | 0.0673 | 0.0584 | 0.1634 | 0.0955 | 0.2158 | 0.1120 | 0.1815 | 0.0544 | 0.1040 | 0.0023 |
| D23 | 0.0634 | 0.0705 | 0.0441 | 0.0521 | 0.0708 | 0.1439 | 0.0299 | 0.0696 | 0.0908 | 0.0585 | 0.2285 |
| D24 | 0.0624 | 0.0366 | 0.0589 | 0.1187 | 0.0721 | 0.1365 | 0.0601 | 0.1184 | 0.0648 | 0.1643 | 0.1605 |
| D25 | 0.0568 | 0.0365 | 0.1127 | 0.0045 | 0.1041 | 0.0360 | 0.1020 | 0.1795 | 0.0836 | 0.0369 | 0.0004 |
| D31 | 0.0799 | 0.0796 | 0.0285 | 0.0631 | 0.1134 | 0.1142 | 0.1126 | 0.0584 | 0.0010 | 0.0638 | 0.0076 |
| D32 | 0.0833 | 0.2121 | 0.0845 | 0.0464 | 0.0516 | 0.0833 | 0.0117 | 0.0674 | 0.0143 | 0.0591 | 0.0518 |
| D33 | 0.0810 | 0.0870 | 0.0394 | 0.0240 | 0.0975 | 0.0470 | 0.1341 | 0.1432 | 0.0063 | 0.0379 | 0.1131 |
| D34 | 0.0927 | 0.0262 | 0.0169 | 0.0265 | 0.0613 | 0.0687 | 0.1119 | 0.0616 | 0.0121 | 0.0139 | 0.0316 |
| Original | Scenario 1 | Scenario 2 | Scenario 3 | Scenario 4 | Scenario 5 | Scenario 6 | Scenario 7 | Scenario 8 | Scenario 9 | Scenario 10 | |
|---|---|---|---|---|---|---|---|---|---|---|---|
| CCi(Rank) | CCi(Rank) | CCi(Rank) | CCi(Rank) | CCi(Rank) | CCi(Rank) | CCi(Rank) | CCi(Rank) | CCi(Rank) | CCi(Rank) | CCi(Rank) | |
| A1 | −0.0066(2) | 0.0226(2) | 0.0053(2) | −0.0235(2) | −0.0325(2) | −0.0960(3) | −0.0888(3) | −0.1204(3) | 0.0749(1) | −0.0399(3) | 0.0765(1) |
| A2 | 0.0743(1) | 0.0651(1) | 0.1041(1) | 0.1738(1) | 0.2245(1) | 0.2500(1) | 0.2264(1) | 0.1966(1) | 0.0665(2) | 0.1489(1) | 0.0521(2) |
| A3 | −0.0343(3) | −0.0962(3) | −0.1419(3) | −0.1291(3) | −0.0451(3) | 0.0105(2) | −0.0441(2) | 0.0554(2) | −0.1364(3) | −0.0084(2) | −0.0922(3) |
© 2017 by the authors. Licensee MDPI, Basel, Switzerland. This article is an open access article distributed under the terms and conditions of the Creative Commons Attribution (CC BY) license (http://creativecommons.org/licenses/by/4.0/).
Share and Cite
Debnath, A.; Roy, J.; Kar, S.; Zavadskas, E.K.; Antucheviciene, J. A Hybrid MCDM Approach for Strategic Project Portfolio Selection of Agro By-Products. Sustainability 2017, 9, 1302. https://doi.org/10.3390/su9081302
Debnath A, Roy J, Kar S, Zavadskas EK, Antucheviciene J. A Hybrid MCDM Approach for Strategic Project Portfolio Selection of Agro By-Products. Sustainability. 2017; 9(8):1302. https://doi.org/10.3390/su9081302
Chicago/Turabian StyleDebnath, Animesh, Jagannath Roy, Samarjit Kar, Edmundas Kazimieras Zavadskas, and Jurgita Antucheviciene. 2017. "A Hybrid MCDM Approach for Strategic Project Portfolio Selection of Agro By-Products" Sustainability 9, no. 8: 1302. https://doi.org/10.3390/su9081302
APA StyleDebnath, A., Roy, J., Kar, S., Zavadskas, E. K., & Antucheviciene, J. (2017). A Hybrid MCDM Approach for Strategic Project Portfolio Selection of Agro By-Products. Sustainability, 9(8), 1302. https://doi.org/10.3390/su9081302

