Challenges and Advancements in Direct Solar PV to Water Electrolyser Technology for Hydrogen Production
Abstract
1. Introduction
1.1. Hydrogen Production
1.2. Scope of the Review
1.3. Novelty and Importance of This Review
2. Research Methodology
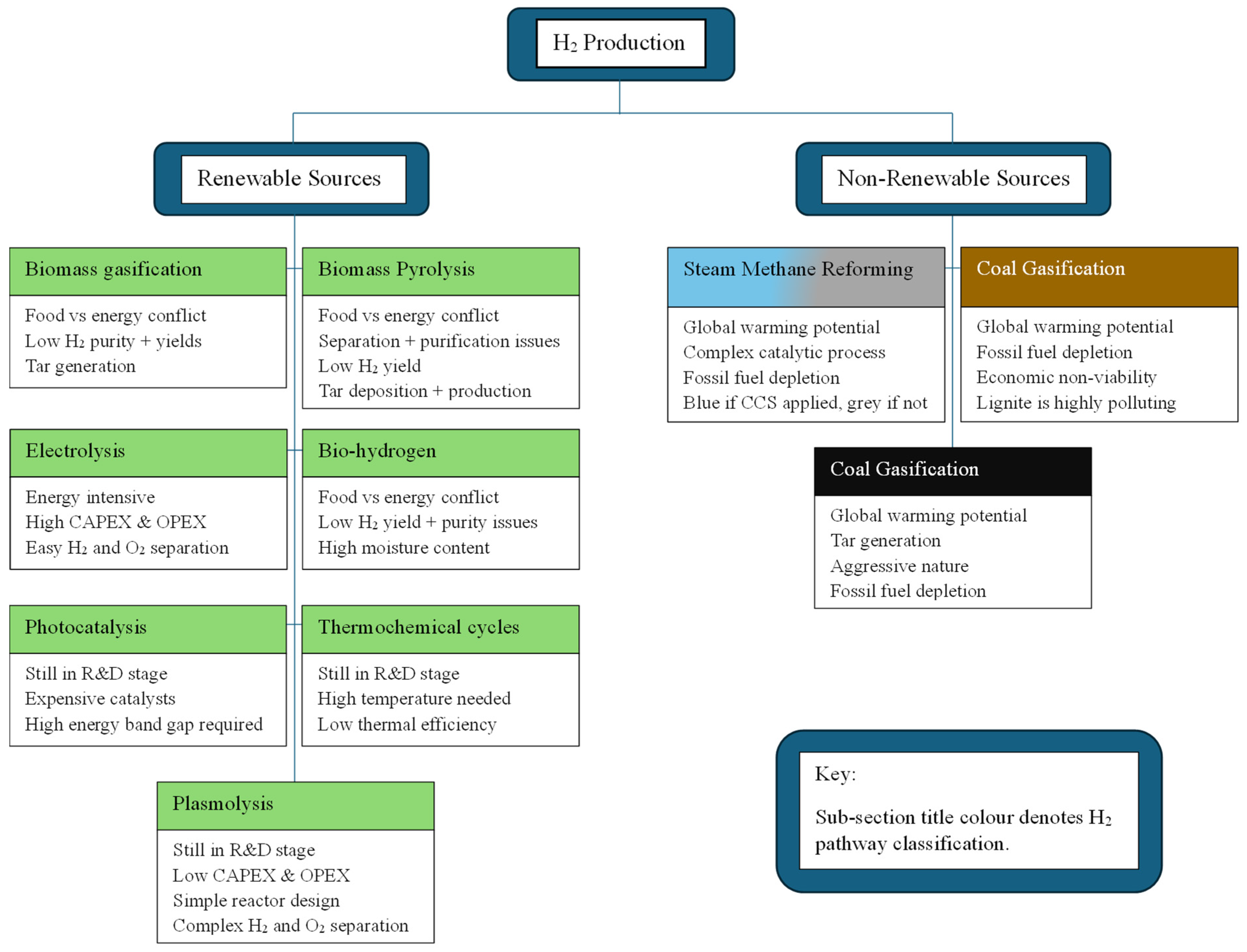
3. Green Hydrogen Production Pathways
3.1. Overview of Production Technologies
3.1.1. Alkaline Water Electrolysis (AWE)
3.1.2. Proton Exchange Membrane (PEM) Electrolysis
3.1.3. Anion Exchange Membrane (AEM) Electrolysis
| AWE | PEM | AEM | |
|---|---|---|---|
| Current Density (A/cm2) | 0.1–0.9 | 1–2 | 0.2–2 |
| Operating Temperature (°C) | 70–90 | 50–80 | 40–60 |
| H2 Purity (%) | 99.5–99.9 | 99.999 | 99.999 |
| Efficiency (%) | 65–70 | 50–89 | 57–80 |
| Lifetime (h) | 60,000 | 50,000–80,000 | 2000–35,000 |
| Development Status | Mature | Commercialised | Research and Development |
| Capital costs (10 MW) | $500–1000/kW | $700–1400/kW | ~$1279/kW |
3.2. System Integration Modelling
4. Challenges in Direct Solar-to-Hydrogen Integration
4.1. Efficiency and Energy Losses
4.1.1. Theoretical Efficiency Limits
4.1.2. Practical Component-Level Efficiencies
4.1.3. System-Level and Operational Losses
4.2. Intermittency and Storage
Intermittency-Induced Electrolyser Stress and Degradation
4.3. Material Degradation and Stability Issues
4.3.1. PV Module Degradation
- Physical damage: Extreme weather phenomena, hail, and wind stress can cause fractures in the cell and glass layers [101].
4.3.2. Electrolyser Degradation
4.4. Grid Integration and Infrastructure
4.4.1. Technical Challenges
- Power electronics and control systems: Fluctuations in solar generation require inverters and power management systems to smooth out fluctuations and prevent voltage instability [106].
- Grid congestion: Large-scale hydrogen production could be concentrated in regions with high solar resources where grid infrastructure is underdeveloped, leading to transmission bottlenecks [44]. Upgrading transmission networks and investing in hydrogen pipelines or on-site storage solutions would be essential.
- Bidirectional energy flow: Decentralised systems could export excess electricity to the grid or use surplus grid power when solar output is low, this would require smart grid coordination and dynamic demand–response strategies [107].
4.4.2. Regulatory and Policy Barriers
- Grid connection fees: High grid connection costs could limit the financial viability of decentralised generators; reforming current policies could improve this [108].
- Lack of standardised regulations: The absence of standardised global safety protocols for hydrogen and variability in hydrogen purity requirements could slow the international adoption and increase the costs of solar-to-hydrogen projects [7]. Defining clear standards could facilitate investment and scalability.
5. Technology-Specific Challenges and Comparative Analysis
5.1. PV-Based Hydrogen Production
5.1.1. Conversion Efficiencies and Power Densities
5.1.2. Power Density Considerations
5.2. Floating PV and Agri-PV Applications
5.2.1. AgriPV (Agrivoltaics)
- System complexity: AgriPV already requires multi-disciplinary collaboration between solar engineers, agronomists and farmers; adding the electrolysis capabilities adds another complex system into the project. This could result in high costs, which might render the systems financially unviable for farmers.
- Intermittency issues: AgriPV systems prioritise crop growth over PV generation, resulting in often low-density solar arrays or dynamic arrays where PV is often not optimised so that crops can thrive. This could lead to intermittent hydrogen generation, meaning that the unit would not be getting used constantly, rendering it less financially feasible.
- Water use considerations: Hydrogen production requires pure water as the feedstock; this demand could compete with irrigation water demands. As it takes around 9 L of water to produce 1 kg of hydrogen [124], integrating a dual-use water storage facility would be required for such a system.
5.2.2. Floating PV (FPV)

- Water purity requirements: Unprocessed lake or reservoir water contains impurities and debris; this would mean that on-site purification would be required to prevent electrolyser degradation [46]
- Energy infrastructure constraints: FPV systems are often located in remote areas; this would complicate hydrogen transportation. Deploying localised infrastructure or storage could be expensive and reduce feasibility [137].
- Environmental regulations: Floating PV installations often coincide with protected areas; this could raise concerns about ecosystem impacts and also add logistical and planning hurdles to an FPV-Hydrogen system [138].
5.3. Environmental Considerations of PV–Electrolysis Hydrogen Production
6. Perspectives
6.1. Future Technological Developments
6.2. System Integration and Operational Strategies
6.3. Economic, Policy Perspectives and Environmental Implications
6.4. Research Gaps
- Limited experimentally validated intermittency–performance relationships under real operating conditions.Many studies quantify PV efficiency losses or electrolyser behaviour under controlled conditions, but empirical data from integrated PV–electrolyser systems operating under real outdoor intermittency remain scarce. As a result, the thresholds at which fluctuations cause meaningful efficiency penalties, membrane hydration issues or voltage instabilities are insufficiently characterised. While recent modelling studies have begun to explore the influence of fluctuation frequency and amplitude, experimental validation under outdoor PV-coupled operation remains limited, particularly across different electrolyser technologies.
- Absence of long-term degradation data under fluctuating renewable operation.Although recent studies have significantly improved understandings of individual degradation mechanisms in PV modules and electrolysers, only a limited number of studies report multi-year degradation behaviour when electrolysers are subjected to variable solar loading. Existing degradation models are typically extrapolated from steady operation, creating uncertainty in lifetime estimates, replacement schedules and long-term hydrogen cost projections. This disconnect between advanced component-level degradation models and the scarcity of long-term field data under intermittent operation remains a critical unresolved issue.
- Limited representation of water quality, water management and resource constraints.Most studies assume ideal water conditions for electrolysis, yet FPV and many decentralised solar installations rely on water sources that require treatment. The implications of water purity, sourcing constraints, and treatment energy demands for system efficiency and environmental impact remain poorly quantified in the literature. This gap is increasingly significant given the growing interest in FPV and decentralised hydrogen production, where non-ideal water sources are likely to be the norm rather than the exception.
- Emerging PV configurations lack integration-focused assessment.Floating PV and agrivoltaics have been studied primarily in terms of energy yield, cooling effects or agricultural outcomes, but their suitability for hydrogen production is underexplored. Key considerations—including water contamination risks for FPV, power variability in AgriPV, regulatory limitations and ecological impacts—are rarely addressed in system-level studies. Although recent studies have expanded the understandings of FPV and agrivoltaic performance, their implications for electrolyser durability, operational stability and integrated system design remain largely unquantified.
- Inadequate modelling of hybrid storage interactions.While individual studies analyse batteries or hydrogen storage, few investigate their combined operational dynamics in direct PV-coupled systems. The interactions between fast-response storage, long-duration storage, and electrolyser ramping constraints remain insufficiently understood, limiting the optimisation of hybrid architectures. Recent work has highlighted the benefits of hybrid storage concepts, yet their dynamic interactions with electrolyser degradation and control strategies under high-resolution intermittency are still poorly resolved.
- Limited techno-economic frameworks that incorporate uncertainty.Most techno-economic analyses apply deterministic assumptions for solar resource quality, degradation rate, water treatment needs and electrolyser efficiency. Probabilistic or uncertainty-aware models that better capture real-world variability are still relatively uncommon, making cost projections sensitive to optimistic parameter choices. As system complexity increases, the absence of uncertainty-aware techno-economic frameworks represents a growing limitation of current assessment approaches rather than a purely methodological oversight.
- Insufficient assessment of system scalability and spatial deployment constraints.Although several reviews describe component-level improvements, few studies evaluate how land availability, grid access, environmental regulations and transport logistics shape the feasibility of multi-MW or GW-scale solar hydrogen infrastructure in specific regions. This gap is particularly acute in the context of recent policy-driven interest in large-scale hydrogen deployment, where spatial and regulatory constraints may dominate technical feasibility.
7. Conclusions
Author Contributions
Funding
Institutional Review Board Statement
Informed Consent Statement
Data Availability Statement
Conflicts of Interest
Abbreviations
| PV | Photovoltaic |
| FPV | Floating Photovoltaics |
| AgriPV | Agrivoltaics/Agrivoltaic Systems |
| H2 | Hydrogen |
| GHG | Greenhouse Gas |
| SDG | Sustainable Development Goals |
| STC | Standard Test Conditions |
| PV–H2 | Photovoltaic-to-Hydrogen System |
| AWE | Alkaline Water Electrolysis |
| PEM | Proton Exchange Membrane Electrolysis |
| AEM | Anion Exchange Membrane Electrolysis |
| SOEC | Solid Oxide Electrolysis Cell |
| DC | Direct Current |
| LCOH | Levelized Cost of Hydrogen |
| HOMER | Hybrid Optimisation of Multiple Energy Resources (software) |
| PVT | Photovoltaic–Thermal systems |
| PCM | Phase Change Material |
| SQ Limit | Shockley–Queisser Limit |
| CRAAP | Currency, Relevance, Authority, Accuracy, Purpose (evaluation method) |
| MJ | Megajoule |
| kWh | Kilowatt hour |
| GWh | Gigawatt hour |
| MW/GW | Megawatt/Gigawatt |
| °C | Degrees Celsius |
| IEA | International Energy Agency |
| IPCC | Intergovernmental Panel on Climate Change |
| UK | United Kingdom |
| CCS | Carbon Capture and Storage |
| EV | Electric Vehicle |
| BIPV | Building-Integrated Photovoltaics |
| KOH | Potassium Hydroxide |
| STH | Solar-to-Hydrogen |
| PTL | Porous Transport Layer |
| LCOE | Levelized Cost of Electricity |
| FCEV | Fuel Cell Electric Vehicle |
References
- Shiva Kumar, S.; Lim, H. An Overview of Water Electrolysis Technologies for Green Hydrogen Production. Energy Rep. 2022, 8, 13793–13813. [Google Scholar] [CrossRef]
- Forster, P.M.; Smith, C.J.; Walsh, T.; Lamb, W.F.; Lamboll, R.; Hauser, M.; Ribes, A.; Rosen, D.; Gillett, N.; Palmer, M.D.; et al. Indicators of Global Climate Change 2022: Annual Update of Large-Scale Indicators of the State of the Climate System and Human Influence. Earth Syst. Sci. Data 2023, 15, 2295–2327. [Google Scholar] [CrossRef]
- IPCC—Intergovernmental Panel on Climate Change. IPCC Emissions Trends and Drivers. In Climate Change 2022—Mitigation of Climate Change; Cambridge University Press: Cambridge, UK, 2022; pp. 215–294. [Google Scholar]
- Younas, M.; Shafique, S.; Hafeez, A.; Javed, F.; Rehman, F. An Overview of Hydrogen Production: Current Status, Potential, and Challenges. Fuel 2022, 316, 123317. [Google Scholar] [CrossRef]
- UK Government. Net Zero Strategy: Build Back Greener; UK Government: London, UK, 2021.
- United Nations Department of Economic and Social Affairs. The Sustainable Development Goals Report 2025; United Nations: New York, NY, USA, 2025. [Google Scholar]
- IEA. Net Zero Roadmap: A Global Pathway to Keep the 1.5 °C Goal in Reach; International Energy Agency: Paris, France, 2024. [Google Scholar]
- World Surpasses 40% Clean Power as Renewables See Record Rise|Ember. Available online: https://ember-energy.org/latest-updates/world-surpasses-40-clean-power-as-renewables-see-record-rise/ (accessed on 6 December 2025).
- Önder, H.G. Renewable energy consumption policy in Turkey: An energy extended input-output analysis. Renew. Energy 2021, 175, 783–796. [Google Scholar] [CrossRef]
- Energy Institute. Renewable Electricity Generation (Solar, Wind, Hydro, Other Renewables), 1965–2024—With Major Processing; Our World in Data: London, UK, 2025. [Google Scholar]
- Moreira, H.S.; Lucas de Souza Silva, J.; Gomes dos Reis, M.V.; de Bastos Mesquita, D.; Kikumoto de Paula, B.H.; Villalva, M.G. Experimental Comparative Study of Photovoltaic Models for Uniform and Partially Shading Conditions. Renew. Energy 2021, 164, 58–73. [Google Scholar] [CrossRef]
- Al-Mandhari, M.; Ghosh, A. Modelling Solar Intermittency Effects on PEM Electrolyser Performance & Degradation: A Comparison of Oman and UK. Energies 2025, 18, 6131. [Google Scholar] [CrossRef]
- Pillai, U. Drivers of Cost Reduction in Solar Photovoltaics. Energy Econ. 2015, 50, 286–293. [Google Scholar] [CrossRef]
- Nguyen, K.M.; Van Phan, L.; Nguyen, D.D.; Nguyen, T.D. A Comprehensive Technical Analysis on Optimal Sizing and Operating Strategy for Large-Scale Direct Coupled PV–Electrolyser Systems, Considering PV System Faults, Degradation and Partial Shading Conditions. Int. J. Hydrogen Energy 2024, 59, 492–506. [Google Scholar] [CrossRef]
- Clarke, R.E.; Giddey, S.; Ciacchi, F.T.; Badwal, S.P.S.; Paul, B.; Andrews, J. Direct Coupling of an Electrolyser to a Solar PV System for Generating Hydrogen. Int. J. Hydrogen Energy 2009, 34, 2531–2542. [Google Scholar] [CrossRef]
- Hasan, M.M.; Haque, R.; Jahirul, M.I.; Rasul, M.G.; Fattah, I.M.R.; Hassan, N.M.S.; Mofijur, M. Advancing Energy Storage: The Future Trajectory of Lithium-Ion Battery Technologies. J. Energy Storage 2025, 120, 116511. [Google Scholar] [CrossRef]
- Dehghani-Sanij, A.R.; Tharumalingam, E.; Dusseault, M.B.; Fraser, R. Study of Energy Storage Systems and Environmental Challenges of Batteries. Renew. Sustain. Energy Rev. 2019, 104, 192–208. [Google Scholar] [CrossRef]
- Siddique, A.R.M.; Mahmud, S.; Heyst, B. Van A Comprehensive Review on a Passive (Phase Change Materials) and an Active (Thermoelectric Cooler) Battery Thermal Management System and Their Limitations. J. Power Sources 2018, 401, 224–237. [Google Scholar] [CrossRef]
- Kebede, A.A.; Kalogiannis, T.; Van Mierlo, J.; Berecibar, M. A Comprehensive Review of Stationary Energy Storage Devices for Large Scale Renewable Energy Sources Grid Integration. Renew. Sustain. Energy Rev. 2022, 159, 112213. [Google Scholar] [CrossRef]
- Wang, M.; Wang, Z.; Gong, X.; Guo, Z. The Intensification Technologies to Water Electrolysis for Hydrogen Production—A Review. Renew. Sustain. Energy Rev. 2014, 29, 573–588. [Google Scholar] [CrossRef]
- Dawood, F.; Anda, M.; Shafiullah, G.M. Hydrogen Production for Energy: An Overview. Int. J. Hydrogen Energy 2020, 45, 3847–3869. [Google Scholar] [CrossRef]
- Ajanovic, A.; Sayer, M.; Haas, R. The Economics and the Environmental Benignity of Different Colors of Hydrogen. Int. J. Hydrogen Energy 2022, 47, 24136–24154. [Google Scholar] [CrossRef]
- Mosca, L.; Medrano Jimenez, J.A.; Wassie, S.A.; Gallucci, F.; Palo, E.; Colozzi, M.; Taraschi, S.; Galdieri, G. Process Design for Green Hydrogen Production. Int. J. Hydrogen Energy 2020, 45, 7266–7277. [Google Scholar] [CrossRef]
- Balat, M. Potential Importance of Hydrogen as a Future Solution to Environmental and Transportation Problems. Int. J. Hydrogen Energy 2008, 33, 4013–4029. [Google Scholar] [CrossRef]
- Hermesmann, M.; Müller, T.E. Green, Turquoise, Blue, or Grey? Environmentally Friendly Hydrogen Production in Transforming Energy Systems. Prog. Energy Combust. Sci. 2022, 90, 100996. [Google Scholar] [CrossRef]
- Nikolaidis, P.; Poullikkas, A. A Comparative Overview of Hydrogen Production Processes. Renew. Sustain. Energy Rev. 2017, 67, 597–611. [Google Scholar] [CrossRef]
- Pletcher, D.; Li, X. Prospects for Alkaline Zero Gap Water Electrolysers for Hydrogen Production. Int. J. Hydrogen Energy 2011, 36, 15089–15104. [Google Scholar] [CrossRef]
- Hossain Bhuiyan, M.M.; Siddique, Z. Hydrogen as an Alternative Fuel: A Comprehensive Review of Challenges and Opportunities in Production, Storage, and Transportation. Int. J. Hydrogen Energy 2025, 102, 1026–1044. [Google Scholar] [CrossRef]
- Santos, D.M.F.; Sequeira, C.A.C.; Figueiredo, J.L. Hydrogen Production by Alkaline Water Electrolysis. Quim. Nova 2013, 36, 1176–1193. [Google Scholar] [CrossRef]
- Jovan, D.J.; Dolanc, G. Can Green Hydrogen Production Be Economically Viable under Current Market Conditions. Energies 2020, 13, 6599. [Google Scholar] [CrossRef]
- Sharma, S.; Ghoshal, S.K. Hydrogen the Future Transportation Fuel: From Production to Applications. Renew. Sustain. Energy Rev. 2015, 43, 1151–1158. [Google Scholar] [CrossRef]
- UK Government. Hydrogen Production Delivery Roadmap; Department of Energy Security & Net Zero: London, UK, 2023.
- European Commission. EU Hydrogen Strategy; European Commission: Brussels, Belgium, 2020. [Google Scholar]
- Al-Ali, S.; Olabi, A.G.; Mahmoud, M. A Review of Solar Photovoltaic Technologies: Developments, Challenges, and Future Perspectives. Energy Convers. Manag. X 2025, 27, 101057. [Google Scholar] [CrossRef]
- Vodapally, S.N.; Ali, M.H. A Comprehensive Review of Solar Photovoltaic (PV) Technologies, Architecture, and Its Applications to Improved Efficiency. Energies 2022, 16, 319. [Google Scholar] [CrossRef]
- Rehman, T.U.; Qaisrani, M.A.; Shafiq, M.B.; Baba, Y.F.; Aslfattahi, N.; Shahsavar, A.; Cheema, T.A.; Park, C.W. Global Perspectives on Advancing Photovoltaic System Performance—A State-of-the-Art Review. Renew. Sustain. Energy Rev. 2025, 207, 114889. [Google Scholar] [CrossRef]
- El Kattel, M.B.; Praça, P.P.; Mayer, R.; Lucio Berrehil el Kattel, C.d.C.; Bascopé, R.P.T.; Antunes, F.L.M.; de Jesus Cardoso Filho, B. Overview of Main Electrolyzer Technologies and Power Electronic Converter Topologies for Enabling Hydrogen Production Through Water Electrolysis. Int. J. Circuit Theory Appl. 2025, 53, 3684–3718. [Google Scholar] [CrossRef]
- Aminaho, E.N.; Aminaho, N.S.; Aminaho, F. Techno-Economic Assessments of Electrolyzers for Hydrogen Production. Appl. Energy 2025, 399, 126515. [Google Scholar] [CrossRef]
- Curcio, E. Techno-Economic Analysis of Hydrogen Production: Costs, Policies, and Scalability in the Transition to Net-Zero. Int. J. Hydrogen Energy 2025, 128, 473–487. [Google Scholar] [CrossRef]
- Izzo, B.; Khoury, G.; Mounsef, J.R. A Comprehensive Review of PEM Electrolyzers and Fuel Cells in Hybrid Hydrogen Energy Systems. In Proceedings of the 2025 7th International Conference on Renewable Energy for Developing Countries, REDEC, Beirut, Lebanon, 24–26 September 2025; IEEE: Piscataway, NJ, USA, 2025. [Google Scholar] [CrossRef]
- Ogden, J.M. Prospects for Building a Hydrogen Energy Infrastructure. Annu. Rev. Energy Environ. 1999, 24, 227–279. [Google Scholar] [CrossRef]
- Taibi, E.; Blanco, H.; Miranda, R.; Carmo, M. Green Hydrogen Cost Reduction Scaling Up Electrolysers to Meet the 1.5 °C Climate Goal H2 O2; Gorvett, E., Ed.; International Renewable Energy Agency (IRENA): Abu Dhabi, United Arab Emirates, 2020; ISBN 9789292602956. [Google Scholar]
- dos Santos, K.G.; Eckert, C.T.; De Rossi, E.; Bariccatti, R.A.; Frigo, E.P.; Lindino, C.A.; Alves, H.J. Hydrogen Production in the Electrolysis of Water in Brazil, a Review. Renew. Sustain. Energy Rev. 2017, 68, 563–571. [Google Scholar] [CrossRef]
- Brauns, J.; Turek, T. Alkaline Water Electrolysis Powered by Renewable Energy: A Review. Processes 2020, 8, 248. [Google Scholar] [CrossRef]
- Squadrito, G.; Maggio, G.; Nicita, A. The Green Hydrogen Revolution. Renew. Energy 2023, 216, 119041. [Google Scholar] [CrossRef]
- Kuckshinrichs, W.; Ketelaer, T.; Koj, J.C. Economic Analysis of Improved Alkaline Water Electrolysis. Front. Energy Res. 2017, 5, 1. [Google Scholar] [CrossRef]
- Schmidt, O.; Gambhir, A.; Staffell, I.; Hawkes, A.; Nelson, J.; Few, S. Future Cost and Performance of Water Electrolysis: An Expert Elicitation Study. Int. J. Hydrogen Energy 2017, 42, 30470–30492. [Google Scholar] [CrossRef]
- IRENA. Green Hydrogen Supply: A Guide to Policy Making; International Renewable Energy Agency: Abu Dhabi, United Arab Emirates, 2021. [Google Scholar]
- Bora, D.K. Green Hydrogen Production with 25 KW Alkaline Electrolyzer Pilot Plant Shows Hydrogen Flow Rate Exponential Asymptotic Behavior with the Stack Current. Hydrogen 2025, 6, 75. [Google Scholar] [CrossRef]
- Sakas, G.; Ibáñez-Rioja, A.; Pöyhönen, S.; Kosonen, A.; Ruuskanen, V.; Kauranen, P.; Ahola, J. Influence of Shunt Currents in Industrial-Scale Alkaline Water Electrolyzer Plants. Renew. Energy 2024, 225, 120266. [Google Scholar] [CrossRef]
- Shiva Kumar, S.; Himabindu, V. Hydrogen Production by PEM Water Electrolysis—A Review. Mater. Sci. Energy Technol. 2019, 2, 442–454. [Google Scholar] [CrossRef]
- Silva, M.M.; de Zea Bermudez, V.; Pawlicka, A. Insight on Polymer Electrolytes for Electrochemical Devices Applications. In Polymer Electrolytes; Wiley: Hoboken, NJ, USA, 2020; pp. 113–136. [Google Scholar]
- Smolinka, T.; Bergmann, H.; Garche, J.; Kusnezoff, M. The History of Water Electrolysis from Its Beginnings to the Present. In Electrochemical Power Sources: Fundamentals, Systems, and Applications; Elsevier: Amsterdam, The Netherlands, 2022; pp. 83–164. [Google Scholar]
- Henkensmeier, D.; Najibah, M.; Harms, C.; Žitka, J.; Hnát, J.; Bouzek, K. Overview: State-of-the Art Commercial Membranes for Anion Exchange Membrane Water Electrolysis. J. Electrochem. Energy Convers. Storage 2021, 18, 024001. [Google Scholar] [CrossRef]
- Pavel, C.C.; Cecconi, F.; Emiliani, C.; Santiccioli, S.; Scaffidi, A.; Catanorchi, S.; Comotti, M. Highly Efficient Platinum Group Metal Free Based Membrane-Electrode Assembly for Anion Exchange Membrane Water Electrolysis. Angew. Chem. Int. Ed. 2014, 53, 1378–1381. [Google Scholar] [CrossRef]
- Carbone, A.; Zignani, S.C.; Gatto, I.; Trocino, S.; Aricò, A.S. Assessment of the FAA3-50 Polymer Electrolyte in Combination with a NiMn2O4 Anode Catalyst for Anion Exchange Membrane Water Electrolysis. Int. J. Hydrogen Energy 2020, 45, 9285–9292. [Google Scholar] [CrossRef]
- Pushkareva, I.V.; Pushkarev, A.S.; Grigoriev, S.A.; Modisha, P.; Bessarabov, D.G. Comparative Study of Anion Exchange Membranes for Low-Cost Water Electrolysis. Int. J. Hydrogen Energy 2020, 45, 26070–26079. [Google Scholar] [CrossRef]
- Nguyen, E.; Olivier, P.; Pera, M.C.; Pahon, E.; Roche, R. Impacts of Intermittency on Low-Temperature Electrolysis Technologies: A Comprehensive Review. Int. J. Hydrogen Energy 2024, 70, 474–492. [Google Scholar] [CrossRef]
- Alazemi, J.; Andrews, J. Automotive Hydrogen Fuelling Stations: An International Review. Renew. Sustain. Energy Rev. 2015, 48, 483–499. [Google Scholar] [CrossRef]
- Ghosh, A. Solar-Powered Green Hydrogen from Electrolyzer (PV-H2): A Review. Solar RRL 2025, 9, 2500150. [Google Scholar] [CrossRef]
- Sakas, G.; Ibáñez-Rioja, A.; Pöyhönen, S.; Järvinen, L.; Kosonen, A.; Ruuskanen, V.; Kauranen, P.; Ahola, J. Sensitivity Analysis of the Process Conditions Affecting the Shunt Currents and the SEC in an Industrial-Scale Alkaline Water Electrolyzer Plant. Appl. Energy 2024, 359, 122732. [Google Scholar] [CrossRef]
- Shin, H.; Jang, D.; Shin, H.-S.; Park, S.; Kang, S. High-Resolution Dynamic Modeling and Techno-Economic Optimization of off-Grid PV–Electrolysis–BESS Systems for Green Hydrogen Production. Appl. Energy 2026, 409, 127451. [Google Scholar] [CrossRef]
- Lin, R.; Ji, W.; Lu, Y.; Cai, X.; Hao, Z. Control Strategy Design and Dynamic Characteristic Analysis of a Photovoltaic Powered Water Electrolysis System. J. Power Sources 2025, 633, 236423. [Google Scholar] [CrossRef]
- Niederhofer, S.; Rennhofer, M.; Hofmann, R.; Kubicek, B.; Neussl, V. System Efficiency Analysis of Direct Coupled PV–PEM Electrolyzer Systems. Int. J. Hydrogen Energy 2025, 185, 151860. [Google Scholar] [CrossRef]
- Yousri, D. Shading-Aware and Degradation-Conscious Two-Layer Optimization for Isolated Indirect Multi-Stack Photovoltaic-Driven Hydrogen Systems. Energy 2026, 345, 140119. [Google Scholar] [CrossRef]
- Tian, X.; Yao, H.; Yuan, T. Operation Optimization Method for a Direct Coupled Photovoltaic-Electrolyzer Hydrogen Production System Based on Deep Reinforcement Learning. Zhongguo Dianji Gongcheng Xuebao Proc. Chin. Soc. Electr. Eng. 2025, 45, 8459–8472. [Google Scholar] [CrossRef]
- Vizza, D.; Caponi, R.; Bocci, E.; Del Zotto, L.; Bassano, C. Cost Effective Hydrogen Production of Coupled Photovoltaic and Electrolyzer Systems Considering Plant Lifetime and Geographical Location. Energy Convers. Manag. X 2025, 27, 101136. [Google Scholar] [CrossRef]
- Xun, B.; Tang, X.; Fu, Q.; Wang, B. Single-Inductor Multiple-Output Converter for Hydrogen Electrolyzer Arrays in PV-HESS-PEM Microgrid Using Deep Neural Network Based Model Predictive Control. Process Saf. Environ. Prot. 2025, 203, 107913. [Google Scholar] [CrossRef]
- Duan, F.; Sheng, W.; Sha, G.; Wu, Y. Nonlinear Dynamics-Based Control Strategy for Hydrogen-Based Sustainable Energy Grid with Flexible Load of P2H System. Sustain. Energy Technol. Assess. 2025, 79, 104361. [Google Scholar] [CrossRef]
- Yodwong, B.; Mungporn, P.; Maiket, Y.; Guilbert, D.; Phattanasak, M.; Kamnarn, U.; Hinaje, M.; Vitale, G.; Thounthong, P. Water Electrolysis Hydrogen Damping Improvement by Hamiltonian Based Control. IEEE Trans. Ind. Appl. 2025, 1–11. [Google Scholar] [CrossRef]
- Arun, M.; Barik, D.; Dara, R.N.; Prabhu, P.; Tudu, K.; Praveenkumar, S.; Kanti, P.K.; Ayanie, A.G. Integrated Renewable Energy Supply Architecture for Advancing Hydrogen Symbiosis and Eco Synergistic Smart Grid Interactions with next Generation Combustion Technologies. Sci. Rep. 2025, 15, 25619. [Google Scholar] [CrossRef]
- Ehrler, B.; Alarcón-Lladó, E.; Tabernig, S.W.; Veeken, T.; Garnett, E.C.; Polman, A. Photovoltaics Reaching for the Shockley–Queisser Limit. ACS Energy Lett. 2020, 5, 3029–3033. [Google Scholar] [CrossRef]
- Polman, A.; Knight, M.; Garnett, E.C.; Ehrler, B.; Sinke, W.C. Photovoltaic Materials: Present Efficiencies and Future Challenges. Science 2016, 352, aad4424. [Google Scholar] [CrossRef] [PubMed]
- Natarajan, S.K.; Mallick, T.K.; Katz, M.; Weingaertner, S. Numerical Investigations of Solar Cell Temperature for Photovoltaic Concentrator System with and without Passive Cooling Arrangements. Int. J. Therm. Sci. 2011, 50, 2514–2521. [Google Scholar] [CrossRef]
- Wong, S.Y.; Li, J. Enhancing Efficiency in Photovoltaic Hydrogen Production: A Comparative Analysis of MPPT and Electrolysis Control Strategies. MethodsX 2025, 14, 103220. [Google Scholar] [CrossRef] [PubMed]
- Ali, D.; Gazey, R.; Aklil, D. Developing a Thermally Compensated Electrolyser Model Coupled with Pressurised Hydrogen Storage for Modelling the Energy Efficiency of Hydrogen Energy Storage Systems and Identifying Their Operation Performance Issues. Renew. Sustain. Energy Rev. 2016, 66, 27–37. [Google Scholar] [CrossRef]
- Weng, X.; Jia, Z.; He, W.; Hu, Z.; Wang, K.; Hu, W.; Zhang, L.; Chu, W. Experimental and Numerical Study of a PV Direct-Coupled PEM Electrolysis Hydrogen Production System. Renew. Energy 2026, 256, 124133. [Google Scholar] [CrossRef]
- Grube, T.; Reul, J.; Reuß, M.; Calnan, S.; Monnerie, N.; Schlatmann, R.; Sattler, C.; Robinius, M.; Stolten, D. A Techno-Economic Perspective on Solar-to-Hydrogen Concepts through 2025. Sustain. Energy Fuels 2020, 4, 5818–5834. [Google Scholar] [CrossRef]
- González del Valle, A.; García-Linares, P.; Martí, A. Comparative Analysis of Hydrogen Production and Economic Feasibility: Direct versus Indirect Coupling of Photovoltaic Systems with Electrolyzers. Adv. Energy Sustain. Res. 2025, 6, 2400210. [Google Scholar] [CrossRef]
- Chibuko, U.; Merdzhanova, T.; Agbo, S.; Rau, U.; Wurstbauer, U.; Astakhov, O. Breaking Limits of Solar-to-Hydrogen Efficiency via Synergy with Batteries. Int. J. Hydrogen Energy 2025, 127, 38–50. [Google Scholar] [CrossRef]
- Wang, Z.; He, Y.; Wang, W.; Liao, Z.; Weng, W.; Wang, Z.; Qian, S. A Life-Cycle Economic Comparison of Distributed Photovoltaic Power Stations Coupled with Integrated Electrolysis Systems: Optimization of Directly and Indirectly Coupled Modes. Sol. Energy 2025, 299, 113747. [Google Scholar] [CrossRef]
- Wang, H.; Wang, W.; Lin, C.; Lai, Y.; Li, C.; Xu, Z.; Yang, Y.; Yang, Y.; Dong, W.; Su, J. Hydrogen Production Performance Optimization for Direct-Coupled Photovoltaic Electrolysis Systems Based on a Novel 3D Opto-Electro-Thermal Model. Appl. Energy 2025, 392, 125961. [Google Scholar] [CrossRef]
- Yessef, M.; Hakam, Y.; Tabaa, M.; Irshad, S.M.; El-Barbary, Z.M.S. Integration of Photovoltaic Systems with Hydrogen Production: A Review of Current Technologies and Future Perspective. IEEE Access 2025, 13, 136716–136730. [Google Scholar] [CrossRef]
- Jiménez-Martín, G.; Bąkała, M.; Judez, X.; Błesznowski, M.; Aguado, M.; Niemczyk, A.; Garbayo, I. Techno-Economic Feasibility of Solid Oxide Electrolysis Hybridization with Solar Photovoltaics and Batteries for Green Hydrogen Production. Energy Convers. Manag. X 2025, 27, 101131. [Google Scholar] [CrossRef]
- Sánchez-Squella, A.; Flores, R.; Burgos, R.; Morales, F.; Nader, A.; Valdivia-Lefort, P. 99.6% Efficiency DC-DC Coupling for Green Hydrogen Production Using PEM Electrolyzer, Photovoltaic Generation and Battery Storage Operating in an off-Grid Area. Renew. Energy 2024, 237, 121781. [Google Scholar] [CrossRef]
- Ondrejička, K.; Goga, V.; Berta, Š.; Uličný, M.M.; Kutiš, V. Hydrogen Production Using PVs with MPPT Optimization. Hydrogen 2025, 6, 41. [Google Scholar] [CrossRef]
- Suraparaju, S.K.; Samykano, M.; Vennapusa, J.R.; Rajamony, R.K.; Balasubramanian, D.; Said, Z.; Pandey, A.K. Challenges and Prospectives of Energy Storage Integration in Renewable Energy Systems for Net Zero Transition. J. Energy Storage 2025, 125, 116923. [Google Scholar] [CrossRef]
- Orangi, S.; Manjong, N.; Clos, D.P.; Usai, L.; Burheim, O.S.; Strømman, A.H. Historical and Prospective Lithium-Ion Battery Cost Trajectories from a Bottom-up Production Modeling Perspective. J. Energy Storage 2024, 76, 109800. [Google Scholar] [CrossRef]
- Ngoy, K.R.; Lukong, V.T.; Yoro, K.O.; Makambo, J.B.; Chukwuati, N.C.; Ibegbulam, C.; Eterigho-Ikelegbe, O.; Ukoba, K.; Jen, T.C. Lithium-Ion Batteries and the Future of Sustainable Energy: A Comprehensive Review. Renew. Sustain. Energy Rev. 2025, 223, 115971. [Google Scholar] [CrossRef]
- Adeyinka, A.M.; Esan, O.C.; Ijaola, A.O.; Farayibi, P.K. Advancements in Hybrid Energy Storage Systems for Enhancing Renewable Energy-to-Grid Integration. Sustain. Energy Res. 2024, 11, 26. [Google Scholar] [CrossRef]
- Amos, W.A. Costs of Storing and Transporting Hydrogen; National Renewable Energy Laboratory: Golden, CO, USA, 1999.
- Virah-Sawmy, D.; Beck, F.J.; Sturmberg, B. The Synergy between Battery and Hydrogen Storage in Stand-Alone Hybrid Systems: A Parameterised Load Approach. Int. J. Hydrogen Energy 2025, 141, 266–282. [Google Scholar] [CrossRef]
- Kwon, K.; Lee, H.B.; Kim, N.; Park, S.; Joshua, S.R. Integrated Battery and Hydrogen Energy Storage for Enhanced Grid Power Savings and Green Hydrogen Utilization. Appl. Sci. 2024, 14, 7631. [Google Scholar] [CrossRef]
- Dodwell, J.; Maier, M.; Majasan, J.; Jervis, R.; Castanheira, L.; Shearing, P.; Hinds, G.; Brett, D.J.L. Open-Circuit Dissolution of Platinum from the Cathode in Polymer Electrolyte Membrane Water Electrolysers. J. Power Sources 2021, 498, 229937. [Google Scholar] [CrossRef]
- Li, N.; Araya, S.S.; Kær, S.K. Investigating Low and High Load Cycling Tests as Accelerated Stress Tests for Proton Exchange Membrane Water Electrolysis. Electrochim. Acta 2021, 370, 137748. [Google Scholar] [CrossRef]
- Schofield, L.; Paren, B.; Macdonald, R.; Shao-Horn, Y.; Mallapragada, D. Dynamic Optimization of Proton Exchange Membrane Water Electrolyzers Considering Usage-Based Degradation. AIChE J. 2025, 71, e18635. [Google Scholar] [CrossRef]
- Sharma, V.; Chandel, S.S. Performance and Degradation Analysis for Long Term Reliability of Solar Photovoltaic Systems: A Review. Renew. Sustain. Energy Rev. 2013, 27, 753–767. [Google Scholar] [CrossRef]
- Segbefia, O.K.; Imenes, A.G.; Sætre, T.O. Moisture Ingress in Photovoltaic Modules: A Review. Sol. Energy 2021, 224, 889–906. [Google Scholar] [CrossRef]
- Quansah, D.; Adaramola, M.; Takyi, G.; Edwin, I. Reliability and Degradation of Solar PV Modules—Case Study of 19-Year-Old Polycrystalline Modules in Ghana. Technologies 2017, 5, 22. [Google Scholar] [CrossRef]
- Yang, H.; Yin, Y.; Abu-Siada, A. A Comprehensive Review of Solar Panel Performance Degradation and Adaptive Mitigation Strategies. IET Control. Theory Appl. 2025, 19, e70040. [Google Scholar] [CrossRef]
- Bouguerra, S.; Yaiche, M.R.; Gassab, O.; Sangwongwanich, A.; Blaabjerg, F. The Impact of PV Panel Positioning and Degradation on the PV Inverter Lifetime and Reliability. IEEE J. Emerg. Sel. Top. Power Electron. 2021, 9, 3114–3126. [Google Scholar] [CrossRef]
- Straub-Mück, M.; Geyer-Klingeberg, J.; Rathgeber, A.W. Determinants of the Long-Term Degradation Rate of Photovoltaic Modules: A Meta-Analysis. Renew. Sustain. Energy Rev. 2025, 216, 115697. [Google Scholar] [CrossRef]
- Campbell-Stanway, C.; Becerra, V.; Prabhu, S. Techno-Economic Analysis with Electrolyser Degradation Modelling in Green Hydrogen Production Scenarios. Int. J. Hydrogen Energy 2025, 106, 80–95. [Google Scholar] [CrossRef]
- Maoulida, F.; Guilbert, D.; Camara, M.B.; Dakyo, B. Dynamic Electrical Degradation of PEM Electrolyzers under Renewable Energy Intermittency: Mechanisms, Diagnostics, and Mitigation Strategies—A Comprehensive Review. Renew. Sustain. Energy Rev. 2026, 225, 116170. [Google Scholar] [CrossRef]
- Kimmel, B.; Morawietz, T.; Biswas, I.; Sata, N.; Gazdzicki, P.; Gago, A.S.; Friedrich, K.A. Investigation of the Degradation Phenomena of a Proton Exchange Membrane Electrolyzer Stack by Successive Replacement of Aged Components in Single Cells. ACS Sustain. Chem. Eng. 2025, 13, 4330–4340. [Google Scholar] [CrossRef]
- Rajendran, G.; Raute, R.; Caruana, C. A Comprehensive Review of Solar PV Integration with Smart-Grids: Challenges, Standards, and Grid Codes. Energies 2025, 18, 2221. [Google Scholar] [CrossRef]
- Liu, Y.; Li, J.; Huang, S.; Zhou, Y.; Nambiar, J.; Yu, S.; Makam, J.; Trinh, H. Optimizing Power Sharing and Demand Reduction in Distributed Energy Resources for Apartments Through Tenant Incentivization. Energies 2025, 18, 4073. [Google Scholar] [CrossRef]
- Farrell, N. Policy Design for Green Hydrogen. Renew. Sustain. Energy Rev. 2023, 178, 113216. [Google Scholar] [CrossRef]
- Roy, T.K. Techno-Economic and Environmental Assessment of Green Hydrogen Production in Multiple Australian Regions Using Different Electrolyzer Technologies. Renew. Energy 2026, 256, 123879. [Google Scholar] [CrossRef]
- Bukar, A.L.; Menesy, A.S.; Kotb, K.M.; Chaitusaney, S.; Abido, M.A.; Kassas, M.; Taura, U.H.; Hamza, M.F. Modelling, Design and Techno-Economic Comparison of Electrolyzer Technologies for Photovoltaic-Wind Grid-Tied Hydrogen Refueling Infrastructure. Int. J. Hydrogen Energy 2026, 199, 152514. [Google Scholar] [CrossRef]
- Benghanem, M.; Almohamadi, H.; Haddad, S.; Mellit, A.; Chettibi, N. The Effect of Voltage and Electrode Types on Hydrogen Production Powered by Photovoltaic System Using Alkaline and PEM Electrolyzers. Int. J. Hydrogen Energy 2024, 57, 625–636. [Google Scholar] [CrossRef]
- Rahman, M.A.; Gupta, S.K.; Akylbekov, N.; Zhapparbergenov, R.; Hasnain, S.M.M.; Zairov, R. Comprehensive Overview of Heat Management Methods for Enhancing Photovoltaic Thermal Systems. iScience 2024, 27, 110950. [Google Scholar] [CrossRef] [PubMed]
- Senturk, A. Investigation of Datasheet Provided Temperature Coefficients of Photovoltaic Modules under Various Sky Profiles at the Field by Applying a New Validation Procedure. Renew. Energy 2020, 152, 644–652. [Google Scholar] [CrossRef]
- Poudhar, A.; Ghosh, A. Phase Change Materials for Energy Efficiency in Photovoltaic Systems and Buildings: A Review. J. Build. Eng. 2025, 104, 112360. [Google Scholar] [CrossRef]
- Carvalho, P.C.M.; Carlos De Araújo, J.; De Lima, J.B.C.; Carolyne Carneiro, T.; Fernández-Ramírez, L.M. Floating Photovoltaic Plants: Exploring the Water-Energy Nexus. IEEE Access 2025, 13, 180006–180023. [Google Scholar] [CrossRef]
- Ghosh, A. Nexus between Agriculture and Photovoltaics (Agrivoltaics, Agriphotovoltaics) for Sustainable Development Goal: A Review. Sol. Energy 2023, 266, 112146. [Google Scholar] [CrossRef]
- Trommsdorff, M.; Gruber, S.; Keinath, T. Agrivoltaics: Opportunities for Agriculture and the Energy Transition: A Guideline for Germany; Fraunhofer ISE: Breisgau, Germany, 2022. [Google Scholar]
- Dincer, I.; Javani, N.; Karayel, G.K. Hydrogen Farm Concept: A Perspective for Turkey. Int. J. Energy Res. 2021, 45, 18309–18317. [Google Scholar] [CrossRef]
- Baker, J.; Guler, M.; Medonna, A.; Li, Z.; Ghosh, A. Analysis of Large-Scale (1GW) off-Grid Agrivoltaic Solar Farm for Hydrogen-Powered Fuel Cell Electric Vehicle (HFCEV) Charging Station. Energy Convers. Manag. 2025, 323, 119184. [Google Scholar] [CrossRef]
- Clemens, T.; Lunzer, A.; Hunyadi-Gall, M.; Gil, P. Agrivoltaics, Opportunities for Hydrogen Generation, and Market Developments. Energies 2025, 18, 1007. [Google Scholar] [CrossRef]
- Panchenko, V.A.; Kovalev, A.A.; Chakraborty, S. Agrivoltaics and Green Hydrogen—Symbiosis of Solar Energy Technologies for Sustainable Development of Humanity. Int. J. Hydrogen Energy 2025, 153, 150205. [Google Scholar] [CrossRef]
- Hussain, S.N.; Mangela, D.B.; Ghosh, A. Technical Implications of Large-Scale Agrivoltaics Farms as an Autonomous Energy Source for Hydrogen-Powered Electric Vehicle Charging Infrastructure. Sol. Compass 2025, 16, 100145. [Google Scholar] [CrossRef]
- Toledo, C.; Scognamiglio, A. Agrivoltaic Systems Design and Assessment: A Critical Review, and a Descriptive Model towards a Sustainable Landscape Vision (Three-Dimensional Agrivoltaic Patterns). Sustainability 2021, 13, 6871. [Google Scholar] [CrossRef]
- Zhang, H.; Lin, G.; Chen, J. Evaluation and Calculation on the Efficiency of a Water Electrolysis System for Hydrogen Production. Int. J. Hydrogen Energy 2010, 35, 10851–10858. [Google Scholar] [CrossRef]
- Djalab, A.; Djalab, Z.; El Hammoumi, A.; Marco TINA, G.; Motahhir, S.; Laouid, A.A. A Comprehensive Review of Floating Photovoltaic Systems: Tech Advances, Marine Environmental Influences on Offshore PV Systems, and Economic Feasibility Analysis. Sol. Energy 2024, 277, 112711. [Google Scholar] [CrossRef]
- Ghosh, A. A Comprehensive Review of Water Based PV: Flotavoltaics, under Water, Offshore & Canal Top. Ocean Eng. 2023, 281, 115044. [Google Scholar] [CrossRef]
- Cazzaniga, R.; Rosa-Clot, M. The Booming of Floating PV. Sol. Energy 2021, 219, 3–10. [Google Scholar] [CrossRef]
- Li, A.; Ghosh, A. Analysis of Floating Photovoltaics Potential in Hong Kong: Green Hydrogen Production and Energy Application. Int. J. Hydrogen Energy 2025, 181, 151567. [Google Scholar] [CrossRef]
- Hussain, S.N.; Ghosh, A. Techno-Economic Evaluation of a Floating Photovoltaic-Powered Green Hydrogen for FCEV for Different Köppen Climates. Hydrogen 2025, 6, 73. [Google Scholar] [CrossRef]
- Guven, D. Assessing the Environmental and Economic Viability of Floating PV-Powered Green Hydrogen: A Case Study on Inland Ferry Operations in Türkiye. Appl. Energy 2025, 377, 124768. [Google Scholar] [CrossRef]
- Lim, L.K.; Ho, W.S.; Hashim, H.; Zubir, M.A.; Muis, Z.A.; Chee, W.C.; Muda, N.; Elias, M.A.; Jais, R.M. Cost Optimization of Green Hydrogen Production from Floating Solar Photovoltaic System. Renew. Energy 2025, 245, 122808. [Google Scholar] [CrossRef]
- Al Saadi, K.; Ghosh, A. Investigating the Integration of Floating Photovoltaics (FPV) Technology with Hydrogen (H2) Energy for Electricity Production for Domestic Application in Oman. Int. J. Hydrogen Energy 2024, 80, 1151–1163. [Google Scholar] [CrossRef]
- Ilgen, K.; Schindler, D.; Wieland, S.; Lange, J. The Impact of Floating Photovoltaic Power Plants on Lake Water Temperature and Stratification. Sci. Rep. 2023, 13, 7932. [Google Scholar] [CrossRef] [PubMed]
- Nobre, R.L.G.; Vagnon, C.; Boulêtreau, S.; Colas, F.; Azémar, F.; Tudesque, L.; Parthuisot, N.; Millet, P.; Cucherousset, J. Floating Photovoltaics Strongly Reduce Water Temperature: A Whole-Lake Experiment. J. Environ. Manage. 2025, 375, 124230. [Google Scholar] [CrossRef]
- Lima, A.G.G.; de Mello Junior, H.D.; Quirino, T.M.; Mendoza, L.A.F.; Nunes, G.M.S.; Muller, G.M. Hydro-Floating Photovoltaic Systems as Virtual Batteries: A Case Study of Brazil’s Furnas Hydropower Plant. Renew. Energy 2026, 256, 124036. [Google Scholar] [CrossRef]
- Alili, H.; Mahmoudimehr, J. Techno-Economic Assessment of Integrating Hydrogen Energy Storage Technology with Hybrid Photovoltaic/Pumped Storage Hydropower Energy System. Energy Convers. Manag. 2023, 294, 117437. [Google Scholar] [CrossRef]
- Solomin, E.; Sirotkin, E.; Cuce, E.; Selvanathan, S.P.; Kumarasamy, S. Hybrid Floating Solar Plant Designs: A Review. Energies 2021, 14, 2751. [Google Scholar] [CrossRef]
- Garrod, A.; Neda Hussain, S.; Ghosh, A.; Nahata, S.; Wynne, C.; Paver, S. An Assessment of Floating Photovoltaic Systems and Energy Storage Methods: A Comprehensive Review. Results Eng. 2024, 21, 101940. [Google Scholar] [CrossRef]
- Anekwe, I.M.S.; Mustapha, S.I.; Akpasi, S.O.; Tetteh, E.K.; Joel, A.S.; Isa, Y.M. The Hydrogen Challenge: Addressing Storage, Safety, and Environmental Concerns in Hydrogen Economy. Int. J. Hydrogen Energy 2025, 167, 150952. [Google Scholar] [CrossRef]
- Li, X.; Meng, F.; Dunbar, A.; Zhang, L.; Hao, Y.; He, T.; Yang, N.; Mao, J.; Meng, F.; Liu, G. Reducing the Environmental Impact of Large-Scale Photovoltaic Systems through Technological Progress and Effective Management. RSC Sustain. 2025, 3, 2286–2300. [Google Scholar] [CrossRef]
- Medrano-Sánchez, E.J.; Marín-Jara, E. Green Hydrogen and the Environment: A Review of Trends and Challenges in Scientific Production (2019–2023). Chem. Eng. Trans. 2024, 111, 697–702. [Google Scholar] [CrossRef]
- Benjamins, S.; Williamson, B.; Billing, S.L.; Yuan, Z.; Collu, M.; Fox, C.; Hobbs, L.; Masden, E.A.; Cottier-Cook, E.J.; Wilson, B. Potential Environmental Impacts of Floating Solar Photovoltaic Systems. Renew. Sustain. Energy Rev. 2024, 199, 114463. [Google Scholar] [CrossRef]
- Chopdar, R.K.; Sengar, N.; Giri, N.C.; Halliday, D. Comprehensive Review on Agrivoltaics with Technical, Environmental and Societal Insights. Renew. Sustain. Energy Rev. 2024, 197, 114416. [Google Scholar] [CrossRef]
- Faheem, M.B.; Khan, B.; Feng, C.; Ahmed, S.B.; Jiang, J.; Rehman, M.-U.; Subhani, W.S.; Farooq, M.U.; Nie, J.; Makhlouf, M.M.; et al. Synergistic Approach toward Erbium-Passivated Triple-Anion Organic-Free Perovskite Solar Cells with Excellent Performance for Agrivoltaics Application. ACS Appl. Mater. Interfaces 2022, 14, 6894–6905. [Google Scholar] [CrossRef] [PubMed]








| Hydrogen Category | Source | Cost ($ kg/H2) |
|---|---|---|
| Brown | Lignite | 1.2–2 |
| Black | Black coal | 1.2–2 |
| Grey | Natural Gas | 0.67–1.31 |
| Blue | Natural Gas | 0.99–2.05 |
| Green | Water | 2.28–7.39 |
| Ref | Coupling | Electrolyzer | Main Focus | Method | Degradation Model | Storage |
|---|---|---|---|---|---|---|
| [80] | Hybrid | Unspecified | Efficiency/System Design | Analysis | No | Yes |
| [81] | Comparative | PEM/Alkaline | Techno-economic | Experiment + Modelling | No | Yes |
| [82] | Direct | PEM | Degradation/Lifetime | Modelling + Optimisation | No | No |
| [68] | Indirect | PEM | Degradation/Lifetime | Experiment + Modelling | No | Yes |
| [83] | Review | Multiple | Review | Review | No | No |
| [69] | Indirect | PEM | Degradation/Lifetime | Optimisation/Control | No | No |
| [78] | Comparative | SOE/PEM | Techno-economic | Modelling + Optimisation | No | No |
| [60] | Review | Multiple | Review | Review | No | No |
| [84] | Hybrid | SOE | Techno-economic | Experiment | No | Yes |
| [14] | Direct | PEM | Degradation/Lifetime | Experiment + Modelling | No | No |
| [85] | Indirect | PEM | Degradation/Lifetime | Experiment + Modelling | No | Yes |
| [77] | Direct | PEM | Degradation/Lifetime | Experiment + Modelling | No | No |
| [67] | Indirect | AEM | Techno-economic | Modelling/Simulation | Yes | No |
| [66] | Direct | PEM | Degradation/Lifetime | Modelling/Simulation | No | No |
| [70] | Indirect | PEM | Degradation/Lifetime | Experiment | No | No |
| [63] | Indirect | PEM | Degradation/Lifetime | Experiment + Modelling | No | Yes |
| [65] | Indirect | PEM | Degradation/Lifetime | Modelling + Optimisation | Yes | No |
| [62] | Hybrid | PEM/Alkaline | Techno-economic | Modelling/Simulation | No | Yes |
| [79] | Comparative | PEM | Techno-economic | Analysis | No | Yes |
| [86] | Indirect | PEM | Degradation/Lifetime | Analysis | No | Yes |
| Ref | Key Findings |
| [80] | Battery integration stabilises PV–electrolyzer operation and increases solar-to-hydrogen efficiency by up to 2.4%, enabling reduced electrolyzer capacity. |
| [81] | Life cycle cost analysis shows that direct PEM coupling yields lower hydrogen costs than indirect PEM systems, while indirect alkaline systems achieve the lowest LCOH. |
| [82] | A 3D opto-electro-thermal model shows that optimised sizing and flow control maintain stable hydrogen production under fluctuating irradiance. |
| [68] | A deep neural network-based MPC strategy improves dynamic regulation and reduces power mismatch in PV–HESS–PEM systems. |
| [83] | Reviewed recent PV–hydrogen systems, reporting kW-scale installations with hydrogen production up to 1.2 Nm3/h and STH efficiencies >10%. |
| [69] | Nonlinear control reduces electrolyzer current ripple by up to 97.4%, improving power matching and operational safety. |
| [78] | For PV–PEM systems, power converters do not reduce LCOH, as investment costs outweigh the efficiency gains. |
| [60] | Identifies direct coupling as cost attractive but as vulnerable to intermittency and durability issues, highlighting the lack of long-term studies. |
| [84] | Identified optimal PV–BESS–SOE configurations achieving LCOH ≈ 5 €·kg−1, with potential reduction to ≈4 €·kg−1. |
| [14] | Fault- and degradation-aware strategies improve coupling efficiency up to 99.99% and increase system efficiency. |
| [85] | Achieved 99.6% DC–DC conversion efficiency, enabling full electrolyzer utilisation and suppressing current peaks. |
| [77] | Outdoor experiments achieved 11.24% STH efficiency; a higher inlet temperature improves PEM performance but reduces overall efficiency. |
| [67] | Lifetime-aware modelling shows optimal PV:EL ratios of 1.5–1.8 and tracking reduce LCOH by 10–12%. |
| [66] | DRL-based control reduces high current operation and switching, extending stack utilisation time. |
| [70] | Hamiltonian-based control improves damping, reduces oscillations, and enhances transient stability. |
| [63] | Control strategies enable rapid (<0.08 s) dynamic regulation and reveal trade-offs between operation modes. |
| [65] | Two-layer shading- and degradation-aware optimisation increases PV yield by up to 30.8% and balances stack ageing. |
| [62] | The optimal configuration (120 MW PV, 100 MW PEMWE, and 34.8 MWh BESS) achieves an LCOH of $10.77/kg. |
| [79] | Indirect coupling with batteries increases annual hydrogen output by 78% vs. battery-free and 109% vs. direct systems. |
| [86] | MPPT-based DC/DC conditioning improves energy flow management, validated in prototypes and scaled simulations. |
Disclaimer/Publisher’s Note: The statements, opinions and data contained in all publications are solely those of the individual author(s) and contributor(s) and not of MDPI and/or the editor(s). MDPI and/or the editor(s) disclaim responsibility for any injury to people or property resulting from any ideas, methods, instructions or products referred to in the content. |
© 2026 by the authors. Licensee MDPI, Basel, Switzerland. This article is an open access article distributed under the terms and conditions of the Creative Commons Attribution (CC BY) license.
Share and Cite
Al-Mandhari, M.; Cowdall, O.; Ghosh, A. Challenges and Advancements in Direct Solar PV to Water Electrolyser Technology for Hydrogen Production. Sustainability 2026, 18, 2089. https://doi.org/10.3390/su18042089
Al-Mandhari M, Cowdall O, Ghosh A. Challenges and Advancements in Direct Solar PV to Water Electrolyser Technology for Hydrogen Production. Sustainability. 2026; 18(4):2089. https://doi.org/10.3390/su18042089
Chicago/Turabian StyleAl-Mandhari, Mohamed, Ollie Cowdall, and Aritra Ghosh. 2026. "Challenges and Advancements in Direct Solar PV to Water Electrolyser Technology for Hydrogen Production" Sustainability 18, no. 4: 2089. https://doi.org/10.3390/su18042089
APA StyleAl-Mandhari, M., Cowdall, O., & Ghosh, A. (2026). Challenges and Advancements in Direct Solar PV to Water Electrolyser Technology for Hydrogen Production. Sustainability, 18(4), 2089. https://doi.org/10.3390/su18042089

