Combining Instance Segmentation and Ontology for Assembly Sequence Planning Towards Complex Products
Abstract
1. Introduction
1.1. Intelligent Assembly Sequence Planning
1.2. Deep Learning Techniques for Assembly
1.3. Ontology in the Field of Assembly
2. Research Methods
3. An Improved Mask R-CNN Algorithm for Assembly Sequence Planning
3.1. Data Processing in the Field of Assembly Sequence Planning
3.2. Mask R-CNN Improvement in the Field of Assembly Sequence Planning
4. Construction of Assembly Knowledge Ontology and Semantic Reasoning Rules
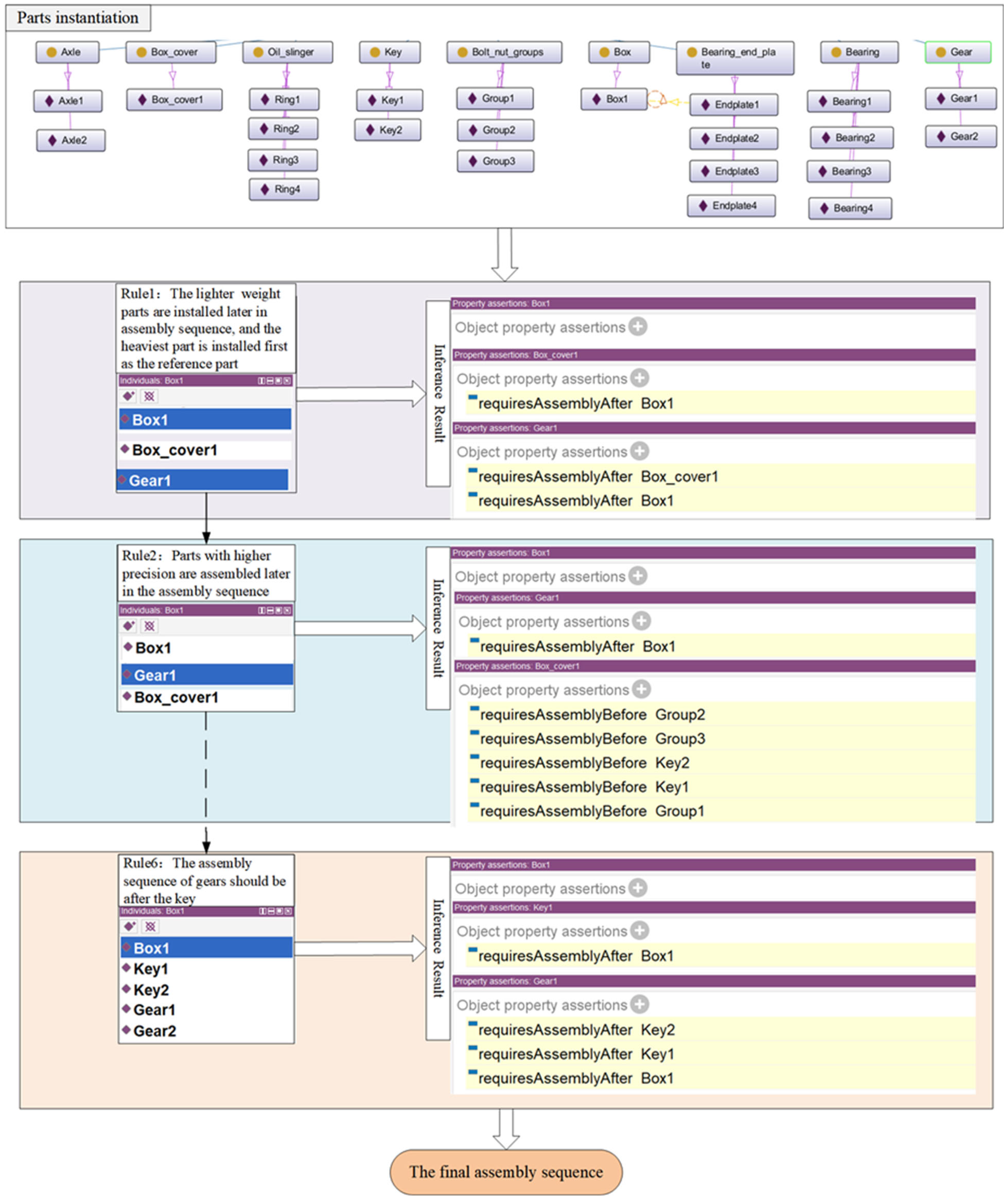
4.1. Assembly Information Ontology Construction
- 1.
- Determine the application domain of the ontology for the assembly sequence planning domain.
- 2.
- Consider reuse of existing ontologies, which need to be re-modeled as proprietary ontologies
- 3.
- List important terms in the ontology, collect conceptual definitions related to assembly information as well as additional ontology knowledge definitions.
- 4.
- Define the hierarchical relationship between classes as shown in Figure 7. Define the terms of monadic relationships as classes according to the representation model and define the hierarchical relationships between classes. The meaning of the hierarchical relationship between all classes in the assembly information representation ontology is as follows: Component is used as a superclass to define the common attributes of its subclasses, and its subclasses are Box_component for box component, Drive_disk_component for transmission component, Fastening_component for fastening component, and Sealing_component represents the sealing component.
- 5.
- Object attributes: requiresAssemblyBefore indicates that one component requires assembly before another. For example, Key1 requiresAssemblyBefore Gear1 (assuming that the key needs to be assembled before the gear). connectedBy indicates what the two components are connected by. For example, BoxBody1 connectedBy Box_cover1. connectedTo indicates the connection relationship between two parts, especially when connected in a bolt group. For example, Bolt_nut_group1 connectsTo Box1 and Box_Cover1. isMountedOn describes the relationship in which one part is mounted on another. For example, Key1 isMountedOn Axle1 (assuming the key is mounted on an axis.) requiresAssemblyAfter indicates that one component requires assembly after another. For example, Gear1 requiresAssemblyAfter Axle1 (assuming the gear needs to be assembled on the axle).
- Data Attributes: hasWeight indicates the mass of the part. hasPosition indicates the relative positional relationship of the part. hasPrecision indicates the precision of the part. hasSize indicates the size of the part. numAssemblyRelationships indicates the number of assembly relationships for a part.
- 6.
- Define the limits of attributes, according to the needs of the assembly sequence planning, the definition of the attribute domain and value domain to limit.
- 7.
- Create instances, according to the actual application requirements, for a given product assembly sequence planning to create instances. For example, part combinations need to be instantiated according to the given assembly sequence planning for the combination of each other.
4.2. OWL and SWRL Based Assembly Information Model with Inference Rules
5. Case Study
5.1. Task Configuration and Flow of Target Detection and Segmentation
5.2. Performance Analysis of the Improved Model
5.3. Reducer Ontology Modeling and Inference Results
6. Conclusions
Author Contributions
Funding
Institutional Review Board Statement
Informed Consent Statement
Data Availability Statement
Acknowledgments
Conflicts of Interest
References
- Lin, T.; Lee, J.-W.; Bohez, E. New integrated model to estimate the manufacturing cost and production system performance at the conceptual design stage of helicopter blade assembly. Int. J. Prod. Res. 2012, 50, 7210–7228. [Google Scholar] [CrossRef]
- Wang, Z.B.; Ng, L.X.; Ong, S.K.; Nee, A.Y.C. Assembly planning and evaluation in an augmented reality environment. Int. J. Prod. Res. 2013, 51, 7388–7404. [Google Scholar] [CrossRef]
- Gao, X.; Wang, X.; Li, Y.; Yang, M.; Liu, Y.; Guo, W. Workflow dynamic change and instance migration approach based on polychromatic sets theory. Int. J. Comput. Integr. Manuf. 2016, 29, 386–405. [Google Scholar] [CrossRef]
- Zhu, Z.; Wang, Y.; Jiang, G. Statistical image modeling for semantic segmentation. IEEE Trans. Consum. Electron. 2010, 56, 777–782. [Google Scholar] [CrossRef]
- Ahmadi, M.H.; Ahmadi, M.A.; Bayat, R.; Ashouri, M.; Feidt, M. Thermo-economic optimization of Stirling heat pump by using non-dominated sorting genetic algorithm. Energy Convers. Manag. 2015, 91, 315–322. [Google Scholar] [CrossRef]
- Zhang, L.; Lv, H.; Tan, D.; Xu, F.; Chen, J.; Bao, G.; Cai, S. An adaptive quantum genetic algorithm for task sequence planning of complex assembly systems. Electron. Lett. 2018, 54, 870–872. [Google Scholar] [CrossRef]
- Lu, C.; Yang, Z. Integrated assembly sequence planning and assembly line balancing with ant colony optimization approach. Int. J. Adv. Manuf. Technol. 2016, 83, 243–256. [Google Scholar] [CrossRef]
- Tsai, H.-C. Unified particle swarm delivers high efficiency to particle swarm optimization. Appl. Soft Comput. 2017, 55, 371–383. [Google Scholar] [CrossRef]
- Hu, A.; Sun, J.; Xiang, L.; Xu, Y. Rotating machinery fault diagnosis based on impact feature extraction deep neural network. Meas. Sci. Technol. 2022, 33, 114004. [Google Scholar] [CrossRef]
- Long, J.; Shelhamer, E.; Darrell, T. Fully Convolutional Networks for Semantic Segmentation. IEEE Trans. Pattern Anal. Mach. Intell. 2015, 39, 640–651. [Google Scholar]
- Xu, J.; Cai, Y.; Wu, X.; Lei, X.; Huang, Q.; Leung, H.-F.; Li, Q. Incorporating context-relevant concepts into convolutional neural networks for short text classification. Neurocomputing 2020, 386, 42–53. [Google Scholar] [CrossRef]
- Chen, L.C.; Papandreou, G.; Kokkinos, I.; Murphy, K.; Yuille, A.L. DeepLab: Semantic Image Segmentation with Deep Convolutional Nets, Atrous Convolution, and Fully Connected CRFs. IEEE Trans. Pattern Anal. Mach. Intell. 2018, 40, 834–848. [Google Scholar] [CrossRef] [PubMed]
- Ronneberger, O.; Fischer, P.; Brox, T. U-Net: Convolutional Networks for Biomedical Image Segmentation. In Proceedings of the Medical Image Computing and Computer-Assisted Intervention–Miccai 2015: 18th International Conference, Munich, Germany, 5–9 October 2015; Springer: New York, NY, USA, 2015; pp. 234–241. [Google Scholar]
- He, K.; Gkioxari, G.; Dollár, P.; Girshick, R. Mask r-cnn. In Proceedings of the IEEE International Conference On Computer Vision, Venice, Italy, 22–29 October 2017; pp. 2961–2969. [Google Scholar]
- Zhao, Y.; Chen, S.; Liu, S.; Hu, Z.; Xia, J. Hierarchical equalization loss for long-tailed instance segmentation. IEEE Trans. Multimed. 2024, 26, 6943–6955. [Google Scholar] [CrossRef]
- Zhao, J.; Wang, Y.; Zhou, Y.; Du, W.-l.; Yao, R.; El Saddik, A. GLFRNet: Global-Local Feature Refusion Network for Remote Sensing Image Instance Segmentation. IEEE Trans. Geosci. Remote Sens. 2025, 63, 1–12. [Google Scholar] [CrossRef]
- Sudarsan, R.; Fenves, S.J.; Sriram, R.D.; Wang, F. A product information modeling framework for product lifecycle management. Comput. Aided Des. 2005, 37, 1399–1411. [Google Scholar] [CrossRef]
- Bao, Q.; Zhao, G.; Yu, Y.; Dai, S.; Wang, W. The ontology-based modeling and evolution of digital twin for assembly workshop. Int. J. Adv. Manuf. Technol. 2021, 117, 1–17. [Google Scholar] [CrossRef]
- Das, S.K.; Swain, A.K. An Ontology-Based Framework for Decision Support in Assembly Variant Design. J. Comput. Inf. Sci. Eng. 2020, 21, 1–44. [Google Scholar] [CrossRef]
- Sanya, I.O.; Shehab, E.M. An ontology framework for developing platform-independent knowledge-based engineering systems in the aerospace industry. Int. J. Prod. Res. 2014, 52, 6192–6215. [Google Scholar] [CrossRef]
- Zhu, G.; Xiaomin, J.; Hun, G. An Ontology-Based Design Knowledge Model for the Construction Machinery. Key Eng. Mater. 2011, 458, 271–276. [Google Scholar]
- Chen, S.; Yi, J.; Jiang, H.; Zhu, X. Ontology and CBR based automated decision-making method for the disassembly of mechanical products. Adv. Eng. Inform. 2016, 30, 564–584. [Google Scholar] [CrossRef]
- Zhong, Y.; Qin, Y.; Huang, M.; Lu, W.; Gao, W.; Du, Y. Automatically generating assembly tolerance types with an ontology-based approach. Comput. Aided Des. 2013, 45, 1253–1275. [Google Scholar] [CrossRef]
- Woo, S.; Park, J.; Lee, J.-Y.; Kweon, I.S. Cbam: Convolutional block attention module. In Proceedings of the European Conference on Computer Vision (ECCV), Munich, Germany, 8–14 September 2018; pp. 3–19. [Google Scholar]
- Cong, P.; Li, S.; Zhou, J.; Lv, K.; Feng, H. Research on instance segmentation algorithm of greenhouse sweet pepper detection based on improved mask RCNN. Agronomy 2023, 13, 196. [Google Scholar] [CrossRef]
- Gruhier, E.; Demoly, F.; Dutartre, O.; Abboudi, S.; Gomes, S. A formal ontology-based spatiotemporal mereotopology for integrated product design and assembly sequence planning. Adv. Eng. Inform. 2015, 29, 495–512. [Google Scholar] [CrossRef]















| Data Property | Domains | Ranges |
|---|---|---|
| hasWeight | Part | float |
| hasPrecision | Part | float |
| hasSize | Part | float |
| hasPosition | Part | float |
| hasStart | Part | boolean |
| hasEnd | Part | boolean |
| numAssemblyRelationships | Part | int |
| Object Property | Domains | Ranges |
|---|---|---|
| hasPart | Part | component |
| hasPartOf | Component | Part |
| hasAssembly | Product | Component |
| hasAssemblyOf | Component | Product |
| isMountedOn | Part | Part |
| connetedBy | Part | Part |
| requiresAssemblyAfter | Part | part |
| isStartInstall | part | Component |
| isEndInstall | Part | Component |
| connetedTo | Part | part |
| Algorithm | Backbone | Maskhead | (Bbox)mAP50 | (Seg)mAP50 | mAR |
|---|---|---|---|---|---|
| Mask R-CNN | Resnet50 | FCN | 82.0% | 81.8% | 93.7% |
| Mask-U3 | Resnet50 | UNet3+ | 83.5% | 83.1% | 95.4% |
| Mask-U3-CBAM | Resnet50 +CBAM | UNet3+ | 83.9% | 84.0% | 95.8% |
Disclaimer/Publisher’s Note: The statements, opinions and data contained in all publications are solely those of the individual author(s) and contributor(s) and not of MDPI and/or the editor(s). MDPI and/or the editor(s) disclaim responsibility for any injury to people or property resulting from any ideas, methods, instructions or products referred to in the content. |
© 2025 by the authors. Licensee MDPI, Basel, Switzerland. This article is an open access article distributed under the terms and conditions of the Creative Commons Attribution (CC BY) license (https://creativecommons.org/licenses/by/4.0/).
Share and Cite
Shi, X.; Wu, X.; Zhang, H.; Xu, X. Combining Instance Segmentation and Ontology for Assembly Sequence Planning Towards Complex Products. Sustainability 2025, 17, 3958. https://doi.org/10.3390/su17093958
Shi X, Wu X, Zhang H, Xu X. Combining Instance Segmentation and Ontology for Assembly Sequence Planning Towards Complex Products. Sustainability. 2025; 17(9):3958. https://doi.org/10.3390/su17093958
Chicago/Turabian StyleShi, Xiaolin, Xu Wu, Han Zhang, and Xiaolong Xu. 2025. "Combining Instance Segmentation and Ontology for Assembly Sequence Planning Towards Complex Products" Sustainability 17, no. 9: 3958. https://doi.org/10.3390/su17093958
APA StyleShi, X., Wu, X., Zhang, H., & Xu, X. (2025). Combining Instance Segmentation and Ontology for Assembly Sequence Planning Towards Complex Products. Sustainability, 17(9), 3958. https://doi.org/10.3390/su17093958

