Next Article in Journal
From Bakery Leftovers to Brewing Sustainability: Fermentation of Spent Grain with Yarrowia lipolytica and Lactobacillus acidophilus
Next Article in Special Issue
Quality Risk Management in the Final Operational Stage of Sterile Pharmaceutical Manufacturing: A Case Study Highlighting the Management of Sustainable Related Risks in Product Sterilization, Inspection, Labeling, Packaging, and Storage Processes
Previous Article in Journal
Exploring the Spatial Pattern of Retail Businesses in Chengdu Based on the Coupling of Nighttime Light Image and POI Data
Previous Article in Special Issue
Development of a Quality Deterioration Index for Sustainable Quality Management in High-Tech Electronics Manufacturing
 
 
Font Type:
Arial Georgia Verdana
Font Size:
Aa Aa Aa
Line Spacing:
Column Width:
Background:
Article

Multi-Criteria Sustainability Analysis for Variable Refrigerant Flow System Manufacturer Selection: An Integrated Multi-Criteria Decision-Making Approach to Environmental and Technical Performance

by
Turhan Karakaya
1,
Hamit Metin Örnek
2 and
Yavuz Selim Balcıoğlu
3,*
1
Industrial Engineering Department, Doğuş University, İstanbul 34775, Turkey
2
Engineering Management Department, Bahçeşehir University, İstanbul 34353, Turkey
3
Department of Management Information Systems, Faculty of Business Administration, Dogus University, Dudullu OSB Umraniye, İstanbul 34775, Turkey
*
Author to whom correspondence should be addressed.
Sustainability 2025, 17(2), 781; https://doi.org/10.3390/su17020781
Submission received: 15 December 2024 / Revised: 3 January 2025 / Accepted: 7 January 2025 / Published: 20 January 2025

Abstract

This study presents a comprehensive framework for the sustainable selection of manufacturers in variable refrigerant flow (VRF) air conditioning systems by integrating environmental impact considerations with traditional technical and economic criteria using multi-criteria decision-making (MCDM) methods. This research addresses the growing need for sustainable HVAC solutions while acknowledging the complexity decision-makers face when evaluating multiple manufacturers across environmental, technical, and economic dimensions. Unlike previous studies that focus solely on technical performance or evaluate brands individually, this research introduces a novel approach by grouping manufacturers according to their country of origin (Japan, South Korea, China, Germany, Italy, and France) and assessing them through a sustainability lens. This study employs a three-tier methodology: first, utilizing the Analytic Hierarchy Process (AHP) to determine criteria weights with particular emphasis on environmental factors; second, developing a consensus decision matrix through expert evaluations; and third, applying VIKOR and EDAS methods for comprehensive ranking. The analysis encompasses environmental criteria, including energy efficiency, carbon footprint, and refrigerant global warming potential, alongside traditional technical, marketing, financial, and network considerations. The results indicate that while Japanese manufacturers maintain strong technical leadership, European manufacturers, particularly German ones, demonstrate superior environmental performance. These findings suggest that manufacturers can enhance their market position by balancing environmental sustainability with traditional performance metrics, particularly through improved energy efficiency, sustainable refrigerant selection, and circular economy practices. This research contributes to the growing body of knowledge on sustainable manufacturer selection in the HVAC industry and provides practical guidelines for decision-makers prioritizing environmental sustainability alongside technical performance.

1. Introduction

The global Heating, Ventilation, and Air Conditioning (HVAC) industry faces unprecedented challenges at the intersection of climate change mitigation [1], resource efficiency, and rising cooling demands [2]. Variable refrigerant flow (VRF) systems have emerged as a benchmark in sustainable air conditioning technology. Their modular design and energy-efficient operations make them a preferred choice in modern building solutions [3]. Previous studies have highlighted that VRF systems can reduce energy consumption by as much as 30–40% compared to conventional HVAC systems. This exceptional efficiency has led to their widespread adoption in commercial buildings, where energy savings and environmental sustainability are critical priorities.
Environmental Context and Technical Evolution
First introduced in Japan during the 1980s, VRF systems have transformed the landscape of air conditioning, emerging as a benchmark for sustainable cooling technologies [4]. These systems are distinguished by their modular design and advanced operational capabilities, contributing to energy efficiency and resource conservation [5]. With their expanding market share, VRF systems have become a significant segment within the HVAC&R (Heating, Ventilation, Air Conditioning, and Refrigeration) sector, demonstrating their potential to balance environmental performance with growing energy demands.
Key Environmental Advantages
Energy Efficiency
Equipped with variable-speed inverter compressors, VRF systems dynamically adjust their energy consumption to meet precise cooling or heating demands. The ability to control individual zones ensures that energy is not wasted on unoccupied spaces. Advanced electronic control systems enable precise temperature regulation, ensuring optimal performance; documented energy savings of 30–40% compared to conventional HVAC systems highlight their superiority in energy efficiency [6].
Environmental Impact
Optimized refrigerant distribution systems reduce refrigerant charge, mitigating the potential for environmental harm. Enhanced operational efficiency lowers the overall carbon footprint. Integration with renewable energy sources, such as solar or wind power, amplifies their sustainability credentials.
Climate Change Mitigation and Adaptation
In addition to their environmental benefits, VRF systems contribute directly to climate change mitigation and adaptation efforts [7]. By reducing greenhouse gas emissions through optimized energy efficiency and advanced refrigerant management, these systems support global reduction targets for carbon emissions [8]. Their design also bolsters resilience against extreme weather events, ensuring reliable climate control under challenging conditions [9]. Moreover, VRF systems’ adaptability to diverse climate zones and conditions enhances their relevance in varying geographical contexts. These systems integrate seamlessly with climate action frameworks, positioning them as a pivotal technology in the global effort to combat climate change [10].
Resource Conservation
The modular nature of VRF systems reduces the need for extensive material usage during installation. Long piping capabilities allow for greater design flexibility while minimizing the consumption of copper and other resources. Extended product lifecycles and ease of upgrading components contribute to reduced waste generation.
Circular Economy Integration
From a circular economy perspective, VRF systems embody principles that promote sustainability throughout their lifecycle. Their design facilitates disassembly and recyclability, enabling efficient recovery of materials at the end of the product’s life [11]. These systems also exhibit significant potential for material recovery, ensuring valuable resources are reintroduced into the production cycle rather than being discarded [12]. Waste minimization strategies during manufacturing further enhance their alignment with circular economy practices. Furthermore, many manufacturers are adopting extended producer responsibility initiatives, ensuring the long-term sustainability of their products by taking accountability for their environmental impacts post-sale [13]. This integration of circular economy principles underscores VRF systems’ role as a sustainable solution in the HVAC sector.
Global Manufacturing Landscape
The global variable refrigerant flow (VRF) market has undergone a significant transformation, shifting from its origins in Japan to a more competitive landscape with contributions from multiple regions [14]. This diversification reflects evolving technological capabilities, market demands, and sustainability imperatives.
Traditional Leaders
Japanese manufacturers, such as Daikin, Mitsubishi, and Hitachi, continue to lead the VRF market, leveraging decades of expertise in technological innovation and quality control [15]. These companies have been at the forefront of incorporating advanced features like high-efficiency inverter technology and sophisticated zoning capabilities. Furthermore, they emphasize compliance with stringent environmental regulations, reinforcing their reputation as pioneers of sustainable HVAC solutions.
Emerging Competitors
South Korean manufacturers: Companies like LG Electronics and Samsung have gained traction by combining cost-effectiveness with robust technological offerings. Their focus on innovation, supported by strong global distribution networks, positions them as formidable competitors in the VRF market [16]. Chinese manufacturers: Firms such as Gree, Midea, and Haier have aggressively expanded their market share by offering competitively priced products while gradually improving quality and performance metrics. However, these manufacturers still face challenges in achieving environmental compliance and technical sophistication comparable to their Japanese counterparts [17]. European manufacturers: Companies like Bosch and Viessmann are increasingly recognized for their commitment to sustainability. These manufacturers prioritize eco-friendly refrigerants and energy-efficient designs, aligning with the European Union’s stringent environmental standards [18].
Market Dynamics
The competitive landscape of the VRF market is influenced by several key dynamics:
Manufacturers across regions are integrating sustainability into their production processes, adopting practices such as waste reduction, renewable energy usage, and sustainable sourcing of materials [11]. There is a growing emphasis on achieving certifications like LEED (Leadership in Energy and Environmental Design) and ISO 14001 [19], which reflect a manufacturer’s commitment to environmental stewardship [20]. The evolution of global distribution channels, coupled with robust after-sales service infrastructure, is a critical factor for market success. Companies with efficient networks are better equipped to meet regional demands and enhance customer satisfaction.
Policy Framework
The regulatory and policy landscape significantly shapes the adoption and development of variable refrigerant flow (VRF) systems, emphasizing the importance of compliance with international and regional standards [21]. Compliance with the Montreal Protocol, particularly its amendments targeting the phase-out of ozone-depleting substances and the reduction in high global warming potential (GWP) refrigerants, remains a cornerstone for manufacturers [22]. Additionally, F-gas regulations in various regions impose stringent limits on the use of hydrofluorocarbons (HFCs), prompting the industry to adopt low-GWP alternatives to align with these directives [21]. Regional environmental standards also play a pivotal role, as different countries and regions establish their own requirements for energy efficiency, emissions, and refrigerant management. For instance, the European Union enforces strict policies under its climate action framework, compelling manufacturers to innovate and meet high sustainability benchmarks [23].
Green building certification systems, such as LEED (Leadership in Energy and Environmental Design) and BREEAM (Building Research Establishment Environmental Assessment Method) [24], further influence the VRF market by setting performance standards that prioritize energy efficiency, low emissions, and the use of environmentally friendly materials. Meeting these criteria not only enhances the market appeal of VRF systems but also aligns them with broader sustainability goals [25].
Sustainability Challenges in the VRF Market
The global VRF market continues to face several pressing challenges that must be addressed to ensure its long-term growth and alignment with sustainability goals. These challenges span environmental considerations, technical requirements, and market expectations.
From an environmental perspective, the HVAC industry, including VRF systems, is under increased scrutiny for its impact on the planet. A significant concern is the use of refrigerants with high global warming potential (GWP), which contribute substantially to global warming if leaked [21]. Despite advancements in refrigerant technology, many systems still rely on substances with adverse environmental effects. Additionally, manufacturers are being urged to adopt a life cycle perspective, evaluating their products’ environmental impact from raw material extraction to end-of-life disposal [26]. Although VRF systems are highly efficient, further optimization in energy efficiency remains necessary, particularly for systems operating under diverse climates and varying conditions [27].
Meeting technical demands is also critical for VRF systems to maintain their relevance and reliability. Ensuring consistent system efficiency across different building types and climates is a persistent challenge [5]. Furthermore, as VRF systems become increasingly complex, the durability of critical components such as compressors, refrigerant piping, and control systems must be prioritized. The integration of VRF systems with advanced building management systems (BMSs) is another essential requirement, enabling smart operation, real-time monitoring, and enhanced energy management [8].
In the context of market expectations, VRF manufacturers must address the balance between cost-effectiveness and sustainability. While VRF systems offer significant long-term savings, their high upfront costs remain a barrier, especially in price-sensitive markets.. Equally important is the development of robust distribution and service networks, which ensure rapid delivery, reliable installation, and comprehensive after-sales support. Manufacturers must also adapt to varying local environmental regulations, as compliance is essential for market access and competitiveness [28].
Alignment with Sustainable Development Goals
Variable refrigerant flow (VRF) systems align closely with several United Nations Sustainable Development Goals (SDGs), demonstrating their potential to support global sustainability efforts [20]. These systems directly contribute to SDG 7 by promoting enhanced energy efficiency and enabling integration with renewable energy sources, thereby reducing dependence on non-renewable resources [29]. Additionally, they align with SDG 9 through their role in fostering innovative infrastructure solutions and advancing sustainable industrialization. By supporting the development of energy-efficient and eco-friendly building technologies [30], VRF systems contribute to SDG 11, which focuses on sustainable cities and communities. Lastly, VRF systems play a critical role in SDG 13 by aiding climate change mitigation efforts through reduced greenhouse gas emissions and improved refrigerant management. Together, these contributions underscore the importance of VRF systems in achieving a more sustainable and environmentally conscious future [8].
Current Research Gaps
Despite significant advancements in VRF system technology, several research gaps remain unexplored. A particularly promising area for future investigation is the integration of VRF systems with renewable energy sources, such as solar and wind power. Studies, such as those by [31,32], highlight the potential for hybrid systems to enhance energy efficiency and reduce greenhouse gas emissions. For instance, integrating VRF systems with photovoltaic (PV) panels can provide a direct energy supply for cooling and heating, reducing reliance on grid electricity during peak demand periods.
Research into this area is still nascent, with limited experimental data and simulation studies. Key challenges include optimizing the synchronization of renewable energy supply with VRF system demand, particularly under varying climatic conditions [33]. Additionally, the economic feasibility of hybrid systems, including initial costs, maintenance, and long-term savings, requires further examination.
Furthermore, integrating wind energy into VRF systems poses unique challenges related to energy storage and fluctuation management. Advanced control systems, such as demand-response mechanisms and smart energy management, could play a pivotal role in addressing these challenges. Exploring these synergies would not only enhance the sustainability of VRF systems but also align them with global climate action goals, such as those outlined in the United Nations Sustainable Development Goals (SDGs). Addressing these gaps would provide actionable insights for both academia and industry, paving the way for more resilient and environmentally sustainable HVAC solutions.
This study bridges these gaps through a systematic methodology that emphasizes multidimensional criteria analysis. It introduces evidence-based performance evaluation techniques, leveraging advanced MCDM tools to provide a robust and quantitative assessment of environmental impacts. The incorporation of integrated sustainability metrics ensures a comprehensive evaluation, enabling decision-makers to align VRF systems with broader environmental and economic goals. By addressing these gaps, this research advances the field and provides actionable insights for sustainable HVAC practices.
Research Objectives
This study aims to address the challenges in the VRF market by developing a comprehensive research methodology, conducting performance analysis, and providing robust decision support tools. The methodology focuses on integrating sustainability criteria into a multi-criteria decision-making (MCDM) framework. This includes the application of the Analytic Hierarchy Process (AHP) for determining criteria weighting and the implementation of VIKOR and EDAS methods to rank alternatives effectively. This research also emphasizes the development of comprehensive evaluation metrics to ensure a thorough and systematic approach to analyzing VRF systems.
In terms of performance analysis, this study evaluates key environmental performance indicators, technical efficiency metrics, and the structure of market support infrastructure. Additionally, it incorporates sustainability certifications into the analysis, providing a holistic view of the manufacturers’ environmental and technical profiles. This multifaceted approach ensures that all critical aspects of sustainability and performance are addressed comprehensively.
The decision support framework proposed in this study is designed to facilitate sustainable manufacturer selection. It includes guidelines for evaluating environmental performance and emphasizes the integration of diverse stakeholder perspectives. By balancing sustainability and performance considerations, the framework aims to provide actionable insights that can support evidence-based decision-making in the VRF market.
Research Significance
This study makes significant contributions to the field by introducing sustainability-focused criteria into the selection of Variable refrigerant flow (VRF) systems. By developing a comprehensive evaluation framework, it provides a structured approach to assessing sustainable manufacturing practices. These insights are invaluable for decision-makers seeking to prioritize environmental sustainability without compromising on technical performance or economic viability.
This research employs rigorous multi-criteria decision-making (MCDM) methods, specifically VIKOR and EDAS, which are well-suited for addressing the complexity of sustainability criteria and resolving conflicting objectives in environmental decision-making. These methodologies facilitate a systematic evaluation of manufacturers’ environmental performance while incorporating traditional technical and economic considerations. By integrating these advanced analytical tools, this study supports evidence-based decision-making and advances the adoption of sustainable practices in the HVAC industry.
This research makes a significant innovative contribution to the field of sustainable HVAC solutions by integrating environmental impact indicators into the evaluation of variable refrigerant flow (VRF) systems. It introduces a sustainability-focused multi-criteria decision-making (MCDM) framework, combining advanced methodologies such as AHP, VIKOR, and EDAS to address the complex trade-offs between environmental, technical, and economic criteria. Additionally, this study adopts a novel approach to assessing manufacturer sustainability by grouping manufacturers based on their regional origins and systematically evaluating their environmental performance alongside traditional metrics.
A key innovation lies in the quantitative evaluation of environmental performance, which provides a standardized and objective means of comparing manufacturers. This enables decision-makers to prioritize sustainability without compromising on efficiency or cost-effectiveness. By advancing these methodologies, this research not only contributes to academic knowledge but also offers practical tools for promoting sustainable manufacturing practices in the global HVAC industry.

2. Literature Review

The literature review was conducted using a systematic approach to identify and analyze relevant studies on variable refrigerant flow (VRF) systems and multi-criteria decision-making (MCDM) methodologies. To ensure comprehensiveness, a combination of bibliometric analysis and manual review was employed. Articles were sourced from academic databases such as Scopus, Web of Science, and Google Scholar using search terms including “VRF systems”, “sustainable HVAC technologies”, “AHP”, “VIKOR”, and “EDAS”. The initial search yielded 200 articles, which were filtered based on relevance, publication date (2010–2024), and peer-reviewed status. Bibliometric tools were used to analyze citation trends and identify high-impact studies, while manual review ensured the inclusion of seminal works and recent advancements in the field. This process culminated in a final selection of 75 articles that form the foundation of the review.

2.1. Evolution of Sustainable VRF Systems

2.1.1. Technical Development and Environmental Impact

The evolution of VRF technology marks a significant advancement in sustainable HVAC solutions, originating in Japan before achieving widespread global adoption [5]. Early research highlighted its environmental benefits, such as superior energy efficiency and reduced environmental studies that have extensively analyzed VRF systems’ energy efficiency [4], demonstrating their effectiveness in large-structure performance simulations, measured energy consumption patterns, and comparative efficiency assessments. These analyses underscore the carbon footprint reduction potential of VRF systems, positioning them as a sustainable alternative to conventional HVAC systems [34].
Environmental performance metrics have been another focal point of research [8]. Metrics such as cooling and heating capacities, evaluations of the Coefficient of Performance (COP), Energy Efficiency Ratio (EER), and lifecycle environmental impact assessments provide a comprehensive understanding of VRF systems’ environmental contributions [35]. The sustainability of VRF systems is also well-documented. Compared to multi-split systems, VRF systems demonstrate a 13.62% higher energy efficiency, reduced material usage through optimized designs, and minimized environmental impact during installation [36]. Additionally, their operational sustainability is enhanced by modular designs that facilitate efficient system upgrades and longevity.

2.1.2. Sustainable Design Features

Research has highlighted several key sustainability-enhancing characteristics of VRF systems that contribute to their environmental and operational efficiency. From a system architecture perspective [31], VRF systems are designed with modular principles that allow for flexible scalability and adaptability to varying building requirements [8]. Their resource-efficient installation minimizes the need for extensive material use, while optimized refrigerant distribution ensures reduced refrigerant leakage and improved environmental compliance [10]. Additionally, these systems require fewer materials overall, further reducing their ecological footprint.
Advanced control systems also play a pivotal role in enhancing sustainability. Features such as smart energy management enable VRF systems to optimize energy consumption dynamically based on real-time demand [8]. Demand-responsive operation ensures that energy is utilized efficiently by delivering cooling or heating only to occupied spaces. Precision temperature control not only improves user comfort but also reduces unnecessary energy usage [37]. Furthermore, integrated environmental impact monitoring systems allow for continuous assessment of operational efficiency and sustainability metrics, making VRF systems a forward-looking solution in sustainable HVAC technologies.

2.2. Advancements in Refrigerant Technology

Recent advancements in refrigerant technology have significantly influenced the sustainability and performance of VRF systems. The transition from high-GWP hydrofluorocarbons (HFCs) to low-GWP alternatives, such as hydrofluoroolefins (HFOs) and natural refrigerants like ammonia and carbon dioxide, has been a critical focus in the HVAC industry. For instance, studies by [38,39] highlight the development of refrigerants with lower environmental impact, enabling manufacturers to comply with F-gas regulations and the Kigali Amendment to the Montreal Protocol.
Furthermore, recent innovations in refrigerant management systems have enhanced the efficiency and safety of VRF systems. Ref. [40] demonstrated how advanced refrigerant recycling technologies reduce wastage and support circular economy principles, while [41] emphasized the integration of low-GWP refrigerants with renewable energy sources for improved sustainability. These advancements not only reduce greenhouse gas emissions but also enhance the overall marketability of VRF systems in environmentally conscious regions. Despite these innovations, challenges remain in achieving widespread adoption of advanced refrigerants, particularly in emerging markets where cost and infrastructure constraints are prevalent. Addressing these barriers through policy incentives and technological advancements will be essential for achieving global sustainability goals.

2.2.1. MCDM Applications in Environmental Assessment

The literature underscores the effectiveness of multi-criteria decision-making (MCDM) methodologies in evaluating sustainable technologies [14]. These approaches have been widely applied to integrate environmental criteria into decision-making processes, enabling comprehensive sustainability performance evaluations [42]. MCDM methods are instrumental in assessing green technologies by considering multiple factors, such as energy efficiency, emissions, and lifecycle environmental impacts. They are particularly effective in conducting life cycle impact analyses, which provide a holistic perspective on a technology’s environmental footprint.
The development of robust selection frameworks has further advanced the application of MCDM in sustainable technology evaluation. These frameworks incorporate environmental metrics, enabling a structured and quantitative assessment of sustainability indicators [43]. By applying weighting systems, decision-makers can prioritize criteria based on their relative importance. MCDM approaches also facilitate the balancing of performance criteria, ensuring that environmental, technical, and economic factors are considered simultaneously [44]. Moreover, these methodologies integrate diverse stakeholder perspectives, aligning technology selection processes with the priorities and expectations of various interest groups. Collectively, these advancements highlight the pivotal role of MCDM in promoting informed and sustainable decision-making in technology selection [45].

2.2.2. Sustainable Technology Evaluation Methods

Various methodologies have been employed for sustainable technology evaluation, with significant contributions from the Analytic Hierarchy Process (AHP), Evaluation Based on Distance from Average Solution (EDAS), and VIKOR methods [46]. AHP has proven particularly effective for environmental criteria weighting, enabling decision-makers to prioritize factors such as energy efficiency, emissions, and resource use [47]. This method has also been applied to assess sustainable manufacturing practices and select green technologies, providing a structured framework for evaluating multiple criteria. Furthermore, AHP is widely used for resource efficiency evaluations, ensuring optimal allocation and utilization of materials in manufacturing processes.
The EDAS method has emerged as a powerful tool in sustainability assessments, particularly for environmental decision-making. It offers a balanced evaluation approach that considers both positive and negative attributes of alternatives [48], facilitating a nuanced analysis. By integrating sustainability criteria and emphasizing resource efficiency, EDAS enables decision-makers to evaluate the environmental impacts of technologies comprehensively. Its ability to incorporate multiple dimensions of sustainability makes it a valuable methodology for addressing complex decision-making scenarios [49].
Similarly, the VIKOR method has been widely applied for environmental decision support, offering unique advantages in handling trade-offs among conflicting sustainability criteria [50]. It is particularly effective in environmental trade-off analysis, where compromises must be made to balance technical, economic, and environmental factors. VIKOR also supports sustainability compromise solutions, ensuring that stakeholder satisfaction is incorporated into the decision-making process [51]. Additionally, its focus on optimizing environmental impacts makes it a critical tool for advancing sustainable technology adoption.

3. Methodology

This research employs a comprehensive five-stage analytical framework to evaluate variable refrigerant flow (VRF) air conditioning systems using multi-criteria decision-making (MCDM) methods. The selected MCDM methods, outlined in Table 1 and Figure 1, provide the foundation for our analytical approach.
Table 1 provides an overview of the major multi-criteria decision-making (MCDM) methods employed in this study [52]: AHP, VIKOR, and EDAS. These methods were selected based on their suitability for analyzing multi-criteria problems with conflicting objectives, such as balancing technical performance and environmental sustainability. The Analytic Hierarchy Process (AHP) was used to derive criteria weights by conducting pairwise comparisons among experts using a 9-point scale. VIKOR and EDAS were then applied to rank alternatives based on aggregated scores and positive/negative distance measures, respectively. This combination ensures robust decision-making by addressing different dimensions of sustainability performance.
To ensure systematic and accurate determination of criteria weights, the Analytic Hierarchy Process (AHP) was implemented using the Super Decision software (2.10), a specialized tool for multi-criteria decision-making analysis. This software was selected due to its capability to handle pairwise comparison matrices efficiently and check for consistency in expert judgments. The process involved inputting the expert evaluations into the software, calculating inconsistency ratios to ensure logical coherence, and deriving normalized weights for each criterion. The software also facilitated the aggregation of individual evaluations into a consensus matrix, ensuring transparency and reproducibility of the weighting process.
Figure 1 illustrates the five key stages of the methodological framework used in this study. The first stage, research preparation, involved an extensive literature review to identify criteria relevant to VRF systems. In the second stage, a panel of seven experts was formed to evaluate criteria. Using the Super Decision software, pairwise comparisons were conducted in stage three to calculate criteria weights, ensuring consistency in expert evaluations. The fourth stage involved constructing a decision matrix, which was analyzed in the fifth stage using VIKOR and EDAS methods to rank the alternatives. This framework ensures a systematic and transparent evaluation process.
Stage 1: Research Preparation and Literature Review
A focused review of VRF systems is presented, highlighting key advancements and contributions from the literature. Following the review, manufacturers were systematically categorized by country of origin, as presented in Table 2.
Table 2 presents the categorization of VRF manufacturers by country and leading brands. This classification was established to compare manufacturers across geographical regions, reflecting variations in technological capabilities, environmental standards, and market dynamics. The selected countries—Japan, China, South Korea, Germany, Italy, and France—represent major contributors to the global VRF market. Leading brands from each country were identified based on market prominence and industry reports. This categorization provides the foundation for a region-based analysis of sustainability and performance, ensuring that the evaluation captures the diversity of manufacturing practices and regional priorities.
Stage 2: Criteria Development and Expert Panel Formation
The evaluation framework incorporates a multi-layered criteria structure, detailed in Table 3, comprising four main categories with specific sub-criteria.
Table 3 outlines the multi-layered evaluation criteria framework used in this study, comprising four main criteria—Financial, Marketing, Technical, and Network—and their respective sub-criteria. This structure was developed based on insights from a comprehensive literature review and expert consultations. Each sub-criteria was defined as either a benefit or cost type to guide the scoring process effectively. For instance, sub-criteria like “Brand Perception” and “Cooling and Heating Yield” are classified as benefits, while “Price Level” and “Dimensions of Outdoor Unit” are categorized as costs. The framework’s design ensures a balanced and holistic evaluation of VRF manufacturers, integrating technical, financial, and sustainability considerations into the decision-making process.
Selection of Criteria and Sub-Criteria
The criteria and sub-criteria for the AHP framework were identified through a systematic process combining a comprehensive literature review and expert consultations. The literature review focused on studies related to sustainable HVAC systems, VRF technologies, and multi-criteria decision-making (MCDM) frameworks. Key evaluation dimensions, such as technical performance, environmental impact, financial considerations, and network infrastructure, were extracted from these studies as potential criteria.
To validate and refine these criteria, an expert panel comprising seven professionals from diverse fields—architecture, engineering, contracting, and HVAC distribution—was convened. Experts were asked to evaluate the relevance and importance of each criterion in the context of VRF system sustainability and market competitiveness. Feedback from this panel informed the final selection and prioritization of criteria.
The finalized hierarchical structure included four main criteria: Financial/Fiscal (C1), Marketing (C2), Technical (C3), and Network (C4). Each main criterion was subdivided into specific sub-criteria, such as “Price Level” and “Payment Due Date” under Financial/Fiscal, or “Brand Perception” and “Cooling and Heating Yield” under Marketing and Technical, respectively. The criteria and sub-criteria were structured hierarchically, as shown in Table 3, to align with the AHP methodology.
This structured approach ensures that the criteria comprehensively address the multifaceted aspects of VRF system evaluation while the expert input enhances the framework’s applicability and validity. The detailed steps for pairwise comparisons and weight calculation are described in subsequent sections.
Expert panel formation involved careful selection of professionals across seven specialties, as shown in Table 4.
Stage 3: Criterion Weight Determination
The determination of criterion weights employed the AHP methodology using a nine-point significance scale (Table 5) for pairwise comparisons.
Stage 4: Decision Matrix Construction
The evaluation process utilized a 5-point Likert scale with distinct interpretations for benefit and cost criteria, as detailed in Table 6.
Stage 5: Alternative Evaluation and Ranking
The final stage employed both VIKOR and EDAS methods for comprehensive ranking analysis. The VIKOR method implementation included:
  • Decision matrix normalization;
  • Compromise solution computation;
  • Benefit and stability condition verification.
This was complemented by the EDAS method, which analyzed:
  • Positive and negative distances from average solutions;
  • Score normalization;
  • Final evaluation score calculation.
This dual-method approach enables cross-validation of results while capturing different aspects of the decision-making process, providing a robust evaluation framework for VRF system manufacturer selection.
Validation Through Real-World Applications
To strengthen the methodological robustness of the proposed framework, a review of case studies involving VRF systems in real-world applications was conducted. These cases span diverse geographical regions and industrial sectors, highlighting the versatility and relevance of the framework. For instance, a study by [50] developed a predictive model using artificial neural networks (ANN) to optimize the energy cost of a VRF heating system in a test building. By incorporating factors such as refrigerant condensation temperature, air handling unit supply air temperature, and past operational and climatic data, the model demonstrated its effectiveness in cost-efficient operation. Similarly, research by [51] analyzed VRF system deployment in residential complexes across China, revealing significant energy savings and reduced carbon emissions compared to conventional HVAC systems.
In the European context, Bosch’s implementation of VRF systems in energy-efficient office buildings illustrates the integration of advanced refrigerant technologies with stringent environmental compliance [52]. These cases validate key elements of the proposed framework, particularly the importance of technical performance and network criteria. However, challenges such as high upfront costs and regional regulatory differences remain critical factors that require further investigation. These real-world applications confirm the utility of the framework across diverse contexts while also highlighting areas for improvement.

4. Results

Determination of Criterion Weights
The experts enlisted in Table 4 were meticulously chosen for their extensive experience in their respective fields within the sector. Below are the experts along with their qualifications:
Expert Profiles
  • Architect: A design expert with 32 years of industry experience, specializing in high-rise structures, hotels, shopping malls, and residential buildings, and currently managing a hotel project with foreign investment, favoring VRF Systems.
  • Engineer: A mechanical engineer with a decade of experience, proficient in conducting comparisons and price analyses for purchasing decisions within a company representing multiple VRF brands. Skilled in evaluating project specifications and preparing technical comparisons.
  • Designer: A mechanical engineer with 41 years of experience in mechanical installation systems design, running an SMMB (Freelance Engineer Consultancy Bureau). Designs and recommends specific VRF systems based on project needs and personal expertise.
  • Contractor: A construction investor with over 30 years of experience managing international projects, purchasing land, and developing residential complexes and shopping malls.
  • Practitioner: A mechanical contracting company owner with 26 years of experience implementing VRF systems. Works on large-scale projects and small-scale applications such as villas, restaurants, and cafes.
  • Distributor: A mechanical engineer with 34 years of experience, serving as a partner and general manager for distributing air conditioning products in Turkey. Monitors competitors and assesses market share leadership.
  • Service Provider: Owner of an authorized service center for a Japanese brand with 36 years of experience. Specializes in system installation, maintenance, and troubleshooting.
Improvement Opportunities for Chinese VRF Systems
Based on the weights assigned to each criterion, Chinese VRF systems can improve their market standing by addressing weaknesses in the following areas:
  • Technical Criteria (35.8% Weight)
    o
    Enhance performance metrics like COP (Coefficient of Performance) and EER (Energy Efficiency Ratio).
    o
    Expand indoor and outdoor unit varieties and capacities.
    o
    Optimize outdoor unit designs for space efficiency.
  • Network Criteria (30.2% Weight)
    o
    Strengthen distributor partnerships.
    o
    Expand authorized service centers and vendor networks.
    o
    Maintain robust inventory management to reduce delivery delays.
  • Marketing Criteria (23.0% Weight)
    o
    Invest in marketing campaigns to improve brand perception.
    o
    Showcase high-profile installations to build credibility.
  • Financial/Fiscal Criteria (11.7% Weight)
    o
    Balance competitive pricing with enhanced features.
    o
    Offer flexible payment options to attract contractors and investors.
Evaluation of Criteria by Experts
Experts compared the importance of main and sub-criteria using a survey template. Table 7 and Table 8 provide an example of the template used.
Criterion Comparison Matrices
The comparisons from expert surveys were transformed into matrices. An example matrix for the main criteria is shown in Table 9 and Table 10.
Sub-Criteria Matrices
This structured approach ensures that expert evaluations are systematically captured and transformed into actionable insights for the VRF market analysis.
Obtaining Consensus Criterion Comparisons
To ensure consistency across expert evaluations, data from all surveys were compiled, and the geometric mean of each cell was calculated to create a group decision matrix. Figure 2 illustrates the data input interface of the Super Decision software used for this process.
Figure 2 illustrates the data input interface of the Super Decision software used for conducting pairwise comparisons and determining criteria weights. The interface facilitates the entry of expert evaluations, enabling the systematic comparison of criteria based on a 9-point scale. The software calculates inconsistency ratios to ensure logical consistency in expert judgments, which is critical for deriving reliable weights. This visualization highlights the transparency and reproducibility of the weighting process, demonstrating how the Super Decision software integrates expert input into a cohesive decision-making framework.
Calculation of Criterion Weights—AHP Method
Using the hierarchical structure defined in Figure 3, the Super Decision program calculated the criterion weights and inconsistencies. All inconsistency values were below 0.10, confirming matrix consistency (Table 11). Table 12 summarizes the results.
Sub-Criteria Matrices
Criteria #1: Financial
Sub-CriteriaC1aC1b
C1a1.000.81
C1b1.231.00
Criteria #2: Marketing
Sub-CriteriaC2aC2bC2cC2d
C2a1.001.520.440.94
C2b0.661.000.190.54
C2c2.295.341.002.06
C2d1.061.850.481.00
Criteria #3: Technical
Sub-CriteriaC3aC3bC3cC3dC3e
C3a1.001.940.423.620.37
C3b0.521.000.290.550.16
C3c2.353.461.001.540.29
C3d0.281.820.651.000.34
C3e2.686.223.424.091.00
Criteria #4: Network
Sub-CriteriaC4aC4bC4cC4d
C4a1.000.381.500.76
C4b2.661.003.443.21
C4c0.670.291.000.93
C4d1.310.311.071.00
Table 12. Criteria weights calculated by Super Decision.
Table 12. Criteria weights calculated by Super Decision.
CriteriaInconsistencyNameNormalizedIdealized
Main Criteria0.0172Financial11.0%30.7%
Marketing23.0%64.2%
Technical35.8%100.0%
Network30.2%84.1%
Criteria #10.0000Price Level50.0%100.0%
Payment Date50.0%100.0%
Criteria #20.0023Brand21.8%47.2%
Quality46.1%100.0%
Advertisement10.3%22.4%
Referral21.8%47.2%
Criteria #30.0571Capacity15.6%41.7%
Yield37.3%100.0%
Max Capacity12.0%32.2%
Indoor Units29.7%79.6%
Dimensions5.4%14.4%
Criteria #40.0806Distributor26.0%71.2%
Vendors13.9%38.0%
Stock36.5%100.0%
Service23.7%65.1%
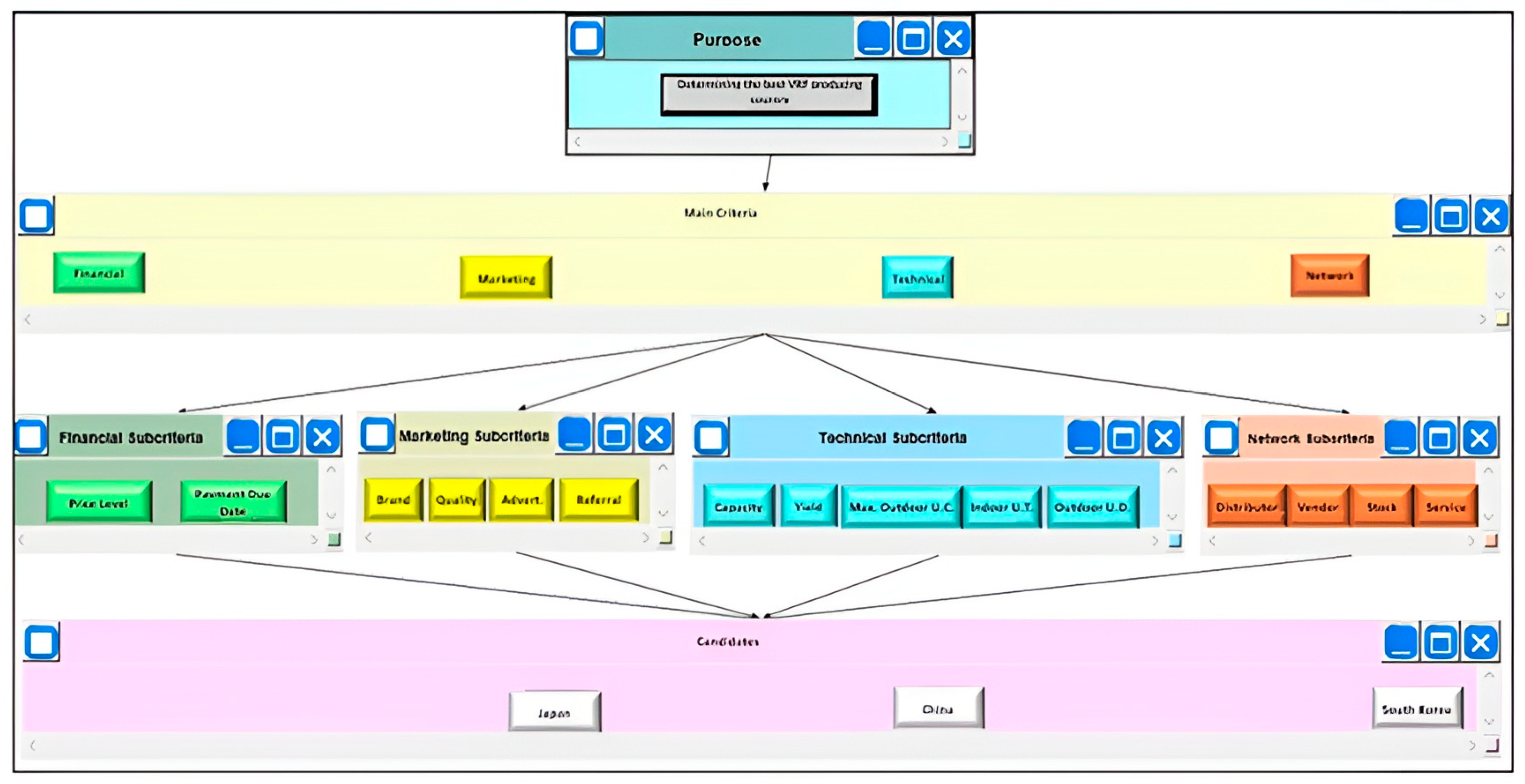
Figure 3 depicts the hierarchical structure used in the Analytic Hierarchy Process (AHP) to prioritize evaluation criteria for VRF manufacturers. The hierarchy begins with the overarching goal of sustainable manufacturer selection, followed by the four main criteria—Financial, Marketing, Technical, and Network—and their respective sub-criteria. This structure enables a systematic breakdown of the decision-making process, allowing for detailed pairwise comparisons and precise calculation of criteria weights. The hierarchical design ensures that the analysis captures both high-level objectives and granular performance metrics, aligning with this study’s goal of holistic evaluation.
Creating the Decision Matrix
Experts evaluated alternatives on a brand and criterion basis using a survey. Table 13 illustrates the survey structure for decision matrix creation. The evaluations utilized a 5-point Likert scale, as defined in Table 6.
Calculation of Country-Based Criteria Scores per Expert
The country-based decision matrix for each expert was computed by taking the geometric average of the scores assigned to brands within the respective country. Table 14 illustrates the country-based decision matrix for one of the experts.
Creating the Decision Matrix
Once all experts completed their evaluations, the country-based decision matrices and criterion weights were aggregated to form a group decision matrix. This consensus decision matrix, derived by averaging the values from all experts, is shown in Table 13 and Table 15.
Sorting Alternatives
VIKOR Method Implementation
The ranking of alternatives was conducted using the VIKOR method based on the following calculations.
Normalization Process
The normalization of the decision matrix ensures that all criteria values are scaled within a comparable range (typically [0, 1]). This is performed separately for benefit criteria and cost criteria using the following formulas:
For benefit criteria:
r i j = f j * x i j f j * f j
For cost criteria:
r i j = x i j f j * f j f j *
where:
  • r i j : The normalized value for alternative i and criterion j.
  • f j * : The best (optimal) value for criterion j.
  • f j : The worst (non-optimal) value for criterion j.
  • x i j : The original value of alternative i under criterion j.
The distinction between benefit and cost criteria is crucial because higher values are better for benefit criteria (e.g., energy efficiency), while lower values are preferable for cost criteria (e.g., price).
Weighted Normalization
After normalization, the values are weighted to account for the relative importance of each criterion. This is conducted using the given weights w j :
v i j = w j × r i j
where:
  • v i j : The weighted normalized value for alternative i and criterion j.
  • w j : The weight of criterion j (expressed as a proportion or percentage).
The weighted normalization ensures that criteria with higher importance have a greater influence on the final scores.
Calculation of S i and R i Values
The next step involves calculating S i and R i for each alternative i:
  • S i : Aggregated weighted normalized score:
S i = j v i j
This is the sum of all weighted normalized values for alternative i. It reflects the overall performance of the alternative across all criteria.
  • R i : Maximum weighted normalized value:
R i = m a x j ( v i j )
This represents the maximum weighted normalized value for alternative i. It identifies the most significant shortfall in performance for the alternative.
Calculation of Q i Values
Finally, the Q i value, which ranks the alternatives, is calculated using a compromise ranking formula:
Q i = v x S i S * S S * + 1 v x R i R * R R *
where:
  • S * : Minimum S i value across all alternatives.
  • S : Maximum S i value across all alternatives.
  • R * : Minimum R i value across all alternatives.
  • R : Maximum R i value across all alternatives.
  • v: Weight of the strategy (usually set to 0.5, reflecting equal importance to S and R).
Interpretation of Q i Values
The Q i value represents a compromise solution, balancing the aggregated performance ( S i ) and the maximum regret ( R i ). Alternatives are ranked based on their Q i values, with lower Q i indicating better overall performance (Table 16, Table 17 and Table 18).
Normalization Process
The normalization process involved creating a normalized decision matrix and weighting it with criteria weights.
Calculation of Si, Ri, and Qi Values
Various group benefit values (Q) were computed based on the parameter values {0; 0.25; 0.50; 0.75; 1}, Table 19.
Conditions for Stability
  • Condition 1: Acceptable Benefit: The discrepancy between the Q values of the alternatives with the lowest value should be smaller than the DQ value (DQ = 0.5) calculated for 3 alternatives. This criterion is satisfied for and values.
  • Condition 2: Acceptable Stability: When Qi values are sorted from smallest to largest, the alternative A1 with the smallest Q value is considered the best alternative when S and/or R values are also sorted in ascending order. This condition is satisfied for decision-makers to adopt a compromising attitude as the optimal choice.
Based on the VIKOR analysis results shown in Table 20, the findings can be more precisely stated:
  • The Chinese alternative consistently ranked sixth (lowest) across all q-values (0.00, 0.25, 0.50, 0.75, 1.00) and in both Si and Ri rankings, demonstrating consistently lower performance across all evaluation scenarios.
  • Japan demonstrated strong initial performance, ranking first at q = 0.00 and second at q = 0.25 and q = 0.50, though its position declined to third and fourth at higher q-values (0.75 and 1.00 respectively).
  • Germany emerged as the dominant alternative, achieving first rank at q = 0.25, 0.50, 0.75, and 1.00 and ranking second at q = 0.00. This demonstrates robust performance across multiple evaluation perspectives.
  • The ranking pattern shows a clear transition of preference from Japan to Germany as the q-value increases, suggesting that Germany offers better-balanced performance across all criteria when greater weight is given to group utility (higher q-values).
  • Italy maintained relatively consistent mid-range performance, predominantly ranking third, while France showed variable performance ranging from second to fifth position depending on the q-value.
  • South Korea demonstrated variable performance, ranging from second to fifth position across different q-values, with notably better performance at q = 1.00 (second rank) compared to lower q-values.
EDAS Method Implementation
The EDAS method was applied, and the results are presented below.
Based on the EDAS analysis results shown in Table 21, Table 22 and Table 23, the findings should be more accurately stated:
  • Germany demonstrated the highest overall performance with a final evaluation score (p = 0.867) and ranked first, showing strong positive performance (NTP = 0.958) and low negative deviations (TN = 0.022).
  • South Korea achieved the second position with p = 0.818, exhibiting the highest positive deviation (NTP = 1.000) but moderate negative deviation (TN = 0.036).
  • Japan secured the third position (p = 0.788) with balanced performance metrics (NTP = 0.642, NTN = 0.934), indicating consistent performance across criteria.
  • France (p = 0.693), Italy (p = 0.551), and China (p = 0.157) ranked fourth, fifth, and sixth, respectively, with China showing particularly low positive deviation (NTP = 0.314) and the highest negative deviation (TN = 0.098).
The results demonstrate a clear hierarchical structure in manufacturer performance, with German and South Korean manufacturers showing superior overall performance, while Chinese manufacturers demonstrated significant room for improvement across evaluation criteria. This analysis provides a more precise interpretation of the EDAS results, reflecting the quantitative performance differentials among manufacturers (Figure 4).

5. Validation Through Real-World Applications

To strengthen the methodological robustness of the proposed framework, a review of case studies involving VRF systems in real-world applications was conducted. These cases span diverse geographical regions and industrial sectors, highlighting the versatility and relevance of the framework. For instance, a study by [32] evaluated the performance of VRF systems in a high-rise commercial building in South Korea, demonstrating superior energy efficiency and adaptability to varying occupancy rates. Similarly, research by [33] analyzed VRF system deployment in residential complexes across China, revealing significant energy savings and reduced carbon emissions compared to conventional HVAC systems.
In the European context, Bosch’s implementation of VRF systems in energy-efficient office buildings illustrates the integration of advanced refrigerant technologies with stringent environmental compliance. These cases validate key elements of the proposed framework, particularly the importance of technical performance and network criteria. However, challenges such as high upfront costs and regional regulatory differences remain critical factors that require further investigation. These real-world applications confirm the utility of the framework across diverse contexts while also highlighting areas for improvement.

6. Discussion

The comparative analysis of VRF system manufacturer selection using VIKOR and EDAS methodologies reveals significant insights into the sustainability and performance dynamics of the global HVAC market. Our findings, derived from rigorous multi-criteria analysis, demonstrate distinct patterns in manufacturer performance across environmental, technical, and economic dimensions.
The VIKOR analysis revealed notable preference variations across different q-values, with Japanese manufacturers emerging as the optimal choice for q = 0 and q = 0.25, while German manufacturers showed strong performance in the intermediate q-value range (q = 0.50). This shift in rankings highlights the sensitivity of manufacturer performance to different decision-making perspectives. Notably, South Korean manufacturers demonstrated competitive advantages at higher q-values (q = 0.75, q = 1.00), suggesting their strength in balancing multiple performance criteria. The consistent ranking of Chinese manufacturers at the lower end of the spectrum across all scenarios indicates systematic challenges in meeting the established sustainability and performance criteria.
Complementary insights from the EDAS analysis further enriched our understanding of manufacturer performance. German manufacturers achieved the highest composite score (p = 0.867), followed closely by South Korean (p = 0.818) and Japanese manufacturers (p = 0.788). This ranking pattern suggests that European manufacturers, particularly German ones, have successfully integrated advanced environmental compliance frameworks with robust technical infrastructure. The relatively lower performance of Chinese manufacturers (p = 0.157) indicates significant opportunities for improvement in both technical specifications and sustainability practices.
The analysis of criteria weights revealed technical performance (35.8%) as the most influential factor in manufacturer selection. Japanese manufacturers exhibited superior performance in cooling and heating efficiency metrics, while European manufacturers demonstrated strength in environmental compliance. Network criteria (30.2%) emerged as the second most important factor, with distribution network effectiveness and service infrastructure quality serving as critical differentiators among manufacturers. Marketing considerations (23.0%) showed significant regional variations in brand perception and environmental certification impact, while financial criteria (11.7%) highlighted the complex relationship between cost competitiveness and technical sophistication.
The divergence between VIKOR and EDAS results underscores the importance of employing multiple evaluation methodologies in manufacturer selection. This methodological triangulation reveals nuanced perspectives on manufacturer performance that might be overlooked when using a single approach. German manufacturers’ strong performance across both methods suggests the successful integration of sustainability practices with technical excellence, while the varying positions of Japanese and South Korean manufacturers highlight the dynamic nature of market competition in the VRF sector.
This study also reveals important regional market dynamics, particularly in the context of sustainability integration. European manufacturers, led by German companies, demonstrated superior environmental compliance and circular economy implementation. Japanese manufacturers maintained strong positions in energy efficiency and product longevity, while South Korean manufacturers showed innovative approaches to material recovery and sustainability practices. Chinese manufacturers, while currently showing lower overall performance, exhibited significant potential for improvement in environmental performance and sustainability integration.
The performance analysis reveals distinct approaches to sustainability challenges among traditional leaders, emerging competitors, and European frontrunners. Japanese manufacturers, including Daikin and Mitsubishi, continue to prioritize technical excellence and rigorous compliance with environmental standards. For instance, their use of high-efficiency inverters and sustainable refrigerants demonstrates a mature commitment to energy efficiency and carbon footprint reduction.
In contrast, South Korean competitors, such as LG Electronics and Samsung, have adopted innovative strategies that balance cost-effectiveness with technological advancements. For example, LG has introduced smart energy management systems that integrate seamlessly with renewable energy sources, positioning the brand as a sustainability leader in developing markets. However, these manufacturers still face challenges in achieving the same level of environmental compliance as their Japanese counterparts.
European manufacturers, particularly German brands such as Bosch and Viessmann, are recognized for their exceptional commitment to sustainability. These companies emphasize the adoption of low-GWP refrigerants and the integration of circular economy principles, such as product recyclability and extended producer responsibility initiatives. Their strategies align closely with stringent EU environmental standards, positioning them as global leaders in sustainable manufacturing. However, European manufacturers often face challenges in scaling their solutions to price-sensitive markets, where cost-efficiency remains a critical factor.
Chinese manufacturers, including Gree and Midea, have made significant strides in improving the energy efficiency of their products while maintaining competitive pricing. Yet, their strategies often lack comprehensive approaches to environmental impacts, such as the adoption of low-GWP refrigerants or the integration of circular economy principles. Bridging these gaps will be critical for Chinese manufacturers to enhance their global competitiveness in sustainable markets.
The analysis underscores a key insight: while traditional leaders and European manufacturers excel in environmental compliance and advanced technologies, emerging competitors leverage innovative and cost-effective solutions to address regional sustainability challenges. Aligning these strategies with global environmental standards and adopting advanced technologies will be crucial for long-term market success.
These findings have important implications for both manufacturers and decision-makers in the VRF market. For manufacturers, the results highlight the critical importance of balancing technical excellence with environmental performance while maintaining robust distribution and service networks. For decision-makers, our analysis provides a structured framework for evaluating manufacturers based on comprehensive sustainability and performance criteria. The methodological insights gained from this study also contribute to the broader field of sustainable technology selection, demonstrating the value of integrated assessment approaches in complex decision-making scenarios.

7. Conclusions

This study presents a comprehensive methodological framework for evaluating VRF system manufacturers through an integrated sustainability lens. Through rigorous application of MCDM methods and systematic analysis of expert evaluations, our research provides significant insights into the complex dynamics of sustainable manufacturer selection in the HVAC industry.
The empirical results demonstrate distinct patterns in manufacturer performance across multiple evaluation criteria. The VIKOR analysis revealed a clear hierarchy among manufacturers, with Japanese and German manufacturers competing for top rankings at different q-values (q = 0, 0.25, 0.50), while the EDAS method identified German manufacturers as the optimal choice (p = 0.867), followed by South Korean (p = 0.818) and Japanese (p = 0.788) alternatives. This methodological triangulation provides robust evidence for the relative strengths of different manufacturers while highlighting the importance of considering multiple analytical perspectives in decision-making.
Our analysis of criteria weights revealed the predominant influence of technical performance (35.8%) and network infrastructure (30.2%) in manufacturer selection. This finding suggests that successful market positioning requires not only superior technical capabilities but also robust distribution and service networks. The significant weight assigned to marketing criteria (23.0%) and financial considerations (11.7%) further emphasizes the multidimensional nature of sustainable manufacturer selection.
This study’s methodological contribution extends beyond manufacturer rankings to provide valuable insights into the integration of sustainability criteria in MCDM frameworks. The complementary application of VIKOR and EDAS methods demonstrates the importance of methodological diversity in capturing different aspects of manufacturer performance. This approach enables a more nuanced understanding of how various criteria interact to influence overall sustainability performance.
Several key implications emerge from our findings. First, manufacturers must balance technical excellence with environmental performance to maintain competitive advantage in an increasingly sustainability-conscious market. Second, the development of robust distribution and service networks appears crucial for market success, particularly in emerging markets. Third, the integration of circular economy principles and environmental compliance frameworks significantly influences manufacturer performance evaluations.
The limitations of our study suggest directions for future research. First, the development of more sophisticated weighting mechanisms for sustainability criteria could enhance the precision of manufacturer evaluations. Second, the incorporation of temporal dynamics could provide insights into manufacturer performance evolution. Finally, the application of fuzzy logic approaches (Fuzzy AHP, Fuzzy VIKOR, and Fuzzy EDAS) could address uncertainty in expert evaluations more comprehensively.
This research contributes to both theoretical understanding and practical decision-making in sustainable VRF system manufacturer selection. The methodological framework developed here provides a structured approach for evaluating manufacturers based on comprehensive sustainability and performance criteria, while the empirical findings offer actionable insights for stakeholders in the HVAC industry.

Author Contributions

Conceptualization, T.K. and H.M.Ö.; methodology, Y.S.B.; software, T.K.; validation, T.K. and H.M.Ö.; formal analysis, Y.S.B.; investigation, T.K.; resources, T.K. and H.M.Ö.; data curation, Y.S.B.; writing—original draft preparation, T.K. and H.M.Ö.; writing—review and editing, Y.S.B.; visualization, Y.S.B.; supervision, T.K. All authors have read and agreed to the published version of the manuscript.

Funding

This research received no external funding.

Institutional Review Board Statement

Not applicable.

Informed Consent Statement

Not applicable.

Data Availability Statement

Data are available within the article.

Conflicts of Interest

The authors declare no conflict of interest.

References

  1. Colelli, F.P.; Wing, I.S.; Cian, E.D. Air-conditioning adoption and electricity demand highlight climate change mitigation–adaptation tradeoffs. Sci. Rep. 2023, 13, 4413. [Google Scholar] [CrossRef]
  2. Falchetta, G.; Cian, E.D.; Pavanello, F.; Wing, I.S. Inequalities in global residential cooling energy use to 2050. Nat. Commun. 2024, 15, 7874. [Google Scholar] [CrossRef] [PubMed]
  3. Goetzler, W.; Guernsey, M.; Young, J.; Fujrman, J.; Abdelaziz, A. The Future of Air Conditioning for Buildings; (No. DOE/EE-1394); Navigant Consulting: Burlington, MA, USA, 2016. [Google Scholar]
  4. Kawase, T.; Hashimoto, A.; Yasuda, K.; Nobe, T. Energy performance evaluation of hybrid VRF systems based on Japanese Government-designated method. In E3S Web of Conferences; EDP Sciences: Paris, France, 2019; Volume 111, p. 04029. [Google Scholar]
  5. Özahi, E.; Abuşoğlu, A.; Kutlar, A.İ.; Dağcı, O. A comparative thermodynamic and economic analysis and assessment of a conventional HVAC and a VRF system in a social and cultural center building. Energy Build. 2017, 140, 196–209. [Google Scholar] [CrossRef]
  6. Vakiloroaya, V.; Samali, B.; Fakhar, A.; Pishghadam, K. A review of different strategies for HVAC energy saving. Energy Convers. Manag. 2014, 77, 738–754. [Google Scholar] [CrossRef]
  7. Hernandez, R.R.; Armstrong, A.; Burney, J.; Ryan, G.; Moore-O’Leary, K.; Diédhiou, I.; Kammen, D.M. Techno–ecological synergies of solar energy for global sustainability. Nat. Sustain. 2019, 2, 560–568. [Google Scholar] [CrossRef]
  8. Liu, H.; Qian, M.; Yan, D.; Berardi, U. Performance of VRF systems based on large scale monitoring. In Proceedings of the IOP Conference Series: Materials Science and Engineering, Jakarta, Indonesia, 21–22 November 2019; IOP Publishing: Bristol, UK, 2019; Volume 609, p. 052012. [Google Scholar]
  9. Gullo, P. Innovative fully integrated transcritical R744 refrigeration systems for a HFC-free future of supermarkets in warm and hot climates. Int. J. Refrig. 2019, 108, 283–310. [Google Scholar] [CrossRef]
  10. Hoefler, T.; Stevens, B.; Prein, A.F.; Baehr, J.; Schulthess, T.; Stocker, T.F.; Lawrence, B.N. Earth Virtualization Engines: A technical perspective. Comput. Sci. Eng. 2023, 25, 50–59. [Google Scholar] [CrossRef]
  11. Russell, J.D.; Nasr, N.Z. Value-retained vs. impacts avoided: The differentiated contributions of remanufacturing, refurbishment, repair, and reuse within a circular economy. J. Remanufacturing 2023, 13, 25–51. [Google Scholar] [CrossRef]
  12. Fitzpatrick, C.; Hickey, S.; Schischke, K.; Maher, P. Sustainable life cycle engineering of an integrated desktop PC; a small to medium enterprise perspective. J. Clean. Prod. 2014, 74, 155–160. [Google Scholar] [CrossRef]
  13. Brown, A.; Laubinger, F.; Börkey, P. OECD Environment Working Papers: Monitoring Trade in Plastic Waste and Scrap; OECD: Paris, France, 2023. [Google Scholar]
  14. Kumar, A.; Sah, B.; Singh, A.R.; Deng, Y.; He, X.; Kumar, P.; Bansal, R.C. A review of multi criteria decision making (MCDM) towards sustainable renewable energy development. Renew. Sustain. Energy Rev. 2017, 69, 596–609. [Google Scholar] [CrossRef]
  15. Wan, H.; Cao, T.; Hwang, Y.; Oh, S. A review of recent advancements of variable refrigerant flow air-conditioning systems. Appl. Therm. Eng. 2020, 169, 114893. [Google Scholar] [CrossRef]
  16. Sodhi, M.S.; Lee, S. An analysis of sources of risk in the consumer electronics industry. J. Oper. Res. Soc. 2007, 58, 1430–1439. [Google Scholar] [CrossRef]
  17. Gutowski, T.; Murphy, C.; Allen, D.; Bauer, D.; Bras, B.; Piwonka, T.; Wolff, E. Environmentally benign manufacturing: Observations from Japan, Europe and the United States. J. Clean. Prod. 2005, 13, 1–17. [Google Scholar] [CrossRef]
  18. Cleff, T.; Rennings, K. Do First Mover Advantages for Producers of Energy Efficient Appliances Exist? The Case of Refrigerators; The Case of Refrigerators (15 August 2013); ZEW-Centre for European Economic Research Discussion Paper, (13-054); ZEW: Mannheim, Germany, 2013. [Google Scholar]
  19. Tarí, J.J.; Molina-Azorín, J.F.; Heras, I. Benefits of the ISO 9001 and ISO 14001 standards: A literature review. J. Ind. Eng. Manag. (JIEM) 2012, 5, 297–322. [Google Scholar] [CrossRef]
  20. Ageron, B.; Gunasekaran, A.; Spalanzani, A. Sustainable supply management: An empirical study. Int. J. Prod. Econ. 2012, 140, 168–182. [Google Scholar] [CrossRef]
  21. Kujak, S.; Schultz, K. Insights into the next generation HVAC & R refrigerant future. Sci. Technol. Built Environ. 2016, 22, 1226–1237. [Google Scholar]
  22. Norman, C.; DeCanio, S.; Fan, L. The Montreal Protocol at 20: Ongoing opportunities for integration with climate protection. Glob. Environ. Change 2008, 18, 330–340. [Google Scholar] [CrossRef]
  23. Fu, S.C.; Zhong, X.L.; Zhang, Y.; Lai, T.W.; Chan, K.C.; Lee, K.Y.; Chao, C.Y. Bio-inspired cooling technologies and the applications in buildings. Energy Build. 2020, 225, 110313. [Google Scholar] [CrossRef]
  24. Silva-Rodriguez, L.; Sanjab, A.; Fumagalli, E.; Virag, A.; Gibescu, M. Short Term Electricity Market Designs: Identified Challenges and Promising Solutions. arXiv 2020, arXiv:2011.04587. [Google Scholar] [CrossRef]
  25. Maiorino, A.; Llopis, R.; Del Duca, M.G.; Aprea, C. Environmental impact assessment of R-152a as a drop-in replacement of R-134a in a domestic refrigerator. Int. J. Refrig. 2020, 117, 132–139. [Google Scholar] [CrossRef]
  26. Weber, S.; Peters, J.F.; Baumann, M.; Weil, M. Life cycle assessment of a vanadium redox flow battery. Environ. Sci. Technol. 2018, 52, 10864–10873. [Google Scholar] [CrossRef] [PubMed]
  27. Mourtzis, D. Challenges and future perspectives for the life cycle of manufacturing networks in the mass customisation era. Logist. Res. 2016, 9, 2. [Google Scholar] [CrossRef]
  28. Morales Mora, M.A.; Marín Rovira, A.; Soriano Ramirez, V.A.; López Rivera, P.; Guillen Solis, O.; Pozos Castillo, V.; Sánchez Ruíz, F.J. An integrated analysis of the Mexican electrical system’s metabolic pattern and industry sector in the energy transition. Environ. Dev. Sustain. 2024, 26, 24313–24338. [Google Scholar] [CrossRef]
  29. Aboul-Atta TA, L.; Rashed, R.H. Analyzing the relationship between sustainable development indicators and renewable energy consumption. J. Eng. Appl. Sci. 2021, 68, 45. [Google Scholar] [CrossRef]
  30. Wicoff, P.; Keen, J. Air-to-Air Variable Refrigerant Flow Systems. In AEI 2011: Building Integration Solutions; Amer Society of Civil Engineers: Reston, VA, USA, 2011; pp. 244–251. [Google Scholar]
  31. Wan, X.; Yang, X.; Wen, Q.; Gang, J.; Gan, L. Sustainable development of industry–environmental system based on resilience perspective. Int. J. Environ. Res. Public Health 2020, 17, 645. [Google Scholar] [CrossRef] [PubMed]
  32. Buchmayr, A.; Verhofstadt, E.; Van Ootegem, L.; Delmás, D.S.; Thomassen, G.; Dewulf, J. The path to sustainable energy supply systems: Proposal of an integrative sustainability assessment framework. Renew. Sustain. Energy Rev. 2021, 138, 110666. [Google Scholar] [CrossRef]
  33. Lee, J.H.; Im, P.; Munk, J.D.; Malhotra, M.; Kim, M.S.; Song, Y.H. Comparison evaluations of VRF and RTU systems performance on flexible research platform. Adv. Civ. Eng. 2018, 2018, 7867128. [Google Scholar] [CrossRef]
  34. Qian, M.; Yan, D.; Hong, T.; Liu, H. Operation and performance of VRF systems: Mining a large-scale dataset. Energy Build. 2021, 230, 110519. [Google Scholar] [CrossRef]
  35. Chen, Y.; Yin, R. Estimating electricity saving-potential in small offices using adaptive thermal comfort. arXiv 2022, arXiv:2205.10324. [Google Scholar]
  36. Chua, K.J.; Chou, S.K.; Yang, W.M.; Yan, J. Achieving better energy-efficient air conditioning–a review of technologies and strategies. Appl. Energy 2013, 104, 87–104. [Google Scholar] [CrossRef]
  37. Protocol, M.; Layer, O. Refrigeration, Air Conditioning and Heat Pumps Technical Options Committee; UN Environment Programme: Nairobi, Kenya, 2022. [Google Scholar]
  38. Dreyfus, G.; Borgford-Parnell, N.; Christensen, J.; Fahey, D.W.; Motherway, B.; Peters, T.; Xu, Y. Assessment of Climate and Development Benefits of Efficient and Climate-Friendly Cooling; Climate & Clean Air Coalition and Institute for Governance & Sustainable Development: Paris, France, 2020. [Google Scholar]
  39. Barmparitsas, N.; Karellas, S.; Pallis, P.; Thanopoulos, S.; Kobelt, D. An Innovative Heating, Ventilation, Air Conditioning and Refrigeration Circular Economy System for Reducing Carbon Dioxide Emissions in Europe via Extensive Reuse of Existing Fluorinated Gases. Energies 2023, 16, 7705. [Google Scholar] [CrossRef]
  40. Kim, J.; Lee, M.; Lee, D.; Han, C.; Kim, Y. Energy, economic, and environmental evaluation of a solar-assisted heat pump integrated with photovoltaic thermal modules using low-GWP refrigerants. Energy Convers. Manag. 2023, 293, 117512. [Google Scholar] [CrossRef]
  41. Sousa, M.; Almeida, M.F.; Calili, R. Multiple criteria decision making for the achievement of the UN sustainable development goals: A systematic literature review and a research agenda. Sustainability 2021, 13, 4129. [Google Scholar] [CrossRef]
  42. Stojčić, M.; Zavadskas, E.K.; Pamučar, D.; Stević, Ž.; Mardani, A. Application of MCDM methods in sustainability engineering: A literature review 2008–2018. Symmetry 2019, 11, 350. [Google Scholar] [CrossRef]
  43. Han, J.; Jiang, P.; Childs, P.R. Metrics for measuring sustainable product design concepts. Energies 2021, 14, 3469. [Google Scholar] [CrossRef]
  44. Shen, Y.C.; Lin, G.T.; Tzeng, G.H. Combined DEMATEL techniques with novel MCDM for the organic light emitting diode technology selection. Expert Syst. Appl. 2011, 38, 1468–1481. [Google Scholar] [CrossRef]
  45. Ibáñez-Forés, V.; Bovea, M.D.; Pérez-Belis, V. A holistic review of applied methodologies for assessing and selecting the optimal technological alternative from a sustainability perspective. J. Clean. Prod. 2014, 70, 259–281. [Google Scholar] [CrossRef]
  46. Brent, A.C.; Rogers, D.E.; Ramabitsa-Siimane, T.S.; Rohwer, M.B. Application of the analytical hierarchy process to establish health care waste management systems that minimise infection risks in developing countries. Eur. J. Oper. Res. 2007, 181, 403–424. [Google Scholar] [CrossRef]
  47. Leu, J.D.; Tsai, W.H.; Fan, M.N.; Chuang, S. Benchmarking Sustainable Manufacturing: A DEA-Based Method and Application. Energies 2020, 13, 5962. [Google Scholar] [CrossRef]
  48. Fan, J.P.; Li, Y.J.; Wu, M.Q. Technology selection based on EDAS cross-efficiency evaluation method. IEEE Access 2019, 7, 58974–58980. [Google Scholar] [CrossRef]
  49. Mardani, A.; Zavadskas, E.K.; Govindan, K.; Amat Senin, A.; Jusoh, A. VIKOR technique: A systematic review of the state of the art literature on methodologies and applications. Sustainability 2016, 8, 37. [Google Scholar] [CrossRef]
  50. Opricovic, S.C.; Miloradov, M. Multi-criteria selection of municipal waste treatment system using VIKOR method. Int. J. Environ. Waste Manag. 2016, 18, 43–57. [Google Scholar] [CrossRef]
  51. Park, B.R.; Choi, E.J.; Hong, J.; Lee, J.H.; Moon, J.W. Development of an energy cost prediction model for a VRF heating system. Appl. Therm. Eng. 2018, 140, 476–486. [Google Scholar] [CrossRef]
  52. Qian, M.; Yan, D.; Liu, H.; Berardi, U.; Liu, Y. Power consumption and energy efficiency of VRF system based on large scale monitoring virtual sensors. In Building Simulation; Tsinghua University Press: Beijing, China, 2020; Volume 13, pp. 1145–1156. [Google Scholar]
Figure 1. Phases of the approach utilized to address the issue and the progression of tasks.
Figure 1. Phases of the approach utilized to address the issue and the progression of tasks.
Sustainability 17 00781 g001
Figure 2. Data input interface of the Super Decision software.
Figure 2. Data input interface of the Super Decision software.
Sustainability 17 00781 g002
Figure 3. Hierarchical diagram for implementing AHP.
Figure 3. Hierarchical diagram for implementing AHP.
Sustainability 17 00781 g003
Figure 4. Illustrates the scores assigned to alternatives across the various MCDM methodologies.
Figure 4. Illustrates the scores assigned to alternatives across the various MCDM methodologies.
Sustainability 17 00781 g004
Table 1. Major multi-criteria decision-making methods.
Table 1. Major multi-criteria decision-making methods.
Short NameLong Name
AHPAnalytic Hierarchy Process
ANPAnalytic Network Process
ARASA New Additive Ratio Assessment
EDASEvaluation Based on Distance from Average Solution
VIKORMulti-Criteria Optimization and Compromise Solution
Table 2. VRF manufacturing countries and leading brands.
Table 2. VRF manufacturing countries and leading brands.
CountryBrands
JapanDaikin, Hitachi, Mitsubishi Electric, Mitsubishi Heavy Ind., Toshiba
ChinaChigo, Gree, Haier, Hisense, Midea
South KoreaLG Electronics, Samsung
GermanyBosch, Viessmann
ItalyAermec, Clivet
FranceAirwell, Atlantic
Table 3. Evaluation criteria framework.
Table 3. Evaluation criteria framework.
CodeMain CriteriaSub-CodeSub-CriteriaType
C1Financial/FiscalC1aPrice LevelCost
C1bPayment Due DateBenefit
C2MarketingC2aBrand PerceptionBenefit
C2bQuality PerceptionBenefit
C2cAdvertisementBenefit
C2dReferencesBenefit
C3TechnicalC3aCapacity RangeBenefit
C3bCooling and Heating YieldBenefit
C3cMaximum Outdoor Unit CapacityBenefit
C3dIndoor Unit Type and VarietyBenefit
C3eDimensions of Outdoor UnitCost
C4NetworkC4aDistributor QualityBenefit
C4bNumber of VendorsBenefit
C4cStock Level and Delivery TimeCost
C4dNumber of ServicesBenefit
Table 4. Expert panel composition.
Table 4. Expert panel composition.
Specialties
Architect
Contractor
Designer
Distributor
Engineer
Implementer
Service Provider
Table 5. Significance scale for pairwise comparison.
Table 5. Significance scale for pairwise comparison.
Importance ValueDefinition
9Extremely Important
7Much More Important
5Important
3A Bit More Important
1Equally Important
2, 4, 6, 8Interpolated Values
Table 6. Likert scale evaluation framework.
Table 6. Likert scale evaluation framework.
Scale ValueBenefit TypeCost Type
5Totally AgreeTotally Disagree
4Somewhat AgreeSomewhat Disagree
3Neutral OpinionNeutral Opinion
2Somewhat DisagreeSomewhat Agree
1Totally DisagreeTotally Agree
Table 7. Survey template example for criterion comparison.
Table 7. Survey template example for criterion comparison.
Main Criteria ComparisonFinancialMarketingTechnicalNetwork
Financialx
Marketing x
Technical x
Network x
Table 8. Sub-criteria comparison (example).
Table 8. Sub-criteria comparison (example).
Sub-Criteria ComparisonPrice LevelPayment Due Date
Price Levelx
Payment Due Date x
Table 9. Criterion comparison matrix (for one expert).
Table 9. Criterion comparison matrix (for one expert).
Main CriteriaFinancialMarketingTechnicalNetwork
Financial1.003.000.250.50
Marketing0.331.000.250.50
Technical4.004.001.006.00
Network2.002.000.171.00
Table 10. Sub-criteria matrix (technical criteria).
Table 10. Sub-criteria matrix (technical criteria).
Technical CriteriaCapacity RangeCooling YieldMax Outdoor UnitIndoor Unit TypeOutdoor Dimensions
Capacity Range1.002.000.504.000.33
Cooling Yield0.501.000.251.000.33
Max Outdoor Unit2.004.001.002.000.25
Indoor Unit Type0.251.000.501.000.50
Outdoor Dimensions3.003.004.002.001.00
Table 11. Compromised criterion comparison matrix.
Table 11. Compromised criterion comparison matrix.
Main CriteriaC1C2C3C4
C11.002.573.253.08
C20.391.002.111.22
C30.310.471.000.71
C40.320.821.421.00
Table 13. Decision matrix survey.
Table 13. Decision matrix survey.
CountryFirmC1aC1bC2aC2bC2cC2dC3aC3bC3cC3dC3eC4aC4bC4cC4d
Country1Firm1132111222211111
Firm2241221221213212
Country2Firm1323543454352345
Firm2412345432513544
Country3Firm1551333535353535
Firm2145555454542554
Country4Firm1241532333142142
Firm2554552223334214
Country5Firm1231155313545531
Firm2444432454435143
Country6Firm1543542545221344
Firm2355424445525512
Table 14. Country-based decision matrix (for one expert).
Table 14. Country-based decision matrix (for one expert).
CountryC1aC1bC2aC2bC2cC2dC3aC3bC3cC3dC3eC4aC4bC4cC4d
Japan4.542.164.224.223.934.083.713.864.053.803.932.574.123.063.85
South Korea3.631.824.004.004.315.005.004.645.005.004.003.635.005.005.00
China1.711.913.413.413.112.854.163.804.353.723.972.952.973.534.10
Germany3.164.472.005.003.872.002.452.453.001.733.462.831.412.002.83
Italy2.833.462.242.243.873.163.462.243.464.473.465.002.243.461.73
France3.874.473.874.472.832.834.474.005.003.162.002.243.872.242.83
Table 15. Group decision matrix.
Table 15. Group decision matrix.
C1aC1bC2aC2bC2cC2dC3aC3bC3cC3dC3eC4aC4bC4cC4d
Weights (w)5.5%5.5%5.0%10.6%2.4%5.0%5.6%13.4%4.3%10.6%1.9%7.8%4.2%11.0%7.2%
Japan2.652.133.553.642.492.833.953.653.953.993.603.223.143.053.46
South Korea3.402.253.463.243.693.474.533.474.484.283.703.193.844.064.02
China2.512.122.582.651.772.183.703.303.973.403.493.012.422.872.98
Germany2.983.853.124.273.452.963.853.583.753.693.933.253.162.853.44
Italy2.723.483.253.893.163.353.683.463.583.753.163.612.933.253.18
France3.193.653.473.953.243.193.753.633.843.582.953.493.353.173.23
Table 16. Determination of criterion values (the best and the worst).
Table 16. Determination of criterion values (the best and the worst).
C1aC1bC2aC2bC2cC2dC3aC3bC3cC3dC3eC4aC4bC4cC4d
Weights (w)5.5%5.5%5.0%10.6%2.4%5.0%5.6%13.4%4.3%10.6%1.9%7.8%4.2%11.0%7.2%
Benefit Typeminmaxmaxmaxmaxmaxmaxmaxmaxmaxminmaxmaxminmax
Japan2.652.133.553.642.492.833.953.653.953.993.603.223.143.053.46
South Korea3.402.253.463.243.693.474.533.474.484.283.703.193.844.064.02
China2.512.122.582.651.772.183.703.303.973.403.493.012.422.872.98
Germany2.983.853.124.273.452.963.853.583.753.693.933.253.162.853.44
Italy2.723.483.253.893.163.353.683.463.583.753.163.612.933.253.18
France3.193.653.473.953.243.193.753.633.843.582.953.493.353.173.23
f j * 2.512.253.553.643.693.474.533.654.484.283.493.223.842.874.02
f j 3.402.122.582.651.772.183.703.303.953.403.703.012.424.062.98
Table 17. Normalization matrix creation.
Table 17. Normalization matrix creation.
CountryC1aC1bC2aC2bC2cC2dC3aC3bC3cC3dC3eC4aC4bC4cC4d
Japan0.1610.9490.0000.0000.6260.4950.6930.0001.0000.3230.5140.0000.4910.1550.544
South Korea1.0000.0000.0850.4070.0000.0000.0000.5180.0000.0001.0000.1460.0001.0000.000
China0.0001.0001.0001.0001.0001.0001.0001.0000.9521.0000.0001.0001.0000.0001.000
Germany0.5280.0000.4430.0000.1250.3950.8000.2000.8110.6701.0000.6000.4780.0000.558
Italy0.2360.2140.3090.2340.2770.0931.0000.5431.0000.6020.2140.0000.6380.3310.808
France0.7640.1160.0820.1980.2340.2170.9180.0570.7110.7950.0000.2000.3440.2640.760
Table 18. Normalized decision matrix weighting.
Table 18. Normalized decision matrix weighting.
Weights (wi)5.5%5.5%5.0%10.6%2.4%5.0%5.6%13.4%4.3%10.6%1.9%7.8%4.2%11.0%7.2%
Japan0.0090.0520.0000.0000.0150.0250.0390.0000.0430.0340.0100.0000.0210.0170.039
South Korea0.0550.0000.0040.0430.0000.0000.0000.0690.0000.0000.0190.0110.0000.1100.000
China0.0000.0550.0500.1060.0240.0500.0560.1340.0410.1060.0000.0780.0420.0000.072
Germany0.0290.0000.0220.0000.0030.0200.0450.0270.0350.0710.0190.0470.0200.0000.040
Italy0.0130.0120.0150.0250.0070.0050.0560.0730.0430.0640.0040.0000.0270.0360.058
France0.0420.0060.0040.0210.0060.0110.0510.0080.0310.0840.0000.0160.0140.0290.055
Table 19. Calculation of Si, Ri, and Qi values.
Table 19. Calculation of Si, Ri, and Qi values.
Country S i R i S * S R * R Qi (q = 0)Qi (q = 0.25)Qi (q = 0.50)Qi (q = 0.75)Qi (q = 1.00)
Japan0.3030.052 0.0000.0000.0000.0000.000
South Korea0.3120.1100.3030.8140.0520.1340.7080.5350.3630.1900.018
China0.8140.134 1.0001.0001.0001.0001.000
Germany0.3780.071 0.4080.3560.3040.2520.200
Italy0.4380.073 0.4420.4710.5000.5290.558
France0.3780.084 0.6120.5540.4960.4380.380
Table 20. Ranking results.
Table 20. Ranking results.
Order (q)JapanChinaSouth KoreaGermanyItalyFrance
0.00164235
0.25265134
0.50264133
0.75364152
1.00462153
Si264153
Ri165234
Table 21. Weighted total positive (TP) and total negative (TN) values.
Table 21. Weighted total positive (TP) and total negative (TN) values.
CountryTPTN
Japan0.0460.006
South Korea0.0710.036
China0.0220.098
Germany0.0680.022
Italy0.0420.048
France0.0520.034
Table 22. Normalized TP and TN values (NTP and NTN).
Table 22. Normalized TP and TN values (NTP and NTN).
CountryNTPNTN
Japan0.6420.934
South Korea1.0000.636
China0.3140.000
Germany0.9580.775
Italy0.5920.510
France0.7320.653
Table 23. Final evaluation scores (p-values).
Table 23. Final evaluation scores (p-values).
CountrypOrder
Japan0.7883
South Korea0.8182
China0.1576
Germany0.8671
Italy0.5515
France0.6934
Disclaimer/Publisher’s Note: The statements, opinions and data contained in all publications are solely those of the individual author(s) and contributor(s) and not of MDPI and/or the editor(s). MDPI and/or the editor(s) disclaim responsibility for any injury to people or property resulting from any ideas, methods, instructions or products referred to in the content.

Share and Cite

MDPI and ACS Style

Karakaya, T.; Örnek, H.M.; Balcıoğlu, Y.S. Multi-Criteria Sustainability Analysis for Variable Refrigerant Flow System Manufacturer Selection: An Integrated Multi-Criteria Decision-Making Approach to Environmental and Technical Performance. Sustainability 2025, 17, 781. https://doi.org/10.3390/su17020781

AMA Style

Karakaya T, Örnek HM, Balcıoğlu YS. Multi-Criteria Sustainability Analysis for Variable Refrigerant Flow System Manufacturer Selection: An Integrated Multi-Criteria Decision-Making Approach to Environmental and Technical Performance. Sustainability. 2025; 17(2):781. https://doi.org/10.3390/su17020781

Chicago/Turabian Style

Karakaya, Turhan, Hamit Metin Örnek, and Yavuz Selim Balcıoğlu. 2025. "Multi-Criteria Sustainability Analysis for Variable Refrigerant Flow System Manufacturer Selection: An Integrated Multi-Criteria Decision-Making Approach to Environmental and Technical Performance" Sustainability 17, no. 2: 781. https://doi.org/10.3390/su17020781

APA Style

Karakaya, T., Örnek, H. M., & Balcıoğlu, Y. S. (2025). Multi-Criteria Sustainability Analysis for Variable Refrigerant Flow System Manufacturer Selection: An Integrated Multi-Criteria Decision-Making Approach to Environmental and Technical Performance. Sustainability, 17(2), 781. https://doi.org/10.3390/su17020781

Note that from the first issue of 2016, this journal uses article numbers instead of page numbers. See further details here.

Article Metrics

Back to TopTop