A Review of the Sustainable Siting of Offshore Wind Farms
Abstract
1. Introduction
- Marine areas have a more robust and consistent wind flow due to the absence of physical obstacles, such as mountains or tall buildings that can hinder wind flow.
- There are generally greater rated capacities for offshore wind turbines than onshore wind turbines, leading to higher energy production.
- It has been found that OWFs are more likely to alleviate land-use conflicts than onshore ones, because they are generally located far from residential areas.
- The development of regional and national policies can take advantage of this valuable but underutilized resource.
- Due to their ability to withstand extreme weather conditions, they are an effective and reliable source of energy.
- Assesses and analyses methodologies regarding the siting of OWFs.
- Gathers and describes criteria used in the literature
- Summarizes essential conclusions and recommendations on the critical topic of the site selection process.
2. Materials and Methods
2.1. Review Planning and Question Formulation
2.2. Review Analysis and Structure of Results
- Keywords Analysis: Analyzing keywords helps identify common themes, trends, and research priorities within the field. It allows researchers to gain insights into the main focus areas and topics of interest in offshore wind farm studies.
- Allocation per Journal: Examining the distribution of papers across different journals provides insights into the publication outlets favored by researchers in the field. It helps assess the diversity of scholarly platforms, the prominence of specific journals, and the dissemination of research within the academic community.
- Allocation per Geographic Area: Understanding the geographic distribution of research helps identify regional priorities, challenges, and opportunities in offshore wind farm development. It allows researchers to assess the applicability of findings across different geographical contexts and tailor solutions to specific regional needs.
- Allocation per Foundation Type: Different types of foundations, such as fixed-bottom or floating platforms, have unique design considerations, costs, and environmental impacts. Analysing the allocation of research per foundation type helps identify trends in technological advancements, design preferences, and the evolution of offshore wind farm infrastructure.
- Allocation per Methodology Adopted: Examining the methodologies adopted in research papers provides insights into the approaches used to address research questions and challenges in offshore wind farm studies. It helps assess the rigor, reliability, and diversity of research methodologies applied within the field.
- Criteria Used: Identifying the criteria used in research papers helps understand the factors considered in decision-making processes, project evaluations, and impact assessments related to offshore wind farm development. It allows researchers to assess the comprehensiveness and relevance of criteria used in different studies.
- Experts Included: Evaluating the involvement of experts in research papers sheds light on the level of expertise, collaboration, and interdisciplinary approaches within the field. It helps assess the credibility, robustness, and applicability of research findings and methodologies.
3. Results and Discussion
3.1. Keywords Analysis
3.2. Allocation per Journal
3.3. Allocation per Geographic Area
3.4. Allocation per Foundation Type
3.5. Allocation per Methodology Adopted
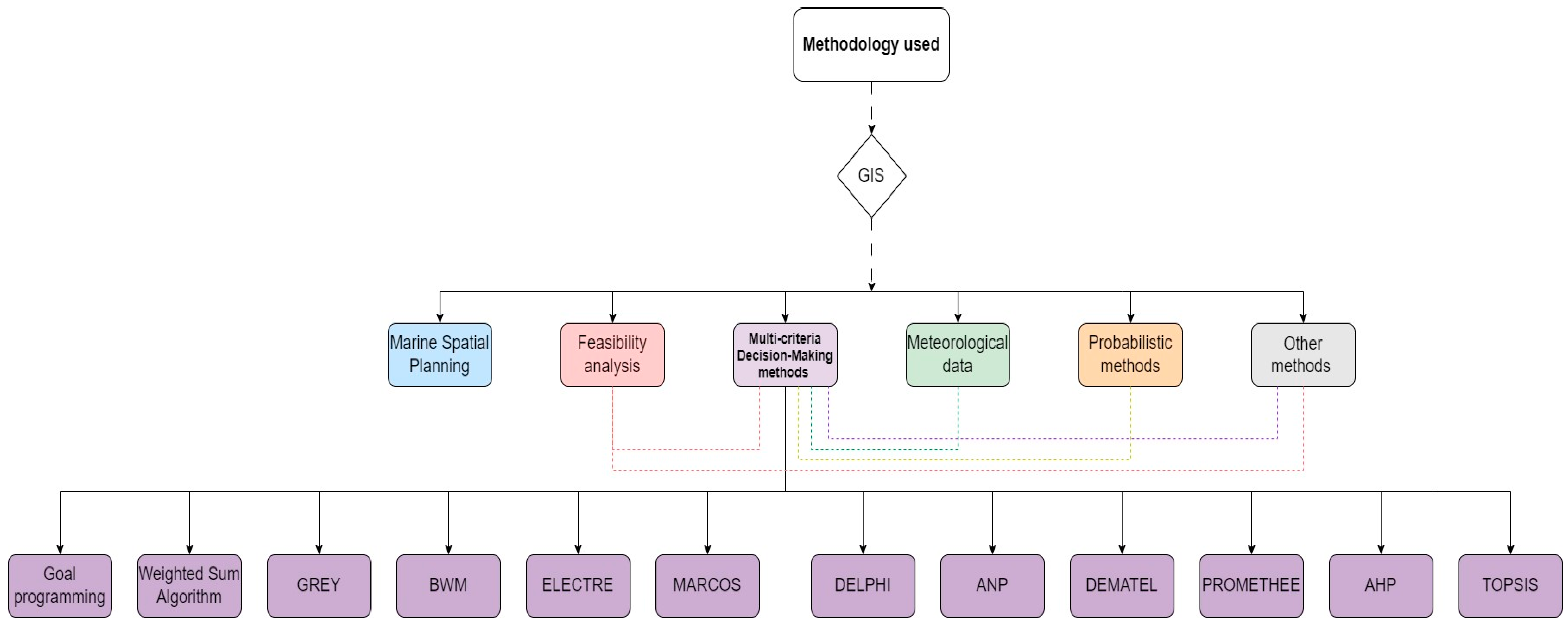
- In 40 of the 80 papers (50%) reviewed, MCDM methods were used (Table S4) in order to determine which sites would be more appropriate for developing OWFs (Table S3). As a result, it is verified from the global literature that these kinds of methods are the most popular for approximating multi-parameter problems, such as the optimal location of an OWF (Figure 9).
- In 10 of the 80 papers (13%) that were reviewed, feasibility and technoeconomic analyses were used as a tool to identify which sites would be the most appropriate for OWF deployment in order to determine their feasibility.
- Nine out of the eight papers (11%) reviewed used meteorological data and models to determine which sites would be most suitable for developing OWFs.
- A total of 4 out of 80 papers (5%) utilize the marine spatial planning methodology to identify potential OWF development sites.
- In regards to the probabilistic method, it appears that it is not very frequently used for this purpose, since only one study has used it to assess Offshore Wind development sites.
- The remaining 16 papers (20%) use a method that is entirely different from the one described above or a combination of both.
An Overview of the Most Commonly Used DM Tools
3.6. Criteria Used
3.7. Experts Included
4. Conclusions
Supplementary Materials
Funding
Conflicts of Interest
Abbreviation
| AHP | Analytic Hierarchy Process |
| ANP | Analytic network process |
| BWM | Best-Worst Method |
| DM | Decision-making |
| DEMATEL | Decision Making Trial and Evaluation Laboratory |
| ELECTRE | ELimination and Choice Expressing Reality |
| GHG | Greenhouse Gas |
| GIS | Geographic Information System |
| GRA | Grey Relational Analysis |
| GRC | Grey Relational Coefficient |
| MARCOS | Measurement of Alternatives and Ranking according to Compromise Solution |
| MCDM | Multi-Criteria Decision-Making |
| MC | Multiple criteria |
| OWF(s) | Offshore Wind Farm(s) |
| PROMETHEE | Preference Ranking Organization METHod for Enrichment Evaluation |
| TOPSIS | Technique for Order of Preference by Similarity to Ideal Solution |
| UK | United Kingdom |
| WSA | Weighted Sum Aggregation |
References
- Global Wind Energy Council. Global Offshore Wind Report 2023. 2023. Available online: https://gwec.net/wp-content/uploads/2023/08/GWEC-Global-Offshore-Wind-Report-2023.pdf (accessed on 15 April 2024).
- Wind Energy Barometer 2024—EurObserv’ER.” n.d. Available online: https://www.eurobserv-er.org/wind-energy-barometer-2024/ (accessed on 12 May 2024).
- Susini, S.; Menendez, M.; Eguia, P.; Blanco, J.M. Climate Change Impact on the Offshore Wind Energy Over the North Sea and the Irish Sea. Front. Energy Res. 2022, 10, 881146. [Google Scholar] [CrossRef]
- European Parliament. COM(2020)741—EU Strategy to Harness the Potential of Offshore Renewable Energy for a Climate Neutral Future—EU Monitor. 2020. Available online: https://www.eumonitor.eu/9353000/1/j9vvik7m1c3gyxp/vldwjbykscwq (accessed on 15 April 2024).
- COM/2023/669 Final. 2023. Available online: https://eur-lex.europa.eu/legal-content/EN/TXT/?uri=CELEX%3A52023DC0668&qid=1702455230867 (accessed on 15 April 2024).
- Peters, J.L.; Remmers, T.; Wheeler, A.J.; Murphy, J.; Cummins, V. A Systematic Review and Meta-Analysis of GIS Use to Reveal Trends in Offshore Wind Energy Research and Offer Insights on Best Practices. Renew. Sustain. Energy Rev. 2020, 128, 109916. [Google Scholar] [CrossRef]
- Gkeka-Serpetsidaki, P.; Tsoutsos, T. A Methodological Framework for Optimal Siting of Offshore Wind Farms: A Case Study on the Island of Crete. Energy 2022, 239, 122296. [Google Scholar] [CrossRef]
- Hou, G.; Xu, K.; Lian, J. A Review on Recent Risk Assessment Methodologies of Offshore Wind Turbine Foundations. Ocean Eng. 2022, 264, 112469. [Google Scholar] [CrossRef]
- Jiang, Z. Installation of Offshore Wind Turbines: A Technical Review. Renew. Sustain. Energy Rev. 2021, 139, 110576. [Google Scholar] [CrossRef]
- Jahani, K.; Langlois, R.G.; Afagh, F.F. Structural Dynamics of Offshore Wind Turbines: A Review. Ocean Eng. 2022, 251, 111136. [Google Scholar] [CrossRef]
- Abramic, A.; Cordero-Penin, V.; Haroun, R. Environmental Impact Assessment Framework for Offshore Wind Energy Developments Based on the Marine Good Environmental Status. Environ. Impact Assess. Rev. 2022, 97, 106862. [Google Scholar] [CrossRef]
- Croll, D.A.; Ellis, A.A.; Adams, J.; Cook, A.S.; Garthe, S.; Goodale, M.W.; Hall, C.S.; Hazen, E.; Keitt, B.S.; Kelsey, E.C.; et al. Framework for Assessing and Mitigating the Impacts of Offshore Wind Energy Development on Marine Birds. Biol. Conserv. 2022, 276, 109795. [Google Scholar] [CrossRef]
- Hall, R.; Topham, E.; João, E. Environmental Impact Assessment for the Decommissioning of Offshore Wind Farms. Renew. Sustain. Energy Rev. 2022, 165, 112580. [Google Scholar] [CrossRef]
- Hernandez, C.O.M.; Shadman, M.; Amiri, M.M.; Silva, C.; Estefen, S.F.; La Rovere, E. Environmental Impacts of Offshore Wind Installation, Operation and Maintenance, and Decommissioning Activities: A Case Study of Brazil. Renew. Sustain. Energy Rev. 2021, 144, 110994. [Google Scholar] [CrossRef]
- De Salvo, M.; Notaro, S.; Cucuzza, G.; Giuffrida, L.; Signorello, G. Protecting the Local Landscape or Reducing Greenhouse Gas Emissions? A Study on Social Acceptance and Preferences towards the Installation of a Wind Farm. Sustainability 2021, 13, 12755. [Google Scholar] [CrossRef]
- Tsarknias, N.; Gkeka-Serpetsidaki, P.; Tsoutsos, T. Exploring the Sustainable Siting of Floating Wind Farms in the Cretan Coastline. Sustain. Energy Technol. Assess. 2022, 54, 102841. [Google Scholar] [CrossRef]
- Shao, M.; Han, Z.; Sun, J.; Xiao, C.; Zhang, S.; Zhao, Y. A Review of Multi-Criteria Decision Making Applications for Renewable Energy Site Selection. Renew. Energy 2020, 157, 377–403. [Google Scholar] [CrossRef]
- Liu, Q.; Sun, Y.; Wu, M. Decision-Making Methodologies in Offshore Wind Power Investments: A Review. J. Clean. Prod. 2021, 295, 126459. [Google Scholar] [CrossRef]
- Mytilinou, V.; Lozano-Minguez, E.; Kolios, A. A Framework for the Selection of Optimum Offshore Wind Farm Locations for Deployment. Energies 2018, 11, 1855. [Google Scholar] [CrossRef]
- Stefanakou, A.A.; Nikitakos, N.; Lilas, T.; Pavlogeorgatos, G. A GIS-Based Decision Support Model for Offshore Floating Wind Turbine Installation. Int. J. Sustain. Energy 2019, 38, 673–691. [Google Scholar] [CrossRef]
- Tercan, E.; Tapkın, S.; Latinopoulos, D.; Dereli, M.A.; Tsiropoulos, A.; Ak, M.F. A GIS-Based Multi-Criteria Model for Offshore Wind Energy Power Plants Site Selection in Both Sides of the Aegean Sea. Environ. Monit. Assess. 2020, 192, 652. [Google Scholar] [CrossRef] [PubMed]
- Díaz, H.; Soares, C.G. A Multi-Criteria Approach to Evaluate Floating Offshore Wind Farms Siting in the Canary Islands (Spain). Energies 2021, 14, 865. [Google Scholar] [CrossRef]
- Mekonnen, A.D.; Gorsevski, P.V. A Web-Based Participatory GIS (PGIS) for Offshore Wind Farm Suitability within Lake Erie, Ohio. Renew. Sustain. Energy Rev. 2015, 41, 162–177. [Google Scholar] [CrossRef]
- Wu, Y.; Tao, Y.; Zhang, B.; Wang, S.; Xu, C.; Zhou, J. A Decision Framework of Offshore Wind Power Station Site Selection Using a PROMETHEE Method under Intuitionistic Fuzzy Environment: A Case in China. Ocean Coast. Manag. 2020, 184, 105016. [Google Scholar] [CrossRef]
- Wu, B.; Yip, T.L.; Xie, L.; Wang, Y. A Fuzzy-MADM Based Approach for Site Selection of Offshore Wind Farm in Busy Waterways in China. Ocean Eng. 2018, 168, 121–132. [Google Scholar] [CrossRef]
- Pınarbaşı, K.; Galparsoro, I.; Depellegrin, D.; Bald, J.; Pérez-Morán, G.; Borja, Á. A Modelling Approach for Offshore Wind Farm Feasibility with Respect to Ecosystem-Based Marine Spatial Planning. Sci. Total Environ. 2019, 667, 306–317. [Google Scholar] [CrossRef] [PubMed]
- Jones, D.F.; Wall, G. An Extended Goal Programming Model for Site Selection in the Offshore Wind Farm Sector. Ann. Oper. Res. 2015, 245, 121–135. [Google Scholar] [CrossRef]
- Wu, Y.; Chen, K.; Xu, H.; Xu, C.; Zhang, H.; Yang, M. An Innovative Method for Offshore Wind Farm Site Selection Based on the Interval Number with Probability Distribution. Eng. Optim. 2017, 49, 2174–2192. [Google Scholar] [CrossRef]
- Cavazzi, S.; Dutton, A. An Offshore Wind Energy Geographic Information System (OWE-GIS) for Assessment of the UK’s Offshore Wind Energy Potential. Renew. Energy 2016, 87, 212–228. [Google Scholar] [CrossRef]
- Abdel-Basset, M.; Gamal, A.; Chakrabortty, R.K.; Ryan, M. A New Hybrid Multi-Criteria Decision-Making Approach for Location Selection of Sustainable Offshore Wind Energy Stations: A Case Study. J. Clean. Prod. 2021, 280, 124462. [Google Scholar] [CrossRef]
- Díaz, H.; Soares, C.G. An Integrated GIS Approach for Site Selection of Floating Offshore Wind Farms in the Atlantic Continental European Coastline. Renew. Sustain. Energy Rev. 2020, 134, 110328. [Google Scholar] [CrossRef]
- Xue, J.; Yip, T.L.; Wu, B.; Wu, C.; van Gelder, P. A Novel Fuzzy Bayesian Network-Based MADM Model for Offshore Wind Turbine Selection in Busy Waterways: An Application to a Case in China. Renew. Energy 2021, 172, 897–917. [Google Scholar] [CrossRef]
- Fetanat, A.; Khorasaninejad, E. A Novel Hybrid MCDM Approach for Offshore Wind Farm Site Selection: A Case Study of Iran. Ocean Coast. Manag. 2015, 109, 17–28. [Google Scholar] [CrossRef]
- Díaz, H.; Soares, C.G. A Novel Multi-Criteria Decision-Making Model to Evaluate Floating Wind Farm Locations. Renew. Energy 2021, 185, 431–454. [Google Scholar] [CrossRef]
- Nezhad, M.M.; Neshat, M.; Groppi, D.; Marzialetti, P.; Heydari, A.; Sylaios, G.; Garcia, D.A. A Primary Offshore Wind Farm Site Assessment Using Reanalysis Data: A Case Study for Samothraki Island. Renew. Energy 2021, 172, 667–679. [Google Scholar] [CrossRef]
- Guo, Q.; Huang, R.; Zhuang, L.; Zhang, K.; Huang, J. Assessment of China’s Offshore Wind Resources Based on the Integration of Multiple Satellite Data and Meteorological Data. Remote Sens. 2019, 11, 2680. [Google Scholar] [CrossRef]
- Deveci, M.; Özcan, E.; John, R.; Covrig, C.-F.; Pamucar, D. A Study on Offshore Wind Farm Siting Criteria Using a Novel Interval-Valued Fuzzy-Rough Based Delphi Method. J. Environ. Manag. 2020, 270, 110916. [Google Scholar] [CrossRef] [PubMed]
- Vinhoza, A.; Schaeffer, R. Brazil’s Offshore Wind Energy Potential Assessment Based on a Spatial Multi-Criteria Decision Analysis. Renew. Sustain. Energy Rev. 2021, 146, 111185. [Google Scholar] [CrossRef]
- Lo, H.W.; Hsu, C.C.; Chen, B.C.; Liou, J.J. Building a Grey-Based Multi-Criteria Decision-Making Model for Offshore Wind Farm Site Selection. Sustain. Energy Technol. Assess. 2020, 43, 100935. [Google Scholar] [CrossRef]
- Ho, L.-W.; Lie, T.T.; Leong, P.T.; Clear, T. Developing Offshore Wind Farm Siting Criteria by Using an International Delphi Method. Energy Policy 2018, 113, 53–67. [Google Scholar] [CrossRef]
- Loughney, S.; Wang, J.; Bashir, M.; Armin, M.; Yang, Y. Development and Application of a Multiple-Attribute Decision-Analysis Methodology for Site Selection of Floating Offshore Wind Farms on the UK Continental Shelf. Sustain. Energy Technol. Assess. 2021, 47, 101440. [Google Scholar] [CrossRef]
- dos Reis, M.M.L.; Mazetto, B.M.; da Silva, E.C.M. Economic Analysis for Implantation of an Offshore Wind Farm in the Brazilian Coast. Sustain. Energy Technol. Assess. 2021, 43, 100955. [Google Scholar] [CrossRef]
- Argin, M.; Yerci, V.; Erdogan, N.; Kucuksari, S.; Cali, U. Exploring the Offshore Wind Energy Potential of Turkey Based on Multi-Criteria Site Selection. Energy Strat. Rev. 2019, 23, 33–46. [Google Scholar] [CrossRef]
- Satir, M.; Murphy, F.; McDonnell, K. Feasibility Study of an Offshore Wind Farm in the Aegean Sea, Turkey. Renew. Sustain. Energy Rev. 2018, 81, 2552–2562. [Google Scholar] [CrossRef]
- Gil-García, I.C.; Ramos-Escudero, A.; García-Cascales, M.; Dagher, H.; Molina-García, A. Fuzzy GIS-Based MCDM Solution for the Optimal Offshore Wind Site Selection: The Gulf of Maine Case. Renew. Energy 2022, 183, 130–147. [Google Scholar] [CrossRef]
- Gavériaux, L.; Laverrière, G.; Wang, T.; Maslov, N.; Claramunt, C. GIS-Based Multi-Criteria Analysis for Offshore Wind Turbine Deployment in Hong Kong. Ann. GIS 2019, 25, 207–218. [Google Scholar] [CrossRef]
- Colak, T.A.I.; Senel, G.; Goksel, C. GIS-Based Maritime Spatial Planning for Site Selection of Offshore Wind Farms with Exergy Efficiency Analysis: A Case Study. Int. J. Exergy 2021, 34, 255. [Google Scholar] [CrossRef]
- Taoufik, M.; Fekri, A. GIS-Based Multi-Criteria Analysis of Offshore Wind Farm Development in Morocco. Energy Convers. Manag. X 2021, 11, 100103. [Google Scholar] [CrossRef]
- Vasileiou, M.; Loukogeorgaki, E.; Vagiona, D.G. GIS-Based Multi-Criteria Decision Analysis for Site Selection of Hybrid Offshore Wind and Wave Energy Systems in Greece. Renew. Sustain. Energy Rev. 2017, 73, 745–757. [Google Scholar] [CrossRef]
- Sourianos, E.; Kyriakou, K.; Hatiris, G.A. GIS-Based Spatial Decision Support System for the Optimum Siting of Offshore Windfarms. Eur. Water 2017, 58, 337–343. [Google Scholar]
- Guinan, J.; McKeon, C.; O’Keeffe, E.; Monteys, X.; Sacchetti, F.; Coughlan, M.; Nic Aonghusa, C. INFOMAR Data Supports Offshore Energy Development and Marine Spatial Planning in the Irish Offshore via the Emodnet Geology Portal. Q. J. Eng. Geol. Hydrogeol. 2020, 54, qjegh2020-033. [Google Scholar] [CrossRef]
- Deveci, M.; Cali, U.; Kucuksari, S.; Erdogan, N. Interval Type-2 Fuzzy Sets Based Multi-Criteria Decision-Making Model for Offshore Wind Farm Development in Ireland. Energy 2020, 198, 117317. [Google Scholar] [CrossRef]
- Abramic, A.; García Mendoza, A.; Haroun, R. Introducing Offshore Wind Energy in the Sea Space: Canary Islands Case Study Developed under Maritime Spatial Planning Principles. Renew. Sustain. Energy Rev. 2021, 145, 111119. [Google Scholar] [CrossRef]
- Zhang, X.-Y.; Zhang, X.-Y.; Wang, X.-K.; Wang, X.-K.; Yu, S.-M.; Yu, S.-M.; Wang, J.-Q.; Wang, J.-Q.; Wang, T.-L.; Wang, T.-L. Location Selection of Offshore Wind Power Station by Consensus Decision Framework Using Picture Fuzzy Modelling. J. Clean. Prod. 2018, 202, 980–992. [Google Scholar] [CrossRef]
- Castro-Santos, L.; Lamas-Galdo, M.I.; Filgueira-Vizoso, A. Managing the Oceans: Site Selection of a Floating Offshore Wind Farm Based on GIS Spatial Analysis. Mar. Policy 2019, 113, 103803. [Google Scholar] [CrossRef]
- Mahdy, M.; Bahaj, A.S. Multi Criteria Decision Analysis for Offshore Wind Energy Potential in Egypt. Renew. Energy 2018, 118, 278–289. [Google Scholar] [CrossRef]
- Gao, J.; Guo, F.; Ma, Z.; Huang, X.; Li, X. Multi-Criteria Group Decision-Making Framework for Offshore Wind Farm Site Selection Based on the Intuitionistic Linguistic Aggregation Operators. Energy 2020, 204, 117899. [Google Scholar] [CrossRef]
- Chaouachi, A.; Covrig, C.F.; Ardelean, M. Multi-Criteria Selection of Offshore Wind Farms: Case Study for the Baltic States. Energy Policy 2017, 103, 179–192. [Google Scholar] [CrossRef]
- Cradden, L.; Kalogeri, C.; Barrios, I.M.; Galanis, G.; Ingram, D.; Kallos, G. Multi-Criteria Site Selection for Offshore Renewable Energy Platforms. Renew. Energy 2016, 87, 791–806. [Google Scholar] [CrossRef]
- Martinez, A.; Iglesias, G. Multi-Parameter Analysis and Mapping of the Levelised Cost of Energy from Floating Offshore Wind in the Mediterranean Sea. Energy Convers. Manag. 2021, 243, 114416. [Google Scholar] [CrossRef]
- Rae, G.; Erfort, G. Offshore Wind Energy—South Africa’s Untapped Resource. J. Energy S. Afr. 2020, 31, 26–42. [Google Scholar] [CrossRef]
- Zhang, Y.; Zhang, C.; Chang, Y.C.; Liu, W.H. Offshore Wind Farm in Marine Spatial Planning and the Stakeholders Engagement: Opportunities and Challenges for Taiwan. Ocean Coast. Manag. 2017, 149, 69–80. [Google Scholar] [CrossRef]
- Kim, T.; Park, J.I.; Maeng, J. Offshore Wind Farm Site Selection Study around Jeju Island, South Korea. Renew. Energy 2016, 94, 619–628. [Google Scholar] [CrossRef]
- Deveci, M.; Özcan, E.; John, R.; Pamucar, D.; Karaman, H. Offshore Wind Farm Site Selection Using Interval Rough Numbers Based Best-Worst Method and MARCOS. Appl. Soft Comput. 2021, 109, 107532. [Google Scholar] [CrossRef]
- Waewsak, J.; Landry, M.; Gagnon, Y. Offshore Wind Power Potential of the Gulf of Thailand. Renew. Energy 2015, 81, 609–626. [Google Scholar] [CrossRef]
- Ou, L.; Xu, W.; Yue, Q.; Ma, C.L.; Teng, X.; Dong, Y.E. Offshore Wind Zoning in China: Method and Experience. Ocean Coast. Manag. 2018, 151, 99–108. [Google Scholar] [CrossRef]
- Wu, Y.; Zhang, T.; Xu, C.; Zhang, B.; Li, L.; Ke, Y.; Yan, Y.; Xu, R. Optimal Location Selection for Offshore Wind-PV-Seawater Pumped Storage Power Plant Using a Hybrid MCDM Approach: A Two-Stage Framework. Energy Convers. Manag. 2019, 199, 112066. [Google Scholar] [CrossRef]
- Saenz-Aguirre, A.; Saenz, J.; Ulazia, A.; Ibarra-Berastegui, G. Optimal Strategies of Deployment of Far Offshore Co-Located Wind-Wave Energy Farms. Energy Convers. Manag. 2022, 251, 114914. [Google Scholar] [CrossRef]
- Castro-Santos, L.; Garcia, G.P.; Simões, T.; Estanqueiro, A. Planning of the Installation of Offshore Renewable Energies: A GIS Approach of the Portuguese Roadmap. Renew. Energy 2019, 132, 1251–1262. [Google Scholar] [CrossRef]
- Gomes, M.S.d.S.; de Paiva, J.M.F.; Moris, V.A.d.S.; Nunes, A.O. Proposal of a Methodology to Use Offshore Wind Energy on the Southeast Coast of Brazil. Energy 2019, 185, 327–336. [Google Scholar] [CrossRef]
- Bravo, M.; Jones, D.; Pla-Santamaria, D.; Wall, G. Robustness of Weighted Goal Programming Models: An Analytical Measure and Its Application to Offshore Wind-Farm Site Selection in United Kingdom. Ann. Oper. Res. 2018, 267, 65–79. [Google Scholar] [CrossRef]
- Shafinejad, M.M.; Abedi, M. Selection of Suitable Sites for Offshore Wind Farms in the Caspian Sea and Choosing the Most Suitable Wind Turbine in Each Area. Wind. Eng. 2019, 45, 294–313. [Google Scholar] [CrossRef]
- Loukogeorgaki, E.; Vagiona, D.G.; Vasileiou, M. Site Selection of Hybrid Offshore Wind and Wave Energy Systems in Greece Incorporating Environmental Impact Assessment. Energies 2018, 11, 2095. [Google Scholar] [CrossRef]
- Kim, C.K.; Jang, S.; Kim, T.Y. Site Selection for Offshore Wind Farms in the Southwest Coast of South Korea. Renew. Energy 2018, 120, 151–162. [Google Scholar] [CrossRef]
- Schallenberg-Rodríguez, J.; Montesdeoca, N.G. Spatial Planning to Estimate the Offshore Wind Energy Potential in Coastal Regions and Islands. Practical Case: The Canary Islands. Energy 2018, 143, 91–103. [Google Scholar] [CrossRef]
- Spyridonidou, S.; Vagiona, D.G.; Loukogeorgaki, E. Strategic Planning of Offshore Wind Farms in Greece. Sustainability 2020, 12, 905. [Google Scholar] [CrossRef]
- Wu, Y.; Zhang, J.; Yuan, J.; Geng, S.; Zhang, H. Study of Decision Framework of Offshore Wind Power Station Site Selection Based on ELECTRE-III under Intuitionistic Fuzzy Environment: A Case of China. Energy Convers. Manag. 2016, 113, 66–81. [Google Scholar] [CrossRef]
- Genç, M.S.; Karipoğlu, F.; Koca, K.; Azgın, Ş.T. Suitable Site Selection for Offshore Wind Farms in Turkey’s Seas: GIS-MCDM Based Approach. Earth Sci. Inform. 2021, 14, 1213–1225. [Google Scholar] [CrossRef]
- Vagiona, D.G.; Kamilakis, M. Sustainable Site Selection for Offshore Wind Farms in the South Aegean—Greece. Sustainability 2018, 10, 749. [Google Scholar] [CrossRef]
- Christoforaki, M.; Tsoutsos, T. Sustainable Siting of an Offshore Wind Park a Case in Chania, Crete. Renew. Energy 2017, 109, 624–633. [Google Scholar] [CrossRef]
- Cali, U.; Erdogan, N.; Kucuksari, S.; Argin, M. Techno-Economic Analysis of High Potential Offshore Wind Farm Locations in Turkey. Energy Strat. Rev. 2018, 22, 325–336. [Google Scholar] [CrossRef]
- Remmers, T.; Cawkwell, F.; Desmond, C.; Murphy, J.; Politi, E. The Potential of Advanced Scatterometer (ASCAT) 12.5 Km Coastal Observations for Offshore Wind Farm Site Selection in Irish Waters. Energies 2019, 12, 206. [Google Scholar] [CrossRef]
- Emeksiz, C.; Demirci, B. The Determination of Offshore Wind Energy Potential of Turkey by Using Novelty Hybrid Site Selection Method. Sustain. Energy Technol. Assess. 2019, 36, 100562. [Google Scholar] [CrossRef]
- Golestani, N.; Arzaghi, E.; Abbassi, R.; Garaniya, V.; Abdussamie, N.; Yang, M. The Game of Guwarra: A Game Theory-Based Decision-Making Framework for Site Selection of Offshore Wind Farms in Australia. J. Clean. Prod. 2021, 326, 129358. [Google Scholar] [CrossRef]
- Deveci, M.; Erdogan, N.; Cali, U.; Stekli, J.; Zhong, S. Type-2 Neutrosophic Number Based Multi-Attributive Border Approximation Area Comparison (MABAC) Approach for Offshore Wind Farm Site Selection in USA. Eng. Appl. Artif. Intell. 2021, 103, 104311. [Google Scholar] [CrossRef]
- Ziemba, P. Uncertain Multi-Criteria Analysis of Offshore Wind Farms Projects Investments—Case Study of the Polish Economic Zone of the Baltic Sea. Appl. Energy 2022, 309, 118232. [Google Scholar] [CrossRef]
- Ziemba, P.; Wątróbski, J.; Zioło, M.; Karczmarczyk, A. Using the PROSA Method in Offshore Wind Farm Location Problems. Energies 2017, 10, 1755. [Google Scholar] [CrossRef]
- Faraggiana, E.; Ghigo, A.; Sirigu, M.; Petracca, E.; Giorgi, G.; Mattiazzo, G.; Bracco, G. Optimal Floating Offshore Wind Farms for Mediterranean Islands. Renew. Energy 2024, 221, 119785. [Google Scholar] [CrossRef]
- Karipoğlu, F.; Ozturk, S.; Efe, B. A GIS-Based FAHP and FEDAS Analysis Framework for Suitable Site Selection of a Hybrid Offshore Wind and Solar Power Plant. Energy Sustain. Dev. 2023, 77, 101349. [Google Scholar] [CrossRef]
- Önden, I.; Kara, K.; Yalçın, G.C.; Deveci, M.; Önden, A.; Eker, M. Strategic Location Analysis for Offshore Wind Farms to Sustainably Fulfill Railway Energy Demand in Turkey. J. Clean. Prod. 2024, 434, 140142. [Google Scholar] [CrossRef]
- Martinez, A.; Iglesias, G. Techno-Economic Assessment of Potential Zones for Offshore Wind Energy: A Methodology. Sci. Total Environ. 2024, 909, 168585. [Google Scholar] [CrossRef] [PubMed]
- Salvador, C.B.; Arzaghi, E.; Yazdi, M.; Jahromi, H.A.; Abbassi, R. A Multi-Criteria Decision-Making Framework for Site Selection of Offshore Wind Farms in Australia. Ocean Coast. Manag. 2022, 224, 106196. [Google Scholar] [CrossRef]
- Sim, J. An Economic Evaluation of Potential Offshore Wind Farm Sites in South Korea Using a Real Options Approach. Energy Rep. 2023, 10, 29–37. [Google Scholar] [CrossRef]
- Solbrekke, I.M.; Sorteberg, A. Norwegian Offshore Wind Power—Spatial Planning Using Multi-Criteria Decision Analysis. Wind. Energy 2024, 27, 5–32. [Google Scholar] [CrossRef]
- Ospino-Castro, A.; Robles-Algarín, C.; Mangones-Cordero, A.; Romero-Navas, S. An Analytic Hierarchy Process Based Approach for Evaluating Feasibility of Offshore Wind Farm on the Colombian Caribbean Coast. Int. J. Energy Econ. Policy 2023, 13, 64–73. [Google Scholar] [CrossRef]
- Boussarie, G.; Kopp, D.; Lavialle, G.; Mouchet, M.; Morfin, M. Marine Spatial Planning to Solve Increasing Conflicts at Sea: A Framework for Prioritizing Offshore Windfarms and Marine Protected Areas. J. Environ. Manag. 2023, 339, 117857. [Google Scholar] [CrossRef] [PubMed]
- Polykarpou, M.; Karathanasi, F.; Soukissian, T.; Loukaidi, V.; Kyriakides, I. A Novel Data-Driven Tool Based on Non-Linear Optimization for Offshore Wind Farm Siting. Energies 2023, 16, 2235. [Google Scholar] [CrossRef]
- Zulqarnain, R.M.; Saeed, M.; Ahmad, N.; Dayan, F.; Ahmad, B. Application of TOPSIS Method for Decision Making. 2020. Available online: https://www.researchgate.net/publication/342347772_Application_of_TOPSIS_Method_for_Decision_Making (accessed on 15 April 2024).
- Vargas, L.G. An Overview of the Analytic Hierarchy Process and Its Applications. Eur. J. Oper. Res. 1990, 48, 2–8. [Google Scholar] [CrossRef]
- Kheybari, S.; Rezaie, F.M.; Farazmand, H. Analytic Network Process: An Overview of Applications. Appl. Math. Comput. 2020, 367, 124780. [Google Scholar] [CrossRef]
- Deng, J.; Zhan, J.; Wu, W.Z. A Ranking Method with a Preference Relation Based on the PROMETHEE Method in Incomplete Multi-Scale Information Systems. Inf. Sci. 2022, 608, 1261–1282. [Google Scholar] [CrossRef]
- Kobryń, A. Dematel as a Weighting Method in Multi-Criteria Decision Analysis. Mult. Criter-Decis. Mak. 2017, 12, 153–167. [Google Scholar] [CrossRef]
- Akram, M.; Sultan, M.; Alcantud, J.C.R. An Integrated ELECTRE Method for Selection of Rehabilitation Center with M-Polar Fuzzy N-Soft Information. Artif. Intell. Med. 2023, 135, 102449. [Google Scholar] [CrossRef] [PubMed]
- Rezaei, J.; Kothadiya, O.; Tavasszy, L.; Kroesen, M. Quality Assessment of Airline Baggage Handling Systems Using SERVQUAL and BWM. Tour. Manag. 2018, 66, 85–93. [Google Scholar] [CrossRef]
- Görçün, Ö.F.; Doğan, G. Mobile Crane Selection in Project Logistics Operations Using Best and Worst Method (BWM) and Fuzzy Measurement of Alternatives and Ranking According to COmpromise Solution (MARCOS). Autom. Constr. 2023, 147, 104729. [Google Scholar] [CrossRef]
- Stević, Ž.; Pamucar, D.; Puška, A.; Chatterjee, P. Sustainable Supplier Selection in Healthcare Industries Using a New MCDM Method: Measurement of Alternatives and Ranking According to COmpromise Solution (MARCOS). Comput. Ind. Eng. 2020, 140, 106231. [Google Scholar] [CrossRef]
- Ecer, F.; Pamucar, D. MARCOS Technique under Intuitionistic Fuzzy Environment for Determining the COVID-19 Pandemic Performance of Insurance Companies in Terms of Healthcare Services. Appl. Soft Comput. 2021, 104, 107199. [Google Scholar] [CrossRef] [PubMed]
- Kaur, J.; Singh, O.; Anand, A.; Agarwal, M. A Goal Programming Approach for Agile-Based Software Development Resource Allocation. Decis. Anal. J. 2023, 6, 100146. [Google Scholar] [CrossRef]
- Ben Brahim, I.; Addouche, S.-A.; El Mhamedi, A.; Boujelbene, Y. Cluster-Based WSA Method to Elicit Expert Knowledge for Bayesian Reasoning—Case of Parcel Delivery with Drone. Expert Syst. Appl. 2022, 191, 116160. [Google Scholar] [CrossRef]
- Zadeh, L. Quantitative Fuzzy Semantics. Inf. Sci. 1971, 3, 159–176. [Google Scholar] [CrossRef]
- Sahin, B.; Yip, T.L. Shipping Technology Selection for Dynamic Capability Based on Improved Gaussian Fuzzy AHP Model. Ocean Eng. 2017, 136, 233–242. [Google Scholar] [CrossRef]
- Aruldoss, M.; Lakshmi, T.M.; Venkatesan, V.P. A Survey on Multi Criteria Decision Making Methods and Its Applications. Am. J. Inf. Syst. 2013, 1, 31–43. [Google Scholar]
- U-Dominic, C.M.; Ujam, J.C.; Igbokwe, N. Applications of Analytical Hierarchy Process (AHP) and Knowledge Management (KM) Concepts in Defect Identification: A Case of Cable Manufacturing. Asian J. Adv. Res. Rep. 2021, 15, 9–21. [Google Scholar] [CrossRef]
- Bai, C. Best-Worst Multi-Criteria Decision-Making Method: Some Limits and Improved Models. 2018. Available online: https://www.researchgate.net/publication/329372536_Best-worst_multi-criteria_decision-making_method_Some_limits_and_improved_models (accessed on 15 April 2024).
- Pamučar, D.; Ecer, F.; Cirovic, G.; Arlasheedi, M.A. Application of Improved Best Worst Method (BWM) in Real-World Problems. Mathematics 2020, 8, 1342. [Google Scholar] [CrossRef]
- Taherdoost, H.; Madanchian, M. Understanding Applications and Best Practices of DEMATEL: A Method for Prioritizing Key Factors in Multi-Criteria Decision-Making. J. Manag. Sci. Eng. Res. 2023, 6, 17–23. [Google Scholar] [CrossRef]
- Triducive. Delphi Method Advantages and Disadvantages. 2024. Available online: https://triducive.com/2022/10/the-advantages-and-disadvantages-of-the-delphi-consensus-method/ (accessed on 15 April 2024).
- Indeed. Delphi Method: Definition, Stages, Pros, Cons, Examples|Indeed.Com. 2024. Available online: https://www.indeed.com/career-advice/career-development/delphi-method (accessed on 15 April 2024).
- Taherdoost, H.; Madanchian, M. A Comprehensive Overview of the ELECTRE Method in Multi Criteria Decision-Making. J. Manag. Sci. Eng. Res. 2023, 6, 5–16. [Google Scholar] [CrossRef]
- Mark, V.; Thomas, H.P. An Analysis of Multi-Criteria Decision Making Methods. Int. J. Oper. Res. 2013, 10, 56–66. [Google Scholar]
- Liu, S.; Lin, Y. Grey Models for Decision Making; Springer: Berlin/Heidelberg, Germany, 2010; pp. 197–223. [Google Scholar] [CrossRef]
- Taherdoost, H.; Madanchian, M. Using PROMETHEE Method for Multi-Criteria Decision Making: Applications and Procedures. 2023. Available online: https://papers.ssrn.com/abstract=4464669 (accessed on 15 April 2024).
- Vavrek, R.; Kotulic, R.; Adamisin, P.; Sira, E.; Vozarova, I.K. Effectiveness of Use of MCDM Methods in the Terms of Local Self-Government. In Advances in Applied Economic Research; Springer Proceedings in Business and Economics; Springer: Cham, Switzerland, 2017; pp. 279–288. [Google Scholar] [CrossRef]
- Skiniti, G.; Daras, T.; Tsoutsos, T. Analysis of the Community Acceptance Factors for Potential Wind Energy Projects in Greece. Sustainability 2022, 14, 16009. [Google Scholar] [CrossRef]
- Geka-Serpetidaki, P. Sustainable Siting of Offshore Wind Farms. Ph.D. Thesis, Technical University of Crete, Chania, Greece, 2024. Available online: http://hdl.handle.net/10442/hedi/56344 (accessed on 15 April 2024).
- Gkeka-Serpetsidaki, P.; Tsoutsos, T. Integration Criteria of Offshore Wind Farms in the Landscape: Viewpoints of Local Inhabitants. J. Clean. Prod. 2023, 417, 137899. [Google Scholar] [CrossRef]
- Gkeka-Serpetsidaki, P.; Papadopoulos, S.; Tsoutsos, T. Assessment of the Visual Impact of Offshore Wind Farms. Renew. Energy 2022, 190, 358–370. [Google Scholar] [CrossRef]











| A/A | Study Area/Country | Type of Structure (Fixed/Floating) | Journal Name | Year of Publication | Number of Experts | Use of GIS | Source |
|---|---|---|---|---|---|---|---|
| 1 | UK | bottom-fixed | Energies | 2018 | 13 | ✓ | [19] |
| 2 | Aegean Sea/Greece | Floating | International Journal of Energy | 2019 | no | ✓ | [20] |
| 3 | Cyclades (Greece) and İzmir (Turkey) | bottom-fixed | Environmental Monitoring and Assessment | 2020 | 26 | ✓ | [21] |
| 4 | Canary Islands (Spain) | Floating | Energies | 2021 | 5 | ✓ | [22] |
| 5 | Lake Erie, northern Ohio, USA | bottom-fixed | Renewable and Sustainable Energy Reviews | 2015 | 21 | ✓ | [23] |
| 6 | China | Both | Ocean and Coastal Management | 2020 | n/d | no | [24] |
| 7 | Eastern China Sea, China | bottom-fixed | Ocean Engineering | 2018 | 5 | no | [25] |
| 8 | Crete, Greece | bottom-fixed | Energy | 2022 | 33 | ✓ | [7] |
| 9 | local (Basque Country) and regional (Northeast Atlantic and Western Mediterranean) | Both | Science of the Total Environment | 2019 | n/d | ✓ | [26] |
| 10 | UK | n/d | Annals of Operations Research | 2016 | no | no | [27] |
| 11 | China | n/d | Engineering Optimization | 2017 | 8 | ✓ | [28] |
| 12 | UK | Both | Renewable Energy | 2016 | yes, n/d | ✓ | [29] |
| 13 | Egypt | n/d | Journal of Cleaner Production | 2021 | n/d | no | [30] |
| 14 | Atlantic continental European coastline Portugal, Spain and France | Floating | Renewable and Sustainable Energy Reviews | 2020 | no | ✓ | [31] |
| 15 | Eastern China Sea, China | n/d | Renewable Energy | 2021 | 4 | no | [32] |
| 16 | Persian Gulf, Iran. | Both | Ocean and Coastal Management | 2015 | 5 | no | [33] |
| 17 | Atlantic coastal areas of Portugal, Spain, and France | Floating | Renewable Energy | 2022 | 5 | ✓ | [34] |
| 18 | Samothraki island, Greece | Both | Renewable Energy | 2021 | no | ✓ | [35] |
| 19 | China | Both | Remote Sensing | 2019 | no | no | [36] |
| 20 | n/d | bottom-fixed | Journal of Environmental Management | 2020 | 34 | no | [37] |
| 21 | Brazil | Both | Renewable and Sustainable Energy Reviews | 2021 | n/d | ✓ | [38] |
| 22 | Taiwan | Both | Sustainable Energy Technologies and Assessments | 2021 | 7 | no | [39] |
| 23 | n/d | Both | Energy Policy | 2018 | 25 | no | [40] |
| 24 | UK | floating | Sustainable Energy Technologies and Assessments | 2021 | 9 | no | [41] |
| 25 | Brazilian coast, Brazil | bottom-fixed | Sustainable Energy Technologies and Assessments | 2021 | no | ✓ | [42] |
| 26 | Turkey | bottom-fixed | Energy Strategy Reviews | 2019 | no | no | [43] |
| 27 | Bozcaada, Turkey Aegean Sea, Greece | bottom-fixed | Renewable and Sustainable Energy Reviews | 2018 | no | no | [44] |
| 28 | Gulf of Maine. USA | Floating | Renewable Energy | 2022 | 3 | ✓ | [45] |
| 29 | Hong Kong bay | bottom-fixed | Annals of GIS | 2019 | no | ✓ | [46] |
| 30 | Bozcada, Aegean Sea, Turkey | bottom-fixed | International Journal of Exergy | 2021 | no | ✓ | [47] |
| 31 | Morocco, North Africa | Both | Energy Conversion and Management | 2021 | n/d | ✓ | [48] |
| 32 | Greece | Both | Renewable and Sustainable Energy Reviews | 2017 | no | ✓ | [49] |
| 33 | n/d | Both | European Water | 2017 | no | ✓ | [50] |
| 34 | Irish Sea | Both | Quarterly Journal of Engineering Geology and Hydrogeology | 2020 | no | ✓ | [51] |
| 35 | Ireland | bottom-fixed | Energy | 2020 | n/d | ✓ | [52] |
| 36 | Canary Islands | Both | Renewable and Sustainable Energy Reviews | 2021 | n/d | ✓ | [53] |
| 37 | Shandong Province, China | n/d | Journal of Cleaner Production | 2018 | 15 | no | [54] |
| 38 | Galician area (North-West of Spain) | floating | Marine Policy | 2020 | no | ✓ | [55] |
| 39 | Egypt | bottom-fixed | Renewable Energy | 2018 | no | ✓ | [56] |
| 40 | Shandong Province, China | n/d | Energy | 2020 | yes, n/d | no | [57] |
| 41 | Esthonia, Latvia, Lithuania, Baltic States | bottom-fixed | Energy Policy | 2017 | n/d | ✓ | [58] |
| 42 | Atlantic-facing coasts of Europe | floating | Renewable Energy | 2016 | no | ✓ | [59] |
| 43 | Mediterranean Basin | floating | Energy Conversion and Management | 2021 | no | no | [60] |
| 44 | South Africa | Both | Journal of Energy in Southern Africa | 2020 | no | ✓ | [61] |
| 45 | Taiwan | bottom-fixed | Ocean and Coastal Management | 2017 | n/d | no | [62] |
| 46 | Jeju Island, South Korea | bottom-fixed | Renewable Energy | 2016 | no | ✓ | [63] |
| 47 | Turkey’s coastal area | n/d | Applied Soft Computing | 2021 | 4 | no | [64] |
| 48 | Gulf of Thailand | bottom-fixed | Renewable Energy | 2015 | no | no | [65] |
| 49 | China | bottom-fixed | Ocean and Coastal Management | 2018 | no | ✓ | [66] |
| 50 | China | bottom-fixed | Energy Conversion and Management | 2019 | 7 | no | [67] |
| 51 | Atlantic ocean | floating | Energy Conversion and Management | 2022 | no | no | [68] |
| 52 | Portuguese coast | Both | Renewable Energy | 2019 | no | ✓ | [69] |
| 53 | southeast coast of Brazil | bottom-fixed | Energy | 2019 | no | no | [70] |
| 54 | United Kingdom | n/d | Annals of Operations Research | 2018 | no | no | [71] |
| 55 | Caspian Sea, Iran and Turkey The Caspian Sea is the largest lake in the world. This sea is surrounded by five countries, such as Iran, Russia, Azerbaijan, Turkmenistan, and Kazakhstan. | bottom-fixed | Wind Engineering | 2019 | no | no | [72] |
| 56 | Greece | Both | Energies | 2018 | yes, n/d | ✓ | [73] |
| 57 | southwest coast of South Korea | bottom-fixed | Renewable Energy | 2018 | no | ✓ | [74] |
| 58 | Canary islands | Both | Energy | 2018 | no | ✓ | [75] |
| 59 | Greece | Both | Sustainability | 2020 | 7 | ✓ | [76] |
| 60 | China | n/d | Energy Conversion and Management | 2016 | yes, n/d | no | [77] |
| 61 | coastal part of Tur- key, Turkey’s seas | bottom-fixed | Earth Science Informatics | 2021 | no | ✓ | [78] |
| 62 | Greece | bottom-fixed | Sustainability | 2018 | no | ✓ | [79] |
| 63 | Chania, Crete, Greece | bottom-fixed | Renewable Energy | 2017 | no | ✓ | [80] |
| 64 | Turkey | bottom-fixed | Energy Strategy Reviews | 2018 | no | no | [81] |
| 65 | Irish Waters, Ireland | Both | Energies | 2019 | no | no | [82] |
| 66 | Turkey | bottom-fixed | Sustainable Energy Technologies and Assessments | 2019 | yes, n/d | no | [83] |
| 67 | Bass Strait, Australia | Both | Journal of Cleaner Production | 2021 | no | ✓ | [84] |
| 68 | off the coast of New Jersey, USA | Both | Engineering Applications of Artificial Intelligence | 2021 | yes, n/d | no | [85] |
| 69 | Poland | bottom-fixed | Applied Energy | 2021 | yes, n/d | no | [86] |
| 70 | Poland | bottom-fixed | Energies | 2017 | no | no | [87] |
| 71 | Mediterranean Basin | Floating | Renewable Energy | 2024 | no | no | [88] |
| 72 | Turkey, Iskenderun Bay | Both | Energy for Sustainable Development | 2023 | 4 | ✓ | [89] |
| 73 | Turkey | n/d | Journal of Cleaner Production | 2024 | 4 | ✓ | [90] |
| 74 | Spain | Both | Science of The Total Environment | 2024 | no | no | [91] |
| 75 | Australia | Both | Ocean and Coastal Management | 2022 | 9 | ✓ | [92] |
| 76 | South Korea | Bottom-fixed | Energy Reports | 2023 | no | no | [93] |
| 77 | Norway | Both | Wind Energy | 2023 | no | no | [94] |
| 78 | Colombian Caribbean Coast | Both | Journal of Energy Economics and Polic | 2023 | 10 | no | [95] |
| 79 | located in French waters of the Bay of Biscay (northeastern Atlantic) | n/d | Journal of Environmental Management | 2023 | yes, n/d | no | [96] |
| 80 | Greece, central Aegean Sea | Floating | Energies | 2023 | yes, n/d | ✓ | [97] |
| High Importance | Keyword | Occurrences | Total Link Strength |
|---|---|---|---|
| OWFs | 50 | 331 | |
| Offshore oil well production | 46 | 298 | |
| Site selection | 44 | 280 | |
| Electric utilities | 39 | 273 | |
| Decision making | 39 | 264 | |
| Wind power | 33 | 235 | |
| GIS | 22 | 161 | |
| Offshore wind energy | 17 | 129 | |
| Offshore winds | 17 | 117 | |
| Alternative energy | 16 | 134 | |
| Multicriteria analysis | 15 | 119 | |
| Offshore structure | 15 | 113 | |
| Renewable energy | 15 | 95 | |
| Renewable resource | 12 | 95 | |
| Analytical hierarchy process | 12 | 80 | |
| Energy resource | 11 | 89 | |
| Spatial planning | 11 | 76 | |
| Sustainable development | 10 | 70 | |
| Low importance | Sensitivity analysis | 10 | 69 |
| Pros | Cons | Application | Source | |
|---|---|---|---|---|
| AHP |
|
| Company valuation methods in legal asset inventory expertise, construction management domain for material and project selection, health sector and manufacturing | [7,24,112,113] |
| ANP |
|
| Health, safety and environmental management, hydrology and water management, business and financial management, human resources management, tourism, logistics and supply chain management, design, engineering and manufacturing systems, energy management | [24,100,112] |
| BWM |
|
| Energy, supply chain management, transportation, manufacturing, education, investment, performance evaluation, airline industry, communication, healthcare, banking, technology, and tourism | [114,115] |
| DEMATEL |
|
| Supply chain management, environmental planning, healthcare, finance, and engineering | [24,116] |
| DEPLHI |
|
| Business forecasting, industry predictions, government planning or financial strategies, predict trends in aerospace, automation, broadband connections, and the use of technology in schools | [117,118] |
| ELECTRE |
|
| Engineering, economics, business, environmental management | [24,112,119] |
| Goal programming |
|
| Production planning, health care, portfolio selection, distribution systems, energy planning, water management, wildlife management | [120] |
| GREY |
|
| Oil field development, military decisions, and equipment condition monitoring and wear mode recognition | [112,121] |
| MARCOS |
|
| Medical, logistics and transportation, life cycle management, materials selection, site selection problems, manufacturing process evaluation, technology evaluation | [106] |
| PROMETHEE |
|
| Business, finance, hydrology, and water management | [24,122] |
| TOPSIS |
|
| Energy, medicine, engineering and manufacturing systems, safety and environmental fields, chemical engineering and water resources studies | [24,98,123] |
| Weighted Sum Algorithm (WSA) |
|
| Economics, agriculture, and risk management | [112,123] |
Disclaimer/Publisher’s Note: The statements, opinions and data contained in all publications are solely those of the individual author(s) and contributor(s) and not of MDPI and/or the editor(s). MDPI and/or the editor(s) disclaim responsibility for any injury to people or property resulting from any ideas, methods, instructions or products referred to in the content. |
© 2024 by the authors. Licensee MDPI, Basel, Switzerland. This article is an open access article distributed under the terms and conditions of the Creative Commons Attribution (CC BY) license (https://creativecommons.org/licenses/by/4.0/).
Share and Cite
Gkeka-Serpetsidaki, P.; Skiniti, G.; Tournaki, S.; Tsoutsos, T. A Review of the Sustainable Siting of Offshore Wind Farms. Sustainability 2024, 16, 6036. https://doi.org/10.3390/su16146036
Gkeka-Serpetsidaki P, Skiniti G, Tournaki S, Tsoutsos T. A Review of the Sustainable Siting of Offshore Wind Farms. Sustainability. 2024; 16(14):6036. https://doi.org/10.3390/su16146036
Chicago/Turabian StyleGkeka-Serpetsidaki, Pandora, Georgia Skiniti, Stavroula Tournaki, and Theocharis Tsoutsos. 2024. "A Review of the Sustainable Siting of Offshore Wind Farms" Sustainability 16, no. 14: 6036. https://doi.org/10.3390/su16146036
APA StyleGkeka-Serpetsidaki, P., Skiniti, G., Tournaki, S., & Tsoutsos, T. (2024). A Review of the Sustainable Siting of Offshore Wind Farms. Sustainability, 16(14), 6036. https://doi.org/10.3390/su16146036

