The Evolution of Forest Landscape Connectivity and Ecological Network Construction: A Case Study of Zhejiang’s Ecological Corridors
Abstract
1. Introduction
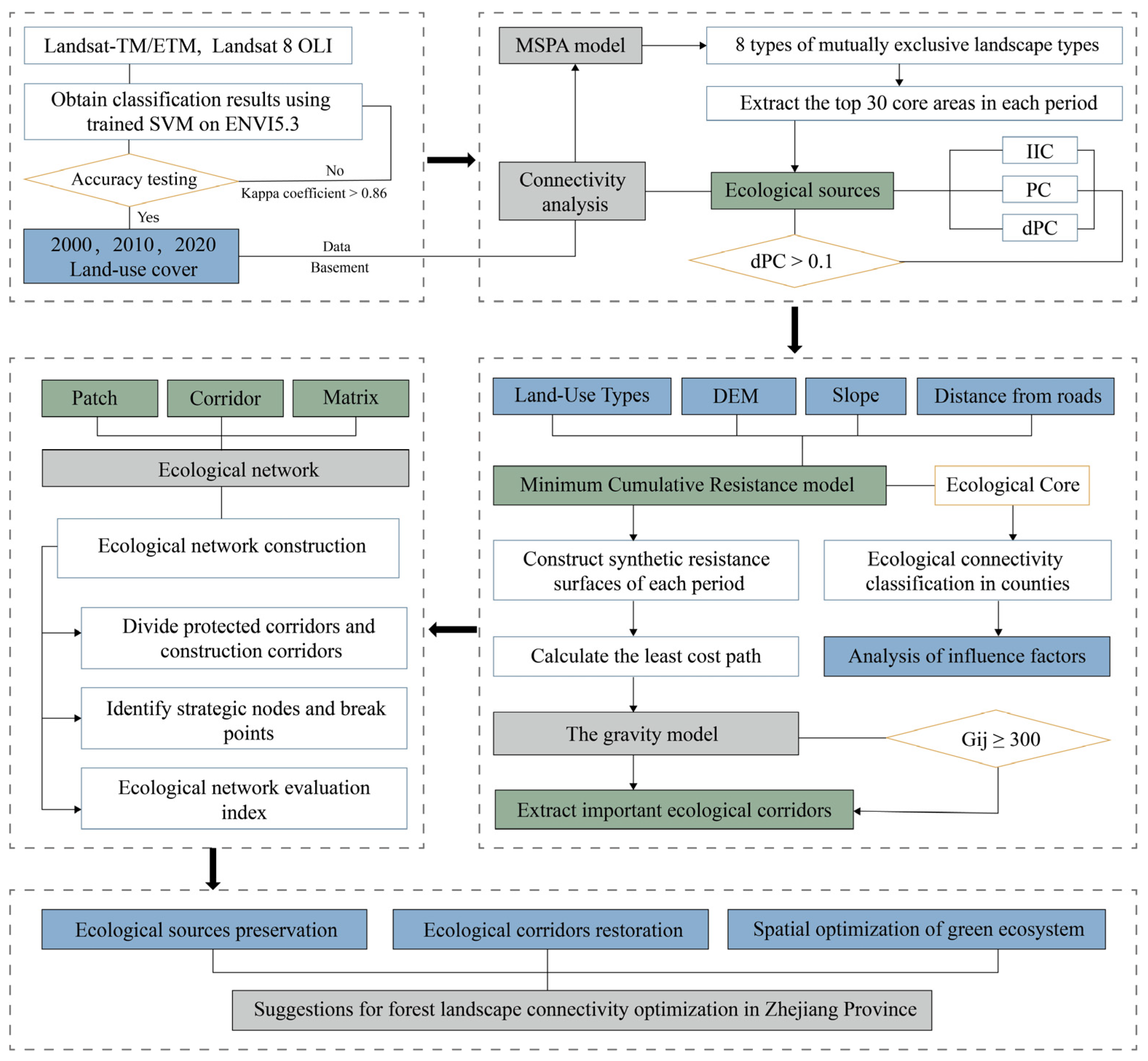
2. Materials and Methods
2.1. Study Area
2.2. Data Sources
2.3. Methodology
2.3.1. Extraction of Landscape Types in Different Periods
2.3.2. Ecological Source Identification and Index of Connectivity
| Structure Type | Ecological Characteristics |
|---|---|
| Core | Larger habitat patches of ecological land, such as forests and wetlands. They provide larger habitats for species, including large natural patches, wildlife habitats, and protected forest areas [24]. |
| Islet | Small, isolated, and fragmented patches that are not connected or have low connectivity, including small urban green spaces on construction land [25]. |
| Perforation | Edges of internal patches, which are transition areas between core and nongreen landscape patches [24]. |
| Edge | External boundaries of core areas, between a core area and nongreen landscape areas [26]. |
| Loop | Narrow areas connecting the core areas, which are shortcuts used by species to migrate [25]. |
| Bridge | Strips of ecological land that connect core areas, which allow for the promotion of species migration, energy flows, and network formations within the region [27]. |
| Branch | Patches with only one side connected to a perforation, edge, loop, or bridge [28]. They have low connectivity with surrounding natural patches. |
2.3.3. Construction of Ecological Resistance Surface
2.3.4. Screening of Important Corridors
2.3.5. Selection of Ecological Nodes
2.3.6. Ecological Network Analysis
3. Results
3.1. Kappa Coefficient Evaluation
3.2. Landscape Pattern Analysis
3.3. Ecological Source Identification Based on MSPA
3.4. Dynamics of Overall Connectivity from 2000 to 2020
3.5. Temporal and Spatial Changes in Regional Forest Landscape Connectivity
3.6. Ecological Corridor Extraction
3.7. Ecological Node Identification
3.8. Ecological Network Construction
4. Discussion
4.1. Advantages and Comparison of Forest Landscape Connectivity Evaluation
4.2. Preservation and Restoration of Ecological Sources and Corridors
4.3. Limitations and Future Directions of the Study
5. Conclusions
- (1)
- As a mountainous province with multiple topographies, Zhejiang has the largest area of forests. From 2000 to 2020, the proportion of forest land area first decreased and then increased, and the proportion of impervious land peaked in 2010, falling to 3.49%. Overall, except for cropland, water, and impervious land, the areas of the types of land remained the same or increased, which indicates that Zhejiang’s adherence to comprehensive ecological and environmental management has been fruitful. With impervious land and cropland mostly converted to forest, the ecological land fragmentation in each administrative region of Zhejiang province presented a dynamic change.
- (2)
- Seventy-three ecological sources were selected, the majority of which are distributed in the south and west of the study area, concentrated near mountains and rivers. The landscape fragmentation increased as cities grew, dividing the core areas of peripheral urban regions. It is necessary to strengthen the connection between nodes in the ecological source area and the surrounding small core patches by returning farmlands to forests and grasslands, as well as by constructing ecological parks in areas where node patches can be expanded. At the same time, the stability of regional ecological nodes and the connectivity of ecological networks can be improved.
- (3)
- We detected an uneven distribution of forest landscape connectivity throughout the province. High resistance values were primarily spread in areas of accumulated land for urban construction, whereas in the southwest of Zhejiang province, forests and water areas are the primary habitats for low resistance values. The follow-up ecological construction needs to focus on the ecological security of high-value areas to increase habitat suitability and landscape connectivity, further developing the ideal ecological network.
- (4)
- Forty-one ecological corridors and fifty-one ecological nodes compose the ecological network, including two barriers, three cores, multiple corridors, and multiple points. Through the optimization of the ecological network, the ecological flow of each corridor in Zhejiang can be improved. Developing and protecting ecological corridors organically connects the ecological source patches. It is recommended to promote the protection and restoration of water bodies and forest lands and then to identify key areas for integrated river basin management and land and forest quality improvements to increase the ecological quality. Furthermore, strengthening the ecological protection of nature reserves, such as Tiantong Forest Park and Qiandao Lake National Forest Park, can create strong forest protection and restoration barriers and improve the function of ecological sources.
Author Contributions
Funding
Institutional Review Board Statement
Informed Consent Statement
Data Availability Statement
Conflicts of Interest
References
- Chen, X.; Kang, B.; Li, M.; Du, Z.; Zhang, L.; Li, H. Identification of priority areas for territorial ecological conservation and restoration based on ecological networks: A case study of Tianjin City, China. Ecol. Indic. 2023, 146, 109809. [Google Scholar] [CrossRef]
- Diniz, M.F.; Dallmeier, F.; Gregory, T.; Martinez, V.; Saldivar-Bellassai, S.; Benitez-Stanley, M.A.; Sánchez-Cuervo, A.M. Balancing multi-species connectivity and socio-economic factors to connect protected areas in the Paraguayan Atlantic Forest. Landsc. Urban Plan. 2022, 222, 104400. [Google Scholar] [CrossRef]
- Hughes, A.C. Mapping priorities for conservation in Southeast Asia. Biol. Conserv. 2017, 209, 395–405. [Google Scholar] [CrossRef]
- Liu, Y.; Liu, S.; Wang, F.; Liu, H.; Li, M.; Sun, Y.; Wang, Q.; Yu, L. Identification of key priority areas under different ecological restoration scenarios on the Qinghai-Tibet Plateau. J. Environ. Manag. 2022, 323, 116174. [Google Scholar] [CrossRef]
- Sahraoui, Y.; De Godoy Leski, C.; Benot, M.-L.; Revers, F.; Salles, D.; van Halder, I.; Barneix, M.; Carassou, L. Integrating ecological networks modelling in a participatory approach for assessing impacts of planning scenarios on landscape connectivity. Landsc. Urban Plan. 2021, 209, 104039. [Google Scholar] [CrossRef]
- Shen, Z.; Wu, W.; Chen, S.; Tian, S.; Wang, J.; Li, L. A static and dynamic coupling approach for maintaining ecological networks connectivity in rapid urbanization contexts. J. Clean. Prod. 2022, 369, 133375. [Google Scholar] [CrossRef]
- Baranyi, G.; Saura, S.; Podani, J.; Jordán, F. Contribution of habitat patches to network connectivity: Redundancy and uniqueness of topological indices. Ecol. Indic. 2011, 11, 1301–1310. [Google Scholar] [CrossRef]
- Pirnat, J.; Hladnik, D. Connectivity as a tool in the prioritization and protection of sub-urban forest patches in landscape conservation planning. Landsc. Urban Plan. 2016, 153, 129–139. [Google Scholar] [CrossRef]
- Meng, L.; Yan, L.; Lu, Q.; Bi, X. The Impact of Urbanization Development on Forest Landscape Connectivity: A Case Study of the Eastern Shandong Peninsula. J. Fujian For. Univ. 2012, 32, 289–295. [Google Scholar] [CrossRef]
- Cui, N.; Feng, C.C.; Wang, D.; Li, J.; Guo, L. The Effects of Rapid Urbanization on Forest Landscape Connectivity in Zhuhai City, China. Sustainability 2018, 10, 3381. [Google Scholar] [CrossRef]
- Shi, F.; Liu, S.; Sun, Y.; An, Y.; Zhao, S.; Liu, Y.; Li, M. Ecological network construction of the heterogeneous agro-pastoral areas in the upper Yellow River basin. Agric. Ecosyst. Environ. 2020, 302, 107069. [Google Scholar] [CrossRef]
- Feng, X.; Huang, H.; Wang, Y.; Tian, Y.; Li, L. Identification of Ecological Sources Using Ecosystem Service Value and Vegetation Productivity Indicators: A Case Study of the Three-River Headwaters Region, Qinghai–Tibetan Plateau, China. Remote Sens. 2024, 16, 1258. [Google Scholar] [CrossRef]
- Shuai, N.; Hu, Y.; Gao, M.; Guo, Z.; Bai, Y. Construction and optimization of ecological networks in karst regions based on multi-scale nesting: A case study in Guangxi Hechi, China. Ecol. Inform. 2023, 74, 101963. [Google Scholar] [CrossRef]
- Liu, X.; Zhang, Z.; Li, M.; Fu, Y.; Hui, Y. Ecological source identification based on the PSR model framework and structural features: A case study in Tianjin, China. Arab. J. Geosci. 2022, 15, 853. [Google Scholar] [CrossRef]
- Wang, S.; Wu, M.; Hu, M.; Fan, C.; Wang, T.; Xia, B. Promoting landscape connectivity of highly urbanized area: An ecological network approach. Ecol. Indic. 2021, 125, 107487. [Google Scholar] [CrossRef]
- Xie, J.; Xie, B.; Zhou, K.; Li, J.; Xiao, J.; Liu, C. Impacts of landscape pattern on ecological network evolution in Changsha-Zhuzhou-Xiangtan Urban Agglomeration, China. Ecol. Indic. 2022, 145, 109716. [Google Scholar] [CrossRef]
- Yu, Q.; Yue, D.; Wang, Y.; Kai, S.; Fang, M.; Ma, H.; Zhang, Q.; Huang, Y. Optimization of ecological node layout and stability analysis of ecological network in desert oasis: A typical case study of ecological fragile zone located at Deng Kou County (Inner Mongolia). Ecol. Indic. 2018, 84, 304–318. [Google Scholar] [CrossRef]
- Zhang, Z.; Meerow, S.; Newell, J.P.; Lindquist, M. Enhancing landscape connectivity through multifunctional green infrastructure corridor modeling and design. Urban For. Urban Green. 2019, 38, 305–317. [Google Scholar] [CrossRef]
- Xu, X.; Wang, S.; Rong, W. Construction of ecological network in Suzhou based on the PLUS and MSPA models. Ecol. Indic. 2023, 154, 110740. [Google Scholar] [CrossRef]
- Huo, J.; Shi, Z.; Zhu, W.; Li, T.; Xue, H.; Chen, X.; Yan, Y.; Ma, R. Construction and Optimization of an Ecological Network in Zhengzhou Metropolitan Area, China. Int. J. Environ. Res. Public Health 2022, 19, 8066. [Google Scholar] [CrossRef]
- Feng, B.-O.; Yue, W.-Z.; Xia, H.-X. Ecological protection red line assessment from the perspective of ecological security pattern: A case study of Zhejiang Province. J. Appl. Ecol. 2022, 33, 2466–2474. [Google Scholar] [CrossRef]
- Pan, L.; Gan, W.; Chen, J.; Ren, K. An Integrated Model for Constructing Urban Ecological Networks and Identifying the Ecological Protection Priority: A Case Study of Wujiang District, Suzhou. Sustainability 2023, 15, 4487. [Google Scholar] [CrossRef]
- Wang, S.; Song, Q.; Zhao, J.; Lu, Z.; Zhang, H. Identification of Key Areas and Early-Warning Points for Ecological Protection and Restoration in the Yellow River Source Area Based on Ecological Security Pattern. Land 2023, 12, 1643. [Google Scholar] [CrossRef]
- Fan, J.; Wang, Q.; Ji, M.; Sun, Y.; Feng, Y.; Yang, F.; Zhang, Z. Ecological network construction and gradient zoning optimization strategy in urban-rural fringe: A case study of Licheng District, Jinan City, China. Ecol. Indic. 2023, 150, 110251. [Google Scholar] [CrossRef]
- Wei, Q.; Halike, A.; Yao, K.; Chen, L.; Balati, M. Construction and optimization of ecological security pattern in Ebinur Lake Basin based on MSPA-MCR models. Ecol. Indic. 2022, 138, 108857. [Google Scholar] [CrossRef]
- Ye, H.; Yang, Z.; Xu, X. Ecological Corridors Analysis Based on MSPA and MCR Model—A Case Study of the Tomur World Natural Heritage Region. Sustainability 2020, 12, 959. [Google Scholar] [CrossRef]
- Duan, J.; Cao, Y.; Liu, B.; Liang, Y.; Tu, J.; Wang, J.; Li, Y. Construction of an Ecological Security Pattern in Yangtze River Delta Based on Circuit Theory. Sustainability 2023, 15, 12374. [Google Scholar] [CrossRef]
- Modica, G.; Praticò, S.; Laudari, L.; Ledda, A.; Di Fazio, S.; De Montis, A. Implementation of multispecies ecological networks at the regional scale: Analysis and multi-temporal assessment. J. Environ. Manag. 2021, 289, 112494. [Google Scholar] [CrossRef]
- Ahmad, M.; Jiang, P.; Majeed, A.; Umar, M.; Khan, Z.; Muhammad, S. The dynamic impact of natural resources, technological innovations and economic growth on ecological footprint: An advanced panel data estimation. Resour. Policy 2020, 69, 101817. [Google Scholar] [CrossRef]
- Guan, J.; Hu, J.; Li, B. How to restore ecological impacts from wind energy? An assessment of Zhongying Wind Farm through MSPA-MCR model and circuit theory. Ecol. Indic. 2024, 163, 112149. [Google Scholar] [CrossRef]
- Butler, E.P.; Bliss Ketchum, L.L.; de Rivera, C.E.; Dissanayake, S.T.M.; Hardy, C.L.; Horn, D.A.; Huffine, B.; Temple, A.M.; Vermeulen, M.E.; Wallace, H. Habitat, geophysical, and eco-social connectivity: Benefits of resilient socio–ecological landscapes. Landsc. Ecol. 2021, 37, 1–29. [Google Scholar] [CrossRef]
- Parcerisas, L.; Marull, J.; Pino, J.; Tello, E.; Coll, F.; Basnou, C. Land use changes, landscape ecology and their socioeconomic driving forces in the Spanish Mediterranean coast (El Maresme County, 1850–2005). Environ. Sci. Policy 2012, 23, 120–132. [Google Scholar] [CrossRef]
- Hu, C.; Wang, Z.; Wang, Y.; Sun, D.; Zhang, J. Combining MSPA-MCR Model to Evaluate the Ecological Network in Wuhan, China. Land 2022, 11, 213. [Google Scholar] [CrossRef]
- Kim, D.; Shin, W.; Choi, H.; Kim, J.; Song, Y. Estimation of Ecological Connectivity in a City Based on Land Cover and Urban Habitat Maps. Sustainability 2020, 12, 9529. [Google Scholar] [CrossRef]
- Hargrove, W.W.; Hoffman, F.M.; Efroymson, R.A. A practical map-analysis tool for detecting potential dispersal corridors. Landsc. Ecol. 2005, 20, 361–373. [Google Scholar] [CrossRef]
- Heintzman, L.J.; McIntyre, N.E. Assessment of playa wetland network connectivity for amphibians of the south-central Great Plains (USA) using graph-theoretical, least-cost path, and landscape resistance modelling. Landsc. Ecol. 2021, 36, 1117–1135. [Google Scholar] [CrossRef]
- Indrayani, P.; Mitani, Y.; Djamaluddin, I.; Ikemi, H. A Gis Based Evaluation of Land Use Changes and Ecological Connectivity Index. Geoplanning: J. Geomat. Plan. 2017, 4, 9–18. [Google Scholar] [CrossRef][Green Version]
- Javier, V.; Derya, G.; Peter, V.; Víctor, R.; Ana, H.; Javier, G.; Uğur, Ö.A.; Kerim, Ç. Planning Restoration of Connectivity and Design of Corridors for Biodiversity Conservation. Forests 2022, 13, 2132. [Google Scholar] [CrossRef]
- Jesús, S.-R.; María, F.-T.J. Assessing the effectiveness of protected areas against habitat fragmentation and loss: A long-term multi-scalar analysis in a mediterranean region. J. Nat. Conserv. 2021, 64, 126072. [Google Scholar] [CrossRef]
- Xie, J.; Xie, B.; Zhou, K.; Li, J.; Xiao, J.; Liu, C.; Zhang, X. Factors impacting ecological network in Changsha-Zhuzhou-Xiangtan urban agglomeration, China—Based on the perspective of functional performance. Ecol. Indic. 2023, 154, 110771. [Google Scholar] [CrossRef]
- Zhang, J.; Pannell, J.L.; Case, B.S.; Hinchliffe, G.; Stanley, M.C.; Buckley, H.L. Interactions between landscape structure and bird mobility traits affect the connectivity of agroecosystem networks. Ecol. Indic. 2021, 129, 107962. [Google Scholar] [CrossRef]
- Ospina-Alvarez, A.; Juan, S.d.; Davis, K.J.; González, C.; Fernández, M.; Navarrete, S.A. Integration of biophysical connectivity in the spatial optimization of coastal ecosystem services. Sci. Total Environ. 2020, 733, 139367. [Google Scholar] [CrossRef] [PubMed]
- Pătru-Stupariu, I.; Stupariu, M.-S.; Tudor, C.A.; Grădinaru, S.R.; Gavrilidis, A.; Kienast, F.; Hersperger, A.M. Landscape fragmentation in Romania’s Southern Carpathians: Testing a European assessment with local data. Landsc. Urban Plan. 2015, 143, 1–8. [Google Scholar] [CrossRef]
- Saura, S.; Estreguil, C.; Mouton, C.; Rodríguez-Freire, M. Network analysis to assess landscape connectivity trends: Application to European forests (1990–2000). Ecol. Indic. 2010, 11, 407–416. [Google Scholar] [CrossRef]
- Walters, S. Modeling scale-dependent landscape pattern, dispersal, and connectivity from the perspective of the organism. Landsc. Ecol. 2007, 22, 867–881. [Google Scholar] [CrossRef]
- Xiao, Z.; Zhang, W.; Hao, L. Retraction Note: The evolution of spatial and temporal patterns of Zhengzhou ecological network based on MSPA. Arab. J. Geosci. 2022, 15, 747. [Google Scholar] [CrossRef]
- Huang, X.; Wang, H.; Shan, L.; Xiao, F. Constructing and optimizing urban ecological network in the context of rapid urbanization for improving landscape connectivity. Ecol. Indic. 2021, 132, 108319. [Google Scholar] [CrossRef]
- Luo, Y.; Wu, J.; Wang, X.; Zhao, Y.; Feng, Z. Understanding ecological groups under landscape fragmentation based on network theory. Landsc. Urban Plan. 2021, 210, 104066. [Google Scholar] [CrossRef]
- Wang, Y.; Qu, Z.; Zhong, Q.; Zhang, Q.; Zhang, L.; Zhang, R.; Yi, Y.; Zhang, G.; Li, X.; Liu, J. Delimitation of ecological corridors in a highly urbanizing region based on circuit theory and MSPA. Ecol. Indic. 2022, 142, 109258. [Google Scholar] [CrossRef]
- Clergeau, P.; Burel, F. The role of spatio-temporal patch connectivity at the landscape level: An example in a bird distribution. Landsc. Urban Plan. 1997, 38, 37–43. [Google Scholar] [CrossRef]
- Lim, C.H. Establishing an Ecological Network to Enhance Forest Connectivity in South Korea’s Demilitarized Zone. Land 2024, 13, 106. [Google Scholar] [CrossRef]
- Svensson, J.; Bubnicki, J.W.; Jonsson, B.G.; Andersson, J.; Mikusiński, G. Conservation significance of intact forest landscapes in the Scandinavian Mountains Green Belt. Landsc. Ecol. 2020, 35, 2113–2131. [Google Scholar] [CrossRef]
- Yixin, L.; Jing, L.; Hui, C.; Zhijie, W. Landscape connectivity evaluation and spatiotemporal characteristics of Guiyang City from 2008 to 2017 based on MSPA and MCR models. J. Ecol. 2022, 41, 1240–1248. [Google Scholar] [CrossRef]
- Zhang, C.; Liao, H.; Qu, J.; Li, R.; Teng, M. Empirical research on the social and economic effects of climate change review. J. Beijing Inst. Technol. (Soc. Sci. Ed.) 2023, 25, 15–25. [Google Scholar] [CrossRef]
- Anguelovski, I.; Connolly, J.J.T.; Cole, H.; Garcia-Lamarca, M.; Triguero-Mas, M.; Baro, F.; Martin, N.; Conesa, D.; Shokry, G.; Del Pulgar, C.P.; et al. Green gentrification in European and North American cities. Nat. Commun. 2022, 13, 3816. [Google Scholar] [CrossRef]
- Liu, C.; Minor, E.S.; Garfinkel, M.B.; Mu, B.; Tian, G. Anthropogenic and Climatic Factors Differentially Affect Waterbody Area and Connectivity in an Urbanizing Landscape: A Case Study in Zhengzhou, China. Land 2021, 10, 1070. [Google Scholar] [CrossRef]
- Garcia-Lozano, C.; Varga, D.; Pintó, J.; Roig-Munar, F.X. Landscape Connectivity and Suitable Habitat Analysis for Wolves (Canis lupus L.) in the Eastern Pyrenees. Sustainability 2020, 12, 5762. [Google Scholar] [CrossRef]
- Guo, S.; Deng, X.; Ran, J.; Ding, X. Spatial and Temporal Patterns of Ecological Connectivity in the Ethnic Areas, Sichuan Province, China. Int. J. Environ. Res. Public Health 2022, 19, 12941. [Google Scholar] [CrossRef]
- Wang, S.; Wu, M.; Hu, M.; Xia, B. Integrating ecosystem services and landscape connectivity into the optimization of ecological security pattern: A case study of the Pearl River Delta, China. Environ. Sci. Pollut. Res. 2022, 29, 76051–76065. [Google Scholar] [CrossRef]
- Wolch, J.R.; Byrne, J.; Newell, J.P. Urban green space, public health, and environmental justice: The challenge of making cities ‘just green enough’. Landsc. Urban Plan. 2014, 125, 234–244. [Google Scholar] [CrossRef]
- Wu, L.; Rowe, P.G. Green space progress or paradox: Identifying green space associated gentrification in Beijing. Landsc. Urban Plan. 2022, 219, 104321. [Google Scholar] [CrossRef]
- Wu, Z.; Qian, Y. An integration method to predict the impact of urban land use change on green space connectivity under different development scenarios using a case study of Nanjing, China. Environ. Sci. Pollut. Res. 2022, 29, 85243–85256. [Google Scholar] [CrossRef] [PubMed]













| Data | Subdata | Type | Spatial Resolution | Years | Sources |
|---|---|---|---|---|---|
| Land-use data | Land-use | Landsat-TM/ETM and Landsat 8 OLI | 30 m | 2000, 2010, 2020 | http://www.gscloud.cn/search (accessed on 4 August 2023) |
| Environmental data | DEM, elevation | GDEMV3 | 30 m | - | https://www.gscloud.cn/ (accessed on 16 August 2023) |
| Socioeconomic data | GDP | - | - | - | https://tjj.zj.gov.cn/ (accessed on 12 April 2024) |
| Resistance Value | Factor Grading | |||
|---|---|---|---|---|
| Land-Use Type | DEM Elevation (m) | Slope (°) | Distance from National Road (s)/m | |
| 1 | Forest | ≤310 | ≤20 | >150,000 |
| 2 | Grassland, cropland | (310, 710] | (20, 35] | (100,000, 150,000] |
| 3 | Barren, shrubs | (710, 1120] | (35, 50] | (60,000, 100,000] |
| 4 | Water and wetlands | (1120, 1520] | (50, 65] | (30,000, 60,000] |
| 5 | Impervious land | >1520 | >65 | ≤30,000 |
| Weight | 0.46 | 0.18 | 0.25 | 0.11 |
| Landscape Type | 2000 | 2010 | 2020 | 2000–2020 | |||
|---|---|---|---|---|---|---|---|
| Area (km2) | Proportion (%) | Area (km2) | Proportion (%) | Area (km2) | Proportion (%) | Area (km2) | |
| Barren | 0.21 | 0.00% | 1.06 | 0.00% | 0.21 | 0.00% | 0.00 |
| Cropland | 26,322.67 | 24.95% | 23,235.19 | 22.02% | 26,205.94 | 24.84% | −116.73 |
| Forest | 68,303.30 | 64.74% | 68,218.56 | 64.66% | 68,447.31 | 64.88% | 144.01 |
| Grassland | 16.14 | 0.02% | 28.88 | 0.03% | 16.25 | 0.02% | 0.11 |
| Impervious | 3698.27 | 3.51% | 6501.48 | 6.16% | 3686.37 | 3.49% | −11.91 |
| Shrub | 5.96 | 0.01% | 3.30 | 0.00% | 6.01 | 0.01% | 0.04 |
| Water | 7153.45 | 6.78% | 7511.54 | 7.12% | 7137.92 | 6.77% | −15.53 |
| Landscape Type | 2000 | 2010 | 2020 | |||
|---|---|---|---|---|---|---|
| Area | Proportion | Area | Proportion | Area | Proportion | |
| Core | 64,175.89 | 60.83% | 62,926.46 | 59.65% | 59,896.96 | 56.77% |
| Islet | 259.71 | 0.25% | 237.40 | 0.23% | 19.56 | 0.19% |
| Perforation | 1.78 | 0.00% | 1658.72 | 1.57% | 2046.47 | 1.94% |
| Edge | 1777.63 | 1.68% | 2061.50 | 1.95% | 230.56 | 2.19% |
| Loop | 454.74 | 0.43% | 413.47 | 0.39% | 337.16 | 0.32% |
| Bridge | 257.51 | 0.24% | 221.38 | 0.21% | 16.24 | 0.15% |
| Branch | 602.42 | 0.57% | 553.40 | 0.52% | 545.80 | 0.52% |
| Important Intensity | Ecological Sources | ||||||||||
|---|---|---|---|---|---|---|---|---|---|---|---|
| 1 | 2 | 3 | 4 | 5 | 6 | 7 | 8 | 9 | 10 | ||
| Ecological sources | 1 | - | 170.978 | 2706.404 | 292.375 | 1204.652 | 2298.138 | 1821.560 | 585.029 | 207.904 | 297.709 |
| 2 | - | - | 223.840 | 7750.337 | 204.940 | 331.983 | 178.325 | 353.328 | 1638.396 | 284.648 | |
| 3 | - | - | - | 163.456 | 7400.598 | 5601.583 | 2460.381 | 1191.042 | 183.250 | 448.127 | |
| 4 | - | - | - | - | 238.496 | 382.682 | 195.696 | 443.154 | 5304.279 | 415.391 | |
| 5 | - | - | - | - | - | 680.336 | 971.402 | 368.387 | 55.851 | 168.024 | |
| 6 | - | - | - | - | - | - | 600.053 | 1170.574 | 165.806 | 339.947 | |
| 7 | - | - | - | - | - | - | - | 721.001 | 184.805 | 410.574 | |
| 8 | - | - | - | - | - | - | - | - | 160.447 | 835.629 | |
| 9 | - | - | - | - | - | - | - | - | - | 181.074 | |
| 10 | - | - | - | - | - | - | - | - | - | - | |
Disclaimer/Publisher’s Note: The statements, opinions and data contained in all publications are solely those of the individual author(s) and contributor(s) and not of MDPI and/or the editor(s). MDPI and/or the editor(s) disclaim responsibility for any injury to people or property resulting from any ideas, methods, instructions or products referred to in the content. |
© 2024 by the authors. Licensee MDPI, Basel, Switzerland. This article is an open access article distributed under the terms and conditions of the Creative Commons Attribution (CC BY) license (https://creativecommons.org/licenses/by/4.0/).
Share and Cite
Bai, Y.; Zhao, J.; Shen, H.; Li, X.; Wen, B. The Evolution of Forest Landscape Connectivity and Ecological Network Construction: A Case Study of Zhejiang’s Ecological Corridors. Sustainability 2024, 16, 5868. https://doi.org/10.3390/su16145868
Bai Y, Zhao J, Shen H, Li X, Wen B. The Evolution of Forest Landscape Connectivity and Ecological Network Construction: A Case Study of Zhejiang’s Ecological Corridors. Sustainability. 2024; 16(14):5868. https://doi.org/10.3390/su16145868
Chicago/Turabian StyleBai, Yuhan, Jiajia Zhao, Hangrui Shen, Xinyao Li, and Bo Wen. 2024. "The Evolution of Forest Landscape Connectivity and Ecological Network Construction: A Case Study of Zhejiang’s Ecological Corridors" Sustainability 16, no. 14: 5868. https://doi.org/10.3390/su16145868
APA StyleBai, Y., Zhao, J., Shen, H., Li, X., & Wen, B. (2024). The Evolution of Forest Landscape Connectivity and Ecological Network Construction: A Case Study of Zhejiang’s Ecological Corridors. Sustainability, 16(14), 5868. https://doi.org/10.3390/su16145868

