Using the Blockchain to Reduce Carbon Emissions in the Visitor Economy
Abstract
1. Introduction
How can a carbon offset model for the VE be designed that is transparent, traceable, efficient, fair, and effective?
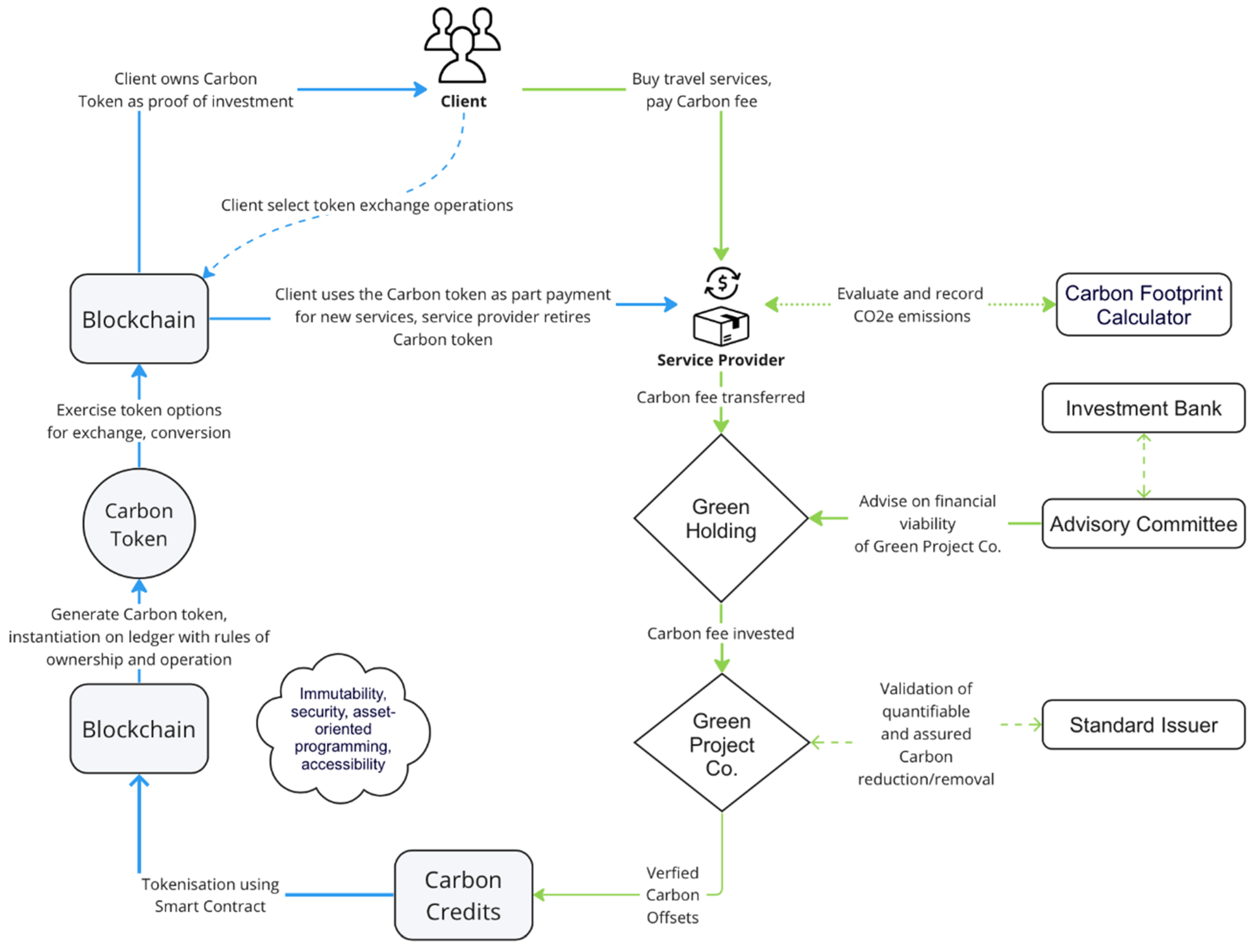
2. Carbon Tokenomics Model (CTM)
3. The Three Core Components of CTM
3.1. Carbon Accounting: The Carbon Footprint Calculator
Emissions from Operating CTM Blockchain Infrastructure
3.2. Carbon Investment: The Proposed Methodology to Finance Climate Projects
3.3. Carbon Trading: The Proposed Governance Mechanism
4. Conclusions
Author Contributions
Funding
Conflicts of Interest
References
- Scott, D.; Gössling, S. Destination net-zero: What does the international energy agency roadmap mean for tourism? J. Sustain. Tour. 2021, 30, 14–31. [Google Scholar] [CrossRef]
- Tourism Panel on Climate Change. Tourism and Climate Change Stocktake 2023; pp. 1–10. Available online: https://tpcc.info/ (accessed on 29 April 2024).
- Gössling, S.; Balas, M.; Mayer, M.; Sun, Y.-Y. A review of tourism and climate change mitigation: The scales, scopes, stakeholders and strategies of carbon management. Tour. Manag. 2023, 95, 104681. [Google Scholar] [CrossRef]
- Bhandary, R.R.; Gallagher, K.S.; Zhang, F. Climate finance policy in practice: A review of the evidence. Clim. Policy 2021, 21, 529–545. [Google Scholar] [CrossRef]
- Allen, M.R.; Friedlingstein, P.; Girardin, C.A.J.; Jenkins, S.; Malhi, Y.; Mitchell-Larson, E.; Peters, G.P.; Rajamani, L. Net Zero: Science, Origins, and Implications. Annu. Rev. Environ. Resour. 2022, 47, 849–887. [Google Scholar] [CrossRef]
- Fankhauser, S.; Smith, S.M.; Allen, M.; Axelsson, K.; Hale, T.; Hepburn, C.; Kendall, J.M.; Khosla, R.; Lezaun, J.; Mitchell-Larson, E.; et al. The meaning of net zero and how to get it right. Nat. Clim. Chang. 2022, 12, 1. [Google Scholar] [CrossRef]
- Carton, W.; Lund, J.F.; Dooley, K. Undoing Equivalence: Rethinking Carbon Accounting for Just Carbon Removal. Front. Clim. 2021, 3, 664130. [Google Scholar] [CrossRef]
- Chen, S.; Marbouh, D.; Moore, S.; Stern, K. Voluntary Carbon Offsets: An Empirical Market Study; SSRN Scholarly Paper No. 3981914. 2021. Available online: https://ssrn.com/abstract=3981914 (accessed on 29 April 2024).
- The World Wildlife Fund (WWF-US); Environmental Defense Fund (EDF); Oeko-Institute. Methodology for Assessing the Quality of Carbon Credits. Version 3.0. 2022; pp. 1–120. Available online: https://carboncreditquality.org/download/Methodology/CCQI%20Methodology%20-%20Version%203.0.pdf (accessed on 29 April 2024).
- Joppa, L.; Luers, A.; Willmott, E.; Friedmann, S.J.; Hamburg, S.P.; Broze, R. Microsoft’s million-tonne CO2-removal purchase—Lessons for net zero. Nature 2021, 597, 629–632. [Google Scholar] [CrossRef]
- Oldfield, E.; Lavallee, J.; Kyker-Snowman, E.; Sanderman, J. The need for knowledge transfer and communication among stakeholders in the voluntary carbon market. Biogeochemistry 2022, 161, 41–46. [Google Scholar] [CrossRef]
- Becken, S.; Mackey, B. What role for offsetting aviation greenhouse gas emissions in a deep-cut carbon world? J. Air Transp. Manag. 2017, 63, 71–83. [Google Scholar] [CrossRef]
- Hodgkinson, D.; Johnston, R. The New UN Deal on Aviation Emissions Leaves Much to Be Desired. The Conversation 2016. Available online: http://theconversation.com/the-new-un-deal-on-aviation-emissions-leaves-much-to-be-desired-66768 (accessed on 29 April 2024).
- Schneider, L.; Healy, S. Avoiding Double Counting between CORSIA and Nationally Determined Contributions. Options for Accounting under the Paris Agreement. German Environment Agency. 2020. Available online: https://www.umweltbundesamt.de/sites/default/files/medien/5750/publikationen/2020_10_27_climate_change_38_2020_schlussbericht_annex_3.pdf (accessed on 29 April 2024).
- Gregor, S.; Hevner, A.R. Positioning and presenting design science research for maximum impact. MIS Q. 2013, 37, 337–355. [Google Scholar] [CrossRef]
- Cong, L.W.; Li, Y.; Wang, N. Tokenomics: Dynamic Adoption and Valuation. Rev. Financ. Stud. 2021, 34, 1105–1155. [Google Scholar] [CrossRef]
- Caldarelli, G. Understanding the Blockchain Oracle Problem: A Call for Action. Information 2020, 11, 11. [Google Scholar] [CrossRef]
- UNWTO. Climate Action in the Tourism Sector–An Overview of Methodologies and Tools to Measure Greenhouse Gas Emissions. UNWTO. 2023. Available online: https://www.e-unwto.org/doi/book/10.18111/9789284423927 (accessed on 29 April 2024).
- Filimonau, V.; Korstanje, M.E. Carbon calculators as a tool for carbon impact appraisal of holiday travel: A critical review. Worldw. Hosp. Tour. Themes 2012, 4, 302–331. [Google Scholar] [CrossRef]
- Juvan, E.; Dolnicar, S. Can tourists easily choose a low carbon footprint vacation? J. Sustain. Tour. 2014, 22, 175–194. [Google Scholar] [CrossRef]
- Electricity Maps. 2023. Available online: https://app.electricitymaps.com/map (accessed on 29 April 2024).
- Brandt, K. A New Advisory Committee to Improve Flight Emission Estimates. Google. 2023. Available online: https://blog.google/products/travel/google-travel-impact-model-sustainability/ (accessed on 29 April 2024).
- Travel Impact Model. Google/Travel-Impact-Model. Google. 2023. (Original Work Published 2022). Available online: https://github.com/google/travel-impact-model (accessed on 29 April 2024).
- ISO 14040:2006; Environmental Management-Life Cycle Assessment-Principles and Framework. ISO: Geneva, Switzerland, 2006.
- ISO 14044:2006; Environmental Management-Life Cycle Assessment-Requirements and Guidelines. ISO: Geneva, Switzerland, 2006.
- Sanguinetti, A.; Amenta, N. Nudging Consumers Toward Greener Air Travel by Adding Carbon to the Equation in Online Flight Search. Transp. Res. Rec. 2022, 2676, 788–799. [Google Scholar] [CrossRef]
- Tang, Q.; Tang, L.M. Toward a Distributed Carbon Ledger for Carbon Emissions Trading and Accounting for Corporate Carbon Management. J. Emerg. Technol. Account. 2019, 16, 37–46. [Google Scholar] [CrossRef]
- Suta, A.; Tóth, Á. Systematic review on blockchain research for sustainability accounting applying methodology coding and text mining. Clean. Eng. Technol. 2023, 14, 100648. [Google Scholar] [CrossRef]
- De Vries, A. Bitcoin’s energy consumption is underestimated: A market dynamics approach. Energy Res. Soc. Sci. 2020, 70, 101721. [Google Scholar] [CrossRef]
- Hartley, S.; Rennie, E. Regenerative Finance “ReFi”: Blockchain for Climate Action; Report for Intel; ARC Centre for Automated Decision-Making and Society: Melbourne, Australia, 2022. [Google Scholar]
- Treiblmaier, H. A comprehensive research framework for Bitcoin’s energy use: Fundamentals, economic rationale, and a pinch of thermodynamics. Blockchain Res. Appl. 2023, 4, 100149. [Google Scholar] [CrossRef]
- Beekhuizen, C. Ethereum’s Energy Usage Will Soon Decrease by ~99.95%. Ethereum Foundation Blog. 2021. Available online: https://blog.ethereum.org/2021/05/18/country-power-no-more (accessed on 29 April 2024).
- World Tourism Organization. The UNWTO Tourism Recovery Tracker. UNWTO. 2024. Available online: https://www.unwto.org/tourism-data/unwto-tourism-recovery-tracker (accessed on 29 April 2024).
- Badgley, G.; Freeman, J.; Hamman, J.J.; Haya, B.; Trugman, A.T.; Anderegg, W.R.L.; Cullenward, D. Systematic over-crediting in California’s forest carbon offsets program. Glob. Chang. Biol. 2022, 28, 1433–1445. [Google Scholar] [CrossRef]
- West, T.A.P.; Börner, J.; Sills, E.O.; Kontoleon, A. Overstated carbon emission reductions from voluntary REDD+ projects in the Brazilian Amazon. Proc. Natl. Acad. Sci. USA 2020, 117, 24188–24194. [Google Scholar] [CrossRef] [PubMed]
- Axelsen, H.; Rasmussen, U.; Jensen, J.; Ross, O.; Henglein, F. Trading Green Bonds Using Distributed Ledger Technology. ECIS 2023 Research Papers. In Proceedings of the European Conference on Information Systems, Kristiansand, Norway, 11–16 June 2023. [Google Scholar]
- Khaqqi, K.N.; Sikorski, J.J.; Hadinoto, K.; Kraft, M. Incorporating seller/buyer reputation-based system in blockchain-enabled emission trading application. Appl. Energy 2018, 209, 8–19. [Google Scholar] [CrossRef]
- Li, W.; Wang, L.; Li, Y.; Liu, B. A blockchain-based emissions trading system for the road transport sector: Policy design and evaluation. Clim. Policy 2021, 21, 337–352. [Google Scholar] [CrossRef]
- Muzumdar, A.; Modi, C.; Vyjayanthi, C. A permissioned blockchain enabled trustworthy and incentivized emission trading system. J. Clean. Prod. 2022, 349, 131274. [Google Scholar] [CrossRef]
- Sipthorpe, A.; Brink, S.; Van Leeuwen, T.; Staffell, I. Blockchain solutions for carbon markets are nearing maturity. One Earth 2022, 5, 779–791. [Google Scholar] [CrossRef]
- Öko-Institut for Carbon Market Watch. Scoping Voluntary Corporate Climate Action in the European Aviation Sector. 2022. Available online: https://carbonmarketwatch.org/wp-content/uploads/2023/05/Scoping-voluntary-corporate-climate-action-in-the-European-aviation-sector.pdf (accessed on 29 April 2024).
- OxValue.AI. 2023. Available online: https://www.oxvalue.ai/ (accessed on 29 April 2024).
- Becken, S.; Miller, G.; Lee, D.S.; Mackey, B. The scientific basis of ‘net zero emissions’ and its diverging sociopolitical representation. Sci. Total Environ. 2024, 918, 170725. [Google Scholar] [CrossRef] [PubMed]
- Ur Rehman, M.H.; Salah, K.; Damiani, E.; Svetinovic, D. Trust in Blockchain Cryptocurrency Ecosystem. IEEE Trans. Eng. Manag. 2020, 67, 1196–1212. [Google Scholar] [CrossRef]
- Sayeed, S.; Marco-Gisbert, H. Assessing blockchain consensus and security mechanisms against the 51% attack. Appl. Sci. 2019, 9, 1788. [Google Scholar] [CrossRef]
- Hellings, J.; Hughes, D.P.; Primero, J.; Sadoghi, M. [Problem] CerbCerberus: Minimalistic Multi-shard Byzantine-resilient Transaction Processing. J. Syst. Res. 2023, 3. [Google Scholar] [CrossRef]
- Yin, M.; Malkhi, D.; Reiter, M.; Gueta, G.; Abraham, I. HotStuff: BFT Consensus with Linearity and Responsiveness. In Proceedings of the 2019 ACM Symposium on Principles of Distributed Computing, Toronto, ON, Canada, 29 July–2 August 2019; pp. 347–356. [Google Scholar] [CrossRef]
- Robinson, P.; Ramesh, R.; Johnson, S. Atomic Crosschain Transactions for Ethereum Private Sidechains. Blockchain Res. Appl. 2022, 3, 100030. [Google Scholar] [CrossRef]
- Schär, F. Decentralized Finance: On Blockchain- and Smart Contract-Based Financial Markets. Rev. Fed. Reserve Bank St Louis 2021, 103, 153–174. [Google Scholar] [CrossRef]
- Karame, G. On the Security and Scalability of Bitcoin’s Blockchain. In Proceedings of the 2016 ACM SIGSAC Conference on Computer and Communications Security, Vienna, Austria, 24–28 October 2016; pp. 1861–1862. [Google Scholar] [CrossRef]
- Zhou, Q.; Huang, H.; Zheng, Z.; Bian, J. Solutions to Scalability of Blockchain: A Survey. IEEE Access 2020, 8, 16440–16455. [Google Scholar] [CrossRef]
- Pîrlea, G.; Sergey, I. Mechanising blockchain consensus. In Proceedings of the 7th ACM SIGPLAN International Conference on Certified Programs and Proofs (CPP 2018), Los Angeles, CA, USA, 8–9 January 2018; Association for Computing Machinery (ACM): New York, NY, USA, 2018. [Google Scholar] [CrossRef]
- Cachin, C.; Vukolic, M. Blockchain Consensus Protocols in the Wild. Leibniz Int. Proc. Inf. 2017, 91, 1:1–1:16. [Google Scholar] [CrossRef]
- Khodai, E. Tokenization of Carbon Credits | A Deep Dive. Toucan Protocol. 2022. Available online: https://blog.toucan.earth/tokenization-of-carbon-credits-explained/ (accessed on 29 April 2024).
- European Parliament. Stopping Greenwashing: How the EU Regulates Green Claims. 2024. Available online: https://www.europarl.europa.eu/topics/en/article/20240111STO16722/stopping-greenwashing-how-the-eu-regulates-green-claims (accessed on 29 April 2024).
- Greenfield, P. Delta Air Lines Faces Lawsuit over $1bn Carbon Neutrality Claim. The Guadian. 2023. Available online: https://www.theguardian.com/environment/2023/may/30/delta-air-lines-lawsuit-carbon-neutrality-aoe (accessed on 29 April 2024).
- Higham, J.; Ellis, E.; Maclaurin, J. Tourist Aviation Emissions: A Problem of Collective Action. J. Travel Res. 2019, 58, 535–548. [Google Scholar] [CrossRef]
- Rock, N.; Hedley, A.; Gilani, S. First Ever Global Regime for Aviation Emissions: ICAO Adopts Global Market-Based Measure to Combat Aircraft CO2 Emissions. Lexology 2016. Available online: https://www.lexology.com/library/detail.aspx?g=8d3a9753-2199-45ae-869d-4e558df8c43c (accessed on 29 April 2024).


Disclaimer/Publisher’s Note: The statements, opinions and data contained in all publications are solely those of the individual author(s) and contributor(s) and not of MDPI and/or the editor(s). MDPI and/or the editor(s) disclaim responsibility for any injury to people or property resulting from any ideas, methods, instructions or products referred to in the content. |
© 2024 by the authors. Licensee MDPI, Basel, Switzerland. This article is an open access article distributed under the terms and conditions of the Creative Commons Attribution (CC BY) license (https://creativecommons.org/licenses/by/4.0/).
Share and Cite
Goean, E.R.; Font, X.; Xiong, Y.; Becken, S.; Chenoweth, J.L.; Fioramonti, L.; Higham, J.; Jaiswal, A.K.; Sadhukhan, J.; Sun, Y.-Y.; et al. Using the Blockchain to Reduce Carbon Emissions in the Visitor Economy. Sustainability 2024, 16, 4000. https://doi.org/10.3390/su16104000
Goean ER, Font X, Xiong Y, Becken S, Chenoweth JL, Fioramonti L, Higham J, Jaiswal AK, Sadhukhan J, Sun Y-Y, et al. Using the Blockchain to Reduce Carbon Emissions in the Visitor Economy. Sustainability. 2024; 16(10):4000. https://doi.org/10.3390/su16104000
Chicago/Turabian StyleGoean, Eduard Romulus, Xavier Font, Yu Xiong, Susanne Becken, Jonathan L. Chenoweth, Lorenzo Fioramonti, James Higham, Amit Kumar Jaiswal, Jhuma Sadhukhan, Ya-Yen Sun, and et al. 2024. "Using the Blockchain to Reduce Carbon Emissions in the Visitor Economy" Sustainability 16, no. 10: 4000. https://doi.org/10.3390/su16104000
APA StyleGoean, E. R., Font, X., Xiong, Y., Becken, S., Chenoweth, J. L., Fioramonti, L., Higham, J., Jaiswal, A. K., Sadhukhan, J., Sun, Y.-Y., Treiblmaier, H., Xia, S., & Zhou, X. (2024). Using the Blockchain to Reduce Carbon Emissions in the Visitor Economy. Sustainability, 16(10), 4000. https://doi.org/10.3390/su16104000

