A Life-Cycle Carbon Emissions Evaluation Model for Traditional Residential Houses: Applying to Traditional Dong Dwellings in Qandongnan, Guizhou Province, China
Abstract
:1. Introduction
2. Research Areas and Information
2.1. Research Areas
2.2. Physical Environment Measurements of Civil Houses
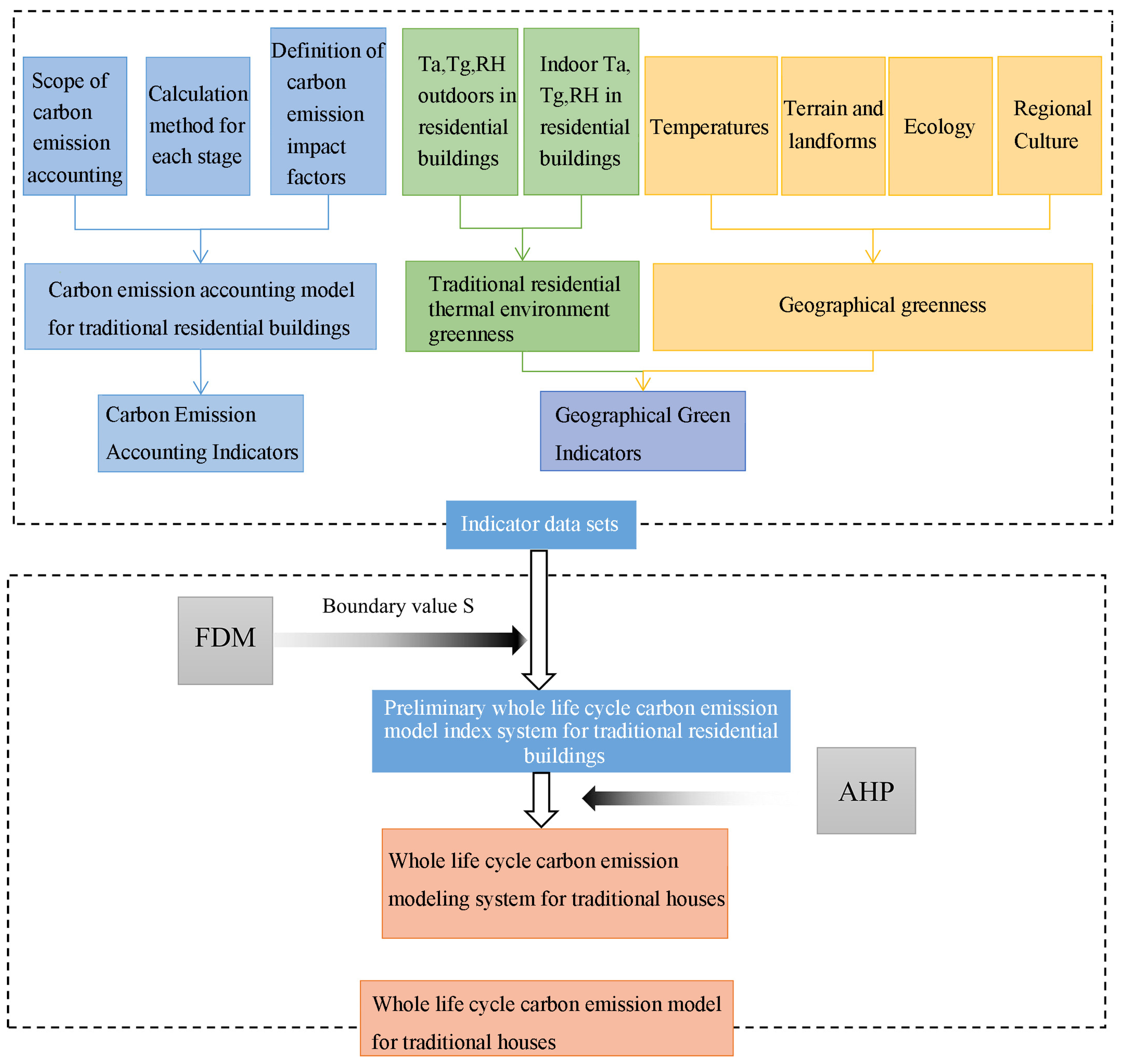
2.3. Scope of Carbon Emissions Accounting for Traditional Residential Buildings
2.4. Carbon Emission Calculation Methods for Each Stage of the Life-Cycle of Traditional Residential Buildings
2.5. Selection of Carbon Emissions Impact Factors for Traditional Residential Buildings
3. Methods
3.1. Fuzzy Delphi Method (FDM)
3.2. Analytical Hierarchy Process (AHP) Analysis
3.2.1. Construction of a Hierarchical Model Based on the Structure of Indicators
3.2.2. Construction of the Judgment Matrix
3.2.3. Weight Calculation Method
3.2.4. Calculation of the Approximate Value of the Maximum Characteristic Root
3.2.5. Consistency Test
3.2.6. Calculation of Weights for Each Level of Indicators of Traditional Residential Buildings
3.3. Carbon Emission Calculation Method of Wood Structure Building
3.3.1. Building Material Production and Transportation Stage
3.3.2. Construction Phase
3.3.3. Operation Phase
- (1)
- Calculation of energy consumption and carbon emissions
- (2)
- Carbon reductions from renewable energy, plants, and building wood carbon sinks
3.3.4. Dismantling and Disposal Stage
4. Results
4.1. Selection of Carbon Emissions Factors
4.1.1. Selection of the Energy Fuel Factor
4.1.2. Carbon Emissions Factor of Building Materials
4.1.3. Transportation Carbon Emissions Factor
4.1.4. Carbon Emissions Factors for Machinery and Equipment
4.2. Empirical Analysis of the Physical Environment of the Dong Traditional Dwellings in Qiandongnan
4.2.1. Regional Ambient (Alleyway) Air Temperature and Wet and Black Bulb Temperature Analysis
4.2.2. Analysis of the Internal Environment of Traditional Houses
4.3. Constructing Locality Model Evaluation Indicators Provides Important Indicator Choices
4.3.1. Energy Use
4.3.2. Site Ecology and Landscape
4.3.3. Land Saving
4.3.4. Material Saving
4.4. Life-Cycle Carbon Emission Evaluation Model of Traditional Dong Houses in Qiandongnan
4.4.1. Composition of the Indicator System
4.4.2. Determination of Evaluation Model Indicators for the Whole Life-Cycle Carbon Emissions of Traditional Houses
4.5. Evaluate and Score the Carbon Emission of Traditional Residential Buildings
4.5.1. Evaluation Criteria Grading and Quantification
4.5.2. Evaluation Level Interpretation
5. Discussion
5.1. The Influence of Multidimensional Indexes on the Construction of Different Degrees of Carbon Emission Model Indexes for the Whole Life-Cycle of Residential Buildings
5.2. Limitations and Applicability
6. Conclusions
Author Contributions
Funding
Institutional Review Board Statement
Informed Consent Statement
Data Availability Statement
Acknowledgments
Conflicts of Interest
References
- Liu, Z.; Deng, Z.; He, G.; Wang, H.; Zhang, X.; Lin, J.; Qi, Y.; Liang, X. Challenges and opportunities for carbon neutrality in China. Nat. Rev. Earth Environ. 2021, 3, 141–155. [Google Scholar] [CrossRef]
- Wei, D.; Yang, L.; Bao, Z.; Lu, Y.; Yang, H. Variations in outdoor thermal comfort in an urban park in the hot-summer and cold-winter region of China. Sustain. Cities Soc. 2022, 77, 103535. [Google Scholar] [CrossRef]
- IPCC. IPCC Global Warming of 1.5 °C. Available online: https://www.ipcc.ch/sr15/ (accessed on 12 March 2022).
- Ahmed Ali, K.; Ahmad, M.I.; Yusup, Y. Issues, impacts, and mitigations of carbon dioxide emissions in the building sector. Sustainability 2020, 12, 7427. [Google Scholar] [CrossRef]
- Wei, D.; Zhao, G.; Liu, S.; Yang, L. Indoor thermal comfort in a rural dwelling in southwest China. Front. Public Health 2022, 10, 1029390. [Google Scholar] [CrossRef]
- Chen, Y.; Amani-Beni, M.; Chen, C.; Liang, Y.; Li, J.; Yang, L. Projection of urban land surface temperature: An inter-and intra-annual modeling approach. Urban Clim. 2023, 51, 101637. [Google Scholar] [CrossRef]
- He, B.-J.; Wang, J.; Zhu, J.; Qi, J. Beating the urban heat: Situation, background, impacts and the way forward in China. Renew. Sustain. Energy Rev. 2022, 161, 112350. [Google Scholar] [CrossRef]
- He, B.-J.; Zhao, D.; Xiong, K.; Qi, J.; Ulpiani, G.; Pignatta, G.; Prasad, D.; Jones, P. A framework for addressing urban heat challenges and associated adaptive behavior by the public and the issue of willingness to pay for heat resilient infrastructure in Chongqing, China. Sustain. Cities Soc. 2021, 75, 103361. [Google Scholar] [CrossRef]
- Huang, L.; Krigsvoll, G.; Johansen, F.; Liu, Y.; Zhang, X. Carbon emission of global construction sector. Renew. Sustain. Energy Rev. 2018, 81, 1906–1916. [Google Scholar] [CrossRef]
- Dakwale, V.A.; Ralegaonkar, R.V. Review of carbon emission through buildings: Threats, causes and solution. Int. J. Low-Carbon Technol. 2012, 7, 143–148. [Google Scholar] [CrossRef]
- Wang, S.; Sun, P.; Sun, F.; Jiang, S.; Zhang, Z.; Wei, G. The direct and spillover effect of multi-dimensional urbanization on PM2. 5 concentrations: A case study from the Chengdu-Chongqing urban agglomeration in China. Int. J. Environ. Res. Public Health 2021, 18, 10609. [Google Scholar] [CrossRef]
- Liu, S.; Wang, Y.; Liu, X.; Yang, L.; Zhang, Y.; He, J. How does future climatic uncertainty affect multi-objective building energy retrofit decisions? Evidence from residential buildings in subtropical Hong Kong. Sustain. Cities Soc. 2023, 92, 104482. [Google Scholar] [CrossRef]
- Cao, M.; Kang, W.; Cao, Q.; Sajid, M.J. Estimating Chinese rural and urban residents’ carbon consumption and its drivers: Considering capital formation as a productive input. Environ. Dev. Sustain. 2020, 22, 5443–5464. [Google Scholar] [CrossRef]
- Zhou, Q.; Liu, Y.; Qu, S. Emission effects of China’s rural revitalization: The nexus of infrastructure investment, household income, and direct residential CO2 emissions. Renew. Sustain. Energy Rev. 2022, 167, 112829. [Google Scholar] [CrossRef]
- Ma, X.-W.; Wang, M.; Lan, J.-K.; Li, C.-D.; Zou, L.-L. Influencing factors and paths of direct carbon emissions from the energy consumption of rural residents in central China determined using a questionnaire survey. Adv. Clim. Chang. Res. 2022, 13, 759–767. [Google Scholar] [CrossRef]
- Chen, X.; Shuai, C.; Wu, Y.; Zhang, Y. Analysis on the carbon emission peaks of China’s industrial, building, transport, and agricultural sectors. Sci. Total Environ 2020, 709, 135768. [Google Scholar] [CrossRef] [PubMed]
- Liu, S.; Kwok, Y.; Lau, K.; Ng, E. Applicability of different extreme weather datasets for assessing indoor overheating risks of residential buildings in a subtropical high-density city. Build. Environ. 2021, 194, 107711. [Google Scholar] [CrossRef]
- Zong, H.; Wang, J.; Zhou, T.; Sun, J.; Chen, X. The Influence of Transient Changes in Indoor and Outdoor Thermal Comfort on the Use of Outdoor Space by Older Adults in the Nursing Home. Buildings 2022, 12, 905. [Google Scholar] [CrossRef]
- Liao, B.; Li, L. How can green building development promote carbon emission reduction efficiency of the construction industry?--Based on the dual perspective of industry and space. Environ. Sci. Pollut. Res. 2022, 29, 9852–9866. [Google Scholar] [CrossRef]
- Wang, S.; Lu, F.; Wei, G. Direct and Spillover Effects of Urban Land Expansion on Habitat Quality in Chengdu-Chongqing Urban Agglomeration. Sustainability 2022, 14, 14931. [Google Scholar] [CrossRef]
- Ye, L.; Cheng, Z.; Wang, Q.; Lin, H.; Lin, C.; Liu, B. Developments of Green Building Standards in China. Renew. Energy 2015, 73, 115–122. [Google Scholar] [CrossRef]
- Li, Y.; Yu, W.; Li, B.; Yao, R. A multidimensional model for green building assessment: A case study of a highest-rated project in Chongqing. Energy Build. 2016, 125, 231–243. [Google Scholar] [CrossRef]
- Li, C.H. Regional Characteristics on Green Building and the Development of Assessment System in China. Adv. Mater. Res. 2010, 113–116, 598–601. [Google Scholar] [CrossRef]
- Zhao, P.; Niu, Y.T.; Xie, L.N.; Wang, Z. Green Building Technology of Regional Suitability Evaluation System Research and Case Study. Appl. Mech. Mater. 2013, 357–360, 478–481. [Google Scholar] [CrossRef]
- Zhang, Y.; Kang, J.; Jin, H. A review of green building development in China from the perspective of energy saving. Energies 2018, 11, 334. [Google Scholar] [CrossRef]
- Tseng, M.-L.; Li, S.-X.; Lin, C.-W.R.; Chiu, A.S. Validating green building social sustainability indicators in China using the fuzzy delphi method. J. Ind. Prod. Eng. 2023, 40, 35–53. [Google Scholar] [CrossRef]
- Vaidya, O.S.; Kumar, S. Analytic hierarchy process: An overview of applications. Eur. J. Oper. Res. 2006, 169, 1–29. [Google Scholar] [CrossRef]
- Sun, Z.J. Apply Analytic Hierarchy Process in Green Building Evaluation. Appl. Mech. Mater. 2012, 174–177, 3352–3355. [Google Scholar] [CrossRef]
- Zhang, Y.; Wang, H.; Gao, W.; Wang, F.; Zhou, N.; Kammen, D.M.; Ying, X. A survey of the status and challenges of green building development in various countries. Sustainability 2019, 11, 5385. [Google Scholar] [CrossRef]
- GB/T 50378-2019; Assessment Standard for Green Building. China Architecture & Building Press: Beijing, China, 2019.
- Yang, S.; Liu, J.; Wang, M. Study on influencing factors of carbon emission of civil buildings based on regional differences. IOP Conf. Ser. Earth Environ. Sci. 2021, 647, 012194. [Google Scholar]
- CECS 374:2014; Standard for Measuring, Accounting and Reporting of Carbon Emission from Buildings. China Planning Press: Beijing, China, 2014.
- Ocampo, L.; Ebisa, J.A.; Ombe, J.; Escoto, M.G. Sustainable ecotourism indicators with fuzzy Delphi method—A Philippine perspective. Ecol. Indic. 2018, 93, 874–888. [Google Scholar] [CrossRef]
- GB/T 51366-2019; Standard for Building Carbon Emission Calculation. China Architecture & Building Press: Beijing, China, 2019.
- Zhou, Y.; Yu, Y.; Wang, Y.; He, B.; Yang, L. Mode substitution and carbon emission impacts of electric bike sharing systems. Sustain. Cities Soc. 2023, 89, 104312. [Google Scholar] [CrossRef]



| Parameters | Unit | Instrument Model | Instrument Parameters | Parameter Value | Function | Time |
|---|---|---|---|---|---|---|
| Temperature | °C | JT2011 Black Ball Thermometer | Temperature range | 0~50 °C (32~122 °F) | Air temperature | 1 h |
| Accuracy | ±0.8 °C | |||||
| Black ball size | Diameter 75 mm | Wet bulb temperature | ||||
| AT-380 infrared thermometer | Temperature range | −50~380 °C | Ground temperature | 1 h | ||
| Precision | ±2% | Wall temperature | ||||
| JTR08 Temperature and Humidity Meter | Precision | ±0.3 °C ±1.5% | Indoor and outdoor air temperature | 1 h | ||
| Humidity | % | JT2011 Black Ball Thermometer | Measurement Range | 0~100% RH | Air relative humidity | 1 h |
| Accuracy | ±3% |
| Scale Value | Definition |
|---|---|
| 1 | Same importance |
| 3 | The former is slightly more important than the latter |
| 5 | The former is clearly important compared to the latter |
| 7 | The former is strongly important compared to the latter |
| 9 | The former is absolutely important compared to the latter |
| 2, 4, 6, 8 | denotes the middle value of the above two adjacent scales |
| Season | Site | Ta (°C) | Tg (°C) | RH (%) | ||||||||
|---|---|---|---|---|---|---|---|---|---|---|---|---|
| Mean | Max | Min | Mean | Max | Min | Mean | Max | Min | ||||
| Winter | Gaozeng Village, Gaozeng Township | 6.9 | 9.9 | 3.9 | 7.0 | 10.6 | 3.3 | 74.5 | 80.2 | 66.7 | ||
| Zhaoxing Village, Zhaoxing Town | 6.3 | 7.3 | 5.2 | 6.7 | 7.9 | 5.5 | 75.4 | 83.9 | 66.9 | |||
| Biapa Village, Gaozeng Township | Lane 1 | 4.4 | 5.8 | 3.0 | 4.8 | 5.5 | 4.1 | 83.3 | 87.6 | 78.9 | ||
| Lane 2 | 4.1 | 5.6 | 2.6 | — | — | — | — | — | — | |||
| Xiage Village, Zhaoxing Town | 3.2 | 4.5 | 1.9 | 3.8 | 4.9 | 2.6 | 84.0 | 89.9 | 78.1 | |||
| Tangan Village, Zhaoxing Town | 3.8 | 6.2 | 1.4 | 4.4 | 6.9 | 1.8 | 77.8 | 87.2 | 68.4 | |||
| Summer | Gaozeng Village, Gaozeng Township | 35.5 | 44.5 | 26.4 | 38.6 | 48.9 | 28.3 | 57.8 | 72.3 | 43.3 | ||
| Zhaoxing Village, Zhaoxing Town | 32.4 | 36.7 | 28.1 | 32.7 | 37.9 | 27.5 | 71.1 | 82.1 | 60.1 | |||
| Biapa Village, Gaozeng Township | Lane 1 | 30.5 | 33.9 | 27.1 | 31.7 | 36.3 | 27.1 | 70.1 | 83.5 | 56.7 | ||
| Lane 2 | 32.8 | 34.9 | 27.7 | — | — | — | — | — | — | |||
| Xiage Village, Zhaoxing Town | 29.9 | 34.8 | 25.0 | 30.7 | 35.1 | 26.2 | 67.0 | 80.3 | 53.6 | |||
| Tangan Village, Zhaoxing Town | 29.2 | 33.5 | 24.8 | 29.7 | 34.3 | 25.1 | 73.0 | 82.3 | 63.7 | |||
| Season | Site | Month | Ta (°C) | RH (%) | ||||
|---|---|---|---|---|---|---|---|---|
| Mean | Max | Min | Mean | Max | Min | |||
| Winter | Gaozeng Village, Gaozeng Township | 12 | 9.9 | 16.9 | 5.5 | 76 | 100 | 18 |
| 1 | 8.4 | 11.5 | 6.5 | 84 | 100 | 38 | ||
| Zhaoxing Village, Zhaoxing Town | 12 | 10 | 15.3 | 6.9 | 81 | 100 | 27 | |
| 1 | 8.2 | 10.7 | 6.6 | 90 | 100 | 45 | ||
| Biapa Village, Gaozeng Township | 12 | 8.7 | 14.9 | 4.8 | 77 | 100 | 21 | |
| 1 | 6.5 | 9.1 | 4.9 | 89 | 100 | 36 | ||
| Xiage Village, Zhaoxing Town | 12 | 7.7 | 13.9 | 3.3 | 81 | 100 | 23 | |
| 1 | 6 | 8.4 | 4.4 | 91 | 100 | 41 | ||
| Tangan Village, Zhaoxing Town | 12 | 9.1 | 14.4 | 5.7 | 83 | 100 | 25 | |
| 1 | 7.6 | 10.1 | 5.9 | 90 | 100 | 41 | ||
| Summer | Gaozeng Village, Gaozeng Township | 7 | 28.7 | 36.1 | 24 | 77 | 100 | 35 |
| 8 | 28.7 | 36.4 | 23.8 | 77 | 100 | 30 | ||
| Zhaoxing Village, Zhaoxing Town | 7 | 28.5 | 35.7 | 23.8 | 77 | 100 | 28 | |
| 8 | 28.3 | 35.1 | 24 | 77 | 100 | 39 | ||
| Biapa Village, Gaozeng Township | 7 | 28.5 | 35 | 23.6 | 76 | 100 | 33 | |
| 8 | 28.5 | 35.6 | 23.3 | 73 | 100 | 35 | ||
| Xiage Village, Zhaoxing Town | 7 | 27 | 32.9 | 22.8 | 81 | 100 | 39 | |
| 8 | 26.9 | 34 | 22 | 79 | 100 | 37 | ||
| Tangan Village, Zhaoxing Town | 7 | 27.1 | 34.4 | 22.9 | 83 | 100 | 41 | |
| 8 | 26.8 | 33.8 | 22.6 | 83 | 100 | 38 | ||
| Season | Site | Space | Ta (°C) | Tg (°C) | RH (%) | ||||||
|---|---|---|---|---|---|---|---|---|---|---|---|
| Mean | Max | Min | Mean | Max | Min | Mean | Max | Min | |||
| Winter | Gaozeng Village, Gaozeng Township | Hall | 7.5 | 10.4 | 4.5 | 7.9 | 10.9 | 4.8 | 71.8 | 80.4 | 63.1 |
| Zhaoxing Village, Zhaoxing Town | Hall | 6.8 | 7.6 | 6.0 | 7.3 | 8.1 | 6.5 | 77.4 | 85.9 | 68.9 | |
| Biapa Village, Gaozeng Township | Hall | 4.9 | 6.0 | 3.8 | 5.1 | 6.2 | 4.0 | 84.3 | 90.8 | 77.8 | |
| Xiage Village, Zhaoxing Town | Hall | 4.7 | 6.8 | 2.5 | 4.6 | 6.8 | 2.4 | 84.6 | 90.8 | 78.3 | |
| Tangan Village, Zhaoxing Town | Hall | 5.0 | 7.2 | 2.8 | 5.6 | 7.9 | 3.2 | 77.7 | 87.0 | 68.4 | |
| Gaozeng Village, Gaozeng Township | Bedroom | 8.7 | 11.6 | 5.7 | 9.1 | 12.2 | 5.9 | 73.5 | 82.7 | 64.2 | |
| Zhao Xing Village, Zhaoxing Town | Bedroom | 6.8 | 7.8 | 5.8 | 7.0 | 7.8 | 6.1 | 75.5 | 85.2 | 65.7 | |
| Biapa Village, Gaozeng Township | Bedroom | 5.1 | 6.2 | 3.9 | 5.1 | 6.3 | 3.9 | 85.3 | 87.2 | 83.4 | |
| Xiage Village, Zhaoxing Town | Bedroom | 4.0 | 5.6 | 2.3 | 4.4 | 5.8 | 3.0 | 85.5 | 89.9 | 81.1 | |
| Tangan Village, Zhaoxing Town | Bedroom | 5.3 | 7.3 | 3.2 | 5.5 | 7.6 | 3.4 | 83.4 | 88.9 | 77.8 | |
| Summer | Gaozeng Village, Gaozeng Township | Hall | 30.5 | 35.5 | 25.5 | 31.8 | 36.6 | 27.0 | 67.3 | 76.7 | 57.8 |
| Zhao Xing Village, Zhaoxing Town | Hall | 30.8 | 34.3 | 27.3 | 31.2 | 34.7 | 27.7 | 74.9 | 84.3 | 65.4 | |
| Biapa Village, Gaozeng Township | Hall | 29.9 | 34.6 | 25.1 | 30.1 | 34.3 | 25.8 | 72.2 | 85.2 | 59.2 | |
| Xiage Village, Zhaoxing Town | Hall | 30.4 | 34.5 | 26.3 | 30.7 | 34.5 | 26.8 | 73.4 | 81.4 | 65.3 | |
| Tangan Village, Zhaoxing Town | Hall | 29.0 | 32.9 | 25.0 | 29.2 | 32.7 | 25.6 | 72.8 | 82.4 | 63.2 | |
| Gaozeng Village, Gaozeng Township | Bedroom | 30.1 | 34.1 | 26.1 | 31.0 | 35.7 | 26.3 | 67.0 | 77.8 | 56.1 | |
| Zhao Xing Village, Zhaoxing Town | Bedroom | 30.1 | 33.2 | 27.0 | 31.9 | 35.9 | 27.9 | 73.3 | 85.4 | 61.2 | |
| Biapa Village, Gaozeng Township | Bedroom | 30.0 | 34.0 | 26.0 | 30.2 | 34.3 | 26.1 | 70.3 | 81.3 | 59.3 | |
| XiageVillage, Zhaoxing Town | Bedroom | 30.0 | 34.5 | 25.4 | 30.3 | 34.9.6 | 25.6 | 71.0 | 80.4 | 61.5 | |
| Tangan Village, Zhaoxing Town | Bedroom | 28.7 | 32.3 | 25.1 | 29.1 | 33.1 | 25.0 | 73.7 | 82.3 | 65.0 | |
| Target Layer | Tier 1 Indicators | Secondary Indicators | Tertiary Indicators |
|---|---|---|---|
| Life-cycle carbon emission model of traditional Dong houses in Qiandongnan | Resource Conservation | Land saving and land use | Village building site selection |
| Site safety performance | |||
| Energy saving and energy use | Building orientation | ||
| Building window and door opening ratio | |||
| Village street building D/H | |||
| Internal air circulation of residential houses | |||
| Livable Environment | Site ecology and landscape | Use of plants in the physical environment of buildings | |
| Outdoor physical environment | Outdoor ventilation conditions | ||
| Regional heat island intensity | |||
| Ethnic Culture | Ethnic architectural features | Building form design | |
| Building interior space design | |||
| Building layout design | |||
| Ethnic beliefs | Architectural decoration | ||
| Ecological Quality | Whole life-cycle carbon emissions of buildings | Building materials production and transportation | |
| Construction | |||
| Operation and maintenance | |||
| Dismantling and disposal |
| Target Layer | Tier 1 Indicators | Secondary Indicators | Tertiary Indicators |
|---|---|---|---|
| Life-cycle carbon emission model of traditional Dong houses in Qiandongnan | Resource Conservation | Land saving and land use | Village building site selection |
| Site safety performance | |||
| Energy saving and energy use | Building orientation | ||
| Building window and door opening ratio | |||
| Village street building D/H | |||
| Internal air circulation of residential houses | |||
| Livable Environment | Site ecology and landscape | Use of plants in the physical environment of buildings | |
| Outdoor physical environment | Outdoor ventilation conditions | ||
| Ethnic Culture | Ethnic architectural features | Building form design | |
| Building interior space design | |||
| Ethnic beliefs | Architectural decoration | ||
| Ecological Quality | Whole life-cycle carbon emissions of buildings | Building materials production and transportation | |
| Construction | |||
| Operation and maintenance | |||
| Dismantling and disposal |
| Target Layer | Tier 1 Indicators | Secondary Indicators | Tertiary Indicators | Weight |
|---|---|---|---|---|
| Life-cycle carbon emission model of traditional Dong houses in Qiandongnan | Resource Conservation | Land saving and land use | Village building site selection | 0.0308 |
| Site safety performance | 0.0521 | |||
| Energy saving and energy use | Building orientation | 0.0521 | ||
| Building window and door opening ratio | 0.0363 | |||
| Village street building D/H | 0.0289 | |||
| Internal air circulation of residential houses | 0.0182 | |||
| Livable Environment | Site ecology and landscape | Use of plants in the physical environment of buildings | 0.0769 | |
| Outdoor physical environment | Outdoor ventilation conditions | 0.1312 | ||
| Ethnic Culture | Ethnic architectural features | Building form design | 0.0311 | |
| Building interior space design | 0.0272 | |||
| Ethnic beliefs | Architectural decoration | 0.0119 | ||
| Ecological Quality | Whole life-cycle carbon emissions of buildings | Building materials production and transportation | 0.2489 | |
| Construction | 0.0450 | |||
| Operation and maintenance | 0.1605 | |||
| Dismantling and disposal | 0.0665 |
| Target Layer | Tier 1 Indicators | Secondary Indicators | Evaluation Score Decomposition (Good, Bettter, Average, Poor and Bad) | Tertiary Indicators | Appraisal Interpretation | Score (1, 2, 3, 4, 5) |
|---|---|---|---|---|---|---|
| Life-cycle carbon emission model of traditional Dong houses in Qiandongnan | Resource Conservation | Land saving and land use | Village building site selection | The building site should have topographic availability; the location of the building should have a certain connection with the surrounding road traffic; the location of the site building should be kept at a certain distance from the larger shelter. | ||
| Site safety performance | Good measures should be taken against natural disasters caused by various factors such as natural environment in the building site; fire prevention measures should be taken on the site. | |||||
| Energy saving and energy use | Building orientation | The orientation of residential buildings should be consistent with the local sunshine orientation; the opening direction of the door of the village building should be kept at a certain angle with the prevailing local wind direction throughout the year. | ||||
| Building window and door opening ratio | The indoor space (except the traffic space) should ensure that at least one wall has an external window, and the window should be combined with the roof and chimney to improve indoor ventilation; the window area ratio of the wall should meet the local requirements in the range of 25–40%; window glass shading coefficient SC should be selected with a smaller coefficient material. | |||||
| Village street building D/H | The width of streets and alleys should meet the requirements of normal residential buildings. Streets and residential buildings need to ensure certain aesthetics in the aspect ratio D/H. By using the D/H ratio, the pressure of the passing wind direction is formed. Main streets should be oriented towards the prevailing wind direction throughout the year | |||||
| Internal air circulation of residential houses | The internal partition of the residential building should not affect the opening direction and position of the door with draft circulation conditions. Ventilation corridors in residential buildings should not be blocked by other objects. Under certain circumstances, holes should be strengthened in the partition wall so that the two rooms before and after are shaped into drafts. | |||||
| Livable Environment | Site ecology and landscape | Use of plants in the physical environment of buildings | Indoor plant construction should be built; the plants around the outdoor buildings form air ducts to increase the mobility of indoor air; the plants built around the building should not affect the lighting of the building, and dense evergreen trees or shrubs should be planted in the direction of the prevailing winter monsoon to shield the cold wind through greening. Two rows of wind-guiding trees should be built in the direction of the summer monsoon to guide the wind into the house. The external environment (within 10 M), including the greening rate of the interior of the building, should not be less than 18%. | |||
| Outdoor physical environment | Outdoor ventilation conditions | The building site should be selected in a place conducive to ventilation; the layout of the building group, windward orientation, and water surface layout should form good ventilation. The advantage of the local valley wind should be used and good natural ventilation thought of. | ||||
| Ethnic Culture | Ethnic architectural features | Building form design | The original Dong architectural appearance to retain the characteristics of Baiyue ethnic “ganlan” architecture or improve the original architectural form should be countinued, the airflow at the bottom of the house strengthend, and the ventilation effect enhanced. The appearance of the enclosure structure should be of local cultural or historical or national character. | |||
| Building interior space design | The Dong people’s original architectural space culture should be respected; reasonable layout of functional space. | |||||
| Ethnic beliefs | Architectural decoration | Simple architectural color to maintain the original characteristics of wood, the roof in use of cold stall tile (small green tile), and the focus of decoration is still in the capital. | ||||
| Ecological Quality | Whole life-cycle carbon emissions of buildings | Building materials production and transportation | ||||
| Construction | ||||||
| Operation and maintenance | ||||||
| Dismantling and disposal |
Disclaimer/Publisher’s Note: The statements, opinions and data contained in all publications are solely those of the individual author(s) and contributor(s) and not of MDPI and/or the editor(s). MDPI and/or the editor(s) disclaim responsibility for any injury to people or property resulting from any ideas, methods, instructions or products referred to in the content. |
© 2023 by the authors. Licensee MDPI, Basel, Switzerland. This article is an open access article distributed under the terms and conditions of the Creative Commons Attribution (CC BY) license (https://creativecommons.org/licenses/by/4.0/).
Share and Cite
Wang, S.; Guo, Y.; Zhang, H.; Gao, M. A Life-Cycle Carbon Emissions Evaluation Model for Traditional Residential Houses: Applying to Traditional Dong Dwellings in Qandongnan, Guizhou Province, China. Sustainability 2023, 15, 13468. https://doi.org/10.3390/su151813468
Wang S, Guo Y, Zhang H, Gao M. A Life-Cycle Carbon Emissions Evaluation Model for Traditional Residential Houses: Applying to Traditional Dong Dwellings in Qandongnan, Guizhou Province, China. Sustainability. 2023; 15(18):13468. https://doi.org/10.3390/su151813468
Chicago/Turabian StyleWang, Sicheng, Yuanyuan Guo, Hao Zhang, and Mingming Gao. 2023. "A Life-Cycle Carbon Emissions Evaluation Model for Traditional Residential Houses: Applying to Traditional Dong Dwellings in Qandongnan, Guizhou Province, China" Sustainability 15, no. 18: 13468. https://doi.org/10.3390/su151813468
APA StyleWang, S., Guo, Y., Zhang, H., & Gao, M. (2023). A Life-Cycle Carbon Emissions Evaluation Model for Traditional Residential Houses: Applying to Traditional Dong Dwellings in Qandongnan, Guizhou Province, China. Sustainability, 15(18), 13468. https://doi.org/10.3390/su151813468

